<s:link> e <s:button>Seam è un'application framework per Java Enterprise. Si ispira ai seguenti principi:
Seam definisce un modello uniforme a componenti per tutte le business logic dell'applicazione. Un componente Seam può essere stateful, con uno stato associato ad uno dei tanti contesti ben-definiti, che includono long-running, persistenza, contesto del processo di business e il contesto conversazionale, che viene preservato lungo le diverse richieste web durante l'interazione dell'utente.
Non c'è alcuna distinzione in Seam tra i componenti del livello presentazione ed i componenti di business logic. Si può stratificare l'applicazione secondo una qualsiasi architettura a proprio piacimento, piuttosto che essere forzati a modellare la logica dell'applicazione in uno schema innaturale con una qualsiasi combinazione di framework aggrovigliati come avviene oggi.
A differenza dei componenti J2EE o del semplice Java EE, i componenti Seam possono simultaneamente accedere allo stato associato alla richiesta web e allo stato mantenuto nelle risorse transazionali (senza il bisogno di propagare manualmente lo stato della richiesta web attraverso i parametri). Si potrebbe obbiettare che la stratificazione dell'applicazione imposta dalla vecchia piattaforma J2EE fosse una Cosa Buona. Bene, niente vieta di creare un'architettura a strati equivalente usando Seam — la differenza è che tu decidi l'architettura dell'applicazione e decidi quali sono i layer e come lavorano assieme
JSF e EJB 3.0 sono due delle migliori caratteristiche di Java EE 5. EJB3 è nuovo modello a componenti per la logica di business e di persistenza lato server. Mentre JSF è un eccezionale modello a componenti per il livello di presentazione. Sfortunatamente, nessuno dei due componenti da solo è capace di risolvere tutti i problemi. Invece JSE e EJB3 utilizzati assieme funzionano meglio. Ma la specifica Java EE 5 non fornisce alcuno standard per integrare i due modelli a componenti. Fortunatamente, i creatori di entrambi i modelli hanno previsto questa situazione ed hanno elaborato delle estensioni allo standard per consentire un ampiamento ed un'integrazione con altri framework.
Seam unifica i modelli a componenti di JSF e EJB3, eliminando il codice colla, e consentendo allo sviluppatore di pensare al problema di business.
E' possibile scrivere applicazioni Seam dove "qualsiasi cosa" sia un EJB. Questo potrebbe essere sorprendente, se si è abituati a pensare agli EJB come ad oggetti cosiddetti a grana-grossa, "di peso massimo". Comunque la versione 3.0 ha completamente cambiato la natura di EJB dal punto di vista dello sviluppatore. Un EJB è un oggetto a grana-fine — non più complesso di un JavaBean con annotazioni. Seam incoraggia ad usare i session bean come action listener JSF!
Dall'altro lato, se si preferisce non adottare EJB 3.0 adesso, è possibile non farlo. Virtualmente ogni classe java può essere un componente Seam, e Seam fornisce tutte le funzionalità che ci si attende da un "lightweight" container, ed in più, per ogni componente, EJB o altro.
Seam supporta le migliori soluzioni open source AJAX basate su JSF: JBoss RichFaces e ICEFaces. Queste soluzioni ti permettono di aggiungere funzionalità AJAX all'interfaccia utente senza il bisogno di scrivere codice JavaScript.
In alternativa Seam fornisce al suo interno uno strato remoto di JavaScript che ti consente di chiamare i componenti in modo asincrono da JavaScript lato client senza il bisogno di uno strato di azione intermedio. Si può anche sottoscrivere topic JMS lato server e ricevere messaggi tramite push AJAX.
Nessuno di questi approcci funzionerebbe bene, se non fosse per la gestione interna di Seam della concorrenza e dello stato, la quale assicura che molte richieste AJAX a grana fine (fine-grained) concorrenti e asincrone vengano gestite in modo sicuro ed efficiente lato server.
Opzionalmente Seam può fornire una gestione trasparente del processo di business tramite jBPM. Non ci crederai quanto è facile implementare workflow complessi, collaborazioni ed una gestione dei compiti utilizzando jBPM e Seam.
Seam consente pure di definire il pageflow del livello di presentazione utilizzando lo stesso linguaggio (jPDL) che jBPM utilizza per la definizione dei processi di business.
JSF fornisce un ricco ed incredibile modello a eventi per il livello di presentazione. Seam migliora questo modello esponendo gli eventi del processo di business jBPM attraverso lo stesso identico meccanismo di gestione eventi, dando un modello a eventi uniforme per l'intero modello a componenti di Seam.
Siamo tutti abituati al concetto di gestione dichiarativa delle transazioni e sicurezza dichiarativa fin dai primi giorni di EJB. EJB3 introduce anche la gestione dichiarativa del contesto di persistenza. Ci sono tre esempi di un ampio problema di gestione dello stato che è associato ad un particolare contesto, mentre tutte i dovuti cleanup avvengono quando il contesto termina. Seam porta oltre il concetto di gestione dichiarativa dello stato e lo applica allo stato dell'applicazione. Tradizionalmente le applicazioni J2EE implementano manualmente la gestione dello stato con il get e set della sessione servlet e degli attributi di richiesta. Questo approccio alla gestione dello stato è l'origine di molti bug e problemi di memoria (memory leak) quando l'applicazione non riesce a pulire gli attributi di sessione, o quando i dati di sessione associati a diversi workflow collidono all'interno di un'applicazione multi-finestra. Seam ha il potenziale per eliminare quasi interamente questa classe di bug.
La gestione dichiarativa dello stato dell''applicazione è resa possibile grazie alla ricchezza del modello di contesto definito da Seam. Seam estende il modello di contesto definito dalla specifica servlet — richiesta, sessione, applicazione — con due nuovi contesti — conversazione e processo di business — che sono più significatici dal punto di vista della logica di business.
Resterai stupito di come molte cose divengano più semplici non appena inizia ad usare le conversazioni. Hai mai sofferto nell'utilizzo dell'associazione lazy in una soluzione ORM come Hibernate o JPA? I contesti di Seam di persistenza basati sulle conversazioni ti consentiranno di vedere raramente una LazyInitializationException. Hai mai avuto problemi con il pulsante di aggiornamento? Con il pulsante indietro? Con una form inviata due volte? Con la propagazione di messaggi attraverso un post-then-redirect? La gestione delle conversazioni di Seam risolve questi problemi senza che tu debba pensarci. Questi sono tutti sintomi di un'architettura errata di gestione dello stato che è stata prevalente fin dai primi giorni della comparsa del web.
La nozione di Inversione del Controllo o dependency injection esiste in entrambi JSF e EJB3, così come in numerosi così chiamati lightweight container. La maggior parte di questi container predilige l'injection di componenti che implementano servizi stateless. Anche quando l'injection di componenti stateful è supportata (come in JSF), è virtualmente inutile per la gestione dello stato dell'applicazione poiché lo scope del componente stateful non può essere definita con sufficiente flessibilità e poiché i componenti appartenenti a scope più ampi potrebbero non essere iniettati nei componenti appartenenti a scope più ristretti.
La Bijection differisce da IoC poiché è dinamica, contestuale, e bidirezionale. E' possibile pensare ad essa come un meccanismo per la denominazione di variabili contestuali (nomi in vari contesti legati al thread corrente) in attributi dei componenti. La bijection consente l'autoassemblamento dei componenti da parte del container. Permette pure che un componente possa in tutta sicurezza e semplicità manipolare il valore di una variabile di contesto, solamente assegnandola ad un attributo del componente.
Le applicazioni Seam consentono all'utente di passare liberamente a più tab del browser, ciascuno associato ad una conversazione differente ed isolata. Le applicazioni possono addirittura avvantaggiarsi della gestione del workspace, consentendo all'utente di spostarsi fra le varie conversazioni (workspace) all'interno del singolo tab del browser. Seam fornisce non solo una corretta funzionalità multi-finestra, ma anche funzionalità multi-finestra in una singola finestra!
Tradizionalmente la comunità Java è sempre stata in uno stato di profonda confusione su quali tipologie di meta-informazione debbano essere considerate configurazione. J2EE ed i più noti lightweight container hanno entrambi fornito descrittori per il deploy basati su XML per cose che sono configurabili tra differenti deploy del sistema e per altri tipi di cose o dichiarazioni che non sono facilmente esprimibili in Java. Le annotazioni Java 5 hanno cambiato tutto questo.
EJB 3.0 sceglie le annotazioni e la "configurazione tramite eccezione" come il miglior modo per fornire informazioni al container in una forma dichiarativa. Sfortunatamente JSF è fortemente dipendente da file XML di configurazione molto lunghi. Seam estende le annotazioni fornite da EJB 3.0 con un set di annotazioni per la gestione dichiarativa dello stato e la demarcazione dichiarativa del contesto. Questo consente di eliminare le noiose dichiarazioni JSF dei bean gestiti e riduce l'XML richiesto alla sola informazione che veramente appartiene a XML (le regole di navigazione JSF).
I componenti Seam, essendo semplici classi Java, sono per natura unità testabili. Ma per le applicazioni complesse, il test dell'unità (testing unit) da solo è insufficiente. Il test d'integrazione (integration testing) è tradizionalmente stato complicato e difficile per le applicazioni web Java. Seam fornisce la testabilità delle applicazioni come caratteristica essenziale del framework. Si potranno facilmente scrivere test JUnit o TestNG che riproducano tutta l'interazione con l'utente, provando tutti i componenti del sistema separati dalla vista (pagina JSP o Facelet). Si potranno eseguire questi test direttamente dentro il proprio IDE, dove Seam automaticamente eseguirà il deploy dei componenti EJB usando JBoss Embedded.
Pensiamo che l'ultima incarnazione di Java EE sia ottima. Ma sappiamo che non sarà mai perfetta. Dove ci sono dei buchi nella specifica (per esempio limitazioni nel ciclo di vita JSF per le richieste GET), Seam li risolve. E gli autori di Seam stanno lavorando con i gruppi esperti JCP per assicurare che queste soluzioni siano incorporate nelle prossime revisioni degli standard.
I web framework di oggi pensano troppo poco. Ti consentono di estrarre gli input dell'utente da una form e di metterlo in un oggetto Java. E poi ti abbandonano. Un vero web framework dovrebbe indirizzarsi verso problemi come la persistenza, la concorrenza, l'asincronicità, la gestione dello stato, la sicurezza, le email, la messaggistica, la generazione di PDF e grafici, il workflow, il rendering di wikitext, i web service, il caching e altro ancora. Dopo aver provato Seam, si resterà stupiti di come questi problemi vengano semplificati...
Seam integra JPA e Hibernate3 per la persistenza, EJB Timer Service e Quartz per l'asincronicità, jBPM per i workflow, JBoss Rules per le regole di business, Meldware Mail per le email, Hibernate Search e Lucene per la ricerca full text, JMS per la messaggistica e JBoss Cache per il caching delle pagine. Seam pone un framework di sicurezza basato sulle regole sopra JAAS JBoss Rules. Ci sono anche le librerie JSP per la creazione dei PDF, le mail in uscita, i grafici ed il testo wiki. I componenti Seam possono essere chiamati in modo sincrono come un Web Service, oppure in modo asincrono da JavaScript lato client o da Google Web Toolkit o, sicuramente, direttamente da JSF.
Seam funziona in qualsiasi application server Java EE, e perfino in Tomcat. Se il proprio ambiente supporta EJB 3.0, benissimo! Altrimenti, nessun problema, si può utilizzare la gestione delle transazioni interna a Seam con JPA o Hibernate3 per la persistenza. Oppure si può fare il deploy di JBoss Embedded in Tomcat, ed ottenere pieno supporto per EJB 3.0.

La combinazione di Seam, JSF e EJB3 è il modo più semplice per scrivere una complessa applicazione web in Java. Ci si stupirà di quanto poco codice viene richiesto!
Visita SeamFramework.org per scoprire come contribuire a Seam!
Seam fornisce un ampio numero di applicazioni d'esempio per mostrare l'uso delle varie funzionalità di Seam. Questo tutorial ti guiderà attraverso alcuni di questi esempi per aiutarti nell'apprendimento di Seam. Gli esempi di Seam sono posizionati nella sottodirectory examples della distribuzione Seam. L'esempio di registrazione, che è il primo esempio che vediamo, si trova nella directory examples/registration.
Ciascun esempio ha la medesima struttura di directory:
La directory view contiene i file relativi alla vista come template di pagine web, immagini e fogli di stile.
La directory resources contiene i descrittori per il deploy ed altri file di configurazione.
La directory src contiene il codice sorgente dell'applicazione.
Le applicazioni d'esempio girano sia su JBoss AS sia su Tomcat senza configurazioni aggiuntive. Le sezioni seguenti spiegano la procedura in entrambi i casi. Nota che tutti gli esempi sono costruiti ed eseguiti da build.xml di Ant, e quindi ti servirà installata una versione recente di Ant prima di iniziare.
Gli esempi sono configurati per usare JBoss 4.2 o 5.0. Dovrai impostare la variabile jboss.home affinché punti alla locazione dell'installazione di JBoss AS. Questa variabile si trova nel file condiviso build.properties nella cartella radice dell'installazione di Seam.
Una volta impostata la locazione di JBoss AS ed avviato il server, si può eseguire il build ed il deploy degli esempi semplicemente scrivendo ant explode nella directory dell'esempio. Ogni esempio che viene impacchettato come EAR viene messo in un URL del tipo /seam-, dove exampleexample è il nome della cartella dell'esempio, con una eccezione. Se la cartella d'esempio inizia con seam, il prefisso "seam" viene omesso. Per esempio, se JBoss AS gira sulla porta 8080, l'URL per l'esempio registrazione è http://localhost:8080/seam-registration/, mentre l'URL per l'esempio seamspace è http://localhost:8080/seam-space/.
Se, dall'altro lato, l'esempio viene impacchettato come WAR, allora viene messo in un URL del tipo /jboss-seam-. La maggior parte degli esempi può essere messa come WAR in Tomcat con JBoss Embedded digitando exampleant tomcat.deploy. Diversi esempi possono venire deployati solo come WAR. Questi esempi sono groovybooking, hibernate, jpa, and spring.
Questi esempi sono configurati anche per essere usati in Tomcat 6.0. Occorreràseguire le istruzioni in Sezione 30.6.1, «Installare JBoss Embedded» per installare JBoss Embedded in Tomcat 6.0. JBoss Embedded è richiesto per eseguire le demo di Seam che usano componenti EJB3 in Tomcat. Ci sono anche esempio di applicazioni non-EJB3 che possono funzionare in Tomcat senza JBoss Embedded.
Occorrerà impostare al percorso di Tomcat la variabile tomcat.home, la quale si trova nel file condiviso build.properties della cartella padre nell'installazione di Seam.
Dovrai usare un diverso target Ant per utilizzare Tomcat. Usa ant tomcat.deploy nella sotto-directory d'esempio per il build ed il deploy in Tomcat.
Con Tomcat gli esempi vengono deployati con URL del tipo /jboss-seam-, così per l'esempio di registrazione, l'URL sarebbe examplehttp://localhost:8080/jboss-seam-registration/. Lo stesso vale per gli esempi che vengono deployati come WAR, come già detto nella precedente sezione.
La maggior parte degli esempi è fornita di una suite di test d'integrazione TestNG. Il modo più semplice per eseguire i test è ant test. E' anche possibile eseguire i test all'interno del proprio IDE usandi il plugin di TestNG. Per ulteriori informazioni consultare il file readme.txt nella directory degli esempi nella distribuzione di Seam.
L'esempio di registrazione è una semplice applicazione per consentire all'utente di memorizzare nel database il proprio username, il nome vero e la password. L'esempio non vuole mostrare tutte le funzionalità di Seam. Comunque mostra l'uso di un EJB3 session bean come JSF action listener e la configurazione base di Seam.
Andiamo piano, poiché ci rendiamo conto che EJB 3.0 potrebbe non essere familiare.
La pagina iniziale mostra una form molto semplice con tre campi d'input. Si provi a riempirli e ad inviare la form. Verrà salvato nel database un oggetto user.

Questo esempio è implementato con due template Facelets, un entity bean e un session bean stateless. Si guardi ora il codice, partendo dal "basso".
Occorre un entity bean EJB per i dati utente. Questa classe definisce persistenza e validazione in modo dichiarativo tramite le annotazioni. Ha bisogno anche di altre annotazioni per definire la classe come componente Seam.
Esempio 1.1. User.java
@Entity
@Name("user")
@Scope(SESSION)
@Table(name="users")
public class User implements Serializable
{
private static final long serialVersionUID = 1881413500711441951L;
private String username;
private String password;
private String name;
public User(String name, String password, String username)
{
this.name = name;
this.password = password;
this.username = username;
}
public User() {}
@NotNull @Length(min=5, max=15)
public String getPassword()
{
return password;
}
public void setPassword(String password)
{
this.password = password;
}
@NotNull
public String getName()
{
return name;
}
public void setName(String name)
{
this.name = name;
}
@Id @NotNull @Length(min=5, max=15)
public String getUsername()
{
return username;
}
public void setUsername(String username)
{
this.username = username;
}
}
![]() | L'annotazione EJB3 standard |
![]() | Un componente Seam ha bisogno di un nome componente specificato dall'annotazione |
![]() | Quando Seam istanzia un componente, associa la nuova istanza alla variabile di contesto nel contesto di default del componente. Il contesto di default viene specificato usando l'annotazione |
![]() | L'annotazione standard EJB |
![]() |
|
![]() | Un costruttore vuoto è richiesto sia dalla specifica EJB sia da Seam. |
![]() | Le annotazioni |
![]() | L'annotazione standard EJB |
Le cose più importanti da notare in quest'esempio sono le annotazioni @Name e @Scope. Queste annotazioni stabiliscono che questa classe è un componente Seam.
Si vedrà sotto che le proprietà della classe User sono legate direttamente ai componenti JSF e sono popolati da JSF durante la fase di aggiornamento dei valori del modello ("update model values"). Non occorre nessun codice colla per copiare i dati avanti ed indietro tra le pagine JSP ed il modello di dominio degli entity bean.
Comunque, gli entity bean non dovrebbero occuparsi della gestione delle transazioni o dell'accesso al database. Quindi non si può usare questo componente come action listener JSF. Per questo occorre un session bean.
La maggior parte delle applicazioni Seam utilizza i session bean come action listener JSF (si possono utilizzare JavaBean se si vuole).
C'è esattamente una azione JSF nell'applicazione ed un metodo di session bean attaccato ad essa. In questo caso si utilizzerà un bean di sessione stateless, poiché tutto lo stato associato all'azione è mantenuto dal bean User.
Questo è l'unico codice veramente interessante nell'esempio!
Esempio 1.2. RegisterAction.java
@Stateless@Name("register") public class RegisterAction implements Register { @In private Use
r user; @PersistenceContext private Ent
ityManager em; @Logger private Log
log; public String register() {
List existing = em.createQuery( "select username from User where username = #{user.username}") .getR
esultList(); if (existing.size()==0) { em.persist(user); log.info("Registered new user #{user.username}"); retur
n "/registered.xhtml"; }
else { FacesMessages.instance().add("User #{user.username} already exists"); retur
n null; } } }
![]() | L'annotazione EJB |
![]() | L'annotazione |
![]() | L'annotazione EJB standard |
![]() | L'annotazione |
![]() | Il metodo action listener utilizza l'API EJB3 standard |
![]() | Si noti che Seam consente di utilizzare espressioni JSF EL dentro EJB-QL. Sotto il coperchio, questo proviene da un'ordinaria chiamata JPA |
![]() | L'API |
![]() | I metodi JSF action listener restituiscono un esito di tipo stringa, che determina quale pagina verrà mostrata come successiva. Un estio null (o un metodo action listener di tipo void) regenera la pagina precedente. Nel semplice JSF, è normale impiegare sempre una regola di navigazione JSF per determinare l'id della vista JSF dall'esito. Per applicazioni complesse quest'azione indiretta (indirection) è sia utile sia una buona pratica. Comunque, per ogni esempio semplice come questo, Seam consente di usare l'id della vista JSF come esito, eliminando l'uso della regola di navigazione. Si noti che quando viene usato l'id della vista come esito, Seam esegue sempre un redirect del browser. |
![]() | Seam fornisce un numero di componenti predefiniti per aiutare a risolvere problemi comuni. Il componente |
Si noti che questa volta non si è esplicitamente specificato uno @Scope. Ciascun tipo di componente Seam ha uno scope di default se non esplicitamente specificato. Per bean di sessione stateless, lo scope di default è nel contesto stateless, che è l'unico valore sensato.
L'action listenere del bean di sessioni esegue la logica di persistenza e di business per quest'applicazione. In applicazioni più complesse, può essere opportuno separare il layer di servizio. Questo è facile da farsi in Seam, ma è critico per la maggior parte delle applicazioni web. Seam non forza nell'impiego di una particolare strategia per il layering dell'applicazione, consentendo di rimanere semplici o complessi a proprio piacimento.
Si noti che in questa semplice applicazione, abbiamo reso le cose di gran lunga più complicate di quanto necessario. Se si fossero impiegati i controllori di Seam, si sarebbe eliminato molto codice dell'applicazione. Comunque non avremmo avuto molto da spiegare.
Certamente il nostro session bean richiede un'interfaccia locale.
Questa è la fine del codice Java. Vediamo ora la vista.
Le pagine di vista di per un'applicazione Seam possono essere implementate usando qualsiasi tecnologia supporti JSF. In quest'esempio si usa Facelets, poiché noi pensiamo sia migliore di JSP.
Esempio 1.4. register.xhtml
<?xml version="1.0" encoding="utf-8"?>
<!DOCTYPE html PUBLIC "-//W3C//DTD XHTML 1.0 Transitional//EN"
"http://www.w3.org/TR/xhtml1/DTD/xhtml1-transitional.dtd">
<html xmlns="http://www.w3.org/1999/xhtml"
xmlns:s="http://jboss.com/products/seam/taglib"
xmlns:h="http://java.sun.com/jsf/html"
xmlns:f="http://java.sun.com/jsf/core">
<head>
<title
>Register New User</title>
</head>
<body>
<f:view>
<h:form>
<s:validateAll>
<h:panelGrid columns="2">
Username: <h:inputText value="#{user.username}" required="true"/>
Real Name: <h:inputText value="#{user.name}" required="true"/>
Password: <h:inputSecret value="#{user.password}" required="true"/>
</h:panelGrid>
</s:validateAll>
<h:messages/>
<h:commandButton value="Register" action="#{register.register}"/>
</h:form>
</f:view>
</body>
</html
>
L'unica cosa che qua è specifica di Seam è il tag <s:validateAll>. Questo componente JSF dice a JSFdi validare tutti i campi d'input contenuti con le annotazioni di Hibernate Validator specificate nell'entity bean.
Esempio 1.5. registered.xhtml
<?xml version="1.0" encoding="utf-8"?>
<!DOCTYPE html PUBLIC "-//W3C//DTD XHTML 1.0 Transitional//EN"
"http://www.w3.org/TR/xhtml1/DTD/xhtml1-transitional.dtd">
<html xmlns="http://www.w3.org/1999/xhtml"
xmlns:f="http://java.sun.com/jsf/core">
<head>
<title
>Successfully Registered New User</title>
</head>
<body>
<f:view>
Welcome, #{user.name}, you are successfully registered as #{user.username}.
</f:view>
</body>
</html>
Questa è una semplice pagina JSF che utilizza EL. Qua non c'è niente di specifico di Seam.
"Poiché questa è la prima applicazione vista, si prenderanno in esame i descrittori di deploy. Ma prima di iniziare, vale la pena di notare che Seam apprezza molto una configurazione minimale. Questi file di configurazione verranno creati al momento della creazione di un'applicazione Seam. Non sarà mai necessario metter mano alla maggior parte di questi file. Qua vengono presentati solo per aiutare a capire tutti pezzi dell'esempio preso in considerazione.
Se in precedenza si sono utilizzati altri framework Java, si è abituati a dichiarare le classi componenti in un qualche file XML che gradualmente cresce sempre più e diventa sempre più ingestibile man mano che il progetto evolve. Si resterà sollevati dal sapere che Seam non richiede che i componenti dell'applicazione siano accompagnati da file XML. La maggior parte delle applicazioni Seam richiede una quantità molto piccola di XML che non aumenta man mano che il progetto cresce.
Tuttavia è spesso utile fornire una qualche configurazione esterna per qualche componente (particolarmente per i componenti predefiniti di Seam). Ci sono due opzioni, ma l'opzione più flessibile è fornire questa configurazione in un file chiamato components.xml, collocato nella directory WEB-INF. Si userà il file components.xml per dire a Seam dove trovare i componenti EJB in JNDI:
Esempio 1.6. components.xml
<?xml version="1.0" encoding="UTF-8"?>
<components xmlns="http://jboss.com/products/seam/components"
xmlns:core="http://jboss.com/products/seam/core"
xmlns:xsi="http://www.w3.org/2001/XMLSchema-instance"
xsi:schemaLocation="
http://jboss.com/products/seam/core
http://jboss.com/products/seam/core-2.2.xsd
http://jboss.com/products/seam/components
http://jboss.com/products/seam/components-2.2.xsd">
<core:init jndi-pattern="@jndiPattern@"/>
</components
>
Questo codice configura una proprietà chiamata jndiPattern di un componente Seam predefinito chiamato org.jboss.seam.core.init. Il divertente simbolo @ viene impiegato poiché lo script di build Ant vi mette al suo posto il corretto JDNI pattern al momento del deploy dell'applicazione, ricavato dal file components.properties. Maggiori informazioni su questo processo in Sezione 5.2, «Configurazione dei componenti tramite components.xml».
Il layer di presentazione dell'applicazione verrà deployato in un WAR. Quindi sarà necessario un descrittore di deploy web.
Esempio 1.7. web.xml
<?xml version="1.0" encoding="UTF-8"?>
<web-app xmlns="http://java.sun.com/xml/ns/javaee"
xmlns:xsi="http://www.w3.org/2001/XMLSchema-instance"
xsi:schemaLocation="
http://java.sun.com/xml/ns/javaee
http://java.sun.com/xml/ns/javaee/web-app_2_5.xsd"
version="2.5">
<listener>
<listener-class
>org.jboss.seam.servlet.SeamListener</listener-class>
</listener>
<context-param>
<param-name
>javax.faces.DEFAULT_SUFFIX</param-name>
<param-value
>.xhtml</param-value>
</context-param>
<servlet>
<servlet-name
>Faces Servlet</servlet-name>
<servlet-class
>javax.faces.webapp.FacesServlet</servlet-class>
<load-on-startup
>1</load-on-startup>
</servlet>
<servlet-mapping>
<servlet-name
>Faces Servlet</servlet-name>
<url-pattern
>*.seam</url-pattern>
</servlet-mapping>
<session-config>
<session-timeout
>10</session-timeout>
</session-config>
</web-app
>
Il file web.xml configura Seam e JSF. La configurazione vista qua è più o meno la stessa in tutte le applicazioni Seam.
La maggior parte delle applicazioni Seam utilizza le viste JSF come layer di presentazione. Così solitamente si avrà bisogno di faces-config.xml. In ogni caso noi utilizzeremo Facelets per definire le nostre viste, così avremo bisogno di dire a JSF di usare Facelets come suo motore di template
Esempio 1.8. faces-config.xml
<?xml version="1.0" encoding="UTF-8"?>
<faces-config xmlns="http://java.sun.com/xml/ns/javaee"
xmlns:xsi="http://www.w3.org/2001/XMLSchema-instance"
xsi:schemaLocation="
http://java.sun.com/xml/ns/javaee
http://java.sun.com/xml/ns/javaee/web-facesconfig_1_2.xsd"
version="1.2">
<application>
<view-handler
>com.sun.facelets.FaceletViewHandler</view-handler>
</application>
</faces-config
>
Si noti che non occorre alcuna dichiarazione di managed bean JSF! I managed bean sono componenti Seam annotati. Nelle applicazioni Seam, faces-config.xml è usato meno spesso che nel semplice JSF. Qua, viene usato per abilitare Faceltes come gestore di viste al posto di JSP.
Infatti una volta configurati tutti i descrittori base, l'unico XML necessario da scrivere per aggiungere nuove funzionalità ad un'applicazione Seam è quello per l'orchestrazione (orchestration): regole di navigazione o definizione di processi jBPM. Un punto fermo di Seam è che flusso di processo e configurazione dei dati siano le uniche cose che veramente appartengano alla sfera dell'XML.
Questo semplice esempio non è neppure stato necessario usare una regola di navigazione, poiché si è deciso di incorporare l'id della vista nel codice dell'azione.
Il file ejb-jar.xml integra Seam con EJB3, attaccando SeamInterceptor a tutti i bean di sessione nell'archivio.
<?xml version="1.0" encoding="UTF-8"?>
<ejb-jar xmlns="http://java.sun.com/xml/ns/javaee"
xmlns:xsi="http://www.w3.org/2001/XMLSchema-instance"
xsi:schemaLocation="
http://java.sun.com/xml/ns/javaee
http://java.sun.com/xml/ns/javaee/ejb-jar_3_0.xsd"
version="3.0">
<interceptors>
<interceptor>
<interceptor-class
>org.jboss.seam.ejb.SeamInterceptor</interceptor-class>
</interceptor>
</interceptors>
<assembly-descriptor>
<interceptor-binding>
<ejb-name
>*</ejb-name>
<interceptor-class
>org.jboss.seam.ejb.SeamInterceptor</interceptor-class>
</interceptor-binding>
</assembly-descriptor>
</ejb-jar
>
Il file persistence.xml dice all'EJB persistence provider dove trovare il datasource, e contiene alcune impostazioni vendor-specific. In questo caso abilita automaticamente l'esportazione dello schema all'avvio.
<?xml version="1.0" encoding="UTF-8"?>
<persistence xmlns="http://java.sun.com/xml/ns/persistence"
xmlns:xsi="http://www.w3.org/2001/XMLSchema-instance"
xsi:schemaLocation="
http://java.sun.com/xml/ns/persistence
http://java.sun.com/xml/ns/persistence/persistence_1_0.xsd"
version="1.0">
<persistence-unit name="userDatabase">
<provider
>org.hibernate.ejb.HibernatePersistence</provider>
<jta-data-source
>java:/DefaultDS</jta-data-source>
<properties>
<property name="hibernate.hbm2ddl.auto" value="create-drop"/>
</properties>
</persistence-unit>
</persistence
>
Infine poiché l'applicazione viene deployata come EAR, occorre anche un descrittore di deploy.
Esempio 1.9. applicazione di registrazione
<?xml version="1.0" encoding="UTF-8"?>
<application xmlns="http://java.sun.com/xml/ns/javaee"
xmlns:xsi="http://www.w3.org/2001/XMLSchema-instance"
xsi:schemaLocation="
http://java.sun.com/xml/ns/javaee
http://java.sun.com/xml/ns/javaee/application_5.xsd"
version="5">
<display-name
>Seam Registration</display-name>
<module>
<web>
<web-uri
>jboss-seam-registration.war</web-uri>
<context-root
>/seam-registration</context-root>
</web>
</module>
<module>
<ejb
>jboss-seam-registration.jar</ejb>
</module>
<module>
<ejb
>jboss-seam.jar</ejb>
</module>
<module>
<java
>jboss-el.jar</java>
</module>
</application
>
Questo descrittore di deploy punta a moduli nell'archivio enterprise ed associa l'applicazione web al contesto radice /seam-registration.
Adesso sono stati analizzati tutti i file dell'intera applicazione!
Quando la form viene inviata, JSF chiede a Seam di risolvere la variabile chiamata user. Poiché non c'è alcun valore associato a questo nome (in un qualsiasi contesto Seam), Seam istanzia il componente user e restituisce a JSF un'istanza dell'entity bean User dopo averla memorizzata nel contesto Seam di sessione.
I valori di input della form vengono ora validati dai vincoli di Hibernate Validator specificati nell'entity User. Se i vincoli vengono violati, JSF rivisualizza la pagina, Altrimenti, JSF associa i valori di input alle proprietà dell'entity bean User.
Successivamente JSF chiede a Seam di risolvere la variabile chiamata register. Seam utilizza il pattern JNDI menzionato in precedenza per localizzare il session bean stateless, lo impiega come componente Seam tramite il wrap e lo restituisce. Seam quindi presenta questo componente a JSF e JSF invoca il metodo action listener register().
Ma Seam non ha ancora terminato. Seam intercetta la chiamata al metodo e inietta l'entity User dal contestosessione di Seam, prima di consentire all'invocazione di continuare.
Il metodo register() controlla se esiste già un utente lo username inserito. Se è così, viene accodato un errore al componente FacesMessages, e viene restituito un esito null, causando la rivisualizzazione della pagina. Il componente FacesMessages interpola l'espressione JSF incorporata nella stringadi messaggio e aggiunge un FacesMessage JSF alla vista.
Se non esiste nessun utente con tale username, l'esito di "/registered.xhtml" causa un redirect del browser verso la pagina registered.xhtml. Quando JSF arriva a generare la pagina, chiede a Seam di risolvere la variabile chiamata user ed utilizza il valori di proprietà dell'entity User restituito dallo scope di sessione di Seam.
Le liste cliccabili dei risultati di ricerca del database sono una parte così importante di qualsiasi applicazione online che Seam fornisce una funzionalità speciale in cima a JSF per rendere più facile l'interrogazione dei dati usando EJB-QL o HQL e la mostra comelista cliccabile usando il JSF <h:dataTable>. I messaggi d'esempio mostrano questa funzionalità.

L'esempio di lista messaggi ha un entity bean, Message, un session bean, MessageListBean ed una JSP.
L'entity Message definisce il titolo, il testo, la data e l'orario del messaggio e un flag indica se il messaggio è stato letto:
Esempio 1.10. Message.java
@Entity
@Name("message")
@Scope(EVENT)
public class Message implements Serializable
{
private Long id;
private String title;
private String text;
private boolean read;
private Date datetime;
@Id @GeneratedValue
public Long getId()
{
return id;
}
public void setId(Long id)
{
this.id = id;
}
@NotNull @Length(max=100)
public String getTitle()
{
return title;
}
public void setTitle(String title)
{
this.title = title;
}
@NotNull @Lob
public String getText()
{
return text;
}
public void setText(String text)
{
this.text = text;
}
@NotNull
public boolean isRead()
{
return read;
}
public void setRead(boolean read)
{
this.read = read;
}
@NotNull
@Basic @Temporal(TemporalType.TIMESTAMP)
public Date getDatetime()
{
return datetime;
}
public void setDatetime(Date datetime)
{
this.datetime = datetime;
}
}
Come nel precedente esempio, esiste un session bean, MessageManagerBean, che definisce i metodi di action listener per i due bottoni della form. Uno di questi seleziona un messaggio dalla lista, e mostra tale messaggio. L'altro cancella il messaggio. Finora non è molto diverso dal precedente esempio.
Ma MessageManagerBean è anche responsabile per il recupero della lista dei messaggi la prima volta che si naviga nella pagina della lista messaggi. Ci sono vari modi in cui l'utente può navigare nella pagina, e non tutti sono preceduti da un'azione JSF — l'utente può avere un memorizzato la pagina, per esempio. Quindi il compito di recuperare la lista messaggi avviene in un metodo factory di Seam, invece che in un metodo action listener.
Si vuole memorizzare la lista dei messaggi tra le varie richieste server, e quindi questo session bean diventerà stateful.
Esempio 1.11. MessageManagerBean.java
@Stateful
@Scope(SESSION)
@Name("messageManager")
public class MessageManagerBean implements Serializable, MessageManager
{
@DataModel
private Lis
t<Message
> messageList;
@DataModelS
election
@Out(requir
ed=false)
private Message message;
@Persistenc
eContext(type=EXTENDED)
private EntityManager em;
@Factory("m
essageList")
public void findMessages()
{
messageList = em.createQuery("select msg from Message msg order by msg.datetime desc")
.getResultList();
}
public void
select()
{
message.setRead(true);
}
public void
delete()
{
messageList.remove(message);
em.remove(message);
message=null;
}
@Remove
public void destroy() {}
}![]() | L'annotazione |
![]() | L'annotazione |
![]() | L'annotazione |
![]() | Questo bean stateful ha un contesto di persistenza EJB3 esteso. I messaggi recuperati nella query rimangono nello stato gestito finché esiste il bean, quindi ogni chiamata di metodo conseguente al bean può aggiornarli senza il bisogno di chiamare esplicitamente l' |
![]() | La prima volta che si naviga in un pagina JSP, non c'è alcun valore nella variabile di contesto |
![]() | Il metodo action listener |
![]() | Il metodo action listener |
![]() | Tutti i componenti Seam bean di sessione stateful devono avere un metodo senza parametri marcato |
Si noti che questo è un componente Seam di sessione. E' associato alla sessione di login dell'utente e tutte le richieste da una login di sessione condividono la stessa istanza del componente. (Nelle applicazioni Seam, solitamente si usano componenti con scope di sessione in maniera contenuta.)
Tutti i session bean hanno un'interfaccia di business, naturalmente.
Esempio 1.12. MessageManager.java
@Local
public interface MessageManager
{
public void findMessages();
public void select();
public void delete();
public void destroy();
}
D'ora in poi non verranno mostrate interfacce locali nei codici d'esempio.
Saltiamo i file components.xml, persistence.xml, web.xml, ejb-jar.xml, faces-config.xml e application.xml poiché sono praticamente uguali all'esempio precedente e andiamo dritti alla pagina JSP.
La pagina JSP è un semplice utilizzo del componente JSF <h:dataTable>. Ancora nulla di specifico di Seam.
Esempio 1.13. messages.jsp
<%@ taglib uri="http://java.sun.com/jsf/html" prefix="h" %>
<%@ taglib uri="http://java.sun.com/jsf/core" prefix="f" %>
<html>
<head>
<title
>Messages</title>
</head>
<body>
<f:view>
<h:form>
<h2
>Message List</h2>
<h:outputText value="No messages to display"
rendered="#{messageList.rowCount==0}"/>
<h:dataTable var="msg" value="#{messageList}"
rendered="#{messageList.rowCount
>0}">
<h:column>
<f:facet name="header">
<h:outputText value="Read"/>
</f:facet>
<h:selectBooleanCheckbox value="#{msg.read}" disabled="true"/>
</h:column>
<h:column>
<f:facet name="header">
<h:outputText value="Title"/>
</f:facet>
<h:commandLink value="#{msg.title}" action="#{messageManager.select}"/>
</h:column>
<h:column>
<f:facet name="header">
<h:outputText value="Date/Time"/>
</f:facet>
<h:outputText value="#{msg.datetime}">
<f:convertDateTime type="both" dateStyle="medium" timeStyle="short"/>
</h:outputText>
</h:column>
<h:column>
<h:commandButton value="Delete" action="#{messageManager.delete}"/>
</h:column>
</h:dataTable>
<h3
><h:outputText value="#{message.title}"/></h3>
<div
><h:outputText value="#{message.text}"/></div>
</h:form>
</f:view>
</body>
</html
>
La prima volta che si naviga nella pagina messages.jsp, la pagina proverà a risolvere la variabile di contesto messageList. Poiché questa variabile non è inizializzata, Seam chiamerà il metodo factory findMessages(), che esegue la query del database e mette i risultati in un DataModel di cui verrà fatta l'outjection. Questo DataModel fornisce i dati di riga necessari per generare la <h:dataTable>.
Quando l'utente clicca il <h:commandLink>, JSF chiama l'action listener select(). Seam intercetta questa chiamata ed inietta i dati di riga selezionati nell'attributo del componente messageManager. L'action listener viene eseguito, marcando come letto il Message selezionato. Alla fine della chiamata, Seam esegue l'outjection del Message selezionato nella variabile di contesto chiamata message. Poi il container EJB committa la transazione ed i cambiamenti a message vengono comunicati al database. Infine la pagina vienere rigenerata, rimostrando la lista dei messaggi e mostrando sotto il messaggio selezionato.
Se l'utente clicca <h:commandButton>, JSF chiama l'action listener delete(). Seam intercetta questa chiamata ed inietta i dati selezionati nell'attributo message del componente messageList. L'action listener viene eseguito, rimuovendo dalla lista il Message, e chiamando anche il metodo remove() dell'EntityManager. Alla fine della chiamata, Seam aggiorna la variabile di contesto messageList e pulisce la variabile di contesto chiamata message. Il container EJB committa la transazione e cancella Message dal database. Infine la pagina viene rigenerata, rimostrando la lista dei messaggi.
jBPM fornisce una funzionalità sofisticata per il workflow e la gestione dei task. Per provare come jBPM si integra con Seam, viene mostrata l'applicazione "todo list". Poiché gestire liste di task è la funzione base di jBPM, non c'è praticamente alcun codice Java in quest'esempio.

La parte centrale dell'esempio è la definizione del processo jBPM. Ci sono anche due pagine JSP e due banalissimi JavaBean (Non c'è alcuna ragione per usare session bean, poiché questi non accedono al database, e non hanno un comportamento transazionale). Cominciamo con la definizione del processo:
Esempio 1.14. todo.jpdl.xml
<process-definition name="todo"> <start-state name="start"> <transition to="todo"/> </start-state> <task-node
name="todo"> <task na
me="todo" description="#{todoList.description}"> <assi
gnment actor-id="#{actor.id}"/> </task> <transition to="done"/> </task-node> <end-state
name="done"/> </process-definition >
![]() | Il nodo |
![]() | Il nodo |
![]() | L'elemento |
![]() | I task devono essere assegnati ad un utente od un gruppo di utenti quando vengono creati. In questo caso il task viene assegnato all'utente corrente che viene recuperato dal componente Seam predefinito chiamato |
![]() | Il nodo |
Se viene impiegato l'editor per le definizioni di processo fornito da JBossIDE, questa apparirà così:

Questo documento definisce il processo di business come un grafo di nodi. Questo è un processo di business molto banale: c'è un task da eseguire e quando questo viene completato, il processo termina.
Il primo javaBean gestisce la pagina login.jsp. Il suo compito è quello di inizializzare l'id actor jBPM usando il componente actor. Nelle applicazioni occorrerà autenticare l'utente.
Esempio 1.15. Login.java
@Name("login")
public class Login
{
@In
private Actor actor;
private String user;
public String getUser()
{
return user;
}
public void setUser(String user)
{
this.user = user;
}
public String login()
{
actor.setId(user);
return "/todo.jsp";
}
}
Qua si vede l'uso di @In per iniettare il componente predefinito Actor.
Lo stesso JSP è banale:
Esempio 1.16. login.jsp
<%@ taglib uri="http://java.sun.com/jsf/html" prefix="h"%>
<%@ taglib uri="http://java.sun.com/jsf/core" prefix="f"%>
<html>
<head>
<title
>Login</title>
</head>
<body>
<h1
>Login</h1>
<f:view>
<h:form>
<div>
<h:inputText value="#{login.user}"/>
<h:commandButton value="Login" action="#{login.login}"/>
</div>
</h:form>
</f:view>
</body>
</html
>
Il secondo JavaBean è responsabile per l'avvio delle istanze del processo di business e della fine dei task.
Esempio 1.17. TodoList.java
@Name("todoList")
public class TodoList
{
private String description;
public Stri
ng getDescription()
{
return description;
}
public void setDescription(String description)
{
this.description = description;
}
@CreateProcess(definition="todo")
public void createTodo() {}
@StartTask @EndTask
public void done() {}
}![]() | La proprietà descrizione accetta l'input utente dalla pagina JSP e lo espone alla definizione del processo, consentendo che venga impostata la descrizione del task. |
![]() | L'annotazione Seam |
![]() | L'annotazione Seam |
In un esempio più realistico @StartTask e @EndTask non apparirebbero nello stesso metodo, poiché solitamente c'è del lavoro da fare in un'applicazione prima che il task venga terminato.
Infine, il cuore dell'applicazione è in todo.jsp:
Esempio 1.18. todo.jsp
<%@ taglib uri="http://java.sun.com/jsf/html" prefix="h" %>
<%@ taglib uri="http://java.sun.com/jsf/core" prefix="f" %>
<%@ taglib uri="http://jboss.com/products/seam/taglib" prefix="s" %>
<html>
<head>
<title
>Todo List</title>
</head>
<body>
<h1
>Todo List</h1>
<f:view>
<h:form id="list">
<div>
<h:outputText value="There are no todo items."
rendered="#{empty taskInstanceList}"/>
<h:dataTable value="#{taskInstanceList}" var="task"
rendered="#{not empty taskInstanceList}">
<h:column>
<f:facet name="header">
<h:outputText value="Description"/>
</f:facet>
<h:inputText value="#{task.description}"/>
</h:column>
<h:column>
<f:facet name="header">
<h:outputText value="Created"/>
</f:facet>
<h:outputText value="#{task.taskMgmtInstance.processInstance.start}">
<f:convertDateTime type="date"/>
</h:outputText>
</h:column>
<h:column>
<f:facet name="header">
<h:outputText value="Priority"/>
</f:facet>
<h:inputText value="#{task.priority}" style="width: 30"/>
</h:column>
<h:column>
<f:facet name="header">
<h:outputText value="Due Date"/>
</f:facet>
<h:inputText value="#{task.dueDate}" style="width: 100">
<f:convertDateTime type="date" dateStyle="short"/>
</h:inputText>
</h:column>
<h:column>
<s:button value="Done" action="#{todoList.done}" taskInstance="#{task}"/>
</h:column>
</h:dataTable>
</div>
<div>
<h:messages/>
</div>
<div>
<h:commandButton value="Update Items" action="update"/>
</div>
</h:form>
<h:form id="new">
<div>
<h:inputText value="#{todoList.description}"/>
<h:commandButton value="Create New Item" action="#{todoList.createTodo}"/>
</div>
</h:form>
</f:view>
</body>
</html
>
Si prenda un pezzo alla volta.
La pagina renderizza una lista di task prelevati da un componente di Seam chiamato taskInstanceList. La lista è definita dentro una form JSF.
Esempio 1.19. todo.jsp
<h:form id="list">
<div>
<h:outputText value="There are no todo items." rendered="#{empty taskInstanceList}"/>
<h:dataTable value="#{taskInstanceList}" var="task"
rendered="#{not empty taskInstanceList}">
...
</h:dataTable>
</div>
</h:form
>
Ciascun elemento della lista è un'istanza della classe jBPM TaskInstance. Il codice seguente mostra semplicemente le proprietà di interesse per ogni task della lista. Per consentire all'utente di aggiornare i valori di descrizione, priorità e data di ultimazione, si usano i controlli d'input.
<h:column>
<f:facet name="header">
<h:outputText value="Description"/>
</f:facet>
<h:inputText value="#{task.description}"/>
</h:column>
<h:column>
<f:facet name="header">
<h:outputText value="Created"/>
</f:facet>
<h:outputText value="#{task.taskMgmtInstance.processInstance.start}">
<f:convertDateTime type="date"/>
</h:outputText>
</h:column>
<h:column>
<f:facet name="header">
<h:outputText value="Priority"/>
</f:facet>
<h:inputText value="#{task.priority}" style="width: 30"/>
</h:column>
<h:column>
<f:facet name="header">
<h:outputText value="Due Date"/>
</f:facet>
<h:inputText value="#{task.dueDate}" style="width: 100">
<f:convertDateTime type="date" dateStyle="short"/>
</h:inputText>
</h:column
>
#{task.dueDate}.Questo pulsante termina il task chiamando il metodo d'azione annotato con @StartTask @EndTask. Inoltre passa l'id del task come parametro di richiesta a Seam.
<h:column>
<s:button value="Done" action="#{todoList.done}" taskInstance="#{task}"/>
</h:column
>
Si noti che questo sta usando un controllo JSF Seam <s:button> del pacchetto seam-ui.jar. Questo pulsante è usato per aggiornare le proprietà dei task. Quando la form viene aggiornata, Seam e jBPM renderanno persistenti i cambiamenti ai task. Non c'è bisogno di alcun metodo action listener:
<h:commandButton value="Update Items" action="update"/>
Viene usata una seconda form per creare nuovi item, chiamando il metodo d'azione annotato con @CreateProcess.
<h:form id="new">
<div>
<h:inputText value="#{todoList.description}"/>
<h:commandButton value="Create New Item" action="#{todoList.createTodo}"/>
</div>
</h:form
>
Dopo la login, todo.jsp utilizza il componente taskInstanceList per mostrare un tabella con i compiti da eseguire da parte dell'utente corrente. Inizialmente non ce ne sono. Viene presentata anche una form per l'inserimento di una nuova voce. Quando l'utente digita il compito da eseguire e preme il pulsante "Create New Item", viene chiamato #{todoList.createTodo}. Questo inizia il processo todo, così come definito in todo.jpdl.xml.
L'istanza di processo viene creata a partire dallo stato di start ed immediatamente viene eseguita una transizione allo stato todo, dove viene creato un nuovo task. La descrizione del task viene impostata in base all'input dell'utente, che è stato memorizzato in #{todoList.description}. Poi il task viene assegnato all'utente corrente, memorizzato nel componente Seam chiamato actor. Si noti che in quest'esempio il processo non ha ulteriori stati di processo. Tutti gli stati sono memorizzati nella definizione del task. Il processo e le informazioni sul task sono memorizzati nel database alla fine della richiesta.
Quando todo.jsp viene rivisualizzata, taskInstanceList trova il task appena creato. Il task viene mostrato in un h:dataTable. Lo stato interno del task è mostrato in ciascuna colonna: #{task.description}, #{task.priority}, #{task.dueDate}, ecc... Questi campi possono essere tutti editati e salvati nel database.
Ogni elemento todo ha anche un pulsante "Done", che chiama #{todoList.done}. Il componente todoList sa a quale task si riferisce il pulsante, poiché ogni s:button specifica taskInstance="#{task}", che si riferisce al task per quella particolare linea della tabella. Le annotazioni @StartTast e @EndTask obbligano seam a rendere attivo il task e a completarlo. Il processo originale quindi transita verso lo stato done, secondo la definizione del processo, dove poi termina. Lo stato del task e del processo sono entrambi aggiornati nel database.
Quando todo.jsp viene di nuovo visualizzata, il task adesso completato non viene più mostrato in taskInstanceList, poiché questo componente mostra solo i task attivi per l'utente.
Per le applicazioni Seam con una navigazione relativamente libera, le regole di navigazione JSF/Seam sono un modo perfetto per definire il flusso di pagine. Per applicazioni con uno stile di navigazione più vincolato, specialmente per interfacce utente più stateful, le regole di navigazione rendono difficile capire il flusso del sistema. Per capire il flusso occorre mettere assieme le pagine, le azioni e le regole di navigazione.
Seam consente di usare la definizione di processo con jPDL per definire il flusso di pagine. L'esempio indovina-numero mostra come fare.

Quest'esempio è implementato usando un JavaBean, tre pagine JSP ed una definizione di pageflow jPDL. Iniziamo con il pageflow:
Esempio 1.20. pageflow.jpdl.xml
<pageflow-definition
xmlns="http://jboss.com/products/seam/pageflow"
xmlns:xsi="http://www.w3.org/2001/XMLSchema-instance"
xsi:schemaLocation="http://jboss.com/products/seam/pageflow
http://jboss.com/products/seam/pageflow-2.2.xsd"
name="numberGuess">
<start-page
name="displayGuess" view-id="/numberGuess.jspx">
<redirect/>
<transit
ion name="guess" to="evaluateGuess">
<acti
on expression="#{numberGuess.guess}"/>
</transition>
<transition name="giveup" to="giveup"/>
<transition name="cheat" to="cheat"/>
</start-page>
<decision name="evaluateGuess" expression="#{numberGuess.correctGuess}">
<transition name="true" to="win"/>
<transition name="false" to="evaluateRemainingGuesses"/>
</decision>
<decision name="evaluateRemainingGuesses" expression="#{numberGuess.lastGuess}">
<transition name="true" to="lose"/>
<transition name="false" to="displayGuess"/>
</decision>
<page name="giveup" view-id="/giveup.jspx">
<redirect/>
<transition name="yes" to="lose"/>
<transition name="no" to="displayGuess"/>
</page>
<process-state name="cheat">
<sub-process name="cheat"/>
<transition to="displayGuess"/>
</process-state>
<page name="win" view-id="/win.jspx">
<redirect/>
<end-conversation/>
</page>
<page name="lose" view-id="/lose.jspx">
<redirect/>
<end-conversation/>
</page>
</pageflow-definition
>![]() | L'elemento |
![]() | L'elemento |
![]() | Una transizione |
![]() | Un nodo |
Ecco come appare il pageflow nell'editor di pageflow di JBoss Developer Studio:

Ora che abbiamo visto il pageflow, è molto facile capire il resto dell'applicazione.
Ecco la pagina principale dell'applicazione, numberGuess.jspx:
Esempio 1.21. numberGuess.jspx
<<?xml version="1.0"?>
<jsp:root xmlns:jsp="http://java.sun.com/JSP/Page"
xmlns:h="http://java.sun.com/jsf/html"
xmlns:f="http://java.sun.com/jsf/core"
xmlns:s="http://jboss.com/products/seam/taglib"
xmlns="http://www.w3.org/1999/xhtml"
version="2.0">
<jsp:output doctype-root-element="html"
doctype-public="-//W3C//DTD XHTML 1.0 Transitional//EN"
doctype-system="http://www.w3c.org/TR/xhtml1/DTD/xhtml1-transitional.dtd"/>
<jsp:directive.page contentType="text/html"/>
<html>
<head>
<title
>Guess a number...</title>
<link href="niceforms.css" rel="stylesheet" type="text/css" />
<script language="javascript" type="text/javascript" src="niceforms.js" />
</head>
<body>
<h1
>Guess a number...</h1>
<f:view>
<h:form styleClass="niceform">
<div>
<h:messages globalOnly="true"/>
<h:outputText value="Higher!"
rendered="#{numberGuess.randomNumber gt numberGuess.currentGuess}"/>
<h:outputText value="Lower!"
rendered="#{numberGuess.randomNumber lt numberGuess.currentGuess}"/>
</div>
<div>
I'm thinking of a number between
<h:outputText value="#{numberGuess.smallest}"/> and
<h:outputText value="#{numberGuess.biggest}"/>. You have
<h:outputText value="#{numberGuess.remainingGuesses}"/> guesses.
</div>
<div>
Your guess:
<h:inputText value="#{numberGuess.currentGuess}" id="inputGuess"
required="true" size="3"
rendered="#{(numberGuess.biggest-numberGuess.smallest) gt 20}">
<f:validateLongRange maximum="#{numberGuess.biggest}"
minimum="#{numberGuess.smallest}"/>
</h:inputText>
<h:selectOneMenu value="#{numberGuess.currentGuess}"
id="selectGuessMenu" required="true"
rendered="#{(numberGuess.biggest-numberGuess.smallest) le 20 and
(numberGuess.biggest-numberGuess.smallest) gt 4}">
<s:selectItems value="#{numberGuess.possibilities}" var="i" label="#{i}"/>
</h:selectOneMenu>
<h:selectOneRadio value="#{numberGuess.currentGuess}" id="selectGuessRadio"
required="true"
rendered="#{(numberGuess.biggest-numberGuess.smallest) le 4}">
<s:selectItems value="#{numberGuess.possibilities}" var="i" label="#{i}"/>
</h:selectOneRadio>
<h:commandButton value="Guess" action="guess"/>
<s:button value="Cheat" view="/confirm.jspx"/>
<s:button value="Give up" action="giveup"/>
</div>
<div>
<h:message for="inputGuess" style="color: red"/>
</div>
</h:form>
</f:view>
</body>
</html>
</jsp:root
>
Si noti come il pulsante di comando chiama la transizione guess invece di chiamare direttamente un'azione.
La pagina win.jspx è prevedibile:
Esempio 1.22. win.jspx
<jsp:root xmlns:jsp="http://java.sun.com/JSP/Page"
xmlns:h="http://java.sun.com/jsf/html"
xmlns:f="http://java.sun.com/jsf/core"
xmlns="http://www.w3.org/1999/xhtml"
version="2.0">
<jsp:output doctype-root-element="html"
doctype-public="-//W3C//DTD XHTML 1.0 Transitional//EN"
doctype-system="http://www.w3c.org/TR/xhtml1/DTD/xhtml1-transitional.dtd"/>
<jsp:directive.page contentType="text/html"/>
<html>
<head>
<title
>You won!</title>
<link href="niceforms.css" rel="stylesheet" type="text/css" />
</head>
<body>
<h1
>You won!</h1>
<f:view>
Yes, the answer was <h:outputText value="#{numberGuess.currentGuess}" />.
It took you <h:outputText value="#{numberGuess.guessCount}" /> guesses.
<h:outputText value="But you cheated, so it doesn't count!"
rendered="#{numberGuess.cheat}"/>
Would you like to <a href="numberGuess.seam"
>play again</a
>?
</f:view>
</body>
</html>
</jsp:root>
lose.jspx è più o meno uguale, quindi si passa oltre.
Infine diamo un'occhiata al codice dell'applicazione:
Esempio 1.23. NumberGuess.java
@Name("numberGuess")
@Scope(ScopeType.CONVERSATION)
public class NumberGuess implements Serializable {
private int randomNumber;
private Integer currentGuess;
private int biggest;
private int smallest;
private int guessCount;
private int maxGuesses;
private boolean cheated;
@Create
public void begin()
{
randomNumber = new Random().nextInt(100);
guessCount = 0;
biggest = 100;
smallest = 1;
}
public void setCurrentGuess(Integer guess)
{
this.currentGuess = guess;
}
public Integer getCurrentGuess()
{
return currentGuess;
}
public void guess()
{
if (currentGuess
>randomNumber)
{
biggest = currentGuess - 1;
}
if (currentGuess<randomNumber)
{
smallest = currentGuess + 1;
}
guessCount ++;
}
public boolean isCorrectGuess()
{
return currentGuess==randomNumber;
}
public int getBiggest()
{
return biggest;
}
public int getSmallest()
{
return smallest;
}
public int getGuessCount()
{
return guessCount;
}
public boolean isLastGuess()
{
return guessCount==maxGuesses;
}
public int getRemainingGuesses() {
return maxGuesses-guessCount;
}
public void setMaxGuesses(int maxGuesses) {
this.maxGuesses = maxGuesses;
}
public int getMaxGuesses() {
return maxGuesses;
}
public int getRandomNumber() {
return randomNumber;
}
public void cheated()
{
cheated = true;
}
public boolean isCheat() {
return cheated;
}
public List<Integer
> getPossibilities()
{
List<Integer
> result = new ArrayList<Integer
>();
for(int i=smallest; i<=biggest; i++) result.add(i);
return result;
}
}
![]() | La prima volta che una pagina JSP richiede un componente |
Il file pages.xml inizia una conversazione Seam (maggiori informazioni più avanti), e specifica la definizione pageflow da usare per il flusso delle pagine della conversazione.
Esempio 1.24. pages.xml
<?xml version="1.0" encoding="UTF-8"?>
<pages xmlns="http://jboss.com/products/seam/pages"
xmlns:xsi="http://www.w3.org/2001/XMLSchema-instance"
xsi:schemaLocation="http://jboss.com/products/seam/pages http://jboss.com/products/seam/pages-2.2.xsd">
<page view-id="/numberGuess.jspx">
<begin-conversation join="true" pageflow="numberGuess"/>
</page>
</pages
>
Come si può vedere, questo componente Seam è pura logica di business! Non ha bisogno di sapere niente riguardo il flusso delle interazioni utente. Questo rende il componente potenzialmente più riutilizzabile.
Si analizzerà ora il flusso base dell'applicazione. Il gioco comincia con la vista numberGuess.jspx. Quando la pagina viene mostrata la prima volta, la configurazione pages.xml porta ad iniziare la conversazione ed associa il pageflow numberGuess a tale conversazione. Il pageflow inizia con un tag start-page che è uno stato d'attesa, e poi viene visualizzata la pagina numberGuess.xhtml.
La vista fa riferimento al componente numberGuess, provocando la creazione di una nuova istanza e la sua memorizzazione all'interno della conversazione. Viene chiamato il metodo @Create che inizializza lo stato del gioco. La vista mostra un h:form per consentire all'utente di editare #{numberGuess.currentGuess}.
Il pulsante "Guess" lancia l'azione guess. Seam usa il pageflow per gestire l'azione, la quale impone che il pageflow transiti allo stato evaluateGuess, innanzitutto invocando #{numberGuess.guess} che aggiorna il contatore ed i suggerimenti più alto/più basso nel componente numberGuess.
Lo stato evaluateGuess controlla il valore di #{numberGuess.correctGuess} e le transizioni agli stati win o evaluatingRemainingGuesses. Si assumache ilnumero sia sbagliato, nel qual caso il pageflow transita verso evaluatingRemainingGuesses. Questo è anche uno stato di decisione, che testa lo stato #{numberGuess.lastGuess} per determinare se l'utente ha ulteriori tentativi oppure no. Se ne ha (lastGuess è falso), si torna allo stato originale displayGuess. Infine si raggiunge lo stato page, e quindi viene mostrata la pagina associata /numberGuess.jspx. Poiché la pagina ha un elemento redirect, Seam invia un redirect al browser dell'utente, ricominciando il processo.
Non si analizzerà ulteriormente lo stato, tranne per notare che se in una richiesta futura venisse presa la transizione win oppure lose, l'utente verrebbe portato a /win.jspx oppure /lose.jspx. Entrambi gli stati specificano che Seam debba terminare la conversazione, liberandosi dello stato del gioco e di quello del pageflow, prima di reindirizzare l'utente alla pagina finale.
L'esempio indovina-numero contiene anche i pulsanti Giveup (abbandona) e Cheat (imbroglia). Si dovrebbe essere facilmente in grado di tracciare lo stato pageflow per le relative azioni. Si presti attenzione alla transizione cheat, che carica un sotto-processo per gestire tale flusso. Sebbene sia superfluo per quest'applicazione, questo dimostra come pageflow complessi possano venire spezzati in parti più piccole per renderle più facili da capire.
L'applicazione booking (prenotazione) è un sistema completo per la prenotazione di camere d'hotel, ed incorpora le seguenti funzionalità:
Registrazione utente
Login
Logout
Impostazione password
Ricerca hotel
Scelta hotel
Prenotazione stanza
Conferma prenotazione
Lista di prenotazioni esistenti

L'applicazione booking utilizza JSF, EJB 3.0 e Seam, assieme a Facelets per la vista. C'è anche un port di quest'applicazione con JSF, Facelets, Seam, JavaBeans e Hibernate3.
Una delle cose che si noteranno utilizzando quest'applicazione per qualche tempo è che questa risulta essere estremamente robusta. Si può giocare con il pulsante indietro ed aggiornare le pagine, aprire più finestre ed inserire dati senza senso quanto si vuole, ma si vedrà che è molto difficile mettere in difficoltà l'applicazione. Si può pensare che siano occorse settimane per testare e risolvere bug prima di raggiungere questo risultato. In verità non è così. Seam è stato progettato per rendere semplice la costruzione di applicazioni web robuste, e molta della robustezza che si è soliti doversi codificare da soli, con Seam viene naturale e automatica.
Quando si sfoglia il codice sorgente delle applicazioni e si impara come questa funziona, si osservi come sono stati usati la gestione dichiarativa dello stato e la validazione integrata per ottenere questa robustezza.
La struttura del progetto è identica al precedente, per installare e deployare quest'applicazione, si faccia riferimento a Sezione 1.1, «Utilizzo degli esempi di Seam». Una volta avviata l'applicazione, si può accedere a questa puntando il browser all'indirizzo http://localhost:8080/seam-booking/
L'applicazione utilizza sei bean di sessione per implementare la logica di business per le funzionalità nella lista.
AuthenticatorAction fornisce la logica per l'autenticazione della login.
BookingListAction recupera le prenotazioni esistenti per l'utente attualmente loggato.
ChangePasswordAction aggiorna la password per l'utente attualmente loggato.
HotelBookingAction implementa le funzionalità di prenotazione e conferma. Questa funzionalità è implementata come conversazione, e quindi è una delle classi più interessanti dell'applicazione.
HotelSearchingAction implementa la funzionalità di ricerca hotel.
RegisterAction registra un nuovo utente di sistema.
Tre entity bean implementano il modello di dominio di persistenza dell'applicazione.
Hotel è un entity bean che rappresenta un hotel
Booking è l'entity bean che rappresenta una prenotazione esistente
User è un entity bean che rappresenta un utente che può fare una prenotazione
Si incoraggia a guardare il codice sorgente a piacimento. In questo tutorial ci concentreremo su alcune particolari funzionalità: ricerca hotel, selezione, prenotazione e conferma. Dal punto di vista dell'utente, tutto - dalla selezione dell'hotel alla conferma dellaprenotazione - è un'unica continua unità di lavoro, una conversazione. La ricerca, comunque, non è una parte della conversazione. L'utente può selezionare più hotel dalla stessa pagina dei risultati, in diversi tab del browser.
La maggior parte delle architetture delle applicazioni non ha alcun costrutto per rappresentare una conversazione. Questo causa enormi problemi nella gestione dello stato conversazionale. Solitamente le applicazioni web Java usano una combinazione di diverse tecniche. Alcuni stati possono essere trasferiti nell'URL. Ciò che non può è messo o in HttpSession o mandato a database dopo ogni richiesta, e ricostruito dal database all'inizio di ogni nuova richiesta.
Poiché il database è il livello meno scalabile, questo risulta essere spesso ad un livello inaccettabile di scalabilità. La latenza è un ulteriore problema, dovuto al traffico extra verso e dal database ad ogni richiesta. Per ridurre questo traffico ridondante, le applicazioni Java spesso introducono una cache di dati (di secondo livello) che mantiene i dati comunemente acceduti tra le varie richieste. Questa cache è necessariamente inefficiente, poiché l'invalidazione è basato su una policy LRU invece di essere basata su quando l'utente termina di lavorare con i dati. Inoltre, poiché la cache è condivisa da diverse transazioni concorrenti, si è introdotta una schiera di problemi associati al fatto di mantenere lo stato della cache consistente con il database.
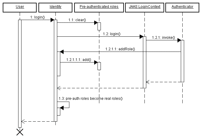
Ora si consideri lo stato mantenuto nella HttpSession. HttpSession è un ottimo posto per i veri dati di sessione, cioè dati che sono comuni a tutte le richieste che l'utente fa con l'applicazione. Comunque, non è un posto dove vanno memorizzati i dati riguardanti serie individuali di richieste. L'uso della sessione si complica velocemente quando si ha a che fare con il pulsante indietro e con le finestre multiple. In cima a questo, senza una programmazione attenta, i dati nella sessione HTTP posso crescere parecchio, rendendo la sessione HTTP difficile da tenere assieme. Lo sviluppo di meccanismi per isolare lo stato della session associata a differenti conversazioni concorrenti, e l'aggiunta di meccanismi di sicurezza per assicurare che lo stato della conversazione venga distrutto quando l'utente interrompe una delle conversazioni chiudendo una finestra del browser non è una questione per gente poco coraggiosa. Fortunatamente con Seam non occorre preoccuparsi di queste problematiche.
Seam introduce il contesto conversazionale come first class construct. Si può mantenere in modo sicuro lo stato conversazionale in questo contesto ed essere certi che avrà un ciclo di vita ben definito. Ancor meglio non servirà mandare continuamente avanti ed indietro i dati tra server e database, poiché il contesto di conversazione è una cache naturale di dati su cui l'utente sta lavorando.
In quest'applicazione si userà il contesto di conversazione per memorizzare i session bean stateful. C'è un'antica credenza nella comunità Java che ritiene che i session bean stateful siano nocivi alla scalabilità. Questo poteva essere vero nei primissimi giorni di Java Enterprise, ma oggi non è più vero. I moderni application server hanno meccanismi estremamente sofisticati per la replicazione dello stato dei session bean stateful. JBoss AS, per esempio, esegue una replicazione a grana fine, replicando solo quei valori degli attributi bean che sono cambiati. Si noti che tutti gli argomenti tecnici tradizionali per cui i bean stateful sono inefficienti si applicano allo stesso modo alla HttpSession, e quindi risulta fuorviante la pratica di cambiare stato dai componenti (session bean stateful) del business tier alla sessione web per cercare di migliorare le performance. E' certamente possibile scrivere applicazioni non scalabili usando session bean stateful non in modo corretto, o usandoli per la cosa sbagliata. Ma questo non significa che non si debba mai. Se non si è convinti, Seam consente di usare POJO invece dei session bean statefull. Con Seam la scelta è vostra.
L'applicazione di esempio prenotazione mostra come i componenti stateful con differenti scope possano collaborare assieme per ottenere comportamenti complessi. La pagina principale dell'applicazione consente all'utente di cercare gli hotel. I risultati di ricerca vengono mantenuti nello scope di sessione di Seam. Quando l'utente naviga in uno di questi hotel, inizia una conversazione ed il componente con scope conversazione chiama il componente con scope sessione per recuperare l'hotel selezionato.
L'esempio di prenotazione mostra anche l'uso di RichFaces Ajax per implementare un comportamento rich client senza usare Javascript scritto a mano.
La funzionalità di ricerca è implementata usando un session bean statefull con scope di sessione, simile a quello usato nell'esempio di lista messaggi.
Esempio 1.25. HotelSearchingAction.java
@Stateful@Name("hotelSearch") @Scope(ScopeType.SESSION) @Restrict("#{i
dentity.loggedIn}") public class HotelSearchingAction implements HotelSearching { @PersistenceContext private EntityManager em; private String searchString; private int pageSize = 10; private int page; @DataModel
private List<Hotel > hotels; public void find() { page = 0; queryHotels(); } public void nextPage() { page++; queryHotels(); } private void queryHotels() { hotels = em.createQuery("select h from Hotel h where lower(h.name) like #{pattern} " + "or lower(h.city) like #{pattern} " + "or lower(h.zip) like #{pattern} " + "or lower(h.address) like #{pattern}") .setMaxResults(pageSize) .setFirstResult( page * pageSize ) .getResultList(); } public boolean isNextPageAvailable() { return hotels!=null && hotels.size()==pageSize; } public int getPageSize() { return pageSize; } public void setPageSize(int pageSize) { this.pageSize = pageSize; } @Factory(value="pattern", scope=ScopeType.EVENT) public String getSearchPattern() { return searchString==null ? "%" : '%' + searchString.toLowerCase().replace('*', '%') + '%'; } public String getSearchString() { return searchString; } public void setSearchString(String searchString) { this.searchString = searchString; }
@Remove public void destroy() {} }
![]() | L'annotazione EJB standard |
![]() | L'annotazione |
![]() | L'annotazione |
![]() | L'annotazione standard EJB |
La pagina principale dell'applicazione è una pagina Facelets. Guardiamo al frammento relativo alla ricerca hotel:
Esempio 1.26. main.xhtml
<div class="section">
<span class="errors">
<h:messages globalOnly="true"/>
</span>
<h1
>Search Hotels</h1>
<h:form id="searchCriteria">
<fieldset
>
<h:inputText id="searchString" value="#{hotelSearch.searchString}"
style="width: 165px;">
<a:support event="onkeyup" actionListener="#{hotelSearch.find}"
reRender="searchResults" />
</h:inputText>
 
<a:commandButton id="findHotels" value="Find Hotels" action="#{hotelSearch.find}"
reRender="searchResults"/>
 
<a:status>
<f:facet name="start">
<h:graphicImage value="/img/spinner.gif"/>
</f:facet>
</a:status>
<br/>
<h:outputLabel for="pageSize"
>Maximum results:</h:outputLabel
> 
<h:selectOneMenu value="#{hotelSearch.pageSize}" id="pageSize">
<f:selectItem itemLabel="5" itemValue="5"/>
<f:selectItem itemLabel="10" itemValue="10"/>
<f:selectItem itemLabel="20" itemValue="20"/>
</h:selectOneMenu>
</fieldset>
</h:form>
</div>
<a:outputPanel id="searchResults">
<div class="section">
<h:outputText value="No Hotels Found"
rendered="#{hotels != null and hotels.rowCount==0}"/>
<h:dataTable id="hotels" value="#{hotels}" var="hot"
rendered="#{hotels.rowCount
>0}">
<h:column>
<f:facet name="header"
>Name</f:facet>
#{hot.name}
</h:column>
<h:column>
<f:facet name="header"
>Address</f:facet>
#{hot.address}
</h:column>
<h:column>
<f:facet name="header"
>City, State</f:facet>
#{
hot.city}, #{hot.state}, #{hot.country}
</h:column
>
<h:column>
<f:facet name="header"
>Zip</f:facet>
#{hot.zip}
</h:column>
<h:column>
<f:facet name="header"
>Action</f:facet>
<s:link id="viewHotel" value="View Hotel"
action="#{hotelBooking.selectHotel(hot)}"/>
</h:column>
</h:dataTable>
<s:link value="More results" action="#{hotelSearch.nextPage}"
rendered="#{hotelSearch.nextPageAvailable}"/>
</div>
</a:outputPanel
> ![]() | Il tag RichFaces Ajax |
![]() | Il tag RichFaces Ajax |
![]() | Il tag RichFaces Ajax |
![]() | Il tag Seam Se ci si chiede come avvenga la navigazione, si possono trovare tutte le regole in |
Questa pagina mostra i risultati di ricerca in modo dinamico man mano si digita, e consente di scegliere un hotel e passarlo al metodo selectHotel() di HotelBookingAction, che è il posto in cui veramente succede qualsosa di interessante.
Vediamo ora come l'applicazione d'esempio usa un bean di sessione stateful con scope di conversazione per ottenere una naturale cache di dati persistenti relativi alla conversazione. Il seguente codice d'esempio è abbastanza lungo. Ma se si pensa a questo come una lista di azioni che implementano vari passi della conversazione, risulta comprensibile. Si legga la classe dalla cima verso il fondo, come se fosse un racconto.
Esempio 1.27. HotelBookingAction.java
@Stateful
@Name("hotelBooking")
@Restrict("#{identity.loggedIn}")
public class HotelBookingAction implements HotelBooking
{
@Persistenc
eContext(type=EXTENDED)
private EntityManager em;
@In
private User user;
@In(required=false) @Out
private Hotel hotel;
@In(required=false)
@Out(requir
ed=false)
private Booking booking;
@In
private FacesMessages facesMessages;
@In
private Events events;
@Logger
private Log log;
private boolean bookingValid;
@Begin
public void selectHotel(Hotel selectedHotel)
{
hotel = em.merge(selectedHotel);
}
public void bookHotel()
{
booking = new Booking(hotel, user);
Calendar calendar = Calendar.getInstance();
booking.setCheckinDate( calendar.getTime() );
calendar.add(Calendar.DAY_OF_MONTH, 1);
booking.setCheckoutDate( calendar.getTime() );
}
public void setBookingDetails()
{
Calendar calendar = Calendar.getInstance();
calendar.add(Calendar.DAY_OF_MONTH, -1);
if ( booking.getCheckinDate().before( calendar.getTime() ) )
{
facesMessages.addToControl("checkinDate", "Check in date must be a future date");
bookingValid=false;
}
else if ( !booking.getCheckinDate().before( booking.getCheckoutDate() ) )
{
facesMessages.addToControl("checkoutDate",
"Check out date must be later than check in date");
bookingValid=false;
}
else
{
bookingValid=true;
}
}
public boolean isBookingValid()
{
return bookingValid;
}
@End
public void confirm()
{
em.persist(booking);
facesMessages.add("Thank you, #{user.name}, your confimation number " +
" for #{hotel.name} is #{booki g.id}");
log.info("New booking: #{booking.id} for #{user.username}");
events.raiseTransactionSuccessEvent("bookingConfirmed");
}
@End
public void cancel() {}
@Remove
public void destroy() {}
![]() | Questo bean utilizza un contesto di persistenza esteso EJB3, e quindi ogni istanza di entity rimane gestita per l'intero ciclo di vita del session bean stateful. |
![]() | L'annotazione |
![]() | L'annotazione |
![]() | L'annotazione |
![]() | Questo metoto EJB di rimozione verrà chiamato quando Seam distruggerà il contesto della conversazione. Non si dimentichi di definire questo metodo! |
HotelBookingAction contiene tutti i metodi action listenet che implementano, selezione, prenotazione e conferma, e mantiene lo stato relativo a questo lavoro nelle variabili di istanza. Pensiamo che questo codice sia molto più pulito e semplice degli attributi get e set in HttpSession.
Ancor meglio, un utente può avere conversazioni multiple isolate per ogni sessione di login. Si provi! Loggarsi, eseguire una ricerca e navigare in diverse pagine d'hotel in diverse schede del browser. Si sarà in grado di lavorare e creare due differenti prenotazioni contemporaneamente. Se una conversazione viene lasciata a lungo inattiva, Seam andrà in timeout e distruggerà lo stato di quella conversazione. Se, dopo la chiusura di una conversazione, si premerà il pulsante indietro per tornare alla pagina precedente e si eseguirà un'azione, Seam si accorgerà che la conversazione è già terminata, e rimanderà l'utente alla pagina di ricerca.
Il WAR include anche seam-debug.jar. La pagina di debug di Seam sarà disponibile se questo jar è deployato in WEB-INF/lib, assieme a Facelets e se è stata impostata la proprietà di debug nel componente init:
<core:init jndi-pattern="@jndiPattern@" debug="true"/>
Questa pagina consentirà di sfogliare ed ispezionare i componenti Seam in ogni contesto Seam associato alla sessione di login corrente. Si punti il browser su http://localhost:8080/seam-booking/debug.seam .

Le conversazioni long-running rendono semplice mantenere la consistenza dello stato in un'applicazione anche in presenza di operazioni con finestre multiple o con il pulsante indietro. Sfrotunatamente, iniziare e finire una conversazione long-running non è sempre sufficiente. A seconda dei requisiti dell'applicazione, le inconsistenze tra le aspettative dell'utente ed il reale stato dell'applicazione possono comunque sussistere.
L'applicazione prenotazione annidata estende le caratteristiche dell'applicazione prenotazione hotel aggiungendo la selezione della stanza. Ogni hotel ha camere disponibili con delle descrizioni che l'utente può scegliere. Questo richiede l'aggiunta di una pagina di selezione camera nel flusso di prenotazione hotel.

L'utente adesso ha l'opzione di selezionare una camera disponibile da aggiungere alla prenotazione. Come per l'applicazione precedentemente vista, questo porta a problemi di consistenza dello stato. Come per la memorizzazione dello stato in HTTPSession, se una variabile di conversazione cambia, questo influenza tutte le finestre che operano dentro lo stesso contesto di conversazione.
Per dimostrare questo si supponga che l'utente cloni la schermata di selezione delle camera in una nuova finestra. L'utente quindi seleziona la Wonderful Room e procede alla schermata di conferma. Per vedere solamente quando costa vivere alla grande, l'utente ritorna alla finestra originale, seleziona la Fantastic Suite ed procede quindi alla conferma. Dopo aver visto il costo totale, l'utente decide che la praticità vince e ritorna alla finestra della Wonderful Room per procedere alla conferma.
In questo scenario, se semplicemente si memorizza lo stato nella conversazione non si è protetti da operazioni a finestre multiple all'interno della stessa conversazione. Le conversazioni innestate consentono di ottenere un comportamento corretto quando il contesto può variare all'interno della stessa conversazione.
Si veda ora come l'esempio di prenotazione innestata estenda il comportamento dell'applicazione di prenotazione hotel tramite l'utilizzo di conversazioni innestate. Ancora, si può leggere la classe dalla cima verso il fondo, come un racconto.
Esempio 1.28. RoomPreferenceAction.java
@Stateful
@Name("roomPreference")
@Restrict("#{identity.loggedIn}")
public class RoomPreferenceAction implements RoomPreference
{
@Logger
private Log log;
@In private Hotel hotel;
@In private Booking booking;
@DataModel(value="availableRooms")
private List<Room
> availableRooms;
@DataModelSelection(value="availableRooms")
private Room roomSelection;
@In(required=false, value="roomSelection")
@Out(required=false, value="roomSelection")
private Room room;
@Factory("a
vailableRooms")
public void loadAvailableRooms()
{
availableRooms = hotel.getAvailableRooms(booking.getCheckinDate(), booking.getCheckoutDate());
log.info("Retrieved #0 available rooms", availableRooms.size());
}
public BigDecimal getExpectedPrice()
{
log.info("Retrieving price for room #0", roomSelection.getName());
return booking.getTotal(roomSelection);
}
@Begin(nested=true)
public String selectPreference()
{
log.info("Room selected");
this.room = this.roomSelection;
return "payment";
}
public String requestConfirmation()
{
// all validations are performed through the s:validateAll, so checks are already
// performed
log.info("Request confirmation from user");
return "confirm";
}
@End(before
Redirect=true)
public String cancel()
{
log.info("ending conversation");
return "cancel";
}
@Destroy @Remove
public void destroy() {}
}
![]() | L'istanza |
![]() | Quando si incontra |
![]() |
|
![]() | L'annotazione |
Quando si inizia una conversazione innestata, questa viene messa nello stack delle conversazioni. Nell'esempio nestedbooking, lo stack consiste in una conversazione long-running più esterna (la prenotazione) e ciascuna delle conversazioni innestate (selezione camere).
Esempio 1.29. rooms.xhtml
<div class="section">
<h1
>Room Preference</h1>
</div>
<div class="section">
<h:form id="room_selections_form">
<div class="section">
<h:outputText styleClass="output"
value="No rooms available for the dates selected: "
rendered="#{availableRooms != null and availableRooms.rowCount == 0}"/>
<h:outputText styleClass="output"
value="Rooms available for the dates selected: "
rendered="#{availableRooms != null and availableRooms.rowCount
> 0}"/>
<h:outputText styleClass="output" value="#{booking.checkinDate}"/> -
<h:outputText styleClass="output" value="#{booking.checkoutDate}"/>
<br/><br/>
<h:dataTable value="#{availableRooms}" var="room"
rendered="#{availableRooms.rowCount
> 0}">
<h:column>
<f:facet name="header"
>Name</f:facet>
#{room.name}
</h:column>
<h:column>
<f:facet name="header"
>Description</f:facet>
#{room.description}
</h:column>
<h:column>
<f:facet name="header"
>Per Night</f:facet>
<h:outputText value="#{room.price}">
<f:convertNumber type="currency" currencySymbol="$"/>
</h:outputText>
</h:column>
<h:column>
<f:facet name="header"
>Action</f:facet>
<h:commandLink id="selectRoomPreference"
action="#{roomPreference.selectPreference}"
>Select</h:commandLink>
</h:column>
</h:dataTable>
</div>
<div class="entry">
<div class="label"
> </div>
<div class="input">
<s:button id="cancel" value="Revise Dates" view="/book.xhtml"/>
</div>
</div
>
</h:form>
</div>
![]() | Quando richiesto da EL, |
![]() | L'invocazione dell'azione |
![]() | Un cambiamento alle date semplicemente riporta a |
Ora che si è visto come innestare una conversazione, vediamo come si può confermare la prenotazione una volta selezionata la camera. Questo può essere ottenuto semplicemente estendendo il comportamento di HotelBookingAction.
Esempio 1.30. HotelBookingAction.java
@Stateful
@Name("hotelBooking")
@Restrict("#{identity.loggedIn}")
public class HotelBookingAction implements HotelBooking
{
@PersistenceContext(type=EXTENDED)
private EntityManager em;
@In
private User user;
@In(required=false) @Out
private Hotel hotel;
@In(required=false)
@Out(required=false)
private Booking booking;
@In(required=false)
private Room roomSelection;
@In
private FacesMessages facesMessages;
@In
private Events events;
@Logger
private Log log;
@Begin
public void selectHotel(Hotel selectedHotel)
{
log.info("Selected hotel #0", selectedHotel.getName());
hotel = em.merge(selectedHotel);
}
public String setBookingDates()
{
// the result will indicate whether or not to begin the nested conversation
// as well as the navigation. if a null result is returned, the nested
// conversation will not begin, and the user will be returned to the current
// page to fix validation issues
String result = null;
Calendar calendar = Calendar.getInstance();
calendar.add(Calendar.DAY_OF_MONTH, -1);
// validate what we have received from the user so far
if ( booking.getCheckinDate().before( calendar.getTime() ) )
{
facesMessages.addToControl("checkinDate", "Check in date must be a future date");
}
else if ( !booking.getCheckinDate().before( booking.getCheckoutDate() ) )
{
facesMessages.addToControl("checkoutDate", "Check out date must be later than check in date");
}
else
{
result = "rooms";
}
return result;
}
public void bookHotel()
{
booking = new Booking(hotel, user);
Calendar calendar = Calendar.getInstance();
booking.setCheckinDate( calendar.getTime() );
calendar.add(Calendar.DAY_OF_MONTH, 1);
booking.setCheckoutDate( calendar.getTime() );
}
@End(root=true)
public void
confirm()
{
// on confirmation we set the room preference in the booking. the room preference
// will be injected based on the nested conversation we are in.
booking.setRoomPreference(roomSelection);
em.persist(booking);
facesMessages.add("Thank you, #{user.name}, your confimation number for #{hotel.name} is #{booking.id}");
log.info("New booking: #{booking.id} for #{user.username}");
events.raiseTransactionSuccessEvent("bookingConfirmed");
}
@End(root=t
rue, beforeRedirect=true)
public void cancel() {}
@Destroy @Remove
public void destroy() {}
}
![]() | Annotare un'azione con |
![]() |
|
![]() | Annotando semplicemente l'azione di cancellazione con |
Prova il deploy dell'applicazione, apri più finestre o tab e prova combinzioni di vari hotel con varie opzioni di camera. La conferma risulterà sempre nel giusto hotel e con la corretta opzione grazie al modello di conversazioni innestate.
L'applicazione demo Negozio DVD mostra un utilizzo pratico di jBPM sia per la gestione task sia per il pageflow.
Le schermate utente sfruttano il pageflow jPDL per implementare la ricerca e la funzionalità di carrello della spesa.

Le schermate di amministrazione utilizzano jBPM per gestire il ciclo di approvazione e di spedizione degli ordini. Il processo di business può anche essere cambiato dinamicamente, selezionando una diversa definizione di processo!

La demo Negozio DVD può essere eseguita dalla directory dvdstore, così come le altre applicazioni.
Seam facilita l'implementazione di applicazioni che mantengano lo stato lato server. Comunque lo stato lato server non è sempre appropriato, specialmente per funzionalità che lavorano per il contenuto. Per questo genere di problemi spesso si vuole mantenere lo stato dell'applicazione nell'URL affiché ogni pagina possa essere acceduta in qualsiasi momento attraverso un segnalibro. L'esempio Blog mostra come implementare un'applicazione che supporti i segnalibri, anche nel caso di pagine con risultati di ricerca. Questo esempio mostra come Seam può gestire nell'URL lo stato di un'applicazione, così come Seam può riscrivire questi URL.

L'esempio Blog mostra l'uso di MVC di tipo "pull", dove invece di usare metodi action listener per recuperare i dati e preparare i dati per la vista, la vista preleva (pull) i dati dai componenti quando viene generata.
Questo frammento della pagina facelets index.xhtml mostra una lista di messaggi recenti al blog:
Esempio 1.31.
<h:dataTable value="#{blog.recentBlogEntries}" var="blogEntry" rows="3">
<h:column>
<div class="blogEntry">
<h3
>#{blogEntry.title}</h3>
<div>
<s:formattedText value="#{blogEntry.excerpt==null ? blogEntry.body : blogEntry.excerpt}"/>
</div>
<p>
<s:link view="/entry.xhtml" rendered="#{blogEntry.excerpt!=null}" propagation="none"
value="Read more...">
<f:param name="blogEntryId" value="#{blogEntry.id}"/>
</s:link>
</p>
<p>
[Posted on 
<h:outputText value="#{blogEntry.date}">
<f:convertDateTime timeZone="#{blog.timeZone}" locale="#{blog.locale}" type="both"/>
</h:outputText
>]
 
<s:link view="/entry.xhtml" propagation="none" value="[Link]">
<f:param name="blogEntryId" value="#{blogEntry.id}"/>
</s:link>
</p>
</div>
</h:column>
</h:dataTable
>
Se si arriva in quaste pagina da un segnalibro, come viene inizializzato #{blog.recentBlogEntries} usato da <h:dataTable>? Blog viene recuperato in modo lazy — "tirato" — quando serve, da un componente Seam chiamato blog. Questo è il flusso di controllo opposto a quello usato nei tradizionali framework web basati sull'azione, come ad esempio Struts.
Esempio 1.32.
@Name("blog")
@Scope(ScopeType.STATELESS)
@AutoCreate
public class BlogService
{
@In EntityM
anager entityManager;
@Unwrap
public Blog getBlog()
{
return (Blog) entityManager.createQuery("select distinct b from Blog b left join fetch b.blogEntries")
.setHint("org.hibernate.cacheable", true)
.getSingleResult();
}
}![]() | Questo componente utilizza un contesto di persistenza gestito da Seam. A differenza deglialtri esempi visti, questo contesto di persistenza è gestito da Seam, invece che dal container EJB3. Il contesto di persistenza estende l'intera richiesta web, consentendo di evitare le eccezioni che avvengono quando nella vista si accede ad associazioni non recuperate (unfetched). |
![]() | L'annotazione |
Finora va bene, ma cosa succede se si memorizza il risultato di un invio di form, come ad esempio una pagina di risultati di ricerca?
L'esempio Blog ha una piccola form in alto a destra di ogni pagina, che consente all'utente di cercare le entry del blog. E' definito in un file, menu.xhtml, incluso nel template facelets, template.xhtml:
Esempio 1.33.
<div id="search">
<h:form>
<h:inputText value="#{searchAction.searchPattern}"/>
<h:commandButton value="Search" action="/search.xhtml"/>
</h:form>
</div
>
Per implementare una pagina di risultati di ricerca memorizzabili come segnalibro, occorre eseguire un redirect del browser dopo aver elaborato la form di ricerca inviata. Poiché si è impiegato come esito d'azione l'id della vista JSF, Seam redirige automaticamente all'id vista quando la form viene inviata. In alternativa, si può definire una regola di navigazione come questa:
<navigation-rule>
<navigation-case>
<from-outcome
>searchResults</from-outcome>
<to-view-id
>/search.xhtml</to-view-id>
<redirect/>
</navigation-case>
</navigation-rule
>
Quindi la form avrebbe dovuto essere così:
<div id="search">
<h:form>
<h:inputText value="#{searchAction.searchPattern}"/>
<h:commandButton value="Search" action="searchResults"/>
</h:form>
</div
>
Ma quando viene fatto il redirect, occorre includere i valori sottomessi con la form dentro l'URL per ottenere un URL memorizzabile come ad esempio http://localhost:8080/seam-blog/search/. JSF non fornisce un modo semplice per farlo, ma Seam sì. Per ottenere questo si usano due funzionalità di Seam: i parametri di pagina e la riscrittura dell'URL. Entrambi sono definiti in WEB-INF/pages.xml:
Esempio 1.34.
<pages>
<page view-id="/search.xhtml">
<rewrite pattern="/search/{searchPattern}"/>
<rewrite pattern="/search"/>
<param name="searchPattern" value="#{searchService.searchPattern}"/>
</page>
...
</pages
>
Il parametro di pagina istruisce Seam a fare collegare il parametro di richiesta chiamato searchPattern al valore di #{searchService.searchPattern}, sia quando arriava una richiesta per la pagina di ricerca, sia quando viene generato un link alla pagina di ricerca. Seam si prende la responsabilità di mantenere il link tra lo stato dell'URL e lo stato dell'applicazione, mentre voi, come sviluppatori, non dovete preoccuparvene.
Senza riscrittura, l'URL di una ricerca di un termine book sarebbe http://localhost:8080/seam-blog/seam/search.xhtml?searchPattern=book. Questo può andare bene, ma Seam può semplificare l'URL usando una regola di riscrittura. La prima regola, per il pattern /search/{searchPattern}, dice che in ogni volta che si ha un URL per search.xhtml con un parametro di richiesta searchPattern, si può semplificare quest'URL. E quindi l'URL visto prima, http://localhost:8080/seam-blog/seam/search.xhtml?searchPattern=book viene riscritto come http://localhost:8080/seam-blog/search/book.
Come per i parametri di pagina, la riscrittura dell'URL è bidirezionale. Questo significa che Sean inoltra le richieste di URL più semplici alla giusta vista e genera automaticamente la vista più semplice per voi. Non serve preoccuparsi della costruzione dell'URL. Viene tutto gestito in modo trasparente dietro. L'unico requisito è che per usare la riscrittura dell'URL, occorre abilitare il filtro di riscrittura in components.xml.
<web:rewrite-filter view-mapping="/seam/*" />
Il redirect di porta alla pagina search.xhtml:
<h:dataTable value="#{searchResults}" var="blogEntry">
<h:column>
<div>
<s:link view="/entry.xhtml" propagation="none" value="#{blogEntry.title}">
<f:param name="blogEntryId" value="#{blogEntry.id}"/>
</s:link>
posted on
<h:outputText value="#{blogEntry.date}">
<f:convertDateTime timeZone="#{blog.timeZone}" locale="#{blog.locale}" type="both"/>
</h:outputText>
</div>
</h:column>
</h:dataTable
>
Il quale usa ancora MVC di tipo "pull" per recuperare i risultati di ricerca usando hibernate Search.
@Name("searchService")
public class SearchService
{
@In
private FullTextEntityManager entityManager;
private String searchPattern;
@Factory("searchResults")
public List<BlogEntry
> getSearchResults()
{
if (searchPattern==null || "".equals(searchPattern) ) {
searchPattern = null;
return entityManager.createQuery("select be from BlogEntry be order by date desc").getResultList();
}
else
{
Map<String,Float
> boostPerField = new HashMap<String,Float
>();
boostPerField.put( "title", 4f );
boostPerField.put( "body", 1f );
String[] productFields = {"title", "body"};
QueryParser parser = new MultiFieldQueryParser(productFields, new StandardAnalyzer(), boostPerField);
parser.setAllowLeadingWildcard(true);
org.apache.lucene.search.Query luceneQuery;
try
{
luceneQuery = parser.parse(searchPattern);
}
catch (ParseException e)
{
return null;
}
return entityManager.createFullTextQuery(luceneQuery, BlogEntry.class)
.setMaxResults(100)
.getResultList();
}
}
public String getSearchPattern()
{
return searchPattern;
}
public void setSearchPattern(String searchPattern)
{
this.searchPattern = searchPattern;
}
}
Alcune volte ha più senso usare MVC push-style per processare pagine RESTful, e quindi Seam fornisce la nozione di azione di pagina. L'esempio di Blog utilizza l'azione di pagina per pagina di entry del blog, entry.xhtml. Notare che questo è un pò forzato, sarebbe stato più facile usare anche qua lo stile MVC pull-style.
Il componente entryAction funziona come una action class in un framework tradizionale orientato alle azioni e push-MVC come Struts:
@Name("entryAction")
@Scope(STATELESS)
public class EntryAction
{
@In Blog blog;
@Out BlogEntry blogEntry;
public void loadBlogEntry(String id) throws EntryNotFoundException
{
blogEntry = blog.getBlogEntry(id);
if (blogEntry==null) throw new EntryNotFoundException(id);
}
}
Le azione nella pagina vengono anche dichiarate in pages.xml:
<pages>
...
<page view-id="/entry.xhtml"
>
<rewrite pattern="/entry/{blogEntryId}" />
<rewrite pattern="/entry" />
<param name="blogEntryId"
value="#{blogEntry.id}"/>
<action execute="#{entryAction.loadBlogEntry(blogEntry.id)}"/>
</page>
<page view-id="/post.xhtml" login-required="true">
<rewrite pattern="/post" />
<action execute="#{postAction.post}"
if="#{validation.succeeded}"/>
<action execute="#{postAction.invalid}"
if="#{validation.failed}"/>
<navigation from-action="#{postAction.post}">
<redirect view-id="/index.xhtml"/>
</navigation>
</page>
<page view-id="*">
<action execute="#{blog.hitCount.hit}"/>
</page>
</pages
>
Notare che l'esempio utilizza azioni di pagina per la validazione e per il conteggio delle pagine visitate. Si noti anche l'uso di un parametro nel binding di metodo all'interno della azione di pagina. Questa non è una caratteristiva standard di JSF EL, ma Seam consente di usarla, non solo per le azioni di pagina, ma anche nei binding di metodo JSF.
Quando la pagina entry.xhtml viene richiesta, Seam innanzitutto lega il parametro della pagina blogEntryId al modello. Si tenga presente che a causa della riscrittura dell'URL, il nome del parametro blogEntryId non verrà mostrato nell'URL. Seam quindi esegue l'azione, che recupera i dati necessari — blogEntry — e li colloca nel contesto di evento di Seam. Infine, viene generato il seguente:
<div class="blogEntry">
<h3
>#{blogEntry.title}</h3>
<div>
<s:formattedText value="#{blogEntry.body}"/>
</div>
<p>
[Posted on 
<h:outputText value="#{blogEntry.date}">
<f:convertDateTime timeZone="#{blog.timeZone}" locale="#{blog.locale}" type="both"/>
</h:outputText
>]
</p>
</div
>
Se l'entry del blog non viene trovata nel database, viene lanciata l'eccezione EntryNotFoundException. Si vuole che quest'eccezione venga evidenziata come errore 404, non 505, e quindi viene annotata la classe dell'eccezione:
@ApplicationException(rollback=true)
@HttpError(errorCode=HttpServletResponse.SC_NOT_FOUND)
public class EntryNotFoundException extends Exception
{
EntryNotFoundException(String id)
{
super("entry not found: " + id);
}
}
Un'implementazione alternativa dell'esempio non utilizza il parametro nel method binding:
@Name("entryAction")
@Scope(STATELESS)
public class EntryAction
{
@In(create=true)
private Blog blog;
@In @Out
private BlogEntry blogEntry;
public void loadBlogEntry() throws EntryNotFoundException
{
blogEntry = blog.getBlogEntry( blogEntry.getId() );
if (blogEntry==null) throw new EntryNotFoundException(id);
}
}
<pages>
...
<page view-id="/entry.xhtml" action="#{entryAction.loadBlogEntry}">
<param name="blogEntryId" value="#{blogEntry.id}"/>
</page>
...
</pages
>
E' una questione di gusti su quale implementazione tu preferisca.
La demo del blog mostra anche una semplice autenticazione di password, un invio di un post al blog, un esempio di caching frammentato della pagina e la generazione di atom feed.
La distribuzione Seam comprende una utility da linea di comando che facilita la configurazione di un progetto eclipse, la generazione di un semplice codice skeleton Seam, ed il reverse engineer di un'applicazione da un database esistente.
Questo è il modo più semplice di sporcarti le mani con Seam e di preparare il colpo in canna per la prossima volta che ti troverai intrappolato in ascensore con uno di quei noiosi tipi di Ruby-on-Rail che farneticano quanto magnifico e meraviglioso sia l'ultimo giochino che hanno scoperto per realizzare applicazioni completamente banali che schiaffano delle cose nel database.
In questa relase, seam-gen funziona meglio per coloro che hanno JBoss AS. Si può usare il progetto generato con altri server J2EE o Java EE 5 facendo alcuni cambiamenti alla configurazione del progetto.
Si può usare seam-gen senza Eclipse, ma in questo tutorial, si vuole mostrare l'uso assieme ad Eclipse per il debugging ed i test. Se non si vuole installare Eclipse, si può seguire comunque questo tutorial - tutti i passi possono essere eseguiti da linea di comando.
Seam-gen è essenzialmente uno script Ant avvolto attorno a Hibernate Tools, assieme a qualche template. Questo facilita la sua personalizzazione in caso di bisogno.
Assicurarsi di avere JDK 5 o JDK 6 (vedere Sezione 42.1, «Dipendenze JDK» per maggiori dettagli), JBoss AS 4.2 o 5.0 e Ant 1.7.0, con una versione recente di Eclipse, il plugin JBoss IDE di Eclipse ed il plugin TestNG per Eclipse correttamente installati prima di avviare. Aggiungere l'installazione di JBoss alla vista di JBoss Server in Eclipse. Avviare JBoss in modalità debug. Infine, avviare da comando all'interno della directory dove si è scompattato la distribuzione Seam.
JBoss ha un supporto sofisticato per l'hot re-deploy di WAR e EAR. Sfortunatamente, a causa di bug alla JVM, ripetuti redeploy di un EAR—situazione frequente durante lo sviluppo—causano un perm gen space della JVM. Per questa ragione, in fase di sviluppo si raccomanda di eseguire JBoss in una JVM avente parecchio perm gen space. Se si esegue JBoss da JBoss IDE, si può configurare questo nella configurazione di lancio del server, sotto "VM arguments". Si suggeriscono i seguenti valori:
-Xms512m -Xmx1024m -XX:PermSize=256m -XX:MaxPermSize=512m
Se non si ha molta memoria disponibile, si raccomanda come minimo:
-Xms256m -Xmx512m -XX:PermSize=128m -XX:MaxPermSize=256m
Se si esegue JBoss da linea di comando, si possono configurare le opzioni JVM in bin/run.conf.
Se non si vuole avere a che fare con queste cose adesso, si lasci stare—ce ne si occuperà quando capiterà la prima OutOfMemoryException.
La prima cosa da fare è configurare seam-gen per il proprio ambiente: la directory di installazione JBoss AS, il workspace, e la connessione del database. E' facile, si digiti:
cd jboss-seam-2.2.x seam setup
E verranno richieste le informazioni necessarie:
~/workspace/jboss-seam$ ./seam setup
Buildfile: build.xml
init:
setup:
[echo] Welcome to seam-gen :-)
[input] Enter your project workspace (the directory that contains your Seam projects) [C:/Projects] [C:/Projects]
/Users/pmuir/workspace
[input] Enter your JBoss home directory [C:/Program Files/jboss-4.2.3.GA] [C:/Program Files/jboss-4.2.3.GA]
/Applications/jboss-4.2.3.GA
[input] Enter the project name [myproject] [myproject]
helloworld
[echo] Accepted project name as: helloworld
[input] Select a RichFaces skin (not applicable if using ICEFaces) [blueSky] ([blueSky], classic, ruby, wine, deepMarine, emeraldTown, sakura, DEFAULT)
[input] Is this project deployed as an EAR (with EJB components) or a WAR (with no EJB support) [ear] ([ear], war, )
[input] Enter the Java package name for your session beans [com.mydomain.helloworld] [com.mydomain.helloworld]
org.jboss.helloworld
[input] Enter the Java package name for your entity beans [org.jboss.helloworld] [org.jboss.helloworld]
[input] Enter the Java package name for your test cases [org.jboss.helloworld.test] [org.jboss.helloworld.test]
[input] What kind of database are you using? [hsql] ([hsql], mysql, oracle, postgres, mssql, db2, sybase, enterprisedb, h2)
mysql
[input] Enter the Hibernate dialect for your database [org.hibernate.dialect.MySQLDialect] [org.hibernate.dialect.MySQLDialect]
[input] Enter the filesystem path to the JDBC driver jar [lib/hsqldb.jar] [lib/hsqldb.jar]
/Users/pmuir/java/mysql.jar
[input] Enter JDBC driver class for your database [com.mysql.jdbc.Driver] [com.mysql.jdbc.Driver]
[input] Enter the JDBC URL for your database [jdbc:mysql:///test] [jdbc:mysql:///test]
jdbc:mysql:///helloworld
[input] Enter database username [sa] [sa]
pmuir
[input] Enter database password [] []
[input] skipping input as property hibernate.default_schema.new has already been set.
[input] Enter the database catalog name (it is OK to leave this blank) [] []
[input] Are you working with tables that already exist in the database? [n] (y, [n], )
y
[input] Do you want to drop and recreate the database tables and data in import.sql each time you deploy? [n] (y, [n], )
n
[input] Enter your ICEfaces home directory (leave blank to omit ICEfaces) [] []
[propertyfile] Creating new property file: /Users/pmuir/workspace/jboss-seam/seam-gen/build.properties
[echo] Installing JDBC driver jar to JBoss server
[echo] Type 'seam create-project' to create the new project
BUILD SUCCESSFUL
Total time: 1 minute 32 seconds
~/workspace/jboss-seam $ Il tool fornisce dei valori di default, che possono essere accettati semplicemente premendo Invio alla richiesta.
La scelta più importante da fare è tra il deploy EAR e il deploy WAR del progetto. I progetti EAR supportano EJB 3.0 e richiedono Java EE 5. I progetti WAR non supportano EJB 3.0, ma possono essere deployati in ambienti J2EE. L'impacchettamento di un WAR è più semplice da capire. Se si installa un application server predisposto per EJB3, come JBoss, si scelga ear. Altrimenti si scelga war. Assumeremo per il resto del tutorial che la scelta sia il deploy EAR, ma si potranno compiere gli stessi passi per il deploy WAR.
Se si sta lavorando con un modello di dati esistente, ci si assicuri di dire a seam-ger che le tabelle esistono già nel database.
Le impostazioni vengono memorizzate in seam-gen/build.properties, ma si possono anche modificare eseguendo semplicemente una seconda volta seam setup.
Ora è possibile creare un nuovo progetto nella directory di workspace di Eclipse, digitando:
seam new-project
C:\Projects\jboss-seam>seam new-project
Buildfile: build.xml
...
new-project:
[echo] A new Seam project named 'helloworld' was created in the C:\Projects directory
[echo] Type 'seam explode' and go to http://localhost:8080/helloworld
[echo] Eclipse Users: Add the project into Eclipse using File > New > Project and select General > Project (not Java Project)
[echo] NetBeans Users: Open the project in NetBeans
BUILD SUCCESSFUL
Total time: 7 seconds
C:\Projects\jboss-seam>Questo copia i jar Seam, i jar dipendenti ed il driver JDBC nel nuovo progetto Eclipse, e genera tutte le risorse necessarie ed il file di configurazione, i file template di facelets ed i fogli di stile, assieme ai metadati di Eclipse e allo script per il build di Ant. Il progetto Eclipse verrà automaticamente deployato in una struttura di directory esplosa in JBoss AS non appena si aggiungerà il progetto usando New -> Project... -> General -> Project -> Next, digitando Project name (helloworld in questo caso), e poi cliccando Finish. Non selezionare Java Project dallo wizard New Project.
Se in Eclipse la JDK di default non è Java SE 5 o Java SE 6 JDK, occorre selezionare un JDK compatibile Java SE 5 usando Project -> Properties -> Java Compiler.
in alternativa, si può eseguire il deploy del progetto dal di fuori di Eclipse digitando seam explode.
Si vada in http://localhost:8080/helloworld per vedere la pagina di benvenuto. Questa è una pagina facelets, view/home.xhtml, che utilizza il template view/layout/template.xhtml. In Eclipse si può modificare questa pagina, oppure il template, e vedere immediatamente i risultati, cliccando il pulsante aggiorna del browser.
Non si abbia paura dell'XML, i documenti di configurazione generati nella directory di progetto. Per la maggiore parte delle volte sono standard per Java EE, parti che servono per creare la prima volta e poi non si guarderanno più, ed al 90% sono sempre le stesse per ogni progetto Seam. (Sono così facili da scrivere che anche seam-gen può farlo.)
Il progetto generato include tre database e le configurazioni per la persistenza. I file persistence-test.xml e import-test.sql vengono usati quando di eseguono i test di unità TestNG con HSQLDB. Lo schema del database ed i dati di test in import-test.sql vengono sempre esportati nel database prima dell'esecuzione dei test. I file myproject-dev-ds.xml, persistence-dev.xml e import-dev.sql sono usati per il deploy dell'applicazione nel database di sviluppo. Lo schema può essere esportato automaticamente durante il deploy, a seconda che si sia detto a seam-gen che si sta lavorando con un database esistente. I file myproject-prod-ds.xml, persistence-prod.xml e import-prod.sql sono usati per il deploy dell'applicazione nel database di produzione. Lo schema non viene esportato automaticamente durante il deploy.
Se si è abituati ad usare un framework web action-style, ci si domanderà come in Java sia possibile creare una semplice pagina web con un metodo d'azione stateless. Se si digita:
seam new-action
Seam chiederà alcune informazioni, e genererà per il progetto una nuova pagina facelets ed i componenti Seam.
C:\Projects\jboss-seam>seam new-action
Buildfile: build.xml
validate-workspace:
validate-project:
action-input:
[input] Enter the Seam component name
ping
[input] Enter the local interface name [Ping]
[input] Enter the bean class name [PingBean]
[input] Enter the action method name [ping]
[input] Enter the page name [ping]
setup-filters:
new-action:
[echo] Creating a new stateless session bean component with an action method
[copy] Copying 1 file to C:\Projects\helloworld\src\hot\org\jboss\helloworld
[copy] Copying 1 file to C:\Projects\helloworld\src\hot\org\jboss\helloworld
[copy] Copying 1 file to C:\Projects\helloworld\src\hot\org\jboss\helloworld\test
[copy] Copying 1 file to C:\Projects\helloworld\src\hot\org\jboss\helloworld\test
[copy] Copying 1 file to C:\Projects\helloworld\view
[echo] Type 'seam restart' and go to http://localhost:8080/helloworld/ping.seam
BUILD SUCCESSFUL
Total time: 13 seconds
C:\Projects\jboss-seam>Poiché è stato aggiunto un nuovo componente Seam, occorre riavviare il deploy della directory esplosa. E' possibile farlo digitando seam restart, od eseguendo il target restart nel file build.xml del progetto generato all'interno di Eclipse. Un altro modo per forzare il riavvio è editare in Eclipse il file resources/META-INF/application.xml. Si noti che non occorre riavviare JBoss ogni volta che cambia l'applicazione.
Adesso si vada in http://localhost:8080/helloworld/ping.seam e si clicchi il pulsante. Si può vedere il codice sottostante l'azione guardando il progetto nella directory src. Si metta un breakpoint nel metodo ping(), e si clicchi nuovamente il pulsante.
Infine si cerchi il file PingTest.xml nel pacchetto dei test e si eseguano i test d'integrazione usando il plugin TestNG di Eclipse. In alternativa, si eseguano i test usando seam test od il target test del build generato.
Il prossimo passo è creare una form. Si digiti:
seam new-form
C:\Projects\jboss-seam>seam new-form
Buildfile: C:\Projects\jboss-seam\seam-gen\build.xml
validate-workspace:
validate-project:
action-input:
[input] Enter the Seam component name
hello
[input] Enter the local interface name [Hello]
[input] Enter the bean class name [HelloBean]
[input] Enter the action method name [hello]
[input] Enter the page name [hello]
setup-filters:
new-form:
[echo] Creating a new stateful session bean component with an action method
[copy] Copying 1 file to C:\Projects\hello\src\hot\com\hello
[copy] Copying 1 file to C:\Projects\hello\src\hot\com\hello
[copy] Copying 1 file to C:\Projects\hello\src\hot\com\hello\test
[copy] Copying 1 file to C:\Projects\hello\view
[copy] Copying 1 file to C:\Projects\hello\src\hot\com\hello\test
[echo] Type 'seam restart' and go to http://localhost:8080/hello/hello.seam
BUILD SUCCESSFUL
Total time: 5 seconds
C:\Projects\jboss-seam>Si riavvii di nuovo l'applicazione e si vada in http://localhost:8080/helloworld/hello.seam. Quindi si guardi il codice generato. Avviare i test. Si aggiungano nuovi campi alla form e al componente Seam (ricordarsi di riavviare il deploy ad ogni cambiamento del codice Java).
Si creino manualmente le tabelle nel database. (Se occorre passare ad un database diverso, si esegua di nuovo seam setup.) Adesso si digiti:
seam generate-entities
Riavviare il deploy ed andare in http://localhost:8080/helloworld. Si può sfogliare il database, modificare gli oggetti esistenti e creare nuovi oggetti. Se si guarda al codice generato, probabilmente ci si meraviglierà di quanto è semplice! Seam è stato progettato affiché sia semplice scrivere a mano il codice d'accesso ai dati, anche per persone che non vogliono barare usando seam-gen.
Si mettano le classi entity esistenti dentro src/main. Ora si digiti:
seam generate-ui
Si avvi il deploy, e si vada alla pagina http://localhost:8080/helloworld.
Infine si vuole essere in grado di eseguire il deploy dell'applicazione usando l'impacchettamento standard di Java EE 5. In primo luogo occorre rimuovere la directory esplosa eseguendo seam unexplode. Per fare il deploy dell'EAR, si può digitare da linea di comando seam deploy, od eseguire il target deploy dello script di build del progetto generato. L'undeploy può essere eseguito usando seam undeploy od il target undeploy.
Di default l'applicazione verrà deployata con il profile dev. L'EAR includerà i file persistence-dev.xml e import-dev.sql, e verrà deployato il file myproject-dev-ds.xml. Si può cambiare il profilo ed usare il profile prod, digitando:
seam -Dprofile=prod deploy
Si possono anche definire nuovi profili di deploy per l'applicazione. Basta aggiungere file al progetto—per esempio, persistence-staging.xml, import-staging.sql e myproject-staging-ds.xml—e selezionare il nome del profile usando -Dprofile=staging.
Quando si fa il deploy di un'applicazione Seam come directory esplosa, si ottiene il supporto al deploy a caldo (hot deploy) durante il deploy. Occorre abilitare la modalità debug sia in Seam sia in Facelets, aggiungendo questa linea a components.xml:
<core:init debug="true"
>
Ora i seguenti file potranno essere rideployati senza riavviare l'applicazione:
qualsiasi pagina facelets
qualsiasi file pages.xml
Ma se si vuole cambiare il codice Java, occorre comunque riavviare nuovamente l'applicazione. (In JBoss questo può essere ottenuto toccando il descrittore di deploy: application.xml per un deploy con EAR, oppure web.xml per un deploy WAR.)
Ma se si vuole velocizzare il ciclo modifica/compila/testa, Seam supporta il redeploy incrementale dei compoenti JavaBean. Per usarlo occorre fare il deploy dei componenti JavaBean nella directory WEB-INF/dev, cosicché vengano caricati da uno speciale classloader di Seam, invece del classloader WAR o EAR.
Occorre essere consapevoli delle seguenti limitazioni:
i componenti devono essere componenti JavaBean, non possono essere bean EJB3 (stiamo lavorando per sistemare questa limitazione)
gli entity non possono mai essere deployati a caldo (hot deployment)
i componenti deployati via components.xml non possono essere deployati a caldo
i componenti deployabili a caldo non saranno visibili alle classi deployate fuori da WEB-INF/dev
La modalità di debug di Seam deve essere abilitata e jboss-seam-debug.jar deve trovarsi in WEB-INF/lib
Occorre avere installato in web.xml il filtro Seam.
Si possono vedere errori se il sistema è messo sotto carico ed è abilitato il debug.
Se si crea un progetto WAR usando seam-gen, il deploy incrementale a caldo è già abilitato per le classi collocate nella directory dei sorgenti src/hot. Comunque seam-gen non supporta il deploy incrementale a caldo per i progetti EAR.
Seam 2 è stato sviluppato per JavaServer Faces 1.2. Usando JBoss AS, si raccomanda di usare JBoss 4.2 o JBoss 5.0, che incorpora l'implementazione di riferimento JSF 1.2. Comunque è possibile usare Seam 2 su piattaforma JBoss 4.0. Ci sono due passi base richiesti per farlo: installare la versione JBoss 4.0 con EJB3 abilitato e sostituire MyFaces con l'implementazione di riferimento JSF 1.2. Una volta completati questi passi, le applicazioni Seam 2.0 possono essere deployate in JBoss 4.0.
JBoss 4.0 non porta con sé una configurazione di default compatibile con Seam. Per eseguire Seam, occorre installare JBoss 4.0.5 usando l'installer JEMS 1.2 con il profile ejb3 selezionato. Seam non funzionerà con un'installazione che non include il supporto EJB3. L'installer JEMS può essere scaricato da http://labs.jboss.com/jemsinstaller/downloads.
La configurazione web per JBoss 4.0 può essere trovata in server/default/deploy/jbossweb-tomcat55.sar. Occorre cancellare myfaces-api.jar e myfaces-impl.jar dalla directory jsf-libs. Poi occorre copiare jsf-api.jar, jsf-impl.jar, el-api.jar, e el-ri.jar in questa directory. I JAR JSF possono essere trovati nella directory lib di Seam. I JAR EL possono essere ottenuti dalla release Seam 1.2.
Occorre modificare il conf/web.xml, sostituendo myfaces-impl.jar con jsf-impl.jar.
JBoss Tool è una collezione di plugin Eclipse. JBoss Tool è un wizard per la creazione di progetti Seam, Content Assist per Unified Expression Language (EL) sia in facelets e codice Java, un editor grafico per jPDL, un editor grafico per i file di configurazione di Seam, supporta l'esecuzione dei test di integrazione di Seam dall'interno di Eclipse, e molto altro.
In breve, se sei un utilizzatore di Eclipse, allora vorrai JBoss Tools!
JBoss Tools, come con seam-gen, funziona meglio con JBoss AS, ma è possibile con alcuni accorgimenti far girare l'applicazione in altri application server. I cambiamenti sono più o meno quelli descritti più avanti per seam-gen in questa guida.
Assicurarsi di avere JDK 5, JBoss AS 4.2 o 5.0, Eclipse 3.3, i plugin di JBoss Tool (almeno Seam Tools, Visual Page Editor, jBPM Tools e JBoss AS Tools) ed il plugin TestNG per Eclipse correttamente installati prima di partire.
Vedere la pagina ufficiale JBoss Tools installation per configurare velocemente JBoss Tools in Eclipse. Controllare anche la pagina Installing JBoss Tools nella community wiki di JBoss per altri dettagli e per approcci di installazioni alternative.
Avviare Eclipse e selezionare la prospettiva Seam.
Si vada in File -> New -> Seam Web Project.

Primo, inserire un nome per il nuovo progetto. Per questo tutorial si userà helloworld .
Ora, occorre dire a JBoss Tools dell'esistenza di JBoss AS. In questo esempio si usa JBoss AS 4.2, anche se è certamente possibile usare anche JBoss AS 5.0. Questo è un processo in due fasi, primo occorre definire un runtime, assicurarsi di selezionare JBoss AS 4.2:

Inserire un nome per il runtime, e localizzarlo sul proprio hard disk:

Poi, occorre definire un server in cui JBoss Tools possa fare il deploy. Assicurarsi di selezionare ancora JBoss AS 4.2, ed anche il runtime appena definito:

Alla successiva schermata si dia un nome al server e si prema Finish:

Assicurarsi che siano selezionati il runtime ed il server appena creati, selezionare Dynamic Web Project with Seam 2.0 (technology preview) e premere Next:

Le prossime 3 schermate consentono di personalizzare ulteriormente il proprio progetto, ma per noi i valori di default vanno bene. Si prema Next fino ad arrivare alla schermata finale.
Il primo passo è dire a JBoss Tools quale download di Seam si vuole usare. Aggiungere un nuovo Seam Runtime - assicurarsi di dare un nome, e selezionare 2.0 come versione:

La scelta più importante da fare è tra deploy EAR e deploy WAR del proprio progetto. I progetti EAR supportano EJB 3.0 e richiede Java EE 5. I progetti WAR non supportano EJB 3.0, ma possono essere deployati in ambiente J2EE. Anche l'impacchettamento di un WAR è semplice da capire. Se si è installato un application server pronto per EJB3 come JBoss, si scelga EAR. Altrimenti, si scelga WAR. Assumeremo per il resto del tutorial che si sia scelto il deploy WAR, ma si possono seguire gli stessi passi per un deploy EAR.
Poi, si selezioni il tipo di database. Assumeremo di avere installato MySQL, con uno schema esistente. Occorrerà dire a JBoss Tools del database, selezionare MySQL come database, e creare un nuovo profilo di connessione. Selezionare Generic JDBC Connection:

Si metta un nome:

JBoss Tools non è fornito assieme ai driver dei database, quindi occorre specificare dove è collocato il driver MySQL JDBC. Si prema il pulsante ....
Trovare MySQL 5 e premere Add...:

Scegliere il template MySQL JDBC Driver:

Trovare il jar sul proprio computer scegliendo Edit Jar/Zip:

Riguardare lo username e la password usate per la connessione, e se corretti, premere Ok.
Infine scegliere il driver appena creato:

Se si sta lavorando con un modello di dati esistenti, assicurarsi di segnalare a JBoss Tools che le tabelle esistono già nel database.
Riguardare lo username e la password usate per la connessione, testare la connessione usando il pulsante Test Connection, e se funzionante, premere Finish:
Infine, rivedere i nomi dei pacchetti per i bean generati, e se si è soddisfatti, cliccare su Finish:

JBoss ha un supporto molto sofisticato per il redeploy a caldo (hot deploy) di WAR e EAR. Sfortunatamente, a causa di alcuni bug nella JVM, ripetuti redeploy di un EAR - comuni durante lo sviluppo - possono portare eventualmente ad errori di perm gen space nella JVM. Per questa ragione, raccomandiamo di eseguire JBoss in fase di sviluppo dentro una JVM con un ampio perm gen space. Suggeriamo i seguenti valori:
-Xms512m -Xmx1024m -XX:PermSize=256m -XX:MaxPermSize=512
Se la memoria disponibile è poca, questa è la quantità minima suggerita:
-Xms256m -Xmx512m -XX:PermSize=128m -XX:MaxPermSize=256
Trovare il server in JBoss Server View, cliccare col tasto destro sul server e selezionare Edit Launch Configuration:

Poi si cambino gli argomenti VM:

Se non si vuole avere a che fare con queste configurazioni, non occorre farlo - si ritorni in questa sezione quando si vedrà la prima OutOfMemoryException.
Per avviare JBoss, e fare il deploy del progetto, cliccare col destro sul server creato e cliccare quindi Start, (o Debug per avviare in modalità Debug):

Non si abbia paura dei documenti di configurazione in XML che sono stati creati nella directory di progetto. La maggior parte riguardano Java EE, e sono creati la prima volta e poi non vengono più toccati. Al 90% sono sempre gli stessi nei vari progetti Seam.
Se si è abituati ai tradizionali framework web action-style, probabilmente ci si sta domandando come si crea una semplice pagina web con un metodo d'azione stateless in Java.
Innanzitutto selezionare New -> Seam Action:

Ora, si inserisca il nome del componente Seam. JBoss Tools seleziona i valori di default sensibili per gli altri campi:

Infine di prema Finish.
Ora si vada in http://localhost:8080/helloworld/ping.seam e si clicchi il pulsante. Si può vedere il codice dietro l'azione guardando nel progetto alla directory src. Si metta un breakpoint nel metodo ping(), e si clicchi di nuovo il pulsante.
Infine, si apra il progetto helloworld-test, si cerchi la classe PingTest, si clicchi su di essa col tasto destro e si scelga Run As -> TestNG Test:

Il primo passo è creare una form. Selezionare New -> Seam Form:

Ora, si inserisca il nome del componente Seam. JBoss Tools seleziona i valori di default sensibili per gli altri campi:

Si vada in http://localhost:8080/helloworld/hello.seam. Quindi si guardi il codice generato. Si esegua il test. Provare ad aggiungere alcuni nuovi campi nella form e nel componente Seam (si noti che non serve riavviare l'application server ogni volta che cambia il codice in src/action poiché Seam ricarica a caldo il componente per voi, vedere Sezione 3.6, «Seam e hot deploy incrementale con JBoss Tools»).
Si creino manualmente alcune tabelle nel database. (Se serve passare ad un database differente, si crei un nuovo progetto e si selezioni il database corretto). Poi, selezionare New -> Seam Generate Entities:

JBoss Tools fornisce l'opzione per eseguire il reverse engineering di entità, componenti, e viste da uno schema di database o da entità JPA esistenti. Ora eseguiremo un Reverse engineering da database.
Riavviare il deploy:

Andare in http://localhost:8080/helloworld. Si può sfogliare il database, modificare gli oggetti e creane di nuovi. Se si guarda il codice generato, probabilmente ci si meraviglierà della sua semplicità! Seam è stato progettato per rendere semplice la scrittura del codice, anche per persone che non vogliono imbrogliare usando il reverse engineering.
JBoss Tools supporta il deploy a caldo incrementale di:
qualsiasi pagina facelets
qualsiasi file pages.xml
out of the box.
Ma se si volesse cambiare il codice Java, servirebbe eseguire un riavvio completo dell'applicazione facendo un Full Publish.
Ma sesi vuole veramente un ciclo veloce modifica/compila/testa, Seam supporta il redeploy incrementale dei componenti JavaBean. Per usare questa funzionalità, occorre fare il deploy dei componenti JavaBean nella directory WEB-INF/dev, affinché vengano caricati da uno speciale classloader di Seam, anziché dal classloader dei WAR e EAR.
Occorre essere consapevoli delle seguenti limitazioni:
i componenti devono essere componenti JavaBean, non possono essere EJB3 (stiamo lavorando per risolvere questa limitazione)
gli entity non possono mai essere deployati a caldo
i componenti deployati via components.xml non possono essere deployati a caldo
i componenti hot-deployabili non saranno visibili alle classi deployate fuori da WEB-INF/dev
La modalità debug di Seam deve essere abilitata e jboss-seam-debug.jar deve essere in WEB-INF/lib
Occorre avere il filtro Seam installato in web.xml
Si potrebbero vedere errori se il sistema è sotto carico ed è abilitato il debug.
Sesi crea un progetto WAR usando JBoss Tools, l'hot deploy incrementale è disponibile di default per le classi contenute nella directory sorgente src/action. Comunque, JBoss Tools non supporta il deploy incrementale a caldo per progetti EAR.
I due concetti di base in Seam sono la nozione di contesto e la nozione di componente. I componenti sono oggetti stateful, solitamente EJB, e un'istanza di un componente viene associata al contesto, con un nome in tale contesto. La bijection fornisce un meccanismo per dare un alias ai nomi dei componenti interni (variabili d'istanza) associati ai nomi dei contesti, consentendo agli alberi dei componenti di essere dinamicamente assemblati e riassemblati da Seam.
Segue ora la descrizione dei contesti predefiniti in Seam.
I contesti di Seam vengono creati e distrutti dal framework. L'applicazione non controlla la demarcazione dei contesti tramite esplicite chiamate dell'API Java. I contesti sono solitamente impliciti. In alcuni casi, comunque, i contesti sono demarcati tramite annotazioni.
I contesti base di Seam sono:
contesto Stateless
contesto Evento (cioè, richiesta)
contesto Pagina
contesto Conversazione
contesto Sessione
contesto Processo di Business
contesto Applicazione
Si riconosceranno alcuni di questi contesti dai servlet e dalle relative specifiche. Comunque due di questi potrebbero risultare nuovi: conversation context, e business process context. La gestione dello stato nelle applicazioni web è così fragile e propenso all'errore che i tre contesti predefiniti (richiesta, sessione ed applicazione) non sono significativi dal punto di vista della logica di business. Una sessione utente di login, per esempio, è praticamente un costrutto arbitrario in termini di workflow dell'applicazione. Quindi la maggior parte dei componenti Seam hanno scope nei contesti di conversazione e business process, poiché sono i contesti più significativi in termini di applicazione.
Ora si analizza ciascun contesto.
I componenti che sono stateless (in primo luogo bean di sessione stateless) vivono sempre nel contesto stateless (che è sostanzialmente l'assenza di un contesto poiché l'istanza che Seam risolve non è memorizzata). I componenti stateless non sono molto interessanti e sono non molto object-oriented. Tuttavia, essi vengono sviluppati e usati e sono quindi una parte importante di un'applicazione Seam.
Il contesto evento è il contesto stateful "più ristretto" ed è una generalizzazione della nozione del contesto di richiesta web per coprire gli altri tipi di eventi. Tuttavia, il contesto evento associato al ciclo di vita di una richiesta JSF è l'esempio più importante di un contesto evento ed è quello con cui si lavorerà più spesso. I componenti associati al contesto evento vengono distrutti alla fine della richiesta, ma il loro stato è disponibile e ben-definito per almeno il ciclo di vita della richiesta.
Quando si invoca un componente Seam via RMI, o Seam Remoting, il contesto evento viene creato e distrutto solo per l'invocazione.
Il contesto pagina consente di associare lo stato con una particolare istanza di una pagina renderizzata. Si può inizializzare lo stato nell'event listener, o durante il rendering della pagina, e poi avere ad esso accesso da qualsiasi evento che ha origine dalla pagina. Questo è utile per funzionalità quali le liste cliccabili, dove dietro alla lista sono associati dati che cambiamo lato server. Lo stato è in verità serializzato al client, e quindi questo costrutto è estremamente robusto rispetto alle operazioni multi-finestra e al pulsante indietro.
Il contesto conversazione è un concetto fondamentale in Seam. Una conversazione è una unità di lavoro dal punto di vista dell'utente. Può dar vita a diverse interazioni con l'utente, diverse richieste, e diverse transazioni di database. Ma per l'utente, una conversazione risolve un singolo problema. Per esempio, "Prenota hotel", "Approva contratto", "Crea ordine" sono tutte conversazioni. Si può pensare alla conversazione come all'implementazione di un singolo "caso d'uso" o "user story", ma la relazione non è esattamente uguale.
Una conversazione mantiene lo stato associato a "cosa l'utente sta facendo adesso, in questa finestra". Un singolo utente potrebbe avere più conversazioni in corso in ogni momento, solitamente in più finestre. Il contesto conversazione assicura che lo stato delle diverse conversazioni non collida e non causi problemi.
Potrebbe volerci un pò di tempo prima di abituarsi a pensare applicazioni in termini di conversazione, ma una volta abituati, pensiamo che ci si appassionerà e non si riuscirà più a non pensare in altri termini!
Alcune conversazioni durano solo una singola richiesta. Le conversazioni che si prolungano attraverso più richieste devono essere marcate usando le annotazioni previste da Seam.
Alcune conversazioni sono anche task. Un task è una conversazione che è significativa in termini di processo di business long-running, ed ha il potenziale per lanciare una transizione di stato per il processo di business quando completa con successo. Seam fornisce uno speciale set di annotazioni per la demarcazione dei task.
Le conversazioni possono essere innestate, con una conversazione che ha posto "dentro" una conversazione più ampia. Questa è una caretteristica avanzata.
Solitamente lo stato della conversazione è mantenuto da Seam in una sessione servlet tra le richieste. Seam implementa dei timeout di conversazione configurabili, che automaticamente distruggono le conversazioni inattive, e quindi assicurano che lo stato mantenuto da una singola sessione utente non cresca senza limiti se l'utente abbandona le conversazioni.
Seam serializza il processo delle richieste concorrenti che prendono posto nello stesso contesto di conversazione long-running, nello stesso processo.
In alternativa Seam può essere configurato per mantenere lo stato conversazionale nel browser.
Un contesto di sessione mantiene lo stato associato alla sessione utente. Mentre ci sono alcuni casi in cui è utile condividere lo stato tra più conversazioni, noi disapproviamo l'uso dei contesti di sessione per mantenere altri componenti diversi da quelli contenenti le informazioni globali sull'utente connesso.
In ambiente portal JSR-168 il contesto sessione rappresenta la sessione portlet.
Il contesto business process mantiene lo stato associato al processo di business long running. Questo stato è gestito e reso persistente dal motore BPM (JBoss jBPM). Il processo di business si prolunga attraverso più interazioni con diversi utenti, quindi questo stato è condiviso tra più utenti, ma in maniera ben definita. Il task corrente determina l'istanza corrente del processo di business, ed il ciclo di vita del processo di business è definito esternamente usando un linguaggio di definizione di processo, quindi non ci sono speciali annotazioni per la demarcazione del processo di business.
Il contesto applicazione è il familiare contesto servlet da specifiche servlet. Il contesto applicazione è principalmente utile per mantenere le informazioni statiche quali dati di configurazione, dati di riferimento i metamodelli. Per esempio, Seam memorizza la sua configurazione ed il metamodello nel contesto applicazione.
Un contesto definisce un namespace, un set di variabili di contesto. Queste lavorano come gli attributi di sessione o richiesta nella specifica servlet. Si può associare un qualsivoglia valore alla variabile di contesto, ma solitamente si associano le istanze componenti di Seam alle variabili di contesto.
Quindi all'interno di un contesto un'istanza di componente è identificata dal nome della variabile di contesto (questo è solitamente, ma non sempre, lo stesso del nome del componente). Si può accedere in modo programmatico all'istanza del componente con nome in un particolare scope tramite la classe Contexts, che fornisce accesso a parecchie istanze legate al thread dell'interfaccia Context:
User user = (User) Contexts.getSessionContext().get("user");
Si può anche impostare o cambiare il valore associato al nome:
Contexts.getSessionContext().set("user", user);
Solitamente, comunque, si ottengono i componenti da un contesto via injection e si mettono le istanza in un contesto via outjection.
A volte, come sopra, le istanze di un componente sono ottenute da un particolare scope noto. Altre volte, vengono ricercati tutti gli scope stateful in ordine di priorità. Quest'ordine è il seguente:
Contesto Evento
contesto Pagina
contesto Conversazione
contesto Sessione
contesto Processo di Business
contesto Applicazione
Si può eseguire una ricerca prioritaria chiamando Contexts.lookupInStatefulContexts(). Quando si accede ad un componente via nome da una pagina JSF, serve una priorità di ricerca.
Né il servlet né le specifiche EJB definiscono dei modi per gestire le richieste correnti originate dallo stesso client. Il servlet container semplicemente lascia girare tutti i thread in modo concorrente e lascia la gestione della sicurezza dei thread al codice dell'applicazione. Il container EJB consente di accedere ai componenti stateless e lancia un'eccezione se dei thread multipli accedono ad un bean di sessione stateful.
Questo comportamento potrebbe risultare corretto nel vecchio stile delle applicazioni web, che erano basate su richieste sincrone con granularità fine. Ma per le moderne applicazioni che fanno ampio uso di molte richieste asincrone (AJAX) a granularità fine, la concorrenza è un fattore vitale e deve essere supportato dal modello di programmazione. Seam possiede un layer per la gestione della concorrenza nel suo modello di contesto.
I contesti Seam di sessione e applicazione sono multithread. Seam lascia le richieste concorrenti in un contesto che verrà processato in modo concorrente. I contesti evento e pagina sono per natura a singolo thread. Il contesto business è strettamente multithread, ma in pratica la concorrenza è abbastanza rara e questo fatto può essere ignorato la maggior parte delle volte. Infine Seam forza un modello a singolo thread per conversazione per processo per il contesto conversazione, serializzando le richieste concorrenti nello stesso contesto di conversazione long-running.
Poiché il contesto sessione è multithread, e spesso contiene uno stato volatile, i componenti con scope sessione sono sempre protetti da Seam verso accessi concorrenti fintantoché gli interceptor Seam non vengano disabilitati per quel componente. Se gli interceptor sono disabilitati, allora ogni sicurezza di thread che viene richiesta deve essere implementata dal componente stesso. Seam serializza di default le richieste a bean con scope sessione e JavaBean (e rileva e rompe ogni deadlock che sopravviene). Questo non è il comportamento di default per i componenti con scope applicazione, poiché tali componenti solitamente non mantengono uno stato volatile e poiché la sincronizzazione a livello globale è estremamente dispendiosa. Comunque si può forzare il modello di thread serializzato su un qualsiasi session bean o componente JavaBean aggiungendo l'annotazione @Synchronized.
Questo modello di concorrenza significa che i client AJAX possono usare in modo sicuro le sessioni volatili e lo stato conversazionale, senza il bisogno di alcun lavoro speciale da parte dello sviluppatore.
I componenti Seam sono POJO (Plain Old Java Objects). In particolare sono JavaBean o bean enterprise EJB 3.0. Mentre Seam non richiede che i componenti siano EJB e possono anche essere usati senza un container EJB 3.0, Seam è stato progettato con EJB 3.0 in mente ed realizza una profonda integrazione con EJB 3.0. Seam supporta i seguenti tipi di componenti.
Bean di sessione stateless EJB 3.0
Bean di sessione stateful EJB 3.0
Bean entity EJB 3.0 (cioè classi entity JPA)
JavaBeans
EJB 3.0 message-driven beans
Bean Spring (see Capitolo 27, Integrazione con il framework Spring)
I componenti bean di sessione stateless non sono in grado di mantenere lo stato lungo le diverse invocazioni. Quindi solitamente lavorano operando sullo stato di altri componenti in vari contesti Seam. Possono essere usati come action listener JSF, ma non forniscono proprietà ai componenti JSF da mostrare.
I bean di sessione stateless vivono sempre nel contesto stateless.
Si può accedere ai bean di sessione stateless in modo concorrente poiché viene usata una nuova istanza ad ogni richiesta. L'assegnazione di un'istanza alla richiesta è responsabilità del container EJB3 (normalmente le istanze vengono allocate da un pool riutilizzabile, ciò significa che si possono trovare variabili d'istanza contenenti dati da precedenti utilizzi del bean).
I bean di sessione stateless sono i tipi di componenti Seam meno interessanti.
I bean di sessione stateless Seam possono essere istanziati usando Component.getInstance() o @In(create=true). Non dovrebbero essere istanziati direttamente tramite ricerca JNDI o tramite operatore new.
I componenti bean di sessione stateful sono in grado di mantenere lo stato non solo lungo più invocazioni del bean, ma anche attraverso richieste multiple. Lo stato dell'applicazione che non appartiene al database dovrebbe essere mantenuto dai bean di sessione stateful. Questa è la grande differenza tra Seam e molti altri framework per applicazioni web. Invece di mettere informazioni sulla conversazione corrente direttamente nella HttpSession, si dovrebbe mantenerla nelle variabili d'istanza di un bean di sessione stateful, che è legato al contesto conversazione. Questo consente a Seam di gestire il ciclo di vita di questo stato per voi e di assicurare che non ci siano collisioni tra lo stato delle diverse conversazioni concorrenti.
I bean di sessione stateful sono spesso usati come action listener JSF ed in qualità di backing bean forniscono proprietà ai componenti JSF da mostrare o per l'invio di form.
Di default i bean di sessione stateful sono legati al contesto conversazione. Non possono mai essere legati ai contesti pagina o stateless.
Richieste concorrenti a bean di sessione stateful con scope sessione sono sempre serializzati da Seam fintantoché gli interceptor di Seam non vengono disabilitati per tale bean.
I bean di sessione stateful Seam possono essere istanziati usando Component.getInstance() o @In(create=true). Non dovrebbero essere istanziati direttamente tramite ricerca JNDI o tramite operatore new.
Gli entity bean possono essere associati ad una variabile di contesto e funzionare come componenti Seam. Poiché gli entity hanno un'identità persistente in aggiunta alla loro identità contestuale, le istanze entity sono solitamente associate esplicitamente nel codice Java, piuttosto che essere istanziate implicitamente da Seam.
I componenti entity bean non supportano la bijection o la demarcazione di contesto. E neppure l'invocazione della validazione dell'entity bean (trigger).
Gli entity bean non sono solitamente usati come action listener JSF, ma spesso funzionano come backing bean che forniscono proprietà ai componenti JSF per la visualizzazione o la sottomissione di una form. In particolare è comune usare un entity come backing bean, assieme ad un action listener bean di sessione stateless per implementare funzionalità di tipo crea/aggiorna/cancella.
Di default gli entity bean sono associati al contesto conversazione. Non possono mai essere associati al contesto stateless.
Si noti che in un ambiente cluster è meno efficiente associare un entity bean direttamente ad una variabile di contesto con scope conversazione o sessione rispetto a come sarebbe mantenere un riferimento all'entity bean in un bean di sessione stateful. Per questa ragione non tutte le applicazioni Seam definiscono entity bean come componenti Seam.
I componenti entity bean di Seam possono essere istanziati usando Component.getInstance(), @In(create=true) o direttamente usando l'operatore new.
I Javabean possono essere usati solo come bean di sessione stateless o stateful. Comunque essi non forniscono la funzionalità di un session bean (demarcazione dichiarativa delle transazioni, sicurezza dichiarativa, replicazione clustered efficiente dello stato, persistenza EJB 3.0, metodi timeout, ecc.)
In un capitolo successivo si mostrerà come impiegare Seam ed Hibernate senza un container EJB. In questo caso i componenti sono JavaBean invece di session bean. Si noti comunque che in molti application server è talvolta meno efficiente clusterizzare la conversazione od i componenti Seam Javabean con scope sessione piuttosto che clusterizzare i componenti session bean stateful.
Di default i JavaBean sono legati al contesto evento.
Le richieste concorrenti a Javabean con scope sessione vengono sempre serializzate da Seam.
I componenti JavaBean di Seam possono essere istanziati usando Component.getInstance() o @In(create=true). Non dovrebbero essere istanziati direttamente tramite operatore new.
I bean message-driven possono funzionare come componenti Seam. Comunque i bean message-driven sono chiamati in modo diverso rispetto agli altri componenti Seam - invece di invocarli tramite variabile di contesto, essi ascoltano i messaggi inviati ad una coda o topic JMS.
I bean message-driven possono non essere associati ad un contesto Seam. E possono non avere accesso allo stato di sessione o conversazione del loro "chiamante". Comunque essi non supportano la bijection e altre funzionalità di Seam.
I bean message-driven non vengono mai istanziati dall'applicazione. Essi vengono istanziati dal container EJB quando viene ricevuto un messaggio.
Per eseguire le sue magie (bijection, demarcazione di contesto, validazione, ecc.) Seam deve intercettare le invocazioni dei componenti. Per i JavaBean, Seam è nel pieno controllo dell'istanziazione del componente e non ha bisogno di alcuna speciale configurazione. Per gli entity bean, l'intercettazione non è richiesta poiché bijection e demarcazione di contesto non sono definite. Per i session bean occorre registrare un interceptor EJB per il componente bean di sessione. Si può impiegare un'annotazione come segue:
@Stateless
@Interceptors(SeamInterceptor.class)
public class LoginAction implements Login {
...
}
Ma il modo migliore è definire l'interceptor in ejb-jar.xml.
<interceptors>
<interceptor>
<interceptor-class
>org.jboss.seam.ejb.SeamInterceptor</interceptor-class>
</interceptor>
</interceptors>
<assembly-descriptor>
<interceptor-binding>
<ejb-name
>*</ejb-name>
<interceptor-class
>org.jboss.seam.ejb.SeamInterceptor</interceptor-class>
</interceptor-binding>
</assembly-descriptor
>
Tutti i componenti Seam devono avere un nome. Si può assegnare un nome al componente usando l'annotazione @Name:
@Name("loginAction")
@Stateless
public class LoginAction implements Login {
...
}
Questo nome è il nome del componente Seam e non è relazionato a nessun altro nome definito dalla specifica EJB. Comunque i nomi dei componenti Seam funzionano solo come nomi per i bean gestiti da JSF e si possono ritenere questi due concetti come identici.
@Name non è il solo modo per definire un nome di componente, ma occorre sempre specificare il nome da qualche parte. Altrimenti nessun'altra annotazione di Seam funzionerà.
Quando Seam istanzia un componente associa la nuova istanza ad una variabile nello scope configurato per il componente che corrisponde al nome del componente. Questo comportamento è identico al modo in cui funzionano i bean gestiti da JSF, tranne che Seam consente di configurare questa mappatura usando le annotazioni anziché XML. Si può anche associare via codice un componente ad una variabile di contesto. Questo è utile se un particolare componente serve più di un ruolo nel sistema. Per esempio lo User correntemente loggato può essere associato alla variabile di contesto sessione currentUser, mentre uno User che è soggetto ad alcune funzionalità di amministrazione può essere associato alla variabile di contesto conversazione user. Attenzione poiché attraverso l'assegnamento programmatico è possibile sovrascrivere la variabile di contesto che ha un riferimento ad un componente Seam, cosa che può creare parecchi problemi.
Per applicazioni estese e per i componenti predefiniti di seam, vengono spesso impiegati i nomi qualificati dei componenti per evitare conflitti di nome.
@Name("com.jboss.myapp.loginAction")
@Stateless
public class LoginAction implements Login {
...
}
Si può utilizzare un nome qualificato di componente sia nel codice Java sia nell'expression language JSF:
<h:commandButton type="submit" value="Login"
action="#{com.jboss.myapp.loginAction.login}"/>
Poiché questo è noioso, Seam fornisce anche un modo per nominare in altro modo un nome qualificato in un nome semplice. Si aggiunga una linea come questa al file components.xml:
<factory name="loginAction" scope="STATELESS" value="#{com.jboss.myapp.loginAction}"/>
Tutti i componenti Seam predefiniti hanno nomi qualificati ma possono essere acceduti attraverso i loro nomi non qualificati grazie alla funzionalità di Seam dell'importazione del namespace. Il file components.xml incluso nei jar di Seam definisce i seguenti namespace.
<components xmlns="http://jboss.com/products/seam/components">
<import>org.jboss.seam.core</import>
<import>org.jboss.seam.cache</import>
<import>org.jboss.seam.transaction</import>
<import>org.jboss.seam.framework</import>
<import>org.jboss.seam.web</import>
<import>org.jboss.seam.faces</import>
<import>org.jboss.seam.international</import>
<import>org.jboss.seam.theme</import>
<import>org.jboss.seam.pageflow</import>
<import>org.jboss.seam.bpm</import>
<import>org.jboss.seam.jms</import>
<import>org.jboss.seam.mail</import>
<import>org.jboss.seam.security</import>
<import>org.jboss.seam.security.management</import>
<import>org.jboss.seam.security.permission</import>
<import>org.jboss.seam.captcha</import>
<import>org.jboss.seam.excel.exporter</import>
<!-- ... --->
</components>
Quando si tenta di risolvere un nome non qualificato, Seam controlla in ordine ciascuno dei namespace. Si possono includere namespace addizionali nel file components.xml per namespace specifici dell'applicazione.
Si può sovrascrivere lo scope di default (contesto) di un componente usando l'annotazione @Scope. Questo consente di definire a quale contesto è associata un'istanza di componente, quando questo viene istanziato da Seam.
@Name("user")
@Entity
@Scope(SESSION)
public class User {
...
}
org.jboss.seam.ScopeType definisce un'enumeration dei possibili scope.
Alcune classi componenti Seam possono svolgere più di un ruolo nel sistema. Per esempio si ha spesso la classe User che viene usata come componente con scope sessione e che rappresenta l'utente corrente, ma nelle schermate di amministrazione utente viene usato come componente con scope conversazione. L'annotazione @Role consente di definire un ruolo addizionale per un componente, con scope differente — consente di associare la stessa classe componente a variabili di contesto differenti. (Qualsiasi istanza componente Seam può essere associata a variabili di contesto multiple, ma questo è consentito a livello di classe e per sfruttare l'autoistanziamento.)
@Name("user")
@Entity
@Scope(CONVERSATION)
@Role(name="currentUser", scope=SESSION)
public class User {
...
}
L'annotazione @Roles consente di specificare tanti ruoli quanti se ne vuole.
@Name("user")
@Entity
@Scope(CONVERSATION)
@Roles({@Role(name="currentUser", scope=SESSION),
@Role(name="tempUser", scope=EVENT)})
public class User {
...
}
Come molti buoni framework, Seam si nutre del proprio cibo ed è implementato come set di interceptor (vedere più avanti) predefiniti e di componenti Seam. Questo consente facilmente alle applicazioni di interagire a runtime con i componenti predefiniti o anche personalizzare le funzionalità base di Seam sostituendo i componenti predefiniti con implementazioni ad hoc. I componenti predefiniti sono definiti nel namespace di Seam org.jboss.seam.core e nel pacchetto Java con lo stesso nome.
I componenti predefiniti possono essere iniettati, come ogni altro componente Seam, ma possono anche fornire dei metodi statici instance() di convenienza.
FacesMessages.instance().add("Welcome back, #{user.name}!");
Dependency injection o inversione del controllo è ora un concetto familiare alla maggior parte degli sviluppatori Java. La dependency injection consente ad un componente di ottenere un riferimento ad un altro componente facendo "iniettare" dal container l'altro componente in un metodo setter o variabile istanza. In tutte le implementazioni di dependency injection che abbiamo visto, l'injection avviene quando viene costruito il componente, ed il riferimento non cambia durante il ciclo di vita dell'istanza del componente. Per i componenti stateless questo è ragionevole. Dal punto di vista del client tutte le istanze di un particolare componente stateless sono intercambiabili. Dall'altro lato Seam enfatizza l'uso di componenti stateful. Quindi la tradizionale dependency injection non è più un costrutto utile. Seam introduce la nozione di bijection come generalizzazione dell'injection. In contrasto all'injection, la bijection è:
contestuale - la bijection è usata per assemblare i componenti stateful da vari contesti differenti (un componente da un contesto più "ampio" può anche fare riferimento ad un componente di un contesto più "ristretto")
bidirezionale - i valori sono iniettati da variabili di contesto negli attributi del componente invocato, ed anche outjected da attributi di componenti nel contesto, consentendo al componente di essere invocato per manipolare i valori delle variabili contestuali semplicemente impostando le proprie variabili d'istanza
dinamica - poiché il valore delle variabili contestuali cambia nel tempo, e poiché i componenti Seam sono stateful, la bijection avviene ogni volta che viene invocato il componente
In sostanza la bijection consente di rinominare le variabili di contesto in variabili istanza del componente, specificando che il valore della variabile d'istanza sia iniettata, outjected o entrambe, Certamente vengono usate annotazioni per abilitare la bijection.
L'annotazione @In specifica che un valore venga iniettato, o in una variabile istanza:
@Name("loginAction")
@Stateless
public class LoginAction implements Login {
@In User user;
...
}
o nel metodo setter:
@Name("loginAction")
@Stateless
public class LoginAction implements Login {
User user;
@In
public void setUser(User user) {
this.user=user;
}
...
}
Di default Seam esegue una ricerca prioritaria di tutti i contesti, usando il nome della proprietà o variabile d'istanza che viene iniettata. Si può specificare esplicitamente il nome della varibile di contesto, usando, per esempio, @In("currentUser").
Se si vuole che Seam crei un'istanza del componente quando non esiste un'istanza di componente associata alla variabile di contesto, occorre specificare @In(create=true). Se il valore è opzionale (può essere null), specificare @In(required=false).
Per alcuni componenti può essere ripetitivo dove specificare @In(create=true) ogni volta che sono usati. In questi casi si può annotare il componente con @AutoCreate, e quindi questo verrà creato, quando necessario, senza dover escplicitare create=true.
Si può anche iniettare il valore di un'espressione:
@Name("loginAction")
@Stateless
public class LoginAction implements Login {
@In("#{user.username}") String username;
...
}
I valori iniettati sono disiniettati (cioè impostati a null) immediatamente dopo il completamento del metodo e dell'outjection.
(Maggiori informazioni sul ciclo di vita dei componenti e su injection nel prossimo capitolo.)
L'annotazione @Out specifica che occorre eseguire l'outjection di un attributo, o da una variabile d'istanza:
@Name("loginAction")
@Stateless
public class LoginAction implements Login {
@Out User user;
...
}
o dal metodo getter:
@Name("loginAction")
@Stateless
public class LoginAction implements Login {
User user;
@Out
public User getUser() {
return user;
}
...
}
Di un attributo si può fare sia l'injection sia l'outjection:
@Name("loginAction")
@Stateless
public class LoginAction implements Login {
@In @Out User user;
...
}
o:
@Name("loginAction")
@Stateless
public class LoginAction implements Login {
User user;
@In
public void setUser(User user) {
this.user=user;
}
@Out
public User getUser() {
return user;
}
...
}
I componenti di Seam session ed entity bean supportano tutte le chiamate del ciclo di vita EJB3.0 (@PostConstruct, @PreDestroy, ecc). Ma Seam supporta anche l'uso di queste chiamate con i componenti JavaBean. Comunque, poiché queste annotazioni non sono disponibili in un ambiente J2EE, Seam definisce due chiamate aggiuntive al ciclo di vita del componente, equivalenti a @PostConstruct e @PreDestroy.
Il metodo @Create viene chiamato dopo che Seam istanzia un componente. I componenti possono definire solo un metodo @Create.
Il metodo @Destroy viene chiamato quando termina il contesto a cui è legato il componente Seam. I componenti possono definire solo un metodo @Destroy.
In aggiunta, i componenti bean stateful session devono definire un metodo senza paramentri annotato con @Remove. Questo metodo viene chiamato da Seam quando termina il contesto.
Infine, un'annotazione collegata è l'annotazione @Startup, che può essere applicata ad ogni componente con scope applicazione o sessione. L'annotazione @Startup dice a Seam di istanziare immediatamente il componente, quand inizia il contesto, invece di aspettare che venga referenziato per primo dal client. E' possibile controllare l'ordine di istanziamento dei componenti startup specificando @Startup(depends={....}).
L'annotazione @Install consente di controllare l'installazione condizionale di componenti che sono richiesti in alcuni scenari di deploy e non in altri. Questa è utile se:
Si vogliono costruire dei mock per qualche componente infrastrutturale da testare.
Si vuole cambiare l'implementazione di un componente in certi scenari di deploy.
Si vogliono installare alcuni componenti solo se le loro dipendenze sono disponibili (utile per gli autori di framework).
@Install funziona consentendo di specificare precedence e dependencies.
La precedenza di un componente è un numero che Seam usa per decidere quale componente installare quando ci sono più classi con lo stesso nome componente nel classpath. Seam sceglierà il componente con la precedenza più elevata. Ci sono alcuni valori di precedenza predefiniti (in ordine ascendente):
BUILT_IN — i componenti con più bassa precedenza sono i componenti predefiniti in Seam.
FRAMEWORK — i componenti definiti da framework di terze parti possono sovrascrivere i componenti predefiniti, ma vengono sovrascritti dai componenti applicazione.
APPLICATION — la precedenza di default. Questo è appropriato per i componenti delle applicazioni più comuni.
DEPLOYMENT — per i componenti applicazione che sono specifici per un deploy.
MOCK — per gli oggetti mock usati in fase di test.
Si supponga di avere un componente chiamato messageSender che dialoga con una coda JMS.
@Name("messageSender")
public class MessageSender {
public void sendMessage() {
//fai qualcosa con JMS
}
}
Nei test d'unità non si ha una coda JMS disponibile, e quindi si vuole costruire uno stub del metodo. Si creerà un componente mock che esiste nel classpath quando girano i test d'unità, ma non viene mai deployato con l'applicazione:
@Name("messageSender")
@Install(precedence=MOCK)
public class MockMessageSender extends MessageSender {
public void sendMessage() {
//non fare niente!
}
}
La precedence aiuta Seam a decidere quale versione usare quando vengono trovati entrambi i componenti nel classpath.
Sarebbe bello poter controllare esattamente quali classi sono nel classpath. Ma se si sta scrivendo un framework riusabile con molte dipendenze, non si vuole dover suddividere tale framework in molti jar. Si vuole poter decidere quali componenti installare a seconda di quali altri componenti sono installati, e a seconda di quali classi sono disponibili nel classpath. Anche l'annotazione @Install controlla questa funzionalità. Seam utilizza questo meccanismo internamente per abilitare l'installazione condizionale di molti componenti predefiniti. Comunque con ogni probabilità non lo si utilizzerà nelle applicazioni.
Chi non è nauseato dal vedere codice incasinato come questo?
private static final Log log = LogFactory.getLog(CreateOrderAction.class);
public Order createOrder(User user, Product product, int quantity) {
if ( log.isDebugEnabled() ) {
log.debug("Creating new order for user: " + user.username() +
" product: " + product.name()
+ " quantity: " + quantity);
}
return new Order(user, product, quantity);
}
E' difficile immaginare come possa essere più prolisso il codice per un semplice messaggio di log. Ci sono più linee di codice per il logging che per la business logic! Ci meravigliamo come la comunità Java non abbia fatto qualcosa di meglio in 10 anni.
Seam fornisce un'API per il logging che semplifica in modo significativo questo codice:
@Logger private Log log;
public Order createOrder(User user, Product product, int quantity) {
log.debug("Creating new order for user: #0 product: #1 quantity: #2", user.username(), product.name(), quantity);
return new Order(user, product, quantity);
}
Non importa se si dichiara la variabile log statica o no — funzionerà in entrambi i modi, tranne per i componenti entity bean che richiedono la variabile log statica.
Si noti che non occorre il noioso controllo if ( log.isDebugEnabled() ), poiché la concatenazione della stringa avviene dentro il metodo debug(). Si noti inoltre che in genere non occorre specificare esplicitamente la categoria di log, poiché Seam conosce quale componente sta iniettando dentro Log.
Se User e Product sono componenti Seam disponibili nei contesti correnti, funziona ancora meglio:
@Logger private Log log;
public Order createOrder(User user, Product product, int quantity) {
log.debug("Creating new order for user: #{user.username} product: #{product.name} quantity: #0", quantity);
return new Order(user, product, quantity);
}
Il logging di Seam sceglie automaticamente se inviare l'output a log4j o al logging JDK. Se log4j è nel classpath, Seam lo userà. Se non lo è, Seam userà il logging JDK.
Molti application server forniscono un'incredibile implementazione inesatta del clustering HttpSession, dove i cambiamenti allo stato di oggetti mutabili legati alla sessione sono replicati solamente quando l'applicazione chiama esplicitamente setAttribute(). Questo è fonte di bug che non possono essere testati in modo efficace in fase di sviluppo, poiché si manifestano solo quando avviene un failover. Inoltre, il messaggio di replicazione contiene l'intero grafo oggetto serializzato associato all'attributo sessione, il che è inefficiente.
Certamente i bean EJB session stateful devono eseguire un dirty checking automatico e la replicazione dello stato mutabile, ed un sofisticato container EJB può introdurre ottimizzazioni quali la replicazione a livello di attributo. Sfortunatamente, non tutti gli utenti Seam hanno la fortuna di lavorare in un ambiente che supporta EJB 3.0. Quindi per i componenti JavaBean ed entity bean con scope sessione e conversazione, Seam fornisce un layer extra di gestione dello stato cluster-safe sopra il clustering di sessione del web container.
Per i componenti JavaBean con scope sessione o conversazione, Seam forza automaticamente la replicazione ad avvenire chiamando setAttribute() una sola volta per ogni richiesta in cui il componente viene invocato dall'applicazione. Certo che questa strategia è inefficiente per i componenti per lo più letti. Si può controllare questo comportamento implementando l'interfaccia org.jboss.seam.core.Mutable, od estendendo org.jboss.seam.core.AbstractMutable, e scrivendo la propria logica di dirty-checking dentro il componente. Per esempio,
@Name("account")
public class Account extends AbstractMutable
{
private BigDecimal balance;
public void setBalance(BigDecimal balance)
{
setDirty(this.balance, balance);
this.balance = balance;
}
public BigDecimal getBalance()
{
return balance;
}
...
}
O si può usare l'annotazione @ReadOnly per ottenere un effetto simile:
@Name("account")
public class Account
{
private BigDecimal balance;
public void setBalance(BigDecimal balance)
{
this.balance = balance;
}
@ReadOnly
public BigDecimal getBalance()
{
return balance;
}
...
}
Per i componenti entity bean con scope sessione o conversazione, Seam forza automaticamente la replicazione ad avvenire chiamando setAttribute() una sola volta per ogni richiesta, amenoché l'entity (con scope conversazione) sia associato ad un contesto di persistenza gestito da Seam, nel qual caso non occorre alcuna replicazione. Questa strategia non è necessariamente efficiente, quindi gli entity bean con scope sessione o conversazione dovrebbero essere usati con cautela. Si può sempre scrivere un componente session bean stateful o JavaBean per "gestire" l'istanza entity bean. Per esempio,
@Stateful
@Name("account")
public class AccountManager extends AbstractMutable
{
private Account account; // un entity bean
@Unwrap
public Account getAccount()
{
return account;
}
...
}
Si noti che la classe EntityHome nel framework Seam fornisce un eccellente esempio di gestione di istanza entity bean usando un componente Seam.
Spesso occorre lavorare con oggetti che non sono componenti Seam. Ma si vuole comunque essere in grado di iniettarli nei componenti usando @In ed usarli nelle espressioni di value e method binding, ecc. A volte occorre anche legarli al ciclo di vita del contesto Seam (per esempio @Destroy). Quindi i contesti Seam possono contenere oggetti che non sono componenti Seam, e Seam fornisce un paio di funzionalità interessanti che facilitano il lavoro con oggetti non componenti associati ai contesti.
Il pattern del componente factory lascia agire un componente Seam come istanziatore per un oggetto non componente. Un metodo factory verrà chiamato quando viene referenziata una variabile di contesto, ma nessun valore è associato ad essa. Si definiscono metodi factory usando l'annotazione @Factory. Il metodo factory associa il valore alla variabile di contesto, e determina lo scope del valore associato. Ci sono due stili di metodi factory. Il primo stile restituisce un valore, che è viene associato al contesto da Seam:
@Factory(scope=CONVERSATION)
public List<Customer
> getCustomerList() {
return ... ;
}
Il secondo stile è un metodo di tipo void che associa il valore alla variabile di contesto stessa:
@DataModel List<Customer
> customerList;
@Factory("customerList")
public void initCustomerList() {
customerList = ... ;
}
In entrambi i casi il metodo factory viene chiamato quando si referenzia la variabile di contesto customerList ed il suo valore è null, e quindi non ha sono ulteriori parti in gioco nel ciclo di vita del valore. Un pattern ancora più potente è il pattern del componente manager. In questo caso c'è un componente Seam che è associato ad una variabile di contesto, e gestisce il valore di tale variabile, rimanendo invisibile ai client.
Un componente manager è un qualsiasi componente con un metodo @Unwrap. Questo metodo restituisce il valore che sarà visibile ai client, e viene chiamato ogni volta che viene referenziata una variabile di contesto.
@Name("customerList")
@Scope(CONVERSATION)
public class CustomerListManager
{
...
@Unwrap
public List<Customer
> getCustomerList() {
return ... ;
}
}
Il pattern del componente manager è utile specialmente se si ha un oggetto su cui serve un maggior controllo sul ciclo di vita. Per esempio, se si ha un oggetto pesante che necessita di un'operazione di cleanup quando termina il contesto, si potrebbere annotare l'oggetto con @Unwrap ed eseguire il cleanup nel metodo @Destroy del componente manager.
@Name("hens")
@Scope(APPLICATION)
public class HenHouse
{
Set<Hen
> hens;
@In(required=false) Hen hen;
@Unwrap
public List<Hen
> getHens()
{
if (hens == null)
{
// Imposta gli hens
}
return hens;
}
@Observer({"chickBorn", "chickenBoughtAtMarket"})
public addHen()
{
hens.add(hen);
}
@Observer("chickenSoldAtMarket")
public removeHen()
{
hens.remove(hen);
}
@Observer("foxGetsIn")
public removeAllHens()
{
hens.clear();
}
...
}
Qua il componente gestito osserva diversi eventi che cambiano l'oggetto sottostante. Il componente stesso gestisce queste azioni, e poiché l'oggetto è unwrap ad ogni accesso, viene fornita una vista consistente.
La filosofia di minimizzare la configurazione basata su XML è estremamente forte in Seam. Tuttavia ci sono varie ragioni per configurare i componenti Seam tramite XML: per isolare le informazioni specifiche del deploy dal codice Java, per abilitare la creazione di framework riutilizzabili, per configurare le funzionalità predefinite di Seam, ecc. Seam fornisce due approcci base per configurare i componenti: configurazione tramite impostazioni di proprietà in un file di proprietà o in web.xml, e configurazione tramite components.xml.
I componenti Seam possono essere accompagnati da proprietà di configurazioni o via parametri di contesto servlet oppure tramite un file di proprietà chiamato seam.properties collocato nella radice del classpath.
Il componente Seam configurabile deve esporre metodi setter in stile JavaBeans per gli attributi configurabili. Se un componente Seam chiamato com.jboss.myapp.settings ha un metodo setter chiamato setLocale(), si può scrivere una proprietà chiamata com.jboss.myapp.settings.locale nel file seam.properties o come parametro di contesto servlet, e Seam imposterà il valore dell'attributo locale quando istanzia il componente.
Lo stesso meccanismo viene usato per configurare lo stesso Seam. Per esempio, per impostare il timeout della conversazione, si fornisce un valore a org.jboss.seam.core.manager.conversationTimeout in web.xml oppure in seam.properties. (C'è un componente Seam predefinito chiamato org.jboss.seam.core.manager con metodo setter chiamato setConversationTimeout().)
Il file components.xml è un poco più potente delle impostazioni di proprietà. Esso consente di:
Configurare i componenti installati automaticamente — inclusi entrambi i componenti predefiniti ed i componenti di applicazione che sono stati annotati con l'annotazione @Name e rilevati dallo scanner di deploy di Seam.
Installare le classi senza annotazione @Name come componenti Seam — questo è ancora più utile per alcuni tipi di componenti infrastrutturali che possono essere installati diverse volte con diversi nomi (per esempio i contesti di persistenza gestiti da Seam).
Installare componenti che hanno un'annotazione @Name, ma non vengono installati di default poiché una annotazione @Install indica che non devono essere installati.
Override dello scope di un componente
Un file components.xml può apparire in una delle tre seguenti posizioni:
Nella directory WEB-INF di un file war.
Nella directory META-INF di un file jar.
In una qualsiasi directory di un file jar che contenga classi con annotazione @Name.
Solitamente i componenti Seam vengono installati quando lo scanner di deploy scopre una classe con una annotazione @Name collocata in un archivio con un file seam.properties o un file META-INF/components.xml. (Amenoché il componente abbia una annotazione @Install che indichi che non debba essere installato di default). Il file components.xml consente di gestire i casi speciali in cui occorra fare override delle annotazioni.
Per esempio, il seguente file components.xml installa jBPM:
<components xmlns="http://jboss.com/products/seam/components"
xmlns:xsi="http://www.w3.org/2001/XMLSchema-instance"
xmlns:bpm="http://jboss.com/products/seam/bpm">
<bpm:jbpm/>
</components
>
Questo esempio fa la stessa cosa:
<components>
<component class="org.jboss.seam.bpm.Jbpm"/>
</components
>
Questo installa e configura due differenti contesti di persistenza gestiti da Seam:
<components xmlns="http://jboss.com/products/seam/components"
xmlns:persistence="http://jboss.com/products/seam/persistence"
<persistence:managed-persistence-context name="customerDatabase"
persistence-unit-jndi-name="java:/customerEntityManagerFactory"/>
<persistence:managed-persistence-context name="accountingDatabase"
persistence-unit-jndi-name="java:/accountingEntityManagerFactory"/>
</components
>
Ed anche questo fa lo stesso:
<components>
<component name="customerDatabase"
class="org.jboss.seam.persistence.ManagedPersistenceContext">
<property name="persistenceUnitJndiName"
>java:/customerEntityManagerFactory</property>
</component>
<component name="accountingDatabase"
class="org.jboss.seam.persistence.ManagedPersistenceContext">
<property name="persistenceUnitJndiName"
>java:/accountingEntityManagerFactory</property>
</component>
</components
>
Questo esempio crea un contesto di persistenza gestito da Seam con scope di sessione (questa non è una pratica raccomandata):
<components xmlns="http://jboss.com/products/seam/components"
xmlns:persistence="http://jboss.com/products/seam/persistence"
<persistence:managed-persistence-context name="productDatabase"
scope="session"
persistence-unit-jndi-name="java:/productEntityManagerFactory"/>
</components
>
<components>
<component name="productDatabase"
scope="session"
class="org.jboss.seam.persistence.ManagedPersistenceContext">
<property name="persistenceUnitJndiName"
>java:/productEntityManagerFactory</property>
</component>
</components
>
E' comune utilizzare l'opzione auto-create per gli oggetti infrastrutturali quali i contesti di persistenza, che risparmia dal dovere specificare esplicitamente create=true quando si usa l'annotazione @In.
<components xmlns="http://jboss.com/products/seam/components"
xmlns:persistence="http://jboss.com/products/seam/persistence"
<persistence:managed-persistence-context name="productDatabase"
auto-create="true"
persistence-unit-jndi-name="java:/productEntityManagerFactory"/>
</components
>
<components>
<component name="productDatabase"
auto-create="true"
class="org.jboss.seam.persistence.ManagedPersistenceContext">
<property name="persistenceUnitJndiName"
>java:/productEntityManagerFactory</property>
</component>
</components
>
La dichiarazione <factory> consente di specificare un valore o un'espressione di method binding che verrà valutata per inizializzare il valore di una variabile di contesto quando viene referenziata la prima volta.
<components>
<factory name="contact" method="#{contactManager.loadContact}" scope="CONVERSATION"/>
</components
>
Si può creare un "alias" (un secondo nome) per un componente Seam in questo modo:
<components>
<factory name="user" value="#{actor}" scope="STATELESS"/>
</components
>
Si può anche creare un "alias" per un'espressione comunemente usata:
<components>
<factory name="contact" value="#{contactManager.contact}" scope="STATELESS"/>
</components
>
E' comune vedere usato auto-create="true" con la dichiarazione <factory>:
<components>
<factory name="session" value="#{entityManager.delegate}" scope="STATELESS" auto-create="true"/>
</components
>
A volte si vuole riutilizzare lo stesso file components.xml con piccoli cambiamenti durante il deploy ed il testing. Seam consente di mettere dei wildcard della forma @wildcard@ nel file components.xml che può essere rimpiazzato o dallo script Ant (a deployment time) o fornendo un file chiamato components.properties nel classpath (a development time). Si vedrà usato quest'ultimo approccio negli esempi di Seam.
Qualora si abbia un grande numero di componenti che devono essere configurati in XML, è più sensato suddividere l'informazione di components.xml in numerosi piccoli file. Seam consente di mettere la configurazione per una classe non anonima, per esempio, com.helloworld.Hello in una risorsa chiamata com/helloworld/Hello.component.xml. (Potresti essere familiare a questo pattern, poiché è lo stesso usato da Hibernate.) L'elemento radice del file può essere o un elemento <components> oppure <component>.
La prima opzione lascia definire nel file componenti multipli:
<components>
<component class="com.helloworld.Hello" name="hello">
<property name="name"
>#{user.name}</property>
</component>
<factory name="message" value="#{hello.message}"/>
</components
>
La seconda opzione lascia definire o configurare un solo componente, ma è meno rumorosa:
<component name="hello">
<property name="name"
>#{user.name}</property>
</component
>
Nella seconda opzione, il nome della classe è implicito nel file in cui appare la definizione del componente.
In alternativa, si può mettere una configurazione per tutte le classi nel pacchetto com.helloworld in com/helloworld/components.xml.
Le proprietà dei tipi stringa, primitivi o wrapper primitivi possono essere configurati solo come atteso:
org.jboss.seam.core.manager.conversationTimeout 60000
<core:manager conversation-timeout="60000"/>
<component name="org.jboss.seam.core.manager">
<property name="conversationTimeout"
>60000</property>
</component
>
Anche array, set e liste di stringhe o primitivi sono supportati:
org.jboss.seam.bpm.jbpm.processDefinitions order.jpdl.xml, return.jpdl.xml, inventory.jpdl.xml
<bpm:jbpm>
<bpm:process-definitions>
<value
>order.jpdl.xml</value>
<value
>return.jpdl.xml</value>
<value
>inventory.jpdl.xml</value>
</bpm:process-definitions>
</bpm:jbpm
>
<component name="org.jboss.seam.bpm.jbpm">
<property name="processDefinitions">
<value
>order.jpdl.xml</value>
<value
>return.jpdl.xml</value>
<value
>inventory.jpdl.xml</value>
</property>
</component
>
Anche le mappe con chiavi associate a stringhe oppure valori stringa o primitivi sono supportati:
<component name="issueEditor">
<property name="issueStatuses">
<key
>open</key
> <value
>open issue</value>
<key
>resolved</key
> <value
>issue resolved by developer</value>
<key
>closed</key
> <value
>resolution accepted by user</value>
</property>
</component
>
Quando si configurano le proprietà multivalore, Seam preserverà di default l'ordine in cui vengono messi gli attributi in components.xml (amenoché venga usato SortedSet/SortedMap allora Seam userà TreeMap/TreeSet). Se la proprietà ha un tipo concreto (per esempio LinkedList) Seam userà quel tipo.
Si può anche fare l'override del tipo specificando un nome di classe pienamente qualificato:
<component name="issueEditor">
<property name="issueStatusOptions" type="java.util.LinkedHashMap">
<key
>open</key
> <value
>open issue</value>
<key
>resolved</key
> <value
>issue resolved by developer</value>
<key
>closed</key
> <value
>resolution accepted by user</value>
</property>
</component
>
Infine si può unire assieme i componenti usando un'espressione value-binding. Si noti che è diverso dall'usare l'iniezione con @In, poiché avviene al momento dell'istanziamento del componente invece che al momento dell'invocazione. E' quindi molto più simile alle strutture con dependency injection offerte dai tradizionali IoC container come JSF o Spring.
<drools:managed-working-memory name="policyPricingWorkingMemory"
rule-base="#{policyPricingRules}"/>
<component name="policyPricingWorkingMemory"
class="org.jboss.seam.drools.ManagedWorkingMemory">
<property name="ruleBase"
>#{policyPricingRules}</property>
</component
>
Seam risolve anche un'espressione stringa EL prima di assegnare il valore iniziale alla proprietà del bean del componente. Quindi si possono iniettare alcuni dati di contesto nei componenti.
<component name="greeter" class="com.example.action.Greeter">
<property name="message"
>Nice to see you, #{identity.username}!</property>
</component
>
C'è un'importante eccezione. Se un tipo di proprietà a cui il valore iniziale assegnato è o una ValueExpression di Seam o una MethodExpression, allora la valutazione di EL è rimandata. Invece il wrapper dell'espressione appropriata viene creato e assegnato alla proprietà. I modelli di messaggi nel componente Home dell'Applicazione Framework di Seam servono da esempio.
<framework:entity-home name="myEntityHome"
class="com.example.action.MyEntityHome" entity-class="com.example.model.MyEntity"
created-message="'#{myEntityHome.instance.name}' has been successfully added."/>
Dentro il componente si può accedere all'espressione di stringa chiamando getExpressionString() sulla ValueExpression o MethodExpression. Se la proprietà è una ValueExpression, si può risolvere il valore usando getValue() e se la proprietà è un MethodExpression, si può invocare il metodo usando invoke(Object args...). Ovviamente per assegnare un valore alla proprietà MethodExpression, l'intero valore iniziale deve essere una singola espressione EL.
Attraverso gli esempi ci sono stati due modi per dichiarare i componenti: con e senza l'uso di namespace XML. Il seguente mostra un tipico file components.xml senza namespace:
<?xml version="1.0" encoding="UTF-8"?>
<components xmlns="http://jboss.com/products/seam/components"
xsi:schemaLocation="http://jboss.com/products/seam/components http://jboss.com/products/seam/components-2.2.xsd">
<component class="org.jboss.seam.core.init">
<property name="debug"
>true</property>
<property name="jndiPattern"
>@jndiPattern@</property>
</component>
</components
>
Come si può vedere, è abbastanza prolisso. Ancor peggio, i nomi del componente e dell'attributo non possono essere validati a development time.
La versione con namespace appare come:
<?xml version="1.0" encoding="UTF-8"?>
<components xmlns="http://jboss.com/products/seam/components"
xmlns:core="http://jboss.com/products/seam/core"
xmlns:xsi="http://www.w3.org/2001/XMLSchema-instance"
xsi:schemaLocation=
"http://jboss.com/products/seam/core http://jboss.com/products/seam/core-2.2.xsd
http://jboss.com/products/seam/components http://jboss.com/products/seam/components-2.2.xsd">
<core:init debug="true" jndi-pattern="@jndiPattern@"/>
</components
>
Anche se le dichiarazioni di schema sono lunghe, il contenuto vero di XML è piatto e facile da capire. Gli schemi forniscono informazioni dettagliate su ogni componente e sugli attributi disponibili, consentendo agli editor XML di offrire un autocompletamento intelligente. L'uso di elementi con namespace semplifica molto la generazione ed il mantenimento in uno stato corretto dei file components.xml.
Questo funziona bene per i componenti predefiniti di Seam, ma per i componenti creati dall'utente? Ci sono due opzioni. La prima, Seam supporta un misto dei due modelli, consentendo l'uso delle dichiarazioni generiche <component> per i componenti utente, assieme alle dichiarazioni con namespace dei componenti predefiniti. Ma ancor meglio, Seam consente di dichiarare in modo veloce i namespace per i propri componenti.
Qualsiasi pacchetto Java può essere associato ad un namespace XML annotando il pacchetto con l'annotazione @Namespace. (Le annotazioni a livello pacchetto vengono dichiarate in un file chiamato package-info.java nella directory del pacchetto.) Ecco un esempio tratto dalla demo seampay:
@Namespace(value="http://jboss.com/products/seam/examples/seampay")
package org.jboss.seam.example.seampay;
import org.jboss.seam.annotations.Namespace;
Questo è tutto ciò che bisogna fare per utilizzare lo stile namespace in components.xml! Adesso si può scrivere:
<components xmlns="http://jboss.com/products/seam/components"
xmlns:pay="http://jboss.com/products/seam/examples/seampay"
... >
<pay:payment-home new-instance="#{newPayment}"
created-message="Created a new payment to #{newPayment.payee}" />
<pay:payment name="newPayment"
payee="Somebody"
account="#{selectedAccount}"
payment-date="#{currentDatetime}"
created-date="#{currentDatetime}" />
...
</components
>
Oppure:
<components xmlns="http://jboss.com/products/seam/components"
xmlns:pay="http://jboss.com/products/seam/examples/seampay"
... >
<pay:payment-home>
<pay:new-instance
>"#{newPayment}"</pay:new-instance>
<pay:created-message
>Created a new payment to #{newPayment.payee}</pay:created-message>
</pay:payment-home>
<pay:payment name="newPayment">
<pay:payee
>Somebody"</pay:payee>
<pay:account
>#{selectedAccount}</pay:account>
<pay:payment-date
>#{currentDatetime}</pay:payment-date>
<pay:created-date
>#{currentDatetime}</pay:created-date>
</pay:payment>
...
</components
>
Questi esempi illustrano i due usi modi d'uso di un elemento con namespace. Nella prima dichiarazione, <pay:payment-home> referenzia il componente paymentHome:
package org.jboss.seam.example.seampay;
...
@Name("paymentHome")
public class PaymentController
extends EntityHome<Payment>
{
...
}
Il nome dell'elemento è una forma con trattino d'unione del nome del componente. Gli attributi dell'elemento sono la forma con trattino dei nomi delle proprietà.
Nella seconda dichiarazione, l'elemento <pay:payment> fa riferimento alla classe Payment nel pacchetto org.jboss.seam.example.seampay. In questo caso Payment è un entity dichiarato come componente Seam:
package org.jboss.seam.example.seampay;
...
@Name("paymentHome")
public class PaymentController
extends EntityHome<Payment>
{
...
}
Se si vuole far funzionare la validazione e l'autocompletamento per i componenti definiti dall'utente, occorre uno schema. Seam non fornisce ancora un meccanismo per generare automaticamente uno schema per un set di componenti, così è necessario generarne uno manualmente. Come guida d'esempio si possono usare le definizioni di schema dei pacchetti standard di Seam.
Seam utilizza i seguenti namespace:
components — http://jboss.com/products/seam/components
core — http://jboss.com/products/seam/core
drools — http://jboss.com/products/seam/drools
framework — http://jboss.com/products/seam/framework
jms — http://jboss.com/products/seam/jms
remoting — http://jboss.com/products/seam/remoting
theme — http://jboss.com/products/seam/theme
security — http://jboss.com/products/seam/security
mail — http://jboss.com/products/seam/mail
web — http://jboss.com/products/seam/web
pdf — http://jboss.com/products/seam/pdf
spring — http://jboss.com/products/seam/spring
A complemento del modello contestuale a componenti, ci sono due ulteriori concetti base che facilitano il disaccoppiamento estremo, caratteristica distintiva delle applicazioni Seam. Il primo è un forte modello a eventi in cui gli eventi possono essere mappati su degli event listener attraverso espressioni di method binding stile JSF. Il secondo è l'uso pervasivo di annotazioni ed interceptor per applicare concern incrociati ai componenti che implementano la business logic.
Il modello a componenti di Seam è stato sviluppato per l'uso con applicazioni event-driven, specificatamente per consentire lo sviluppo di componenti a granularità fine, disaccoppiati in un modello a eventi a granularità fine. Gli eventi in Seam avvengono in parecchi modi, la maggior parte dei quali è già stata vista:
Eventi JSF
Eventi di transizione jBPM
Azioni di pagina Seam
Eventi guidati da componenti Seam
Eventi contestuali Seam
Tutti questi vari tipi di eventi sono mappati sui componenti Seam tramite espressioni di method binding JSF EL. Per un evento JSF, questo è definito nel template JSF:
<h:commandButton value="Click me!" action="#{helloWorld.sayHello}"/>
Per un evento di transizione jBPM, è specificato nella definizione di processo o nella definizione di pageflow:
<start-page name="hello" view-id="/hello.jsp">
<transition to="hello">
<action expression="#{helloWorld.sayHello}"/>
</transition>
</start-page
>
In altri luoghi si possono trovare maggiori informazioni sugli eventi JSF e sugli eventi jBPM. Concentriamoci ora sui due tipi di evento aggiuntivi definiti da Seam.
Un'azione di pagina Seam è un evento che avviene appena prima che la pagina venga renderizzata. Si dichiarano le azioni di pagina in WEB-INF/pages.xml. Si può definire un'azione di pagina anche per un particolare view-id JSF:
<pages>
<page view-id="/hello.jsp" action="#{helloWorld.sayHello}"/>
</pages
>
Oppure si può usare il wildcard * come suffisso a view-id per specificare un'azione che si applica a tutti i view-id che corrispondono al pattern:
<pages>
<page view-id="/hello/*" action="#{helloWorld.sayHello}"/>
</pages
>
Si tenga presente che se l'elemento <page> è definito in un descrittore di pagina a granularità fine, l'attributo view-id può essere tralasciato poiché implicito.
Se più azioni di pagina con wildcard corrispondono al corrente view-id, Seam chiamerà tutte le azioni, nell'ordine dal meno al più specifico.
Il metodo di azione di pagine può restituire un esito JSF. Se l'esito è non-null, Seam userà le regole di navigazione definite per andare verso una vista.
Inoltre l'id della vista menzionato nell'elemento <page> non occorre che corrisponda alla vera pagina JSP o Facelets! Quindi si può riprodurre la funzionalità di un tradizionale framework action-oriented come Struts o WebWork usando le azioni di pagina. Questo è abbastanza utile se si vogliono fare cose complesse in risposta a richieste non-faces (per esempio, richieste HTTP GET).
Azioni di pagina multiple o condizionali possono essere specificate usando il tag <action>:
<pages>
<page view-id="/hello.jsp">
<action execute="#{helloWorld.sayHello}" if="#{not validation.failed}"/>
<action execute="#{hitCount.increment}"/>
</page>
</pages
>
Le azioni di pagina vengono eseguite sia su una richiesta iniziale (non-faces) sia su una richiesta di postback (faces). Se si usa l'azione di pagina per caricare i dati, quest'operazione può confliggere con le azioni standard JSF che vengono eseguite su un postback. Un modo per disabilitare l'azione di pagina è di impostare una condizione che risolva a true solo su una richiesta iniziale.
<pages>
<page view-id="/dashboard.xhtml">
<action execute="#{dashboard.loadData}"
if="#{not facesContext.renderKit.responseStateManager.isPostback(facesContext)}"/>
</page>
</pages
>
Questa condizione consulta ResponseStateManager#isPostback(FacesContext)per determinare se la richiesta è un postback. Il ResponseStateManager viene acceduto usando FacesContext.getCurrentInstance().getRenderKit().getResponseStateManager().
Per risparmiare dalla verbosità dell'API di JSF, Seam offre una condizione predefinita che consente di raggiungere lo stesso risultato con molto meno codice scritto. Si può disabilitare l'azione di pagina su un postback semplicemente impostando il on-postback a false:
<pages>
<page view-id="/dashboard.xhtml">
<action execute="#{dashboard.loadData}" on-postback="false"/>
</page>
</pages
>
Per ragioni di retro-compatibilità, il valore di default dell'attributo on-postback è true, sebbene la maggior parte delle volte si usa l'impostazione contraria.
Una richiesta JSF faces (sottomissione di una form) incapsula sia un'"azione" (un metodo di binding) sia "parametri" (valore di binding di input). Un'azione di pagina può anche avere bisogno di parametri!
Poiché le richieste GET sono memorizzabili come segnalibro, i parametri di pagine vengono passati come parametri di richiesta human-readable. (A differenza degli input di form JSF!)
Si possono usare i parametri di pagina con o senza metodo d'azione.
Seam lascia fornire un valore di binding che mappa un parametro di richiesta su un attributo di un oggetto del modello.
<pages>
<page view-id="/hello.jsp" action="#{helloWorld.sayHello}">
<param name="firstName" value="#{person.firstName}"/>
<param name="lastName" value="#{person.lastName}"/>
</page>
</pages
>
La dichiarazione <param> è bidirezionale, proprio come un valore di binding per un input JSF:
Quando avviene una richiesta non-faces (GET) per un view-id, Seam imposta il valore del parametro di richiesta sull'oggetto del modello, dopo aver operato le dovute conversioni sul tipo.
Qualsiasi <s:link> o <s:button> include in modo trasparente il parametro di richiesta. Il valore del parametro viene determinato valutando il valore di binding durante la fase di render (quando <s:link> viene renderizzato).
Qualsiasi regola di navigazione con un <redirect/> nell'id vista include in modo trasparente il parametro di richiesta. Il valore del parametro viene determinato valutando il valore di binding alla fine della fase invoke application.
Il valore viene propagato in modo trasparente con qualsiasi sottomissione di form JSF per la pagina con il dato id. Questo significa che i parametri di vista si comportano per richieste faces come variabili di contesto con scope PAGE.
L'idea essenziale dietro a tutto questo è che comunque si giunge da qualsiasi altra pagina a /hello.jsp (o da /hello.jsp indietro a /hello.jsp), il valore dell'attributo del modello riferito al valore di binding viene "ricordato" senza il bisogno di una conversazione (o altro stato lato server).
Se viene specificato solo l'attributo name allora il parametro di richiesta viene propagato usando il contesto PAGE (non viene mappato alla proprietà del modello).
<pages>
<page view-id="/hello.jsp" action="#{helloWorld.sayHello}">
<param name="firstName" />
<param name="lastName" />
</page>
</pages
>
La propagazione dei parametri di pagina è utile in particolare se si vuole costruire pagine CRUD con più livelli master-detail. Si può usare per "ricordare" quale vista c'era precedentemente (es. quando si preme il pulsante Salva) e quale entity si stava modificando.
Qualsiasi <s:link> o <s:button> propaga in modo trasparente il parametro di richiesta se tale parametro è elencato come parametro di pagina per la vista.
Il valore viene propagato in modo trasparente con la sottomissione della form JSF per la pagina con il dato id vista. (Questo significa che i parametri si comportano come variabili di contesto con scope PAGE per le richieste faces.)
Tutto questo sembra abbastanza complesso e probabilmente ci si starà chiedendo se un tale costrutto esotico ne valga lo sforzo. In verità l'idea è molto naturale appena ci si abitua. Vale la pena impiegare del tempo per capire questo concetto. I parametri di pagina sono il modo più elegante per propagare lo stato lungo richieste non-faces. In particolare sono comodi per problemi quali schermate di ricerca con pagine di risultato memorizzabili, dove si vuole essere in grado di scrivere il codice applicativo per gestire sia richieste POST sia GET con lo stesso codice. I parametri di pagina eliminano la lista ripetitiva dei parametri di richiesta nella definizione della vista e rendono molto facile la codifica dei redirect.
La riscrittura avviene in base ai pattern di riscrittura trovati per le viste in pages.xml. La riscrittura degli URL di Seam esegue sia la riscrittura dell'URL in entrata sia in uscita basandosi sullo stesso pattern. Ecco un esempio di pattern:
<page view-id="/home.xhtml">
<rewrite pattern="/home" />
</page>
In questo caso, qualsiasi richiesta in ingresso per /home verrà inviata a /home.xhtml. Più interessante, qualsiasi link generato che normalmente punterebbe a /home.seam verrà invece riscritto come /home. I pattern di riscrittura corrispondono solo alla porzione di URL prima dei parametri di interrogazione. Quindi, /home.seam?conversationId=13 e /home.seam?color=red corrispondono entrambi in questa regola di riscrittura.
Le regole di riscrittura possono prendere in considerazione dei parametri di interrogazione, come mostrato con le seguenti regole.
<page view-id="/home.xhtml">
<rewrite pattern="/home/{color}" />
<rewrite pattern="/home" />
</page>
In questo caso, una richiesta in ingresso per /home/red verrà servita come se fosse una richiesta per /home.seam?color=red. In modo analogo se il colore è un parametro di pagina, un URL in uscita che normalmente sarebbe mostrato come /home.seam?color=blue verrebbe invece mostrato come /home/blue. Le regole vengono processate in ordine, quindi è importante elencare le regole più specifiche prima delle regole generali.
I parametri di default di ricerca di Seam possono essere mappati usando la riscrittura d'URL, consentendo ad un'altra opzione di nascondere il fingerprint di Seam. In quest'esempio, /search.seam?conversationId=13 verrebbe riscritto come /search-13.
<page view-id="/search.xhtml">
<rewrite pattern="/search-{conversationId}" />
<rewrite pattern="/search" />
</page>
La riscrittura dell'URL di Seam fornisce una riscrittura semplice e bidirezionale su una base per-vista. Per regole di riscrittura più complesse che coprano componenti non-seam, le applicazioni Seam possono continuare ad usare il org.tuckey URLRewriteFilter o applicare regole di riscrittura nel server web.
La riscrittura dell'URL richiede che il filtro di riscrittura Seam sia abilitato. La configurazione del filtro è discussa in Sezione 30.1.4.3, «Riscrittura dell'URL».
Si può specificare un convertitore JSF per proprietà di modelli complessi:
<pages>
<page view-id="/calculator.jsp" action="#{calculator.calculate}">
<param name="x" value="#{calculator.lhs}"/>
<param name="y" value="#{calculator.rhs}"/>
<param name="op" converterId="com.my.calculator.OperatorConverter" value="#{calculator.op}"/>
</page>
</pages
>
In alternativa:
<pages>
<page view-id="/calculator.jsp" action="#{calculator.calculate}">
<param name="x" value="#{calculator.lhs}"/>
<param name="y" value="#{calculator.rhs}"/>
<param name="op" converter="#{operatorConverter}" value="#{calculator.op}"/>
</page>
</pages
>
possono essere usati anche i validatori JSF e required="true":
<pages>
<page view-id="/blog.xhtml">
<param name="date"
value="#{blog.date}"
validatorId="com.my.blog.PastDate"
required="true"/>
</page>
</pages
>
In alternativa:
<pages>
<page view-id="/blog.xhtml">
<param name="date"
value="#{blog.date}"
validator="#{pastDateValidator}"
required="true"/>
</page>
</pages
>
Ancora meglio, le annotazioni di Hibernate validator basate sul modello vengono automaticamente riconosciute e validate. Seam fornisce anche un converter di data di default per convertire un valore di parametro stringa in una data e viceversa.
Quando fallisce la conversione del tipo o la validazione, un FacesMessage globale viene aggiunto a FacesContext.
Si possono usare le regole di navigazione standard di JSF definite in faces-config.xml in un'applicazione Seam. Comunque le regole di navigazione hanno un certo numero di limitazioni spiacevoli:
Non è possibile specificare i parametri di richiesta da usare in caso di redirection.
Non è possibile iniziare o terminare le conversazione da una regola.
Le regole funzionano valutando il valore restituito del metodo d'azione; non è possibile valutare un'espressione EL arbitraria.
Un altro problema è che la logica di "orchestrazione" viene sparsa tra pages.xml e faces-config.xml. E' meglio unificare questa logica in pages.xml.
Questa regola di navigazione JSF:
<navigation-rule>
<from-view-id
>/editDocument.xhtml</from-view-id>
<navigation-case>
<from-action
>#{documentEditor.update}</from-action>
<from-outcome
>success</from-outcome>
<to-view-id
>/viewDocument.xhtml</to-view-id>
<redirect/>
</navigation-case>
</navigation-rule
>
Può essere riscritto come segue:
<page view-id="/editDocument.xhtml">
<navigation from-action="#{documentEditor.update}">
<rule if-outcome="success">
<redirect view-id="/viewDocument.xhtml"/>
</rule>
</navigation>
</page
>
Ma sarebbe ancora meglio non dover inquinare il componente DocumentEditor con valori di ritorno stringa (gli esiti JSF). Quindi Seam consente di scrivere:
<page view-id="/editDocument.xhtml">
<navigation from-action="#{documentEditor.update}"
evaluate="#{documentEditor.errors.size}">
<rule if-outcome="0">
<redirect view-id="/viewDocument.xhtml"/>
</rule>
</navigation>
</page
>
Od anche:
<page view-id="/editDocument.xhtml">
<navigation from-action="#{documentEditor.update}">
<rule if="#{documentEditor.errors.empty}">
<redirect view-id="/viewDocument.xhtml"/>
</rule>
</navigation>
</page
>
La prima form valuta un valore di binding per determinare il valore d'esito da impiegare nelle regole. Il secondo approccio ignora l'esito e valuta un valore di binding per ogni possibile regola.
Certamente quando un aggiornamento ha successo si vorrebbe terminare la conversazione corrente. Si può fare ciò in questo modo:
<page view-id="/editDocument.xhtml">
<navigation from-action="#{documentEditor.update}">
<rule if="#{documentEditor.errors.empty}">
<end-conversation/>
<redirect view-id="/viewDocument.xhtml"/>
</rule>
</navigation>
</page
>
Appena terminata la conversazione ogni ulteriore richiesta non saprebbe quale sia il documento di interesse. Si può passare l'id documento come parametro di richiesta che renderebbe la vista memorizzabile come segnalibro:
<page view-id="/editDocument.xhtml">
<navigation from-action="#{documentEditor.update}">
<rule if="#{documentEditor.errors.empty}">
<end-conversation/>
<redirect view-id="/viewDocument.xhtml">
<param name="documentId" value="#{documentEditor.documentId}"/>
</redirect>
</rule>
</navigation>
</page
>
Esiti null sono un caso speciale in JSF. L'esito null viene interpretato come "rivisualizza la pagina". La seguente regola di navigazione cerca esiti non-null, ma non l'esito null:
<page view-id="/editDocument.xhtml">
<navigation from-action="#{documentEditor.update}">
<rule>
<render view-id="/viewDocument.xhtml"/>
</rule>
</navigation>
</page
>
Se si vuole eseguire la navigazione quando avviene un esito null, si usi la seguente form:
<page view-id="/editDocument.xhtml">
<navigation from-action="#{documentEditor.update}">
<render view-id="/viewDocument.xhtml"/>
</navigation>
</page
>
Il view-id può essere assegnato come espressione JSF EL:
<page view-id="/editDocument.xhtml">
<navigation>
<rule if-outcome="success">
<redirect view-id="/#{userAgent}/displayDocument.xhtml"/>
</rule>
</navigation>
</page
>
Se sono presenti molte differenti azioni e parametri di pagina, od anche solo molte regole di navigazione, si vuole quasi sicuramente separare le dichiarazioni in molti file. Si possono definire azioni e parametri per una pagina con id vista /calc/calculator.jsp in una risorsa chiamata calc/calculator.page.xml. L'elemento radice in questo caso è l'elemento <page>, e l'id vista è implicito:
<page action="#{calculator.calculate}">
<param name="x" value="#{calculator.lhs}"/>
<param name="y" value="#{calculator.rhs}"/>
<param name="op" converter="#{operatorConverter}" value="#{calculator.op}"/>
</page
>
I componenti Seam possono interagire semplicemente chiamando gli uni i metodi degli altri. I componenti stateful possono anche implementare il pattern observer/observable. Ma per abilitare i componenti per interagire in un modo più disaccoppiato rispetto a quando i componenti chiamano direttamente i metodi, Seam fornisce eventi component-driven.
Si specificano gli event listener (observer) in components.xml.
<components>
<event type="hello">
<action execute="#{helloListener.sayHelloBack}"/>
<action execute="#{logger.logHello}"/>
</event>
</components
>
Dove il tipo di evento è solo una stringa arbitraria.
Quando avviene un evento, le azioni registrate per quest'evento verrà chiamato nell'ordine in cui appare in components.xml. Come un componente genera un evento? Seam fornisce un componente predefinito per questo.
@Name("helloWorld")
public class HelloWorld {
public void sayHello() {
FacesMessages.instance().add("Hello World!");
Events.instance().raiseEvent("hello");
}
}
Oppure si può usare un'annotazione.
@Name("helloWorld")
public class HelloWorld {
@RaiseEvent("hello")
public void sayHello() {
FacesMessages.instance().add("Hello World!");
}
}
Si noti che questo produttore di eventi non ha dipendenza sui consumatori di eventi. L'event listener può adesso essere implementato con nessuna dipendenza sul produttore:
@Name("helloListener")
public class HelloListener {
public void sayHelloBack() {
FacesMessages.instance().add("Hello to you too!");
}
}
Il binding di metodo definito sopra in components.xml si preoccupare di mappare l'evento al consumatore. Se non si vuole metter mano al file components.xml, si possono usare le annotazioni:
@Name("helloListener")
public class HelloListener {
@Observer("hello")
public void sayHelloBack() {
FacesMessages.instance().add("Hello to you too!");
}
}
Ci si potrebbe chiedere perché in questa discussione non si è menzionato niente riguardo gli oggetti evento. In Seam non c'è bisogno di un oggetto evento per propagare lo stato tra produttore evento e listener. Lo stato viene mantenuto nei contesti Seam e viene condiviso tra i componenti. Comunque se si vuole passare un oggetto evento, si può:
@Name("helloWorld")
public class HelloWorld {
private String name;
public void sayHello() {
FacesMessages.instance().add("Hello World, my name is #0.", name);
Events.instance().raiseEvent("hello", name);
}
}
@Name("helloListener")
public class HelloListener {
@Observer("hello")
public void sayHelloBack(String name) {
FacesMessages.instance().add("Hello #0!", name);
}
}
Seam definisce un numero di eventi predefiniti che l'applicazione può usare per eseguire l'integrazione col framework. Questi eventi sono:
org.jboss.seam.validationFailed — chiamato quando fallisce la validazione JSF
org.jboss.seam.noConversation — chiamato quando non c'è alcuna conversazione long-running mentre questa è richiesta
org.jboss.seam.preSetVariable.<name> — chiamato quando la variabile di contesto <name> è impostata
org.jboss.seam.postSetVariable.<name> — chiamato quando la variabile di contesto <name> è impostata
org.jboss.seam.preRemoveVariable.<name> — chiamato quando la variabile di contesto <name> non è impostata
org.jboss.seam.postRemoveVariable.<name> — chiamato quando la variabile di contesto <name> non è impostata
org.jboss.seam.preDestroyContext.<SCOPE> — chiamato prima che il contesto <SCOPE> venga distrutto
org.jboss.seam.postDestroyContext.<SCOPE> — chiamato prima che il contesto <SCOPE> venga distrutto
org.jboss.seam.beginConversation — chiamato quando inizia una conversazione long-running
org.jboss.seam.endConversation — chiamato quando finisce una conversazione long-running
org.jboss.seam.conversationTimeout — chiamato quando avviene un timeout di conversazione. L'id di conversazione viene passato come parametro.
org.jboss.seam.beginPageflow — chiamato quando inizia un pageflow
org.jboss.seam.beginPageflow.<name> — chiamato quando inizia il pageflow <name>
org.jboss.seam.endPageflow — chiamato quando finisce il pageflow
org.jboss.seam.endPageflow.<name> — chiamato quando finisce il pageflow <name>
org.jboss.seam.createProcess.<name> — chiamato quando viene creato il processo <name>
org.jboss.seam.endProcess.<name> — chiamato quando finisce il processo <name>
org.jboss.seam.initProcess.<name> — chiamato quando il processo <name> è associato alla conversazione
org.jboss.seam.initTask.<name> — chiamato quando il task <name> è associato alla conversazione
org.jboss.seam.startTask.<name> — chiamato quando il task <name> viene avviato
org.jboss.seam.endTask.<name> — chiamato quando il task <name> viene terminato
org.jboss.seam.postCreate.<name> — chiamato quando il componente <name> viene creato
org.jboss.seam.preDestroy.<name> — chiamato quando il componente <name> viene distrutto
org.jboss.seam.beforePhase — chiamato prima dell'inizio di una fase JSF
org.jboss.seam.afterPhase — chiamato dopo la fine di una fase JSF
org.jboss.seam.postInitialization — chiamato quando Seam ha inizializzato e avviato tutti i componenti
org.jboss.seam.postReInitialization — chiamato quando Seam ha reinizializzato ed avviato tutti i componenti dopo un redeploy
org.jboss.seam.exceptionHandled.<type> — chiamato quando viene gestita da Seam un'eccezione non catturata del tipo <type>
org.jboss.seam.exceptionHandled — chiamato quando viene gestita da Seam un'eccezione non catturata
org.jboss.seam.exceptionNotHandled — chiamato quando non c'è alcun handler per eccezioni non catturate
org.jboss.seam.afterTransactionSuccess — chiamato quando ha successo una transazione nel Seam Application Framework
org.jboss.seam.afterTransactionSuccess.<name> — chiamato quando ha successo una transazione nel Seam Application Framework che gestisce un'entità chiamata <name>
org.jboss.seam.security.loggedOut — chiamato quando un utente si disconnette
org.jboss.seam.security.loginFailed — chiamato quando fallisce un tentativo di autenticazione utente
org.jboss.seam.security.loginSuccessful — chiamato quando un utente si autentica con successo
org.jboss.seam.security.notAuthorized — chiamato quando fallisce un controllo di autorizzazione
org.jboss.seam.security.notLoggedIn — chiamato quando non è autenticato alcun utente mentre l'autenticazione è richiesta
org.jboss.seam.security.postAuthenticate. — chiamato dopo che un utente viene autenticato
org.jboss.seam.security.preAuthenticate — chiamato prima del tentativo di autenticazione di un utente
I componenti Seam possono osservare uno di questi eventi così come osservano qualsiasi altro evento guidato da componente.
EJB 3.0 ha introdotto un modello standard di interceptor per componenti session bean. Per aggiungere un interceptor ad un bean, occorre scrivere una classe con un metodo annotato con @AroundInvoke ed annotare il bean con l'annotazione @Interceptors che specifica il nome della classe interceptor. Per esempio, il seguente interceptor controlla che l'utente sia loggato prima di consentire l'invocazione di un metodo action listener:
public class LoggedInInterceptor {
@AroundInvoke
public Object checkLoggedIn(InvocationContext invocation) throws Exception {
boolean isLoggedIn = Contexts.getSessionContext().get("loggedIn")!=null;
if (isLoggedIn) {
//l'utente � gi� loggato
return invocation.proceed();
}
else {
//l'utente non � loggato, prosegui alla pagina di login
return "login";
}
}
}
Per applicare quest'interceptor ad un bean di sessione che agisce come action listener, si deve annotare il bean con @Interceptors(LoggedInInterceptor.class). E' un'annotazione un pò brutta. Seam è basato sul framework interceptor di EJB3 e consente di usare @Interceptors come meta-annotazione per gli interceptor di livello classe (quelli annotati con @Target(TYPE)). Nell'esempio si vuole creare un'annotazione @LoggedIn, come segue:
@Target(TYPE)
@Retention(RUNTIME)
@Interceptors(LoggedInInterceptor.class)
public @interface LoggedIn {}
Ora si può semplicemente annotare il bean action listener con @LoggedIn per applicare l'interceptor.
@Stateless
@Name("changePasswordAction")
@LoggedIn
@Interceptors(SeamInterceptor.class)
public class ChangePasswordAction implements ChangePassword {
...
public String changePassword() { ... }
}
Se l'ordine degli interceptor è importante (solitamente lo è), si possono aggiungere le annotazioni @Interceptor alle classi interceptor per specificare un ordine parziale di interceptor.
@Interceptor(around={BijectionInterceptor.class,
ValidationInterceptor.class,
ConversationInterceptor.class},
within=RemoveInterceptor.class)
public class LoggedInInterceptor
{
...
}
Si può anche avere un interceptor "lato client", che giri attorno ad ogni funzionalità predefinita di EJB3:
@Interceptor(type=CLIENT)
public class LoggedInInterceptor
{
...
}
Gli interceptor EJB sono stateful, con un ciclo di vita che è lo stesso dei componenti che intercettano. Per gli interceptor che non hanno bisogno di mantenere uno stato, Seam consente di ottenere un'ottimizzazione di performance specificando @Interceptor(stateless=true).
Molte delle funzionalità di Seam sono implementate come set di interceptor predefiniti, includendo gli interceptor chiamati nel precedente esempio. Non è necessario specificare esplicitamente questi interceptor annotando i componenti; esistono per tutti i componenti Seam intercettabili.
Si possono usare gli interceptor Seam anche con i componenti JavaBean, non solo bean EJB3!
EJB definisce l'interception non solo per i metodi di business (usando @AroundInvoke), ma anche per i metodi del ciclo di vita @PostConstruct, @PreDestroy, @PrePassivate e @PostActive. Seam supporta tutti questi metodi del ciclo di vita sia per i componenti sia per gli interceptor, non solo per bean EJB3, ma anche per componenti JavaBean (tranne @PreDestroy che non è significativo per i componenti JavaBean).
JSF è soprendentemente limitato quando si tratta di gestione delle eccezioni. Come parziale soluzione a questo problema, Seam consente di definire come una particolare classe di eccezioni debba essere trattata annotando la classe eccezione o dichiarando l'eccezione in un file XML. Quest'opzione ha il significato di essere combinata con l'annotazione standard EJB3.0 @ApplicationException che specifica se l'eccezione debba causare un rollback della transazione.
EJB specifica regole ben-definite che consentono di controllare se un'eccezione marca immediatamente la transazione corrente per il rollback quando è lanciata da un metodo business del bean: eccezioni di sistema causano sempre un rollback della transazione, eccezioni di applicazione di default non causano un rollback, ma lo fanno se viene specificato @ApplicationException(rollback=true). (Un'eccezione di applicazione è una qualsiasi eccezione controllata, o una qualsiasi eccezioni non controllata annotatacon @ApplicationException. Un'eccezione di sistema è una qualsiasi eccezioni non controllata senza l'annotazione @ApplicationException.)
Si noti la differenza fra marcare una transazione per il rollback ed eseguire effettivamente il rollback. Le regole di eccezione dicono che la transazione debba essere solo marcata rollback, ma questa possa essere attiva dopo che l'eccezione venga lanciata.
Seam applica le regole di rollback per eccezioni EJB 3.0 anche ai componenti JavaBean.
Queste regole si applicano solo al layer componenti di Seam. Ma cosa succede se un'eccezione che non viene catturata si propaga fuori dal layer componenti di Seam, e fuori dal layer JSF? E' sempre sbagliato lasciare aperta una transazione pendente, quindi Seam esegue il rollback per ogni transazione attiva quando avviene un'eccezione e non viene catturata dal layer componenti di Seam.
Per abilitare la gestione delle eccezioni in Seam, occorre aver dichiarato il filtro servlet in web.xml:
<filter>
<filter-name
>Seam Filter</filter-name>
<filter-class
>org.jboss.seam.servlet.SeamFilter</filter-class>
</filter>
<filter-mapping>
<filter-name
>Seam Filter</filter-name>
<url-pattern
>*.seam</url-pattern>
</filter-mapping
>
Occorre disabilitare la modalità sviluppo di Facelets in web.xml e la modalità debug di Seam in components.xml se si vuole eseguire la gestione eccezioni.
La seguente eccezione ha origine in un errore HTTP 404 quanfo si propaga fuori dal layer componenti di Seam. Non esegue immediatamente il rollback della transazione quando lanciata, ma il rollback avverrà se l'eccezione non viene catturata da un altro componente Seam.
@HttpError(errorCode=404)
public class ApplicationException extends Exception { ... }
Quest'eccezione ha origine in un redirect del browser quando si propaga fuori dal layer componenti di Seam. Termina anche la conversazione corrente e causa un immediato rollback della transazione.
@Redirect(viewId="/failure.xhtml", end=true)
@ApplicationException(rollback=true)
public class UnrecoverableApplicationException extends RuntimeException { ... }
Si può anche usare EL per specificare il viewId a cui reindirizzare.
Quest'eccezione risulta in un redirect, assieme al messaggio per l'utente, quando propaga oltre il layer del componente Seam. Immediatamente viene eseguito un rollback alla transazione corrente.
@Redirect(viewId="/error.xhtml", message="Unexpected error")
public class SystemException extends RuntimeException { ... }
Poiché non si possono aggiungere annotazioni a tutte le classi d'eccezione a cui si è interessati, Seam consente di specificare questa funzionalità in pages.xml.
<pages>
<exception class="javax.persistence.EntityNotFoundException">
<http-error error-code="404"/>
</exception>
<exception class="javax.persistence.PersistenceException">
<end-conversation/>
<redirect view-id="/error.xhtml">
<message
>Database access failed</message>
</redirect>
</exception>
<exception>
<end-conversation/>
<redirect view-id="/error.xhtml">
<message
>Unexpected failure</message>
</redirect>
</exception>
</pages
>
L'ultima dichiarazione <exception> non specifica una classe, ed è un cattura-tutto per qualsiasi eccezione per cui la gestione non è altrimenti specifica tramite annotazioni o in pages.xml.
Si può anche usare EL per specificare la view-id a cui reindirizzare.
Si può anche accedere all'istanza dell'eccezione gestita attraverso EL, Seam la mette nel contesto conversazione, es. per accedere al messaggio dell'eccezione:
...
throw new AuthorizationException("You are not allowed to do this!");
<pages>
<exception class="org.jboss.seam.security.AuthorizationException">
<end-conversation/>
<redirect view-id="/error.xhtml">
<message severity="WARN"
>#{org.jboss.seam.handledException.message}</message>
</redirect>
</exception>
</pages
>
org.jboss.seam.handledException mantiene l'eccezione annidata che è stata gestita dall'exception handler. L'eccezione più esterna (wrapper) è disponibile, come org.jboss.seam.caughtException.
Per la gestione eccezioni definita in pages.xml, è possibile dichiarare il livello di logging con cui loggare l'eccezione o anche sopprimere l'eccezioneche viene loggata altrove. Gli attributi log e log-level possono essere usati per controllare il logging dell'eccezione. Impostando log="false" come nel prossimo esempio, allora non verrà generato alcun messaggio quando avviene l'eccezione specificata:
<exception class="org.jboss.seam.security.NotLoggedInException" log="false">
<redirect view-id="/register.xhtml">
<message severity="warn"
>You must be a member to use this feature</message>
</redirect>
</exception
>
Se l'attributo log non è specificato, allora il suo default è true (cioè l'eccezione viene loggata). in alternativa, si può specificare il log-level per controllare a quale livello verrà loggata l'eccezione:
<exception class="org.jboss.seam.security.NotLoggedInException" log-level="info">
<redirect view-id="/register.xhtml">
<message severity="warn"
>You must be a member to use this feature</message>
</redirect>
</exception
>
Valori accettabili per log-level sono: fatal, error, warn, info, debug o trace. Se non viene specificato log-level o se è configurato un valore non valido, allora il default è error.
Se si usa JPA:
<exception class="javax.persistence.EntityNotFoundException">
<redirect view-id="/error.xhtml">
<message
>Not found</message>
</redirect>
</exception>
<exception class="javax.persistence.OptimisticLockException">
<end-conversation/>
<redirect view-id="/error.xhtml">
<message
>Another user changed the same data, please try again</message>
</redirect>
</exception
>
Se si usa il Seam Application Framework:
<exception class="org.jboss.seam.framework.EntityNotFoundException">
<redirect view-id="/error.xhtml">
<message
>Not found</message>
</redirect>
</exception
>
Se si usa Seam Security:
<exception class="org.jboss.seam.security.AuthorizationException">
<redirect>
<message
>You don't have permission to do this</message>
</redirect>
</exception>
<exception class="org.jboss.seam.security.NotLoggedInException">
<redirect view-id="/login.xhtml">
<message
>Please log in first</message>
</redirect>
</exception
>
E per JSF:
<exception class="javax.faces.application.ViewExpiredException">
<redirect view-id="/error.xhtml">
<message
>Your session has timed out, please try again</message>
</redirect>
</exception
>
Avviene una ViewExpiredException se l'utente invia una pagina quando la sessione è scaduta. Le impostazioni di conversation-required e no-conversation-view-id nel descrittore di pagina Seam, discusse in Sezione 7.4, «Richiedere una conversazione long-running», consentono un controllo più fine sulla scadenza della sessione se si è all'interno di una conversazione.
<s:link> e <s:button>E' ora di capire il modello di conversazione di Seam con maggior dettaglio.
Storicamente la nozione di "conversazione" Seam si presenta come unificatrice di tre differenti idee:
L'idea di uno spazio di lavoro (workspace), che ho incontrato in un progetto per il governo Vittoriano nel 2002. In questo progetto fui obbligato ad implementare la gestione del workspace sopra Struts, un'esperienza che prego di non ripetere mai più.
L'idea di una transazione per l'applicazione con semantica ottimista, e il convincimento che i framework esistenti basati su un'architettura stateless non potessero fornire una gestione efficiente dei contesti di persistenza estesa. (La squadra di Hibernate è veramente stanca di sentire lamentele per le LazyInitializationException, che non è in verità colpa di Hibernate, ma piuttosto colpa di un modello di contesto di persistenza estremamente limitato delle architetture stateless come il framework Spring o il tradizionale (anti)pattern stateless session facade in J2EE.)
L'idea di un task a workflow.
Unificando queste idee e fornendo un supporto profondo nel framework, si ha un costrutto potente che consente di creare applicazioni più ricche e più efficienti con meno codice di prima.
Gli esempi visti finora usano un modello di conversazione molto semplice che segue queste regole:
C'è sempre un contesto di conversazione attivo durante le fasi di apply request values, process validations, update model values, invoke application e render response del ciclo di vita della richiesta JSF.
Alla fine della fase restore view del ciclo di vita della richiesta JSF, Seam tenta di ripristinare ogni precedente contesto di conversazione long-running. Se non ne esiste nessuno, Seam crea un nuovo contesto di conversazione temporanea.
Quando viene incontrato un metodo @Begin, il contesto della conversazione temporanea è promosso a conversazione long-running.
Quando viene incontrato un metodo @End, il contesto della conversazione long-running è ridotto a conversazione temporanea.
Alla fine della fase di render response del ciclo di vita della richiesta JSF, Seam memorizza i contenuti del contesto di conversazione long-running o distrugge i contenuti del contesto di conversazione temporanea.
Qualsiasi richiesta faces (un postback JSF) si propagherà nel contesto della conversazione. Di default le richieste non-faces (richieste GET, per esempio) non si propagano nel contesto di conversazione, si veda sotto per maggiori informazioni.
Se il ciclo di vita della richiesta JSF viene accorciato da un redirect, Seam memorizza e ripristina in modo trasparente il contesto dell'attuale conversazione — amenoché la conversazione sia già stata terminata tramite @End(beforeRedirect=true).
Seam propaga in modo trasparente il contesto della conversazione (includendo il contesto della conversazione temporanea) lungo i postback JSF e i redirect. Se non si fa niente di speciale, una richiesta non-faces (per esempio una richiesta GET) non verrà propagata nel contesto di conversazione e non verrà processata in una conversazione temporanea. Questo è solitamente - ma non sempre - il comportamento desiderato.
Se si vuole propagare una conversazione Seam lungo una richiesta non-faces, non occorre esplicitamente codificare l'id della conversazione come parametro di richiesta:
<a href="main.jsf?#{manager.conversationIdParameter}=#{conversation.id}"
>Continue</a
>
O in stile più JSF:
<h:outputLink value="main.jsf">
<f:param name="#{manager.conversationIdParameter}" value="#{conversation.id}"/>
<h:outputText value="Continue"/>
</h:outputLink
>
Se si utilizza la libreria di tag Seam, questo è l'equivalente:
<h:outputLink value="main.jsf">
<s:conversationId/>
<h:outputText value="Continue"/>
</h:outputLink
>
Se si desidera disabilitare la propagazione del contesto di conversazione per il postback, viene usato un simile trucchetto:
<h:commandLink action="main" value="Exit">
<f:param name="conversationPropagation" value="none"/>
</h:commandLink
>
Se si utilizza la libreria di tag Seam, questo è l'equivalente:
<h:commandLink action="main" value="Exit">
<s:conversationPropagation type="none"/>
</h:commandLink
>
Si noti che disabilitando la propagazione del contesto della conversazione non è assolutamente la stessa cosa che terminare la conversazione:
Il parametro di richiesta conversationPropagation, o il tag <s:conversationPropagation> possono anche essere usati per iniziare e terminare una conversazione, distruggere l'intero stack di conversazione, o iniziare una conversazione innestata.
<h:commandLink action="main" value="Exit">
<s:conversationPropagation type="end"/>
</h:commandLink
>
<h:commandLink action="main" value="Exit">
<s:conversationPropagation type="endRoot"/>
</h:commandLink
>
<h:commandLink action="main" value="Select Child">
<s:conversationPropagation type="nested"/>
</h:commandLink
>
<h:commandLink action="main" value="Select Hotel">
<s:conversationPropagation type="begin"/>
</h:commandLink
>
<h:commandLink action="main" value="Select Hotel">
<s:conversationPropagation type="join"/>
</h:commandLink
>
Il modello di conversazione rende semplice costruire applicazioni che si comportano in modo corretto in presenza di operazioni con finestre multiple. Per molte applicazioni, questo è quello che serve. Alcune applicazioni complesse hanno uno ed entrambi dei seguenti requisiti aggiuntivi:
Una conversazione propaga diverse unità più piccole di interazione utente, che vengono eseguite in modo seriale o anche concorrente. Le più piccole conversazioni innestate hanno il proprio stato isolato di conversazione, ed hanno anche accesso allo stato della conversazione più esterna.
L'utente è in grado di passare tra più conversazioni dentro la stessa finestra del browser. Questa caratteristica è chiamata gestione del workspace.
Una conversazione innestata viene creata invocando un metodo marcato con @Begin(nested=true) dentro lo scope di una conversazione esitente. Una conversazione innestata ha un proprio contesto di conversazione, ma può leggere i valori dal contesto della conversazione più esterna. Il contesto della conversazione più esterna è in sola lettura in una conversazione innestata, ma poiché gli oggetti sono ottenuti per riferimento, i cambiamenti agli oggetti stessi si rifletteranno nel contesto più esterno.
Innestando una conversazione si inizializza un contesto che viene messo sullo stack del contesto della conversazione originale, o più esterna. La conversazione più esterna è considerata padre.
Ogni valore messo in outjection o direttamente impostato nel contesto della conversazione innestata non influenza gli oggetti accessibili nel contesto della conversazione padre.
L'iniezione o la ricerca nel contesto da un contesto di conversazione per prima cosa cercherà il valore nell'attuale contesto e, se non viene trovato alcun valore, procederà lungo lo stack della conversazione se questa è innestata. Come si vedrà, questo comportamento può essere ridefinito.
Quando si incontra una @End, la conversazione innestata verrà distrutta, togliendola dallo stack (pop), e la conversazione più esterna verrà ripristinata. Le conversazioni possono essere annidate con gradi di profondità arbitrari.
Certe attività utente (gestione del workspace, o il pulsante indietro) possono causare il ripristino della conversazione più esterna prima che venga terminata la conversazione innestata. In questo caso è possibile avere più conversazioni innestate concorrenti che appartengono alla stessa conversazione più esterna. Se la conversazione più esterna finisce prima che termini la conversazione innestata, Seam distrugge tutti i contesti delle conversazioni innestate assieme a quella più esterna.
La conversazione alla fine dello stack delle conversazioni è la conversazione radice. Distruggendo questa conversazione si distruggono sempre tutti i suoi discendenti. Si può ottenere questo in modo dichiarativo specificando @End(root=true).
Una conversazione può essere pensata come uno stato continuo. Le conversazioni innestate consentono all'applicazione di catturare lo stato continuo consistente in vari punti durante l'interazione utente, quindi assicurando un comportamento corretto rispetto al pulsante indietro ed alla gestione del workspace.
Come menzionato in precedenza, se un componente si trova in una conversazione padre dell'attuale conversazione innestata, la conversazione innestata userà la stessa istanza. Occasionalmente, è utile avere diverse istanze in ciascuna conversazione innestata, cosicché l'istanza del componente che si trova nella conversazione padre sia invisibile alle sue conversazioni figlie. Si può ottenere questo comportamento annotando il componente @PerNestedConversation.
JSF non definisce alcun tipo di action listener da lanciare quando una pagina viene acceduta tramite una richiesta non-faces (per esempio, una richiesta HTTP GET). Questo può succedere se l'utente memorizza la pagina come segnalibro, o se si naviga nella pagina tramite un <h:outputLink>.
A volte si vuole immediatamente iniziare una conversazione all'accesso della pagina. Poiché non c'è alcun metodo d'azione JSF, non si può risolvere il problema nel consueto modo, annotando l'azione con @Begin.
Sorge un altro problema se la pagina ha bisogno di recuperare uno stato da una variabile di contesto. Si sono già visti due modi per risolvere questo problema. Se lo stato è mantenuto in un componente Seam, si può recuperare lo stato in un metodo @Create. Se non lo è, si può definire un metodo @Factory per la variabile di contesto.
Se nessuna di queste opzioni funziona, Seam permette di definire una pagina d'azione nel file pages.xml.
<pages>
<page view-id="/messageList.jsp" action="#{messageManager.list}"/>
...
</pages
>
Il metodo d'azione viene chiamato all'inizio della fase di render response, ogni volta che la pagina sta per essere generata. Se l'azione della pagina ritorna un esito non-null, Seam processerà ogni opportuna regola di JSF e Seam, e genererà un'altra pagina.
Se tutto ciò che si vuole fare prima di generare una pagina è iniziare una conversazione, si può utilizzare un metodo d'azione predefinito che fa questo:
<pages>
<page view-id="/messageList.jsp" action="#{conversation.begin}"/>
...
</pages
>
Si noti che si può chiamare quest'azione ridefinita da un controllo JSF, ed in modo simile si può usare #{conversation.end} per terminare le conversazioni.
Se si vuole più controllo, per unirsi a conversazioni esistenti od iniziare una conversazione innestata, per iniziare un pageflow od una conversazione atomica, occorre usare l'elemento <begin-conversation>.
<pages>
<page view-id="/messageList.jsp">
<begin-conversation nested="true" pageflow="AddItem"/>
<page>
...
</pages
>
C'è anche un elemento <end-conversation>.
<pages>
<page view-id="/home.jsp">
<end-conversation/>
<page>
...
</pages
>
Per risolvere il primo problema, si hanno cinque opzioni:
Annotare il metodo @Create con @Begin
Annotare il metodo @Factory con @Begin
Annotare il metodo d'azione della pagina Seam con @Begin
Usare <begin-conversation> in pages.xml.
Usare #{conversation.begin} come metodo d'azione della pagina Seam
Certe pagine sono rilevanti solo nel contesto di conversazione long-running. Un modo per "proteggere" tale pagina è richiedere una conversazione long-running come prerequisito per renderizzare la pagina. Fortunatamente, Seam ha un meccanismo predefinito per forzare questa richiesta.
Nel descrittore di pagina di Seam si può indicare che la conversazione corrente sia long-running (o innestata) come requisito per poter renderizzare la pagina, usando l'attributo conversation-required come mostrato:
<page view-id="/book.xhtml" conversation-required="true"/>
L'unico inconveniente è che non c'è alcun modo predefinito per indicare quale conversazione long-running sia richiesta. Si può costruire un'autorizzazione base controllando se è presente un valore specifico nella conversazione dentro l'azione di pagina.
Quando Seam determina che questa pagina è richiesta fuori da una conversazione long-running, vengono intraprese le seguenti azioni:
Viene sollevato un evento contestuale chiamato org.jboss.seam.noConversation
Un messaggio di avviso di stato viene registrato usando la chiave di bundle org.jboss.seam.NoConversation
L'utente viene rediretto alla pagina alternativa, se definita
La pagina alternativa è definita nell'attributo no-conversation-view-id in un elemento <pages> nel descrittore di pagina Seam come mostrato:
<pages no-conversation-view-id="/main.xhtml"/>
Al momento si può solo definire una sola pagina per l'intera applicazione.
I comandi link JSF eseguono sempre un invio di form tramite JavaScript, che rompe le caratteristiche dei browser "Apri in nuova finestra" o "Apri in nuova scheda". Nel semplice JSF occorre usare un <h:outputLink> se si vuole questa finzionalità. Ma ci sono due grandi limitazioni in <h:outputLink>
JSF non fornisce un modo per agganciare un action listener a <h:outputLink>.
JSF non propaga la riga selezionata di un DataModel poiché non c'è alcun invio di form.
Seam fornisce la nozione di pagina d'azione per aiutare a risolvere il primo problema, ma questo non aiuta per niente il secondo problema. Si può aggirare questo usando l'approccio RESTful di passare un parametro di richiesta e di riottenere l'oggetto selezionato lato server. In alcuni casi — come nell'esempio Seam del Blog — questo è il migliore approccio. Lo stile RESTful supporta i segnalibri, poiché non richiede uno stato lato server. In altri casi, dove non interessanno i segnalibri, l'uso di un @DataModel e di @DataModelSelection è conveniente e trasparente!
Per riempiere questa mancanza di funzionalità e rendere semplicela propagazione delle conversazioni da gestire, Seam fornisce il tag JSF <s:link>.
Il link può specificare solo l'id della vista JSF:
<s:link view="/login.xhtml" value="Login"/>
Oppure può spcificareil metodo d'azione (nel qual caso l'esito dell'azione determina la pagina di destinazione):
<s:link action="#{login.logout}" value="Logout"/>
Se si specificano entrambi l'id della vista JSF ed il metodo d'azione, verrà usata la 'vista' amenoché il metodo d'azione ritorni un esito non-null:
<s:link view="/loggedOut.xhtml" action="#{login.logout}" value="Logout"/>
Il link propaga automaticamente la riga selezionata del DataModel usando all'interno <h:dataTable>:
<s:link view="/hotel.xhtml" action="#{hotelSearch.selectHotel}" value="#{hotel.name}"/>
Si può lasciare lo scope di una conversazione esistente:
<s:link view="/main.xhtml" propagation="none"/>
Si può iniziare, terminare, o innestare le conversazioni:
<s:link action="#{issueEditor.viewComment}" propagation="nest"/>
Se il link inizia una conversazione, si può anche specificare il pageflow da usare:
<s:link action="#{documentEditor.getDocument}" propagation="begin"
pageflow="EditDocument"/>
L'attributo taskInstance è per l'uso nelle liste di task jBPM:
<s:link action="#{documentApproval.approveOrReject}" taskInstance="#{task}"/>
(Si veda l'applicazione demo di Negozio DVD come esempio.)
Infine se il "link" deve essere visualizzato come pulsante, si usi <s:button>:
<s:button action="#{login.logout}" value="Logout"/>
E' abbastanza comune visualizzare all'utente un messaggio indicante il successo od il fallimento di un'azione. E' conveniente usare FacesMessage di JSF per questo scopo. Sfortunatamente un'azione di successo spesso richiede un redirect del browser, e JSF non propaga i messaggi faces lungo i redirect. Questo rende difficile visualizzare i messaggi nel semplice JSF.
Il componente Seam predefinito con scope conversazione chiamato facesMessages risolve questo problema. (Occorre avere installato il filtro redirect di Seam.)
@Name("editDocumentAction")
@Stateless
public class EditDocumentBean implements EditDocument {
@In EntityManager em;
@In Document document;
@In FacesMessages facesMessages;
public String update() {
em.merge(document);
facesMessages.add("Document updated");
}
}
Qualsiasi messaggio aggiunto a facesMessages viene usato nella fase render response più prossima per la conversazione corrente. Questo funziona anche quando non ci sono conversazioni long-running poiché Seam preserva anche i contesti di conversazioni temporanee lungo i redirect.
Si possono anche includere espressioni JSF EL in un sommario di messaggi faces:
facesMessages.add("Document #{document.title} was updated");
Si possono visualizzare i messaggi nella solita maniera, per esempio:
<h:messages globalOnly="true"/>
Lavorando con le conversazioni che trattano oggetti persistenti, può essere desiderabile utilizzare la chiave naturale di business dell'oggetto invece dello standard, id di conversazione "surrogato":
Redirect facile verso conversazioni esistenti
Può essere utile redirigersi verso una conversazione esistente se l'utente richiede la stessa operazione due volte. Si prenda quest'esempio: «Sei su eBay, stai per pagare un oggetto che hai scelto come regalo per i tuoi genitori. Diciamo che lo stai per inviare a loro - stai per inserire i dettagli di pagamento ma non ti ricordi il loro indirizzo. Accidentalmente riutilizzi la stessa finestra del browser per cercare il loro indirizzo. Ora devi ritornare al pagamento di quell'oggetto.»
Con una conversazione naturale è molto facile riunire l'utente alla conversazione esistente, e riprendere dove aveva lasciato - riunirsi alla conversazione pagaOggetto con l'idOggetto come id di conversazione.
URL user friendly
Questo si concretizza in una gerarchia navigabile (si può navigare editando l'url) e in URL significativi (come mostrato in Wiki - quindi non si identifichino gli oggetti con id casuali). Per alcune applicazioni gli URL user friendly sono sicuramente meno importanti.
Con una conversazione naturale, quando si costruisce un sistema di prenotazione hotel (od una qualsiasi applicazione) si può generare un URL del tipo http://seam-hotels/book.seam?hotel=BestWesternAntwerpen (sicuramente un qualsiasi parametro hotel, che mappi sul modello di dominio, deve essere univoco) e con URLRewrite si può facilmente trasformare questo in http://seam-hotels/book/BestWesternAntwerpen.
Molto meglio!
Le conversazioni naturali sono definite in pages.xml:
<conversation name="PlaceBid"
parameter-name="auctionId"
parameter-value="#{auction.auctionId}"/>
La prima cosa da notare dalla definizione di cui sopra è che la conversazione ha un nome, in questo caso PlaceBid. Questo nome identifica univocamente questa particolare conversazione e viene usato dalla definizione di pagina per identificare una conversazione con nome in cui partecipare.
Il prossimo attributo parameter-name definisce il parametro di richiesta che conterrà l'id della conversazione naturale, al posto del parametro dell'id della conversazione di default. In quest'esempio, il parameter-name è auctionId. Questo significa che invece di un parametro di conversazione come cid=123 che appare nell'URL della pagina, conterrà invece auctionId=765432.
L'ultimo attributo della configurazione di cui sopra, parameter-value, definisce un'espressione EL usata per valutare il valore della chiave naturale di business da usare come id di conversazione. In quest'esempio, l'id della conversazione sarà il valore della chiave primaria dell'istanza auction attualmente nello scope.
Poi si definirà quali pagine parteciperanno nella conversazione con nome. Questo è fatto specificando l'attributo conversation per una definizione di pagina:
<page view-id="/bid.xhtml" conversation="PlaceBid" login-required="true">
<navigation from-action="#{bidAction.confirmBid}"
>
<rule if-outcome="success">
<redirect view-id="/auction.xhtml">
<param name="id" value="#{bidAction.bid.auction.auctionId}"/>
</redirect>
</rule
>
</navigation>
</page
>
Avviando o facendo redirect verso una conversazione naturale ci sono un numero di opzioni possibili per specificare il nome della conversazione naturale. Si guardi alla seguente definizione di pagina:
<page view-id="/auction.xhtml">
<param name="id" value="#{auctionDetail.selectedAuctionId}"/>
<navigation from-action="#{bidAction.placeBid}">
<redirect view-id="/bid.xhtml"/>
</navigation>
</page
>
Da qua si può vedere che invocando l'azione #{bidAction.placeBid} dalla vista auction (comunque, tutti questi esempio sono presi dall'esempio seamBay), che verrà rediretta a /bid.xhtml, che come si è visto, è configurata con la conversazione naturale PlaceBid. La dichiarazione del metodo d'azione appare come:
@Begin(join = true)
public void placeBid()
Quando le conversazioni con nome vengono specificate nell'elemento <page/>, la redirezione alla conversazione con nome avviene come parte delle regole, dopo che il metodo d'azione è già stato invocato. Questo è un problema quando ci si redirige ad una conversazione esistente, poiché la redirezione deve avvenire prima che sia invocato il metodo d'azione. Quindi è necessario specificare il nome della conversazione quando si invoca l'azione. Un metodo per fare questo è usare il tag s:conversationName:
<h:commandButton id="placeBidWithAmount" styleClass="placeBid" action="#{bidAction.placeBid}">
<s:conversationName value="PlaceBid"/>
</h:commandButton
>
Un'altra alternativa è specificare l'attributo conversationName quando si usano o s:link o s:button:
<s:link value="Place Bid" action="#{bidAction.placeBid}" conversationName="PlaceBid"/>
La gestione del workspace è la capacità di "cambiare" le conversazioni all'interno di una singola finestra. Seam rende la gestione del workspace completamente trasparente a livello di codice Java. Per abilitare la gestione del workspace, occorre fare questo:
Fornire un testo di descrizione ad ogni view-id (quando si usa JSF o le regole di navigazione JSF) od il nodo della pagina (quando si usano i pageflow jPDL). Questo testo di descrizione viene mostrato all'utente attraverso lo switcher di workspace.
Includere uno o più switcher JSP standard di workspace oppure frammenti facelets nelle proprie pagine. I frammenti standard supportano la gestione del workspace attraverso un menu dropdown, una lista di conversazioni, oppure breadcrumb.
Quando si usano JSF o le regole di navigazione di Seam, Seam cambia la conversazione ripristinando l'attuale view-id per quella conversazione. Il testo descrittivo per il workspace viene definito in un file chiamato pages.xml che Seam si aspetta di trovare nella directory WEB-INF, giusto dove si trova faces-config.xml:
<pages>
<page view-id="/main.xhtml">
<description
>Search hotels: #{hotelBooking.searchString}</description>
</page>
<page view-id="/hotel.xhtml">
<description
>View hotel: #{hotel.name}</description>
</page>
<page view-id="/book.xhtml">
<description
>Book hotel: #{hotel.name}</description>
</page>
<page view-id="/confirm.xhtml">
<description
>Confirm: #{booking.description}</description>
</page>
</pages
>
Si noti che se questo file manca, l'applicazione Seam continuerà a funzionare perfettamente! La sola cosa che mancherà sarà la possibilità di cambiare workspace.
Quando si usa una definizione di pageflow jPDL, Seam cambia la conversazione ripristinando il corrente stato del processo jBPM. Questo è un modello più flessibile poiché consente allo stesso view-id di avere descrizioni differenti a seconda del nodo corrente <page>. Il testo di descrizione è definito dal nodo <page>:
<pageflow-definition name="shopping">
<start-state name="start">
<transition to="browse"/>
</start-state>
<page name="browse" view-id="/browse.xhtml">
<description
>DVD Search: #{search.searchPattern}</description>
<transition to="browse"/>
<transition name="checkout" to="checkout"/>
</page>
<page name="checkout" view-id="/checkout.xhtml">
<description
>Purchase: $#{cart.total}</description>
<transition to="checkout"/>
<transition name="complete" to="complete"/>
</page>
<page name="complete" view-id="/complete.xhtml">
<end-conversation />
</page>
</pageflow-definition
>
Includere il seguente frammento nella pagina JSP o facelets per ottenere un menu dropdown che consenta di cambiare la conversazione, o la pagina dell'applicazione:
<h:selectOneMenu value="#{switcher.conversationIdOrOutcome}">
<f:selectItem itemLabel="Find Issues" itemValue="findIssue"/>
<f:selectItem itemLabel="Create Issue" itemValue="editIssue"/>
<f:selectItems value="#{switcher.selectItems}"/>
</h:selectOneMenu>
<h:commandButton action="#{switcher.select}" value="Switch"/>
In quest'esempio si ha un menu che include un item per ogni conversazione, assieme a due item aggiuntivi che consentono all'utente di iniziare una nuova conversazione.
Solo le conversazioni con una descrizione (specificata in pages.xml) verranno incluse nel menu dropdown.

La lista delle conversazioni è molto simile allo switcher delle conversazioni, tranne che viene mostrata come tabella:
<h:dataTable value="#{conversationList}" var="entry"
rendered="#{not empty conversationList}">
<h:column>
<f:facet name="header"
>Workspace</f:facet>
<h:commandLink action="#{entry.select}" value="#{entry.description}"/>
<h:outputText value="[current]" rendered="#{entry.current}"/>
</h:column>
<h:column>
<f:facet name="header"
>Activity</f:facet>
<h:outputText value="#{entry.startDatetime}">
<f:convertDateTime type="time" pattern="hh:mm a"/>
</h:outputText>
<h:outputText value=" - "/>
<h:outputText value="#{entry.lastDatetime}">
<f:convertDateTime type="time" pattern="hh:mm a"/>
</h:outputText>
</h:column>
<h:column>
<f:facet name="header"
>Action</f:facet>
<h:commandButton action="#{entry.select}" value="#{msg.Switch}"/>
<h:commandButton action="#{entry.destroy}" value="#{msg.Destroy}"/>
</h:column>
</h:dataTable
>
Si immagini di voler personalizzare questo per la propria applicazione.

Solo le conversazioni con una descrizione verranno incluse nella lista.
Si noti che la lista delle conversazioni consente all'utente di distruggere i workspace.
I breadcrumb sono utili nelle applicazioni che usano il modello di conversazioni innestato. I breadcrumb sono una lista di link alle conversazioni nell'attuale stack di conversazioni:
<ui:repeat value="#{conversationStack}" var="entry">
<h:outputText value=" | "/>
<h:commandLink value="#{entry.description}" action="#{entry.select}"/>
</ui:repeat

I componenti conversazionali hanno una piccola limitazione: non possono essere usati per mantenere un riferimento ai componenti JSF. (In generali si preferisce non usare questa funzionalità di JSF amenoché sia assolutamente necessario, poiché questo crea una dipendenza stretta della logica dell'applicazione con la vista.) Sulle richieste postback, i binding dei componenti vengono aggiornati durante la fase restore view, prima che il contesto della conversazione di Seam venga ripristinato.
Per aggirare questo si usa un componente con scope evento per memorizzare i binding dei componenti ed per iniettarlo nel componente a scope conversazione che lo richiede.
@Name("grid")
@Scope(ScopeType.EVENT)
public class Grid
{
private HtmlPanelGrid htmlPanelGrid;
// getters and setters
...
}
@Name("gridEditor")
@Scope(ScopeType.CONVERSATION)
public class GridEditor
{
@In(required=false)
private Grid grid;
...
}
Inoltre non si può iniettare un componente con scope conversazione in un componente con scope evento a cui associare il controllo JSF. Questo include i componenti predefiniti Seam come facesMessages.
In alternativa si può accedere all'albero del componente JSF attraverso l'handle implicito uiComponent. Il seguente esempio accede a getRowIndex() del componente UIData che è retrostante alla tabella dei dati durante l'interazione, e stampa il numero della riga corrente:
<h:dataTable id="lineItemTable" var="lineItem" value="#{orderHome.lineItems}">
<h:column>
Row: #{uiComponent['lineItemTable'].rowIndex}
</h:column>
...
</h:dataTable
>
I componenti JSF UI sono disponibili in questa mappa con il loro identificatore di client.
Una discussione generale sulle chiamate concorrenti ai componenti Seam può essere trovata in Sezione 4.1.10, «Modello di concorrenza». Qua si discuterà la situazione più comune in cui si troverà la concorrenza — accedendo a componenti conversazionali da richieste AJAX. Si dicuteranno le opzioni che la libreria client Ajax dovrebbe fornire per controllare gli eventi originati nel client — e si vedranno le opzioni che fornisce RichFaces.
I componenti conversazionali non consentono una vero accesso concorrente, e quindi Seam accoda ogna richiesta per poi processarla in modo seriale. Questo consente ad ogni richiesta di venir eseguita in un modo deterministico. Comunque, una semplice cosa non è cosa ottima — in primo luogo, se un metodo per qualche ragione impiega molto tempo a terminare, eseguirlo più volte quando il client genera una richiesta, è una cattiva idea (potenziale per attacchi di tipo Denial of Service), ed in secondo luogo, AJAX spesso viene usato per fornire un veloce aggiornamento dello stato all'utente, e così continuare ad eseguire l'azione per lungo tempo non è utile.
Quindi quando si lavora all'interno di una conversazione long-running, Seam accoda l'evento azione per un periodo di tempo (il timeout della richiesta concorrente); se non si può processare l'evento in tempo, si crea una conversazione temporanea e si stampa un messaggio all'utente per rendergli noto cosa sta succedendo. E' quindi molto importante non inondare il server con eventi AJAX!
Si può impostare un valore di default sensibile per il timeout delle richieste concorrenti (in ms) dentro il file components.xml:
<core:manager concurrent-request-timeout="500" />
Si può anche perfezionare questo timeout a livello di ogni singola pagina:
<page view-id="/book.xhtml"
conversation-required="true"
login-required="true"
concurrent-request-timeout="2000" />
Finora si è discusso delle richieste AJAX che appaiono in serie all'utente - il client dice al server quale evento avviene, e quindi rigenera parte della pagina a seconda del risultato. Questo approccio è ottimo quando la richiesta AJAX è leggera (i metodi chiamati sono semplici, per esempio il calcolo della somma di una colonna di numeri): Ma cosa succede se occorre un calcolo più complesso che dura diversi minuti?
Per una computazione pesante occorre usare un approccio basato sull'interrogazione — il client spedisce una richiesta AJAX al server, che causa un'azione asincrona sul server (la risposta al client è immediata) ed il client quindi interroga il server per gli aggiornamenti. Questo è un buon approccio quando si ha un'azione long-running per la quale è importante che ciascuna azione venga eseguita (non si vuole che qualcuna vada in timeout).
In primo luogo occorre decidere se si vuole usare una richiesta semplice "seriale" e se si vuole l'approccio con interrogazione.
Nel caso di richiesta "seriale" occorre stimare quando tempo occorrerà alle richieste per completarsi - è più breve del timeout della richiesta concorrente? Altrimenti si potrebbe volere probabilmente modificare il timeout per questa pagina (come discusso sopra). Si vuole che la coda lato client prevenga l'inondazione di richiesta al server. Se l'evento si verifica spesso (es. keypress, onblur di un campo d'input) e l'aggiornamento immediato del client non è una priorità si deve ritardare la richiesta lato client. Quando si lavora sul ritardo delle richieste, si tenga presente che l'evento può venire accodato anche lato server.
Infine la libreria del client può fornire un'opzione su come abbandonare le richieste duplicate non terminate a favore di quelle più recenti.
Usando un design di tipo interrogazione richiede un minor fine-tuning. Basta marcare il metodo d'azione con @Asynchronous e decidere l'intervallo di interrogazione:
int total;
// This method is called when an event occurs on the client
// It takes a really long time to execute
@Asynchronous
public void calculateTotal() {
total = someReallyComplicatedCalculation();
}
// This method is called as the result of the poll
// It's very quick to execute
public int getTotal() {
return total;
}
Comunque per quanto in modo attento si progetti la propria applicazione in modo che accodi le richieste concorrenti nel componente conversazionale, c'è il rischio che il server venga sovraccaricato e sia incapace di processare tutte le richieste prima che la richiesta debba aspettare più a lungo del concurrent-request-timeout. In questo caso Seam lancerà una ConcurrentRequestTimeoutException che potrà venir gestita in pages.xml. Si raccomanda di inviare un errore HTTP 503:
<exception class="org.jboss.seam.ConcurrentRequestTimeoutException" log-level="trace">
<http-error error-code="503" />
</exception
>
Il server è incapace di gestire la richiesta a causa di un temporaneo sovraccarico o di una manutenzione al server. L'implicazione è che questa è una condizione temporanea che verrà risolta dopo un qualche ritardo.
In alternativa si può fare il redirect ad una pagina d'errore:
<exception class="org.jboss.seam.ConcurrentRequestTimeoutException" log-level="trace">
<end-conversation/>
<redirect view-id="/error.xhtml">
<message
>The server is too busy to process your request, please try again later</message>
</redirect>
</exception
>
ICEfaces, RichFaces e Seam Remoting possono tutti gestire i codici d'errore HTTP. Seam Remoting mostrerà una finestra di dialogo con l'errore HTTP e ICEfaces indicherà l'errore nel suo componente di stato. RichFaces fornisce il supporto più completo per la gestione degli errori HTTP e chiamate callback definibili dall'utente. Per esempio, per mostrare il messaggio d'errore all'utente:
<script type="text/javascript">
A4J.AJAX.onError = function(req,status,message) {
alert("An error occurred");
};
</script
>Invece di un codice d'errore, il server riporta che la vista è scaduta, forse per un timeout di sessione, si usi una funzione callback separata in RichFaces per gestire questo scenario.
<script type="text/javascript">
A4J.AJAX.onExpired = function(loc,message) {
alert("View expired");
};
</script
>In alternativa si può consentire a RichFaces di gestire quest'errore, nel qual caso all'utente verrà presentato un prompt che chiede "Lo stato della vista non può essere ripristinato - ricaricare la pagina?" Si può personalizzare questo messaggio impostando la seguente chiave in un resource bundle dell'applicazione.
AJAX_VIEW_EXPIRED=View expired. Please reload the page.
RichFaces (Ajax4jsf) è la libreria AJAX più usata in Seam e fornisce tutti i controlli discussi sopra:
eventsQueue — fornisce una coda in cui vengono messi gli eventi. Tutti gli eventi vengono accodati e le richieste vengono inviate al server in modo seriale. Questo è utile se la richiesta al server può prendersi un pò di tempo per essere eseguita (es. computazione pesante, recupero di informazioni da una sorgente lenta) ed il server non viene inondato.
ignoreDupResponses — ignora la risposta prodotta dalla richiesta se una recente richiesta simile è già in coda. ignoreDupResponses="true" non cancella l'elaborazione della richiesta lato server — previene solamente aggiornamenti non necessari lato client.
Quest'opzione dovrebbe essere usata con cautela nelle conversazioni Seam poiché consente di eseguire richeste concorrenti multiple.
requestDelay — definisce il tempo (in ms) in cui la richiesta rimane in coda. Se la richiesta non è stata processata dopo questo tempo, la richiesta verrà inviata (anche se la risposta è stata ricevuta) o scartata (se c'è in coda una richiesta recente simile).
Quest'opzione dovrebbe essere usata con cautela nelle conversazioni Seam poiché consente richieste concorrenti multiple- Occorre accertarsi che il ritardo impostato (in combinazione con il timeout delle richieste concorrenti) sia più lungo dell'azione da eseguire.
<a:poll reRender="total" interval="1000" /> — interroga il server, e rigenera un'area come occorre
JBoss jBPM è un motore di gestione dei processi di business per ambiente Java SE o EE. jBPM ti consente di rappresentare un processo di business o un'interazione utente come un grafo di nodi, raffiguranti stati d'attesa, decisioni, compiti (task), pagine web, ecc. Il grafo viene definito usando un dialetto XML semplice, molto leggibile, chiamato jPDL, che può essere editato e visualizzato graficamente usando un plugin di eclipse. jPDL è un linguaggio estendibile ed è adatto per un range di problemi, dalla definizione di un flusso di pagine dell'applicazione web alla gestione tradizionale del workflow, fino all'orchestrazione di servizi in un ambiente SOA.
Le applicazioni Seam utilizzano jBPM per due tipi di problemi:
Complesse interazioni da parte dell'utente comportano la definizione un pageflow (flusso di pagina). Una definizione di un processo con jPDL stabilisce il flusso delle pagine per una singola conversazione. Una conversazione in Seam è considerata un'interazione di breve durata con un singolo utente.
Definizione del processo di business sottostante. Il processo di business può comportare una serie di conversazioni con più utenti. Il suo stato viene persistito nel database jBPM, divenendo così di lunga durata. Il coordinamento delle attività di più utenti è un problema molto più complesso che descrivere l'interazione di un singolo utente, cosicché jBPM offre dei modi sofisticati per la gestione dei compiti (task) e per la gestione di più percorsi concorrenti di esecuzione.
Non confondere le due cose! Queste operano a livelli molto diversi e con diverso grado di granularità. Pageflow, conversazione e task si riferiscono tutti alla singola interazione con il singolo utente. Un processo di business comporta più task. Quindi le due applicazione di jBPM sono totalmente ortogonali. Possono essere usate assieme, in modo indipendente, o si può non usarle affatto.
Non serve conoscere jPDL per usare Seam. Se ci si trova bene nel definire un pageflow con JSF o con le regole di navigazione di Seam, e se l'applicazione è guida più dai dati che dal processo, probabilmente non serve usare jBPM. Ma noi pensiamo che strutturare l'interazione dell'utente in termini di rappresentazione grafical ben definita aiuti a costruire applicazioni più robuste.
Ci sono due modi per definire il pageflow in Seam:
Uso di JSF o delle regole di navigazione di Seam - il modello di navigazione stateless
Utilizzo di jPDL - il modello di navigazione stateful
Applicazioni molto semplici richiedono soltanto un modello di navigazione stateless. Invece applicazioni molto complesse impiegano entrambi i modelli in differenti punti. Ciascun modello ha i suoi punti di forza e le sue debolezze!
Il modello stateless definisce una mappatura tra un set di esiti di un evento e la pagina della vista. Le regole di navigazione sono interamente senza memoria rispetto allo stato mantenuto dall'applicazione oltre che alla pagina origine dell'evento. Questo significa che i metodi dell'action listener devono di tanto in tanto prendere decisioni sul pageflow, poiché solo loro hanno accesso allo stato corrente dell'applicazione.
Ecco ora un esempio di definizione di pageflow usando le regole di navigazione JSF:
<navigation-rule>
<from-view-id
>/numberGuess.jsp</from-view-id>
<navigation-case>
<from-outcome
>guess</from-outcome>
<to-view-id
>/numberGuess.jsp</to-view-id>
<redirect/>
</navigation-case>
<navigation-case>
<from-outcome
>win</from-outcome>
<to-view-id
>/win.jsp</to-view-id>
<redirect/>
</navigation-case>
<navigation-case>
<from-outcome
>lose</from-outcome>
<to-view-id
>/lose.jsp</to-view-id>
<redirect/>
</navigation-case>
</navigation-rule
>
Ecco lo stesso esempio di definizione di pageflow usando le regole di navigazione di Seam:
<page view-id="/numberGuess.jsp">
<navigation>
<rule if-outcome="guess">
<redirect view-id="/numberGuess.jsp"/>
</rule>
<rule if-outcome="win">
<redirect view-id="/win.jsp"/>
</rule>
<rule if-outcome="lose">
<redirect view-id="/lose.jsp"/>
</rule>
</navigation>
</page
>
Se ritieni che le regole di navigazione siano troppo lunghe, si può restituire l'id della vista direttamente dai metodi dell'action listener:
public String guess() {
if (guess==randomNumber) return "/win.jsp";
if (++guessCount==maxGuesses) return "/lose.jsp";
return null;
}
Si noti che questo comporta un redirect. Si possono persino specificare i parametri da usare nel redirect:
public String search() {
return "/searchResults.jsp?searchPattern=#{searchAction.searchPattern}";
}
Il modello stateful definisce un set di transizioni tra gli stati dell'applicazione. In questo modello è possibile esprimere il flusso di qualsiasi interazione utente interamente nella definizione jPDL di pageflow, e scrivere i metodi action listener completamente slegati dal flusso dell'interazione.
Ecco ora un esempio di definizione di pageflow usando jPDL:
<pageflow-definition name="numberGuess">
<start-page name="displayGuess" view-id="/numberGuess.jsp">
<redirect/>
<transition name="guess" to="evaluateGuess">
<action expression="#{numberGuess.guess}" />
</transition>
</start-page>
<decision name="evaluateGuess" expression="#{numberGuess.correctGuess}">
<transition name="true" to="win"/>
<transition name="false" to="evaluateRemainingGuesses"/>
</decision>
<decision name="evaluateRemainingGuesses" expression="#{numberGuess.lastGuess}">
<transition name="true" to="lose"/>
<transition name="false" to="displayGuess"/>
</decision>
<page name="win" view-id="/win.jsp">
<redirect/>
<end-conversation />
</page>
<page name="lose" view-id="/lose.jsp">
<redirect/>
<end-conversation />
</page>
</pageflow-definition
>

Ci sono due cose da notare immediatamente:
Le regole di navigazione JSF/Seam sono molto più semplici. (Comunque questo nasconde il fatto che il codice Java sottostante è molto complesso.)
jPDL rende l'interazione utente immediatamente comprensibile senza dover guardare il codice JSP o Java.
In aggiunta il modello stateful è più vincolato. Per ogni stato logico (ogni passo del pageflow) c'è un set vincolato di possibili transizioni verso altri stati. Il modello stateless è un modello ad hoc adatto ad una navigazione libera e senza vincoli in cui l'utente decide dove andare, non l'applicazione.
La distinzione di navigazione stateful/stateless è abbastanza simile alla tradizionale vista di interazione modale/senza modello. Ora le applicazioni Seam non sono solitamente modali nel semplice senso della parola - infatti, evitare il comportamento modale dell'applicazione è uno delle principali ragioni per usare le conversazioni! Comunque le applicazioni Seam possono essere, e spesso lo sono, modali a livello di una particolare conversazione. E' noto che il comportamento modale è qualcosa da evitare il più possibile; è molto difficile predire l'ordine in cui gli utenti vogliono fare le cose! Comunque non c'è dubbio che il modello stateful ha un suo utilizzo.
Il maggior contrasto fra i due modelli è nel comportamento col pulsante indietro.
Quando le regole di navigazione di JSF o Seam vendono impiegate, Seam consente all'utente di navigare liberamente avanti ed indietro e di usare il pulsante aggiorna. E' responsabilità dell'applicazione assicurare che lo stato conversazionale rimanga internamente consistente quando questo avviene. L'esperienza con la combinazione di framework web come Struts o WebWork - che non supportano un modello conversazionale - e modelli a componenti stateless come session bean EJB stateless o il framework Spring ha insegnato a molti sviluppatori che questo è quasi praticamente impossibile da realizzare! Comunqur la nostra esperienza è che il contesto di Seam, dove c'è un modello conversazionale ben definito, agganciato a session bean stateful, è in verità abbastanza semplice. E' tanto semplice quanto combinare l'uso di no-conversation-view-id con controlli nulli all'inizio di metodi action listener. Riteniamo che il supporto alla navigazione libera sia quasi sempre desiderabile.
In questo casola dichiarazione no-conversation-view-id va in pages.xml. Questa dice a Seam di reindirizzare ad una pagina differente se la richiesta proviene da una pagina generata durante una conversazione, e questa conversazione non esiste più:
<page view-id="/checkout.xhtml"
no-conversation-view-id="/main.xhtml"/>
Dall'altro lato, nel modello stateful, il pulsante indietro viene interpretato come una transizione indietro ad un precedente stato. Poiché il modello stateful costringe ad un set di transizioni dallo stato corrente, il pulsante indietro viene di default disabilitato nel modello stateful! Seam rileva in modo trasparente l'uso del pulsante indietro e blocca qualsiasi tentativo di eseguire un'azione da una pagina precedente "in stallo", e reindirizza l'utente alla pagina "corrente" (mostrando un messagio faces). Se si consideri questa una funzionalità oppure una limitazione del modello stateful dipende dal proprio punto di vista: come sviluppatore è una funzionalità; come utente può essere frustrante! Si può abilitare la navigazione da un particolare nodo di pagina con il pulsante indietro impostando back="enabled".
<page name="checkout"
view-id="/checkout.xhtml"
back="enabled">
<redirect/>
<transition to="checkout"/>
<transition name="complete" to="complete"/>
</page
>
Questo permette l'uso del pulsante indietro dallo stato checkout a qualsiasi altro stato!
Occorre ancora definire cosa succede se una richiesta ha origine da una pagina generata durante un pageflow mentre la conversazione con il pageflow non esiste più. In questo caso la dichiarazione no-conversation-view-id va dentro la definizione del pageflow:
<page name="checkout"
view-id="/checkout.xhtml"
back="enabled"
no-conversation-view-id="/main.xhtml">
<redirect/>
<transition to="checkout"/>
<transition name="complete" to="complete"/>
</page
>
In pratica entrambi i modelli di navigazione hanno la loro utilità ed imparerai presto a riconoscere quando impiegare uno o l'altro.
Vanno installati i componenti di Seam relativi a jBPM e vanno collocate le definizione dei pageflow (usando l'estensione standard .jpdl.xml) dentro l'archivio Seam (un archivio che contiene un file seam.properties):
<bpm:jbpm />
Si può anche comunicare esplicitamente a Seam dove trovare le definizioni dei pageflow. Questo viene specificato dentro components.xml:
<bpm:jbpm>
<bpm:pageflow-definitions>
<value
>pageflow.jpdl.xml</value>
</bpm:pageflow-definitions>
</bpm:jbpm
>
Si "inizia" un pageflow basato su jPDLspecificando il nome della definizione del processo usando un'annotazione @Begin, @BeginTask oppure @StartTask:
@Begin(pageflow="numberguess")
public void begin() { ... }
In alternativa si può iniziare un pageflow usando pages.xml:
<page>
<begin-conversation pageflow="numberguess"/>
</page
>
Se il pageflow viene iniziato durante la fase RENDER_RESPONSE — durante un metodo @Factory o @Create, per esempio — si presume di essere già nella pagina da generare, e si usa un nodo <start-page> come primo nodo nel pageflow, come nell'esempio sopra.
Ma se il pageflow viene iniziato come risultato di un'invocazione di un action listener, l'esito dell'action listener determina quale è la prima pagina da generare. In questo caso si usa un <start-state> come primo nodo del pageflow, e si dichiara una transizione per ogni possibile esito:
<pageflow-definition name="viewEditDocument">
<start-state name="start">
<transition name="documentFound" to="displayDocument"/>
<transition name="documentNotFound" to="notFound"/>
</start-state>
<page name="displayDocument" view-id="/document.jsp">
<transition name="edit" to="editDocument"/>
<transition name="done" to="main"/>
</page>
...
<page name="notFound" view-id="/404.jsp">
<end-conversation/>
</page>
</pageflow-definition
>
Ogni nodo <page> rappresenta uno stato in cui il sistema aspetta input da parte dell'utente:
<page name="displayGuess" view-id="/numberGuess.jsp">
<redirect/>
<transition name="guess" to="evaluateGuess">
<action expression="#{numberGuess.guess}" />
</transition>
</page
>
view-id è l'id della vista JSF. L'elemento <redirect/> ha lo stesso effetto di <redirect/> in una regola di navigazione JSF: cioè un comportamento post-then-redirect per superare i problemi del pulsante aggiorna del browser. (Si noti che Seam propaga i contesti di conversazioni assieme a questi redirect. Quindi in Seam non serve alcun construtto "flash" dello stile di Ruby on Rails!)
Il nome della transizione è il nome dell'esito JSF lanciato cliccando un command button od un command link in numberGuess.jsp.
<h:commandButton type="submit" value="Guess" action="guess"/>
Quando cliccando il pulsante verrà invocata la transizione, jBPM attiverà l'azione della transizione chiamando il metodo guess() del componente numberGuess. Si noti che la sintassi usata per specificare le azioni in jPDL non è che un'espressione JSF EL già familiare, e che l'action handler della transizione è solo un metodo di un componente Seam negli attuali contesti. Così per gli eventi jBPM si ha esattamente lo stesso modello ad eventi visto per gli eventi JSF! (Il principio Unico tipo di "cosa".)
Nel caso di esito nullo (per esempio un pulsante di comando senza la definizione di action), Seam segnalerà la transizione senza nome se ne esiste una, oppure rivisualizzerà la pagina se tutte le transizioni hanno un nome. Così è possibile semplificare leggermente l'esempio del pageflow e questo pulsante:
<h:commandButton type="submit" value="Guess"/>
Esegue la seguente transizione senza nome:
<page name="displayGuess" view-id="/numberGuess.jsp">
<redirect/>
<transition to="evaluateGuess">
<action expression="#{numberGuess.guess}" />
</transition>
</page
>
E' anche possibile che il pulsante chiami un action method, nel qual caso l'esito dell'azione determinerà la transizione da prendere:
<h:commandButton type="submit" value="Guess" action="#{numberGuess.guess}"/>
<page name="displayGuess" view-id="/numberGuess.jsp">
<transition name="correctGuess" to="win"/>
<transition name="incorrectGuess" to="evaluateGuess"/>
</page
>
Comunque questo è considerato uno stile inferiore, poiché sposta la responsabilità del controllo del flusso fuori dalla definizione del pageflow e la mette negli altri componenti. E' molto meglio centralizzare questo concern nel pageflow stesso.
Di solito non occorrono le funzionalità più potenti di jPDL nella definizione dei pageflow. Serve comunque il nodo <decision>:
<decision name="evaluateGuess" expression="#{numberGuess.correctGuess}">
<transition name="true" to="win"/>
<transition name="false" to="evaluateRemainingGuesses"/>
</decision
>
Una decisione viene presa valutando un'espressione EL JSF nei contesti di Seam.
Si termina una conversazione usando <end-conversation> oppure @End. (Infatti per chiarezza si consiglia l'uso di entrambi.)"
<page name="win" view-id="/win.jsp">
<redirect/>
<end-conversation/>
</page
>
Opzionalmente è possibile terminare un task specificando un nome alla transition jBPM. In questo modo Seam segnalerà la fine del task corrente al processo di business sottostante.
<page name="win" view-id="/win.jsp">
<redirect/>
<end-task transition="success"/>
</page
>
E' possibile comporre pageflow ed avere una pausa in un pageflow mentre viene eseguito un altro pageflow. Il nodo <process-state> effettua una pausa nel pageflow più esterno e comincia l'esecuzione di un pageflow con nome:
<process-state name="cheat">
<sub-process name="cheat"/>
<transition to="displayGuess"/>
</process-state
>
Il flusso più interno comincia l'esecuzione al nodo <start-state>. Quando raggiunge un nodo <end-state>, l'esecuzione del flusso più interno termina, e riprende quella del flusso più esterno con la transizione definita dall'elemento <process-state>.
Un processo di business è un set di task ben-definiti che deve essere eseguito dagli utenti o dai sistemi software secondo regole ben-definite riguardo chi può eseguire un task, e quandodeve essere eseguito. L'integrazione jBPM di Seam facilita la visione della lista di task agli utenti e consente loro di gestire questi task. Seam consente anche all'applicazione di memorizzare lo stato associato al processo di business nel contesto BUSINESS_PROCESS, ed rendere questo stato persistente tramite variabili jBPM.
Una semplice definizione di processo di business appare più o meno come una definizione di pageflow (Unico tipo di cosa), tranne che invece dei nodi <page>, si hanno i nodi <task-node>. In un processo di business long-running, gli stati di attesa si verificano quando il sistema aspetta che un qualche utente entri ed esegua un task.
<process-definition name="todo">
<start-state name="start">
<transition to="todo"/>
</start-state>
<task-node name="todo">
<task name="todo" description="#{todoList.description}">
<assignment actor-id="#{actor.id}"/>
</task>
<transition to="done"/>
</task-node>
<end-state name="done"/>
</process-definition
>

E' perfettamente possibile avere entrambi le definizioni di processo di business jPDL e le definizioni di pageflow jPDL nello stesso progetto. Se questo è il caso, la relazione tra i due è che un singolo <task> in un processo di business corrisponde ad un intero pageflow <pageflow-definition>
Occorre installare jBPM ed indicare dove si trovano le definizioni dei processi di business:
<bpm:jbpm>
<bpm:process-definitions>
<value
>todo.jpdl.xml</value>
</bpm:process-definitions>
</bpm:jbpm
>
Poichéi processi jBPM sono persistenti nel corso dei riavvii dell'applicazione, quando si usa Seam in ambiente di produzione non si vorrà sicuramente installare ogni volta le definizioni dei processi adogni riavvio. Quindi, in ambiente di produzione, occorre fare il deploy del processo in jBPM fuori da Seam. In altre parole, si installano le definizioni dei processi dal file components.xml durante lo sviluppo dell'applicazione.
Bisogna sempre sapere quale utente è attualmente loggato. jBPM "riconosce" gli utenti dal loro actor id e dai group actor id. Specificheremo gli attuali actor id usando il componente interno di Seam chiamato actor:
@In Actor actor;
public String login() {
...
actor.setId( user.getUserName() );
actor.getGroupActorIds().addAll( user.getGroupNames() );
...
}
Per iniziare un'istanza di processo di business, si usa l'annotazione @CreateProcess:
@CreateProcess(definition="todo")
public void createTodo() { ... }
In alternativa è possibile iniziare un processo di business usando pages.xml:
<page>
<create-process definition="todo" />
</page
>
Quando un processo raggiunge un task node, vengono create istante di compiti. Queste devono essere assegnate a utenti o gruppi di utenti. Si può codificare gli id degli attori (actor id) o delegare ad un componente Seam:
<task name="todo" description="#{todoList.description}">
<assignment actor-id="#{actor.id}"/>
</task
>
In questo caso si è semplicemente assegnato il task all'utente corrente. Possiamo anche assegnare compiti ad un pool (gruppo):
<task name="todo" description="#{todoList.description}">
<assignment pooled-actors="employees"/>
</task
>
Parecchi componenti incorporati in Seam consentono facilmente di visualizzare liste di compiti. pooledTaskInstanceList è una lista di compiti che gli utenti possono assegnare a se stessi:
<h:dataTable value="#{pooledTaskInstanceList}" var="task">
<h:column>
<f:facet name="header"
>Description</f:facet>
<h:outputText value="#{task.description}"/>
</h:column>
<h:column>
<s:link action="#{pooledTask.assignToCurrentActor}" value="Assign" taskInstance="#{task}"/>
</h:column
>
</h:dataTable
>
Notare che invece di <s:link> avremmo potuto usare un semplice JSF<h:commandLink>:
<h:commandLink action="#{pooledTask.assignToCurrentActor}"
>
<f:param name="taskId" value="#{task.id}"/>
</h:commandLink
>
Il componente pooledTask è un componente incorporato che semplicemente assegna il task all'utente corrente.
Il componente taskInstanceListForType include i task di un particolare tipo che sono stati assegnati all'utente corrente:
<h:dataTable value="#{taskInstanceListForType['todo']}" var="task">
<h:column>
<f:facet name="header"
>Description</f:facet>
<h:outputText value="#{task.description}"/>
</h:column>
<h:column>
<s:link action="#{todoList.start}" value="Start Work" taskInstance="#{task}"/>
</h:column
>
</h:dataTable
>
Per iniziare a lavorare ad un compito, si può usare o @StartTask o @BeginTask sul metodo listener.
@StartTask
public String start() { ... }
In alternativa si può iniziare a lavorare su un task usando pages.xml:
<page>
<start-task />
</page
>
Queste annotazioni iniziano uno speciale tipo di conversazione che ha significato in termini di processo di business. Il lavoro fatto da questa conversazione ha accesso allo stato mantenuto nel contesto di business process.
Se si termina una conversazione usando @EndTask, Seam segnalerà il completamento del task:
@EndTask(transition="completed")
public String completed() { ... }
In alternativa si usa pages.xml:
<page>
<end-task transition="completed" />
</page
>
Si può anche usare EL per specificare la transizione in pages.xml.
A questo punto jBPM assume il controllo e continua l'esecuzione della definizione del processo di business. (In processi più complessi, parecchi task potrebbero aver bisogno di essere completati prima che l'esecuzione del processo possa riprendere.)
Fare riferimento alla documentazione jBPM per una panoramica delle funzionalità che jBPM fornisce per la gestione di processi complessi di business.
Seam fornisce un supporto esteso alle due maggiori e più popolari architetture per la persistenza in Java: Hibernate3 e Java Persistence API introdotta con EJB 3.0. L'architettura unica di Seam per la gestione dello stato consente l'integrazione dei più sofisticati ORM di ogni framework per applicazioni web.
Seam è nato dalla frustrazione del team di Hibernate per l'assenza di contesto stateless tipica delle precedenti generazioni di architetture nelle applicazioni Java. L'architettura della gestione dello stato di Seam è stata originariamente progettata per risolvere problemi relativi alla persistenza — in particolare i problemi associati all'elaborazione ottimistica delle transazioni. Le applicazioni online scalabili usano sempre transazioni ottimistiche. Una transazione atomica di livello (database/JTA) non dovrebbe propagare l'interazione dell'utente amenoché l'applicazione sia progettata per supportare solo un piccolo numero di client concorrenti. Ma quasi tutto il lavoro interessante coinvolge in primo luogo la visualizzazione dei dati all'utente, e poi, immediatamente dopo, l'aggiornamento dei dati stessi. Quindi Hibernate è stato progettato per supportare l'idea del contesto di persistenza che propaga una transazione ottimistica.
Sfortunatamente le cosiddette architetture "stateless" che precedettero Seam e EJB 3.0 non avevano alcun costrutto per rappresentare una transazione ottimistica. Quindi, invece, queste architetture fornivano contesti di persistenza con scope a livello di transazione atomica. Sicuramente questo portava diversi problemi agli utenti ed è la causa numero uno per le lamentele riguardanti Hibernate: la temuta LazyInitializationException. Ciò di cui si ha bisogno è un costrutto per rappresentare una transazione ottimistica a livello applicazione.
EJB 3.0 riconosce il problema e introduce l'idea di componente stateful (un bean di sessione stateful) con un contesto di persistenza esteso con scope legato al ciclo di vita del componente. Questa è una soluzione parziale al problema (ed è un utile costrutto), comunque ci sono due problemi:
Il ciclo di vita del bean di sessione stateful deve essere gestito manualmente via codice a livello web (risulta che questo è un problema sottile e molto più difficile in pratica di quanto sembri).
La propagazione del contesto di persistenza tra componenti stateful nella stessa transazione ottimistica è possibile, ma pericolosa.
Seam risolve il primo problema fornendo conversazioni, componenti bean di sessione stateful con scope di conversazione. (La maggior parte delle conversazioni in verità rappresentano transazioni ottimistiche a livello dei dati). Questo è sufficiente per molte semplici applicazioni (quali la demo prenotazione di Seam) dove non serve la propagazione del contesto di persistenza. Per applicazioni più complesse, con molti componenti interagenti in modo stretto in ciascuna conversazione, la propagazione del contesto di persistenza tra componenti diventa un problema importante. Quindi Seam estende il modello di gestione del contesto di persistenza di EJB 3.0 per fornire contesti di persistenza estesi e con scope di conversazione.
I bean di sessione EJB includono la gestione dichiarativa delle transazioni. Il container EJB è capace di avviare una transazione in modo trasparente quando viene invocato il bean, e terminarla quando termina l'invocazione. Se si scrive un metodo di un bean di sessione che agisce come action listener JSF, si può fare tutto il lavoro associato all'azione in una transazione, ed essere sicuri che venga eseguito il commit od il rollback quando l'azione viene terminata. Questa è grande funzionalità ed è tutto ciò che serve ad alcune applicazioni Seam.
Comunque c'è un problema con tale approccio. Un'applicazione Seam potrebbe non eseguire l'accesso a tutti i dati per una richiesta da una chiamata di un singolo metodo a un bean di sessione.
La richiesta può comportare di essere processata da diversi componenti poco accoppiati, ciascuno dei quali viene chiamato indipendentemente dal layer web. E' comune vedere parecchie chiamate per richiesta dal layer web ai componenti EJB in Seam.
La generazione della vista può richiedere il lazy fetching delle associazioni.
Più transazioni per richiesta ci sono, più è probabile che si incontrino problemi di atomicità e isolamento quando l'applicazione processa molte richieste concorrenti. Certamente tutte le operazioni di scrittura devono avvenire nella stessa transazione!
Gli utenti di Hibernate hanno sviluppato il pattern "open session in view" per aggirare questo problema. Nella comunità Hibernate, il pattern "open session in view" è stato storicamente anche più importante poiché framework come Spring usano contesti di persistenza con scope transazionale. In tal caso il rendering della vista causerebbe eccezioni di tipo LazyInitializationException, qualora si accedesse a delle relazioni non caricate in precedenza.
Questo pattern di solito è implementato come una singola transazione che si estende per l'intera richiesta. Vi sono parecchi problemi connessi a questa implementaziome, il più serio dei quali sta nel fatto che non è possibile essere sicuri che una transazione sia andata a buon fine finché non se ne fa il commit — ma prima che la transazione gestita secondo tale pattern sia stata sottoposta a commit, la pagina sarà stata completamente disegnata, e la risposta relativa potrebbe essere già stata inviata al client. Come è possibile notificare l'utente che la sua transazione non ha avuto successo?
Seam risolve sia il problema dell'isolamento della transazione sia il problema del caricamento delle associazioni, evitando i quelli associati al pattern "open session in view". La soluzione è costituita da due parti:
occorre utilizzare un contesto di persistenza esteso con scope conversazionale, invece che transazionale
occorre usare due transazione per richiesta; la prima si estende dall'inizio della fase di ripristino della vista, o "restore view phase", (qualche transaction manager inizia la transazione più tardi, all'inizio della fase di applicazione dei valori della richiesta, o "apply request values phase") alla fine della fase di chiamata all'applicazione, o "invoke application phase"; la seconda copre la fase di rendering della risposta, o "render response phase"
Nella prossima sezione, esamineremo come utilizzare un contesto di persistenza conversazionale. Ma prima occorre vedere come abilitare la gestione delle transazioni di Seam. Si noti che è possibile usare contesti di persistenza conversazionale senza usare la gestione delle transazioni di Seam, e ci sono buoni motivi per utilizzare la gestione delle transazioni di Seam anche se non si stanno utilizzando contesti di persistenza gestiti da Seam. Comunque, queste due funzionalità sono state progettate per operare assieme, e usate assieme danno il meglio.
La gestione delle transazioni di Seam è utile anche se vengono usati contesti di persistenza gestiti da un container EJB 3.0. Ma in particolare essa è utile quando Seam è usato fuori dall'ambiente Java EE 5, o in ogni altro caso dove si usi un contesto di persistenza gestito da Seam.
La gestione delle tarnsazioni di Seam è abilitato di default per tutte le richieste JSF. Se si desidera disabilitare questa funzionalità, è possibile farlo in components.xml:
<core:init transaction-management-enabled="false"/>
<transaction:no-transaction />
Seam fornisce un'astrazione della gestione della transazione che permette di iniziarla, farne il commit e il rollback e di sincronizzarsi con essa. Di default Seam usa un componente transazionale JTA che si integra con transazioni EJB gestite dal programma o dal container. Se si sta lavorando in un ambiente Java EE 5, occorre installare il componente di sincronizzazione EJB in components.xml:
<transaction:ejb-transaction />
Comunque, se si sta lavorando in un container non conforme a J2EE 5, Seam cercherà di rilevare automaticamente il meccanismo di sincronizzazione da usare. Comunque, qualora Seam non fosse in grado di rilevarlo, potrebbe essere necessario configurare una delle seguenti proprietà:
Transazioni JPA di tipo RESOURCE_LOCAL con interfaccia javax.persistence.EntityTransaction. EntityTransaction inizia la transazione all'inizio della fase "apply request values".
Transazioni gestite da Hibernate con l'interfaccia org.hibernate.Transaction. HibernateTransaction da inizio alla transazione all'inizio della fase "apply request values".
Transazioni gestite da Spring con l'interfaccia org.springframework.transaction.PlatformTransactionManager. Il gestore PlatformTransactionManagement di Spring può cominciare la transazione all'inizio della fase "apply request values" se è stato valorizzato l'attributo userConversationContext.
Disabilitare esplicitamente le transazioni gestite da Seam
Si configuri la gestione delle transazioni RESOURCE_LOCAL JPA aggiungendo il seguente a components.xml dove #{em} è il nomedel componente persistence:managed-persistence-context. Se il contesto di persistenza gestito è chiamato entityManager, si può optare di lasciare vuoto l'attributo entity-manager. (Si veda contesti di persistenza gestiti da Seam )
<transaction:entity-transaction entity-manager="#{em}"/>
Per configurare le transazioni gestite da Hibernate si dichiari il seguente in components.xml dove #{hibernateSession} è il nome del componente del progetto persistence:managed-hibernate-session. Se la sessione Hibernate è chiamata session, si può optare di lasciare vuoto l'attributo session. (Si veda contesti di persistenza gestiti da Seam )
<transaction:hibernate-transaction session="#{hibernateSession}"/>
Per disabilitare esplicitamente le transazioni gestite da Seam si dichiari in components.xml:
<transaction:no-transaction />
Per configurare le transazioni gestite da Spring si veda uso di Spring PlatformTransactionManagement .
La sincronizzazione della transazioni fornisce callback per gli eventi relazionati alle transazioni come beforeCompletion() e afterCompletion(). Di default, Seam usa un proprio componente per la sincronizzazione delle transazioni, il quale richiede un uso esplicito del componente per le transazioni di Seam quando si esegue il commit di una transazione per assicurarsi che le callback vengano correttamente eseguite. Se si è in ambiente Java EE 5, il componente <transaction:ejb-transaction/> dovrebbe essere dichiarato in components.xml per assicurarsi che le callback per la sincronizzazione di Seam vengano correttamente chiamate se il container esegue il commit di una transazione non nota a Seam.
Se si usa Seam fuori dall'ambiente Java EE 5, non si può fare affidamento al container per gestire il ciclo di vita del contesto di persistenza. Anche in ambiente Java EE 5, si potrebbero avere applicazioni complesse con molti componenti disaccoppiati che collaborano assieme nello scope di una singola conversazione, ed in questo caso si potrebbe ritenere che la propagazione del contesto di persistenza tra componenti sia insidiosa ed incline a errori.
In entrambi i casi occorre usare nei componenti un contesto di persistenza gestito (per JPA) od una sessione gestita (per Hibernate). Un contesto di persistenza gestito da Seam è soltanto un componente predefinito di Seam che gestisce un istanza di EntityManager o Session nel contesto di conversazione. Questo può essere iniettato con @In.
I contesti di persistenza gestiti da Seam sono estremamente efficienti in un ambiente cluster. Seam è capace di eseguire un'ottimizzazione che la specifica EJB 3.0 non consente di usare ai container per contesti di persistenza estesi gestiti dal container. Seam supporta un failover trasparente dei contesti di persistenza estesi, senza il bisogno di replicare i contesti di persistenza tra i nodi. (Si spera che nella prossima revisione della specifica EJB questo problema venga corretto.)
E' facile configurare un contesto di persistenza gestito. Si scriva in components.xml:
<persistence:managed-persistence-context name="bookingDatabase"
auto-create="true"
persistence-unit-jndi-name="java:/EntityManagerFactories/bookingData"/>
Questa configurazione crea un componente Seam con scope conversazione chiamato bookingDatabase, il quale gestisce il ciclo di vita delle istanze EntityManager per l'unità di persistenza (istanza EntityManagerFactory) con il nome JNDI java:/EntityManagerFactories/bookingData.
Certamente occorre assicurarsi che EntityManagerFactory sia stato associato a JNDI. In JBoss si può fare ciò aggiungendo la seguente proprietà a persistence.xml.
<property name="jboss.entity.manager.factory.jndi.name"
value="java:/EntityManagerFactories/bookingData"/>
Ora si può iniettare EntityManager usando:
@In EntityManager bookingDatabase;
Se si usa EJB3 e si marca una classe od un metodo con @TransactionAttribute(REQUIRES_NEW) allora la transazione ed il contesto di persistenza non dovrebbero essere propagati sulle chiamate del metodo sull'oggetto. Comunque il contesto di persistenza gestito da Seam viene propagato a qualsiasi componente dentro la conversazione, verrà propagato ai metodi marcati con REQUIRES_NEW.QUindi, se si marca un metodo con REQUIRES_NEW, allora bisognerebbe accedere all'entity manager usando @PersistenceContext.
Le sessioni Hibernate gestite da Seam sono simili. In components.xml:
<persistence:hibernate-session-factory name="hibernateSessionFactory"/>
<persistence:managed-hibernate-session name="bookingDatabase"
auto-create="true"
session-factory-jndi-name="java:/bookingSessionFactory"/>
Dove java:/bookingSessionFactory è il nome della session factory specificata in hibernate.cfg.xml.
<session-factory name="java:/bookingSessionFactory">
<property name="transaction.flush_before_completion"
>true</property>
<property name="connection.release_mode"
>after_statement</property>
<property name="transaction.manager_lookup_class"
>org.hibernate.transaction.JBossTransactionManagerLookup</property>
<property name="transaction.factory_class"
>org.hibernate.transaction.JTATransactionFactory</property>
<property name="connection.datasource"
>java:/bookingDatasource</property>
...
</session-factory
>
Si noti che Seam non esegue il flush della sessione, quindi occorre sempre abilitare hibernate.transaction.flush_before_completion per assicurarsi che di eseguire il flush della sessione prima che venga fatto il commit della transazioni JTA.
Ora si può iniettare nei componenti JavaBean una Session di Hibernate gestita usando il seguente codice:
@In Session bookingDatabase;
I contesti di persistenza con scope conversazione consentono di programmare transazioni ottimistiche che propagano richieste multiple al server senza il bisogno di usare l'operazione merge(), senza il bisogno di ricaricare i dati all'inizio di ogni richiesta, e senza il bisogno di scontrarsi con LazyInitializationException o NonUniqueObjectException.
Come ogni altra gestione ottimistica delle transazioni , l'isolamento e la consistenza delle transazioni può essere ottenuta tramite l'uso del lock ottimistico. Fortunatamente sia Hibernate che EJB 3.0 semplificano l'uso del lock ottimistico, fornendo l'annotazione @Version.
DI default il contesto di persistenza viene "flushato" (sicronizzato con il database) alla fine di ogni transazione. Questo è a volte il comportamento desirato. Ma molto spesso si preferisce che tutti i cambiamenti siano mantenuti in memoria e scritti nel database solo quando la conversazione termina con successo. Questo consente conversazioni veramente atomiche. Come risultato di una decisione molto stupida e poco lungimirante da parte di alcuni (non-JBoss, non-Sun e non-Sybase) membri del gruppo esperti EJB 3.0, non c'è attualmente nessun modo semplice, utilizzabile e portabile per implementare conversazioni atomiche usando la persistenza EJB 3.0. Comunque Hibernate fornisce questa funzionalità come estensione vendor a FlushModeType definito dalla specifica, e ci si attende che altri vendor presto forniscano una simile estensione.
Seam consente di specificare FlushModeType.MANUAL all'inizio di un conversazione. Attualmente questo funziona solo quando Hibernate è il provider di persistenza sottostante, ma si è pianificato di supportare altre estensioni dei vendor.
@In EntityManager em; //a Seam-managed persistence context
@Begin(flushMode=MANUAL)
public void beginClaimWizard() {
claim = em.find(Claim.class, claimId);
}
Ora l'oggetto claim viene gestito nel contesto di persistenza per il resto della conversazione. Si possono apportare modifiche a claim:
public void addPartyToClaim() {
Party party = ....;
claim.addParty(party);
}
Ma questi cambiamenti non verranno eseguiti nel database finché non si forza esplicitamente il flush:
@End
public void commitClaim() {
em.flush();
}
Certamente si può impostare flushMode a MANUAL da pages.xml, per esempio in una regola di navigazione:
<begin-conversation flush-mode="MANUAL" />
Si può impostare qualsiasi Contesto di Persistenza Gestito da Seam alla modalità flush manuale:
<components xmlns="http://jboss.com/products/seam/components" xmlns:core="http://jboss.com/products/seam/core"> <core:manager conversation-timeout="120000" default-flush-mode="manual" /> </components >
L'interfaccia EntityManager consente di accedere all'API specifica dei vendor tramite il metodo getDelegate(). Naturalmente il vendor più interessante è Hibernate, e l'interfaccia delegate più potente è org.hibernate.Session. Se si deve usare un diverso provider JPA si veda Uso di provider JPA alternativi.
Ma indipendentemente dal fatto che si stia usando Hibernate (se siete dei geni!) o altro (se siete dei masochisti, o semplicemente non siete troppo svegli), quasi sicuramente, di quando in quando, nei componenti Seam si vorrà usare il delegato. Un approccio potrebbe essere il seguente:
@In EntityManager entityManager;
@Create
public void init() {
( (Session) entityManager.getDelegate() ).enableFilter("currentVersions");
}
Tuttavia i cast fra tipi sono senza discussione la sintassi più repellente del linguaggio java, così che la maggior parte della gente li evita quando possibile. Ecco un modo diverso per ottenere il delegato. Innanzitutto si aggiunga la linea seguente in components.xml:
<factory name="session"
scope="STATELESS"
auto-create="true"
value="#{entityManager.delegate}"/>
Ora si può iniettare la sessione direttamente:
@In Session session;
@Create
public void init() {
session.enableFilter("currentVersions");
}
Seam fa da proxy all'oggetto EntityManager o all'oggetto Session ogni volta che si utilizza un contesto di persistenza gestito da Seam o si inietta un contesto di persistenza gestito dal container usando @PersistenceContext. Ciò permette di utilizzare le espressioni EL nelle stringhe delle query, in modo sicuro ed efficiente. Per esempio:
User user = em.createQuery("from User where username=#{user.username}")
.getSingleResult();
è equivalente a:
User user = em.createQuery("from User where username=:username")
.setParameter("username", user.getUsername())
.getSingleResult();
Certamente non si dovrà mai e poi mai scrivere qualcosa del tipo:
User user = em.createQuery("from User where username=" + user.getUsername()) //BAD!
.getSingleResult();
(è inefficiente e vulnerabile ad attacchi di SQL injection.)
La funzionalità più bella e unica di Hibernate sono i filtri. I filtri permettono di fornire una vista ristretta dei dati esistenti nel database. E' possibile scoprire di più riguardo ai filtri nella documentazione di Hibernate. Abbiamo tuttavia pensato di menzionare un modo facile di incorporare i filtri in un'applicazione Seam, un modo che funziona particolarmente bene con il "Seam Application Framework".
I contesti di persistenza gestiti da Seam possono avere una lista di filtri definiti, che verrà abilitata quando viene creato un EntityManager od una Session di Hibernate. (Certamente possono essere utilizzati solo quando Hibernare è il provider di persistenza sottostante.)
<persistence:filter name="regionFilter">
<persistence:name
>region</persistence:name>
<persistence:parameters>
<key
>regionCode</key>
<value
>#{region.code}</value>
</persistence:parameters>
</persistence:filter>
<persistence:filter name="currentFilter">
<persistence:name
>current</persistence:name>
<persistence:parameters>
<key
>date</key>
<value
>#{currentDate}</value>
</persistence:parameters>
</persistence:filter>
<persistence:managed-persistence-context name="personDatabase"
persistence-unit-jndi-name="java:/EntityManagerFactories/personDatabase">
<persistence:filters>
<value
>#{regionFilter}</value>
<value
>#{currentFilter}</value>
</persistence:filters>
</persistence:managed-persistence-context
>
Nel puro JSF la validazione è definita nella vista:
<h:form>
<h:messages/>
<div>
Country:
<h:inputText value="#{location.country}" required="true">
<my:validateCountry/>
</h:inputText>
</div>
<div>
Zip code:
<h:inputText value="#{location.zip}" required="true">
<my:validateZip/>
</h:inputText>
</div>
<h:commandButton/>
</h:form
>
In pratica quest'approccio di norma viola il principio DRY (Don't Repeat Yourself = Non ripeterti), poiché la maggior parte della "validazione" forza i vincoli che sono parte del modello di dati, e che esistono lungo tutta la definizione dello schema di database. Seam fornisce supporto ai vincoli del modello definiti, utilizzando Hibernate Validator.
Si cominci col definire i vincoli sulla classe Location:
public class Location {
private String country;
private String zip;
@NotNull
@Length(max=30)
public String getCountry() { return country; }
public void setCountry(String c) { country = c; }
@NotNull
@Length(max=6)
@Pattern("^\d*$")
public String getZip() { return zip; }
public void setZip(String z) { zip = z; }
}
Bene, questa è una prima buona riduzione, ma in pratica è possibile essere più eleganti utilizzando dei vincoli personalizzati invece di quelli interni a Hibernate Validator:
public class Location {
private String country;
private String zip;
@NotNull
@Country
public String getCountry() { return country; }
public void setCountry(String c) { country = c; }
@NotNull
@ZipCode
public String getZip() { return zip; }
public void setZip(String z) { zip = z; }
}
Qualsiasi strada si prenda non occorre più specificare il tipo di validazione da usare nelle pagine JSF. Invece è possibile usare <s:validate> per validare il vincolo definito nell'oggetto modello.
<h:form>
<h:messages/>
<div>
Country:
<h:inputText value="#{location.country}" required="true">
<s:validate/>
</h:inputText>
</div>
<div>
Zip code:
<h:inputText value="#{location.zip}" required="true">
<s:validate/>
</h:inputText>
</div>
<h:commandButton/>
</h:form
>
Nota: specificare @NotNull nel modello non elimina la necessità di required="true" per farlo apparire nel controllo! Questo è dovuto ad una limitazione nell'architettura di validazione in JSF.
Quest'approccio definisce i vincoli sul modello e presenta le violazioni al vincolo nella vista — di gran lunga un miglior design.
Comunque non è molto meno corto di quanto lo era all'inizio, quindi proviamo <s:validateAll>:
<h:form>
<h:messages/>
<s:validateAll>
<div>
Country:
<h:inputText value="#{location.country}" required="true"/>
</div>
<div>
Zip code:
<h:inputText value="#{location.zip}" required="true"/>
</div>
<h:commandButton/>
</s:validateAll>
</h:form
>
Questo tag semplicemente aggiunge un <s:validate> ad ogni input nella form. Per form grandi questo fa risparmiare molto!
Adesso occorre fare qualcosa per mostrare all'utente un messaggio quando la validazione fallisce. Ora vengono mostrati tutti i messaggi in cima alla form. Per consentire all'utente di associare il messaggio al singolo input, occorre definire un'etichetta e usare l'attributo standard label sul componente d'input.
<h:inputText value="#{location.zip}" required="true" label="Zip:">
<s:validate/>
</h:inputText
>
Si può iniettare questo valore nella stringa del messaggio usando il placeholder {0} (il primo ed unico parametro passato al messaggio JSF a causa di una restrizione in Hibernate Validator). Vedere la sezione Internazionalizzazione per ulteriori informazioni sulla definizione dei messaggi.
validator.length={0} la lunghezza deve essere tra {min} e {max}Ciò che si vuole fare, tuttavia, è mostrare il messaggio vicino al campo con l'errore (questo è possibile nel semplice JSF), ed evidenziare il campo e l'etichetta (questo non è possibile) ed, eventualmente, mostrare un'immagine vicino al campo (anche questo non è possibile). Si vuole anche mostrare un piccolo asterisco colorato vicino all'etichetta per ciascun campo richiesto. Utilizzando quest'approccio non è più necessario identificare l'etichetta.
Si ha quindi bisogno di parecchia funzionalità per ogni singolo campo della form. Ma non si vuole essere costretti a specificare per ogni campo della form come evidenziare, come disporre l'immagine, quale messaggio scrivere e quale è il campo d'input da associare.
<ui:composition xmlns="http://www.w3.org/1999/xhtml"
xmlns:ui="http://java.sun.com/jsf/facelets"
xmlns:h="http://java.sun.com/jsf/html"
xmlns:f="http://java.sun.com/jsf/core"
xmlns:s="http://jboss.com/products/seam/taglib">
<div>
<s:label styleClass="#{invalid?'error':''}">
<ui:insert name="label"/>
<s:span styleClass="required" rendered="#{required}"
>*</s:span>
</s:label>
<span class="#{invalid?'error':''}">
<h:graphicImage value="/img/error.gif" rendered="#{invalid}"/>
<s:validateAll>
<ui:insert/>
</s:validateAll>
</span>
<s:message styleClass="error"/>
</div>
</ui:composition
>
Si può includere questo template per ciascun campo della form utilizzando <s:decorate>.
<h:form>
<h:messages globalOnly="true"/>
<s:decorate template="edit.xhtml">
<ui:define name="label"
>Country:</ui:define>
<h:inputText value="#{location.country}" required="true"/>
</s:decorate>
<s:decorate template="edit.xhtml">
<ui:define name="label"
>Zip code:</ui:define>
<h:inputText value="#{location.zip}" required="true"/>
</s:decorate>
<h:commandButton/>
</h:form
>
Infine è possibile utilizzare RichFaces Ajax per mostrare i messaggi di validazione mentre l'utente naviga nella form:
<h:form>
<h:messages globalOnly="true"/>
<s:decorate id="countryDecoration" template="edit.xhtml">
<ui:define name="label"
>Country:</ui:define>
<h:inputText value="#{location.country}" required="true">
<a:support event="onblur" reRender="countryDecoration" bypassUpdates="true"/>
</h:inputText>
</s:decorate>
<s:decorate id="zipDecoration" template="edit.xhtml">
<ui:define name="label"
>Zip code:</ui:define>
<h:inputText value="#{location.zip}" required="true">
<a:support event="onblur" reRender="zipDecoration" bypassUpdates="true"/>
</h:inputText>
</s:decorate>
<h:commandButton/>
</h:form
>
E' meglio definire esplicitamente gli id per i controlli importanti all'interno di una pagina, specialmente in caso di un test automatico della UI, utilizzando dei toolkit quale Selenium. Se non vengono forniti gli id in modo esplicito, JSF li genererà, ma i valori generati cambieranno se si cambia qualcosa nella pagina.
<h:form id="form">
<h:messages globalOnly="true"/>
<s:decorate id="countryDecoration" template="edit.xhtml">
<ui:define name="label"
>Country:</ui:define>
<h:inputText id="country" value="#{location.country}" required="true">
<a:support event="onblur" reRender="countryDecoration" bypassUpdates="true"/>
</h:inputText>
</s:decorate>
<s:decorate id="zipDecoration" template="edit.xhtml">
<ui:define name="label"
>Zip code:</ui:define>
<h:inputText id="zip" value="#{location.zip}" required="true">
<a:support event="onblur" reRender="zipDecoration" bypassUpdates="true"/>
</h:inputText>
</s:decorate>
<h:commandButton/>
</h:form
>
E se si vuole specificare un messaggio diverso quando la validazione fallisce? Si può utilizzare il message bundle di Seam con Hibernate Validator (e tutte le altre finezze come le espressioni EL dentro il messaggio ed i message bundle per ogni singola vista).
public class Location {
private String name;
private String zip;
// Getters and setters for name
@NotNull
@Length(max=6)
@ZipCode(message="#{messages['location.zipCode.invalid']}")
public String getZip() { return zip; }
public void setZip(String z) { zip = z; }
}
location.zipCode.invalid = Codice ZIP non valido per #{location.name}
Uno degli aspetti di JBoss Seam è la caratteristica RAD (Rapid Application Development). Benché i linguaggi dinamici non siano un sinonimo di RAD, in questo ambito essi sono uno degli aspetti più interessanti. Fino a poco tempo fa scegliere un linguaggio dinamico richiedeva anche di scegliere una piattaforma di sviluppo completamente differente (una piattaforma di sviluppo con un insieme di API ed un ambiente runtime così conveniente da non voler più tornare ad usare le vecchie API Java, con la fortuna di essere costretti ad usare in ogni caso quelle API proprietarie). I linguaggi dinamici costruiti sulla Java Virtual Machine, e Groovy in particolare, hanno rotto questo approccio alla grande.
Oggi JBoss Seam unisce il mondo dei linguaggi dinamici con il mondo Java EE integrando perfettamente sia i linguaggi statici che quelli dinamici. JBoss Seam lascia che lo sviluppatore scelga il migliore strumento per ciò che deve fare, senza cambiare contesto. Scrivere componenti Seam dinamici è esattamente come scrivere componenti Seam normali. Si usano le stesse annotazioni, le stesse API, lo stesso di tutto.
Groovy è un linguaggio dinamico agile basato sul linguaggio Java, ma con alcune caratteristiche addizionali ispirate da Python, Ruby e Smalltalk. Il punto di forza di Groovy è duplice:
La sintassi Java è supportata in Groovy: il codice Java è codice Groovy, e ciò rende il processo di apprendimento molto semplice.
Gli oggetti Groovy sono oggetti Java e le classi Groovy sono classi Java: Groovy si integra semplicemente con le librerie e i framework Java esistenti.
TODO: scrivere un breve riassunto delle caratteristiche specifiche della sintassi Groovy.
Non c'è molto da dire su questo. Poiché un oggetto Groovy è un oggetto Java, è virtualmente possibile scrivere qualsiasi componente Seam, così come qualsiasi altra classe del resto, in Groovy e metterla in funzione. E' anche possibile fare un misto di classi Groovy e classi Java nella stessa applicazione.
Come è stato possibile notare finora, Seam usa pesantemente le annotazioni. Assicurarsi di usare Groovy 1.1 o una versione successiva per avere il supporto delle annotazioni. Di seguito ci sono alcuni esempi di codice Groovy utilizzato in una applicazione Seam.
@Entity
@Name("hotel")
class Hotel implements Serializable
{
@Id @GeneratedValue
Long id
@Length(max=50) @NotNull
String name
@Length(max=100) @NotNull
String address
@Length(max=40) @NotNull
String city
@Length(min=2, max=10) @NotNull
String state
@Length(min=4, max=6) @NotNull
String zip
@Length(min=2, max=40) @NotNull
String country
@Column(precision=6, scale=2)
BigDecimal price
@Override
String toString()
{
return "Hotel(${name},${address},${city},${zip})"
}
}
Groovy supporta nativamente il concetto di proprietà (getter/setter), perciò non c'è bisogno di scrivere esplicitamente il ripetitivo codice dei getter e setter: nell'esempio precedente, la classe hotel può essere utilizzata da Java come hotel.getCity(), i metodi getter e setter vengono generati dal compilatore Groovy. Questo tipo di facilitazione sintattica rende il codice delle entità molto conciso.
Scrivere componenti Seam in Groovy non è diverso da farlo in Java: le annotazioni sono utilizzate per marcare la classe come un componente Seam.
@Scope(ScopeType.SESSION)
@Name("bookingList")
class BookingListAction implements Serializable
{
@In EntityManager em
@In User user
@DataModel List<Booking> bookings
@DataModelSelection Booking booking
@Logger Log log
@Factory public void getBookings()
{
bookings = em.createQuery('''
select b from Booking b
where b.user.username = :username
order by b.checkinDate''')
.setParameter("username", user.username)
.getResultList()
}
public void cancel()
{
log.info("Cancel booking: #{bookingList.booking.id} for #{user.username}")
Booking cancelled = em.find(Booking.class, booking.id)
if (cancelled != null) em.remove( cancelled )
getBookings()
FacesMessages.instance().add("Booking cancelled for confirmation number #{bookingList.booking.id}", new Object[0])
}
}
Seam gen ha una integrazione trasparente rispetto a Groovy. E' possibile scrivere codice Groovy in un progetto strutturato da seam-gen senza alcun requisito infrastrutturale addizionale. Se vengono scritte entità in Groovy è sufficiente posizionare i file .groovy in src/main. Allo stesso modo, quando vengono scritte delle azioni, è sufficiente posizionare i file .groovy in src/hot.
Eseguire classi Groovy è molto simile ad eseguire classi Java (soprendentemente non c'è bisogno di scrivere o di essere compatibili con qualche complessa specifica a 3 lettere per supportare più linguaggi nei componenti di framework).
Al di là della modalità standard di esecuzione, JBoss Seam ha l'abilità, durante lo sviluppo, di sostituire componenti Seam JavaBeans senza bisogno di riavviare l'applicazione, risparmiando molto tempo nel ciclo di sviluppo e test. Lo stesso supporto è fornito per i componenti Seam GroovyBeans quando i file .groovy vengono eseguiti.
Una classe Groovy è una classe Java, con una rappresentazione bytecode esattamente come una classe Java. Per eseguire un'entità Groovy, un Session Bean Groovy o un componente Seam Groovy, è necessario un passaggio di compilazione. Un approccio diffuso è quello di usare il task ant groovyc. Una volta compilata, una classe Groovy non presenta alcuna differenza rispetto ad una classe Java e l'application server le tratterà nello stesso modo. Notare che questo consente di utilizzare un misto di codice Groovy e Java.
JBoss Seam supporta l'esecuzione diretta di file .groovy (cioè senza compilazione) nella modalità di hot deployment incrementale (solo per lo sviluppo). Ciò consente un ciclo di modifica/test molto rapido. Per impostare l'esecuzione dei file .groovy, seguire la configurazione indicata in Sezione 2.8, «Seam e hot deploy incrementale» ed eseguire il codice Groovy (i file .groovy) nella cartella WEB-INF/dev. I componenti GroovyBean verranno presi in modo incrementale senza bisogno di riavviare l'applicazione (e ovviamente neanche l'application server).
Fare attenzione al fatto che l'esecuzione diretta dei file .groovy soffre delle stesse limitazioni del normale hot deployment di Seam:
I componenti devono essere JavaBeans o GroovyBeans. Non possono essere componenti EJB3.
Le entità non possono essere eseguite in modalità hot deploy.
I componenti da eseguire in modalità hotdeploy non saranno visibili ad alcuna classe posizionata al di fuori di WEB-INF/dev
La modalità debug di Seam deve essere attivata
Seam-gen supporta la compilazione e l'esecuzione dei file Groovy in modo trasparente. Questo include l'esecuzione diretta dei file .groovy durante lo sviluppo (senza compilazione). Creando un progetto seam-gen di tipo WAR, le classi Java e Groovy posizionate in src/hot saranno automaticamente candidate per l'esecuzione incrementale in modalità hot deploy. In modalità di produzione, i file Groovy saranno semplicemente compilati prima dell'esecuzione.
In examples/groovybooking è possibile trovare un esempio della demo Booking scritto completamente in Groovy con il supporto per l'esecuzione incrementale in modalità hot deploy
Seam supporta Wicket come uno strato di presentazione alternativo a JSF. Si guardi l'esempio wicket in Seam che illustra l'esempio Booking riscritto per Wicket.
Il supporto Wicket è nuovo in Seam, perciò alcune caratteristiche che sono disponibili in JSF non sono ancora disponibili quando viene usato Wicket (ad esempio il pageflow). Si potrà notare inoltre che la documentazione è molto centrata su JSF e necessita di una riorganizzazione per riflettere il supporto di prima categoria per Wicket.
Le caratteristiche aggiunte ad un'applicazione Wicket possono essere divise in due categorie: la bijection e l'orchestrazione. Esse vengono discusse in dettaglio di seguito.
E' comune un uso intensivo di classi interne (inner class) quando si costruisce un'applicazione Wicket, in cui l'albero dei componenti viene generato nel costruttore. Seam gestisce pienamente l'uso di annotazioni di controllo nelle inner class e nei costruttori (a differenza che nei componenti Seam normali).
Le annotazioni sono elaborate dopo ogni chiamata alla superclasse. Ciò significa che qualsiasi attributo iniettato non può essere passato come argomento in una chiamata a this() o super().
Stiamo lavorando per migliorare questo aspetto.
Quando un metodo è chiamato in una inner class, la bijection avviene per ogni classe che la contiene. Ciò consente di posizionare le variabili bi-iniettabili nella classe esterna e riferirsi ad esse in qualsiasi inner class.
Un'applicazione Wicket abilitata per Seam ha accesso completo a tutti i contesti Seam standard (EVENT, CONVERSATION, SESSION, APPLICATION e BUSINESS_PROCESS).
Per accedere ai componenti Seam da Wicket basta iniettarli usando @In:
@In(create=true)
private HotelBooking hotelBooking;
Poiché la classe Wicket non è un componente Seam completo, non c'è bisogno di annotarla con @Name.
E' anche possibile fare l'outject di un oggetto da un componente Wicket nei contesti Seam:
@Out(scope=ScopeType.EVENT, required=false)
private String verify;
TODO Rendere questa parte più orientata allo use case
E' possibile abilitare la sicurezza di un componente Wicket usando l'annotazione @Restrict. Questa può essere messa nel componente più esterno o in qualsiasi componente interno. Se viene indicato @Restrict, l'accesso al componente verrà automaticamente limitato agli utenti registrati. Facoltativamente è possibile usare un'espressione EL nell'attributo value per specificare la restrizione da applicare. Per maggiori dettagli vedi Capitolo 15, Sicurezza.
Ad esempio:
@Restrict
public class Main extends WebPage {
...
Seam applicherà automaticamente la restrizione ad ogni classe interna.
E' possibile demarcare le conversazioni da un componente Wicket attraverso l'uso di @Begin e @End. La semantica di queste annotazioni è la stessa di quando sono usate nei componenti Seam. E' possibile mettere @Begin e @End in qualsiasi metodo.
L'attributo deprecato ifOutcome non è gestito.
Ad esempio:
item.add(new Link("viewHotel") {
@Override
@Begin
public void onClick() {
hotelBooking.selectHotel(hotel);
setResponsePage(org.jboss.seam.example.wicket.Hotel.class);
}
};
E' possibile che l'applicazione abbia delle pagine che possono essere visitate solo quando l'utente ha una conversazione lunga (long-running conversation) attiva. Per imporre questo criterio è possibile usare l'annotazione @NoConversationPage:
@Restrict
@NoConversationPage(Main.class)
public class Hotel extends WebPage {Se si vogliono ulteriormente disaccoppiare le classi dell'applicazione è possibile usare gli eventi Seam. Naturalmente è possibile lanciare un evento usando Events.instance().raiseEvent("pippo"). In alternativa è possibile annotare un metodo con @RaiseEvent("pippo"); se il metodo restituisce un valore non nullo senza eccezioni, l'evento verrà lanciato.
E' anche possibile controllare task e processi nelle classi Wicket attraverso l'uso di @CreateProcess, @ResumeTask, @BeginTask, @EndTask, @StartTask e @Transition.
TODO - Realizzare il controllo BPM - JBSEAM-3194
Seam deve istruire il bytecode (instrumentare) delle classi Wicket per poter intercettare le annotazioni da usare. La prima decisione da compiere è: si vuole istruire il codice a runtime quando l'applicazione è in esecuzione oppure a compile time? Il former non richiede integrazioni con il proprio ambiente di build, ma ha dei problemi di performance quando ciascuna classe viene instrumentata per la prima volta. L'ultima è più veloce, ma richiede di integrare quest'instrumentazione nel proprio ambiente di build.
Ci sono due modi per ottenere l'instrumentazione a runtime. Uno colloca i componenti wicket da instrumentare in una speciale cartella nel deploy WAR. Se questo non è accettabile o possibile, si può usare l'"agente" di instrumentazione, che si specifica tramite linea di comando quando si lancia il container.
Qualsiasi classe collocata nella cartella WEB-INF/wicket dentro il deploy WAR verrà automaticamente instrumentata dal runtime seam-wicket. Si possono collocare qua le pagine ed i componenti wicket specificando una cartella di output separata per quelle classi nel proprio IDE, o attraverso l'uso di script ant.
Il file jar jboss-seam-wicket.jar può essere usato come agente di instrumentazione attraverso la Java Instrumentation API . Questo viene ottenuto attraverso i seguenti passi:
Si faccia in modo che il file jboss-seam-wicket.jar "viva" in una posizione in cui si abbia un percorso assoluto, poiché la Java Instrumentation API non consente percorsi relativi quando si specifica la locazione di una libreria agent.
Si aggiunga javaagent:/path/to/jboss-seam-wicket.jar alle opzioni da linea di comando quando si lancia il container webapp:
Inoltre occorrerà aggiungere una variabile d'ambiente che specifichi i pacchetti che l'agente deve instrumentare. Questo si ottiene con una lista di nomi di pacchetti separati da una virgola:
-Dorg.jboss.seam.wicket.instrumented-packages=my.package.one,my.other.package
Si noti che se viene specificato un pacchetto A, vengono esaminate anche le classi nei sottopacchetti di A. Le classi scelte per l'instrumentazioni possono essere ulteriormente limitate specificando:
-Dorg.jboss.seam.wicket.scanAnnotations=true
e poi marcando le classi instrumentabili con l'annotazione @SeamWicketComponent, si veda Sezione 12.2.3, «L'annotazione @SeamWicketComponent».
Seam supporta l'instrumentazione a compile-time attraverso Apache Ant o Apache Maven.
Seam fornisce un task ant in jboss-seam-wicket-ant.jar . Viene usato nel seguente modo:
<!-- XML : generated by JHighlight v1.0 (http://jhighlight.dev.java.net) -->
<span class="xml_tag_symbols"><</span><span class="xml_tag_name">taskdef</span><span class="xml_plain"> </span><span class="xml_attribute_name">name</span><span class="xml_tag_symbols">=</span><span class="xml_attribute_value">"instrumentWicket"</span><span class="xml_plain"> </span><br />
<span class="xml_plain"> </span><span class="xml_attribute_name">classname</span><span class="xml_tag_symbols">=</span><span class="xml_attribute_value">"org.jboss.seam.wicket.ioc.WicketInstrumentationTask"</span><span class="xml_tag_symbols">></span><span class="xml_plain"></span><br />
<span class="xml_plain"> </span><span class="xml_tag_symbols"><</span><span class="xml_tag_name">classpath</span><span class="xml_tag_symbols">></span><span class="xml_plain"></span><br />
<span class="xml_plain"> </span><span class="xml_tag_symbols"><</span><span class="xml_tag_name">pathelement</span><span class="xml_plain"> </span><span class="xml_attribute_name">location</span><span class="xml_tag_symbols">=</span><span class="xml_attribute_value">"lib/jboss-seam-wicket-ant.jar"</span><span class="xml_tag_symbols">/></span><span class="xml_plain"></span><br />
<span class="xml_plain"> </span><span class="xml_tag_symbols"><</span><span class="xml_tag_name">pathelement</span><span class="xml_plain"> </span><span class="xml_attribute_name">location</span><span class="xml_tag_symbols">=</span><span class="xml_attribute_value">"web/WEB-INF/lib/jboss-seam-wicket.jar"</span><span class="xml_tag_symbols">/></span><span class="xml_plain"></span><br />
<span class="xml_plain"> </span><span class="xml_tag_symbols"><</span><span class="xml_tag_name">pathelement</span><span class="xml_plain"> </span><span class="xml_attribute_name">location</span><span class="xml_tag_symbols">=</span><span class="xml_attribute_value">"lib/javassist.jar"</span><span class="xml_tag_symbols">/></span><span class="xml_plain"></span><br />
<span class="xml_plain"> </span><span class="xml_tag_symbols"><</span><span class="xml_tag_name">pathelement</span><span class="xml_plain"> </span><span class="xml_attribute_name">location</span><span class="xml_tag_symbols">=</span><span class="xml_attribute_value">"lib/jboss-seam.jar"</span><span class="xml_tag_symbols">/></span><span class="xml_plain"></span><br />
<span class="xml_plain"> </span><span class="xml_tag_symbols"></</span><span class="xml_tag_name">classpath</span><span class="xml_tag_symbols">></span><span class="xml_plain"></span><br />
<span class="xml_tag_symbols"></</span><span class="xml_tag_name">taskdef</span><span class="xml_tag_symbols">></span><span class="xml_plain"></span><br />
<span class="xml_plain"></span><br />
<span class="xml_tag_symbols"><</span><span class="xml_tag_name">instrumentWicket</span><span class="xml_plain"> </span><span class="xml_attribute_name">outputDirectory</span><span class="xml_tag_symbols">=</span><span class="xml_attribute_value">"${build.instrumented}"</span><span class="xml_plain"> </span><span class="xml_attribute_name">useAnnotations</span><span class="xml_tag_symbols">=</span><span class="xml_attribute_value">"true"</span><span class="xml_tag_symbols">></span><span class="xml_plain"></span><br />
<span class="xml_plain"> </span><span class="xml_tag_symbols"><</span><span class="xml_tag_name">classpath</span><span class="xml_plain"> </span><span class="xml_attribute_name">refid</span><span class="xml_tag_symbols">=</span><span class="xml_attribute_value">"build.classpath"</span><span class="xml_tag_symbols">/></span><span class="xml_plain"></span><br />
<span class="xml_plain"> </span><span class="xml_tag_symbols"><</span><span class="xml_tag_name">fileset</span><span class="xml_plain"> </span><span class="xml_attribute_name">dir</span><span class="xml_tag_symbols">=</span><span class="xml_attribute_value">"${build.classes}"</span><span class="xml_plain"> </span><span class="xml_attribute_name">includes</span><span class="xml_tag_symbols">=</span><span class="xml_attribute_value">"**/*.class"</span><span class="xml_tag_symbols">/></span><span class="xml_plain"></span><br />
<span class="xml_tag_symbols"></</span><span class="xml_tag_name">instrumentWicket</span><span class="xml_plain"></span><br />
<span class="xml_tag_symbols">></span><span class="xml_plain"></span><br />
Questo ha effetto nelle classi instrumented che vengono messe nella directory specificata da ${build.instrumented}.Occorre poi fare in modo che Ant copi le classi alterate da ${build.instrumented} a WEB-INF/classes. Se si vuole attivare l'esecuzione a caldo dei componenti Wicket è possibile copiare le classi alterate in WEB-INF/hot. Se si usa l'esecuzione a caldo, accertarsi che anche la classe WicketApplication sia eseguita nello stesso modo. Dopo che le classi eseguite a caldo vengono ricaricate, l'intera istanza di WicketApplication deve essere reinizializzata allo scopo di recuperare tutti i nuovi riferimenti alle classi delle pagine montate.
L'attributo useAnnotations è usato per fare includere al task ant solo le classi marcate con l'annotazione @SeamWicketComponent, si veda Sezione 12.2.3, «L'annotazione @SeamWicketComponent».
Il repository maven repository.jboss.org fornisce un plugin chiamato seam-instrument-wicket con un mojo process-classes. Un esempio di configurazione del proprio pom.xml potrebbe essere:
<!-- XML : generated by JHighlight v1.0 (http://jhighlight.dev.java.net) --> <span class="xml_tag_symbols"><</span><span class="xml_tag_name">build</span><span class="xml_tag_symbols">></span><span class="xml_plain"></span><br /> <span class="xml_plain"> </span><span class="xml_tag_symbols"><</span><span class="xml_tag_name">plugins</span><span class="xml_tag_symbols">></span><span class="xml_plain"></span><br /> <span class="xml_plain"> </span><span class="xml_tag_symbols"><</span><span class="xml_tag_name">plugin</span><span class="xml_tag_symbols">></span><span class="xml_plain"></span><br /> <span class="xml_plain"> </span><span class="xml_tag_symbols"><</span><span class="xml_tag_name">groupId</span><span class="xml_plain"></span><br /> <span class="xml_tag_symbols">></span><span class="xml_plain">org.jboss.seam</span><span class="xml_tag_symbols"></</span><span class="xml_tag_name">groupId</span><span class="xml_tag_symbols">></span><span class="xml_plain"></span><br /> <span class="xml_plain"> </span><span class="xml_tag_symbols"><</span><span class="xml_tag_name">artifactId</span><span class="xml_plain"></span><br /> <span class="xml_tag_symbols">></span><span class="xml_plain">seam-instrument-wicket</span><span class="xml_tag_symbols"></</span><span class="xml_tag_name">artifactId</span><span class="xml_tag_symbols">></span><span class="xml_plain"></span><br /> <span class="xml_plain"> </span><span class="xml_tag_symbols"><</span><span class="xml_tag_name">version</span><span class="xml_plain"></span><br /> <span class="xml_tag_symbols">></span><span class="xml_plain">2.2.0</span><span class="xml_tag_symbols"></</span><span class="xml_tag_name">version</span><span class="xml_tag_symbols">></span><span class="xml_plain"></span><br /> <span class="xml_plain"> </span><span class="xml_tag_symbols"><</span><span class="xml_tag_name">configuration</span><span class="xml_tag_symbols">></span><span class="xml_plain"></span><br /> <span class="xml_plain"> </span><span class="xml_tag_symbols"><</span><span class="xml_tag_name">scanAnnotations</span><span class="xml_plain"></span><br /> <span class="xml_tag_symbols">></span><span class="xml_plain">true</span><span class="xml_tag_symbols"></</span><span class="xml_tag_name">scanAnnotations</span><span class="xml_tag_symbols">></span><span class="xml_plain"></span><br /> <span class="xml_plain"> </span><span class="xml_tag_symbols"><</span><span class="xml_tag_name">includes</span><span class="xml_tag_symbols">></span><span class="xml_plain"></span><br /> <span class="xml_plain"> </span><span class="xml_tag_symbols"><</span><span class="xml_tag_name">include</span><span class="xml_plain"></span><br /> <span class="xml_tag_symbols">></span><span class="xml_plain">your.package.name</span><span class="xml_tag_symbols"></</span><span class="xml_tag_name">include</span><span class="xml_tag_symbols">></span><span class="xml_plain"></span><br /> <span class="xml_plain"> </span><span class="xml_tag_symbols"></</span><span class="xml_tag_name">includes</span><span class="xml_tag_symbols">></span><span class="xml_plain"></span><br /> <span class="xml_plain"> </span><span class="xml_tag_symbols"></</span><span class="xml_tag_name">configuration</span><span class="xml_tag_symbols">></span><span class="xml_plain"></span><br /> <span class="xml_plain"> </span><span class="xml_tag_symbols"><</span><span class="xml_tag_name">executions</span><span class="xml_tag_symbols">></span><span class="xml_plain"></span><br /> <span class="xml_plain"> </span><span class="xml_tag_symbols"><</span><span class="xml_tag_name">execution</span><span class="xml_tag_symbols">></span><span class="xml_plain"></span><br /> <span class="xml_plain"> </span><span class="xml_tag_symbols"><</span><span class="xml_tag_name">id</span><span class="xml_plain"></span><br /> <span class="xml_tag_symbols">></span><span class="xml_plain">instrument</span><span class="xml_tag_symbols"></</span><span class="xml_tag_name">id</span><span class="xml_tag_symbols">></span><span class="xml_plain"></span><br /> <span class="xml_plain"> </span><span class="xml_tag_symbols"><</span><span class="xml_tag_name">phase</span><span class="xml_plain"></span><br /> <span class="xml_tag_symbols">></span><span class="xml_plain">process-classes</span><span class="xml_tag_symbols"></</span><span class="xml_tag_name">phase</span><span class="xml_tag_symbols">></span><span class="xml_plain"></span><br /> <span class="xml_plain"> </span><span class="xml_tag_symbols"><</span><span class="xml_tag_name">goals</span><span class="xml_tag_symbols">></span><span class="xml_plain"></span><br /> <span class="xml_plain"> </span><span class="xml_tag_symbols"><</span><span class="xml_tag_name">goal</span><span class="xml_plain"></span><br /> <span class="xml_tag_symbols">></span><span class="xml_plain">instrument</span><span class="xml_tag_symbols"></</span><span class="xml_tag_name">goal</span><span class="xml_tag_symbols">></span><span class="xml_plain"></span><br /> <span class="xml_plain"> </span><span class="xml_tag_symbols"></</span><span class="xml_tag_name">goals</span><span class="xml_tag_symbols">></span><span class="xml_plain"></span><br /> <span class="xml_plain"> </span><span class="xml_tag_symbols"></</span><span class="xml_tag_name">execution</span><span class="xml_tag_symbols">></span><span class="xml_plain"></span><br /> <span class="xml_plain"> </span><span class="xml_tag_symbols"></</span><span class="xml_tag_name">executions</span><span class="xml_tag_symbols">></span><span class="xml_plain"></span><br /> <span class="xml_plain"> </span><span class="xml_tag_symbols"></</span><span class="xml_tag_name">plugin</span><span class="xml_tag_symbols">></span><span class="xml_plain"></span><br /> <span class="xml_plain"> </span><span class="xml_tag_symbols"></</span><span class="xml_tag_name">plugins</span><span class="xml_tag_symbols">></span><span class="xml_plain"></span><br /> <span class="xml_tag_symbols"></</span><span class="xml_tag_name">build</span><span class="xml_plain"></span><br /> <span class="xml_tag_symbols">></span><span class="xml_plain"></span><br />
L'esempio di cui sopra illustra che l'instrumentazione è limitata alle classi specificate dall'elemento includes. In quest'esempio, viene specificato scanAnnotations, si veda Sezione 12.2.3, «L'annotazione @SeamWicketComponent».
Le classi posizionate in WEB-INF/wicket verranno instrumentate incondizionatamente. L'altro meccanismo di instrumentazione consente di specificare che l'instrumentazione venga applicata soltanto alle classi annotate con @SeamWicketComponent. Quest'annotazione viene ereditata, il che significa che tutte le sottoclassi di una classe annotata verranno instrumentate. Un esempio di utilizzo è:
<!-- <br/> --><span class="java_keyword">import</span><!-- <br/> --><span class="java_plain"> org</span><!-- <br/> --><span class="java_separator">.</span><!-- <br/> --><span class="java_plain">jboss</span><!-- <br/> --><span class="java_separator">.</span><!-- <br/> --><span class="java_plain">seam</span><!-- <br/> --><span class="java_separator">.</span><!-- <br/> --><span class="java_plain">wicket</span><!-- <br/> --><span class="java_separator">.</span><!-- <br/> --><span class="java_plain">ioc</span><!-- <br/> --><span class="java_separator">.</span><!-- <br/> --><span class="java_type">SeamWicketComponent</span><!-- <br/> --><span class="java_separator">;</span>
<!-- --><br/><span class="java_plain">@</span><span class="java_type">SeamWicketComponent</span>
<!-- --><br/><span class="java_keyword">public</span><span class="java_plain"> </span><span class="java_keyword">class</span><span class="java_plain"> </span><span class="java_type">MyPage</span><span class="java_plain"> </span><span class="java_keyword">extends</span><span class="java_plain"> </span><span class="java_type">WebPage</span><span class="java_separator">{</span>
<!-- --><br/><span class="java_plain"> </span><span class="java_separator">...</span>
<!-- --><br/><span class="java_separator">}</span>
Un'applicazione web Wicket che usa Seam deve usare SeamWebApplication come classe base. Questa crea gli agganci nel ciclo Wicket che consentono a Seam di propagare auto-magicamente la conversazione quando necessario. Aggiunge pure i messaggi di stato alla pagina.
Ad esempio:
La SeamAuthorizationStrategy delega le autorizzazioni a Seam Security, consentendo l'uso di @Restrict nei componenti Wicket. SeamWebApplication provvede ad installare la strategia di autorizzazioni. E' possibile specificare una pagina di login implementando il metodo getLoginPage().
C'è poi bisogno di impostare la home page dell'applicazione implementando il metodo getHomePage().
public class WicketBookingApplication extends SeamWebApplication {
@Override
public Class getHomePage() {
return Home.class;
}
@Override
protected Class getLoginPage() {
return Home.class;
}
}
Seam installa automaticamente il filtro Wicket (assicurando che sia inserito nella posizione corretta), ma è ancora necessario indicare a Wicket quale classe WebApplication usare:
<components xmlns="http://jboss.com/products/seam/components"
xmlns:wicket="http://jboss.com/products/seam/wicket"
xsi:schemaLocation=
"http://jboss.com/products/seam/wicket
http://jboss.com/products/seam/wicket-2.2.xsd">
<wicket:web-application
application-class="org.jboss.seam.example.wicket.WicketBookingApplication" />
</components
In aggiunta se si pensa di usare le pagine basate su JSF in un'appliczione con pagine wicket, bisogna assicurarsi che il filtro delle eccezioni jsf sia abilitato per gli url jsf:
<components xmlns="http://jboss.com/products/seam/components"
xmlns:web="http://jboss.com/products/seam/web"
xmlns:wicket="http://jboss.com/products/seam/wicket"
xsi:schemaLocation=
"http://jboss.com/products/seam/web
http://jboss.com/products/seam/web-2.2.xsd">
<!-- Only map the seam jsf exception filter to jsf paths, which we identify with the *.seam path -->
<web:exception-filter url-pattern="*.seam"/>
</components
Per maggiori informazioni sulle strategie di autorizzazione e gli altri metodi che possono essere implementati sulla classe Application fare riferimento alla documentazione Wicket.
Seam semplifica la creazione di applicazioni tramite la scrittura di classi Java semplici con annotazioni, che non hanno bisogno di estendere speciali interfacce o superclassi. Ma è possibile semplificare ulteriormente alcuni comuni compiti di programmazione, fornendo un set di componenti predefiniti che possono essere riutilizzati o tramite configurazione in components.xml (per casi molto semplici) o tramite estensione.
Seam Application Framework può ridurre la quantità di codice da scrivere nel fornire l'accesso ai database nelle applicazioni web, usando Hibernate o JPA.
Sottolineiamo che il framework è estremamente semplice, solamente una manciata di classi molto semplici, facili da capire e da estendere. La "magia" è in Seam stesso — la stessa magia che si usa nel creare un'applicazione Seam anche senza usare questo framework.
I componenti forniti dal framework Seam possono essere usati secondo due differenti approcci. Il primo modo è installare e configurare un'istanza del componente in components.xml, come si è fatto con altri tipi di componenti Seam predefiniti. Per esempio, il seguente frammento da components.xml installa un componente che esegue semplici operazioni CRUD per un'entità Person:
<framework:entity-home name="personHome"
entity-class="eg.Person"
entity-manager="#{personDatabase}">
<framework:id
>#{param.personId}</framework:id>
</framework:entity-home
>
Se per i propri gusti tutto questo sembra troppo "programmare in XML", è possibile altrimenti usare l'estensione:
@Name("personHome")
public class PersonHome extends EntityHome<Person
> {
@In EntityManager personDatabase;
public EntityManager getEntityManager() {
return personDatabase;
}
}
Il secondo approccio ha un vantaggio enorme: si possono facilmente aggiungere funzionalità extra ed eseguire l'override di funzionalità predefinite (le classi del framework sono state attentamente progettate per l'estensione e la personalizzazione).
Un secondo vantaggio è che le classi possono essere bean di sessione stateful EJB, se si vuole. (Non devono per forza esserlo, se si vuole possono essere componenti JavaBean semplici.) Se si sta usando JBoss AS, serve la versione 4.2.2.GA o successive:
@Stateful
@Name("personHome")
public class PersonHome extends EntityHome<Person
> implements LocalPersonHome {
}
Si possono rendere le proprie classi bean di sessione stateless. In questo caso occorre usare l'injection per fornire il contesto di persistenza, anche se viene chiamato l'entityManager:
@Stateless
@Name("personHome")
public class PersonHome extends EntityHome<Person
> implements LocalPersonHome {
@In EntityManager entityManager;
public EntityManager getPersistenceContext() {
entityManager;
}
}
Attualmente Seam fornisce quattro componenti predefiniti: EntityHome e HibernateEntityHome per le operazioni CRUD, assieme a EntityQuery e HibernateEntityQuery per le query.
I componenti Home e Query sono scritti per funzionare con scope di sessione, evento o conversazione. Quale scope usare dipende dal modello di stato che si desidera usare nella propria applicazione.
Seam Application Framework funziona solo con contesti di persistenza gestiti da Seam. Di default i componenti cercano un contesto di persistenza chiamato entityManager.
Un oggetto Home fornisce operazioni per la persistenza per una particolare classe entity. Si supponga di avere una classe Person:
@Entity
public class Person {
@Id private Long id;
private String firstName;
private String lastName;
private Country nationality;
//getters and setters...
}
E' possibile definire un componente personHome o via configurazione:
<framework:entity-home name="personHome" entity-class="eg.Person" />
O tramite estensione:
@Name("personHome")
public class PersonHome extends EntityHome<Person
> {}
Un oggetto Home fornisce le seguenti operazioni: persist(), remove(), update() e getInstance(). Prima di chiamare le operazioni remove(), o update(), occorre impostare l'identificatore dell'oggetto interessato, usando il metodo setId().
Si può usare un Home direttamente da una pagina JSF, per esempio:
<h1
>Create Person</h1>
<h:form>
<div
>First name: <h:inputText value="#{personHome.instance.firstName}"/></div>
<div
>Last name: <h:inputText value="#{personHome.instance.lastName}"/></div>
<div>
<h:commandButton value="Create Person" action="#{personHome.persist}"/>
</div>
</h:form
>
Di solito è più comodo poter fare riferimento a Person semplicemente come person, e quindi si aggiunga una linea a components.xml:
<factory name="person"
value="#{personHome.instance}"/>
<framework:entity-home name="personHome"
entity-class="eg.Person" />
(Se si usa la configurazione.) O si aggiunga un metodo @Factory a PersonHome:
@Name("personHome")
public class PersonHome extends EntityHome<Person
> {
@Factory("person")
public Person initPerson() { return getInstance(); }
}
(Se si usa l'estensione.) Questo cambiamento semplifica le pagine JSF come segue:
<h1
>Create Person</h1>
<h:form>
<div
>First name: <h:inputText value="#{person.firstName}"/></div>
<div
>Last name: <h:inputText value="#{person.lastName}"/></div>
<div>
<h:commandButton value="Create Person" action="#{personHome.persist}"/>
</div>
</h:form
>
Bene, questo crea nuove entry per Person. Esatto, questo è tutto il codice che serve! Ora se si vuole mostrare, aggiornare e cancellare le entry di Person già esistenti nel database, occorre passare l'identificatore delle entry a PersonHome. I parametri di pagina sono un eccezionale modo per farlo:
<pages>
<page view-id="/editPerson.jsp">
<param name="personId" value="#{personHome.id}"/>
</page>
</pages
>
Ora possiamo aggiungere operazioni extra alle pagine JSF:
<h1>
<h:outputText rendered="#{!personHome.managed}" value="Create Person"/>
<h:outputText rendered="#{personHome.managed}" value="Edit Person"/>
</h1>
<h:form>
<div
>First name: <h:inputText value="#{person.firstName}"/></div>
<div
>Last name: <h:inputText value="#{person.lastName}"/></div>
<div>
<h:commandButton value="Create Person" action="#{personHome.persist}" rendered="#{!personHome.managed}"/>
<h:commandButton value="Update Person" action="#{personHome.update}" rendered="#{personHome.managed}"/>
<h:commandButton value="Delete Person" action="#{personHome.remove}" rendered="#{personHome.managed}"/>
</div>
</h:form
>
Quando ci si collega alla pagina senza parametri di richiesta, la pagina verrà mostrata come una pagina "Create Person". Quando si fornisce un valore per il parametro di richiesta personId, sarà una pagina "Edit Person".
Si supponga di dover creare entry di Person con la nazionalità inizializzata. E' possibile farlo semplicemente via configurazione:
<factory name="person"
value="#{personHome.instance}"/>
<framework:entity-home name="personHome"
entity-class="eg.Person"
new-instance="#{newPerson}"/>
<component name="newPerson"
class="eg.Person">
<property name="nationality"
>#{country}</property>
</component
>
O tramite estensione:
@Name("personHome")
public class PersonHome extends EntityHome<Person
> {
@In Country country;
@Factory("person")
public Person initPerson() { return getInstance(); }
protected Person createInstance() {
return new Person(country);
}
}
Certamente Country può essere un oggetto gestito da un altro oggetto Home, per esempio, CountryHome.
Per aggiungere altre operazioni sofisticate (gestione dell'associazione, ecc.) si possono aggiungere dei metodi a PersonHome.
@Name("personHome")
public class PersonHome extends EntityHome<Person
> {
@In Country country;
@Factory("person")
public Person initPerson() { return getInstance(); }
protected Person createInstance() {
return new Person(country);
}
public void migrate()
{
getInstance().setCountry(country);
update();
}
}
L'oggetto Home solleva un'evento org.jboss.seam.afterTransactionSuccess quando una transazione ha successo (una chiamata a persist(), update() o remove() ha successo). Osservando questo evento si può fare il refresh delle query quando cambiano le entità sottostanti. Se si vuole solo eseguire il refresh quando una particolare entità viene persistita, aggiornata o rimossa, si può osservare l'evento org.jboss.seam.afterTransactionSuccess.<name> (dove <name> è il nome semplice dell'entity, es. un entity chiamata "org.foo.myEntity" ha nome semplice "myEntity").
L'oggetto Home mostra automaticamente i messaggi faces quando un'operazione ha successo. Per personalizzare questi messaggi si può ancora usare la configurazione:
<factory name="person"
value="#{personHome.instance}"/>
<framework:entity-home name="personHome"
entity-class="eg.Person"
new-instance="#{newPerson}">
<framework:created-message
>New person #{person.firstName} #{person.lastName} created</framework:created-message>
<framework:deleted-message
>Person #{person.firstName} #{person.lastName} deleted</framework:deleted-message>
<framework:updated-message
>Person #{person.firstName} #{person.lastName} updated</framework:updated-message>
</framework:entity-home>
<component name="newPerson"
class="eg.Person">
<property name="nationality"
>#{country}</property>
</component
>
O estensione:
@Name("personHome")
public class PersonHome extends EntityHome<Person
> {
@In Country country;
@Factory("person")
public Person initPerson() { return getInstance(); }
protected Person createInstance() {
return new Person(country);
}
protected String getCreatedMessage() { return createValueExpression("New person #{person.firstName} #{person.lastName} created"); }
protected String getUpdatedMessage() { return createValueExpression("Person #{person.firstName} #{person.lastName} updated"); }
protected String getDeletedMessage() { return createValueExpression("Person #{person.firstName} #{person.lastName} deleted"); }
}
Ma il modo migliore per specificare i messaggi è metterli in un resource bundle noto a Seam (di default, il nome del bundle è messages).
Person_created=New person #{person.firstName} #{person.lastName} created
Person_deleted=Person #{person.firstName} #{person.lastName} deleted
Person_updated=Person #{person.firstName} #{person.lastName} updatedQuesto abilita l'internazionalizzazione e mantiene il codice e la configurazione puliti dagli elementi di presentazione.
Il passo finale è aggiungere alla pagina la funzionalità di validazione, usando <s:validateAll> e <s:decorate>, ma verrà lasciato al lettore come esercizio.
Se occorre una lista di tutte le istanze Person nel database, si può usare un oggetto Query. Per esempio:
<framework:entity-query name="people"
ejbql="select p from Person p"/>
E' possibile usarlo da una pagina JSF:
<h1
>List of people</h1>
<h:dataTable value="#{people.resultList}" var="person">
<h:column>
<s:link view="/editPerson.jsp" value="#{person.firstName} #{person.lastName}">
<f:param name="personId" value="#{person.id}"/>
</s:link>
</h:column>
</h:dataTable
>
Probabilmente occorre un supporto per la paginazione:
<framework:entity-query name="people"
ejbql="select p from Person p"
order="lastName"
max-results="20"/>
Si userà un parametro di pagina per determinare la pagina da mostrare:
<pages>
<page view-id="/searchPerson.jsp">
<param name="firstResult" value="#{people.firstResult}"/>
</page>
</pages
>
Il codice JSF per il controllo della paginazione è un pò verboso, ma gestibile:
<h1
>Search for people</h1>
<h:dataTable value="#{people.resultList}" var="person">
<h:column>
<s:link view="/editPerson.jsp" value="#{person.firstName} #{person.lastName}">
<f:param name="personId" value="#{person.id}"/>
</s:link>
</h:column>
</h:dataTable>
<s:link view="/search.xhtml" rendered="#{people.previousExists}" value="First Page">
<f:param name="firstResult" value="0"/>
</s:link>
<s:link view="/search.xhtml" rendered="#{people.previousExists}" value="Previous Page">
<f:param name="firstResult" value="#{people.previousFirstResult}"/>
</s:link>
<s:link view="/search.xhtml" rendered="#{people.nextExists}" value="Next Page">
<f:param name="firstResult" value="#{people.nextFirstResult}"/>
</s:link>
<s:link view="/search.xhtml" rendered="#{people.nextExists}" value="Last Page">
<f:param name="firstResult" value="#{people.lastFirstResult}"/>
</s:link
>
Le schermate di ricerca consentono all'utente di inserire una serie di criteri di ricerca per restringere la lista dei risultati restituiti. L'oggetto Query consente di specificare delle "restrizioni" opzionali per supportare quest'importante caso d'uso:
<component name="examplePerson" class="Person"/>
<framework:entity-query name="people"
ejbql="select p from Person p"
order="lastName"
max-results="20">
<framework:restrictions>
<value
>lower(firstName) like lower( concat(#{examplePerson.firstName},'%') )</value>
<value
>lower(lastName) like lower( concat(#{examplePerson.lastName},'%') )</value>
</framework:restrictions>
</framework:entity-query
>
Si noti l'uso di un oggetto "esempio".
<h1
>Search for people</h1>
<h:form>
<div
>First name: <h:inputText value="#{examplePerson.firstName}"/></div>
<div
>Last name: <h:inputText value="#{examplePerson.lastName}"/></div>
<div
><h:commandButton value="Search" action="/search.jsp"/></div>
</h:form>
<h:dataTable value="#{people.resultList}" var="person">
<h:column>
<s:link view="/editPerson.jsp" value="#{person.firstName} #{person.lastName}">
<f:param name="personId" value="#{person.id}"/>
</s:link>
</h:column>
</h:dataTable
>
Per fare il refresh della query qualora cambino le entità sottostanti, si può osservare l'evento org.jboss.seam.afterTransactionSuccess:
<event type="org.jboss.seam.afterTransactionSuccess">
<action execute="#{people.refresh}" />
</event
>
O semplicemente per fare il refresh della query quando l'entity person viene persistita, aggiornata o rimossa attraverso PersonHome:
<event type="org.jboss.seam.afterTransactionSuccess.Person">
<action execute="#{people.refresh}" />
</event
>
Sfortunatamente gli oggetti Query non funzionano bene con query join fetch - non è consigliato l'uso della paginazione con queste query, ed occorrerà implementare un proprio metodo di calcolo del numero totale di risultati (con l'override di getCountEjbql()).
Gli esempi in questa sezione hanno mostrato tutti il riuso tramite configurazione. Comunque per gli oggetti Query il riuso tramite estensione è ugualmente possibile.
Una parte totalmente opzionale del framework Seam è la classe Controller e le sue sottoclassi EntityController, HibernateEntityController e BusinessProcessController. Queste classi forniscono nient'altro che alcuni metodi di convenienza per l'accesso a componenti predefiniti comunemente usati e a metodi di componenti predefiniti. Essi aiutano a risparmiare alcuni colpi di tastiera ed a fornire un trampolino di lancio ai nuovi utenti per esplorare le ricche funzionalità definite in Seam.
Per esempio, qua è come appare RegisterAction dell'esempio Registrazione:
@Stateless
@Name("register")
public class RegisterAction extends EntityController implements Register
{
@In private User user;
public String register()
{
List existing = createQuery("select u.username from User u where u.username=:username")
.setParameter("username", user.getUsername())
.getResultList();
if ( existing.size()==0 )
{
persist(user);
info("Registered new user #{user.username}");
return "/registered.jspx";
}
else
{
addFacesMessage("User #{user.username} already exists");
return null;
}
}
}
Come si può vedere, non è un miglioramento sconvolgente...
Seam facilita le chiamate alle regole di JBoss Rules (Drools) dai componenti Seam o dalle definizioni di processo jBPM.
Il primo passo è creare un'istanza di org.drools.RuleBase disponibile in una variabile del contesto di Seam. Per i test Seam fornisce un componente interno che compila un set statico di regole dal classpath. Si può installare questo componente tramite components.xml:
<drools:rule-base name="policyPricingRules">
<drools:rule-files>
<value
>policyPricingRules.drl</value>
</drools:rule-files>
</drools:rule-base
>
Questo componente compila le regole da un set di file DRL (.drl) o tabelle di decisione (.xls) e mette in cache un'istanza di org.drools.RuleBase nel contesto APPLICATION di Seam. Notare che è abbastanza probabile che in un'applicazione guidata dalle regole occorra installare altre basi di regole.
Se si vuole utilizzare una Drool DSL, devi specificare la definizione DSL:
<drools:rule-base name="policyPricingRules" dsl-file="policyPricing.dsl">
<drools:rule-files>
<value
>policyPricingRules.drl</value>
</drools:rule-files>
</drools:rule-base
>
E' disponibile il supporto a Drools RuleFlow ed è possibile aggiungere un .rf o .rfm come parte dei file delle regole:
<drools:rule-base name="policyPricingRules" rule-files="policyPricingRules.drl, policyPricingRulesFlow.rf"/>
Si noti che quando si usa il formato Drools 4.x RuleFlow (.rfm) occorre specificare la proprietà di sistema -Ddrools.ruleflow.port=true all'avvio del server. Questa è una funzionalità sperimentale e si consiglia l'uso del formato Drools5 (.rf) se possibile.
Se si vuole registrare un handler personalizzato per le eccezioni tramite RuleBaseConfiguration, occorre scrivere l'handler, per esempio:
@Scope(ScopeType.APPLICATION)
@Startup
@Name("myConsequenceExceptionHandler")
public class MyConsequenceExceptionHandler implements ConsequenceExceptionHandler, Externalizable {
public void readExternal(ObjectInput in) throws IOException, ClassNotFoundException {
}
public void writeExternal(ObjectOutput out) throws IOException {
}
public void handleException(Activation activation,
WorkingMemory workingMemory,
Exception exception) {
throw new ConsequenceException( exception,
activation.getRule() );
}
}
e registrarlo:
<drools:rule-base name="policyPricingRules" dsl-file="policyPricing.dsl" consequence-exception-handler="#{myConsequenceExceptionHandler}">
<drools:rule-files>
<value
>policyPricingRules.drl</value>
</drools:rule-files>
</drools:rule-base
>
Nella maggior parte delle applicazioni guidate dalle regole, le regole devono essere dinamicamente deployabili, e quindi un'applicazione in produzione dovrà usare un Drools RuleAgent per gestire la RuleBase. Il RuleAgent può connettersi al server di regole Drool (BRMS) od eseguire l'hot deploy dei pacchetti di regole dal repository locale. La RuleBase gestita dal RulesAgen è configurabile in components.xml:
<drools:rule-agent name="insuranceRules"
configurationFile="/WEB-INF/deployedrules.properties" />
Il file delle proprietà contiene proprietà specifiche per RulesAgent. Ecco un file di configurazione d'esempio proveniente dalla distribuzione Drools.
newInstance=true url=http://localhost:8080/drools-jbrms/org.drools.brms.JBRMS/package/org.acme.insurance/fmeyer localCacheDir=/Users/fernandomeyer/projects/jbossrules/drools-examples/drools-examples-brms/cache poll=30 name=insuranceconfig
E' anche possibile configurare le opzioni derettamente sul componente, bypassando il file di configurazione.
<drools:rule-agent name="insuranceRules"
url="http://localhost:8080/drools-jbrms/org.drools.brms.JBRMS/package/org.acme.insurance/fmeyer"
local-cache-dir="/Users/fernandomeyer/projects/jbossrules/drools-examples/drools-examples-brms/cache"
poll="30"
configuration-name="insuranceconfig" />
Successivamente occorre rendere disponibile ad ogni conversazione un'istanza di org.drools.WorkingMemory. (Ogni WorkingMemory accumula fatti relativi alla conversazione corrente.)
<drools:managed-working-memory name="policyPricingWorkingMemory" auto-create="true" rule-base="#{policyPricingRules}"/>
Notare che è stato dato a policyPricingWorkingMemory un riferimento alla base di regole tramite la proprietà di configurazione ruleBase.
Si può anche aggiungere gli strumenti per essere notificati degli eventi rule engine, inclusi l'avvio delle regole, gli oggetti da asserire, ecc. aggiungendo event listener alla WorkingMemory.
<drools:managed-working-memory name="policyPricingWorkingMemory" auto-create="true" rule-base="#{policyPricingRules}">
<drools:event-listeners>
<value
>org.drools.event.DebugWorkingMemoryEventListener</value>
<value
>org.drools.event.DebugAgendaEventListener</value>
</drools:event-listeners>
</drools:managed-working-memory
>
Ora è possibile iniettare la WorkingMemory in un qualsiasi componente di Seam, asserire i fatti e lanciare le regole:
@In WorkingMemory policyPricingWorkingMemory;
@In Policy policy;
@In Customer customer;
public void pricePolicy() throws FactException
{
policyPricingWorkingMemory.insert(policy);
policyPricingWorkingMemory.insert(customer);
// if we have a ruleflow, start the process
policyPricingWorkingMemory.startProcess(startProcessId)
policyPricingWorkingMemory.fireAllRules();
}
Si può anche consentire alla base di regole di agire come action handler di jBPM, decision handler, o assignment handler — sia in una definizione di pageflow sia in un processo di business.
<decision name="approval">
<handler class="org.jboss.seam.drools.DroolsDecisionHandler">
<workingMemoryName
>orderApprovalRulesWorkingMemory</workingMemoryName>
<!-- if a ruleflow was added -->
<startProcessId
>approvalruleflowid</startProcessId>
<assertObjects>
<element
>#{customer}</element>
<element
>#{order}</element>
<element
>#{order.lineItems}</element>
</assertObjects>
</handler>
<transition name="approved" to="ship">
<action class="org.jboss.seam.drools.DroolsActionHandler">
<workingMemoryName
>shippingRulesWorkingMemory</workingMemoryName>
<assertObjects>
<element
>#{customer}</element>
<element
>#{order}</element>
<element
>#{order.lineItems}</element>
</assertObjects>
</action>
</transition>
<transition name="rejected" to="cancelled"/>
</decision
>
L'elemento <assertObjects> specifica le espressioni EL che restituiscono un oggetto od una collezione di oggetti da asserire come fatti nella WorkingMemory.
L'elemento <retractObjects> specifica le espressioni EL che restituiscono un oggetto od una collezione di oggetti da Rritrarre dalla WorkingMemory.
Esiste anche il supporto per l'uso di Drools per le assegnazioni dei task in jBPM:
<task-node name="review">
<task name="review" description="Review Order">
<assignment handler="org.jboss.seam.drools.DroolsAssignmentHandler">
<workingMemoryName
>orderApprovalRulesWorkingMemory</workingMemoryName>
<assertObjects>
<element
>#{actor}</element>
<element
>#{customer}</element>
<element
>#{order}</element>
<element
>#{order.lineItems}</element>
</assertObjects>
</assignment>
</task>
<transition name="rejected" to="cancelled"/>
<transition name="approved" to="approved"/>
</task-node
>
Alcuni oggetti sono consultabili dalle regole come Drools globals, chiamate Assignable in jBPM, come assignable ed oggetto Decision in Seam, come decision. Le regole che gestiscono le decisioni dovrebbero chiamare decision.setOutcome("result") per determinare il risultato della decisione. Le regole che eseguono assegnazioni dovrebbero impostare l'actor id usando Assignable.
package org.jboss.seam.examples.shop
import org.jboss.seam.drools.Decision
global Decision decision
rule "Approve Order For Loyal Customer"
when
Customer( loyaltyStatus == "GOLD" )
Order( totalAmount <= 10000 )
then
decision.setOutcome("approved");
endpackage org.jboss.seam.examples.shop
import org.jbpm.taskmgmt.exe.Assignable
global Assignable assignable
rule "Assign Review For Small Order"
when
Order( totalAmount <= 100 )
then
assignable.setPooledActors( new String[] {"reviewers"} );
endSi possono trovare altre informazioni su Drools all'indirizzo http://www.drools.org
Seam viene fornito con dipendenze Drools sufficienti per implementare alcune regole semplici. Per aggiungere ulteriori funzionalità a Drools occorre scaricare la distribuzione completa ed aggiungere le dipendenze necessarie.
Le API della sicurezza di Seam forniscono una serie di caratteristiche relative alla sicurezza di un'applicazione basata su Seam, coprendo le seguenti aree:
Autenticazione - uno strato estensibile, basato su JAAS che consente all'utente di autenticarsi con qualsiasi fornitore di servizi di sicurezza.
Gestione delle identità - una API per gestire a run time gli utenti e i ruoli di una applicazione Seam.
Autorizzazione - un framework di autorizzazione estremamente comprensibile, che gestisce i ruoli degli utenti, i permessi persistenti oppure basati sulle regole e un risolutore di permessi modulare che consente di implementare facilmente una logica personalizzata per la gestione della sicurezza.
Gestione dei permessi - un insieme di componenti Seam predefiniti che consente una gestione facile delle politiche di sicurezza dell'applicazione.
Gestione dei CAPTCHA - per assistere nella prevenzione dagli attacchi automatici tramite software o script verso un sito basato su Seam.
E molto altro
Queste capitolo si occuperà in dettaglio di ciascuna di queste caratteristiche.
In determinate situazioni può essere necessario disabilitare la gestione della sicurezza in Seam, ad esempio durante i test oppure perché si sta usando un diverso approccio alla sicurezza, come l'uso diretto di JAAS. Per disabilitare l'infrastruttura della sicurezza chiamare semplicemente il metodo statico Identity.setSecurityEnabled(false). Ovviamente non è molto pratico dover chiamare un metodo statico quando si vuole configurare un'applicazione, perciò in alternativa è possibile controllare questa impostazione in components.xml:
Sicurezza delle entità
Intercettore della sicurezza in Hibernate
Intercettore della sicurezza in Seam
Restrizioni sulle pagine
Integrazione con la sicurezza delle API Servlet
Assumendo che si stia pianificando di sfruttare i vantaggi che la sicurezza Seam ha da offrire, il resto di questo capitolo documenta l'insieme delle opzioni disponibili per dare agli utenti un'identità dal punto di vista del modello di sicurezza (autenticazione) e un accesso limitato all'applicazione secondo dei vincoli stabiliti (autorizzazione). Iniziamo con la questione dell'autenticazione poiché è il fondamento di ogni modello di sicurezza.
Le caratteristiche relative all'autenticazione nella gestione della sicurezza di Seam sono costruite su JAAS (Java Authentication and Authorization Service, servizio di autenticazione e autorizzazione Java) e, come tali, forniscono una API robusta e altamente configurabile per gestire l'autenticazione degli utenti. Comunque, per requisiti di autenticazione meno complessi, Seam offre un metodo di autenticazione molto semplificato che nasconde la complessità di JAAS.
Nel caso si utilizzino le funzioni di gestione delle identità di Seam (discusse più avanti in questo capitolo) non è necessario creare un componente Authenticator (e si può saltare questo paragrafo).
Il metodo di autenticazione semplificato fornito da Seam usa un modulo di login JAAS già fatto, SeamLoginModule, il quale delega l'autenticazione ad uno dei componenti dell'applicazione. Questo modulo di login è già configurato all'interno di Seam come parte dei criteri di gestione di default e in quanto tale non richiede alcun file di configurazione aggiuntivo. Esso consente di scrivere un metodo di autenticazione usando le classi entità che sono fornite dall'applicazione o, in alternativa, di esegure l'autenticazione con qualche altro fornitore di terze parti. Per configurare questa forma semplificata di autenticazione è richiesto di configurare il componente Identity in components.xml:
<components xmlns="http://jboss.com/products/seam/components"
xmlns:core="http://jboss.com/products/seam/core"
xmlns:security="http://jboss.com/products/seam/security"
xmlns:xsi="http://www.w3.org/2001/XMLSchema-instance"
xsi:schemaLocation=
"http://jboss.com/products/seam/components http://jboss.com/products/seam/components-2.2.xsd
http://jboss.com/products/seam/security http://jboss.com/products/seam/security-2.2.xsd">
<security:identity authenticate-method="#{authenticator.authenticate}"/>
</components
>
L'espressione EL #{authenticator.authenticate} è la definizione di un metodo tramite la quale si indica che il metodo authenticate del componente authenticator verrà usato per autenticare l'utente.
La proprietà authenticate-method specificata per identity in components.xml specifica quale metodo sarà usato dal SeamLoginModule per autenticare l'utente. Questo metodo non ha parametri ed è previsto che restituisca un boolean, il quale indica se l'autenticazione ha avuto successo o no. Il nome utente e la password possono essere ottenuti da Credentials.getUsername() e Credentials.getPassword() rispettivamente (è possibile avere un riferimento al componente credentials tramite Identity.instance().getCredentials()). Tutti i ruoli di cui l'utente è membro devono essere assegnati usando Identity.addRole(). Ecco un esempio completo di un metodo di autenticazione all'interno di un componente POJO:
@Name("authenticator")
public class Authenticator {
@In EntityManager entityManager;
@In Credentials credentials;
@In Identity identity;
public boolean authenticate() {
try {
User user = (User) entityManager.createQuery(
"from User where username = :username and password = :password")
.setParameter("username", credentials.getUsername())
.setParameter("password", credentials.getPassword())
.getSingleResult();
if (user.getRoles() != null) {
for (UserRole mr : user.getRoles())
identity.addRole(mr.getName());
}
return true;
}
catch (NoResultException ex) {
return false;
}
}
}
Nell'esempio precedente sia User che UserRole sono entity bean specifici dell'applicazione. Il parametro roles è popolato con i ruoli di cui l'utente è membro, che devono essere aggiunti alla Set come valori stringa, ad esempio "amministratore", "utente". In questo caso, se il record dell'utente non viene trovato e una NoResultException viene lanciata, il metodo di autenticazione restituisce false per indicare che l'autenticazione è fallita.
Nella scrittura di metodo di autenticazione è importante ridurlo al minimo e libero da ogni effetto collaterale. Il motivo è che non c'è garanzia sul numero di volte che il metodo di autenticazione può essere chiamato dalle API della sicurezza, di conseguenza esso potrebbe essere invocato più volte durante una singola richiesta. Perciò qualsiasi codice che si vuole eseguire in seguito ad una autenticazione fallita o completata con successo dovrebbe essere scritto implementando un observer. Vedi il paragrafo sugli Eventi di Sicurezza più avanti in questo capitolo per maggiori informazioni su quali eventi sono emessi dalla gestione della sicurezza Seam.
Il metodo Identity.addRole() si comporta in modo diverso a seconda che la sessione corrente sia autenticata o meno. Se la sessione non è autenticata, allora addRole() dovrebbe essere chiamato solo durante il processo di autenticazione. Quando viene chiamato in questo contesto, il nome del ruolo è messo in una lista temporanea di ruoli pre autenticati. Una volta che l'autenticazione è completata i ruoli pre autenticati diventano ruoli "reali" e chiamando Identity.hasRole() per questi ruoli si otterrà true. Il seguente diagramma di sequenza rappresenta la lista dei ruoli pre autenticati come oggetto in primo piano per mostrare più chiaramente come si inserisce nel processo di autenticazione.

Se la sessione corrente è già autenticata, allora la chiamata Identity.addRole() avrà l'effetto atteso di concedere immediatamente il ruolo specificato all'utente corrente.
Supponiamo, ad esempio, che in seguito ad un accesso concluso con successo debbano essere aggiornate certe statistiche relative all'utente. Questo può essere fatto scrivendo un observer per l'evento org.jboss.seam.security.loginSuccessful, come questo:
@In UserStats userStats;
@Observer("org.jboss.seam.security.loginSuccessful")
public void updateUserStats()
{
userStats.setLastLoginDate(new Date());
userStats.incrementLoginCount();
}
Questo metodo observer può essere messo ovunque, anche nello stesso componente Authenticator. E' possibile trovare maggiori informazioni sugli eventi relativi alla sicurezza più avanti in questo capitolo.
Il componente credentials fornisce sia la proprietà username che la password, soddisfacendo lo scenario di autenticazione più comune. Queste proprietà possono essere collegate direttamente ai campi username e password di una form di accesso. Una volta che queste proprietà sono impostate, chiamando identity.login() si otterrà l'autenticazione dell'utente usando le credenziali fornite. Ecco un esempio di una semplice form di accesso:
<div>
<h:outputLabel for="name" value="Nome utente"/>
<h:inputText id="name" value="#{credentials.username}"/>
</div>
<div>
<h:outputLabel for="password" value="Password"/>
<h:inputSecret id="password" value="#{credentials.password}"/>
</div>
<div>
<h:commandButton value="Accedi" action="#{identity.login}"/>
</div
>
Allo stesso modo, l'uscita dell'utente viene fatta chiamando #{identity.logout}. La chiamata di questa azione cancellerà lo stato della sicurezza dell'utente correntemente autenticato e invaliderà la sessione dell'utente.
Riepilogando, ci sono tre semplici passi per configurare l'autenticazione:
Configurare un metodo di autenticazione in components.xml.
Scrivere un metodo di autenticazione.
Scrivere una form di accesso così che l'utente possa autenticarsi.
La sicurezza di Seam gestisce lo stesso tipo di funzionalità "Ricordami su questo computer" che si incontra comunemente in molte applicazioni basate sull'interfaccia web. In effetti essa è gestita in due diverse "varietà" o modalità. La prima modalità consente al nome utente di essere memorizzato nel browser dell'utente come un cookie e lascia che sia il browser ad inserire la password (molti browser moderni sono in grado di ricordare le password).
La seconda modalità gestisce la memorizzazione di un identificativo unico in un cookie e consente all'utente di autenticarsi automaticamente non appena ritorna sul sito, senza dover fornire una password.
L'autenticazione automatica tramite un cookie persistente memorizzato sulla macchina client è pericolosa. Benché sia conveniente per gli utenti, qualsiasi debolezza nella sicurezza che consenta un cross-site scripting nel sito avrebbe effetti drammaticamente più gravi del solito. Senza il cookie di autenticazione, il solo cookie che un malintenzionato può prelevare tramite un attacco XSS è il cookie della sessione corrente dell'utente. Ciò significa che l'attacco funziona solo quando l'utente ha una sessione aperta, ovvero per un intervallo di tempo limitato. Al contrario è molto più allettante e pericoloso se un malintenzionato ha la possibilità di prelevare il cookie relativo alla funzione "Ricordami su questo computer", il quale gli consentirebbe di accedere senza autenticazione ogni volta che vuole. Notare che questo dipende anche da quanto è efficace la protezione del sito dagli attacchi XSS. Sta a chi scrive l'applicazione fare in modo che il sito sia sicuro al 100% dagli attacchi XSS, un obiettivo non banale per qualsiasi sito che consente di rappresentare sulle pagine un contenuto scritto dagli utenti.
I produttori di browser hanno riconosciuto questo problema e hanno introdotto la funzione "Ricorda la password", oggi disponibile su quasi tutti i browser. In questo caso il browser ricorda il nome utente e la password per un certo sito e dominio, e riempie la form di accesso automaticamente quando non è attiva una sessione con il sito. Se poi il progettista del sito offre una scorciatoia da tastiera conveniente, questo approccio è quasi altrettanto immediato come il cookie "Ricordami su questo computer", ma molto più sicuro. Alcuni browser (ad esempio Safari su OS X) memorizzano addirittura i dati delle form di accesso nel portachiavi cifrato di sistema. Oppure, in un ambiente di rete, il portachiavi può essere trasportato dall'utente (tra il portatile e il desktop, ad esempio), mentre i cookie del browser di solito non sono sincronizzati.
In definitiva: benché tutti lo stiano facendo, il cookie "Ricordami su questo computer" con l'autenticazione automatica è una cattiva pratica e non dovrebbe essere usata. I cookie che "ricordano" solo il nome dell'utente e riempiono la form di accesso con quel nome utente per praticità, non comportano rischi.
Per abilitare la funzione "Ricordami su questo computer" nella modalità di default (quella sicura, con il solo nome utente) non è richiesta alcuna speciale configurazione. Basta collegare un checkbox "Ricordami su questo computer" a rememberMe.enabled nella form di accesso, come nel seguente esempio:
<div>
<h:outputLabel for="name" value="Nome utente"/>
<h:inputText id="name" value="#{credentials.username}"/>
</div>
<div>
<h:outputLabel for="password" value="Password"/>
<h:inputSecret id="password" value="#{credentials.password}" redisplay="true"/>
</div
>
<div class="loginRow">
<h:outputLabel for="rememberMe" value="Ricordami su questo computer"/>
<h:selectBooleanCheckbox id="rememberMe" value="#{rememberMe.enabled}"/>
</div
>
Per usare la modalità automatica, attraverso il token, della funzione "Ricordami su questo computer", occorre prima configurare la memorizzazione del token. Nello scenario più comune (gestito da Seam) questi token di autenticazione vengono memorizzati nel database, comunque è possibile implementare la propria memorizzazione dei token implementando l'interfaccia org.jboss.seam.security.TokenStore. In questo paragrafo si suppone che per la memorizzazione dei token in una tabella del database si stia usando l'implementazione fornita con Seam JpaTokenStore.
Il primo passo consiste nel creare una nuova entità che conterrà i token. Il seguente esempio mostra una possibile struttura che può essere usata:
@Entity
public class AuthenticationToken implements Serializable {
private Integer tokenId;
private String username;
private String value;
@Id @GeneratedValue
public Integer getTokenId() {
return tokenId;
}
public void setTokenId(Integer tokenId) {
this.tokenId = tokenId;
}
@TokenUsername
public String getUsername() {
return username;
}
public void setUsername(String username) {
this.username = username;
}
@TokenValue
public String getValue() {
return value;
}
public void setValue(String value) {
this.value = value;
}
}
Come si può vedere dal listato, vengono usate un paio di annotazioni speciali, @TokenUsername e @TokenValue, per configurare le proprietà token e nome utente dell'entità. Queste annotazioni sono richieste per l'entità che conterrà i token di autenticazione.
Il passo successivo consiste nel configurare il JpaTokenStore per usare questo entity bean per memorizzare e recuperare i token di autenticazione. Ciò viene fatto in components.xml specificando l'attributo token-class.
<security:jpa-token-store token-class="org.jboss.seam.example.seamspace.AuthenticationToken"/>
Una volta fatto questo, l'ultima cosa da fare è configurare anche il componente RememberMe in components.xml. La sua proprietà mode dovrà essere impostata a autoLogin:
<security:remember-me mode="autoLogin"/>
Questo è tutto ciò che è necessario. L'autenticazione automatica degli utenti avverrà quando torneranno a visitare il sito (purché abbiano impostato il checkbox "Ricordami su questo computer").
Per essere sicuri che gli utenti siano autenticati automaticamente quando tornano sul sito, il seguente codice deve essere posizionato in components.xml:
<event type="org.jboss.seam.security.notLoggedIn">
<action execute="#{redirect.captureCurrentView}"/>
<action execute="#{identity.tryLogin()}"/>
</event>
<event type="org.jboss.seam.security.loginSuccessful">
<action execute="#{redirect.returnToCapturedView}"/>
</event
>
Per prevenire il fatto che gli utenti ricevano la pagina di errore di default in risposta ad un errore di sicurezza, si raccomanda che in pages.xml sia configurata una redirezione degli errori di sicurezza ad una pagina più "carina". I due principali tipi di eccezione lanciati dalle API della sicurezza sono:
NotLoggedInException - Questa eccezione viene lanciata se l'utente tenta di accedere ad un'azione o ad una pagina protetta quando non ha fatto l'accesso.
AuthorizationException - Questa eccezione viene lanciata solo se l'utente ha già fatto l'accesso e ha tentato di accedere ad un'azione o ad una pagina per la quale non ha i privilegi necessari.
Nel caso della NotLoggedInException, si raccomanda che l'utente venga rediretto o sulla pagina di accesso o su quella di registrazione, così che possa accedere. Per una AuthorizationException, può essere utile redirigere l'utente su una pagina di errore. Ecco un esempio di pages.xml che redirige entrambe queste eccezioni:
<pages>
...
<exception class="org.jboss.seam.security.NotLoggedInException">
<redirect view-id="/login.xhtml">
<message
>Per eseguire questa operazione devi prima eseguire l'accesso</message>
</redirect>
</exception>
<exception class="org.jboss.seam.security.AuthorizationException">
<end-conversation/>
<redirect view-id="/security_error.xhtml">
<message
>Non disponi dei privilegi di sicurezza necessari per eseguire questa operazione.</message>
</redirect>
</exception>
</pages
>
La maggior parte delle applicazioni web richiede una gestione più sofisticata della redirezione sulla pagina di accesso, perciò Seam include alcune funzionalità speciali per gestire questo problema.
E' possibile chiedere a Seam di redirigere l'utente su una pagina di accesso quando un utente non autenticato tenta di accedere ad una particolare view (o ad una view il cui id corrisponda ad una wildcard), nel modo seguente:
<pages login-view-id="/login.xhtml">
<page view-id="/members/*" login-required="true"/>
...
</pages
>
Non è che una banale semplificazione rispetto alla gestione dell'eccezione illustrata prima, ma probabilmente dovrà essere usata insieme ad essa.
Dopo che l'utente ha eseguito l'accesso, lo si vorrà rimandare automaticamente indietro da dove è venuto, così che potrà riprovare ad eseguire l'azione che richiedeva l'accesso. Se si aggiungono i seguenti listener in components.xml, i tentativi di accesso ad una view protetta eseguiti quando non si è fatto l'accesso verranno ricordati così, dopo che l'utente ha eseguito l'accesso, può essere rediretto alla view che aveva originariamente richiesto, compresi tutti i parametri di pagina che esistevano nella richiesta originale.
<event type="org.jboss.seam.security.notLoggedIn">
<action execute="#{redirect.captureCurrentView}"/>
</event>
<event type="org.jboss.seam.security.postAuthenticate">
<action execute="#{redirect.returnToCapturedView}"/>
</event
>
Notare che la redirezione dopo l'accesso è implementata con un meccanismo con visibilità sulla conversazione, perciò occorre evitare di terminare la conversazione nel metodo authenticate().
Benché l'uso non sia raccomandato a meno che non sia assolutamente necessario, Seam fornisce gli strumenti per l'autenticazione in HTTP sia con metodo Basic che Digest (RFC 2617). Per usare entrambe le forme di autenticazione, occorre abilitare il componente authentication-filter in components.xml:
<web:authentication-filter url-pattern="*.seam" auth-type="basic"/>
Per abilitare il filtro per l'autenticazione Basic impostare auth-type a basic, oppure per l'autenticazione Digest, impostarlo a digest. Se si usa l'autenticazione Digest, occorre impostare anche un valore per key e realm:
<web:authentication-filter url-pattern="*.seam" auth-type="digest" key="AA3JK34aSDlkj" realm="La mia Applicazione"/>
key può essere un qualunque valore stringa. realm è il nome del dominio di autenticazione che viene presentato all'utente quando si autentica.
Se si usa l'autenticazione Digest, la classe authenticator deve estendere la classe astratta org.jboss.seam.security.digest.DigestAuthenticator e usare il metodo validatePassword() per validare la password in chiaro dell'utente con la richiesta Digest. Ecco un esempio:
public boolean authenticate()
{
try
{
User user = (User) entityManager.createQuery(
"from User where username = :username")
.setParameter("username", identity.getUsername())
.getSingleResult();
return validatePassword(user.getPassword());
}
catch (NoResultException ex)
{
return false;
}
}
Questo paragrafo esplora alcune delle caratteristiche avanzate fornite dalle API di sicurezza per affrontare requisiti di sicurezza più complessi.
Se non si vuole usare la configurazione JAAS semplificata fornita dalle API di sicurezza di Seam, è possibile delegare alla configurazione JAAS di default del sistema fornendo una proprietà jaas-config-name in components.xml. Ad esempio, se si sta usando JBoss AS e si vuole usare la politica other (la quale usa il modulo di login UsersRolesLoginModule fornito da JBoss AS), allora la voce da mettere in components.xml sarà simile a questa:
<security:identity jaas-config-name="other"/>
E' il caso di tenere ben presente che facendo in questo modo non significa che l'utente verrà autenticato in qualsiasi container in cui venga eseguita l'applicazione Seam. Questa configurazione istruisce semplicemente la sicurezza di Seam ad autenticarsi usando le politiche di sicurezza JAAS configurate.
La gestione delle identità fornisce un'API standard per la gestione degli utenti e dei ruoli di una applicazione Seam, a prescindere da quale dispositivo di memorizzazione delle identità è usato internamente (database, LDAP, ecc). Al centro delle API per la gestione delle identità c'è il componente identityManager, il quale fornisce tutti i metodi per creare, modificare e cancellare utenti, concedere e revocare ruoli, cambiare le password, abilitare e disabilitare gli utenti, autenticare gli utenti ed elencare utenti e ruoli.
Prima di essere usato, identityManager deve essere configurato con uno o più IdentityStore. Questi componenti fanno il vero lavoro di interagire con il fornitore di sicurezza sottostante, sia che si tratti di un database, di un server LDAP o di qualcos'altro.

Il componente identityManager consente di separare i dispositivi di memorizzazione configurati per le operazioni di autenticazione e di autorizzazione. Ciò significa che è possibile autenticare gli utenti tramite un dispositivo di memorizzazione, ad esempio una directory LDAP, e poi avere i loro ruoli caricati da un altro dispositivo di memorizzazione, come un database relazionale.
Seam fornisce due implementazioni IdentityStore già pronte. JpaIdentityStore usa un database relazionale per memorizzare le informazioni su utenti e ruoli ed è il dispositivo di memorizzazione di identità di default che viene usato se non viene configurato niente in modo esplicito nel componente identityManager. L'altra implementazione fornita è LdapIdentityStore, che usa una directory LDAP per memorizzare utenti e ruoli.
Ci sono due proprietà configurabili per il componente identityManager, identityStore e roleIdentityStore. Il valore di queste proprietà deve essere un'espressione EL che fa riferimento ad un componente Seam che implementa l'interfaccia IdentityStore. Come già detto, se viene lasciato non configurato allora JpaIdentityStore viene assunto come default. Se è configurata solamente la proprietà identityStore allora lo stesso valore verrà usato anche per roleIdentityStore. Ad esempio la seguente voce in components.xml configura identityManager per usare un LdapIdentityStore sia per le operazioni relative agli utenti che per quelle relative ai ruoli:
<security:identity-manager identity-store="#{ldapIdentityStore}"/>
Il seguente esempio configura identityManager per usare un LdapIdentityStore per le operazioni relative agli utenti e un JpaIdentityStore per le operazioni relative ai ruoli.
<security:identity-manager
identity-store="#{ldapIdentityStore}"
role-identity-store="#{jpaIdentityStore}"/>
Il paragrafo seguente spiega con maggiore dettaglio entrambe queste implementazioni di IdentityStore.
Questa memorizzazione delle identità consente agli utenti e ai ruoli di essere memorizzati in un database relazionale. E' progettato per essere il meno restrittivo possibile riguardo allo schema del database, consentendo una grande flessibilità per la struttura delle tabelle sottostanti. Questo si ottiene tramite l'uso di uno speciale insieme di annotazioni, consentendo agli entity bean di essere configurati per memorizzare utenti e ruoli.
JpaIdentityStore richiede che siano configurate sia la proprietà user-class che role-class. Queste proprietà devono riferirsi a classi entità che servono per memorizzare i record relativi agli utente e ai ruoli, rispettivamente. Il seguente esempio illustra la configurazione di components.xml nell'applicazione di esempio SeamSpace:
<security:jpa-identity-store
user-class="org.jboss.seam.example.seamspace.MemberAccount"
role-class="org.jboss.seam.example.seamspace.MemberRole"/>
Come già menzionato, un apposito insieme di annotazioni viene usato per configurare gli entity bean per la memorizzazione di utenti e ruoli. La seguente tabella elenca ciascuna di queste annotazioni e la relativa descrizione.
Tabella 15.1. Annotazioni per l'entità utente
|
Annotazione |
Stato |
Descrizione |
|---|---|---|
|
|
Richiesta |
Questa annotazione contrassegna il campo o il metodo che contiene lo username dell'utente. |
|
|
Richiesta |
Questa annotazione contrassegna il campo o il metodo che contiene la password dell'utente. Consente di specificare un algoritmo di @UserPassword(hash = "md5") Se un'applicazione richiede un algoritmo di hash che non è supportato direttamente da Seam, è possibile estendere il componente |
|
|
Opzionale |
Questa annotazione contrassegna il campo o il metodo contenente il nome dell'utente. |
|
|
Opzionale |
Questa annotazione contrassegna il campo o il metodo contenente il cognome dell'utente. |
|
|
Opzionale |
Questa annotazione contrassegna il campo o il metodo contenente lo stato di abilitazione dell'utente. Questo deve essere una proprietà boolean e, se non presente, tutti gli utenti saranno considerati abilitati. |
|
|
Richiesta |
Questa annotazione contrassegna il campo o il metodo contenente i ruoli dell'utente. Questa proprietà verrà descritta in maggiore dettaglio successivamente. |
Tabella 15.2. Annotazioni per l'entità ruolo
|
Annotazione |
Stato |
Descrizione |
|---|---|---|
|
|
Richiesta |
Questa annotazione contrassegna il campo o il metodo contenente il nome del ruolo. |
|
|
Opzionale |
Questa annotazione contrassegna il campo o il metodo contenente i gruppi di appartenenza del ruolo. |
|
|
Opzionale |
Questa annotazione contrassegna il campo o il metodo che indica se il ruolo è condizionale o no. I ruoli condizionali verranno spiegati più avanti in questo capitolo. |
Come detto precedentemente, JpaIdentityStore è progettato per essere il più possibile flessibile per ciò che riguarda lo schema del database delle tabelle degli utenti e dei ruoli. Questo paragrafo esamina una serie di possibili schemi di database che possono essere usati per memorizzare i record degli utenti e dei ruoli.
In questo esempio minimale una tabella di utenti e una di ruoli sono legate tramite una relazione molti-a-molti che utilizza una tabella di collegamento chiamata UserRoles.

@Entity
public class User {
private Integer userId;
private String username;
private String passwordHash;
private Set<Role
> roles;
@Id @GeneratedValue
public Integer getUserId() { return userId; }
public void setUserId(Integer userId) { this.userId = userId; }
@UserPrincipal
public String getUsername() { return username; }
public void setUsername(String username) { this.username = username; }
@UserPassword(hash = "md5")
public String getPasswordHash() { return passwordHash; }
public void setPasswordHash(String passwordHash) { this.passwordHash = passwordHash; }
@UserRoles
@ManyToMany(targetEntity = Role.class)
@JoinTable(name = "UserRoles",
joinColumns = @JoinColumn(name = "UserId"),
inverseJoinColumns = @JoinColumn(name = "RoleId"))
public Set<Role
> getRoles() { return roles; }
public void setRoles(Set<Role
> roles) { this.roles = roles; }
}
@Entity
public class Role {
private Integer roleId;
private String rolename;
@Id @Generated
public Integer getRoleId() { return roleId; }
public void setRoleId(Integer roleId) { this.roleId = roleId; }
@RoleName
public String getRolename() { return rolename; }
public void setRolename(String rolename) { this.rolename = rolename; }
}Questo esempio è costruito a partire dall'esempio minimo includendo tutti i campi opzionali e consentendo ai ruoli di appartenere ai gruppi.

@Entity
public class User {
private Integer userId;
private String username;
private String passwordHash;
private Set<Role
> roles;
private String firstname;
private String lastname;
private boolean enabled;
@Id @GeneratedValue
public Integer getUserId() { return userId; }
public void setUserId(Integer userId) { this.userId = userId; }
@UserPrincipal
public String getUsername() { return username; }
public void setUsername(String username) { this.username = username; }
@UserPassword(hash = "md5")
public String getPasswordHash() { return passwordHash; }
public void setPasswordHash(String passwordHash) { this.passwordHash = passwordHash; }
@UserFirstName
public String getFirstname() { return firstname; }
public void setFirstname(String firstname) { this.firstname = firstname; }
@UserLastName
public String getLastname() { return lastname; }
public void setLastname(String lastname) { this.lastname = lastname; }
@UserEnabled
public boolean isEnabled() { return enabled; }
public void setEnabled(boolean enabled) { this.enabled = enabled; }
@UserRoles
@ManyToMany(targetEntity = Role.class)
@JoinTable(name = "UserRoles",
joinColumns = @JoinColumn(name = "UserId"),
inverseJoinColumns = @JoinColumn(name = "RoleId"))
public Set<Role
> getRoles() { return roles; }
public void setRoles(Set<Role
> roles) { this.roles = roles; }
}
@Entity
public class Role {
private Integer roleId;
private String rolename;
private boolean conditional;
@Id @Generated
public Integer getRoleId() { return roleId; }
public void setRoleId(Integer roleId) { this.roleId = roleId; }
@RoleName
public String getRolename() { return rolename; }
public void setRolename(String rolename) { this.rolename = rolename; }
@RoleConditional
public boolean isConditional() { return conditional; }
public void setConditional(boolean conditional) { this.conditional = conditional; }
@RoleGroups
@ManyToMany(targetEntity = Role.class)
@JoinTable(name = "RoleGroups",
joinColumns = @JoinColumn(name = "RoleId"),
inverseJoinColumns = @JoinColumn(name = "GroupId"))
public Set<Role
> getGroups() { return groups; }
public void setGroups(Set<Role
> groups) { this.groups = groups; }
}Quando si usa JpaIdentityStore come implementazione della memorizzazione delle identità con IdentityManager, alcuni eventi vengono lanciati in corrispondenza dell'invocazione di certi metodi di IdentityManager.
Questo evento viene lanciato in corrispondenza della chiamata IdentityManager.createUser(). Subito prima che l'entità utente sia resa persistente sul database questo evento viene lanciato passando l'istanza dell'entità come parametro dell'evento. L'entità sarà un istanza di user-class configurata per JpaIdentityStore.
Scrivere un metodo che osserva questo evento può essere utile per impostare valori addizionali sui campi dell'entità che non vengono impostati nell'ambito delle funzionalità standard di createUser().
Anche questo evento viene lanciato in corrispondenza di IdentityMananger.createUser(). Però viene lanciato dopo che l'entità utente è già stata resa persistente sul database. Come per l'evento EVENT_PRE_PERSIST_USER, anche questo passa l'istanza dell'entità come un parametro dell'evento. Può essere utile osservare questo evento se c'è bisogno di rendere persistenti altre entità che fanno riferimento all'entità utente, ad esempio informazioni di dettaglio del contatto o altri dati specifici dell'utente.
Questa implementazione della memorizzazione delle identità è progettata per funzionare quando le informazioni sugli utenti sono memorizzate in una directory LDAP. E' molto configurabile consentendo una grande flessibilità sul modo in cui utenti e ruoli sono memorizzati nella directory. ll seguente paragrafo descrive le opzioni di configurazione per questa implementazione e fornisce alcuni esempi di configurazione.
La seguente tabella descrive le proprietà disponibili che possono essere configurate in components.xml per LdapIdentityStore.
Tabella 15.3. Proprietà di configurazione di LdapIdentityStore
|
Proprietà |
Valore di default |
Descrizione |
|---|---|---|
|
|
|
L'indirizzo del server LDAP |
|
|
|
Il numero di porta su cui il server LDAP è in ascolto. |
|
|
|
Il Distinguished Name (DN) del contesto contenente le informazioni sugli utenti. |
|
|
|
Questo valore è usato come prefisso anteponendolo al nome utente durante la ricerca delle informazioni sull'utente. |
|
|
|
Questo valore è aggiunto alla fine del nome utente per ricercare le informazioni sull'utente. |
|
|
|
Il DN del contesto contenente le informazioni sui ruoli. |
|
|
|
Questo valore è usato come prefisso anteponendolo al nome del ruolo per formare il DN nella ricerca delle informazioni sul ruolo. |
|
|
|
Questo valore è aggiunto al nome del ruolo per formare il DN nella ricerca delle informazioni sul ruolo. |
|
|
|
Questo è il contesto usato per collegare il server LDAP. |
|
|
|
Queste sono le credenziali (la password) usate per collegare il server LDAP. |
|
|
|
Questo è il nome dell'attributo sulle informazioni dell'utente che contiene la lista dei ruoli di cui l'utente è membro. |
|
|
|
Questa proprietà boolean indica se l'attributo del ruolo nelle informazioni dell'utente è esso stesso un Distinguished Name. |
|
|
|
Indica quale attributo delle informazioni sull'utente contiene il nome utente. |
|
|
|
Indica quale attributo nelle informazioni sull'utente contiene la password dell'utente. |
|
|
|
Indica quale attributo nelle informazioni sull'utente contiene il nome proprio dell'utente. |
|
|
|
Indica quale attributo nelle informazioni sull'utente contiene il cognome dell'utente. |
|
|
|
Indica quale attributo nelle informazioni sull'utente contiene il nome per esteso dell'utente. |
|
|
|
Indica quale attributo nelle informazioni sull'utente determina se l'utente è abilitato. |
|
|
|
Indica quale attributo nell'informazioni sul ruolo contiene il nome del ruolo. |
|
|
|
Indica quale attributo determina la classe di un oggetto nella directory. |
|
|
|
Un elenco di classi di oggetto con cui devono essere create le informazioni su un nuovo ruolo. |
|
|
|
Un elenco di classi di oggetto con cui devono essere create le informazioni su un nuovo utente. |
La seguente configurazione di esempio mostra come LdapIdentityStore può essere configurato per una directory LDAP sul sistema immaginario directory.mycompany.com. Gli utenti sono memorizzati all'interno di questa directory sotto il contesto ou=Person,dc=mycompany,dc=com e sono identificati usando l'attributo uid (che corrisponde al loro nome utente). I ruoli sono memorizzati nel loro contesto, ou=Roles,dc=mycompany,dc=com e referenziati dalla voce dell'utente tramite l'attributo roles. Le voci dei ruoli sono identificate tramite il loro common name (l'attributo cn), che corrisponde al nome del ruolo. In questo esempio gli utenti possono essere disabilitati impostando il valoro del loro attributo enabled a false.
<security:ldap-identity-store
server-address="directory.mycompany.com"
bind-DN="cn=Manager,dc=mycompany,dc=com"
bind-credentials="secret"
user-DN-prefix="uid="
user-DN-suffix=",ou=Person,dc=mycompany,dc=com"
role-DN-prefix="cn="
role-DN-suffix=",ou=Roles,dc=mycompany,dc=com"
user-context-DN="ou=Person,dc=mycompany,dc=com"
role-context-DN="ou=Roles,dc=mycompany,dc=com"
user-role-attribute="roles"
role-name-attribute="cn"
user-object-classes="person,uidObject"
enabled-attribute="enabled"
/>
Scrivere la propria implementazione della memorizzazione delle identità consente di autenticare ed eseguire le operazioni di gestione delle identità su fornitori di sicurezza che non sono gestiti da Seam così com'è. Per ottenere ciò è richiesta una sola classe ed essa deve implementare l'interfaccia org.jboss.seam.security.management.IdentityStore.
Fare riferimento al JavaDoc di IdentityStore per una descrizione dei metodi che devono essere implementati.
If you are using the Identity Management features in your Seam application, then it is not required to provide an authenticator component (see previous Authentication section) to enable authentication. Simply omit the authenticate-method from the identity configuration in components.xml, and the SeamLoginModule will by default use IdentityManager to authenticate your application's users, without any special configuration required.
IdentityManager può essere utilizzato sia iniettandolo in un componente Seam come di seguito:
@In IdentityManager identityManager;
sia accedendo ad esso tramite il suo metodo statico instance():
IdentityManager identityManager = IdentityManager.instance();
La seguente tabella descrive i metodi di API per IdentityManager:
Tabella 15.4. API per la gestione delle identità
|
Metodo |
Valore restituito |
Descrizione |
|---|---|---|
|
|
|
Crea un nuovo utente con il nome e la password specificate. Restituisce |
|
|
|
Elimina le informazioni dell'utente con il nome specificato. Restituisce |
|
|
|
Crea un nuovo ruolo con il nome specificato. Restituisce |
|
|
|
Elimina il ruolo con il nome specificato. Restituisce |
|
|
|
Abilita l'utente con il nome specificato. Gli utenti che non sono abilitati non sono in grado di autenticarsi. Restituisce |
|
|
|
Disabilita l'utente con il nome specificato. Restituisce |
|
|
|
Modifica la password dell'utente con il nome specificato. Restituisce |
|
|
|
Restituisce |
|
|
|
Concede il ruolo specificato all'utente o al ruolo. Il ruolo deve già esistere per essere concesso. Restituisce |
|
|
|
Revoca il ruolo specificato all'utente o al ruolo. Restituisce |
|
|
|
Restituisce |
|
|
|
Restituisce una lista di tutti i nomi utente in ordine alfanumerico. |
|
|
|
Restituisce una lista di tutti i nomi utente filtrata secondo il parametro di filtro specificato e in ordine alfanumerico. |
|
|
|
Restituisce una lista di tutti i nomi dei ruoli. |
|
|
|
Restituisce una lista dei nomi di tutti i ruoli esplicitamente concessi all'utente con il nome specificato. |
|
|
|
Restituisce la lista dei nomi di tutti i ruoli implicitamente concessi all'utente specificato. I ruoli implicitamente concessi includono quelli che non sono concessi direttamente all'utente, ma sono concessi ai ruoli di cui l'utente è membro. Ad esempio, se il ruolo |
|
|
|
Autenticazione il nome utente e la password specificati usando l'Identity Store configurato. Restituisce |
|
|
|
Aggiunge il ruolo specificato come membro del gruppo specificato. Restituisce |
|
|
|
Rimuove il ruolo specificato dal gruppo specificato. Restituisce |
|
|
|
Elenca i nomi di tutti i ruoli. |
L'uso delle API per la gestione delle identità richiede che l'utente chiamante abbia le autorizzazioni appropriate per invocare i suoi metodi. La seguente tabella descrive i permessi richiesti per ciascuno dei metodi in IdentityManager. Gli oggetti dei permessi elencati qui sotto sono valori stringa.
Tabella 15.5. Permessi di sicurezza nella gestione delle identità
|
Metodo |
Oggetto del permesso |
Azione del permesso |
|---|---|---|
|
|
|
|
|
|
|
|
|
|
|
|
|
|
|
|
|
|
|
|
|
|
|
|
|
|
|
|
|
|
|
|
|
|
|
|
|
|
|
|
|
|
|
|
|
|
|
|
|
|
|
|
|
|
|
|
|
|
|
|
Il seguente listato fornisce un esempio con un insieme di regole di sicurezza che concedono al ruolo admin l'accesso a tutti i metodi relativi alla gestione delle identità:
rule ManageUsers no-loop activation-group "permissions" when check: PermissionCheck(name == "seam.user", granted == false) Role(name == "admin") then check.grant(); end rule ManageRoles no-loop activation-group "permissions" when check: PermissionCheck(name == "seam.role", granted == false) Role(name == "admin") then check.grant(); end
Le API di sicurezza producono una serie di messaggi di default per i diversi eventi relativi alla sicurezza. La seguente tabella elenca le chiavi dei messaggi che possono essere usate per sovrascrivere questi messaggi specificandoli in un file message.properties. Per sopprimere un messaggio basta mettere nel file la chiave con un valore vuoto.
Tabella 15.6. Chiavi dei messaggi di sicurezza
|
Chiave del messaggio |
Descrizione |
|---|---|
|
|
Questo messaggio viene prodotto quando un utente porta a buon fine un login tramite le API di sicurezza. |
|
|
Questo messaggio viene prodotto quando il processo di login fallisce, perché il nome utente e la password forniti dall'utente non sono corretti, oppure perché l'autenticazione è fallita per qualche altro motivo. |
|
|
Questo messaggio viene prodotto quando un utente tenta di eseguire un'azione o di accedere ad una pagina che richiede un controllo di sicurezza e l'utente non è al momento autenticato. |
|
|
Questo messaggio viene prodotto quando un utente che è già autenticato tenta di eseguire di nuovo il login. |
Ci sono diversi meccanismi di autorizzazione forniti dalle API di sicurezza di Seam per rendere sicuro l'accesso ai componenti, ai metodi dei componenti e alle pagine. Questo paragrafo descrive ognuno di essi. Un aspetto importante da notare è che qualora si voglia utilizzare una delle caratteristiche avanzate (come i permessi basati sulle regole) il components.xml potrebbe dover essere configurato per gestirle. Vedi il paragrafo Configurazione più sopra.
La sicurezza di Seam è costruita intorno alla premessa per cui agli utenti vengono concessi ruoli e/o permessi, consentendo loro di eseguire operazioni che non sarebbero altrimenti permesse agli utenti senza i necessari privilegi di sicurezza. Ognuno dei meccanismi di autorizzazione forniti dalle API di sicurezza di Seam è costruito intorno a questo concetto principale di ruoli e permessi, con un framework espandibile che fornisce più modi per rendere sicure le risorse di un'applicazione.
Un ruolo è un gruppo, o un tipo, di utente al quale possono essere concessi certi privilegi per eseguire una o più azioni specifiche nell'ambito dell'applicazione. Essi sono dei semplici costrutti consistenti solo di un nome quale "amministratore", "utente", "cliente", ecc. Possono sia essere concessi ad un utente (o in alcuni casi ad altri ruoli) che essere usati per creare gruppi logici di utenti per facilitare l'assegnazione di determinati privilegi dell'applicazione.

Un permesso è un privilegio (a volte una-tantum) per eseguire una singola, specifica azione. E' del tutto possibile costruire un'applicazione usando nient'altro che i privilegi, comunque i ruoli offrono un livello di facilitazione più alto quando si tratta di concedere dei privilegi a gruppi di utenti. Essi sono leggermente più complessi nella struttura rispetto ai ruoli ed essenzialmente consistono di tre "aspetti": un obiettivo, un'azione e un destinatario. L'obiettivo di un permesso è l'oggetto (o un nome arbitrario o una classe) per il quale è consentito di eseguire una determinata azione da parte di uno specifico destinatario (o utente). Ad esempio, l'utente "Roberto" può avere il permesso di cancellare gli oggetti cliente. In questo caso l'obiettivo del permesso può essere "clienti", l'azione del permesso sarà "cancella" e il destinatario sarà "Roberto".

Nell'ambito di questa documentazione i permessi sono generalmente rappresentati nella forma obiettivo:azione (omettendo il destinatario, benché nella realtà sarà sempre richiesto).
Iniziamo ad esaminare la forma più semplice di autorizzazione, la sicurezza dei componenti, inziando con l'annotazione @Restrict.
Benché l'uso dell'annotazione @Restrict fornisca un metodo flessibile e potente per rendere sicuri i componenti grazie alla sua possibilità di gestire le espressione EL, è consigliabile usare l'equivalente tipizzato (descritto più avanti), se non altro per la sicurezza a livello di compilazione che fornisce.
I componenti Seam possono essere resi sicuri sia a livello di metodo che a livello di classe usando l'annotazione @Restrict. Qualora sia un metodo sia la classe in cui questo è dichiarato sono annotati con @Restrict, la restrizione sul metodo ha la precedenza (e la restrizione sulla classe non si applica). Se nell'invocazione di un metodo fallisce il controllo di sicurezza, viene lanciata un'eccezione come definito nel contratto di Identity.checkRestriction() (vedi Restrizioni in linea). Una @Restrict solo sulla classe del componente stesso è equivalente ad aggiungere @Restrict a ciascuno dei suoi metodi.
Una @Restrict vuota implica un controllo di permesso per nomeComponente:nomeMetodo. Prendiamo ad esempio il seguente metodo di un componente:
@Name("account")
public class AccountAction {
@Restrict public void delete() {
...
}
}
In questo esempio il permesso richiesto per chiamare il metodo delete() è account:delete. L'equivalente di ciò sarebbe stato scrivere @Restrict("#{s:hasPermission('account','delete')}"). Ora vediamo un altro esempio:
@Restrict @Name("account")
public class AccountAction {
public void insert() {
...
}
@Restrict("#{s:hasRole('admin')}")
public void delete() {
...
}
}
Questa volta la classe stessa del componente è annotata con @Restrict. Ciò significa che tutti i metodi senza una annotazione @Restrict a sovrascrivere, richiedono un controllo implicito di permesso. Nel caso di questo esempio il metodo insert() richiede un permesso per account:insert, mentre il metodo delete() richiede che l'utente sia membro del ruolo admin.
Prima di andare avanti, esaminiamo l'espressione #{s:hasRole()} vista nell'esempio precedente. Sia s:hasRole() che s:hasPermission sono funzioni EL, le quali delegano ai metodi con i nomi corrispondenti nella classe Identity. Queste funzioni possono essere usate all'interno di una espressione EL in tutte le API di sicurezza.
Essendo un'espressione EL, il valore dell'annotazione @Restrict può fare riferimento a qualunque oggetto che sia presente in un contesto Seam. Ciò è estremamente utile quando si eseguono i controlli sui permessi per una specifica istanza di un oggetto. Ad esempio:
@Name("account")
public class AccountAction {
@In Account selectedAccount;
@Restrict("#{s:hasPermission(selectedAccount,'modifica')}")
public void modify() {
selectedAccount.modify();
}
}
La cosa interessante da notare in questo esempio è il riferimento a selectedAccount che si vede all'interno della chiamata alla funzione hasPermission. Il valore di questa variabile verrà ricercato all'interno del contesto Seam e passato al metodo hasPermission() di Identity, il quale in questo caso può determinare se l'utente ha il permesso richiesto per modificare l'oggetto Account specificato.
A volte può risultare desiderabile eseguire un controllo di sicurezza nel codice, senza usare l'annotazione @Restrict. In questa situazione basta usare semplicemente Identity.checkRestriction() per risolvere l'espressione di sicurezza, così:
public void deleteCustomer() {
Identity.instance().checkRestriction("#{s:hasPermission(selectedCustomer,'delete')}");
}
Se l'espressione specificata non risolve a true, allora
se l'utente non ha eseguito l'accesso, l'eccezione NotLoggedInException viene lanciata, oppure
se l'utente ha eseguito l'accesso, viene lanciata un'eccezione AuthorizationException.
E' anche possibile chiamare i metodi hasRole() e hasPermission() direttamente dal codice Java:
if (!Identity.instance().hasRole("amministratore"))
throw new AuthorizationException("Devi essere un amministratore per eseguire questa azione");
if (!Identity.instance().hasPermission("cliente", "crea"))
throw new AuthorizationException("Non puoi creare nuovi clienti");
Uno degli indicatori di interfaccia utente ben progettata è quando agli utenti non vengono presentate opzioni per le quali essi non hanno i permessi necessari. La sicurezza di Seam consente la visualizzazione condizionale sia di sezioni di una pagina che di singoli controlli, basata sui privilegi dell'utente, usando esattamente le stesse espressioni EL usate nella sicurezza dei componenti.
Diamo un'occhiata ad alcuni esempi della sicurezza nell'interfaccia. Prima di tutto prentendiamo di avere una form di accesso che debba essere visualizzata solo se l'utente non ha già fatto l'accesso. Usando la proprietà identity.isLoggedIn() possiamo scrivere questo:
<h:form class="loginForm" rendered="#{not identity.loggedIn}"
>
Se l'utente non ha eseguito l'accesso, allora la form di accesso verrà visualizzata. Fin qui tutto bene. Ora vogliamo che ci sia un menu sulla pagina che contenga alcune azioni speciali che devono essere accessibili solo agli utenti del ruolo dirigente. Ecco un modo in cui ciò potrebbe essere scritto:
<h:outputLink action="#{reports.listManagerReports}" rendered="#{s:hasRole('dirigente')}">
Rapporti per i dirigenti
</h:outputLink
>
Anche fin qui tutto bene. Se l'utente non è un membro del ruolo dirigente, allora outputLink non verrà visualizzato. L'attributo rendered in generale può essere usato per il controllo stesso oppure in un controllo <s:div> o <s:span> che ne comprende altri.
Ora andiamo su qualcosa di più complesso. Supponiamo di avere in una pagina un controllo h:dataTable che elenca delle righe per le quali si può volere visualizzare o meno i link alle azioni in funzione dei permessi dell'utente. La funzione EL s:hasPermission ci consente di passare un parametro oggetto che può essere usato per determinare se l'utente ha o meno il permesso richiesto per quell'oggetto. Ecco come può apparire una dataTable con dei link controllati dalla sicurezza:
<h:dataTable value="#{clients}" var="cl">
<h:column>
<f:facet name="header"
>Name</f:facet>
#{cl.name}
</h:column>
<h:column>
<f:facet name="header"
>City</f:facet>
#{cl.city}
</h:column>
<h:column>
<f:facet name="header"
>Action</f:facet>
<s:link value="Modify Client" action="#{clientAction.modify}"
rendered="#{s:hasPermission(cl,'modify')}"/>
<s:link value="Delete Client" action="#{clientAction.delete}"
rendered="#{s:hasPermission(cl,'delete')}"/>
</h:column>
</h:dataTable
>
La sicurezza delle pagine richiede che l'applicazione usi un file pages.xml. Comunque è molto semplice da configurare. Basta includere un elemento <restrict> all'interno degli elementi page che si vogliono rendere sicuri. Se tramite l'elemento restrict non viene indicata esplicitamente una restrizione, verrà controllato implicitamente il permesso /viewId.xhtml:render quando la richiesta della pagina avviene in modo non-faces (GET), e il permesso/viewId.xhtml:restore quando un JSF postback (il submit della form) viene originato dalla pagina. Altrimenti la restrizione specificata verrà valutata come una normale espressione di sicurezza. Ecco un paio di esempi:
<page view-id="/settings.xhtml">
<restrict/>
</page
>
Questa pagina richiede implicitamente un permesso /settings.xhtml:render per le richieste non-faces e un permesso /settings.xhtml:restore per le richieste faces.
<page view-id="/reports.xhtml">
<restrict
>#{s:hasRole('amministratore')}</restrict>
</page
>
Sia le richieste faces che quelle non-faces a questa pagina richiedono che l'utente sia membro del ruolo amministratore.
La sicurezza di Seam consente anche di applicare le restrizioni di sicurezza alle azioni per leggere, inserire, aggiornare e cancellare le entità.
Per rendere sicure tutte le azioni per una classe entità, aggiungere un'annotazione @Restrict alla classe stessa:
@Entity
@Name("customer")
@Restrict
public class Customer {
...
}
Se nell'annotazione @Restrict non è indicata alcuna espressione, il controllo di sicurezza di default che viene eseguito è una verifica del permesso entità:azione, dove l'obiettivo del permesso è l'istanza dell'entità e azione è read, insert, update o delete.
E' anche possibile applicare una restrizione solo a determinate azioni, posizionando l'annotazione @Restrict nel corrispondente metodo relativo al ciclo di vita dell'entità (annotato come segue):
@PostLoad - Chiamato dopo che l'istanza di una entità viene caricata dal database. Usare questo metodo per configurare un permesso read.
@PrePersist - Chiamato prima che una nuova istanza dell'entità sia inserita. Usare questo metodo per configurare un permesso insert.
@PreUpdate - Chiamato prima che un'entità sia aggiornata. Usare questo metodo per configurare un permesso update.
@PreRemove - Chiamato prima che un'entità venga cancellata. Usare questo metodo per configurare un permesso delete.
Ecco un esempio di come un'entità potrebbe essere configurata per eseguire un controllo di sicurezza per tutte le operazioni insert. Notare che non è richiesto che il metodo faccia qualcosa, la sola cosa importante per quanto riguarda la sicurezza è come questo viene annotato:
@PrePersist @Restrict
public void prePersist() {}
/META-INF/orm.xmlE' anche possibile specificare i metodi callback in /META-INF/orm.xml:
<?xml version="1.0" encoding="UTF-8"?>
<entity-mappings xmlns="http://java.sun.com/xml/ns/persistence/orm"
xmlns:xsi="http://www.w3.org/2001/XMLSchema-instance"
xsi:schemaLocation="http://java.sun.com/xml/ns/persistence/orm http://java.sun.com/xml/ns/persistence/orm_1_0.xsd"
version="1.0">
<entity class="Customer">
<pre-persist method-name="prePersist" />
</entity>
</entity-mappings
>
Ovviamente c'è sempre bisogno di annotare il metodo prePersist() in Customer con @Restrict.
Ed ecco un esempio di una regola sui permessi di entità che controlla se all'utente autenticato è consentito di inserire un record MemberBlog (dall'applicazione di esempio seamspace). L'entità per la quale viene fatto il controllo di sicurezza è inserita automaticamente nella working memory (in questo caso MemberBlog):
rule InsertMemberBlog no-loop activation-group "permissions" when principal: Principal() memberBlog: MemberBlog(member : member -> (member.getUsername().equals(principal.getName()))) check: PermissionCheck(target == memberBlog, action == "insert", granted == false) then check.grant(); end;
Questa regola concederà il permesso memberBlog:insert se l'utente attualmente autenticato (indicato dal fatto Principal) ha lo stesso nome del membro per il quale è stata creata la voce del blog. La riga "principal: Principal()" può essere vista nel codice di esempio come un collegamento con una variabile. Essa collega l'istanza dell'oggetto Principal nella working memory (posizionato durante l'autenticazione) e lo assegna ad una variabile chiamata principal. I collegamenti con le variabili consentono di fare riferimento al valore in altri posti, come nella riga successiva che confronta il nome dell'utente con il nome del Principal. Per maggiori dettagli fare riferimento alla documentazione di JBoss Rules.
Infine abbiamo bisogno di installare una classe listener che integra la sicurezza Seam con la libreria JPA.
I controlli di sicurezza sugli entity bean EJB3 sono eseguiti con un EntityListener. E' possibile installare questo listener usando il seguente file META-INF/orm.xml:
<?xml version="1.0" encoding="UTF-8"?>
<entity-mappings xmlns="http://java.sun.com/xml/ns/persistence/orm"
xmlns:xsi="http://www.w3.org/2001/XMLSchema-instance"
xsi:schemaLocation="http://java.sun.com/xml/ns/persistence/orm http://java.sun.com/xml/ns/persistence/orm_1_0.xsd"
version="1.0">
<persistence-unit-metadata>
<persistence-unit-defaults>
<entity-listeners>
<entity-listener class="org.jboss.seam.security.EntitySecurityListener"/>
</entity-listeners>
</persistence-unit-defaults>
</persistence-unit-metadata>
</entity-mappings
>
Seam fornisce una serie di annotazioni che possono essere usate come un'alternativa a @Restrict e che hanno l'ulteriore vantaggio di essere verificabili durante la compilazione, dato che non gestiscono espressioni EL arbitrarie nel modo in cui succede per la @Restrict.
Così com'è, Seam contiene delle annotazioni per i permessi standard per le operazioni CRUD, comunque è solo questione di aggiungerne altre. Le seguenti annotazioni sono fornite nel pacchetto org.jboss.seam.annotations.security:
@Insert
@Read
@Update
@Delete
Per usare queste annotazioni basta metterle sul metodo o sul parametro per il quale si vuole eseguire il controllo di sicurezza. Se messe su un metodo, allora dovranno specificare la classe obiettivo per la quale il permesso deve essere controllato. Si prenda il seguente esempio:
@Insert(Customer.class)
public void createCustomer() {
...
}In questo esempio un controllo di permessi viene fatto sull'utente per assicurarsi che abbia i diritti per creare un nuovo oggetto Customer. L'obiettivo del controllo di permessi sarà Customer.class (l'effettiva istanza di java.lang.Class) e l'azione è la rappresentazione a lettere minuscole del nome dell'annotazione, che in questo esempio è insert.
E' anche possibile annotare i parametri di un metodo di un componente allo stesso modo. Se viene fatto in questo modo non è richiesto di specificare l'obiettivo del permesso (dato che il valore stesso del parametro sarà l'obiettivo del controllo di permessi):
public void updateCustomer(@Update Customer customer) {
...
}Per creare una propria annotazione di sicurezza basta annotarla con @PermissionCheck, ad esempio:
@Target({METHOD, PARAMETER})
@Documented
@Retention(RUNTIME)
@Inherited
@PermissionCheck
public @interface Promote {
Class value() default void.class;
}
Se si vuole modificare il nome dell'azione di default del permesso (che è la versione a lettere minuscole del nome dell'annotazione) con un altro valore, è possibile specificarlo all'interno dell'annotazione @PermissionCheck:
@PermissionCheck("upgrade")In aggiunta alla gestione tipizzata delle annotazioni sui permessi, la sicurezza di Seam fornisce anche le annotazioni tipizzate per i ruoli che consentono di limitare l'accesso ai metodi dei componenti in base all'appartenenza ad un ruolo dell'utente attualmente autenticato. Seam fornisce una di queste annotazioni già fatta, org.jboss.seam.annotations.security.Admin, usata per limitare l'accesso ad un metodo agli utenti che sono membri del ruolo admin (purché l'applicazione gestisca un tale ruolo). Per creare le proprie annotazioni per i ruoli basta meta-annotarle con org.jboss.seam.annotations.security.RoleCheck, come nel seguente esempio:
@Target({METHOD})
@Documented
@Retention(RUNTIME)
@Inherited
@RoleCheck
public @interface User {
}Qualsiasi metodo successivamente annotato con l'annotazione @User come mostrata nell'esempio precedente, sarà automaticamente intercettato e sarà verificata l'appartenenza dell'utente al ruolo con il nome corrispondente (che è la versione a lettere minuscole del nome dell'annotazione, in questo caso user).
La sicurezza di Seam fornisce un framework espandibile per risolvere i permessi dell'applicazione. Il seguente diagramma di classi mostra una panoramica dei componenti principali del framework dei permessi:

Le classi rilevanti sono spiegate con maggiore dettaglio nel seguente paragrafo.
Questa è in realtà un'interfaccia che fornisce i metodi per risolvere i singoli permessi sugli oggetti. Seam fornisce le seguenti implementazioni già fatte di PermissionResolver, che sono descritte in maggiore dettaglio più avanti in questo capitolo:
RuleBasedPermissionResolver - Questo risolutore di permessi usa Drools per risolvere i controlli di permesso basati sulle regole.
PersistentPermissionResolver - Questo risolutore di permessi memorizza gli oggetti permesso in un dispositivo persistente, come un database relazionale.
E' molto semplice implementare il proprio risolutore di permessi. L'interfaccia PermissionResolver definisce solo due metodi che devono essere implementati, come mostra la seguente tabella. Includendo la propria implementazione di PermissionResolver nel proprio progetto Seam, essa sarà automaticamente rilevata durante l'esecuzione e registrata nel ResolverChain predefinito.
Tabella 15.7. L'interfaccia PermissionResolver
|
Tipo restituito |
Metodo |
Descrizione |
|---|---|---|
|
|
|
Questo metodo deve stabilire se l'utente attualmente autenticato (ottenuto tramite una chiamata a |
|
|
|
Questo metodo deve rimuovere dall'insieme specificato tutti gli oggetti per i quali si otterrebbe |
Essendo conservati nella sessione dell'utente, ogni implementazione di PermissionResolver deve aderire ad un paio di restrizioni. In primo luogo, non possono contenere alcuna informazione di stato che abbia una visibilità inferiore a session (e la visibilità del componente stesso deve essere o application oppure session). In secondo luogo, non devono usare la dependency injection poiché ci potrebbero essere accessi da più thread contemporaneamente. Infatti, per ragioni di prestazioni, è raccomandabile annotare con @BypassInterceptors per evitare del tutto l'insieme degli intercettori Seam.
Un ResolverChain contiene un elenco ordinato di PermissionResolver, con lo scopo di risolvere i permessi sugli oggetti di una determinata classe oppure i permessi obiettivo.
La ResolverChain di default consiste di tutti i risolutori di permessi rilevati durante l'avvio dell'applicazione. L'evento org.jboss.seam.security.defaultResolverChainCreated viene lanciato (e l'istanza di ResolverChain viene passata come parametro dell'evento) quando il ResolverChain di default viene creato. Questo consente di aggiungere ulteriori risolutori che per qualche ragione non erano stati rilevati durante l'avvio, oppure di riordinare o rimuovere i risolutori che sono nell'elenco.
Il seguente diagramma di sequenza mostra l'interazione tra i componenti del framework dei permessi durante la verifica di un permesso (segue la spiegazione). Una verifica di permesso può essere originata da una serie di possibili fonti, ad esempio gli intercettori di sicurezza, la funzione EL s:hasPermission, oppure tramite una chiamata alla API Identity.checkPermission:

1. Una verifica di permesso viene iniziata da qualche parte (dal codice o tramite un'espressione EL) provocando una chiamata a Identity.hasPermission().
1.1. Identity chiama PermissionMapper.resolvePermission(), passando il permesso che deve essere risolto.
1.1.1. PermissionMapper conserva una Map di istanze di ResolverChain, indicizzate per classe. Usa questa mappa per identificare la giusta ResolverChain per l'oggetto obiettivo del permesso. Una volta che ha la giusta ResolverChain, recupera l'elenco dei PermissionResolver che contiene tramite una chiamata a ResolverChain.getResolvers().
1.1.2. Per ciascun PermissionResolver nel ResolverChain, il PermissionMapper chiama il suo metodo hasPermission(), passando l'istanza del permesso da verificare. Se qualcuno dei PermissionResolver restituisce true, allora la verifica del permesso ha avuto successo e il PermissionMapper restituisce anch'esso true a Identity. Se nessuno dei PermissionResolver restituisce true, allora la verifica del permesso è fallita.
Uno dei risolutori di permesso già fatti forniti da Seam, RuleBasedPermissionResolver, consente di valutare i permessi in base ad un insieme di regole di sicurezza Drools (JBoss Rules). Un paio di vantaggi nell'uso di un motore di regole sono: 1) una posizione centralizzata della logica di gestione che è usata per valutare i permessi degli utenti; 2) la velocità, Drools usa algoritmi molto efficienti per valutare grandi quantità di regole complesse comprendenti condizioni multiple.
Se si usa la funzione dei permessi basati sulle regole fornita dalla sicurezza di Seam, Drools richiede che i seguenti file jar siano distribuiti insieme al progetto:
drools-api.jar
drools-compiler.jar
drools-core.jar
drools-decisiontables.jar
drools-templates.jar
janino.jar
antlr-runtime.jar
mvel2.jar
La configurazione per RuleBasedPermissionResolver richiede che una base di regole venga prima configurata in components.xml. Di default questa base di regole viene chiamata securityRules, come nel seguente esempio:
<components xmlns="http://jboss.com/products/seam/components"
xmlns:core="http://jboss.com/products/seam/core"
xmlns:security="http://jboss.com/products/seam/security"
xmlns:drools="http://jboss.com/products/seam/drools"
xmlns:xsi="http://www.w3.org/2001/XMLSchema-instance"
xsi:schemaLocation=
"http://jboss.com/products/seam/core http://jboss.com/products/seam/core-2.2.xsd
http://jboss.com/products/seam/components http://jboss.com/products/seam/components-2.2.xsd
http://jboss.com/products/seam/drools http://jboss.com/products/seam/drools-2.2.xsd
http://jboss.com/products/seam/security http://jboss.com/products/seam/security-2.2.xsd">
<drools:rule-base name="securityRules">
<drools:rule-files>
<value
>/META-INF/security.drl</value>
</drools:rule-files>
</drools:rule-base>
</components
>
Il nome predefinito della base di regole può essere modificato specificando la proprietà security-rules per RuleBasedPermissionResolver:
<security:rule-based-permission-resolver security-rules="#{prodSecurityRules}"/>Una volta che il componente RuleBase è configurato, è il momento di scrivere le regole di sicurezza.
Il primo passo per scrivere delle regole di sicurezza è di creare un nuovo file di regole nella cartella /META-INF del file jar dell'applicazione. Di solito questo file dovrebbe essere chiamato qualcosa come security.drl, comunque lo si può chiamare nel modo che si preferisce purché sia configurato in maniera corrispondente in components.xml.
Dunque, che cosa deve contenere il file delle regole di sicurezza? A questo punto potrebbe essere una buona idea almeno sbirciare nella documentazione Drools, comunque per partire ecco un esempio estremamente semplice:
package MyApplicationPermissions;
import org.jboss.seam.security.permission.PermissionCheck;
import org.jboss.seam.security.Role;
rule CanUserDeleteCustomers
when
c: PermissionCheck(target == "customer", action == "delete")
Role(name == "admin")
then
c.grant();
endDividiamolo passo per passo. La prima cosa che vediamo è la dichiarazione del pacchetto. Un pacchetto in Drools è essenzialmente una collezione di regole. Il nome del pacchetto può essere qualsiasi, non è in relazione con niente che sia al di fuori della visibilità della base di regole.
La cosa successiva che possiano notare è un paio di dichiarazioni import per le classi PermissionCheck e Role. Questi import informano il motore di regole che all'interno delle nostre regole faremo riferimento a queste classi.
Infine abbiamo il codice della regola. Ogni regola all'interno di un pacchetto deve avere un nome univoco (di solito descrive lo scopo della regola). In questo caso la nostra regola si chiama CanUserDeleteCustomers e verrà usata per verificare se ad un utente è consentito di cancellare un record relativo ad un cliente.
Guardando il corpo della definizione della regola si possono notare due distinte sezioni. Le regole hanno quello che è noto come lato sinistro (LHS, left hand side) e un lato destro (RHS, right hand side). Il lato sinistro consiste nella parte condizionale della regola, cioè l'elenco delle condizioni che devono essere soddisfatte affinché si applichi la regola. Il lato sinistro è rappresentato dalla sezione when. Il lato destro è la conseguenza, o la parte di azione della regola che si applica solo se tutte le condizioni del lato sinistro sono verificate. Il lato destro è rappresentato dalla sezione then. La fine della regola è stabilita dalla linea end.
Se guardiamo la parte sinistra della regola vediamo che ci sono due condizioni. Esaminiamo la prima condizione:
c: PermissionCheck(target == "customer", action == "delete")
Letta in inglese questa condizione dice che all'interno della working memory deve esistere un oggetto PermissionCheck con una proprietà target uguale a "customer" e una proprietà action uguale a "delete".
Dunque cos'è la working memory? Nota anche come "stateful session" nella terminologia Drools, la working memory è un oggetto collegato alla sessione che contiene le informazioni contestuali che sono richieste dal motore di regole per prendere una decisione sul controllo di permesso. Ogni volta che il metodo hasPermission() viene chiamato, viene creato un oggetto, o Fatto, temporaneo PermissionCheck, e viene inserito nella working memory. Questo PermissionCheck corrisponde esattamente al permesso che si sta controllando, così, ad esempio, se viene chiamato hasPermission("account", "create") allora verrà inserito nella working memory un oggetto PermissionCheck con target uguale a "account" e action uguale a "create", per la durata del controllo di permesso.
Accanto al fatto PermissionCheck c'è anche un fatto org.jboss.seam.security.Role per ogni ruolo di cui l'utente autenticato è membro. Questi fatti Role sono sincronizzati con i ruoli dell'utente autenticato all'inizio di ogni controllo di permesso. Di conseguenza qualsiasi oggetto Role che venisse inserito nella working memory nel corso del controllo di permesso sarebbe rimosso prima che avvenga il controllo di permesso successivo, a meno che l'utente autenticato non sia effettivamente membro di quel ruolo. Insieme ai fatti PermissionCheck e Role la working memory contiene anche l'oggetto java.security.Principal che era stato creato come risultato del processo di autenticazione.
E' anche possibile inserire ulteriori fatti nella working memory chiamando RuleBasedPermissionResolver.instance().getSecurityContext().insert(), passando l'oggetto come parametro. Fanno eccezione a questo gli oggetti Role che, come già detto, sono sincronizzati all'inizio di ciascun controllo di permesso.
Tornando al nostro esempio, possiamo anche notare che la prima linea della nostra parte sinistra ha il prefisso c:. Questa è una dichiarazione di variabile ed è usata per fare riferimento all'oggetto rilevato dalla condizione (in questo caso il PermissionCheck). Passando alla seconda linea della nostra parte sinistra vediamo questo:
Role(name == "admin")
Questa condizione dichiara semplicemente che ci deve essere un oggetto Role con un name uguale ad "admin" nella working memory. Come già menzionato, i ruoli dell'utente sono inseriti nella working memory all'inizio di ogni controllo di permesso. Così, mettendo insieme entrambe le condizioni, questa regola in pratica dice "mi attiverò quando ci sarà un controllo per il permesso customer:delete e l'utente è un membro del ruolo admin".
Quindi qual è la conseguenza dell'attivazione della regola? Diamo un'occhiata alla parte destra della regola:
c.grant()
La parte destra è costituita da codice Java e, in questo caso, esso invoca il metodo grant() dell'oggetto c il quale, come già detto, è una variabile che rappresenta l'oggetto PermissionCheck. Insieme alle proprietà name e action, nell'oggetto PermissionCheck c'è anche una proprietà granted che inizialmente è impostata a false. Chiamando grant() su un PermissionCheck la proprietà granted viene impostata a true, il che significa che il controllo di permesso è andato a buon fine, consentendo all'utente di portare avanti qualsiasi azione per cui il controlo di permesso era stato inteso.
Finora abbiamo visto solo controlli di permesso per obiettivi di tipo stringa. E' naturalmente possibile scrivere regole di sicurezza anche per obiettivi del permesso di tipo più complesso. Ad esempio, supponiamo che si voglia scrivere una regola di sicurezza che consenta agli utenti di creare un commento in un blog. La seguente regola mostra come questo possa essere espresso, richiedendo che l'obiettivo del controllo di permesso sia un'istanza di MemberBlog e anche che l'utente correntemente autenticato sia un membro del ruolo user:
rule CanCreateBlogComment no-loop activation-group "permissions" when blog: MemberBlog() check: PermissionCheck(target == blog, action == "create", granted == false) Role(name == "user") then check.grant(); end
E' possibile realizzare dei controlli di permesso (che consentono l'accesso a tutte le funzioni per un determinato obiettivo) basati su wildcard omettendo il vincolo action per il PermissionCheck nella regola, in questo modo:
rule CanDoAnythingToCustomersIfYouAreAnAdmin
when
c: PermissionCheck(target == "customer")
Role(name == "admin")
then
c.grant();
end;
Questa regola consente agli utenti con il ruolo admin di eseguire qualsiasi azione per qualsiasi controllo di permesso su customer.
Un altro risolutore di permessi incluso in Seam, il PersistentPermissionResolver consente di caricare i permessi da un dispositivo di memorizzazione persistente, come un database relazionale. Questo risolutore di permessi fornisce una sicurezza orientata alle istanze in stile ACL (Access Control List), permettendo di assegnare specifici permessi sull'oggetto a utenti e ruoli. Allo stesso modo permette inoltre di assegnare in modo persistente permessi con un nome arbitrario (non necessariamente basato sull'oggetto o la classe).
Prima di essere usato il PersistentPermissionResolver deve essere configurato con un PermissionStore valido in components.xml. Se non è configurato, proverà ad usare il permission store di default, JpaIdentityStore (vedi il paragrafo successivo per i dettagli). Per usare un permission store diverso da quello di default, occorre configurare la proprietà permission-store in questo modo:
<security:persistent-permission-resolver permission-store="#{myCustomPermissionStore}"/>Il PersistentPermissionManager richiede un permission store per connettersi al dispositivo di memorizzazione dove sono registrati i permessi. Seam fornisce una implementazione di PermissionStore già fatta, JpaPermissionStore, che viene usata per memorizzare i permessi in un database relazionale. E' possibile scrivere il proprio permission store implementando l'interfaccia PermissionStore, che definisce i seguenti metodi:
Tabella 15.8. Interfaccia PermissionStore
|
Tipo restituito |
Metodo |
Descrizione |
|---|---|---|
|
|
|
Questo metodo deve restituire una |
|
|
|
Questo metodo deve restituire una |
|
|
|
Questo metodo deve restituire una |
|
|
|
Questo metodo deve rendere persistente l'oggetto |
|
|
|
Questo metodo deve rendere persisistenti tutti gli oggetti |
|
|
|
Questo metodo deve rimuove l'oggetto |
|
|
|
Questo metodo deve rimuovere dal dispositivo di memorizzazione tutti gli oggetti |
|
|
|
Questo metodo deve restituire una lista di tutte le azioni disponibili (sotto forma di String) per la classe dell'oggetto specificato. Viene usato dalla gestione dei permessi per costruire l'interfaccia utente con cui si concedono i permessi sulle varie classi (vedi il paragrafo più avanti). |
E' l'implementazione di default di PermissionStore (e l'unica fornita da Seam), che usa un database relazionale per memorizzare i permessi. Prima di poter essere usata deve essere configurata con una o due classi per la memorizzazione dei permessi su utenti e ruoli. Queste classi entità devono essere annotate con uno speciale insieme di annotazioni relative alla sicurezza per configurare quali proprietà dell'entità corrispondono alle diverse caratteristiche dei permessi che devono essere memorizzati.
Se si vuole usare la stessa entità (cioè una sola tabella sul database) per memorizzare sia i permessi degli utenti che quelli dei ruoli, allora è necessario configurare solo la proprietà user-permission-class. Se si vogliono usare due tabelle distinte per memorizzare i permessi degli utenti e quelli dei ruoli, allora in aggiunta alla proprietà user-permission-class si dovrà configurare anche la proprietà role-permission-class.
Ad esempio, per configurare una sola classe entità per memorizzare sia i permessi degli utenti che quelli dei ruoli:
<security:jpa-permission-store user-permission-class="com.acme.model.AccountPermission"/>
Per configurare classi entità separate per la memorizzazione dei permessi di utenti e ruoli:
<security:jpa-permission-store user-permission-class="com.acme.model.UserPermission"
role-permission-class="com.acme.model.RolePermission"/>
Come già detto, le classi entità che contengono i permessi degli utenti e dei ruoli devono essere configurate con uno speciale insieme di annotazioni contenute nel pacchetto org.jboss.seam.annotations.security.permission. La seguente tabella elenca queste annotazioni insieme ad una descrizione su come sono usate:
Tabella 15.9. Annotazioni per le entità dei permessi
|
Annotazione |
Obiettivo |
Descrizione |
|---|---|---|
|
|
|
Questa annotazione identifica la proprietà dell'entità che contiene l'obiettivo del permesso. La proprietà deve essere di tipo |
|
|
|
Questa annotazione identifica la proprietà dell'entità che contiene l'azione. La proprietà deve essere di tipo |
|
|
|
Questa annotazione identifica la proprietà dell'entità che contiene l'utente a cui viene concesso il permesso. Deve essere di tipo |
|
|
|
Questa annotazione identifica la proprietà dell'entità che contiene il ruolo a cui viene concesso il premesso. Deve essere di tipo |
|
|
|
Questa annotazione deve essere usata quando la stessa entità/tabella viene usata per memorizzare sia i permessi degli utenti che quelli dei ruoli. Essa identifica la proprietà dell'entità che è usata per discriminare tra i permessi degli utenti e quelli dei ruoli. Per default, se il valore della colonna contiene la stringa @PermissionDiscriminator(userValue = "u", roleValue = "r") |
Ecco un esempio di una classe entità che viene usata per memorizzare sia i permessi degli utenti che quelli dei ruoli. La seguente classe si trova nell'applicazione di esempio SeamSpace:
@Entity
public class AccountPermission implements Serializable {
private Integer permissionId;
private String recipient;
private String target;
private String action;
private String discriminator;
@Id @GeneratedValue
public Integer getPermissionId() {
return permissionId;
}
public void setPermissionId(Integer permissionId) {
this.permissionId = permissionId;
}
@PermissionUser @PermissionRole
public String getRecipient() {
return recipient;
}
public void setRecipient(String recipient) {
this.recipient = recipient;
}
@PermissionTarget
public String getTarget() {
return target;
}
public void setTarget(String target) {
this.target = target;
}
@PermissionAction
public String getAction() {
return action;
}
public void setAction(String action) {
this.action = action;
}
@PermissionDiscriminator
public String getDiscriminator() {
return discriminator;
}
public void setDiscriminator(String discriminator) {
this.discriminator = discriminator;
}
}
Come si vede dall'esempio precedente, il metodo getDiscriminator() è stato annotato con l'annotazione @PermissionDiscriminator per consentire a JpaPermissionStore di determinare quali record rappresentano i permessi degli utenti e quali rappresentano i permessi dei ruoli. Inoltre si può vedere che il metodo getRecipient() è annotato sia con l'annotazione @PermissionUser che con @PermissionRole. Ciò è perfettamente valido e significa semplicemente che la proprietà recipient dell'entità conterrà sia il nome dell'utente che quello del ruolo, in funzione del valore della proprietà discriminator.
Un ulteriore insieme di annotazioni specifiche per le classi può essere usato per specificare i permessi consentiti per una determinata classe obiettivo. Questi permessi si possono trovare nel pacchetto org.jboss.seam.annotation.security.permission:
Tabella 15.10. Annotazioni per i permessi sulle classi
|
Annotazione |
Obiettivo |
Descrizione |
|---|---|---|
|
|
|
E' una annotazione contenitore, che può contenere un elenco di annotazioni |
|
|
|
Questa annotazione definisce una singola azione regolata da un permesso per la classe obiettivo. La sua proprietà |
Ecco un esempio di queste annotazioni al lavoro. La seguente classe si trova anch'essa nell'applicazione di esempio SeamSpace:
@Permissions({
@Permission(action = "view"),
@Permission(action = "comment")
})
@Entity
public class MemberImage implements Serializable {
Questo esempio dimostra come due possibili azioni regolate da permesso, view e comment possono essere dichiarate per la classe entità MemberImage.
Per default più permessi per lo stesso obiettivo e destinatario vengono memorizzati in un singolo record sul database, con la proprietà/colonna action contenente un elenco delle azioni concesse separate da una virgola. Per ridurre la quantità di spazio fisico richiesto per memorizzare un numero elevato di permessi è possibile usare un valore intero come maschera di bit (al posto di un elenco di valori separati da virgole) per memorizzare l'elenco delle azioni consentite.
Ad esempio, se al destinatario "Pippo" è concesso sia il permesso view che il permesso comment per una particolare istanza di MemberImage (un entity bean), allora per default la proprietà dell'entità permesso conterrà "view,comment", che rappresenta la concessione di due azioni. In alternativa, usando i valori di una maschera di bit per le azioni, si può definire in questo modo:
@Permissions({
@Permission(action = "view", mask = 1),
@Permission(action = "comment", mask = 2)
})
@Entity
public class MemberImage implements Serializable {
La proprietà action conterrà semplicemente "3" (con sia il bit 1 che il bit 2 alzati). Ovviamente per un numero elevato di azioni da consentire per una particolare classe obiettivo, lo spazio richiesto per memorizzare i record dei permessi si riduce grandemente usando le azioni con la maschera di bit.
E' molto importante che i valori assegnati a mask siano specificati come potenze di 2.
Quando JpaPermissionStore memorizza o cerca un permesso deve essere in grado di identificare univocamente le istanze degli oggetti sui cui permessi deve operare. Per ottenere questo occorre assegnare una strategia di risoluzione dell'identificatore per ciascuna classe obiettivo, in modo da generare i valori identificativi univoci. Ciascuna implementazione della strategia di risoluzione sa come generare gli identificativi univoci per un particolare tipo di classe ed è solo questione di creare nuove strategie di risoluzione.
L'interfaccia IdentifierStrategy è molto semplice e dichiara solo due metodi:
public interface IdentifierStrategy {
boolean canIdentify(Class targetClass);
String getIdentifier(Object target);
}
Il primo metodo, canIdentify() restituisce semplicemente true se la strategia di risoluzione è in grado di generare un identificativo univoco per la classe obiettivo specificata. Il secondo metodo, getIdentifier() restituisce il valore dell'identificativo univoco per l'oggetto obiettivo specificato.
Seam fornisce due implementazioni di IdentifierStrategy, ClassIdentifierStrategy e EntityIdentifierStrategy (vedi i prossimi paragrafi per i dettagli).
Per configurare esplicitamente la strategia di risoluzione da usare per una particolare classe, essa deve essere annotata con org.jboss.seam.annotations.security.permission.Identifier, e il valore deve essere impostato a una implementazione dell'interfaccia IdentifierStrategy. Una proprietà facoltativa name può essere specificata, e il suo effetto dipende dall'implementazione di IdentifierStrategy usata.
Questa strategia di risoluzione degli identificatori è usata per generare gli identificatori univoci per le classi e userà il valore della proprietà name (se indicato) nell'annotazione @Identifier. Se la proprietà name non è indicata, allora tenterà di usare il nome del componente della classe (se la classe è un componente Seam), oppure, come ultima risorsa creerà un identificatore basato sul nome della classe (escludendo il nome del pacchetto). Ad esempio, l'identificatore per la seguente classe sarà "customer":
@Identifier(name = "customer")
public class Customer {
L'identificatore per la seguente classe sarà "customerAction":
@Name("customerAction")
public class CustomerAction {
Infine, l'identificatore per la seguente classe sarà "Customer":
public class Customer { Questa strategia di risoluzione è usata per generare valori di identificatori univoci per gli entity bean. Quello che fa è concatenare il nome dell'entità (o un nome configurato in altro modo) con una stringa che rappresenta la chiave primaria dell'entità. Le regole per generare la parte nome dell'identificatore sono simili a ClassIdentifierStrategy. La chiave primaria (cioè l'id dell'entità) viene ottenuto usando il componente PersistenceProvider, che è in grado di determinarne il valore a prescindere dall'implementazione della persistenza utilizzata dall'applicazione Seam. Per le entità non annotate con @Entity è necessario configurare esplicitamente la strategia di risoluzione dell'identificatore nella classe entità stessa, ad esempio:
@Identifier(value = EntityIdentifierStrategy.class)
public class Customer {
Per avere un esempio del tipo di valori di identificatore generati, supponiamo di avere la seguente classe entità:
@Entity
public class Customer {
private Integer id;
private String firstName;
private String lastName;
@Id
public Integer getId() { return id; }
public void setId(Integer id) { this.id = id; }
public String getFirstName() { return firstName; }
public void setFirstName(String firstName) { this.firstName = firstName; }
public String getLastName() { return lastName; }
public void setLastName(String lastName) { this.lastName = lastName; }
}
Per una istanza di Customer con un valore di id pari a 1, il valore dell'identificatore sarà "Customer:1". Se l'entità è annotata con un nome esplicito di identificatore, come questo:
@Entity
@Identifier(name = "cust")
public class Customer {
Allora un Customer con un id pari a 123 avrà come identificatore "cust:123".
In modo del tutto simile a come la sicurezza di Seam fornisce una API per la gestione delle identità per gestire utenti e ruoli, essa fornisce anche una API per la gestione dei permessi, tramite il componente PermissionManager.
Il componente PermissionManager è un componente Seam registrato a livello application che fornisce una serie di metodi per gestire i permessi. Prima di poter essere usato deve essere configurato con un permission store (benché di default tenterà di usare il JpaPermissionStore se disponibile). Per configurare esplicitamente un permission store personalizzato, occorre specificare la proprietà permission-store in components.xml:
<security:permission-manager permission-store="#{ldapPermissionStore}"/>
La seguente tabella descrive ciascuno dei metodi disponibili forniti da PermissionManager:
Tabella 15.11. Metodi della API PermissionManager
|
Tipo restituito |
Metodo |
Descrizione |
|---|---|---|
|
|
|
Restituisce un elenco di oggetti |
|
|
|
Restituisce un elenco di oggetti |
|
|
|
Memorizza (concede) il |
|
|
|
Memorizza (concede) l'elenco di |
|
|
|
Rimuove (revoca) il |
|
|
|
Rimuove (revoca) l'elenco di |
|
|
|
Restituisce un elenco delle azioni disponibili per l'oggetto obiettivo specificato. Le azioni che questo metodo restituisce dipendono dall'annotazione |
Per chiamare un metodo di PermissionManager è richiesto che l'utente correntemente autenticato abbia le autorizzazioni appropriate per eseguire quella operazione di gestione. La seguente tabella elenca i permessi richiesti che l'utente corrente deve avere.
Tabella 15.12. Permessi per la gestione dei permessi
|
Metodo |
Oggetto del permesso |
Azione del permesso |
|---|---|---|
|
|
L' |
|
|
|
L'obiettivo del |
|
|
|
L'obiettivo del |
|
|
|
Ciascuno degli obiettivi dell'elenco di |
|
|
|
L'obiettivo del |
|
|
|
Ciascuno degli obiettivi dell'elenco di |
|
Seam include un supporto di base per servire le pagine sensibili tramite il protocollo HTTPS. Si configura facilmente specificando uno scheme per la pagina in pages.xml. Il seguente esempio mostra come la pagina /login.xhtml è configurata per usare HTTPS:
<page view-id="/login.xhtml" scheme="https"/>
Questa configurazione viene automaticamente estesa ai controlli JSF s:link e s:button, i quali (quando viene specificata la view) faranno in modo che venga prodotto il link usando il protocollo corretto. In base al precedente esempio, il seguente link userà il protocollo HTTPS, perché /login.xhtml è configurata per usarlo:
<s:link view="/login.xhtml" value="Login"/>
Navigando direttamente sulla pagina mentre si usa il protocollo non corretto causerà una redirezione alla stessa pagina usando il protocollo corretto. Ad esempio, navigando su una pagina che ha scheme="https" usando HTTP causerà una redirezione alla stessa pagina usando HTTPS.
E' anche possibile configurare un default scheme per tutte le pagine. Questo è utile se si vuole usare HTTPS solo per alcune pagine. Se non è indicato un default scheme, allora il comportamento normale è di continuare ad usare lo schema correntemente usato. Perciò una volta che l'utente ha fatto l'accesso ad una pagina che richiede HTTPS, allora HTTPS continuerà ad essere usato dopo che l'utente si sposta su altre pagine non HTTPS. (Mentre questo è buono per la sicurezza, non lo è per le prestazioni!). Per definire HTTP come default scheme, aggiungere questa riga a pages.xml:
<page view-id="*" scheme="http" />
Chiaramente, se nessuna delle pagine dell'applicazione usa HTTPS allora non è richiesto di specificare alcun default scheme.
E' possibile configurare Seam per invalidare automaticamente la sessione HTTP ogni volta che lo schema cambia. Basta aggiungere questa riga a components.xml:
<web:session invalidate-on-scheme-change="true"/>
Questa opzione aiuta a rendere il sistema meno vulnerabile alle intromissioni che rilevano l'id di sessione o alla mancanza di protezione su dati sensibili dalle pagine che usano HTTPS ad altre che usano HTTP.
Se si vogliono configurare manualmente le porte HTTP e HTTPS, queste possono essere configurate in pages.xml specificando gli attributi http-port e https-port nell'elemento pages:
<pages xmlns="http://jboss.com/products/seam/pages"
xmlns:xsi="http://www.w3.org/2001/XMLSchema-instance"
xsi:schemaLocation="http://jboss.com/products/seam/pages http://jboss.com/products/seam/pages-2.2.xsd"
no-conversation-view-id="/home.xhtml"
login-view-id="/login.xhtml"
http-port="8080"
https-port="8443"
>
Sebbene non faccia strettamente parte delle API di sicurezza, Seam fornisce un algoritmo CAPTCHA (Completely Automated Public Turing test to tell Computer and Humans Apart, test di Turing publico completamente automatico per distinguere gli umani dalle macchine) già fatto per prevenire l'interazione con l'applicazione da parte di procedure automatiche.
Per partire è necessario configurare la Seam Resource Servlet, che fornirà l'immagine CAPTCHA da risolvere nella pagina. Questo richiede la seguente voce in web.xml:
<servlet>
<servlet-name
>Seam Resource Servlet</servlet-name>
<servlet-class
>org.jboss.seam.servlet.SeamResourceServlet</servlet-class>
</servlet>
<servlet-mapping>
<servlet-name
>Seam Resource Servlet</servlet-name>
<url-pattern
>/seam/resource/*</url-pattern>
</servlet-mapping
>
Aggiungere una verifica CAPTCHA ad una form è estremamente facile. Ecco un esempio:
<h:graphicImage value="/seam/resource/captcha"/>
<h:inputText id="verifyCaptcha" value="#{captcha.response}" required="true">
<s:validate />
</h:inputText>
<h:message for="verifyCaptcha"/>
Questo è tutto. Il controllo graphicImage mostra l'immagine CAPTCHA e inputText riceve la risposta dell'utente. La risposta viene automaticamente validata con il CAPTCHA quando la form viene inviata.
E' possibile personalizzare l'algoritmo CAPTCHA sovrascrivendo il componente già fatto:
@Name("org.jboss.seam.captcha.captcha")
@Scope(SESSION)
public class HitchhikersCaptcha extends Captcha
{
@Override @Create
public void init()
{
setChallenge("Qual � la risposta alla vita, all'universo e a tutto il resto?");
setCorrectResponse("42");
}
@Override
public BufferedImage renderChallenge()
{
BufferedImage img = super.renderChallenge();
img.getGraphics().drawOval(5, 3, 60, 14); //aggiungi qualche oscura decorazione
return img;
}
}
La seguente tabella descrive una serie di eventi (vedi Capitolo 6, Eventi, interceptor e gestione delle eccezioni) lanciati dalla sicurezza di Seam in corrispondenza di determinati eventi relativi alla sicurezza.
Tabella 15.13. Eventi della sicurezza
|
Nome dell'evento |
Descrizione |
|---|---|
|
|
Lanciato quando un tentativo di login è stato completato con esito positivo. |
|
|
Lanciato quando un tentativo di login è fallito. |
|
|
Lanciato quando un utente che ha già fatto il login, tenta di fare il login di nuovo. |
|
|
Lanciato quando una verifica di sicurezza fallisce in quanto l'utente non ha fatto il login. |
|
|
Lanciato quando una verifica di sicurezza fallisce in quanto l'utente ha fatto il login ma non ha i privilegi richiesti. |
|
|
Lanciato subito prima l'autenticazione dell'utente. |
|
|
Lanciato subito dopo l'autenticazione dell'utente. |
|
|
Lanciato dopo che l'utente ha fatto un logout. |
|
|
Lanciato quando le credenziali dell'utente vengono cambiate. |
|
|
Lanciato quando la proprietà RememberMe di Identity viene modificata. |
A volte può essere necessario eseguire determinate operazioni con dei privilegi più elevati, come creare un nuovo utente da parte di un utente non autenticato. La sicurezza di Seam gestisce un tale meccanismo tramite la classe RunAsOperation. Questa classe consente sia al Principal o al Subject, che ai ruoli dell'utente di essere sovrascritti per un singolo insieme di operazioni.
Il seguente codice di esempio mostra come viene usato RunAsOperation, chiamando il suo metodo addRole() per fornire un insieme di ruoli fittizi solo per la durata dell'operazione. Il metodo execute() contiene il codice che verrà eseguito con i privilegi aggiuntivi.
new RunAsOperation() {
public void execute() {
executePrivilegedOperation();
}
}.addRole("admin")
.run();
In modo analogo, i metodi getPrincipal() o getSubject() possono anch'essi essere sovrascritti per specificare le istanze di Principal e Subject da usare per la durata dell'operazione. Infine, il metodo run() è usato per eseguire la RunAsOperation.
A volte può essere necessario estendere il componente Identity se l'applicazione ha particolari requisiti di sicurezza. Il seguente esempio (fatto di proposito, dato che le credenziali sarebbero normalmente gestite dal componente Credentials) mostra un componente Identity esteso con un campo companyCode aggiuntivo. La precendenza di installazione impostata a APPLICATION assicura che questo Identity esteso venga installato al posto dell'Identity originale.
@Name("org.jboss.seam.security.identity")
@Scope(SESSION)
@Install(precedence = APPLICATION)
@BypassInterceptors
@Startup
public class CustomIdentity extends Identity
{
private static final LogProvider log = Logging.getLogProvider(CustomIdentity.class);
private String companyCode;
public String getCompanyCode()
{
return companyCode;
}
public void setCompanyCode(String companyCode)
{
this.companyCode = companyCode;
}
@Override
public String login()
{
log.info("###### CUSTOM LOGIN CALLED ######");
return super.login();
}
}
Notare che un componente Identity deve essere marcato @Startup, in modo che sia disponibile immediatamente dopo l'inizio del contesto SESSION. La mancanza di questo dettaglio renderebbe non utilizzabili determinate funzionalità di Seam nell'applicazione.
OpenID è un standard comune per l'autenticazione esterna sul web. L'idea fondamentale è che qualsiasi applicazione web possa integrare (o sostituire) la sua gestione locale dell'autenticazione delegandone la responsabilità ad un server OpenID esterno scelto dall'utente. Questo va a beneficio dell'utente che non deve più ricordare un nome e una password per ogni applicazione web che usa, e dello sviluppatore, che viene sollevato di un po' di problemi nel manutenere un complesso sistema di autenticazione.
Quando si usa OpenID, l'utente sceglie un fornitore OpenID, e il fornitore OpenID assegna all'utente un OpenID. Questo id prende la forma di un URL, ad esempio http://grandepizza.myopenid.com, comunque è accettabile trascurare la parte http:// dell'identificativo quando si fa il login ad un sito. L'applicazione web (detta relying party in termini OpenID) determina quale server OpenID deve contattare e redirige l'utente a quel sito per l'autenticazione. Dopo essersi autenticato con esito positivo, all'utente viene fornito un codice (crittograficamente sicuro) che prova la sua identità e viene rediretto di nuovo all'applicazione web originale. L'applicazione web locale può essere quindi sicura che l'utente che sta accedendo è il proprietario dell'OpenID che aveva fornito.
E' importante rendersi conto, a questo punto, che l'autenticazione non implica l'autorizzazione. L'applicazione web ha ancora bisogno di fare delle considerazioni su come usare quell'informazione. L'applicazione web potrebbe trattare l'utente come immediatamente autenticato e dargli/le pieno accesso al sistema, oppure potrebbe tentare di associare l'OpenID fornito ad un utente locale, chiedendo all'utente di registrarsi se non l'ha già fatto. La scelta su come gestire l'OpenID è lasciata ad una decisione progettuale dell'applicazione locale.
Seam usa il pacchetto openid4java e richiede quattro JAR aggiuntivi per usare l'integrazione Seam. Essi sono: htmlparser.jar, openid4java.jar, openxri-client.jar e openxri-syntax.jar.
L'elaborazione di OpenID richiede l'uso di OpenIdPhaseListener, che deve essere aggiunto al file faces-config.xml. Il phase listener elabora le chiamate dal fornitore OpenID, consentendo di rientrare nell'applicazione locale.
<lifecycle>
<phase-listener>org.jboss.seam.security.openid.OpenIdPhaseListener</phase-listener>
</lifecycle>
Con questa configurazione il supporto OpenID è disponibile nell'applicazione. Il componente per il supporto OpenID, org.jboss.seam.security.openid.openid, viene installato automaticamente se le classi openid4java sono nel classpath.
Per iniziare un login con OpenID occorre presentare una semplice form che chieda all'utente il suo OpenID. Il valore #{openid.id} accetta l'OpenID dell'utente e l'azione #{openid.login] inizia la richiesta di autenticazione.
<h:form>
<h:inputText value="#{openid.id}" />
<h:commandButton action="#{openid.login}" value="OpenID Login"/>
</h:form>
Quando l'utente invia la form di login, viene rediretto al suo fornitore OpenID. L'utente torna infine all'applicazione tramite la pseudo pagina Seam /openid.xhtml, che è fornita dal OpenIdPhaseListener. L'applicazione può gestire la risposta OpenID per mezzo della navigazione indicata in pages.xml per quella pagina, proprio come se l'utente non avesse mai lasciato l'applicazione.
La strategia più semplice è di eseguire immediatamente il login dell'utente. La seguente regola di navigazione mostra come gestire questa modalità usando l'azione #{openid.loginImmediately()}.
<page view-id="/openid.xhtml">
<navigation evaluate="#{openid.loginImmediately()}">
<rule if-outcome="true">
<redirect view-id="/main.xhtml">
<message>OpenID login completato con esito positivo...</message>
</redirect>
</rule>
<rule if-outcome="false">
<redirect view-id="/main.xhtml">
<message>OpenID login rifiutato...</message>
</redirect>
</rule>
</navigation>
</page>
L'azione loginImmediately() controlla per vedere se l'OpenID è valido. Se è valido, aggiunge un OpenIDPrincipal al componente identity, marca l'utente come loggato (cioè #{identity.loggedIn} sarà true) e restituisce true. Se l'OpenID non è stato validato, il metodo restituisce false, e l'utente rientra nell'applicazione non autenticato. se l'OpenID dell'utente è valido, esso sarà accessibile usando l'espressione #{openid.validatedId} e #{openid.valid} sarà true.
Si può desiderare di non autenticare immediatamente l'utente nell'applicazione. In questo caso la navigazione dovrà controllare la proprietà #{openid.valid} e redirigere l'utente ad una pagina per la registrazione o l'elaborazione dell'utente. Le azioni che si possono prendere sono di chiedere maggiori informazioni e creare un utente locale, oppure presentare un CAPTCHA per evitare registrazioni da programmi automatici. Quando questa elaborazione è terminata, se si vuole autenticare l'utente è possibile chiamare il metodo loginImmediately, sia tramite EL come mostrato in precedenza, sia interagendo direttamento con il componente org.jboss.seam.security.openid.OpenId. Ovviamente niente impedisce di scrivere da soli del codice personalizzato per interagire con il componente Seam Identity per avere un comportamento più personalizzato.
Il log out (dimenticando l'associazione OpenID) viene fatto chiamando #{openid.logout}. Se non si sta usando la sicurezza Seam è possibile chiamare questo metodo direttamente. Se si sta usando la sicurezza Seam occorre continuare ad usare #{identity.logout} e installare un gestore di eventi per catturare l'evento logout, chiamando il metodo logout di OpenID.
<event type="org.jboss.seam.security.loggedOut">
<action execute="#{openid.logout}" />
</event>
E' importante non trascurare questo punto altrimenti l'utente non sarà più in grado di eseguire nuovamente il login nella stessa sessione.
Seam rende facile la costruzione di applicazioni internazionali. Prima di tutto verranno percorse le varie fasi necessarie per rendere internazionale e tradotta un'applicazione. In seguito si darà un'occhiata al modo in cui Seam gestisce i gruppi di stringhe associate ai componenti (resource bundle).
Un'applicazione JEE consiste di molti componenti ed ognuno di essi deve essere configurato opportunamente affinché l'applicazione venga tradotta.
Note that all i18n features in Seam work only in JSF context.
Partendo dalla base, il primo passo è assicurarsi che il server e il client del database utilizzino la codifica di caratteri corretta per la traduzione. Di solito si vorrà utilizzare UTF-8. Come fare questo non è oggetto di questa guida.
Per essere sicuri che l'application server riceva i parametri delle richieste dai client nella codifica corretta occorre configurare il connettore Tomcat. Se si usa Tomcat o JBoss AS, aggiungere l'attributo URIEncoding="UTF-8" alla configurazione del connettore. Per JBoss AS 4.2 modificare ${JBOSS_HOME}/server/(default)/deploy/jboss-web.deployer/server.xml:
<Connector port="8080" URIEncoding="UTF-8"/>
C'è un'alternativa che è probabilmente migliore. E' possibile dire a JBoss AS che la codifica dei parametri della richiesta deve essere ricavata dalla richiesta:
<Connector port="8080" useBodyEncodingForURI="true"/>
Ci sarà bisogno di tradurre le stringhe per tutti i messaggi dell'applicazione (per esempio le etichette dei campi nelle pagine). In primo luogo occorre assicurarsi che il resource bundle sia codificato utilizzando la giusta codifica di carattere. Per default viene usato ASCII. Benché la codifica ASCII sia sufficiente per molte lingue, essa non fornisce i caratteri per tutte le lingue.
I resource bundles devono essere creati in ASCII, oppure devono utilizzare una notazione Unicode per rappresentare i caratteri Unicode. Poiché un file .properties non viene compilato in byte-code, non c'è modo di dire alla JVM quale codifica caratteri utilizzare. Perciò occorre usare caratteri ASCII oppure usare la notazione Unicode per i caratteri che non fanno parte dell'insieme ASCII. E' possibile rappresentare un carattere Unicode in un file Java usando la notazione \uXXXX, dove XXXX è la rappresentazione esadecimale del carattere.
E' possibile scrivere la traduzione delle etichette (Sezione 16.3, «Etichette») nei resource bundles con la codifica del proprio sistema e poi convertire il contenuto del file nel formato con le notazioni Unicode attraverso lo strumento native2ascii fornito con JDK. Questo strumento converte un file scritto nella codifica originale in uno dove i caratteri non-ASCII sono rappresentati come sequenze di notazioni Unicode.
L'uso di questo strumento è descritto qui per Java 5 oppure qui per Java 6. Ad esempio, per convertire un file da UTF-8:
$ native2ascii -encoding UTF-8 messages_cs.properties > messages_cs_escaped.propertiesOccorre essere sicuri che le pagine mostrino i dati tradotti e i messaggi utilizzando il corretto insieme di caratteri e che anche i dati inviati usino usino la codifica corretta.
Per impostare la codifica dei caratteri per le pagine occorre utilizzare la tag <f:view locale="cs_CZ"/> (in questo modo diciamo a JSF di usare il locale Ceco). Si può voler modificare la codifica del documento XML stesso se si vuole includere stringhe tradotte all'interno dell'XML. Per fare questo occorre modificare l'attributo encoding nella dichiarazione XML <xml version="1.0" encoding="UTF-8"> con il valore desiderato.
Anche JSF/Facelets dovrebbe inviare tutte le richieste utilizzando la codifica caratteri specificata, ma per essere sicuri che tutte le richieste che non specificano un valore di codifica abbiamo il valore corretto è possibile forzare la codifica delle richieste utilizzando un filtro Servlet. Questo si configura in components.xml:
<web:character-encoding-filter encoding="UTF-8"
override-client="true"
url-pattern="*.seam" />
Ogni sessione utente registrata ha associata un'istanza di java.util.Locale (disponibile nell'applicazione come un componente chiamato locale). In condizioni normali non sarà necessario fare alcuna configurazione particolare per impostare la lingua. Seam delega a JSF il compito di determinare la lingua attiva:
Se c'è un linguaggio associato con la richiesta HTTP (il linguaggio del browser), e questo linguaggio è presente nella lista delle lingue gestite in faces-config.xml, allora questa lingua verrà usata per il resto della sessione.
Altrimenti, se in faces-config.xml è specificata una lingua di default, questa lingua verrà usata per il resto della sessione.
Altrimenti viene usata la lingua di default del server.
E' possibile impostare la lingua manualmente tramite le proprietà di configurazione di Seam org.jboss.seam.international.localeSelector.language, org.jboss.seam.international.localeSelector.country e org.jboss.seam.internationale.localeSelector.variant, ma non c'è una vera buona ragione per farlo.
E' comunque utile consentire all'utente di impostare la lingua manualmente tramite l'interfaccia utente. Seam fornisce una funzionalità per sovrascrivere il linguaggio determinato dall'algoritmo descritto sopra. Tutto ciò che è necessario fare è aggiungere il seguente brano ad una form in una pagina JSP o Facelets:
<h:selectOneMenu value="#{localeSelector.language}">
<f:selectItem itemLabel="English" itemValue="en"/>
<f:selectItem itemLabel="Deutsch" itemValue="de"/>
<f:selectItem itemLabel="Francais" itemValue="fr"/>
<f:selectItem itemLabel="Italiano" itemValue="it"/>
</h:selectOneMenu>
<h:commandButton action="#{localeSelector.select}"
value="#{messages['ChangeLanguage']}"/>
Oppure, se si vuole mostrare una lista delle lingue gestite da faces-config.xml, si può usare:
<h:selectOneMenu value="#{localeSelector.localeString}">
<f:selectItems value="#{localeSelector.supportedLocales}"/>
</h:selectOneMenu>
<h:commandButton action="#{localeSelector.select}"
value="#{messages['ChangeLanguage']}"/>
Quando l'utente seleziona una voce dal menu a discesa e poi fa click sul bottone di comando, la lingua di Seam e di JSF viene sovrascritta per il resto della sessione.
Tutto ciò porta a domandarsi dove siano definite le lingue gestite. Tipicamente nell'elemento <locale-config> del file di configurazione JSF (/META-INF/faces-config.xml) si indica una lista di lingue per le quali si dispone dei corrispondenti resource bundle. Ad ogni modo si è imparato ad apprezzare che il meccanismo di configurazione dei componenti Seam è più completo di quello fornito in Java EE. Per questa ragione è possibile configurare le lingue gestite e la lingua di default del server usando il componente org.jboss.seam.international.localeConfig. Per usarlo occorre prima dichiarare il namespace XML per il pacchetto international di Seam nel descrittore dei componenti Seam, quindi definire la lingua di default e le lingue gestite come segue:
<international:locale-config default-locale="fr_CA" supported-locales="en fr_CA fr_FR it_IT"/>
Ovviamente se c'è la dichiarazione che una certa lingua è gestita, sarà meglio fornire il resource bundle corrispondente! Nel prossimo capitolo si imparerà come si definiscono le etichette per una lingua specifica.
JSF gestisce l'internazionalizzazione delle etichette e del testo descrittivo nell'interfaccia utente tramite l'uso di f:loadBundle>. Questo approccio è possibile nelle applicazioni Seam. In alternativa è possibile sfruttare i vantaggi offerti dal componente Seam messages per mostrare label costruite tramite modelli con espressioni EL.
Seam fornisce un java.util.ResourceBundle (disponibile all'applicazione come un org.jboss.seam.core.resourceBundle). Occorre rendere disponibili le nostre etichette tradotte tramite questo speciale resource bundle. Per default il resource bundle usato da Seam si chiama messages così che occorre definire le etichette in file chiamati messages.properties, messages_en.properties, messages_en_AU.properties, ecc. Questi file di solito risiedono nella cartella WEB-INF/classes.
Quindi, in messages_en.properties:
Hello=Hello
E in messages_en_AU.properties:
Hello=G'day
E' possibile indicare un nome diverso per il resource bundle impostando la proprietà di configurazione Seam org.jboss.seam.core.resourceLoader.bundleNames. E' possibile persino specificare un elenco di nomi di resource bundle sui quali devono essere ricercati i messaggi (a partire dall'ultimo).
<core:resource-loader>
<core:bundle-names>
<value>mycompany_messages</value>
<value>standard_messages</value>
</core:bundle-names>
</core:resource-loader>
Se si vuole definire un messaggio solo per una particolare pagina, è possibile specificarlo in un resource bundle con lo stesso nome dell'identificativo della view JSF, omettendo il / iniziale e l'estensione del file finale. Così è possibile mettere il nostro messaggio in welcome/hello_en.properties se si desidera mostrare il messaggio solo in /welcome/hello.jsp.
E' anche possibile specificare esplicitamente un nome di resource bundle in pages.xml:
<page view-id="/welcome/hello.jsp" bundle="HelloMessages"/>
Quindi possiamo usare i messaggi definiti in HelloMessages.properties in /welcome/hello.jsp.
Se si definiscono le etichette utilizzando il resource bundle di Seam è possibile usarle senza dover scrivere <f:loadBundle... /> in ogni pagina. E' possibile invece scrivere semplicemente:
<h:outputText value="#{messages['Hello']}"/>
oppure:
<h:outputText value="#{messages.Hello}"/>
Ancora meglio, i messaggi stessi possono contenere espressioni EL:
Hello=Hello, #{user.firstName} #{user.lastName}Hello=G'day, #{user.firstName}E' possibile anche usare i messaggi nel codice:
@In private Map<String, String> messages;
@In("#{messages['Hello']}") private String helloMessage;
Il componente facesMessages è un modo super-conveniente per mostare messaggi di conferma o di errore all'utente. La funzionalità che è stata appena descritta funziona anche per i messaggi faces:
@Name("hello")
@Stateless
public class HelloBean implements Hello {
@In FacesMessages facesMessages;
public String sayIt() {
facesMessages.addFromResourceBundle("Hello");
}
}
Questo mostrerà Hello, Gavin King oppure G'day, Gavin, a seconda della lingua dell'utente.
C'è anche un'istanza a livello sessione di java.util.Timezone, chiamata org.jboss.seam.international.timezone, e un componente Seam per cambiare il fuso orario chiamato org.jboss.seam.interanational.timezoneSelector. Per default il fuso orario è il fuso orario di default del server. Purtroppo le specifiche JSF dicono che tutte le date e orari devono essere considerati come UTC e mostrati come UTC a meno che un fuso orario non sia esplicitamente specificato usando <f:convertDateTime>. Questo è un comportamento di default estremamente sconveniente.
Seam modifica questo comportamento e imposta il fuso orario di tutte le date e orari al fuso orario di Seam. In più, Seam fornisce la tag <s:convertDateTime> che esegue sempre questa conversione nel fuso orario di Seam.
Seam fornisce anche un converter di date di default per convertire una valore stringa in una data. Questo risparmia di dover specificare un converter sui campi d'input che sono semplicemente catturati come data. Il pattern viene selezionato in accordo con il locale dell'utente e la timezone viene selezionata come descritto sopra.
Le applicazioni Seam sono anche molto facilmente personalizzabili nell'aspetto. Le API per i temi sono molto simili alle API per la traduzione, ma ovviamente questi due concetti sono ortogonali e alcune applicazione gestiscono sia le traduzioni che i temi.
Prima di tutto occorre configurare l'insieme dei temi gestiti:
<theme:theme-selector cookie-enabled="true">
<theme:available-themes>
<value>default</value>
<value>accessible</value>
<value>printable</value>
</theme:available-themes>
</theme:theme-selector>
Notare che il primo tema elencato è il tema di default.
I temi sono definiti in file di proprietà con lo stesso nome del tema. Ad esempio, il tema default è definito come un insieme di voci in default.properties. Ad esempio default.properties potrebbe definire:
css ../screen.css template /template.xhtml
Di solito le voci nel resource bundle di un tema saranno percorsi a fogli di stile CSS o immagini e nomi di modelli facelets (a differenza dei resource bundle per le traduzioni che normalmente contengono testo).
Ora è possibile usare queste voci nella pagine JSP o facelets. Ad esempio, per gestire con un tema il foglio di stile di una pagina facelets:
<link href="#{theme.css}" rel="stylesheet" type="text/css" />
Oppure, quando la definizione della pagina risiede in una sottocartella:
<link href="#{facesContext.externalContext.requestContextPath}#{theme.css}"
rel="stylesheet" type="text/css" />
In modo più flessibile, facelets consente di gestire con i temi il modello usato da un <ui:composition>:
<ui:composition xmlns="http://www.w3.org/1999/xhtml"
xmlns:ui="http://java.sun.com/jsf/facelets"
xmlns:h="http://java.sun.com/jsf/html"
xmlns:f="http://java.sun.com/jsf/core"
template="#{theme.template}">
Così come per selezionare la lingua, c'è un componente che consente all'utente di cambiare liberamente il tema:
<h:selectOneMenu value="#{themeSelector.theme}">
<f:selectItems value="#{themeSelector.themes}"/>
</h:selectOneMenu>
<h:commandButton action="#{themeSelector.select}" value="Select Theme"/>
Le selezioni della lingua, del tema e del fuso orario gestiscono tutte la registrazione della scelta in un cookie. Basta impostare la proprietà cookie-enabled in components.xml:
<theme:theme-selector cookie-enabled="true">
<theme:available-themes>
<value>default</value>
<value>accessible</value>
<value>printable</value>
</theme:available-themes>
</theme:theme-selector>
<international:locale-selector cookie-enabled="true"/>
I siti web orientati alla collaborazione tra utenti richiedono un linguaggio per marcare in modo comprensibile il testo formattato da inserire nei post di un forum, nelle pagine wiki, nei commenti, ecc. Seam fornisce il controllo <s:formattedText/> per mostrare il testo formattato in modo conforme con il linguaggio Seam Text. Seam Text è realizzato utilizzando un interprete basato su ANTLR. Comunque non c'è bisogno di sapere niente di ANTLR per utilizzarlo.
Ecco un semplice esempio:
E' semplice rendere il testo *evidenziato*, |a spaziatura fissa|, ~cancellato~, sovra^scritto^ o _sottolineato_.
Se mostriamo questo testo usando <s:formattedText/>, otteniamo il seguente codice HTML:
E' semplice rendere il testo *evidenziato*, |a spaziatura fissa|,
~cancellato~, sovra^scritto^ o _sottolineato_.
E' possibile usare una riga vuota per indicare un nuovo paragrafo e un + per indicare un titolo:
+Questo è un grande titolo /Dovrai/ avere del testo dopo il titolo! ++Questo è un titolo più piccolo Questo è il primo paragrafo. Lo possiamo dividere in più righe, ma per terminarlo serve una riga vuota. Questo è il secondo paragrafo.
(Notare che un semplice a-capo viene ignorato, è necessaria una riga vuota per avere il testo in un nuovo paragrafo). Questo è il codice HTML risultante:
<h1
>Questo � un grande titolo</h1>
<p>
<i
>Dovrai</i
> avere del testo dopo il titolo!
</p>
<h2
>Questo � un titolo pi� piccolo</h2>
<p>
Questo � il primo paragrafo. Lo possiamo dividere in pi�
righe, ma per terminarlo serve una riga vuota.
</p>
<p>
Questo � il secondo paragrafo.
</p
>
Le liste ordinate sono generate dal carattere #. Le liste non ordinate dal carattere =:
Una lista ordinata:
#prima voce
#seconda voce
#e anche la /terza/ voce
Una lista non ordinata:
=una voce
=un'altra voce<p>
Una lista ordinata:
</p>
<ol
>
<li
>prima voce</li>
<li
>seconda voce</li>
<li
>e anche una <i
>terza</i
> voce</li>
</ol>
<p>
Una lista non ordinata:
</p>
<ul>
<li
>una voce</li>
<li
>un'altra voce</li>
</ul
>
I brani con citazioni devono essere racchiusi tra virgolette:
L'altro ragazzo disse:
"Nyeah nyeah-nee
/nyeah/ nyeah!"
Ma cosa pensi abbia voluto dire con "nyeah-nee"?<p>
L'altro ragazzo disse:
</p>
<q
>Nyeah nyeah-nee
<i
>nyeah</i
> nyeah!</q>
<p>
Ma cosa pensi abbia voluto dire con <q
>nyeah-nee</q
>?
</p
>
Caratteri speciali come *, | e #, e anche i caratteri HTML come <, > e & possono essere inseriti usando il carattere di escape\:
E' possibile scrivere equazioni come 2\*3\=6 e tag HTML come \<body\ > usando il carattere di escape: \\.
<p>
E' possibile scrivere equazioni come 2*3=6 e tag HTML
come <body> usando il carattere di escape: \.
</p
>
Ed è possibile citare blocchi di codice usando l'apice inverso (purtroppo l'apice inverso non c'è nella tastiera italiana, ndt):
Il mio codice non funziona:
`for (int i=0; i<100; i--)
{
doSomething();
}`
Qualche idea?<p>
Il mio codice non funziona:
</p>
<pre
>for (int i=0; i<100; i--)
{
doSomething();
}</pre>
<p>
Qualche idea?
</p
>
Notare che la formattazione in linea a spaziatura fissa considera sempre i caratteri speciali (la maggior parte del testo formattato a spaziatura fissa in effetti è codice o tag con molti caratteri speciali). Così, ad esempio, è possibile scrivere:
Questo è un |<tag attribute="value"/>| esempio.
senza bisogno di usare il carattere di escape per i caratteri all'interno del brano formattato a spaziatura fissa. Lo svantaggio è che non è possibile formattare il testo in linea a spaziatura fissa in altri modi (corsivo, sottolineato, e così via).
Un link può essere creato utilizzando la seguente sintassi:
Vai al sito web di Seam [= >http://jboss.com/products/seam].
Oppure, se si vuole specificare il testo del link:
Vai al [sito web di Seam= >http://jboss.com/products/seam].
Per gli utenti esperti è possibile anche personalizzare l'interprete Seam Text in modo da comprendere i link in formato wiki scritti usando questa sintassi.
Il testo può anche includere un certo sottoinsieme limitato di HTML (non c'è da preoccuparsi, il sottoinsieme è stato scelto in modo da essere sicuro rispetto alla possibilità di attacchi di tipo cross-site scripting). Questo è utile per creare dei link:
Potresti voler fare un link a <a href="http://jboss.com/products/seam"
>qualcosa di
forte</a
>, oppure includere un'immagine: <img src="/logo.jpg"/>
E per creare delle tabelle:
<table>
<tr
><td
>Nome:</td
><td
>Gavin</td
></tr>
<tr
><td
>Cognome:</td
><td
>King</td
></tr>
</table
>
Ma è possibile fare molto di più, volendo!
Il componente JSF <s:formattedText/> utilizza internamente org.jboss.seam.text.SeamTextParser. Si può usare direttamente questa classe ed implementare la propria procedura di parsing del testo, rendering o sanitizzazione HTML. Questo è utile se si hanno frontend personalizzati per l'inserimento di testo, quali editor HTML basati su javascript, e se si vuole validare l'input utente per proteggere il sito web da attacchi Cross-Site Scripting (XSS). Un altro caso d'uso sono i motori di parsing e rendering per il testo wiki.
Il seguente esempio definisce un parser di testo personalizzato che sovrascrive il sanitizer HTML di default:
public class MyTextParser extends SeamTextParser {
public MyTextParser(String myText) {
super(new SeamTextLexer(new StringReader(myText)));
setSanitizer(
new DefaultSanitizer() {
@Override
public void validateHtmlElement(Token element) throws SemanticException {
// TODO: I want to validate HTML elements myself!
}
}
);
}
// Customizes rendering of Seam text links such as [Some Text=
>http://example.com]
@Override
protected String linkTag(String descriptionText, String linkText) {
return "<a href=\"" + linkText + "\"
>My Custom Link: " + descriptionText + "</a
>";
}
// Renders a <p
> or equivalent tag
@Override
protected String paragraphOpenTag() {
return "<p class=\"myCustomStyle\"
>";
}
public void parse() throws ANTLRException {
startRule();
}
}
I metodi linkTag() e paragraphOpenTag() sono solo alcuni modi in cui si può sovrascrivere l'output renderizzato. Questi metodi restituiscono generalmente String. Si veda la documentazione Javadoc per ulteriori informazioni.
Inoltre si consulti Javadoc riguardo org.jboss.seam.text.SeamTextParser.DefaultSanitizer per maggiori informazioni su quali elementi HTML, attributi e valori di attributi vengano filtrati di default.
Seam adesso include un componente per la generazione di documenti usando iText. Il primo focus del supporto di Seam ai documenti iText è per la generazione dei documenti PDF, ma Seam offre anche un supporto base per la generazione di documenti RTF.
Il supporto a iText è fornito da jboss-seam-pdf.jar. Questo JAR contiene i controlli JSF di iText, che sono usati per costruire le viste che possono generare il PDF, e il componente DocumentStore, che serve i documenti renderizzati per l'utente. Per includere il supporto PDF nell'applicazione, si metta jboss-seam-pdf.jar nella directory WEB-INF/lib assieme al file JAR di iText. Non serve alcuna ulteriore configurazione per usare il supporto a iText di Seam.
Il modulo iText di Seam richiede l'uso dei Facelets come tecnologia per la vista.Versioni future della libreria potrebbero supportare anche l'uso di JSP. In aggiunta, si richiede l'uso del pacchetto seam-ui.
Il progetto examples/itext contiene un esempio di supporto PDF. Viene mostrato il corretto impacchettamento per il deploy e l'esempio contiene un gran numero di funzionalità per la generazione PDF attualmente supportate.
|
|
Descrizione I documenti vengono generati dai file XHTML facelet usando dei tag nel namespace Attributi
Attributi dei metadati
Utilizzo <p:document xmlns:p="http://jboss.com/products/seam/pdf" |
I documenti utili dovranno contenere più che il solo testo; comunque i componenti standard UI sono idonei per la generazione HTML e non sono utili per generare contenuto in PDF. Invece Seam fornisce dei componenti UI speciali per generare contenuto in PDF idoneo. Tag quali <p:image> e <p:paragraph> sono la base per i semplici documenti. Tag come <p:font> forniscono informazioni di stile a tutto il contenuto che sta intorno.
|
|
Descrizione La maggior parte dell'uso del testo dovrebbe essere sezionato in paragrafi, affinché i frammenti del testo possano scorrere, formattati ed con uno stile in gruppi logici. Attributi
Utilizzo <p:paragraph alignment="justify"> |
|
|
Descrizione Il tag Attributi
Utilizzo <p:paragraph> |
|
|
Descrizione Il tag Attributi
Utilizzo
|
|
|
Descrizione Il tag font definisce il font di default da usarsi per tutto il testo contenuto in esso. Attributi
Utilizzo <p:font name="courier" style="bold" size="24"> |
|
|
Descrizione
Attributi
Utilizzo
|
|
|
Descrizione
Utilizzo <p:newPage /> |
|
|
Descrizione
Le risorse possono anche essere generate dinamicamente dal codice dell'applicazione. L'attributo Attributi
Utilizzo <p:image value="/jboss.jpg" /> <p:image value="#{images.chart}" /> |
|
|
Descrizione
Attributi
Utilizzo <p:listItem |
|
|
Descrizione I componenti Attributi
Utilizzo <f:facet name="header"> |
|
|
Descrizione Il numero della pagina corrente può essere collocato dentro un header o un footer usando il tag Utilizzo <p:footer borderWidthTop="1" borderColorTop="blue" |
|
|
Descrizione Se il documento generato segue una struttura libro/articolo, i tag NotaYou cannot include a chapter into another chapter, this can be done only with section(s). Attributi
Utilizzo <p:document xmlns:p="http://jboss.com/products/seam/pdf" |
|
|
Descrizione Ogni capitolo o sezione può contenere un |
Le strutture di lista possono essere visualizzate usando i tag p:list e p:listItem. Le liste possono contenere sottoliste arbitrariamente innestate. Gli elementi di lista non possono essere usati fuori da una lista. Il seguente documento utilizza il tag ui:repeat per mostrare una lista di valori recuperata da un componente Seam.
<p:document xmlns:p="http://jboss.com/products/seam/pdf"
xmlns:ui="http://java.sun.com/jsf/facelets"
title="Hello">
<p:list style="numbered">
<ui:repeat value="#{documents}" var="doc">
<p:listItem
>#{doc.name}</p:listItem>
</ui:repeat>
</p:list>
</p:document
>
|
|
Attributi
Utilizzo <p:list style="numbered"> |
|
|
Descrizione
Attributi
Utilizzo ... |
Le strutture della tabella possono essere create usando i tag p:table e p:cell. A differenza di molte strutture di tabella, non c'è alcuna dichiarazione esplicita di riga. Se una tabella ha 3 colonne, allora le 3 celle formeranno automaticamente una riga. Le righe di header e footer possono essere dichiarate, e gli header ed i footer verranno ripetuti nel caso una struttura di tabella prosegua su più pagine.
|
|
Descrizione
Attributi
Utilizzo <p:table columns="3" headerRows="1"> |
|
|
Descrizione
Attributi
Utilizzo <p:cell |
Questa sezione documenta alcune costanti condivise dagli attributi nei tag multipli.
Vengono forniti diversi modi per specificare i colori. Un numero limitato di colori sono supportati col nome. Questi sono: white, gray, lightgray, darkgray, black, red, pink, yellow, green, magenta, cyan e blue. I colori possono essere specificati come valore intero, come definito in java.awt.Color. Finalmente un valore di colore può essere specificato come rgb(r,g,b) o rgb(r,g,b,a) con i valori alpha rosso, verde e blue come intero tra 0 e 255 o come percentuali float seguite da un '%'.
Il supporto ai grafici è fornito da jboss-seam-pdf.jar. I grafici possono essere impiegati nei documenti PDF o possono essere usati come immagini in una pagina HTML. Disegnare i grafici richiede la libreria JFreeChart (jfreechart.jar e jcommon.jar) che deve essere aggiunta alla directory WEB-INF/lib. Tre tipi di grafici sono attualmente supportati: a torta, a barre e a linee. Quando serve un grado di varietà e di controllo elevato, è possibile costruire i grafici usando codice Java.
|
|
Descrizione Visualizza un grafico creato in Java da un componente Seam. Attributi
Utilizzo <p:chart chart="#{mycomponent.chart}" width="500" height="500" /> |
|
|
Descrizione Visualizza un grafico a barre. Attributi
Utilizzo <p:barchart title="Bar Chart" legend="true" |
|
|
Descrizione Mostra un grafico a linea. Attributi
Utilizzo <p:linechart title="Line Chart" |
|
|
Descrizione Mostra un grafico. Attributi
Utilizzo <p:piechart title="Pie Chart" circular="false" direction="anticlockwise" |
|
|
Descrizione I dati di categoria posso essere spezzati in serie. I tag delle serie vengono usati per categorizzare un set di dati con serie ed applicare lo stile all'intera serie. Attributi
Utilizzo <p:series key="data1"> |
|
|
Descrizione Il tag dei dati descrive ciascun punto di dati da mostrare nel grafico. Attributi
Utilizzo <p:data key="foo" value="20" sectionPaint="#111111" |
|
|
Descrizione Il componente del colore dichiara un colore oppure un gradiente che può venire referenziato quando si disegnano forme piene. Attributi
Utilizzo <p:color id="foo" color="#0ff00f"/> |
|
|
Descrizione Descrive un tratteggio usato per disegnare le linee in un grafico. Attributi
Utilizzo <p:stroke id="dot2" width="2" cap="round" join="bevel" dash="2 3" /> |
Seam può usare iText per generare barcode in un'ampia varietà di formati. Questi barcode possono essere incorporati in un documento PDF o mostrati come immagine in una pagina web. Si noti che quando sono usati in immagini HTML, i barcode non possono attualmente mostrare testo al loro interno.
|
|
Descrizione Mostra un'immagine di barcode. Attributi
Utilizzo <p:barCode type="code128" |
Se si ha un PDF complesso pregenerato con campi definiti (con nome), lo si può facilmente riempire con valori dell'applicazione e presentarlo all'utente.
|
|
Descrizione Definisce un modello di form da popolare Attributi
|
|
|
Descrizione Unisce un nome campo al suo valore Attributi
|
<p:form
xmlns:p="http://jboss.com/products/seam/pdf"
URL="http://localhost/Concept/form.pdf">
<p:field name="person.name" value="Me, myself and I"/>
</p:form>
Seam fornisce ora il supporto sperimentale per generare componenti Swing in un'immagine di PDF. Alcuni componenti Swing look and feels, in particolare quelli che usano widget nativi, non verranno correttamente generati.
|
|
Descrizione Genera un componente Swing in un documento PDF. Attributi
Utilizzo <p:swing width="310" height="120" component="#{aButton}" /> |
La generazione del documento funziona senza nessuna ulteriore configurazione. Comunque ci sono alcuni punti della configurazione necessari per applicazioni più serie.
L'implementazione di default serve i documenti PDF da un URL generico, /seam-doc.seam. Molti browser (e utenti) preferiscono vedere URL che contengono il vero nome del PDF, come /myDocument.pdf. Questa capacità richiede una configurazione. Per servire file PDF, tutte le risorse *.pdf devono essere mappate sul DocumentStoreServlet:
<servlet>
<servlet-name
>Document Store Servlet</servlet-name>
<servlet-class
>org.jboss.seam.document.DocumentStoreServlet</servlet-class>
</servlet>
<servlet-mapping>
<servlet-name
>Document Store Servlet</servlet-name>
<url-pattern
>*.pdf</url-pattern>
</servlet-mapping
>
L'opzione use-extensions nel componente document store completa la funzionalità istruendo il document store su come generare l'URL con l'estensione corretta del nome per i tipi di documenti da generare.
<components xmlns="http://jboss.com/products/seam/components"
xmlns:document="http://jboss.com/products/seam/document"
xmlns:xsi="http://www.w3.org/2001/XMLSchema-instance"
xsi:schemaLocation="
http://jboss.com/products/seam/document http://jboss.com/products/seam/document-2.2.xsd
http://jboss.com/products/seam/components http://jboss.com/products/seam/components-2.2.xsd">
<document:document-store use-extensions="true"/>
</components
>
Document store memorizza i documenti nello scope conversazione, ed i documenti scadranno quando termina la conversazione. A quel punto i riferimenti al documento saranno invalidati. Si può specificare la vista di default da mostrare quando un documento non esiste usando la proprietà error-page di documentStore.
<document:document-store use-extensions="true" error-page="/documentMissing.seam" />
Per leggere ulteriore documentazione su iText, vedere:
Seam supporta inoltre la generazione di fogli elettronici the Microsoft® Excel® spreadsheet application tramite l'eccellente libreria JExcelAPI . Il documento generato è compatibile con the Microsoft® Excel® spreadsheet application versione 95, 97, 2000, XP e 2003. Attualmente viene esposto un limitato set di funzionalità di questa libreria, ma lo scopo finale è riuscire a fare tutto ciò che la libreria consente. Si prega di fare riferimento alla documentazione di JExcelAPI per ulteriori informazioni, possibilità e limitazioni.
The Microsoft® Excel® spreadsheet application jboss-seam-excel.jar. Questo JAR contiene i controlli the Microsoft® Excel® spreadsheet application JSF, che vengono impiegati per costruire le viste che possono generare il documento, ed il componente DocumentStore, che serve il documento generato all'utente. Per includere il supporto ad the Microsoft® Excel® spreadsheet application nella propria applicazione, si includa jboss-seam-excel.jar nella directory WEB-INF/lib assieme al file jxl.jar. Inoltre, occorre configurare il servlet DocumentStore in web.xml.
Il modulo The Microsoft® Excel® spreadsheet application di Seam richiede l'uso di Facelets come tecnologia per la vista. Inoltre richiede l'uso del pacchetto seam-ui.
Il progetto examples/excel contiene un esempio del supporto the Microsoft® Excel® spreadsheet application in azione. Mostra come eseguire il correttto impacchettamento per il deploy e mostra le funzionalità esposte.
La personalizzazione del modulo per supportare altri tipi di API the Microsoft® Excel® spreadsheet application è diventata molto semplice. Si implementi l'interfaccia ExcelWorkbook, e si registri in components.xml.
<excel:excelFactory>
<property name="implementations">
<key
>myExcelExporter</key>
<value
>my.excel.exporter.ExcelExport</value>
</property>
</excel:excelFactory
>
e si registri il namespace excel nei tag dei componenti con
xmlns:excel="http://jboss.com/products/seam/excel"
Poi si imposti il tipo UIWorkbook per myExcelExporter e verrà usato il proprio esportatore. Di default è "jxl", ma è stato aggiunto anche il supporto per CSV, usando il tipo "csv".
Si veda Sezione 18.6, «Configurazione di iText» per informazioni su come configurare il document servlet per servire i documenti con estensione .xls.
Se si incontrano problemi nell'accedere al file generato con IE (specialmente con https), ci si assicuri di non avere messo restrizioni nel browser (si veda http://www.nwnetworks.com/iezones.htm/), restrizioni di sicurezza in web.xml oppure una combinazione delle due.
L'uso base del supporto ai fogli elettronici è molto semplice; viene usato come il familiare <h:dataTable> e si può associare una List, Set, Map, Array o DataModel.
<e:workbook xmlns:e="http://jboss.com/products/seam/excel">
<e:worksheet>
<e:cell column="0" row="0" value="Hello world!"/>
</e:worksheet>
</e:workbook>
Non è molto utile, guardiamo quindi ai casi più comuni:
<e:workbook xmlns:e="http://jboss.com/products/seam/excel">
<e:worksheet value="#{data}" var="item">
<e:column>
<e:cell value="#{item.value}"/>
</e:column>
</e:worksheet>
</e:workbook>
In primo luogo si ha a livello più alto un elemento workbook, che serve come container e non ha attributi. L'elemento figlio worksheet ha due attributi; value="#{data}" è il binding EL ai dati e var="item" è il nome dell'elemento corrente. Innestato dentro worksheet c'è una singola colonna e dentro essa si vede la cella, che è l'associazione finale ai dati dell'elemento iterato.
Questo è ciò che serve sapere per cominciare a mettere dati nei fogli elettronici!
I workbook sono i padri di livello più alto dei worksheet e dei link ai fogli di stile.
|
|
Attributi
Elementi figli
Facets
|
<e:workbook>
<e:worksheet>
<e:cell value="Hello World" row="0" column="0"/>
</e:worksheet>
<e:workbook>
definisce un workbook con un foglio di lavoro ed un saluto in A1
I worksheet sono figli dei workbook e padri delle colonne e dei comandi worksheet. Possono anche contenere celle, formule, immagini e collegamenti esplicitamente collocati. Sono le pagine che creano il workbook.
|
|
Elementi figli
Facets
|
<e:workbook>
<e:worksheet name="foo" startColumn="1" startRow="1">
<e:column value="#{personList}" var="person">
<f:facet name="header">
<e:cell value="Last name"/>
</f:facet>
<e:cell value="#{person.lastName}"/>
</e:column>
</e:worksheet>
<e:workbook>
definisce un worksheet con nome "foo", che inizia in B2.
Le colonne sono figle dei worksheet e padri delle celle, immagini, formule e collegamenti. Sono la struttura che controlla l'iterazione dei dati del worksheet. Si veda Sezione 19.14.5, «Impostazioni colonna» per la formattazione.
|
|
Attributi
Elementi figli
Facets
|
<e:workbook>
<e:worksheet value="#{personList}" var="person">
<e:column>
<f:facet name="header">
<e:cell value="Last name"/>
</f:facet>
<e:cell value="#{person.lastName}"/>
</e:column>
</e:worksheet>
<e:workbook>
definisce una colonna con un'intestazione ed un output iterato.
Le celle sono innestate dentro le colonne (per l'iterazione) o dentro i worksheet (per il collocamento diretto usando gli attributi column e row) e sono responsabili dell'output del valore (solitamente tramite un'espressione EL che coinvolge l'attributo var della datatable. Vedere ???
|
|
Attributi
Elementi figli
Facets
|
<e:workbook>
<e:worksheet
>
<e:column value="#{personList}" var="person">
<f:facet name="header">
<e:cell value="Last name"/>
</f:facet>
<e:cell value="#{person.lastName}"/>
</e:column>
</e:worksheet>
</e:workbook
>
definisce una colonna con un'intestazione ed un output iterato.
Le validazioni vengono innestate dentro celle o formule. Esse aggiungono vincoli ai dati di cella.
|
|
Attributi
Elementi figli
Facets
|
<e:workbook>
<e:worksheet>
<e:column value="#{personList}" var="person"
>
<e:cell value="#{person.age">
<e:numericValidation condition="between" value="4"
value2="18"/>
</e:cell>
</e:column>
</e:worksheet>
</e:workbook
>
aggiunge la validazione numerica alla cella specificando che il valore deve essere tra 4 e 18.
|
|
Attributi
Elementi figli
Facets
|
<e:workbook>
<e:worksheet>
<e:column value="#{personList}" var="person"
>
<e:cell value="#{person.position">
<e:rangeValidation startColumn="0" startRow="0"
endColumn="0" endRow="10"/>
</e:cell>
</e:column>
</e:worksheet>
</e:workbook
>
aggiunge la validazione ad una cella specificando che il valore deve essere in valori specificati nel range A1:A10.
|
|
Attributi
Elementi figli
Facets
|
e:listValidation è solo un container per mantenere diversi tag e:listValidationItem.
|
|
Attributi
Elementi figli
Facets
|
<e:workbook>
<e:worksheet>
<e:column value="#{personList}" var="person"
>
<e:cell value="#{person.position">
<e:listValidation>
<e:listValidationItem value="manager"/>
<e:listValidationItem value="employee"/>
</e:listValidation>
</e:cell>
</e:column>
</e:worksheet>
</e:workbook
>
aggiunge la valodazione ad una cella specificando che il valore deve essere "manager" o "employee".
Le maschere di formato sono definite nell'attributo maschera in celle o formule. Ci sono due tipi di maschere di formato, uno per numeri e uno per date.
Incontrando una maschera di formato, in primo luogo è contrassegnata se è in una form interna, es. "format1", "accounting_float" e così via (si veda jxl.write.NumberFormats ).
se la maschera non è nella lista, viene trattata come una maschera personalizzata (si veda java.text.DecimalFormat ). Es. "0.00" e automaticamente convertita nella corrispondenza più vicina.
Incontrando una maschera di formato, in primo luogo è contrassegnata se è in una form interna, es. "format1", "format2" e così via (si veda jxl.write.DecimalFormats ).
se la maschera non è nella lista, viene trattata come maschera personalizzata (si veda java.text.DateFormat ), es. "dd.MM.yyyy" viene automaticamente convertita nella corrispondenza più vicina.
Le formule sono innestate nelle colonne (per iterazione) o dentro i worksheet (per collocazione diretta usando gli attributi column e row) e aggiungono calcoli o funzioni ai range di celle. Sono essenzialmente celle, si veda Sezione 19.6, «Celle» per gli attributi disponibili. Si noti che possono impiegare template ed avere definizioni proprie di font, ecc. come le normali celle.
La formula della cella è collocata nell'attributo value come una normale annotazione the Microsoft® Excel® spreadsheet application. Si noti che quando si fanno formule con riferimenti ad altri fogli, i worksheet devo esistere prima di eseguire riferimenti ad essa. Il valore è una stringa.
<e:workbook>
<e:worksheet name="fooSheet">
<e:cell column="0" row="0" value="1"/>
</e:worksheet>
<e:worksheet name="barSheet">
<e:cell column="0" row="0" value="2"/>
<e:formula column="0" row="1"
value="fooSheet!A1+barSheet1!A1">
<e:font fontSize="12"/>
</e:formula>
</e:worksheet>
</e:workbook
>
definisce una formula in B2 che somma le celle A1 nei worksheet FooSheet e BarSheet.
Le immagini sono innestate dentro le colonne (per iterazione) o dentro i worksheet (per collocazione diretta usando gli attributi startColumn/startRow e rowSpan/columnSpan). Gli span sono opzionali e se omessi, l'immagine verrà inserita senza ridimensionamento.
|
|
Attributi
Elementi figli
Facets
|
<e:workbook>
<e:worksheet>
<e:image startRow="0" startColumn="0" rowSpan="4"
columnSpan="4" URI="http://foo.org/logo.jpg"/>
</e:worksheet>
</e:workbook
>
definisce un'immagine in A1:A5 basato sui dati in questione
Gli hyperlink sono innestati dentro le colonne (per iterazione) o dentro i worksheet (per collocazione diretta usando gli attributi startColumn/startRow e endColumn/endRow). Aggiungono agli URI una navigazione tramite link.
|
|
Attributi
Elementi figli
Facets
|
<e:workbook>
<e:worksheet>
<e:hyperLink startRow="0" startColumn="0" endRow="4"
endColumn="4" URL="http://seamframework.org"
description="The Seam Framework"/>
</e:worksheet>
</e:workbook
>
definisce un hyperlink che punta a SFWK nell'area A1:E5
Intestazioni e pié di pagina sono figli dei fogli di lavoro e contengono facet che a loro volta contengono una stringa con i comandi da analizzare.
|
|
Attributi
Elementi figli
Facets
|
|
|
Attributi
Elementi figli
Facets
|
Il contenuto dei facets è una stringa che può contenere vari comandi delimitati da # come segue:
|
<e:workbook> <e:worksheet> <e:hyperLink startRow="0" startColumn="0" endRow="4" endColumn="4" URL="http://seamframework.org" description="The Seam Framework"/> </e:worksheet> </e:workbook > |
Inserisce la data corrente |
|
#page_number# |
Inserisce il numero della pagina corrente |
|
#time# |
Inserisce l'orario corrente |
|
#total_pages# |
Inserisce il conteggio totale della pagina |
|
#worksheet_name# |
Inserisce il nome del worksheet |
|
#workbook_name# |
Inserisce il nome del workbook |
|
#bold# |
Attiva il font in grassetto, usare un altro #bold# per disattivarlo |
|
#italics# |
Attiva il font in corsivo, usare un altro #italic# per disattivarlo |
|
#underline# |
Attiva la sottolineatura, usare un altro #underline# per disattivarla |
|
#double_underline# |
Attiva la doppia sottolineatura, usare un altro #double_underline# per disattivarla |
|
#outline# |
Attiva il font outline, usare un altro #outline# per disattivarlo |
|
#shadow# |
Attiva il font ombreggiato, usare un altro #shadow# per disattivarlo |
|
#strikethrough# |
Attiva il font barrato, usare un altro #strikethrough# per disattivarlo |
|
#subscript# |
Attiva il font subscripted, usare un altro #subscript# per disattivarlo |
|
#superscript# |
Attiva il font superscript, usare un altro #superscript# per disattivarlo |
|
#font_name# |
Imposta il nome dei font, si usa come #font_name=Verdana# |
|
#font_size# |
Imposta la dimensione dei font, si usa come #font_size=12# |
<e:workbook>
<e:worksheet
>
<e:header>
<f:facet name="left">
This document was made on #date# and has #total_pages# pages
</f:facet>
<f:facet name="right">
#time#
</f:facet>
</e:header>
<e:worksheet>
</e:workbook>
Stampa le aree ed i titoli figli dei worksheet e dei templatee fornisce...stampa aree e titoli.
|
|
Attributi
Elementi figli
Facets
|
<e:workbook>
<e:worksheet
>
<e:printTitles firstRow="0" firstColumn="0"
lastRow="0" lastColumn="9"/>
<e:printArea firstRow="1" firstColumn="0"
lastRow="9" lastColumn="9"/>
</e:worksheet>
</e:workbook>
definisce un titolo di stampa tra A1:A10 ed un'area di stampa tra B2:J10.
I comandi per i fogli di lavoro sono figli dei workbook e vengono solitamente eseguiti solo una volta.
Fornisce un raggruppamento di colonne e righe.
|
|
Attributi
Elementi figli
Facets
|
|
|
Attributi
Elementi figli
Facets
|
<e:workbook>
<e:worksheet
>
<e:groupRows startRow="4" endRow="9" collapse="true"/>
<e:groupColumns startColumn="0" endColumn="9" collapse="false"/>
</e:worksheet>
</e:workbook>
raggruppa dalla riga 5 alla 10 e dalla colonna 5 alla 10 in modo che le righe siano inizialmente collassate (ma non le colonne).
Fornisce interruzioni di pagina
|
|
Attributi
Elementi figli
Facets
|
<e:workbook>
<e:worksheet
>
<e:rowPageBreak row="4"/>
</e:worksheet>
</e:workbook
>
interrompe la pagina alla riga 5.
Fornisce l'unione delle celle
|
|
Attributi
Elementi figli
Facets
|
<e:workbook>
<e:worksheet>
<e:mergeCells startRow="0" startColumn="0" endRow="9" endColumn="9"/>
</e:worksheet>
</e:workbook
>
unisce le celle nel range A1:J10
Se si preferisce esportare una datatable JSF esistente invece di scrivere un apposito documento XHTML, si può eseguire il componente org.jboss.seam.excel.excelExporter.export, passando l'id della datatable come parametro Seam EL. Si presuma di avere una datatable
<h:form id="theForm">
<h:dataTable id="theDataTable" value="#{personList.personList}"
var="person">
...
</h:dataTable>
</h:form>
che si vuole visualizzare come foglio Microsoft® Excel®. Si collochi un
<h:commandLink
value="Export"
action="#{excelExporter.export('theForm:theDataTable')}"
/>
nella form e si è già finito. Si può certamente eseguire l'exporter con un pulsante, s: link oppure con un altro metodo preferito. Ci sono anche piani per un tag dedicato all'export che possa essere messo nel tag della datatable per non dover più fare riferimento all'id della datatable.
Si veda Sezione 19.14, «Font e layout» per la formattazione.
Il controllo dell'aspetto dell'output è fatto con una combinazione di attributi stile-CSS e di attributi tag. I più comuni (font, bordi, background, ecc.) sono CSS ed alcune impostazioni generali sono negli attributi tag.
Gli attributi CSS vanno in cascata dal padre ai figli e da un tag si scende in cascata attraverso classi CSS referenziate negli attributi styleClass ed infine lungo gli attributi CSS definiti nell'attributo style. Si può collocarli ovunque, ma ad esempio impostare la larghezza di colonna in una cella innestata dentro tale colonna ha poco senso.
Se si hanno maschere di formato che usano caratteri speciali quali spazi e punti e virgola, si può fare l'escape della stringa css con i caratteri '' come xls-format-mask:'$;$'
Gli stylesheet esterni sono referenziati con il tag e:link. Vengono messi come figli del workbook.
|
|
Attributi
Elementi figli
Facets
|
<e:workbook>
<e:link URL="/css/excel.css"/>
</e:workbook
>
Fa riferimento allo stylesheet che può essere trovato in /css/excel.css
Questo gruppo di attributi XLS-CSS definisce un font ed i suoi attributi
|
xls-font-family |
Il nome del font. Assicurarsi che sia supportato del proprio sistema. |
|
xls-font-size |
La dimensione del font. Si usi un numero intero. |
|
xls-font-color |
Il colore dei font (si veda jxl.format.Colour ). |
|
xls-font-bold |
Il font deve essere in grassetto? I valori validi sono "true" and "false" |
|
xls-font-italic |
Il font deve essere in corsivo? I valori validi sono "true" and "false" |
|
xls-font-script-style |
The script style of the font (see jxl.format.ScriptStyle ). |
|
xls-font-underline-style |
Lo stile sottolineato del font (si veda jxl.format.UnderlineStyle ). |
|
xls-font-struck-out |
Il font deve essere barrato? I valori validi sono "true" e "false" |
|
xls-font |
Una notazione breve per impostare tutti i valori. Si collochi il nome del font in fondo e si usino i tick mark per i font separati da uno spazio, es. 'Times New Roman'. Si usi "italic", "bold" e "struckout". Esempio style="xls-font: red bold italic 22 Verdana" |
Questo gruppo di attributi XLS-CSS definisce i bordi della cella
|
xls-border-left-color |
Il colore del bordo del lato sinistro della cella (si veda jxl.format.Colour ). |
|
xls-border-left-line-style |
Lo stile di linea del bordo del lato sinistro della cella (si veda jxl.format.LineStyle ). |
|
xls-border-left |
Una notazione breve per impostare lo stile della linea ed il colore del lato sinistro della cella, es. style="xls-border-left: thick red" |
|
xls-border-top-color |
Il colore del bordo del lato alto della cella (si veda jxl.format.Colour ). |
|
xls-border-top-line-style |
Lo stile di linea del bordo del lato alto della cella (si veda jxl.format.LineStyle ). |
|
xls-border-top |
Una notazione breve per impostare lo stile della linea ed il colore del lato alto della cella, es. style="xls-border-top: red thick" |
|
xls-border-right-color |
Il colore del bordo del lato destro della cella (si veda jxl.format.Colour ). |
|
xls-border-right-line-style |
Lo stile di linea del bordo del lato destro della cella (si veda jxl.format.LineStyle ). |
|
xls-border-right |
Una notazione breve per impostare lo stile della linea ed il colore del lato destro della cella, es. style="xls-border-right: thick red" |
|
xls-border-bottom-color |
Il colore del bordo del lato basso della cella (si veda jxl.format.Colour ). |
|
xls-border-bottom-line-style |
Lo stile di linea del bordo del lato basso della cella (si veda jxl.format.LineStyle ). |
|
xls-border-bottom |
Una notazione breve per impostare lo stile della linea ed il colore del lato basso della cella, es. style="xls-border-bottom: thick red" |
|
xls-border |
Una notazione breve per impostare lo stile della linea ed il colore per tutti i lati della cella, es. style="xls-border: thick red" |
Questo gruppo di attributi XLS-CSS definisce il background della cella
|
xls-background-color |
Il colore del background (si veda jxl.format.LineStyle ). |
|
xls-background-pattern |
Il pattern del background (si veda jxl.format.Pattern ). |
|
xls-background |
Una notazione breve per impostare il pattern ed il colore del background. Vedere sopra per le regole. |
Questo gruppo di attributi XLS-CSS definisce le larghezze di colonna, ecc.
|
xls-column-width |
La larghezza della colonna. Si usino valori ampi (~5000) per cominciare. Usata da e:column nella modalità xhtml. |
|
xls-column-widths |
La larghezza della colonna. Si usino valori ampi (~5000) per cominciare. Usata dall'excel exporter, collocato nell'attributo style della datatable. Si usino valori numerici o * per bypassare una colonna. Esempio style="xls-column-widths: 5000, 5000, *, 10000" |
|
xls-column-autosize |
Deve essere fatto un tentativo per autodimensionare la colonna? I valori validi sono "true" and "false". |
|
xls-column-hidden |
La colonna deve essere nascosta? I valori validi sono "true" e "false". |
|
xls-column-export |
La colonna deve essere mostrata nell'esportazione? I valori validi sono "true" e "false". Il valore di default è "true". |
Questo gruppo di attributi XLS-CSS definisce le proprietà della cella
|
xls-alignment |
L'allineamento del valore della cella (si veda jxl.format.Alignment ). |
|
xls-force-type |
Il tipo forzato dei dati della cella. Il valore è una stringa che può essere una tra "general", "number", "text", "date", "formula" o "bool". Il tipo è automaticamente individuato e quindi quest'attributo si usa raramente. |
|
xls-format-mask |
La maschera di formato della cella, si veda Sezione 19.6.2, «Maschere per il formato» |
|
xls-indentation |
L'indentazione del valore della cella. Il valore è numerico. |
|
xls-locked |
Se la cella debba essere bloccata. Da usare con il livello workbook bloccato. I valori validi sono "true" e "false". |
|
xls-orientation |
L'orientamento del valore della cella (si veda jxl.format.Orientation ). |
|
xls-vertical-alignment |
L'allineamento verticale del valore della cella (si veda jxl.format.VerticalAlignment ). |
|
xls-shrink-to-fit |
I valori della cella devono adattarsi alla dimensione? I valori validi sono "true" e "false". |
|
xls-wrap |
La cella deve contenere nuove linee? I valori validi sono "true" e "false". |
L'exporter delle datatable impiega gli stessi attributi xls-css come documento xhtml con l'eccezione che le larghezze di colonna vengono definite con l'attributo xls-column-widths nella datatable (poiché UIColumn non supporta gli attributi style o styleClass).
Nell'attuale versione ci sono alcune note limitazioni riguardanti il supporto CSS.
Usando i documenti xhtml, gli stylesheet devono fare riferimento tramite il tag <e:link> tag
Usando l'exporter delle datatable, i CSS devono essere inseriti negli attributi style, gli stylesheet esterni non sono supportati
Ci sono solo due chiavi di resource bundle usate, entrambe per il formato di data invalido ed entrambi prendono un parametro (il valore chiave)
org.jboss.seam.excel.not_a_number — Quando un valore supposto essere un numero non può essere trattato come tale
org.jboss.seam.excel.not_a_date — Quando un valore supposto essere una data non può essere trattato come tale
Il nucleo delle funzionalità the Microsoft® Excel® spreadsheet application è basato sull'eccellente libreria JExcelAPI che può essere trovata in http://jexcelapi.sourceforge.net/ e la maggior parte delle funzionalità e le possibili limitazioni sono ereditate da qua.
Se si usano il forum o la mailing list, si prega di ricordare che non questi non possono fornire informazioni su come Seam impiega la loro libreria, ogni problema dovrebbe essere riportato in JBoss Seam JIRA sotto il modulo "excel".
Con Seam è semplice gestire i feed RSS tramite la libreria YARFRAW. Il supporto RSS in questa versione è da considerarsi nello stato di anteprima.
Per abilitare il supporto RSS includere jboss-seam-rss.jar nella cartella WEB-INF/lib dell'applicazione. La libreria RSS ha anche alcune dipendenze che devono essere posizionate nella stessa cartella. Vedi Sezione 42.2.6, «Supporto Seam RSS» per la lista delle librerie da includere.
Il supporto RSS in Seam richiede di utilizzare Facelets come tecnologia per la vista.
Il progetto examples/rss contiene un esempio del supporto RSS in azione. Mostra il modo appropriato per posizionare le librerie e illustra le funzionalità esposte.
Un feed è una pagina xhtml che consiste in un feed e una lista di elementi annidati.
<r:feed
xmlns="http://www.w3.org/1999/xhtml"
xmlns:ui="http://java.sun.com/jsf/facelets"
xmlns:r="http://jboss.com/products/seam/rss"
title="#{rss.feed.title}"
uid="#{rss.feed.uid}"
subtitle="#{rss.feed.subtitle}"
updated="#{rss.feed.updated}"
link="#{rss.feed.link}">
<ui:repeat value="#{rss.feed.entries}" var="entry">
<r:entry
uid="#{entry.uid}"
title="#{entry.title}"
link="#{entry.link}"
author="#{entry.author}"
summary="#{entry.summary}"
published="#{entry.published}"
updated="#{entry.updated}"
/>
</ui:repeat>
</r:feed>
I feed sono delle entità di primo livello che descrivono le proprietà della sorgente di informazioni. Possono contenere uno o più elementi.
|
|
Attributi
Elementi contenuti
Facets
|
Gli elementi rappresentano i "titoli" del feed.
|
|
Attributi
Elementi contenuti
Facets
|
Alla base del supporto RSS c'è la libreria YARFRAW che si può trovare all'indirizzo http://yarfraw.sourceforge.net/ e da questa deriva la maggior parte delle caratteristiche e delle limitazioni.
Per i dettagli sul formato ATOM 1.0, si veda sulle specifiche
Per i dettagli sul formato RSS 2.0, si veda su le specifiche.
Seam include ora dei componenti opzionali per modellare e spedire le email.
Il supporto email è fornito da jboss-seam-mail.jar. Questo JAR contiene i controlli JSF per la mail, che vengono impiegati per costruire le email, ed il componente manager mailSession.
Il progetto examples/mail contiene un esempio di supporto email in azione. Mostra un pacchetto idoneo e contiene esempi che mostrano le funzionalità chiave attualmente supportate.
Si può testare la propria mail usando l'ambiente di test di Seam. Si veda Sezione 37.3.4, «Test d'integrazione di Seam Mail».
Non occorre imparare un nuovo linguaggio di template per usare Seam Mail — un'email è semplicemente un facelet!
<m:message xmlns="http://www.w3.org/1999/xhtml"
xmlns:m="http://jboss.com/products/seam/mail"
xmlns:h="http://java.sun.com/jsf/html">
<m:from name="Peter" address="peter@example.com" />
<m:to name="#{person.firstname} #{person.lastname}"
>#{person.address}</m:to>
<m:subject
>Try out Seam!</m:subject>
<m:body>
<p
><h:outputText value="Dear #{person.firstname}" />,</p>
<p
>You can try out Seam by visiting
<a href="http://labs.jboss.com/jbossseam"
>http://labs.jboss.com/jbossseam</a
>.</p>
<p
>Regards,</p>
<p
>Pete</p>
</m:body>
</m:message
>
Il tag <m:message> racchiude l'intero messaggio e dice a Seam di iniziare a generare la mail. Dentro al tag <m:message> si usa un tag <m:from> per impostare il mittente, un tag <m:to> per specificare un destinatario (si noti che EL viene impiegato come in un facelet normale), e un tag <m:subject>.
Il tag <m:body> racchiude il corpo della mail. Si possono usare tag HTML dentro il corpo così come componenti JSF.
Adesso che si ha un modello di email, come lo si spedisce? Alla fine della generazione di m:message viene chiamato mailSession per spedire l'email, e quindi semplicemente occorre chiedere a Seam di generare la vista:
@In(create=true)
private Renderer renderer;
public void send() {
try {
renderer.render("/simple.xhtml");
facesMessages.add("Email sent successfully");
}
catch (Exception e) {
facesMessages.add("Email sending failed: " + e.getMessage());
}
}
Per esempio, se si digita un indirizzo email non valido, allora viene lanciata un'eccezione che viene catturata e quindi mostrata all'utente.
Seam semplifica l'uso degli allegati ad una mail. Supporta la maggior parte dei tipi java standard usati con i file.
Se si vuole spedire jboss-seam-mail.jar:
<m:attachment value="/WEB-INF/lib/jboss-seam-mail.jar"/>
Seam caricherà il file dal classpath e lo allegherà alla mail. Di default verrà allegato come jboss-seam-mail.jar; se si vuole avere un altro nome basta aggiungere l'attributo fileName:
<m:attachment value="/WEB-INF/lib/jboss-seam-mail.jar" fileName="this-is-so-cool.jar"/>
Si può anche allegare un java.io.File, un java.net.URL:
<m:attachment value="#{numbers}"/>
Oppure un byte[] o un java.io.InputStream:
<m:attachment value="#{person.photo}" contentType="image/png"/>
Si noterà che per byte[] e java.io.InputStream occorrerà specificare il tipo MIME dell'allegato (poiché quest'informazione non viene trasportata come parte del file).
Ancora meglio si può allegare un PDF generato da Seam, o ogni altra vista JSF standard, semplicemente mettendo un <m:attachment> attorno ai normali tag:
<m:attachment fileName="tiny.pdf">
<p:document
>
A very tiny PDF
</p:document>
</m:attachment
>
Con un set di file da allegare (per esempio un gruppo di fotografie caricate da un database) si utilizza un <ui:repeat>:
<ui:repeat value="#{people}" var="person">
<m:attachment value="#{person.photo}" contentType="image/jpeg" fileName="#{person.firstname}_#{person.lastname}.jpg"/>
</ui:repeat
>
E se si vuole mostrare un'immagine allegata inline:
<m:attachment
value="#{person.photo}"
contentType="image/jpeg"
fileName="#{person.firstname}_#{person.lastname}.jpg"
status="personPhoto"
disposition="inline" />
<img src="cid:#{personPhoto.contentId}" />
Ci si potrebbe chiedere a cosa serva cid:#{...}. IETF specifica che mettendo questo come src dell'immagine, verranno visualizzati gli allegati quando si tenta di localizzare l'immagine (il Content-ID deve corrispondere) — magia!
Occorre dichiarare l'allegato prima di tentare di accedere allo stato dell'oggetto.
Nonostante la maggior parte dei lettori email oggi supportino HTML, alcuni non lo fanno, quindi è possibile aggiungere un'alternativa di puro testo al corpo della mail:
<m:body>
<f:facet name="alternative"
>Sorry, your email reader can't show our fancy email,
please go to http://labs.jboss.com/jbossseam to explore Seam.</f:facet>
</m:body
>
Spesso si vuole spedire una mail ad un gruppo di destinatari (per esempio i propri utenti). Tutti i tag dei destinatari possono essere messi dentro un <ui:repeat>:
<ui:repeat value="#{allUsers} var="user">
<m:to name="#{user.firstname} #{user.lastname}" address="#{user.emailAddress}" />
</ui:repeat
>
A volte, comunque, occorre spedire un messaggio leggermente diverso a ciascun utente (es. una password resettata). Il miglior modo per farlo è mettere l'interno messaggio dentro un <ui:repeat>:
<ui:repeat value="#{people}" var="p">
<m:message>
<m:from name="#{person.firstname} #{person.lastname}"
>#{person.address}</m:from>
<m:to name="#{p.firstname}"
>#{p.address}</m:to>
...
</m:message>
</ui:repeat
>
L'esempio mail templating mostra che il templating facelets funziona solo con i tag mail di Seam.
template.xhtml contiene:
<m:message>
<m:from name="Seam" address="do-not-reply@jboss.com" />
<m:to name="#{person.firstname} #{person.lastname}"
>#{person.address}</m:to>
<m:subject
>#{subject}</m:subject>
<m:body>
<html>
<body>
<ui:insert name="body"
>This is the default body, specified by the template.</ui:insert>
</body>
</html>
</m:body>
</m:message
>
templating.xhtml contiene:
<ui:param name="subject" value="Templating with Seam Mail"/>
<ui:define name="body">
<p
>This example demonstrates that you can easily use <i
>facelets templating</i
> in email!</p>
</ui:define
>
Si possono usare anche i tag sorgente di facelets nella propria email, ma occorre metterli in un jar dentro WEB-INF/lib - fare riferimento a .taglib.xml da web.xml non è molto affidabile quando si usa Seam Mail (se si spedisce la mail in modo asincrono Seam Mail non ha accesso all'intero contesto JSF o Servlet, e quindi non conosce i parametri di configurazione di web.xml).
Se occorre configurare Facelets o JSF per spedire mail, servirà eseguire l'override del componente Renderer e configurarlo programmaticamente - solo per utenti avanzati!
Seam supporta l'invio di messaggi internazionalizzati. Di default, viene usata la codifica fornita da JSF, ma questa può essere sovrascritta nel template:
<m:message charset="UTF-8">
...
</m:message
>
Il corpo, soggetto e nome destinatario (e mittente) verranno codificati. Occorre assicurarsi che facelets usi il set di caratteri corretto per il parsing delle pagine, impostando la codifica del template:
<?xml version="1.0" encoding="UTF-8"?>
A volte si vogliono aggiungere altre intestazioni alla mail. Seam fornisce supporta per alcune di queste (si veda Sezione 21.5, «Tag»). Per esempio, si può impostare l'importanza della mail e chiedere una conferma di lettura:
<m:message xmlns:m="http://jboss.com/products/seam/mail"
importance="low"
requestReadReceipt="true"/>
Altrimenti si può aggiunge una qualsiasi intestazione al messaggio usando il tag <m:header>:
<m:header name="X-Sent-From" value="JBoss Seam"/>
Se si usa EJB, allora si può impiegare MDB (Message Driven Bean) per ricevere una mail. JBoss fornisce un adattatore JCA — mail-ra.rar — ma la versione distribuita con JBoss AS ha un numero di limitazioni (e non è incorporata in alcune versioni) quindi si raccomanda di usare mail-ra.rar distribuito con Seam (si trova nella directory extras/ nella distribuzione Seam). mail-ra.rar deve essere messo in $JBOSS_HOME/server/default/deploy; se la versione di JBoss già lo contiene, lo si sostituisca.
Lo si può configurare come:
@MessageDriven(activationConfig={
@ActivationConfigProperty(propertyName="mailServer", propertyValue="localhost"),
@ActivationConfigProperty(propertyName="mailFolder", propertyValue="INBOX"),
@ActivationConfigProperty(propertyName="storeProtocol", propertyValue="pop3"),
@ActivationConfigProperty(propertyName="userName", propertyValue="seam"),
@ActivationConfigProperty(propertyName="password", propertyValue="seam")
})
@ResourceAdapter("mail-ra.rar")
@Name("mailListener")
public class MailListenerMDB implements MailListener {
@In(create=true)
private OrderProcessor orderProcessor;
public void onMessage(Message message) {
// Process the message
orderProcessor.process(message.getSubject());
}
}
Ogni messaggio ricevuto causerà una chiamata a onMessage(Message message). La maggior parte delle annotazioni di Seam funzioneranno dentro MDB, ma non sarà possibile accedere al contesto di persistenza.
Si possono trovare maggiori informazioni su mail-ra.rar all'indirizzo http://www.jboss.org/community/wiki/InboundJavaMail.
Se non si usa JBoss AS si può comunque usare mail-ra.rar oppure si cerchi se il proprio application server include un adattatore simile.
Per includere il supporto email nella propria applicazione, si includa jboss-seam-mail.jar nella directory WEB-INF/lib. Se si usa JBoss AS non c'è nessuna configurazione ulteriore per usare il supporto email di Seam. Altrimenti occorre assicurarsi di avere JavaMail API, un'implementazione di JavaMail API presente (l'API e l'impl usate in JBoss AS sono distribuite con seam in lib/mail.jar), ed una copia di Java Activation Framework (distribuito con seam in lib/activation.jar.
Il modulo Seam Mail richiede l'uso di Facelets come tecnologia per la vista. Future versioni della libreria potranno supportare l'uso di JSP. In aggiunta si richiede l'uso del pacchetto seam-ui.
Il componente mailSession usa JavaMail per dialogare con un server SMTP 'reale'.
Una sessione JavaMail può essere disponibile via ricerca JNDI se si lavora in ambiente JEE o si può usare una sessione configurata da Seam.
Le proprietà del componente mailSession sono descritte con maggior dettaglio in Sezione 32.9, «Componenti relativi alla Mail».
deploy/mail-service.xml di JBoss AS configura una sessione JavaMail legandola a JNDI. La configurazione di default del servizio deve essere modificata per la propria rete. http://www.jboss.org/community/wiki/JavaMail descrive il servizio con maggiore dettaglio.
<components xmlns="http://jboss.com/products/seam/components"
xmlns:core="http://jboss.com/products/seam/core"
xmlns:mail="http://jboss.com/products/seam/mail">
<mail:mail-session session-jndi-name="java:/Mail"/>
</components
>
Qua viene detto a Seam di ottenere da JNDI la sessione mail associata java:/Mail.
Una sessione mail può essere configurata via components.xml. Qua viene indicato a Seam di usare smtp.example.com come server SMTP:
<components xmlns="http://jboss.com/products/seam/components"
xmlns:core="http://jboss.com/products/seam/core"
xmlns:mail="http://jboss.com/products/seam/mail">
<mail:mail-session host="smtp.example.com"/>
</components
>
L'esempio mail di Seam usa Meldware (da buni.org) come server mail. Meldware è un pacchetto groupware che fornisce SMTP, POP3, IMAP, webmail, un calendario condiviso ed un tool di amministrazione grafico; è scritto come applicazione JEE e quindi può essere deployato in JBoss AS assieme alla propria applicazione Seam.
La versione di Meldware distribuita con Seam (scaricata a richiesta) è configurata per lo sviluppo - caselle di posta, utenti e alias (indirizzi email) sono creati ogni volta che si esegue il deploy dell'applicazione. Se si vuole usare Meldware in produzione occorre installare l'ultima release da buni.org.
Le email vengono generate usando tag nel namespace http://jboss.com/products/seam/mail. I documenti dovrebbero sempre avere il tag message alla radice del messaggio. Il tag message prepara Seam a generare una email.
I tag standard per il templating di facelets possono venire usati normalmente. Dentro il corpo si può usare qualsiasi tag JSF; se viene richiesto l'accesso a risorse esterne (fogli di stile, javascript) allora ci si assicuri di impostare urlBase.
Tag radice di un messaggio mail
importance — low, normal o high. Di default è normal, questo imposta l'importanza del messaggio email.
precedence — imposta la precedenza del messaggio (es. bulk).
requestReadReceipt — di default è false, se impostato, verrà aggiunta una richiesta di conferma di lettura, da inviare all'indirizzo From:.
urlBase — Se impostato, il valore è messo prima di requestContextPath consentendo di usare nelle proprie email componenti quali <h:graphicImage>.
messageId — Imposta esplicitamente il Message-ID
Si imposti l'indirizzo From: per la mail. Se ne può avere uno soltanto per email.
name — il nome da cui l'email deve provenire.
address — l'indirizzo email da cui la mail deve provenire.
Si imposti l'indirizzo Reply-to: per la mail. Se ne può avere uno soltanto per email.
address — l'indirizzo email da cui la mail deve provenire.
Si aggiunga un destinatario alla mail. Si usino più tag <m:to> per destinatari multipli. Questo tag può essere collocato in modo sicuro dentro un tag repeat quale <ui:repeat>.
name — il nome del destinatario.
address — l'indirizzo email del destinatario.
Si aggiunga un destinatario cc alla mail. Si usino più tag <m:cc> per destinatari cc multipli. Questo tag può essere collocato in modo sicuro dentro un tag iteratore quale <ui:repeat>.
name — il nome del destinatario.
address — l'indirizzo email del destinatario.
Si aggiunga un destinatario ccn alla mail. Si usino più tag <m:bcc> per destinatari ccn multipli. Questo tag può essere collocato in modo sicuro dentro un tag repeat quale <ui:repeat>.
name — il nome del destinatario.
address — l'indirizzo email del destinatario.
Aggiungere un'intestazione alla mail (es. X-Sent-From: JBoss Seam)
name — Il nome dell'intestazione da aggiungere (es. X-Sent-From).
value — Il valore dell'intestazione da aggiungere (es. JBoss Seam).
Aggiungere un allegato alla mail.
value — Il file da allegare.
String — Una String è interpretata come path al file all'interno del classpath
java.io.File — Un'espressione EL può fare riferimento ad un oggetto File
java.net.URL — Un'espressione EL può fare riferimento ad un oggetto URL
java.io.InputStream — Un'espressione EL può fare riferimento ad un oggetto InputStream. In questo caso devono essere specificati entrambi i fileName e contentType.
byte[] — Un'espressione EL può fare riferimento a byte[]. In questo caso devono essere specificati entrambi i fileName e contentType.
Se viene omesso l'attributo value:
Se questo tag contiene un tag <p:document>, il documento descritto sarà generato ed allegato alla mail. Deve essere specificato un fileName.
Se questo tag contiene altri tag JSF, da questi verrà generato un documento HTML ed allegato alla mail. Un fileName dovrebbe sempre essere specificato.
fileName — Specifica il nome del file da usare per il file allegato.
contentType — Specifica il tipo MIME del file allegato.
Impostiamo l'oggetto della mail.
Si imposti il corpo della mail. Supporta un facet alternativo che, se viene generata una mail HTML, può contenere testo alternativo per un lettore di email che non supporta HTML.
type — Se impostato a plain allora verrà generata una mail con semplice testo, altrimenti una mail HTML.
Seam semplifica molto l'esecuzione di lavori asincroni da una richiesta web. Quando la maggior parte delle persone pensa all'asincronicità in Java EE, pensa all'uso di JMS. Questo è certamente un modo per approcciare il problema in Seam, ed è quello giusto quando si hanno dei requisiti di qualità di servizio molto stringenti e ben definiti. Seam semplifica l'invio e la ricezione di messaggi JMS usando i componenti Seam.
Ma per molti casi d'uso, JMS è eccessivo. Seam aggiunge come nuovo layer un semplice metodo asincrono ed un meccanismo d'eventi nella scelta del dispatcher:
java.util.concurrent.ScheduledThreadPoolExecutor (di default)
Il servizio EJB timer (per ambienti EJB 3.0)
Quartz
Questo capitolo innanzitutto spiega come sfruttare Seam per semplificare JMS e quindi spiega come usare il più semplice metodo asincrono e facility evento.
Seam facilita l'invio e la ricezione di messaggi JMS da e verso componenti Seam. Entrambi il publisher ed il receiver del messaggio possono essere componenti Seam.
Si apprenderà come configurare una coda ed un publisher di messaggio topic e quindi si guarderà un esempio che illustri come eseguire uno scambio di messaggi.
Per configurare l'infrastruttura di Seam alla spedizione di messaggi JMS, occorre dire a Seam a quali topic e code si vuole spedire i messaggi, ed inoltre serve dire dove trovare QueueConnectionFactory e/o TopicConnectionFactory.
Di default Seam usa UIL2ConnectionFactory che è la connection factory consueta per l'uso con JBossMQ. Se si impiegano altri provider JSM, occorre impostare uno o entrambi i queueConnection.queueConnectionFactoryJndiName e topicConnection.topicConnectionFactoryJndiName in seam.properties, web.xml o components.xml.
Inoltre in components.xml occorre elencare i topic e le code per installare i TopicPublisher ed i QueueSender gestiti da Seam:
<jms:managed-topic-publisher name="stockTickerPublisher"
auto-create="true"
topic-jndi-name="topic/stockTickerTopic"/>
<jms:managed-queue-sender name="paymentQueueSender"
auto-create="true"
queue-jndi-name="queue/paymentQueue"/>
Ora è possibile iniettare in qualsiasi componente un TopicPublisher e un TopicSession JMS per publicare un oggetto in un topic:
@Name("stockPriceChangeNotifier")
public class StockPriceChangeNotifier
{
@In private TopicPublisher stockTickerPublisher;
@In private TopicSession topicSession;
public void publish(StockPrice price)
{
try
{
stockTickerPublisher.publish(topicSession.createObjectMessage(price));
}
catch (Exception ex)
{
throw new RuntimeException(ex);
}
}
}
O ad una coda:
@Name("paymentDispatcher")
public class PaymentDispatcher
{
@In private QueueSender paymentQueueSender;
@In private QueueSession queueSession;
public void publish(Payment payment)
{
try
{
paymentQueueSender.send(queueSession.createObjectMessage(payment));
}
catch (Exception ex)
{
throw new RuntimeException(ex);
}
}
}
I messaggi possono essere processati usando un qualsiasi bean message driven EJB3. I bean message-drive possono essere anche componenti Seam, in qualcaso è possibile iniettare altri componenti Seam aventi scope evento e applicazione. Ecco un esempio di ricevitore pagamento, che delega ad un payement processor.
Probabilmente servirà impostare a true l'attributo create nell'annotazione @In (cioè create=true) per fare creare a Seam un'istanza del componente da iniettare. Questo non è necessario se il componente supporta l'atuocreazione (ad esempio se è annotato con @Autocreate).
Per prima cosa creare un MDB per ricevere il messaggio.
@MessageDriven(activationConfig = {
@ActivationConfigProperty(
propertyName = "destinationType",
propertyValue = "javax.jms.Queue"
),
@ActivationConfigProperty(
propertyName = "destination",
propertyValue = "queue/paymentQueue"
)
})
@Name("paymentReceiver")
public class PaymentReceiver implements MessageListener
{
@Logger private Log log;
@In(create = true) private PaymentProcessor paymentProcessor;
@Override
public void onMessage(Message message)
{
try
{
paymentProcessor.processPayment((Payment) ((ObjectMessage) message).getObject());
}
catch (JMSException ex)
{
log.error("Message payload did not contain a Payment object", ex);
}
}
}
Quindi implementare il componente Seam a cui il ricevitore delega il processo di pagamento.
@Name("paymentProcessor")
public class PaymentProcessor
{
@In private EntityManager entityManager;
public void processPayment(Payment payment)
{
// fai qualcosa di eccezionale
entityManager.persist(payment);
}
}
Se si stanno per eseguire delle operazioni di transazione nel MDB, occorre assicurarsi di lavorare con un datasource XA. Altrimenti non sarà possibile eseguire il rollback dei cambiamenti al database se viene fatto il commit della transazione e fallisce l'operazione successiva eseguita dal messaggio.
Seam Remoting consente di sottoscrivere un topic JMS lato client JavaScript. Questo viene descritto in Capitolo 25, Remoting.
Eventi asincroni e chiamate a metodi hanno le stesse aspettative di qualità di servizio del meccanismo sottostante di dispatcher. Il dispatcher di default, basato su ScheduledThreadPoolExecutor opera efficientemente ma non fornisce alcun supporto ai task asincroni di persistenza, e quindi non garantisce che un task verrà effettivamente eseguito. Se si lavora in un ambiente che supporta EJB 3.0 e si aggiunge la seguente linea a components.xml:
<async:timer-service-dispatcher/>
allora i task asincroni verranno processati dal servizio EJB timer del container. Se non si è familiari come il servizio Timer, nessuna paura, non si deve interagire direttamente con esso per usare i metodi asincroni in Seam. La cosa importante da sapere è che qualsiasi buona implementazione di EJB 3.0 avrà l'opzione di usare i timer di persistenza, che danno garanzia che i task verranno processati.
Un'altra alternativa è quella di usare la libreria open source Quartz per gestire il metodo asincrono. Occorre incorporare il JAR della libreria Quartz (che si trova nella directory lib) nell'EAR e dichiararla come modulo Java in application.xml. Il dispatcher Quartz può essere configurato aggiungendo un file di proprietà Quartz al classpath. Deve essere nominato seam.quartz.properties. Inoltre occorre aggiungere la seguente linea a components.xml per installare il dispatcher Quartz.
<async:quartz-dispatcher/>
L'API di Seam per il ScheduledThreadPoolExecutor di default, il Timer EJB3, e lo Scheduler Quartz sono più o meno la stessa cosa. Vengono azionati come "plug and play" aggiungendo una linea a components.xml.
Nella forma più semplice, una chiamata asincrona consente che una chiamata di metodo venga processata asincronicamente (in un thread differente) dal chiamante. Solitamente si usa una chiamata asincrona quando si vuole ritornare una risposta immediata al client, e si lascia in background il lavoro dispendioso da processare. Questo pattern funziona molto bene nelle applicazioni che usano AJAX, dove il client può automaticamente interrogare il server per ottenere il risultato del lavoro.
Per i componenti EJB si annota l'interfaccia locale per specificare che un metodo viene processato asincronicamente.
@Local
public interface PaymentHandler
{
@Asynchronous
public void processPayment(Payment payment);
}
(Per i componenti JavaBean, se si vuole, si può annotare la classe d'implementazione del componente.)
L'uso dell'asincronicità è trasparente alla classe bean:
@Stateless
@Name("paymentHandler")
public class PaymentHandlerBean implements PaymentHandler
{
public void processPayment(Payment payment)
{
//fai qualche lavoro!
}
}
E è anche trasparente al client:
@Stateful
@Name("paymentAction")
public class CreatePaymentAction
{
@In(create=true) PaymentHandler paymentHandler;
@In Bill bill;
public String pay()
{
paymentHandler.processPayment( new Payment(bill) );
return "success";
}
}
Il metodo asincrono viene processato in un contesto eventi completamente nuovo e non ha accesso allo stato del contesto sessione o conversazione del chiamante. Comunque, il contesto di processo di business viene propagato.
Le chiamate del metodo asincrono possono essere schedulate per un'esecuzione successiva usando le annotazioni @Duration, @Expiration e @IntervalDuration.
@Local
public interface PaymentHandler
{
@Asynchronous
public void processScheduledPayment(Payment payment, @Expiration Date date);
@Asynchronous
public void processRecurringPayment(Payment payment,
@Expiration Date date,
@IntervalDuration Long interval)'
}
@Stateful
@Name("paymentAction")
public class CreatePaymentAction
{
@In(create=true) PaymentHandler paymentHandler;
@In Bill bill;
public String schedulePayment()
{
paymentHandler.processScheduledPayment( new Payment(bill), bill.getDueDate() );
return "success";
}
public String scheduleRecurringPayment()
{
paymentHandler.processRecurringPayment( new Payment(bill), bill.getDueDate(),
ONE_MONTH );
return "success";
}
}
Entrambi il server ed il client possono accedere all'oggetto Timer associato all'invocazione. L'oggetto Timer mostrato sotto è il timer EJB3 quando viene usato il dispatcher EJB3. Per il ScheduledThreadPoolExecutor di default, l'oggetto restituito è Future di JDK. Per il dispatcher Quartz, viene ritornato QuartzTriggerHandle, che verrà discusso nella prossima sessione.
@Local
public interface PaymentHandler
{
@Asynchronous
public Timer processScheduledPayment(Payment payment, @Expiration Date date);
}
@Stateless
@Name("paymentHandler")
public class PaymentHandlerBean implements PaymentHandler
{
@In Timer timer;
public Timer processScheduledPayment(Payment payment, @Expiration Date date)
{
//fai qualche lavoro!
return timer; //notare che il valore di ritorno viene completamente ignorato
}
}
@Stateful
@Name("paymentAction")
public class CreatePaymentAction
{
@In(create=true) PaymentHandler paymentHandler;
@In Bill bill;
public String schedulePayment()
{
Timer timer = paymentHandler.processScheduledPayment( new Payment(bill),
bill.getDueDate() );
return "success";
}
}
I metodi asincroni non possono ritornare al chiamante alcun altro valore.
Il dispatcher Quartz (vedere indietro come viene installato) consente di usare le annotazioni @Asynchronous, @Duration, @Expiration, e @IntervalDuration come sopra. Ma possiede anche altre potenti caratteristiche. Il dispatcher Quartz supporta tre nuove annotazioni.
L'annotazione @FinalExpiration specifica una data finale per il task ricorrente. Si noti che si può iniettare il QuartzTriggerHandle.
@In QuartzTriggerHandle timer;
// Definisce il metodo nel componente "processor"
@Asynchronous
public QuartzTriggerHandle schedulePayment(@Expiration Date when,
@IntervalDuration Long interval,
@FinalExpiration Date endDate,
Payment payment)
{
// esegui il task ripetitivo o long running fino a endDate
}
... ...
// Schedula il task nel codice che processa la business logic
// Inizia adesso, ripete ogni ora, e finisce il 10 Maggio 2010
Calendar cal = Calendar.getInstance ();
cal.set (2010, Calendar.MAY, 10);
processor.schedulePayment(new Date(), 60*60*1000, cal.getTime(), payment);
Si noti che il metodo restituisce l'oggetto QuartzTriggerHandle, che si può usare per arrestare, mettere in pausa e ripristinare lo scheduler. L'oggetto QuartzTriggerHandle è serializzabile, e quindi può essere salvato nel database se deve essere presente per un periodo di tempo esteso.
QuartzTriggerHandle handle =
processor.schedulePayment(payment.getPaymentDate(),
payment.getPaymentCron(),
payment);
payment.setQuartzTriggerHandle( handle );
// Salva il pagamento nel DB
// pi� tardi ...
// Recupera il pagamento dal DB
// Cancella i rimanenti task schedulati
payment.getQuartzTriggerHandle().cancel();
L'annotazione @IntervalCron supporta la sintassi Unix del cron job per la schedulazione dei task. Per esempio, il seguente metodo asincrono gira alle 2:10pm e alle 2:44pm ogni Mercoledì del mese di Marzo.
// Define the method
@Asynchronous
public QuartzTriggerHandle schedulePayment(@Expiration Date when,
@IntervalCron String cron,
Payment payment)
{
// esegui il task ripetitivo o long running
}
... ...
// Schedula il task nel codice che processa la business logic
QuartzTriggerHandle handle =
processor.schedulePayment(new Date(), "0 10,44 14 ? 3 WED", payment);
L'annotazione @IntervalBusinessDay supporta l'invocazione sullo scenario di "Giorno Lavorativo ennesimo". Per esempio il seguente metodo asincrono gira alle ore 14.00 del secondo giorno lavorativo di ogni mese. Di default esclude tutti i weekend e le festività federali americane fino al 2010 dai giorni lavorativi.
// Define the method
@Asynchronous
public QuartzTriggerHandle schedulePayment(@Expiration Date when,
@IntervalBusinessDay NthBusinessDay nth,
Payment payment)
{
// esegui il task ripetitivo o long running
}
... ...
// Schedula il task nel codice che processa la business logic
QuartzTriggerHandle handle =
processor.schedulePayment(new Date(),
new NthBusinessDay(2, "14:00", WEEKLY), payment);
L'oggetto NthBusinessDay contiene la configurazione del trigger d'invocazione. Si possono specificare più vacanze (esempio, vacanze aziendali, festività non-US, ecc.) attraverso la proprietà additionalHolidays.
public class NthBusinessDay implements Serializable
{
int n;
String fireAtTime;
List <Date
> additionalHolidays;
BusinessDayIntervalType interval;
boolean excludeWeekends;
boolean excludeUsFederalHolidays;
public enum BusinessDayIntervalType { WEEKLY, MONTHLY, YEARLY }
public NthBusinessDay ()
{
n = 1;
fireAtTime = "12:00";
additionalHolidays = new ArrayList <Date
> ();
interval = BusinessDayIntervalType.WEEKLY;
excludeWeekends = true;
excludeUsFederalHolidays = true;
}
... ...
}
Le annotazioni @IntervalDuration, @IntervalCron, e @IntervalNthBusinessDay sono mutualmente esclusive. Se usate nello stesso metodo, verrà lanciata una RuntimeException.
Gli eventi guidati dai componenti possono essere asincroni. Per sollevare un evento da processare in modo asincrono, occorre semplicemente chiamare il metodo raiseAsynchronousEvent() della classe Events. Per schedulare un evento a tempo, chiamare il metodo raiseTimedEvent() passando un oggetto schedule (per il dispatcher di default o il dispatcher del servizio timer, usare TimerSchedule). I componenti possono osservare eventi asincroni nel solito modo, ma si tenga presente che solo il contesto business process viene propagato nel thread asincrono.
Ogni dispatcher asincrono si comporta in modo differente quando attraverso di esso viene propagata un'eccezione. Per esempio, il dispatcher java.util.concurrent sospenderà ogni altra esecuzione di una chiamata che si ripete, ed il servizio timer EJB3 inghiottirà quest'eccezione. Quindi Seam cattura ogni eccezione che si propaga fuori da una chiamata asincrona prima che questa raggiunga il dispatcher.
Di default ogni eccezione che si propaga fuori da un'esecuzione asincrona verrà catturata e loggata come errore. Si può personalizzare questo comportamento facendo override del componente org.jboss.seam.async.asynchronousExceptionHandler.
@Scope(ScopeType.STATELESS)
@Name("org.jboss.seam.async.asynchronousExceptionHandler")
public class MyAsynchronousExceptionHandler extends AsynchronousExceptionHandler {
@Logger Log log;
@In Future timer;
@Override
public void handleException(Exception exception) {
log.debug(exception);
timer.cancel(false);
}
}
Per esempio, usando il dispatcher java.util.concurrent, viene iniettato il suo oggetto di controllo e vengono cancellate tutte le future invocazioni quando si incontra un'eccezione.
Si può alterare questo comportamento per un componente individuale, implementando sul componente il metodo public void handleAsynchronousException(Exception exception);. Per esempio:
public void handleAsynchronousException(Exception exception) {
log.fatal(exception);
}
In quasi tutte le applicazioni gestionali il database è il principale collo di bottiglia e lo strato meno scalabile dell'ambiente di esecuzione. Chi utilizza ambienti PHP/Ruby cercherà di sostenere che le architetture cosiddette "shared nothing" (nessuna condivisione) hanno una buona scalabilità. Benché questo possa essere letteralmente vero, non si conoscono molte applicazioni multi utente che possano essere implementate senza la condivisione di risorse tra diversi nodi di un cluster. In effetti ciò a cui questi sprovveduti stanno pensando è un'architettura con "nessuna condivisione eccetto il database". Ovviamente condividere il database è il principale problema di scalabilità di una applicazione multi utente, perciò affermare che questa architettura è altamente scalabile è assurdo e ci dice molto sul tipo di applicazioni sul cui sviluppo questi signori spendono la maggior parte del tempo.
Quasi tutto ciò che riusciamo a fare per condividere il database meno frequentemente è ben fatto.
E questo richiede una cache (memoria tampone). Un'applicazione Seam ben progettata comprenderà una ricca e stratificata strategia di cache che interessi ogni strato dell'applicazione:
Il database, chiaramente, ha la propria cache. Questo è enormemente importante, ma non può scalare come una cache nello strato applicativo.
La soluzione ORM scelta (Hibernate o qualche altra implementazione JPA) ha una cache di secondo livello per i dati provenienti dal database. Questa è una caratteristica molto potente, ma spesso male utilizzata. In un ambiente cluster, mantenere i dati in una cache in modo consistente dal punto di vista delle transazioni con l'intero cluster e con il database, è molto dispendioso. Ha più senso per i dati condivisi tra molti utenti e che vengono aggiornati raramente. Nelle architetture tradizionali senza stato, spesso si cerca di usare la cache di secondo livello per conservare lo stato di una conversazione. Questo è sempre un male ed è particolarmente sbagliato in Seam.
Il contesto Conversation di Seam è una cache per lo stato della conversazione. I componenti che vengono messi nel contesto conversation possono mantenere lo stato relativo all'interazione dell'utente.
In particolare, un persistence context gestito da Seam (o un persistence context EJB gestito dal container associato ad uno stateful session bean legato ad una conversazione) agisce con una cache per i dati che sono stati letti nella conversazione attuale. Questa cache tende ad avere una frequenza di utilizzo piuttosto alta! Seam ottimizza la replica dei persistence context gestiti da Seam in un ambiente cluster e non c'è bisogno di curare la consistenza transazionale con il database (il lock ottimistico è sufficiente) perciò non è necessario preoccuparsi troppo per le implicazioni sulle prestazioni di questa cache, a meno che non si leggano migliaia di oggetti con un singolo persistence context.
L'applicazione può conservare uno stato non transazionale nell'application context di Seam. Lo stato mantenuto nell'applicazione context ovviamente non è visibile agli altri nodi del cluster.
L'applicazione può conservare uno stato transazionale usando il componente cacheProvider di Seam, il quale si integra con JBossCache, JBoss POJO Cache oppure EHCache nell'ambiente Seam. Questo stato risulterà visibile agli altri nodi se la cache gestisce il funzionamento in modalità cluster.
Infine Seam consente di conservare dei frammenti generati di una pagina JSF. A differenza della cache di secondo livello dell'ORM, questa cache non viene automaticamente invalidata quando i dati cambiano, perciò è necessario scrivere il codice applicativo necessario per realizzare una invalidazione esplicita, oppure importare degli opportuni criteri di scadenza.
Per ulteriori informazioni sulla cache di secondo livello è necessario fare riferimento alla documentazione della soluzione ORM scelta poiché si tratta di un argomento estremamente complesso. In questo paragrafo verrà affrontato l'uso diretto della cache, tramite il componente cacheProvider o come cache dei frammenti di pagina, tramite il controllo <s:cache>.
Il componente cacheProvider fornito dal framework gestisce una istanza di:
org.jboss.cache.TreeCache
org.jboss.cache.Cache
org.jboss.cache.aop.PojoCache
net.sf.ehcache.CacheManager
E' possibile mettere con sicurezza nella cache qualsiasi oggetto Java immutabile; esso verrà conservato nella cache e replicato nel cluster (assumendo che la replica sia gestita e abilitata). Se si vuole mantenere degli oggetti mutabili nella cache occorre leggere la documentazione della cache sottostante per scoprire come notificare la cache dei cambiamenti negli oggetti.
Per usare cacheProvider è necessario includere nel progetto i jar dell'implementazione della cache:
jboss-cache.jar - JBoss Cache 1.4.1
jgroups.jar - JGroups 2.4.1
jboss-cache.jar - JBoss Cache 2.2.0
jgroups.jar - JGroups 2.6.2
jboss-cache.jar - JBoss Cache 1.4.1
jgroups.jar - JGroups 2.4.1
jboss-aop.jar - JBoss AOP 1.5.0
ehcache.jar - EHCache 1.2.3
Se si sta usando JBoss Cache in un container diverso da JBoss Application Server, verificare sul wiki di JBoss Cache per le ulteriori dipendenze.
Se l'applicazione Seam viene assemblata in un EAR si raccomanda di inserire direttamente nell'EAR la configurazione e i jar della cache.
Sarà inoltre necessario fornire un file di configurazione per JBossCache. Posizionare treecache.xml con un'opportuna configurazione di cache nel classpath (ad esempio nel jar ejb oppure in WEB-INF/classes). JBossCache ha molte impostazioni ostiche e terribili perciò non verranno discusse qui. Per ulteriori informazioni fare riferimento alla documentazione di JBossCache.
E' possibile trovare un treecache.xml di esempio in examples/blog/resources/treecache.xml.
EHCache senza un file di configurazione funzionerà nella sua configurazione di default.
Per modificare il file di configurazione in uso, configurare la cache in components.xml:
<components xmlns="http://jboss.com/products/seam/components"
xmlns:cache="http://jboss.com/products/seam/cache">
<cache:jboss-cache-provider configuration="META-INF/cache/treecache.xml" />
</components
>
A questo punto è possibile iniettare la cache in qualsiasi componente Seam:
@Name("chatroomUsers")
@Scope(ScopeType.STATELESS)
public class ChatroomUsers
{
@In CacheProvider cacheProvider;
@Unwrap
public Set<String
> getUsers() throws CacheException {
Set<String
> userList = (Set<String
>) cacheProvider.get("chatroom", "userList");
if (userList==null) {
userList = new HashSet<String
>();
cacheProvider.put("chatroom", "userList", userList);
}
return userList;
}
}
Se nell'applicazione si vogliono avere più configurazioni della cache basta usare components.xml per configurare più componenti cacheProvider:
<components xmlns="http://jboss.com/products/seam/components"
xmlns:cache="http://jboss.com/products/seam/cache">
<cache:jboss-cache-provider name="myCache" configuration="myown/cache.xml"/>
<cache:jboss-cache-provider name="myOtherCache" configuration="myother/cache.xml"/>
</components
>
L'uso più interessante della cache in Seam è la tag <s:cache>, che è la soluzione offerta da Seam per il problema di conservare in cache frammenti di pagine JSF. Internamente <s:cache> usa pojoCache, perciò è necessario seguire i passi elencati in precedenza prima di poterla usare (mettere i jar nell'EAR, sistemare le terribili opzioni di configurazione, ecc).
<s:cache> viene usata per conservare quei contenuti generati che cambiano raramente. Ad esempio la pagina di benvenuto del nostro blog mostra le voci del blog più recenti:
<s:cache key="recentEntries-#{blog.id}" region="welcomePageFragments">
<h:dataTable value="#{blog.recentEntries}" var="blogEntry">
<h:column>
<h3
>#{blogEntry.title}</h3>
<div>
<s:formattedText value="#{blogEntry.body}"/>
</div>
</h:column>
</h:dataTable>
</s:cache
>
La chiave (key) consente di avere più versioni in cache di ogni frammento di pagina. In questo caso c'è una versione in cache per ogni blog. La regione (region) determina la cache o il nodo region in cui tutte le versioni verranno conservate. Diversi nodi possono avere diverse regole di scadenza (queste sono le cose che si impostano con le summenzionate terribili opzioni di configurazione).
Ovviamente il grosso problema di <s:cache> è che è troppo semplice sapere quando i dati contenuti cambiano (ad esempio quando il blogger pubblica uno nuovo contenuto). Così è necessario eliminare i frammento in cache manualmente:
public void post() {
...
entityManager.persist(blogEntry);
cacheProvider.remove("welcomePageFragments", "recentEntries-" + blog.getId() );
}
In alternativa, se non è critico che le modifiche siano immediatamente visibili agli utenti, è possibile impostare un tempo di scadenza breve nel nodo della cache.
Seam si integra con JBossWS per consentire allo standard JEE web service di sfruttrare pienamente il framework contestuale di Seam, includendo il supporto ai web service conversazionali. Questo capitolo passa in rassegna tutti i passi richiesti per consentire ai web service di funzionare in ambiente Seam.
Per consentire a Seam di intercettare le richieste web service in modo tale da creare i contesti Seam necessari per la richiesta, deve essere configurato uno speciale handler SOAP; org.jboss.seam.webservice.SOAPRequestHandler è un'implementazione SOAPHandler che esegue il lavoro di gestione del ciclo di vita di Seam durante lo scope di una richiesta web service.
Uno speciale file di configurazione, standard-jaxws-endpoint-config.xml, deve essere collocato nella directory META-INF del file jar che contiene le classi web service. Questo file contiene la seguente configurazione handler SOAP:
<jaxws-config xmlns="urn:jboss:jaxws-config:2.0"
xmlns:xsi="http://www.w3.org/2001/XMLSchema-instance"
xmlns:javaee="http://java.sun.com/xml/ns/javaee"
xsi:schemaLocation="urn:jboss:jaxws-config:2.0 jaxws-config_2_0.xsd">
<endpoint-config>
<config-name
>Seam WebService Endpoint</config-name>
<pre-handler-chains>
<javaee:handler-chain>
<javaee:protocol-bindings
>##SOAP11_HTTP</javaee:protocol-bindings>
<javaee:handler>
<javaee:handler-name
>SOAP Request Handler</javaee:handler-name>
<javaee:handler-class
>org.jboss.seam.webservice.SOAPRequestHandler</javaee:handler-class>
</javaee:handler>
</javaee:handler-chain>
</pre-handler-chains>
</endpoint-config>
</jaxws-config
>
Quindi come vengono propagate le conversazioni tra le richieste web service? Seam usa un elemento di intestazione SOAP presente in entrambi i messaggi di richiesta e di risposta SOAP per portare l'ID della conversazione dal consumatore al servizio, e viceversa. Ecco un esempio di richiesta web service che contiene un ID di conversazione:
<soapenv:Envelope xmlns:soapenv="http://schemas.xmlsoap.org/soap/envelope/"
xmlns:seam="http://seambay.example.seam.jboss.org/">
<soapenv:Header>
<seam:conversationId xmlns:seam='http://www.jboss.org/seam/webservice'
>2</seam:conversationId>
</soapenv:Header>
<soapenv:Body>
<seam:confirmAuction/>
</soapenv:Body>
</soapenv:Envelope
>
Come si può vedere nel messaggio SOAP sovrastante, dentro l'header SOAP c'è un elemento conversationId che contiene l'ID della conversazione di appartenenza della richiesta, in questo caso 2. Purtroppo, poiché i web services possono essere utilizzati da una varietà di client scritti in diversi linguaggi, spetta allo sviluppatore implementare la propagazione dell'ID della conversazione tra i distinti web service che si intende usare nell'ambito di una singola conversazione.
E' importante notare che l'elemento conversationId dell'header deve essere qualificato con il namespace http://www.jboss.org/seam/webservice, altrimenti Seam non sarà in grado di leggere l'ID della conversazione dalla richiesta. Ecco un esempio di una risposta al messagio della richiesta di cui sopra:
<env:Envelope xmlns:env='http://schemas.xmlsoap.org/soap/envelope/'>
<env:Header>
<seam:conversationId xmlns:seam='http://www.jboss.org/seam/webservice'
>2</seam:conversationId>
</env:Header>
<env:Body>
<confirmAuctionResponse xmlns="http://seambay.example.seam.jboss.org/"/>
</env:Body>
</env:Envelope
>
Come si può vedere, il messaggio di risposta contiene lo stesso elemento conversationId della richiesta.
Dal momento che i web service devono essere implementati come stateless session bean oppure come POJO, per web service conversazionali si raccomanda che fungano da facade ad un componente Seam conversazionale.

Se il web service è scritto come session bean stateless, allora è pure possibile farlo diventare un componente Seam dandogli un nome, @Name. Ciò abilita la bijection di Seam ed altre caratteristiche che possono essere utilizzate nella classe stessa del web service.
Esaminiamo un web service di esempio. Il codice di questa sezione proviene tutto dall'applicazione di esempio seamBay nella directory /examples di Seam, e segue la strategia raccomandata nella precedente sezione. Diamo innanzitutto un'occhiata alla classe del web service e a uno dei suoi metodi esposti come web service:
@Stateless
@WebService(name = "AuctionService", serviceName = "AuctionService")
public class AuctionService implements AuctionServiceRemote
{
@WebMethod
public boolean login(String username, String password)
{
Identity.instance().setUsername(username);
Identity.instance().setPassword(password);
Identity.instance().login();
return Identity.instance().isLoggedIn();
}
// snip
}
Come si può notare, il nostro web service è un session bean stateless, ed è annotato usando l'annotazione JWS del package javax.jws, come specificato dalla JSR-181. L'annotazione @WebService comunica al container che questa classe implementa un web service, e l'annotazione @WebMethod sul metodo login() lo identifica come metodo di tipo web service. Gli attributi name e serviceName dell'annotazione @WebService sono opzionali.
Come richiesto dalle specifiche, ogni metodo che deve essere esposto come web service deve essere dichiarato anche nell'interfaccia remota della classe del web service (quando il web service è un session bean stateless). Nell'esempio suddetto, l'interfaccia AuctionServiceRemote deve dichiarare il metodo login() poiché esso è annotato come @WebMethod.
Come si può notare nel codice sovrastante, il web service implementa un metodo login() che delega l'esecuzione al componente Identity di Seam. Attenendoci alla strategia da noi raccomandata, il web service è scritto come un semplice facade, che inoltra il lavoro vero e proprio ad un componente Seam. Questo permette il massimo riutilizzo di business logic tra web service e altri clients.
Vediamo un altro esempio. Questo metodo web service inizia una nuova conversazione delegando l'esecuzione al metodo AuctionAction.createAuction():
@WebMethod
public void createAuction(String title, String description, int categoryId)
{
AuctionAction action = (AuctionAction) Component.getInstance(AuctionAction.class, true);
action.createAuction();
action.setDetails(title, description, categoryId);
}
Ed ecco il codice di AuctionAction:
@Begin
public void createAuction()
{
auction = new Auction();
auction.setAccount(authenticatedAccount);
auction.setStatus(Auction.STATUS_UNLISTED);
durationDays = DEFAULT_AUCTION_DURATION;
}
Da ciò si può notare come i web service possano partecipare a conversazioni long running, svolgendo il ruolo di facade e delegando il vero lavoro a un componente Seam conversazionale.
Seam integra l'implementazone RESTEasy delle specifiche JAX-RS (JSR 311). E' possibile decidere quanto l'integrazione alla vostra applicazione debba spingersi in profondità:
Integrazione trasparente della configurazione e del bootstrap RESTEasy, rilevamento automatico di risorse e providers.
Gestione di richieste HTTP/REST con SeamResourceServlet, senza richiedere alcuna configurazione del servlet esterna o nel file web.xml.
Scrivere risorse come componenti Seam, con gestione completa del ciclo di vita e della interception (biJection) di Seam.
Innanzitutto, si prendano le librerie RESTEasy e jaxrs-api.jar, e le si installi con le altre librerie della vostra applicazione. Si installi anche la libreria di integrazione, jboss-seam-resteasy.jar.
All'avvio, saranno automaticamente individuate e registrate come risorse HTTP tutte le classi annotate con @javax.ws.rs.Path. Seam accetta e gestisce automaticamente richieste HTTP col proprio componente SeamResourceServlet. L'URI di una risorsa è costruito come segue:
L'URI inizia con l'host ed il percorso del contesto dell'applicazione, es. http://your.hostname/myapp.
Quindi viene accodato il pattern mappato in web.xml per il servlet SeamResourceServlet, ad esempio /seam/resource, se si seguono gli esempi comuni. Modificate questa impostazione per esporre le risorse RESTful con un diverso percorso di base. Si noti che questo cambiamento è globale e anche altre risorse Seam (ad esempio s:graphicImage) saranno servite sotto questo percorso di base.
L'integrazione RESTEasy di Seam accoda allora una stringa configurabile al percorso base, di default /rest. Quindi, il percorso completo delle risorse sarebbe, ad esempio, /myapp/seam/resource/rest. Si raccomanda di modificare questa stringa nella vostra applicazione. Ad esempio, si potrebbe aggiungere un numero di versione per prepararsi a futuri aggiornamenti di versione delle API REST dei vostri servizi (i vecchi client manterrebbero il vecchio URI di base): /seam/resource/restv1.
Infine, la risorsa vera e propria è disponibile sotto il@Path definito, ad esempio una risorsa mappata con @Path("/customer") sarebbe raggiungibile sotto /myapp/seam/resource/rest/customer.
Come esempio, la seguente definizione di risorsa restituirebbe una rappresentazione puramente testuale for ogni richiesta GET diretta all'URI http://your.hostname/myapp/seam/resource/rest/customer/123:
@Path("/customer")
public class MyCustomerResource {
@GET
@Path("/{customerId}")
@Produces("text/plain")
public String getCustomer(@PathParam("customerId") int id) {
return ...;
}
}
Non è richiesta alcuna configurazione addizionale, non è necessario editare il file web.xml o nessun altra configurazione se questi valori di default sono accettabili. Comunque, è possibile procedere alla configurazione RESTEasy in un'applicazione Seam. Innanzitutto, occorre importare il namespace resteasy nell'header del file di configurazione XML:
<components
xmlns="http://jboss.com/products/seam/components"
xmlns:resteasy="http://jboss.com/products/seam/resteasy"
xmlns:xsi="http://www.w3.org/2001/XMLSchema-instance"
xsi:schemaLocation=
http://jboss.com/products/seam/resteasy
http://jboss.com/products/seam/resteasy-2.2.xsd
http://jboss.com/products/seam/components
http://jboss.com/products/seam/components-2.2.xsd"
>
Allora è possibile modificare il prefisso /rest come accennato in precedenza:
<resteasy:application resource-path-prefix="/restv1"/>
Il percorso completo alle risorse è ora /myapp/seam/resource/restv1/{resource} - si noti che che le definizioni e le mappature di tipo path @Path NON cambiano. Questo è uno "switch" a livello di applicazione di solito usato per la gestione delle versioni delle API HTTP.
Seam scandaglierà il classpath alla ricerca delle risorsa @javax.ws.rs.Path e di ogni classe @javax.ws.rs.ext.Provider. E' possibile disabilitare la ricerca e configurare queste classi manualmente:
<resteasy:application
scan-providers="false"
scan-resources="false"
use-builtin-providers="true">
<resteasy:resource-class-names>
<value
>org.foo.MyCustomerResource</value>
<value
>org.foo.MyOrderResource</value>
<value
>org.foo.MyStatelessEJBImplementation</value>
</resteasy:resource-class-names>
<resteasy:provider-class-names>
<value
>org.foo.MyFancyProvider</value>
</resteasy:provider-class-names>
</resteasy:application
>
L'interruttore use-built-in-providers abilita (default) o disabilita i provider RESTEasy precostituiti. Si raccomanda di lasciarli abilitati, poiché essi forniscono automaticamente la gestione del "marshalling" testuale, JSON, e JAXB.
RESTEasy supporta gli EJB semplici (EJB che non sono componenti Seam) alla stregua di risorse. Invece di configurare i nomi JNDI in modo non portabile nel fileweb.xml (si veda la documentazione RESTEasy), è possibile elencare semplicemente le classi di implementazione degli EJB, non le interfacce di business, nel file components.xml, come mostrato sopra. Si noti che si deve annotare l'interfaccia @Local dell'EJB con @Path, @GET, e così via - non la classe di implementazione del bean. Ciò permette di mantenere l'applicazione portabile rispetto al tipo di deploy con lo switch globale di Seam jndi-pattern su <core:init/>. Si noti che le risorse EJB (componenti non-Seam) non verranno trovate anche se la ricerca delle risorse è abilitata, bisogna sempre elencarle manualmente. Di nuovo, ciò è rilevante solo per risorse EJB che non sono anche componenti Seam e che non hanno l'annotazione @Name.
Infine, è possibile configurare le estensioni degli URI dei tipi di media e dei linguaggi:
<resteasy:application>
<resteasy:media-type-mappings>
<key
>txt</key
><value
>text/plain</value>
</resteasy:media-type-mappings>
<resteasy:language-mappings>
<key
>deutsch</key
><value
>de-DE</value>
</resteasy:language-mappings>
</resteasy:application
>
Questa definizione mapperebbe il suffisso dell'URI di .txt.deutsch sui valori aggiuntivi text/plain and de-DE ripettivamente degli header Accept e Accept-Language.
Qualunque istanza di risorsa e di provider è gestita da RESTEasy di default. Ciò significa che la classe di una risorsa sarà istanziata da RESTEasy e servirà una singola richiesta, dopo di ché sarà distrutta. I provider sono istanziati una sola volta per tutta l'applicazione e in effetti sono dei singletons che sono supposti stateless.
E' possibile scrivere risorse come componenti Seam e trarre beneficio dalla più ricca gestione del ciclo di vita di Seam e dall'interception, dalla bijection, dalla sicurezza e così via. Occorre semplicemente rendere la classe della risorsa un componente Seam:
@Name("customerResource")
@Path("/customer")
public class MyCustomerResource {
@In
CustomerDAO customerDAO;
@GET
@Path("/{customerId}")
@Produces("text/plain")
public String getCustomer(@PathParam("customerId") int id) {
return customerDAO.find(id).getName();
}
}
Quando una richiesta raggiunge il server, un'istanza di customerResource viene ora gestita da Seam. Si tratta di un componente JavaBean di Seam con scope EVENT, quindi in nulla diverso dal ciclo di vita del JAX-RS di default. Si ottiene il completo supporto di Seam per la bijection e tutti gli altri componenti e contesti di Seam sono disponibili. Attualmente sono supportati anche i componenti Seam che sono risorse di tipo APPLICATION e STATELESS. Questi tre scope permettono di creare un'applicazione Seam middle-tier che processa le richieste HTTP in modo stateless.
Si può annotare un'interfaccia e mantenere l'implementazione libera da annotazioni JAX-RS:
@Path("/customer")
public interface MyCustomerResource {
@GET
@Path("/{customerId}")
@Produces("text/plain")
public String getCustomer(@PathParam("customerId") int id);
}
@Name("customerResource")
@Scope(ScopeType.STATELESS)
public class MyCustomerResourceBean implements MyCustomerResource {
@In
CustomerDAO customerDAO;
public String getCustomer(int id) {
return customerDAO.find(id).getName();
}
}
E' possibile utilizzare componenti Seam con scope SESSION. Di default, la sessione sarà comunque ridotta ad una singola richiesta. In altre parole, mentre una richiesta HTTP viene processata dal codice di integrazione RESTEasy, viene creata una sessione HTTP in modo che i componenti Seam possano utilizzare tale contesto. Dopo che la richiesta è stata processata, Seam esamina la sessione e decide se è stata creata soltanto per servire quella singola richiesta (nessun identificatore di sessione è stato fornito con la richiesta o nessuna sessione esiste per la richiesta). Se la sessione è stata creata solo per servire la richiesta corrente, essa sarà distrutta al termine della richiesta!
Assumendo che l'applicazione Seam usi solo componenti evento, applicazione o stateless, questa procedura previene l'esaurimento delle sessioni HTTP sul server. L'integrazione RESTEasy di Seam assume di default che le sessioni non siano usate, poiché si aggiungerebbero sessioni anemiche all'avvio di una sessione da parte di ciascuna richiesta REST, sessione che sarà rimossa solo alla scadenza.
Se l'applicazione RESTful di Seam deve preservare lo stato della sessione fra richieste HTTP REST, occorre disabilitare questo comportamento nel file di configurazione:
<resteasy:application destroy-session-after-request="false"/>
Tutte le richieste HTTP RESTful creeranno ora una nuova sessione che sarà rimossa soltanto alla sua scadenza o per invalidazione esplicita da parte del codice dell'applicazione usando Session.instance().invalidate(). E' responsabilità dello sviluppatore passare un identificatore di sessione valido insieme a ciascuna richiesta HTTP, se si vuole utilizzare il contesto di sessione tra una richiesta e l'altra.
Risorse che siano componenti con scope CONVERSATION e la mappatura delle conversazioni su risorse e percorsi HTTP temporanei è nei piani ma non ancora supportato.
I componenti EJB Seam vengono supportati come risorse REST. Si annoti sempre l'interfaccia locale di business, non la classe di implementazione EJB, con le annotazioni JAX-RS. L'EJB deve essere STATELESS.
Le sotto-risorse come definite nella specifica JAX RS, sezione 3.4.1, non possono essere al momento istanze componenti Seam. Solo le classi di risorsa radice possono venire registrate come componenti Seam. In altre parole, non si restituisce un'istanza componente da un metodo di risorsa radice.
Le classi provider non possono al momento essere componenti Seam. Sebbene si possa configurare una classe annotata con @Provider come componente Seam, a runtime verrà gestita da RESTEasy come un singleton senza intercettazione Seam, bijection, ecc. L'istanza non sarà un'istanza componente Seam. Programmiamo per il futuro di supportare il ciclo di vita dei componenti Seam per i provider JAX-RS.
Si può abilitare il filtro di autenticazione per l'autenticazione HTTP Basic e Digest in components.xml:
<web:authentication-filter url-pattern="/seam/resource/rest/*" auth-type="basic"/>
Si veda il capitolo sulla sicurezza di Seam per sapere come scrivere la routine di autenticazione.
Dopo che l'autenticazione ha avuto successo, hanno effetto le regole di autorizzazione con le annotazioni @Restrict e @PermissionCheck. Si può anche accedere Identity del client, lavorare con la mappatura dei permessi, e così via. Sono disponibili tutte le caratteristiche di sicurezza di Seam per l'autorizzazione.
La sezione 3.3.4 delle specifiche JAX-RS definisce come le eccezioni di tipo checked o unchecked debbano essere trattate dall'implementazione JAX-RS. Oltre all'utilizzo di un provider della mappatura delle eccezioni come definito dalle JAX-RS, l'integrazione di RESTEasy con Seam permette di mappare le eccezioni con i codici di risposta HTTP all'interno del file pages.xml di Seam. Se si stanno già utilizzando dichiarazioni di pages.xml, ciò è più semplice da manutenetere delle numerose potenziali classi JAX RS di mappatura delle eccezioni.
In Seam la gestione delle eccezioni richiede che il filtro di Seam intercetti le richieste HTTP. Assicuratevi di filtrare tutte le richieste nel file web.xml, e non - come mostrato in alcuni esempi di Seam - quelle corrispondenti ad URI di richiesta che non coprono i percorsi delle richieste REST. L'esempio seguente intercetta tutte le richieste HTTP e abilita la gestione delle eccezioni di Seam:
<filter>
<filter-name
>Seam Filter</filter-name>
<filter-class
>org.jboss.seam.servlet.SeamFilter</filter-class>
</filter>
<filter-mapping>
<filter-name
>Seam Filter</filter-name>
<url-pattern
>/*</url-pattern>
</filter-mapping
>
Per convertire l'eccezione unchecked UnsupportedOperationException lanciata dai metodi delle risorse nel codice di riposta HTTP 501 Not Implemented , occorre aggiungere ciò che segue al descrittore pages.xml:
<exception class="java.lang.UnsupportedOperationException">
<http-error error-code="501">
<message
>The requested operation is not supported</message>
</http-error>
</exception
>
Le eccezioni di tipo custom e di tipo checked sono gestite allo stesso modo:
<exception class="my.CustomException" log="false">
<http-error error-code="503">
<message
>Service not available: #{org.jboss.seam.handledException.message}</message>
</http-error>
</exception
>
Se si verifica un'eccezione, non è necessario inviare al client un codice di errore HTTP. Seam permette di mappare l'eccezione con la redirezione ad una vista dell'applicazione Seam . Poichè questa caratteristica è tipicamente usata per i client umani (browser web) e non per i client remoti dell'API REST, occorre prestare un'attenzione particolare a mappature di eccezioni in conflitto fra loro in pages.xml.
Si noti che la risposta HTTP continua a passare attraverso il servlet container, così che è possibile apportare una mappatura aggiuntiva se nel file web.xml vi sono delle mappature <error-page>. Il codice di risposta HHTP sarebbe in questo caso mappato con una pagina HTML di errore con codice 200 OK!
Seam makes it really easy to use a RESTful approach for accessing application data. One of the improvements that Seam introduces is the ability to expose parts of your SQL database for remote access via plain HTTP calls. For this purpose, the Seam/RESTEasy integration module provides two components: ResourceHome and ResourceQuery, which benefit from the API provided by the Seam Application Framework (Capitolo 13, Seam Application Framework). These components allow you to bind domain model entity classes to an HTTP API.
ResourceQuery exposes entity querying capabilities as a RESTful web service. By default, a simple underlying Query component, which returns a list of instances of a given entity class, is created automatically. Alternatively, the ResourceQuery component can be attached to an existing Query component in more sophisticated cases. The following example demonstrates how easily ResourceQuery can be configured:
<resteasy:resource-query
path="/user"
name="userResourceQuery"
entity-class="com.example.User"/>
With this single XML element, a ResourceQuery component is set up. The configuration is straightforward:
The component will return a list of com.example.User instances.
The component will handle HTTP requests on the URI path /user.
The component will by default transform the data into XML or JSON (based on client's preference). The set of supported mime types can be altered by using the media-types attribute, for example:
<resteasy:resource-query
path="/user"
name="userResourceQuery"
entity-class="com.example.User"
media-types="application/fastinfoset"/>
Alternatively, if you do not like configuring components using XML, you can set up the component by extension:
@Name("userResourceQuery")
@Path("user")
public class UserResourceQuery extends ResourceQuery<User>
{
}
Queries are read-only operations, the resource only responds to GET requests. Furthermore, ResourceQuery allows clients of a web service to manipulate the resultset of a query using the following path parameters:
| Parameter name | Example | Description |
|---|---|---|
| start | /user?start=20 | Returns a subset of a database query result starting with the 20th entry. |
| show | /user?show=10 | Returns a subset of the database query result limited to 10 entries. |
For example, you can send an HTTP GET request to /user?start=30&show=10 to get a list of entries representing 10 rows starting with row 30.
RESTEasy uses JAXB to marshall entities. Thus, in order to be able to transfer them over the wire, you need to annotate entity classes with @XMLRootElement. Consult the JAXB and RESTEasy documentation for more information.
Just as ResourceQuery makes Query's API available for remote access, so does ResourceHome for the Home component. The following table describes how the two APIs (HTTP and Home) are bound together.
Tabella 24.1.
| HTTP method | Path | Function | ResourceHome method |
|---|---|---|---|
| GET | {path}/{id} | Read | getResource() |
| POST | {path} | Create | postResource() |
| PUT | {path}/{id} | Update | putResource() |
| DELETE | {path}/{id} | Delete | deleteResource() |
You can GET, PUT, and DELETE a particular user instance by sending HTTP requests to /user/{userId}
Sending a POST request to /user creates a new user entity instance and persists it. Usually, you leave it up to the persistence layer to provide the entity instance with an identifier value and thus an URI. Therefore, the URI is sent back to the client in the Location header of the HTTP response.
The configuration of ResourceHome is very similar to ResourceQuery except that you need to explicitly specify the underlying Home component and the Java type of the entity identifier property.
<resteasy:resource-home
path="/user"
name="userResourceHome"
entity-home="#{userHome}"
entity-id-class="java.lang.Integer"/>
Again, you can write a subclass of ResourceHome instead of XML:
@Name("userResourceHome")
@Path("user")
public class UserResourceHome extends ResourceHome<User, Integer>
{
@In
private EntityHome<User
> userHome;
@Override
public Home<?, User
> getEntityHome()
{
return userHome;
}
}
For more examples of ResourceHome and ResourceQuery components, take a look at the Seam Tasks example application, which demonstrates how Seam/RESTEasy integration can be used together with a jQuery web client. In addition, you can find more code example in the Restbay example, which is used mainly for testing purposes.
Seam include una classe d'utilità che agevola la creazione di test d'unità per un architettura RESTful. Si estenda la classe SeamTest come al solito e si usi ResourceRequestEnvironment.ResourceRequest per emulare i cicli richiesta/risposta HTTP:
import org.jboss.seam.mock.ResourceRequestEnvironment;
import org.jboss.seam.mock.EnhancedMockHttpServletRequest;
import org.jboss.seam.mock.EnhancedMockHttpServletResponse;
import static org.jboss.seam.mock.ResourceRequestEnvironment.ResourceRequest;
import static org.jboss.seam.mock.ResourceRequestEnvironment.Method;
public class MyTest extends SeamTest {
ResourceRequestEnvironment sharedEnvironment;
@BeforeClass
public void prepareSharedEnvironment() throws Exception {
sharedEnvironment = new ResourceRequestEnvironment(this) {
@Override
public Map<String, Object
> getDefaultHeaders() {
return new HashMap<String, Object
>() {{
put("Accept", "text/plain");
}};
}
};
}
@Test
public void test() throws Exception
{
//Not shared: new ResourceRequest(new ResourceRequestEnvironment(this), Method.GET, "/my/relative/uri)
new ResourceRequest(sharedEnvironment, Method.GET, "/my/relative/uri)
{
@Override
protected void prepareRequest(EnhancedMockHttpServletRequest request)
{
request.addQueryParameter("foo", "123");
request.addHeader("Accept-Language", "en_US, de");
}
@Override
protected void onResponse(EnhancedMockHttpServletResponse response)
{
assert response.getStatus() == 200;
assert response.getContentAsString().equals("foobar");
}
}.run();
}
}
Questo test esegue soltanto chiamate locali, non comunica con SeamResourceServlet attraverso TCP. La richiesta mock viene passata attraverso il servlet ed i filtri Seam e la risposta è poi disponibile per asserzioni di test. L'override del metodo getDefaultHeaders() in un'istanza condivisa di ResourceRequestEnvironment consente di impostare gli header di richiesta per ogni metodo di test nella classe di test.
Si noti che ResourceRequest deve essere eseguita in un metodo @Test o in una callback @BeforeMethod. Si può, ma non si dovrebbe eseguirla in altre callback, come @BeforeClass.
Seam fornisce un metodo per accedere in modo remoto i componenti da una pagina web, usando AJAX (Asynchronous Javascript and XML). Il framework per questa funzionalità viene fornito con quasi nessuno sforzo di sviluppo - i componenti richiedono solamente una semplice annotazione per diventare accessibile via AJAX. Questo capitolo descrive i passi richiesti per costruire una pagina web abilitata a AJAX, poi spiega con maggior dettaglio le caratteristiche del framework Seam Remoting.
Per usare remoting, il resource servlet di Seam deve essere innanzitutto configurato nel file web.xml:
<servlet>
<servlet-name
>Seam Resource Servlet</servlet-name>
<servlet-class
>org.jboss.seam.servlet.SeamResourceServlet</servlet-class>
</servlet>
<servlet-mapping>
<servlet-name
>Seam Resource Servlet</servlet-name>
<url-pattern
>/seam/resource/*</url-pattern>
</servlet-mapping
>
Il passo successivi è importare il Javascript necessario nella propria pagina web. Ci sono un minimo di due script da importare. Il primo contiene tutto il codice del framework lato client che abilita le funzionalità di remoting:
<script type="text/javascript" src="seam/resource/remoting/resource/remote.js"
></script
>
Il secondo script contiene gli stub e le definizioni tipo per i componenti da chiamare. Viene generato dinamicamente basandosi sull'interfaccia locale dei propri componenti, ed include le definizioni tipo per tutte le classi che possono essere usate per chiamare i metodi remoti dell'interfaccia. Il nome dello script riflette il nome del componente. Per esempio se si ha un bean di sessione stateless annotato con @Name("customerAction"), allora il tag dello script dovrebbe essere simile a:
<script type="text/javascript"
src="seam/resource/remoting/interface.js?customerAction"
></script
>
Se si vuole accedere a più di un componente dalla stessa pagina, allora li si includa tutti come parametri nel tag script:
<script type="text/javascript"
src="seam/resource/remoting/interface.js?customerAction&accountAction"
></script
>
In alternativa si può usare il tag s:remote per importare il Javascript richiesto. Si separi ciascun componente o nome di classe che si vuole importare con una virgola:
<s:remote include="customerAction,accountAction"/>
L'interazione lato client con i componenti viene eseguita tutta tramite l'oggetto Javascript Seam. Quest'oggetti è definito in remote.js, e lo si userà per fare chiamate asincrone verso il componente. E' suddiviso in due aree di funzionalità; Seam.Component contiene metodi per lavorare con i componenti e Seam.Remoting contiene metodi per eseguire le richieste remote. La via più facile per diventare familiare con quest'oggetto è cominciare con un semplice esempio.
Si cominci con un semplice esempio per vedere come funziona l'oggetto Seam
@Stateless
@Name("helloAction")
public class HelloAction implements HelloLocal {
public String sayHello(String name) {
return "Hello, " + name;
}
}
E' anche necessario creare un'interfaccia locale per il nuovo componente - tenete a mente in particolare l'annotazione @WebRemote, poiché è necessaria a rendere un metodo accessibile via remoting:
@Local
public interface HelloLocal {
@WebRemote
public String sayHello(String name);
}
Quello è tutto il codice da scrivere.
Se nel metodo annotato con @WebRemote viene eseguita un'operazione di persistenza, occorre marcare il metodo anche con l'annotazione @Transactional. Altrimenti, senza questa indicazione extra, il metodo non viene eseguito all'interno di una transazione. Ciò perché, a differenza di una richiesta JSF, Seam non include automaticamente una richiesta remota in una transazione.
Ora, per quantro riguarda la pagina web - bisogna creare una nuova pagina e importare il componente helloAction:
<s:remote include="helloAction"/>
Per rendere l'esperienza dell'utente veramente interattiva, si aggiunga un bottone alla pagina:
<button onclick="javascript:sayHello()"
>Say Hello</button
>
Bisognerà anche aggiungere uno script per far fare qualcosa al bottone quando viene cliccato:
<script type="text/javascript">
//<![CDATA[
function sayHello() {
var name = prompt("What is your name?");
Seam.Component.getInstance("helloAction").sayHello(name, sayHelloCallback);
}
function sayHelloCallback(result) {
alert(result);
}
// ]]>
</script
>
Abbiamo finito! Installate l'applicazione e andate col browser alla pagina creata. Premete il pulsante e inserite un nome quando richiesto. Una finestra mostrerà il messaggio di saluto che confermerà che la chiamata è avvenuta con successo. Per risparmiare tempo, cercate il codice dell'esempio Hello World nella directory /examples/remoting/helloworld di Seam.
Quindi, cosa fa realmente il codice del nostro script? Dividiamolo in pezzi più piccoli. Tanto per iniziare, dal listato Javascript si vede che abbiamo implementato due metodi - il primo serve a chiedere all'utente il suo nome e a fare una richiesta remota. Guardate la seguente linea:
Seam.Component.getInstance("helloAction").sayHello(name, sayHelloCallback);
La prima parte di questa linea, Seam.Component.getInstance("helloAction") restituisce un proxy, o "stub", del componente helloAction. Possiamo chiamare i metodi di questo componente usando tale stub, che è ciò che accade nel resto della linea: sayHello(name, sayHelloCallback);.
Nel suo complesso questa linea di codice invoca il metodo sayHello del componente, passandogli name come parametro. Il secondo parametro, sayHelloCallback non è un parametro del metodo sayHello del componente, ma, invece, comunica al Remoting framework di Seam che, una volta ricevuta la risposta alla richiesta, deve passarla al metodo Javascript sayHelloCallback. Questo parametro di callback è completamente opzionale, quindi sentitevi liberi di non usarlo se chiamate un metodo che restituisce void o se non siete interessati al risultato.
Il metodo sayHelloCallback, una volta ricevuta la risposta, mostra un messaggio di avviso con il risultato della chiamata.
L'oggetto Javascript Seam.Component fornisce un serie di metodi lato client per lavorare con i componenti Seam dell'applicazione. I due metodi principali, newInstance() e getInstance() sono documentati nelle sezioni successive, comunque, la loro differenza principale sta nel fatto che newInstance() crea sempre una nuova istanza di un tipo di componente, mentre getInstance() restituisce un'istanza singleton.
Usate questo metodo per creare una nuova istanza di un entity o di un componente Javabean. L'oggetto restituito da questo metodo avrà gli stessi metodi get/set della sua controparte lato server, o, di preferenza, sarà possibile accedere ai suoi campi direttamente. Ad esempio, prendete il seguente componente Seam:
@Name("customer")
@Entity
public class Customer implements Serializable
{
private Integer customerId;
private String firstName;
private String lastName;
@Column public Integer getCustomerId() {
return customerId;
}
public void setCustomerId(Integer customerId} {
this.customerId = customerId;
}
@Column public String getFirstName() {
return firstName;
}
public void setFirstName(String firstName) {
this.firstName = firstName;
}
@Column public String getLastName() {
return lastName;
}
public void setLastName(String lastName) {
this.lastName = lastName;
}
}
Per creare un Customer lato client, bisognerebbe scrivere il codice seguente:
var customer = Seam.Component.newInstance("customer");
Allora da qui è possibile valorizzare i campi dell'oggetto customer:
customer.setFirstName("John");
// Oppure si pu� impostare direttamente i campi
customer.lastName = "Smith";
Il metodo getInstance() viene usato per ottenere un riferimento allo stub di un componente Seam di tipo session bean, che può essere utilizzato per eseguire chiamate remote al componente stesso. Questo metodo restituisce un singleton del componente specificato, così che chiamarlo due volte di fila passando lo stesso nome come parametro restituirà la stessa istanza del suddetto componente.
Per continuare l'esempio precedente, se è stato creato un nuovo customer e si vuole salvarlo, occorre passarlo al metodo saveCustomer() del componente customerAction:
Seam.Component.getInstance("customerAction").saveCustomer(customer);
Passare un oggetto a questo metodo, restituirà il suo nome di componente, se è un componente, o null se non lo è.
if (Seam.Component.getComponentName(instance) == "customer")
alert("Customer");
else if (Seam.Component.getComponentName(instance) == "staff")
alert("Staff member");
La maggior parte delle funzionalità lato client di Seam Remoting sono contenute nell'oggetto Seam.Remoting. Mentre non dovrebbe essere necessario chiamare direttamente la maggior parte di questi metodi, ce ne sono un paio che meritano di essere menzionati per la loro importanza.
Se l'applicazione contiene o usa classi Javabean che non sono componenti Seam, potrebbe essere necessario creare questi tipi sul lato del client per passarli come parametri al metodo del componente che si vuole chiamare. Si usi il metodo createType() per creare un'istanza di tale tipo. Come parametro occore passare il nome completo della classe Java:
var widget = Seam.Remoting.createType("com.acme.widgets.MyWidget");
Nella sezione di configurazione vista sopra, l'interfaccia, o "stub", del componente è importata nella pagina o attraverso seam/resource/remoting/interface.js o usando la tag s:remote.
<script type="text/javascript"
src="seam/resource/remoting/interface.js?customerAction"
></script
>
<s:remote include="customerAction"/>
Includenco questo script nella pagina, le definizioni delle interfacce del componente, più quelle di ogni di ogni altro componente o tipo necessario a eseguire i metodi del componente in questione sono generate e rese visibili perché il framework di remoting possa utilizzarle.
E' possibile generare due tipi di stub client, stubs "eseguibili" stubs e stubs "tipo". Gli stubs eseguibili sono dotati di comportamento, e sono usati per eseguire metodi dei componenti session bean, mentre gli stubs tipo servono a contenere dello stato e rappresentano i tipi che possono essere passati come parametri o restituiti come risultati.
Il tipo di stub client che viene generato dipende dal tipo di componente Seam. Se il componente è un session bean, allora sarà generato uno stub eseguibile, altrimenti, se si tratta di un entity bean o di un Java bean, sarò generato uno stub tipo. Vi è una sola eccezione a questa regola; se il componente è un Javabean (cioè non è né un session bean né un entity bean) e uno dei suoi metodi è annotato con @WebRemote, allora sarà generato uno stub eseguibile invece di uno stub tipo. Questo consente di usare il remoting per chiamare i componenti JavaBean in un ambiente non EJB dove non occorre avere accesso ai session bean.
L'oggetto contesto (Seam Remoting Context) contiene informazioni aggiuntive che sono inviate e ricevute come parte del ciclo di richiesta/risposta. Attualmente contiene l'id della conversazione, ma potrebbe essere espanso in futuro.
Se si vuole usare le chiamate remote all'interno di una conversazione, bisogna essere in grado di leggere o scrivere l'id della conversazione nell'oggetto contesto (Seam Remoting Context). Per leggere l'id della conversazione dopo avere fatto una richiesta remota occorre chiamare Seam.Remoting.getContext().getConversationId(). Per scriverlo prima di fare una richiesta, bisogna chiamare Seam.Remoting.getContext().setConversationId().
Se l'ID della conversazione non è stato esplicitamente valorizzato usando Seam.Remoting.getContext().setConversationId(), allora sarà assegnato in automatico il primo ID valido restituito da una chiamata remota. Se si sta lavorando con più conversazioni all'interno della pagina, allora può essere necessario indicare esplicitamente il valore dell'ID della conversazione prima di ciascuna chiamata. Se si sta lavorando con una sola conversazione, non occorre fare nulla di speciale.
In alcuni casi può essere necessario fare una chiamata remota all'interno della conversazione della pagina corrente. A questo scopo bisogna esplicitamente valorizzare l'ID della conversazione a quello della pagina prima di fare la chiamata remota. Questo piccolo estratto di Javascript assegna come ID della conversazione da usare per le chiamate remote quello della conversazione della pagina corrente:
Seam.Remoting.getContext().setConversationId( #{conversation.id} );
Seam Remoting permette di eseguire più chiamate a componenti all'interno di una singola richiesta. Si raccomanda di usare questa funzionalità ogni volta che si riveli appropriato allo scopo di ridurre il traffico di rete.
Il metodo Seam.Remoting.startBatch() avvierà un nuovo batch, e tutte le chiamate a componenti eseguite in seguito saranno messe in coda invece che inviate immediatamente. Quando tutte le chiamate desiderate saranno state aggiunte al batch, il metodo Seam.Remoting.executeBatch() invierà una singola richiesta con la coda delle chiamate al server, dove saranno eseguite nell'ordine specificato. Dopo l'esecuzione delle chiamate, una singola risposta con tutti i valori di ritorno sarà restituita al client e le funzioni callback (se specificate) saranno chiamate nello steso ordine di esecuzione.
Se si da il via ad un nuovo batch usando il metodo startBatch(), ma successivamente si decide di non inviarlo, il metodo Seam.Remoting.cancelBatch() annullerà tutte le chiamate già in coda e uscirà dalla modalità batch.
Per vedere un esempio di batch in azione, date un'occhiata a /examples/remoting/chatroom.
Questa sezione descrive il supporto per i tipi di dati di base. Sul lato del server tali valori generalmente sono compatibili o con il proprio tipo primitivo o con il corrispondente tipo wrapper.
Quando si settano i valori di parametri stringa, basta usare oggetti Javascript di tipo String.
Sono supportati tutti i tipi numerici di Java. Sul client viene sempre serializzata la rappresentazione come stringhe dei valori numerici e sul server essi sono riconvertiti nei rispettivi tipi di destinazione. La conversione in un tipo primitivo o nel suo corrispondente wrapper è supportata per i tipi Byte, Double, Float, Integer, Long e Short.
In generale questi saranno o entity di Seam o componenti JavaBean o qualche altra classe che non corrisponde a un componente. Bisogna usare il metodo appropriato (o Seam.Component.newInstance() per i componenti o Seam.Remoting.createType() per tutto il resto) per creare una nuova istanza dell'oggetto.
E' importante notare che solo oggetti creati da uno di questi due metodi dovrebbero essere usati come valori parametrici, ogni volta che il parametro non corrisponde ad uno degli altri tipi validi menzionati altrove in questa sezione. In alcune situazioni può darsi che vi sia un metodo del componente per il quale non si può determinare l'esatto tipo del parametro, come in questo caso:
@Name("myAction")
public class MyAction implements MyActionLocal {
public void doSomethingWithObject(Object obj) {
// code
}
}
In questo caso si potrebbe voler passare come parametro un'istanza del componente myWidget, ma l'interfaccia di myAction non include myWidget poiché esso non è referenziato direttamente da nessun altgro metodo. Pe risolvere la questione, MyWidget deve essere importato esplicitamente:
<s:remote include="myAction,myWidget"/>
Ciò permetterà all'oggetto myWidget di essere creato con Seam.Component.newInstance("myWidget"), che può allora essere passato a myAction.doSomethingWithObject().
I valori delle date sono serializzati in una rappresentazione di Strina che è accurata al millisecondo. Lato client, si usi un oggetto Date Javascript per lavorare con i valori delle date. Late server, si usi java.util.Date (o discendenti, come le classi java.sql.Date o java.sql.Timestamp).
Sul client, le enum sono trattate come stringhe. Quando si valorizza un parametro enum, basta usare la rappresentazione stringa della enum. Si prenda il componente seguente come esempio:
@Name("paintAction")
public class paintAction implements paintLocal {
public enum Color {red, green, blue, yellow, orange, purple};
public void paint(Color color) {
// code
}
}
Per chiamare il metodo paint() con il colore red, occorre passare come parametro il literal di tipo String:
Seam.Component.getInstance("paintAction").paint("red");
E' vero anche l'inverso - cioè, se il metodo di un componente restituisce un parametro di tipo enum (o contiene un campo enum in un qualunque punto del grafo di oggetti restituito) allora esso sul client essa sarà rappresentato come stringa.
Le bag coprono tutti i tipi collezione inclusi array, collezioni, liste, insiemi, (ma escluse le mappe - per le quali bisogna fare riferimento alla prossima sezione), e sul client sono implementate come array Javascript. Quando si chiama un metodo che accetta uno di questi tipi come parametro, il parametro dovrebbe essere un array di Javascript. Se un metodo restituisce uno di questi tipi, anche il valore restituito sarà un array di Javascript. Il framework sul server è sufficientemente intelligente da convertire la bag nel tipo adatto al metodo chiamato.
Poichè in Javascript le mappe non sono supportate nativamente, insieme al framework viene fornita una semplice implementazione di Map. Per creare un oggetto Map che possa essere usato come parametro di una chiamata remota, bisogna creare un nuovo oggetto di tipo Seam.Remoting.Map:
var map = new Seam.Remoting.Map();
Questa implementazione Javascript fornisce i metodi di base per lavorare con le mappe: size(), isEmpty(), keySet(), values(), get(key), put(key, value), remove(key) e contains(key). Ciascuno di essi è equivalente alla controparte Java. Quando il metodo restituisce una collezione, come con keySet() e values(), sarà restituito un Array Javascript che contiene le chiavi o i valori (ripettivamente).
Per aiutare l'individuazione dei bug, è possibile abilitare una modalità di debug che mostrerà in una finestra di popup il contenuto di tutti i pacchetti inviati avanti e indietro tra client e server. Per abilitare tale modalità, o si chiama il metodo setDebug() in Javascript:
Seam.Remoting.setDebug(true);
O lo si configuri via components.xml:
<remoting:remoting debug="true"/>
Per disabiliare la modalità di debug, occorre chiamare setDebug(false). Se si vogliono scrivere dei messaggi propri nel log di debug, occorre chiamare Seam.Remoting.log(message).
Quando si fa una chiamata remota, è possibile specificare un gestore di eccezioni che processerà la risposta nell'eventualità che il metodo lanci un'eccezione. Per specificare una funzione di gestione delle eccezioni, bisogna includere nel Javascript un riferimento ad essa dopo il parametro di callback:
var callback = function(result) { alert(result); };
var exceptionHandler = function(ex) { alert("An exception occurred: " + ex.getMessage()); };
Seam.Component.getInstance("helloAction").sayHello(name, callback, exceptionHandler);Se non viene indicato il gestore della callback, al suo posto bisogna specificare null:
var exceptionHandler = function(ex) { alert("An exception occurred: " + ex.getMessage()); };
Seam.Component.getInstance("helloAction").sayHello(name, null, exceptionHandler);L'oggetto eccezione che viene passato al gestore espone un solo metodo, getMessage(), che restituisce il messaggio di errore prodotto dall'eccezione lanciata dal memtodo annotato con @WebRemote.
Il messaggio di caricamento predefinito che appare nell'angolo dello schermo in alto a destra può essere modificato e il suo rendering personalizzato o anche eliminato completamente.
Per cambiare il messaggio dal default "Attendere prego..." a qualcosa di differente, si imposti il valore di Seam.Remoting.loadingMessage:
Seam.Remoting.loadingMessage = "Loading...";
Per sopprimere il messaggio di caricamento, occorre fare l'override dell'implementazione di displayLoadingMessage() e hideLoadingMessage() con funzioni che non fanno nulla:
// non mostrare l'indicatore di caricamento
Seam.Remoting.displayLoadingMessage = function() {};
Seam.Remoting.hideLoadingMessage = function() {};
E' anche possibile sovrascrivere l'indicatore di caricamento per mostrare un'icona animata o qualunque altra cosa si voglia. A questo scopo occorre fare l'override di displayLoadingMessage() e hideLoadingMessage() con un'implementazione propria:
Seam.Remoting.displayLoadingMessage = function() {
// Write code here to display the indicator
};
Seam.Remoting.hideLoadingMessage = function() {
// Write code here to hide the indicator
};
Quando un metodo remoto viene esegutio, il risultato viene serializzato in una risposta XML che viene restituita al client. Questa risposta viene allora deserializzata dal client in un oggetto Javascript. Nel caso di tipi complessi (vedi JavaBean) che includono riferimenti ad altri oggetti, anche tutti gli oggetti referenziati vengono serializzati all'interno della risposta. Questi oggetti possono referenziarne altri, che possono referenziarne altri ancora e così via. Se non lo si controlla, questo "grafo" di oggetti potrebbe essere potenzialmente enorme, a seconda delle relazioni esistenti tra gli oggetti stessi. E vi è l'ulteriore problema (oltre alla potenziale verbosità della risposta) che potrebbe essere desiderabile impedire che delle informazioni sensibili vengano esposte al client.
Seam Remoting fornisce un modo semplice per "vincolare" il grafo di oggetti: basta valorizzare il campo exclude dell'annotazione @WebRemote del metodo remoto. Questo campo accetta un array di stringhe contenenti uno o più percorsi specificati usando la notazione col punto. Quando un metodo remoto viene invocato, gli oggetti del grafo risultante il cui percorso coincide con uno di questi vengono esclusi dalla serializzazione.
Per tutti gli esempi utilizzeremo la seguente classe Widget:
@Name("widget")
public class Widget
{
private String value;
private String secret;
private Widget child;
private Map<String,Widget> widgetMap;
private List<Widget> widgetList;
// getters and setters for all fields
}
Se il metodo remoto restituisce un'istanza di Widget, ma non si volesse esporre il campo secret poiché contiene delle informazioni sensibili, sarebbe possibile escluderlo in questo modo:
@WebRemote(exclude = {"secret"})
public Widget getWidget();
Il valore "secret" si riferisce al campo secret dell'oggetto restituito. Ora, supponiamo che non ci importi di esporre questo campo particolare al client. Invece, si noti che il valore Widget che viene restituito ha un campo figlio che pure è un Widget. Cosa succede se, invece, si vuole nascondere il valore secret del figlio? Possiamo raggiungere lo scopo usando la notazione col punto per indicare il percorso di questo campo all'interno del grafo di oggetti risultante:
@WebRemote(exclude = {"child.secret"})
public Widget getWidget();
L'altro luogo dove degli oggetti possono esistere all'interno di un grafo sono oggetti di tipo Map o qualche genere di collezione (List, Set, Array, etc). Le collezioni sono semplici e trattate come qualunque altro campo. Per esempio, se Widget contenesse una lista di altri Widget nel suo campo widgetList, per escludere il campo secret dei Widget di questa lista l'annotazione avrebbe questo aspetto:
@WebRemote(exclude = {"widgetList.secret"})
public Widget getWidget();
Per vincolare la chiave o il valore di un oggetto Map, la notazione è leggermente diversa. Aggiungere [key] dopo il nome del campo di tipo Map vincolerà il valore delle chiavi del campo di tipo Map, mentre [value] vincolerà il valore dei valori del campo di tipo Map. Gli esempi seguenti mostrano come i valori del campo widgetMap si trovino ad avere il campo secret vincolato:
@WebRemote(exclude = {"widgetMap[value].secret"})
public Widget getWidget();
Vi è un'ultima notazione che può essere usata per vincolare i campi di un tipo di oggetto, indipendentemente da dove appare all'interno del grafo di oggetti restituito. Questa notazione utilizza o il nome del componente (se l'oggetto è un componente Seam) o il nome completo della classe (soltanto se l'oggetto non è un componente Seam) ed viene costruita usando le parentesi quadre:
@WebRemote(exclude = {"[widget].secret"})
public Widget getWidget();
Di default non vi è alcuna transazione attiva durante una richiesta remota, così che, se si vogliono apportare delle modifiche al database, è necessario annotare il metodo @WebRemote con @Transactional, come di seguito:
@WebRemote @Transactional(TransactionPropagationType.REQUIRED)
public void updateOrder(Order order) {
entityManager.merge(order);
}Seam Remoting fornisce supporto sperimentale per la gestione di messaggi JMS. Questa sezione descrive il tipo di supporto attualmente implementato, ma si tenga presente che esso potrà cambiare in futuro. Attualmente si raccomanda di non usare tale funzionalità in un ambiente di produzione.
Prima di sottoscrivere una topic JMS, occorre configurare la lista di topic che Seam Remoting può sottoscrivere. Occorre elencare i topic nella proprietà org.jboss.seam.remoting.messaging.subscriptionRegistry.allowedTopics in seam.properties, web.xml o components.xml.
<remoting:remoting poll-timeout="5" poll-interval="1"/>
L'esempio seguente mostra come sottoscrivere un topic JMS:
function subscriptionCallback(message)
{
if (message instanceof Seam.Remoting.TextMessage)
alert("Received message: " + message.getText());
}
Seam.Remoting.subscribe("topicName", subscriptionCallback);
Il metodo Seam.Remoting.subscribe() accetta due parametri, di cui il primo è il nome del topic JMS da sottoscrivere e il secondo la funzione di callback che deve essere invocata quando si riceve un messaggio.
Due sono i tipi di messaggi supportati, messaggi testuali e messaggi oggetto. Per verificare il tipo di messaggio passato alla callback è possibile usare l'operatore instanceof per vedere se il messaggio sia un Seam.Remoting.TextMessage o un Seam.Remoting.ObjectMessage. Un TextMessage contiene il valore testuale nel campo text (si può anche fare una chiamata al metodo getText()), mentre un ObjectMessage contiene il valore oggetto nel campo value (si può anche fare una chiamata al metodo getValue()).
Per annullare la sottoscrizione ad un topic, bisogna fare una chiamata a Seam.Remoting.unsubscribe() passando il nome del topic come parametro:
Seam.Remoting.unsubscribe("topicName");
E' possibile controllare il polling dei messaggi attraverso due parametri. Il primo è Seam.Remoting.pollInterval, che controlla quanto tempo passa tra due polling successivi per verificare l'arrivo di nuovi messaggi. Tale parametro è espresso in secondi, e il suo valore predefinito è 10.
Il secondo parametro è Seam.Remoting.pollTimeout, che pure è espresso in secondi. Controlla per quanto tempo una richiesta al server debba stare in attesa di un nuovo messaggio prima di andare in time out e inviare una risposta vuota. Il valore predefinito è 0: ciò significa che quando il server viene interrogato, se non ci sono nuovi messaggi pronti alla consegna, allora viene immediatamente restituita una risposta vuota.
Occorre essere molto cauti nell'impostare un valore alto di pollTimeout; ogni richiesta in attesa di un messaggio tiene un thread attivo finché non viene ricevuto un messaggio o finché la richiesta non va in time out. Se molte di queste richieste devono essere gestite contemporaneamente, si potrebbero avere molti thread in attesa.
Si raccomanda si impostare queste opzioni in components.xml, anche se possono essere sovrascritte dal codice Javascript. L'esempio seguente mostra come configurare il polling in modo da renderlo molto aggressivo. Dovreste impostare questi parametri a dei valori adatti alla vostra applicazione:
Via components.xml:
<remoting:remoting poll-timeout="5" poll-interval="1"/>
Via JavaScript:
// Attendere 1 secondo tra la ricezione della risposta del pool e l'invio della successiva richiesta di pool.
Seam.Remoting.pollInterval = 1;
// Attendere fino a 5 secondi sul server per nuovi messaggi
Seam.Remoting.pollTimeout = 5;
Per chi preferisce utilizzare Google Web Toolkit (GWT) per sviluppare applicazioni AJAX dinamiche, Seam fornisce uno strato di integrazione che consente ai componenti GWT di interagire direttamente con i componenti Seam.
Per usare GWT, si suppone che ci sia già una certa familiarità con gli strumenti GWT. Maggiori informazioni si possono trovare in http://code.google.com/webtoolkit/. Questo capitolo non cercherà di spiegare come funziona GWT o come si usa.
Non è richiesta una particolare configurazione per usare GWT in una applicazione Seam, ad ogni modo la servlet delle risorse Seam deve essere installata. Vedi Capitolo 30, Configurare Seam ed impacchettare le applicazioni Seam per i dettagli.
Il primo passo per preparare i componenti Seam che saranno richiamati tramite GWT è di creare sia l'interfaccia per il servizio sincrono che quella per il servizio asincrono per i metodi che si desidera chiamare. Entrambe queste interfacce devono estendere l'interfaccia GWT com.google.gwt.user.client.rpc.RemoteService:
public interface MyService extends RemoteService {
public String askIt(String question);
}
L'interfaccia asincrona deve essere identica, salvo che contiene un parametro aggiuntivo AsyncCallback per ciascuno dei metodi che dichiara:
public interface MyServiceAsync extends RemoteService {
public void askIt(String question, AsyncCallback callback);
}
L'interfaccia asincrona, MyServiceAsync in questo esempio, sarà implementata da GWT e non dovrà mai essere implementata direttamente.
Il passo successivo è di creare un componente Seam che implementa l'interfaccia sincrona:
@Name("org.jboss.seam.example.remoting.gwt.client.MyService")
public class ServiceImpl implements MyService {
@WebRemote
public String askIt(String question) {
if (!validate(question)) {
throw new IllegalStateException("Hey, this shouldn't happen, I checked on the client, " +
"but its always good to double check.");
}
return "42. Its the real question that you seek now.";
}
public boolean validate(String q) {
ValidationUtility util = new ValidationUtility();
return util.isValid(q);
}
}
Il nome del componente Seam deve corrispondere al nome completo dell'interfaccia client GWT (come illustrato), altrimento la servlet delle risorse non riuscirà a trovarlo quando un client farà una chiamata GWT. I metodi che si vogliono rendere accessibili tramite GWT devono anche essere annotati con l'annotazione @WebRemote.
Il prossimo passo è scrivere un metodo che restituisce l'interfaccia asincrona al componente. Questo metodo può essere posizionato all'interno della classe del componente GWT e sarà usato da questo per ottenere un riferimento al client di collegamento asincrono:
private MyServiceAsync getService() {
String endpointURL = GWT.getModuleBaseURL() + "seam/resource/gwt";
MyServiceAsync svc = (MyServiceAsync) GWT.create(MyService.class);
((ServiceDefTarget) svc).setServiceEntryPoint(endpointURL);
return svc;
}
Il passo finale è scrivere il codice del componente GWT che invoca il metodo sul client di collegamento. Il seguente esempio definisce una semplice interfaccia utente con una label, un campo di input e un bottone:
public class AskQuestionWidget extends Composite {
private AbsolutePanel panel = new AbsolutePanel();
public AskQuestionWidget() {
Label lbl = new Label("OK, what do you want to know?");
panel.add(lbl);
final TextBox box = new TextBox();
box.setText("What is the meaning of life?");
panel.add(box);
Button ok = new Button("Ask");
ok.addClickListener(new ClickListener() {
public void onClick(Widget w) {
ValidationUtility valid = new ValidationUtility();
if (!valid.isValid(box.getText())) {
Window.alert("A question has to end with a '?'");
} else {
askServer(box.getText());
}
}
});
panel.add(ok);
initWidget(panel);
}
private void askServer(String text) {
getService().askIt(text, new AsyncCallback() {
public void onFailure(Throwable t) {
Window.alert(t.getMessage());
}
public void onSuccess(Object data) {
Window.alert((String) data);
}
});
}
...
Facendo click, il bottone invoca il metodo askServer() passando il contenuto del campo input (in questo esempio viene fatta anche una validazione per assicurare che il testo inserito sia una domanda valida). Il metodo askServer() acquisisce un riferimento al client di collegamento asincrono (restituito dal metodo getService()) e invoca il metodo askIt(). Il risultato (o il messaggio di errore se la chiamata fallisce) è mostrato in una finestra di segnalazione.

Il codice completo di questo esempio si trova nella distribuzione Seam sotto la cartella examples/remoting/gwt.
Per eseguire applicazioni GWT c'è un passaggio di compilazione da Java a JavaScript (che compatta il codice e lo rende illeggibile). C'è uno strumento Ant che può essere utilizzato al posto della linea di comando o dello strumento grafico fornito con GWT. Per usarlo occorre avere il jar con lo strumento Ant nel classpath di Ant, e anche l'ambiente GWT scaricato (che sarebbe comunque necessario per far eseguire il componente in modalità hosted).
Quindi nel file Ant va scritto (verso l'inizio del file Ant):
<taskdef uri="antlib:de.samaflost.gwttasks"
resource="de/samaflost/gwttasks/antlib.xml"
classpath="./lib/gwttasks.jar"/>
<property file="build.properties"/>
Creare un file build.properties, con il seguente contenuto:
gwt.home=/gwt_home_dir
Questo naturalmente deve puntare alla cartella dove si è installato GWT. A questo punto per usarlo creare il target:
<!-- Le seguenti sono istruzioni pratiche per lo sviluppo in GWT.
Per usare GWT occorre aver scaricato GWT separatamente -->
<target name="gwt-compile">
<!-- in questo caso stiamo riposizionando la roba generata da gwt, perci� in questo caso
possiamo avere solo un modulo GWT - facciamo in questo modo appositamente per mantenere breve l'URL -->
<delete>
<fileset dir="view"/>
</delete>
<gwt:compile outDir="build/gwt"
gwtHome="${gwt.home}"
classBase="${gwt.module.name}"
sourceclasspath="src"/>
<copy todir="view">
<fileset dir="build/gwt/${gwt.module.name}"/>
</copy>
</target
>
Quando viene chiamato, questo target compila l'applicazione GWT e la copia nella cartella indicata (che dovrebbe trovarsi nella parte webapp del war. Si ricordi che GWT genera oggetti HTML e JavaScript). Il codice risultante dalla generazione con gwt-compile non va mai modificato. Le modifiche vanno fatte sulla cartella dei sorgenti GWT.
Si tenga presente che GWT contiene un browser per la modalità hosted che andrebbe utilizzato se si sviluppa con GWT. Non utilizzandolo e compilando ogni volta, si rinuncia alla maggior parte del toolkit (in effetti a chi non può o non vuole usare il browser in modalità hosted, sarebbe da dirgli che NON dovrebbe usare GWT per niente, dato che quella è la cosa migliore!).
L'integrazione con Spring (parte del modulo IoC di Seam) consente una facile migrazione a Seam dei progetti basati su Spring e consente alla applicazioni Spring di sfruttare le funzionalità chiave di Seam come le conversazioni e la sofisticata gestione del contesto di persistenza.
Nota! Il codice di integrazione di Spring è incluso nella libreria jboss-seam-ioc. Questa dipendenza è richiesta per tutte le tecniche di integrazione seam-spring coperte in questo capitolo.
Il supporto di Seam per Spring fornisce la possibilità di:
iniettare le istanze dei componenti Seam nei bean Spring
iniettare i bean Spring nei componenti Seam
trasformare i bean Spring in componenti Seam
consentire ai bean Spring di vivere in un qualsiasi contesto Seam
avviare un WebApplicationContext di Spring con un componente Seam
Supporto a PlatformTransactionManagement di Spring
fornisce un sostituto gestito da Seam per OpenEntityManagerInViewFilter e OpenSessionInViewFilter di Spring
Supporto per TaskExecutors di Spring alle chiamate @Asynchronous
L'iniezione di istanze di componenti Seam nei bean Spring viene compiuto usando l'handler di namespace <seam:instance/>. Per abilitare questo handler occorre aggiungere il namespace di Seam al file di definizione dei bean Spring:
<beans xmlns="http://www.springframework.org/schema/beans"
xmlns:seam="http://jboss.com/products/seam/spring-seam"
xmlns:xsi="http://www.w3.org/2001/XMLSchema-instance"
xsi:schemaLocation="http://www.springframework.org/schema/beans
http://www.springframework.org/schema/beans/spring-beans-2.0.xsd
http://jboss.com/products/seam/spring-seam
http://jboss.com/products/seam/spring-seam-2.2.xsd"
>
Ora ciascuno componente di Seam può essere iniettato in un bean Spring:
<bean id="someSpringBean" class="SomeSpringBeanClass" scope="prototype">
<property name="someProperty">
<seam:instance name="someComponent"/>
</property>
</bean
>
Un'espressione EL può essere usata al posto del nome del componente:
<bean id="someSpringBean" class="SomeSpringBeanClass" scope="prototype">
<property name="someProperty">
<seam:instance name="#{someExpression}"/>
</property>
</bean
>
Le istanze dei componenti Seam possono essere disponibili anche per l'iniezione nei bean Spring tramite l'id del bean.
<seam:instance name="someComponent" id="someSeamComponentInstance"/>
<bean id="someSpringBean" class="SomeSpringBeanClass" scope="prototype">
<property name="someProperty" ref="someSeamComponentInstance">
</bean>
Adesso alcuni caveat!
Seam è stato progettato da principio per supportare un modello a componenti stateful con contesti multipli. Spring no. A differenza della bijection di Seam, l'iniezionedi Spring non avviene al momento dell'invocazione del metodo. Invece avviene solo quando viene istanziato il bean Spring. Quindi quando viene istanziato il bean l'istanza disponibile sarà la stessa istanza che il bean usa per l'intera vita del bean. Per esempio, se un'istanza di un componente con scope CONVERSATION viene direttamente iniettata in un bean singleton di Spring, tale singleton manterrà un riferimento alla stessa istanza anche quando la conversazioneè terminata! Questo problema viene chiamato impedenza di scope. La bijection di Seam assicura che l'impedenza di scope sia naturalmente mantenuta quando un'invocazione attraversa il sistema. In Spring occorre iniettare un proxy del componente Seam e risolvere il riferimento quando il proxy viene invocato.
Il tag <seam:instance/> consente di creare automaticamente il componente proxy del componente Seam.
<seam:instance id="seamManagedEM" name="someManagedEMComponent" proxy="true"/>
<bean id="someSpringBean" class="SomeSpringBeanClass">
<property name="entityManager" ref="seamManagedEM">
</bean
>
Quest'esempio mostra una modalità d'uso del contesto di persistenza gestito da Seam da un bean di Spring. (Per vedere un modo più robusto di usare i contesti di persistenza gestiti da Seam in sostituzione del filtro OpenEntityManagerInView di Spring si veda la sezione Uso di un contesto di persistenza gestito da Seam in Spring)
E' ancora più facile iniettare i bean Spring nelle istanze dei componenti Seam. In verità ci sono due approcci:
iniettare un bean Spring usando un'espressione EL
rendere il bean Spring un componente Seam
Si discuterà la seconda opzione nella prossima sezione. L'approccio più facile è accedere ai bean Spring via EL.
DelegatingVariableResolver di Spring è un punto di integrazione che Spring fornisce per integrarsi con JSF. Questo VariableResolver rende disponibili in EL tutti i bean di Spring tramite il loro id bean. Occorrerà aggiungere DelegatingVariableResolver a faces-config.xml:
<application>
<variable-resolver>
org.springframework.web.jsf.DelegatingVariableResolver
</variable-resolver>
</application
>
Poi si possono iniettare i bean Spring usando @In:
@In("#{bookingService}")
private BookingService bookingService;
L'uso dei bean Spring in EL non è limitato all'iniezione. I bean Spring possono essere usati ovunque sono usate le espressioni EL in Seam: definizioni di processo e pageflow, asserzioni nella working memory, ecc.
L'handler namespace <seam:component/> può essere usato per far diventare un bean Spring un componente Seam. Si collochi il tag <seam:component/> dentro la dichiarazione del bean che si vuole rendere componente Seam:
<bean id="someSpringBean" class="SomeSpringBeanClass" scope="prototype">
<seam:component/>
</bean
>
Di default, <seam:component/> creerà un componente Seam STATELESS con classe e nome forniti nella definizione del bean. Occasionalmente, come ad esempio quando viene usato un FactoryBean, la classe del bean di Spring potrebbe non essere la classe che appare nella definizione del bean. In tali casi la class deve essere specificata esplicitamente. Un nome di un componente Seam può essere specificato esplicitamente nei casi in cui c'è un potenziale conflitto di nomi.
L'attributo scope di <seam:component/> può essere impiegato se si vuole che un bean Spring venga gestito in un particolare scope di Seam. Il bean di Spring deve avere scope prototype se lo scope di Seam specificato è diverso da STATELESS. I bean di Spring preesistenti hanno di solito un carattere fondamentalmente stateless, quindi quest'attributo non è di solito necessario.
Il pacchetto di integrazione di Seam consente di usare i contesti Seam come scope personalizzati di Spring 2.0. Questo permette di dichiarare un bean Spring in un qualsiasi contesto di Seam. Comunque, si noti nuovamente che il modello a componenti di Spring non è stato progettato per supportare la modalità stateful, quindi si usi questa funzionalità con molta attenzione. In particolare il clustering dei bean di Spring con scope sessione o conversazione è molto problematico e deve esserci molta attenzione quando si inietta un bean o un componente da uno scope più ampio in un bean con scope più piccolo.
Specificando una sola volta <seam:configure-scopes/> nella configurazione di un bean factory di Bean, tutti gli scope di Seam saranno disponibili ai bean di Spring come scope personalizzati. Per associare un bean di Spring con un particolare scope di Seam, occorre specificare lo scope di Seam nell'attributo scope della definizione del bean.
<!-- Only needs to be specified once per bean factory-->
<seam:configure-scopes/>
...
<bean id="someSpringBean" class="SomeSpringBeanClass" scope="seam.CONVERSATION"/>
Il prefisso del nome dello scope può essere cambiato specificando l'attributo prefix nella definizione di configure-scopes. (Il prefisso di default è seam.)
Di default un'istanza di un componente Spring registrato in questo modo non viene automaticamente creato quando viene referenziato usando @In. Per avere un'istanza auto-creata si deve o specificare @In(create=true) nel punto di iniezione per identificare un bean specifico da autocreare oppure si può usare l'attributo default-auto-create di configure-scopes per rendere auto-creati tutti i bean di Spring che usano uno scope di Seam.
I bean di Spring con scope Seam definiti in questo modo possono essere iniettati in altri bean di Spring senza l'uso di <seam:instance/>. Comunque si presti molta attenzione affinché venga mantenuta la impedenza di scope. L'approccio normale usato in Spring è quello di specificare <aop:scoped-proxy/> nella definizione del bean. Comunque i bean di Spring con scope Seam non compatibili con <aop:scoped-proxy/>. Quindi se occorre iniettare un bean di Spring con scope Seam in un singleton, deve essere usato <seam:instance/>:
<bean id="someSpringBean" class="SomeSpringBeanClass" scope="seam.CONVERSATION"/>
...
<bean id="someSingleton">
<property name="someSeamScopedSpringBean">
<seam:instance name="someSpringBean" proxy="true"/>
</property>
</bean
>
Spring fornisce un'astrazione estensibile della gestione delle transazioni con supporto a molte API per le transazioni (JPA, Hibernate, JDO e JTA). Spring fornisce anche una stretta integrazione con molti TransactionManagers degli application server quali Websphere e Weblogic. La gestione delle transazioni di Spring espone il supporto a funzionalità avanzate quali transazioni innestate e supporto alle regole di propagazione delle transazioni Java EE come REQUIRES_NEW e NOT_SUPPORTED. Per maggiori informazioni guardare here.
Per configurare Seam ad usare le transazioni di Spring abilitare il componente SpringTransaction in queso modo:
<spring:spring-transaction platform-transaction-manager="#{transactionManager}"/>
Il componente spring:spring-transaction utilizzerà le capacità di sincronizzazione delle transazioni di Spring per le callback di sincronizzazione.
Una delle caratteristiche più potenti di Seam è lo scope conversazione e la possibilità di avere un EntityManager aperto per l'intera vita di una conversazione. Questo elimina i problemi associati al detach e re-attach degli entity così come vengono mitigate le apparizioni della temuta LazyInitializationException. Spring non fornisce un modo per gestire un contesto di persistenza oltre lo scope di una singola richiesta web (OpenEntityManagerInViewFilter). Quindi sarebbe bello se gli sviluppatori di Spring potessero avere accesso al contesto di persistenza gestito da Seam usando tutti gli stessi tool che Spring fornisce per l'integrazione con JPA (es. PersistenceAnnotationBeanPostProcessor, JpaTemplate, ecc.)
Seam fornisce un modo per far accedere Spring ad un contesto di persistenza gestito da Seam con i tool JPA forniti da Spring che portano nelle applicazioni Seam le capacità del contesto di persistenza con scope conversazione.
Questo lavoro di integrazione fornisce la seguente funzionalità:
accesso trasparente al contesto di persistenza gestito da Seam usando i tool forniti da Spring
accesso ai contesti di persistenza con scope conversazione di Seam in una richiesta non web (es. job asincrono di quartz)
consente l'uso dei contesti di persistenza gestiti da Seam con le transazioni gestite da Spring (occorrerà eseguire manualmente il flush del contesto di persistenza)
Il modello di propagazione del contesto di persistenza di Spring consente solo un EntityManager aperto per EntityManagerFactory, quindi l'integrazione con Seam funziona facendo il wrapping dell'EntityManagerFactory attorno al contesto di persistenza gestito da Seam.
<bean id="seamEntityManagerFactory" class="org.jboss.seam.ioc.spring.SeamManagedEntityManagerFactoryBean">
<property name="persistenceContextName" value="entityManager"/>
</bean
>
dove 'persistenceContextName' è il nome del componente con contesto di persistenza gestito da Seam. Di default questo EntityManagerFactory ha un unitName uguale al nome del componente Seam o in questo caso 'entityManager'. Se si vuole fornire un unitName diverso, si può fornire un persistenceUnitName così:
<bean id="seamEntityManagerFactory" class="org.jboss.seam.ioc.spring.SeamManagedEntityManagerFactoryBean">
<property name="persistenceContextName" value="entityManager"/>
<property name="persistenceUnitName" value="bookingDatabase:extended"/>
</bean
>
EntityManagerFactory può essere usata in un qualsiasi tool fornito da Spring. Per esempio, l'uso di PersistenceAnnotationBeanPostProcessor di Spring è lo stesso di prima.
<bean class="org.springframework.orm.jpa.support.PersistenceAnnotationBeanPostProcessor"/>
Se si definisce in Spring un EntityManagerFactory ma si vuole usare un contesto di persistenza gestito da Seam, si può dire al PersistenceAnnotationBeanPostProcessor quale persistenctUnitName si desidera usare come default specificando la proprietà defaultPersistenceUnitName.
applicationContext.xml potrebbe apparire come:
<bean id="entityManagerFactory" class="org.springframework.orm.jpa.LocalEntityManagerFactoryBean">
<property name="persistenceUnitName" value="bookingDatabase"/>
</bean>
<bean id="seamEntityManagerFactory" class="org.jboss.seam.ioc.spring.SeamManagedEntityManagerFactoryBean">
<property name="persistenceContextName" value="entityManager"/>
<property name="persistenceUnitName" value="bookingDatabase:extended"/>
</bean>
<bean class="org.springframework.orm.jpa.support.PersistenceAnnotationBeanPostProcessor">
<property name="defaultPersistenceUnitName" value="bookingDatabase:extended"/>
</bean
>
component.xml potrebbe così apparire:
<persistence:managed-persistence-context name="entityManager"
auto-create="true" entity-manager-factory="#{entityManagerFactory}"/>
JpaTemplate e JpaDaoSupport sono configurati allo stesso modo per un contesto di persistenza gestito da Seam.
<bean id="bookingService" class="org.jboss.seam.example.spring.BookingService">
<property name="entityManagerFactory" ref="seamEntityManagerFactory"/>
</bean
>
L'integrazione di Spring con Seam fornisce anche il supporto al completo accesso alla sessione Hibernate gestita da Seam usando i tool di Spring. Quest'integrazione è molto simile all'integrazione JPA.
Come per l'integrazione JPA di Spring, il modello di propagazione di Spring consente di avere aperto solo un EntityManager per EntityManagerFactory per transazione disponibile ai tool di Spring. Quindi , l'integrazione della Sessione di Seam funziona solo con il wrap di un proxy SessionFactory attorno al contesto sessione di Hibernate gestito da Seam.
<bean id="seamSessionFactory" class="org.jboss.seam.ioc.spring.SeamManagedSessionFactoryBean">
<property name="sessionName" value="hibernateSession"/>
</bean
>
dove 'sessionName' è il nome del componente persistence:managed-hibernate-session. Questo SessionFactory può essere allora usato in un qualsiasi tool fornito da Spring. L'integrazione fornisce anche supporto alle chiamare a SessionFactory.getCurrentInstance() finché si chiama getCurrentInstance() su SeamManagedSessionFactory.
Sebbene sia possibile usare il ContextLoaderListener di Spring per avviare l'ApplicationContext di Spring della propria applicazione, ci sono un paio di limitazioni.
L'ApplicationContext di Spring deve essere avviato dopo SeamListener
può essere insidioso avviare un ApplicationContext di Spring da usarsi nei test d'unità e di integrazionedi Seam
Per superare queste due limitazioni, l'integrazione di Spring include un componente di Seam che avvia un ApplicationContext di Spring. Per usare questo componente di Seam si collochi la definizione <spring:context-loader/> in components.xml. Si specifichi la posizione del file col contesto di Spring nell'attributo config-locations. Se sono presenti più di un file si possono posizionare nell'elemento <spring:config-locations/> seguendo le practice multi-value di components.xml.
<components xmlns="http://jboss.com/products/seam/components"
xmlns:spring="http://jboss.com/products/seam/spring"
xmlns:xsi="http://www.w3.org/2001/XMLSchema-instance"
xsi:schemaLocation="http://jboss.com/products/seam/components
http://jboss.com/products/seam/components-2.2.xsd
http://jboss.com/products/seam/spring
http://jboss.com/products/seam/spring-2.2.xsd">
<spring:context-loader config-locations="/WEB-INF/applicationContext.xml"/>
</components
>
Spring fornisce un'astrazione per eseguire codice in modo asincrono chiamata TaskExecutor. L'integrazione con Seam consente di usare un TaskExecutor di Spring per eseguire chiamate immediate di metodi @Asynchronous. Per abilitare questa funzionalità si installi SpringTaskExecutorDispatchor e si fornisca un bean di Spring definito taskExecutor in questo modo:
<spring:task-executor-dispatcher task-executor="#{springThreadPoolTaskExecutor}"/>
Poiché un TaskExecutor di Spring non supporta lo scheduling di eventi asincroni, può essere fornito un Dispatcher di Seam per gestire gli eventi asincroni schedulati in questo modo:
<!-- Install a ThreadPoolDispatcher to handle scheduled asynchronous event -->
<core:thread-pool-dispatcher name="threadPoolDispatcher"/>
<!-- Install the SpringDispatcher as default -->
<spring:task-executor-dispatcher task-executor="#{springThreadPoolTaskExecutor}" schedule-dispatcher="#{threadPoolDispatcher}"/>
Google Guice è una libreria che fornisce una dependency injection leggera attraverso la risoluzione type-safe. L'integrazione con Guice (parte del modulo Seam IoC) consente l'uso dell'iniezione Guice per tutti i componenti Seam annotati con l'annotazione @Guice. In aggiunta alla regolare bijection, fornita da Seam (che diviene opzionale), Seam delega agli injector Guice noti di soddisfare le dipendenze del componente. Guice può essere utile per legare parti non-Seam di applicazioni estese o legacy assieme a Seam.
L'obiettivo è creare un componente ibrido Seam-Guice. La regola per come realizzare ciò è molto semplice. Se si vuole usare l'injection Guice nel proprio componente Seam, annotarlo con l'annotazione @Guice (dopo l'importazione del tipo org.jboss.seam.ioc.guice.Guice).
@Name("myGuicyComponent")
@Guice public class MyGuicyComponent
{
@Inject MyObject myObject;
@Inject @Special MyObject mySpecialObject;
...
}
Quest'iniezione Guice avverrà ad ogni chiamata di metodo, come con la bijection. Guice inietta in base a tipo e binding. Per soddisfare le dipendenze nel precedente esempio, si possono associare le seguenti implementazioni in un modulo Guice, dove @Special è un'annotazione definita nella propria applicazione.
public class MyGuicyModule implements Module
{
public void configure(Binder binder)
{
binder.bind(MyObject.class)
.toInstance(new MyObject("regular"));
binder.bind(MyObject.class).annotatedWith(Special.class)
.toInstance(new MyObject("special"));
}
}
Bene, ma quanle injector Guice verrà usato per iniettare le dipendenze? Occorre fare prima qualche settaggio.
Indicare a Seam quale injector Guice usare agganciandolo alla proprietà injection del componente Guice di inizializzazione nel descrittore del componente Seam (components.xml):
<components xmlns="http://jboss.com/products/seam/components"
xmlns:xsi="http://www.w3.org/2001/XMLSchema-instance"
xmlns:guice="http://jboss.com/products/seam/guice"
xsi:schemaLocation="
http://jboss.com/products/seam/guice
http://jboss.com/products/seam/guice-2.2.xsd
http://jboss.com/products/seam/components
http://jboss.com/products/seam/components-2.2.xsd">
<guice:init injector="#{myGuiceInjector}"/>
</components
>
myGuiceInjector deve risolvere ad un componente Seam che implementi l'interfaccia Guice Injector.
Tuttavia dover creare un injector è pura scrittura di codice. Ciò che si vuole essere in grado di fare è semplicemente agganciare Seam ai propri moduli Guice. Fortunamente c'è un componente Seam predefinito che implementa l'interfaccia Injector per fare ciò. Si può configurarlo nel descrittore del componente Seam con il seguente codice.
<guice:injector name="myGuiceInjector">
<guice:modules
>
<value
>com.example.guice.GuiceModule1</value
>
<value
>com.example.guice.GuiceModule2</value
>
</guice:modules
>
</guice:injector
>
Certamente si può anche usare un injector che viene già usato in un'altra parte anche non-Seam della proria applicazione. Questa è una delle principali motivazioni per creare quest'integrazione. Poiché l'injector è definito con un'espressione EL, si può ottenerlo in un qualsiasi modo si voglia. Per esempio si può usare il pattern del componente factory di Seam per fornire l'injector.
@Name("myGuiceInjectorFactory")
public InjectorFactory
{
@Factory(name = "myGuiceInjector", scope = APPLICATION, create = true)
public Injector getInjector()
{
// Your code that returns injector
}
}
Di default viene usato un injector configurato nel descrittore di componente Seam. Se occorre usare più injector (in alternativa, si possono anche usare più moduli), si può specificare un injector per ogni componente Seam nell'annotazione @Guice.
@Name("myGuicyComponent")
@Guice("myGuiceInjector")
public class MyGuicyComponent
{
@Inject MyObject myObject;
...
}
Ecco tutto! Si controlli l'esempio guice nella distribuzione Seam per vedere in azione l'integrazione Guice!
Motori di ricerca full text come Apache Lucene™ sono una potentissima tecnologia che fornisce alle applicazioni efficienti query full text. Hibernate Search, che utilizza Apache Lucene al suo interno, indicizza il modello di dominio con l'aggiunta di alcune annotazioni, si prende cura del database, della sincronizzazione degli indici e restituisce oggetti regolari gestiti che corrispondono alle query full text. Tuttavia si tenga presente che ci sono delle irregolarità quando si ha a che fare con un modello di dominio a oggetti sopra ad un indice di testo (mantenere l'indice aggiornato, irregolarità tra la struttura dell'indice ed il modello di dominio, e irregolarità di query). Ma i benefici di velocità ed efficienza superano di gran lunga queste limitazioni.
Hibernate Search è stato progettato per integrarsi nel modo più naturale possibile con JPA ed Hibernate. Essendo una naturale estensione, JBoss Seam fornisce l'integrazione con Hibernate Search.
Si prega di riferirsi alla documentazione Hibernate Search per informazioni sul progetto Hibernate Search.
Hibernate Search è configurato in uno dei file META-INF/persistence.xml o hibernate.cfg.xml.
La configurazione di Hibernate Search ha dei valori di default impostati per la maggior parte dei parametri di configurazione. Ecco qua una configurazione minimale di persistence unit per poter iniziare.
<persistence-unit name="sample">
<jta-data-source
>java:/DefaultDS</jta-data-source>
<properties>
[...]
<!-- utilizza un file system basato su indice -->
<property name="hibernate.search.default.directory_provider"
value="org.hibernate.search.store.FSDirectoryProvider"/>
<!-- directory dove gli indici verranno memorizzati -->
<property name="hibernate.search.default.indexBase"
value="/Users/prod/apps/dvdstore/dvdindexes"/>
</properties>
</persistence-unit
>
Se si pensa di usare Hibernate Annotation o EntityManager 3.2.x (incorporato in JBoss AS 4.2.x e successivi), occorre configurare anche gli opportuni event listener.
<persistence-unit name="sample">
<jta-data-source
>java:/DefaultDS</jta-data-source>
<properties>
[...]
<!-- utilizza un file system basato su indice -->
<property name="hibernate.search.default.directory_provider"
value="org.hibernate.search.store.FSDirectoryProvider"/>
<!-- directory in cui gli indici verranno memorizzati -->
<property name="hibernate.search.default.indexBase"
value="/Users/prod/apps/dvdstore/dvdindexes"/>
<property name="hibernate.ejb.event.post-insert"
value="org.hibernate.search.event.FullTextIndexEventListener"/>
<property name="hibernate.ejb.event.post-update"
value="org.hibernate.search.event.FullTextIndexEventListener"/>
<property name="hibernate.ejb.event.post-delete"
value="org.hibernate.search.event.FullTextIndexEventListener"/>
</properties>
</persistence-unit
>
Non è più necessario registrare l'event listener se vengono usati Hibernate Annotations o EntityManager 3.3.x. Quando viene usato Hibernate Search 3.1.x sono necessari più event listener, ma questi vengono registrati automaticamente da Hibernate Annotations; si faccia riferimento al manuale Hibernate Search per configurarlo senza EntityManager e Annotations.
In aggiunta al file di configurazione, devono essere deployati i seguenti jar:
hibernate-search.jar
hibernate-commons-annotations.jar
lucene-core.jar
Se vengono messi in un EAR, non si dimentichi di aggiornare application.xml
Hibernate Search impiega annotazioni per mappare le entità ad un indice di Lucene, per maggiori informazioni si guardi alla documentazione di riferimento.
Hibernate Search è pienamente integrato con la API e la semantica di JPA/Hibernate. Passare da una query basata su HQL o Criteria richiede solo poche linee di codice. La principale API con cui l'applicazione interagisce è l'API FullTextSession (sottoclasse della Session di Hibernate).
Quando Hibernate Search è presente, JBoss Seam inietta una FullTextSession.
@Stateful
@Name("search")
public class FullTextSearchAction implements FullTextSearch, Serializable {
@In FullTextSession session;
public void search(String searchString) {
org.apache.lucene.search.Query luceneQuery = getLuceneQuery();
org.hibernate.Query query session.createFullTextQuery(luceneQuery, Product.class);
searchResults = query
.setMaxResults(pageSize + 1)
.setFirstResult(pageSize * currentPage)
.list();
}
[...]
}
FullTextSession estende org.hibernate.Session così che può essere usata come una regolare Hibernate Session.
Se viene usata la Java Persistence API, è proposta un'integrazione più lieve.
@Stateful
@Name("search")
public class FullTextSearchAction implements FullTextSearch, Serializable {
@In FullTextEntityManager em;
public void search(String searchString) {
org.apache.lucene.search.Query luceneQuery = getLuceneQuery();
javax.persistence.Query query = em.createFullTextQuery(luceneQuery, Product.class);
searchResults = query
.setMaxResults(pageSize + 1)
.setFirstResult(pageSize * currentPage)
.getResultList();
}
[...]
}
Quando Hibernate Search è presente, viene iniettato un FulltextEntityManager. FullTextEntityManager estende EntityManager con metodi specifici di ricerca, allo stesso modo FullTextSession estende Session.
Quando viene impiegata l'iniezione di un session bean EJB3.0 o message driven (cioè tramite l'annotazione @PersistenceContext), non è possibile rimpiazzare l'interfaccia EntityManager con l'interfaccia FullTextEntityManager nella dichiarazione. Comunque l'implementazione iniettata sarà FullTextEntityManager: è quindi possibile il downcasting.
@Stateful
@Name("search")
public class FullTextSearchAction implements FullTextSearch, Serializable {
@PersistenceContext EntityManager em;
public void search(String searchString) {
org.apache.lucene.search.Query luceneQuery = getLuceneQuery();
FullTextEntityManager ftEm = (FullTextEntityManager) em;
javax.persistence.Query query = ftEm.createFullTextQuery(luceneQuery, Product.class);
searchResults = query
.setMaxResults(pageSize + 1)
.setFirstResult(pageSize * currentPage)
.getResultList();
}
[...]
}
Per persone abituate a Hibernate Search fuori da Seam, notate che l'uso di Search.getFullTextSession non è necessario.
Controlla gli esempi DVDStore o Blog della distribuzione di JBoss Seam per un uso pratico di Hibernate Search.
La configurazione è un argomento molto noioso ed un passatempo estremamente tedioso. Sfortunatamente sono richieste parecchie linee di XML per integrare Seam con l'implementazione JSF ed il servlet container. Non c'è bisogno di soffermarsi sulle seguenti sezioni; non si dovrà mai scrivere queste cose a mano, poiché basta usare seam-gen per creare ed avviare l'applicazione oppure basta copiare ed incollare il codice dagli esempi di applicazione!
In primo luogo si cominci col guardare alla configurazione base che serve ogni volta che si usa Seam con JSF.
Certamente occorre un servlet faces!
<servlet>
<servlet-name
>Faces Servlet</servlet-name>
<servlet-class
>javax.faces.webapp.FacesServlet</servlet-class>
<load-on-startup
>1</load-on-startup>
</servlet>
<servlet-mapping>
<servlet-name
>Faces Servlet</servlet-name>
<url-pattern
>*.seam</url-pattern>
</servlet-mapping
>
(Si può sistemare il pattern dell'URL a proprio piacimento.)
In aggiunta, Seam richiede la seguente voce nel file web.xml:
<listener>
<listener-class
>org.jboss.seam.servlet.SeamListener</listener-class>
</listener
>
Questo listener è responsabile dell'avvio di Seam e della distruzione dei contesti di sessione e di applicazione.
Alcune implementazioni JSF hanno un'implementazione erronea della conservazione dello stato lato server, che interferisce con la propagazione della conversazione di Seam. Se si hanno problemi con la propagazione della conversazione durante l'invio di form, si provi a cambiare impostanto la conservazione lato client. Occorre impostare questo in web.xml:
<context-param>
<param-name
>javax.faces.STATE_SAVING_METHOD</param-name>
<param-value
>client</param-value>
</context-param
>
C'è una piccola parte grigia nella specifica JSF riguardante la mutabilità dei valore dello stato della vista. Poiché Seam usa lo stato della vista JSF per tornare allo scope PAGE, questo in alcuni casi può diventare un problema. Se si usa la conservazione dello stato lato server con JSF-RI e si vuole che il bean con scope PAGE mantenga l'esatto valore per una data vista di pagina, occorre specificare il seguente parametro di contesto. Altrimenti se un utente usa il pulsante "indietro", un componente con scope PAGE avrà l'ultimo valore se questo non è cambiato nella pagina "indietro". (si veda Spec Issue ). Quest'impostazione non è abilitata di default a causa della performance nella serializzazione della vista JSF ad ogni richiesta.
<context-param>
<param-name
>com.sun.faces.serializeServerState</param-name>
<param-value
>true</param-value>
</context-param
>
Se si vuole seguire il consiglio ed usare Facelets invece di JSP, si aggiungano le seguenti linee a faces-config.xml:
<application>
<view-handler
>com.sun.facelets.FaceletViewHandler</view-handler>
</application
>
E le seguenti linee a web.xml:
<context-param>
<param-name
>javax.faces.DEFAULT_SUFFIX</param-name>
<param-value
>.xhtml</param-value>
</context-param
>
Se si usa facelets in JBoss AS, si noterà che il logging di Facelets è guasto (i messaggi di log non appaiono nel log del server). Seam fornisce un modo per sistemare questo problema, per usarlo si copi lib/interop/jboss-seam-jul.jar in $JBOSS_HOME/server/default/deploy/jboss-web.deployer/jsf-libs/ e si includa jboss-seam-ui.jar nel WEB-INF/lib dell'applicazione. Le categorie di logging di Facelets sono elencate nella Documentazione per lo sviluppatore Facelets.
Seam Resource Servlet fornisce le risorse usate da Seam Remoting, captchas (si veda il capitolo sulla sicurezza) ed altri controlli JSF UI. Configurare Seam Resource Servlet richiede la seguente riga in web.xml:
<servlet>
<servlet-name
>Seam Resource Servlet</servlet-name>
<servlet-class
>org.jboss.seam.servlet.SeamResourceServlet</servlet-class>
</servlet>
<servlet-mapping>
<servlet-name
>Seam Resource Servlet</servlet-name>
<url-pattern
>/seam/resource/*</url-pattern>
</servlet-mapping
>
Seam non ha bisogno di filtri servlet per le operazioni base. Comunque ci sono parecchie caratteristiche che dipendono dall'uso dei filtri. Per facilitare le cose, Seam lascia aggiungere e configurare i filtri servlet così come si configurano gli altri componenti predefiniti di Seam. Per sfruttare questa caratteristica occorre installa un filtro master in web.xml:
<filter>
<filter-name
>Seam Filter</filter-name>
<filter-class
>org.jboss.seam.servlet.SeamFilter</filter-class>
</filter>
<filter-mapping>
<filter-name
>Seam Filter</filter-name>
<url-pattern
>/*</url-pattern>
</filter-mapping
>
Il filtro master di Seam deve essere il primo filtro specificato in web.xml. Questo assicura che venga eseguito per primo.
I filtri Seam condividono un numero di attributi comuni, si possono impostare questi in components.xml in aggiunto ai parametri discussi sotto:
url-pattern — Usato per specificare quali richieste vengono filtrate, il default è tutte le richieste. url-pattern è un pattern di stile di Tomcat che consente un suffisso wildcard.
regex-url-pattern — Usato per specificare quali richieste vengono filtrate, il default è tutte le richieste. regex-url-pattern è una vera espressione regolare per il percorso di richiesta.
disabled — Usato per disabilitare il filtro predefinito.
Si noti che i pattern corrispondono al percorso URI della richiesta (si veda HttpServletRequest.getURIPath()) e che il nome del contesto servlet viene rimosso prima del matching.
L'aggiunta del filtro master abilita i seguenti filtri predefiniti.
Questo filtro fornisce la funzionalità di mappaturadelle eccezioni in pages.xml (quasi tutte le applicazioni ne hanno bisogno). Inoltre il filtro si preoccupa del rolling back delle transazioni non eseguite quando avviene un'eccezione non catturata. (In accordo alle specifiche Java EE, il web container dovrebbe fare questo in modo automatico, ma noi abbiamo visto che questo comportamento non può essere dato per scontato su tutti gli application server. E certamente non è richiesto sugli engine servlet come Tomcat.)
Di default il filtro di gestione eccezioni processerà tutte le richieste, comunque questo comportamento può essere sistemato aggiungendo una riga <web:exception-filter> a components.xml, come mostrato in quest'esempio:
<components xmlns="http://jboss.com/products/seam/components"
xmlns:web="http://jboss.com/products/seam/web">
<web:exception-filter url-pattern="*.seam"/>
</components
>
Questo filtro consente a Seam di propagare il contesto conversazione attraverso i redirect del browser. Intercetta qualsiasi redirect ed aggiunge un parametro di richiesta che specifica l'identificatore della conversazione di Seam.
Il filtro redirect processerà tutte le richieste di default, ma questo comportamento può essere aggiustato in components.xml:
<web:redirect-filter url-pattern="*.seam"/>
Questo filtro consente aSeam di applicare la riscrittura URL per le viste basate sulla configurazione nel file pages.xml. Questo filtro non è attivato di default, ma può essere attivato aggiungendo la configurazione in components.xml:
<web:rewrite-filter view-mapping="*.seam"/>
Il parametro view-mappingdeve corrispondere alla mappatura del servlet definita per Faces Servlet nel file web.xml. Se omesso, il filtro rewrite assume il pattern *.seam.
Questa caratteristica è necessaria per usare il controllo JSF di upload dei file. Esso rileva le richieste form multipart e le processa in accordo con la specifica multipart/form-data (RFC-2388). Per sovrascrivere queste impostazioni di default si aggiunga la seguente riga a components.xml:
<web:multipart-filter create-temp-files="true"
max-request-size="1000000"
url-pattern="*.seam"/>
create-temp-files — Se impostato a true, i file caricati vengono scritti in un file temporaneo (invece di essere mantenuti in memoria). Questa può essere una considerazione importante se ci si aspettano upload di file grandi. L'impostazione di default è false.
max-request-size — Se la dimensione della richiesta di file upload (determinata leggendo l'intestazione Content-Length nella richiesta) eccede questo valore, la richiesta verrà annullata. L'impostazione di default è 0 (nessun limite di dimensioni).
Imposta la codifica caratteri dei dati della form inviata.
Questo filtro non è installato di default e richiede una riga in components.xml per essere abilitato:
<web:character-encoding-filter encoding="UTF-16"
override-client="true"
url-pattern="*.seam"/>
encoding — La codifica da usare.
override-client — Se questo è impostato a true, la codifica della richiesta sarà impostata a ciò che è specificato da encoding non importa se la richiesta già specifica una codifica o no. Se impostato a false, la codifica della richiesta sarà impostata solo se la richiesta non specifica già una codifica. L'impostazione di default è false.
Se RichFaces viene usato nel progetto, Seam installerà il filtro RichFaces Ajax, assicurandosi di installarlo prima di tutti gli altri filtri predefiniti. Non occorre che voi installiate il filtro RichFaces Ajax in web.xml.
Il filtro RichFaces Ajax è installato solo se i jar di RichFaces sono presenti nel progetto.
Per sovrascrivere le impostazioni di default aggiungere la seguente riga a components.xml. Le opzioni sono le stesse di quelle specificate nella guida RichFaces Developer:
<web:ajax4jsf-filter force-parser="true"
enable-cache="true"
log4j-init-file="custom-log4j.xml"
url-pattern="*.seam"/>
force-parser — forza tutte le pagine JSF ad essere validate dal controllore di sintassi XML di RichFaces. Se false, solo le risposte AJAX vengono validate e convertite in XML ben-formato. Impostando force-parser a false si migliorano le performance, ma può portare ad imperfezioni visuali durante gli aggiornamenti AJAX.
enable-cache — abilita il caching delle risorse generate dal framework (es. javascript, CSS, immagini, ecc). Sviluppando javascript o CSS personalizzati, impostare a true previene il browser dal caching delle risorse.
log4j-init-file — è usato per impostare il logging per applicazione. Deve essere fornito un path al file di configurazione log4j.xml, relativo al contesto dell'applicazione web.
Questo filtro aggiunge il nome dell'utente autenticato al contesto diagnostico mappato di loj4j affinché possa essere incluso nell'output formattato del log se desiderato, aggiungendo %X{username} al pattern.
Di default il filtro di logging processerà tutte le richieste, comunque questo comportamento può essere sistemato aggiungendo l'entry <web:logging-filter> a components.xml, come mostrato in quest'esempio:
<components xmlns="http://jboss.com/products/seam/components"
xmlns:web="http://jboss.com/products/seam/web">
<web:logging-filter url-pattern="*.seam"/>
</components
>
Le richieste inviate direttamente a servlet diversi dal servlet JSF non vengono processate attraverso il ciclo di vita JSF, in questo modo Seam fornisce un filtro servlet che può essere applicato ad altri servlet che necessitano dell'accesso ai componenti Seam.
Questo filtro consente ai servlet personalizzati di interagire con i contesti Seam. Questo imposta i contesti Seam all'inizio di ogni richiesta e li elimina alla fine della richiesta. Occorre assicurarsi che il filtro non venga mai applicato al FacesServlet JSF.
Questo filtro non è installato di default e richiede una riga in components.xml per essere abilitato:
<web:context-filter url-pattern="/media/*"/>
Il filtro del contesto si aspetta di trovare l'id della conversazione di ogni contesto di conversazione in un parametro di richiesta nominato conversationId. Occorre assicurarsi che questo venga inviato nella richiesta.
Si è responsabili della propagazione di ogni nuovo id della conversazione attraverso il client. Seam espone l'id di conversazione come proprietà del componente predefinito conversation.
Seam non aggiunge automaticamente le intestazioni HTTP cache-control alle risorse servite dal servlet resource Seam, o direttamente dalla directory di vista dal servlet container. Questo significa che le immagini, Javascript ed i file CSS, e le rappresentazioni delle risorse da parte del resource servlet di Seam quali le interfacce Seam Remoting Javascript solitamente non vengono messe nella cache del browser. Questo va bene in fase di sviluppo ma dovrebbe essere cambiato in fase di produzione quando si ottimizza l'applicazione.
Si può configurare un filtro Seam ed abilitare l'aggiunta automatica delle intestazioni cache-control che dipendono dall'URI richiesta in components.xml:
<web:cache-control-filter name="commonTypesCacheControlFilter"
regex-url-pattern=".*(\.gif|\.png|\.jpg|\.jpeg|\.css|\.js)"
value="max-age=86400"/> <!-- 1 day -->
<web:cache-control-filter name="anotherCacheControlFilter"
url-pattern="/my/cachable/resources/*"
value="max-age=432000"/> <!-- 5 days -->
Non occorre dare il nome ai filtri amenoché vi sia più di un filtro abilitato.
Seam può installare i filtri per voi, consentendo di specificare dove debba essere collocato il filtro nella catena (la specifica servlet non fornisce un ordine ben definito se si specificano i filtri in web.xml). Si aggiunga l'annotazione @Filter al componente Seam (che deve implementare javax.servlet.Filter):
@Startup
@Scope(APPLICATION)
@Name("org.jboss.seam.web.multipartFilter")
@BypassInterceptors
@Filter(within="org.jboss.seam.web.ajax4jsfFilter")
public class MultipartFilter extends AbstractFilter {
Aggiungere l'annotazione @Startup significa che il componente è disponibile durante lo startup di Seam; la bijection non è disponibile qua (@BypassInterceptors); ed il filtro dovrebbe essere più in fondo alla catena rispetto al filtro RichFaces (@Filter(within="org.jboss.seam.web.ajax4jsfFilter")).
Nelle applicazioni Seam i componenti EJB hanno una certa dualità, poiché sono gestiti da entrambi: il container EJB e Seam. In verità Seam risolve i riferimenti ai componenti EJB, gestisce il ciclo di vita dei componenti bean con sessione stateful, e partecipa anche ad ogni chiamata di metodo via interceptor. Iniziamo con la configurazione della catena interceptor di Seam.
Occorre applicare SeamInterceptor ai componenti EJB di Seam. Quest'interceptor delega ad un set di interceptor predefiniti lato server che gestiscono i concern quali la bijection, la demarcazione delle conversazioni ed i segnali del processo di business. Il modo più semplice per fare questo in tutta l'applicazione è aggiungere la seguente configurazione per l'interceptor in ejb-jar.xml:
<interceptors>
<interceptor>
<interceptor-class
>org.jboss.seam.ejb.SeamInterceptor</interceptor-class>
</interceptor>
</interceptors>
<assembly-descriptor>
<interceptor-binding>
<ejb-name
>*</ejb-name>
<interceptor-class
>org.jboss.seam.ejb.SeamInterceptor</interceptor-class>
</interceptor-binding>
</assembly-descriptor>
Seam necessita di sapere dove trovare i session bean in JNDI. Un modo per farlo è specificare l'annotazione @JndiName su ogni componente session bean. Comunque questa modalità è abbastanza noiosa. Un approccio migliore è specificare un pattern che Seam usa per calcolare il nome JNDI dal nome EJB. Sfortunatamente nella specifica EJB3 non è definita una mappatura standard al JNDI globale, quindi questa mappatura è specificata dal venditore (e può dipendere anche dalle proprie convenzioni di nome). Solitamente si specifica quest'opzione in components.xml.
Per JBoss AS ilseguente pattern è corretto:
<core:init jndi-name="earName/#{ejbName}/local" />
In questo caso earName è il nome dell'EAR in cui viene deployato il bean, Seam sostituisce #{ejbName} con il nome dell'EJB ed il segmento finale rappresenta il tipo di interfaccia (locale o remota).
Fuori dal contesto di un EAR (quando si usa il container JBoss Embeddable EJB3) il primo segmento viene ignorato poiché non c'è alcun EAR, rimanendo quindi con il seguente pattern:
<core:init jndi-name="#{ejbName}/local" />
Come questi nomi JNDI vengono risolti e come localizzare un componente EJB potrebbe apparire a questo punto un pò una questione di magia, quindi indaghiamo meglio i dettagli. Innanzitutto vediamo come i componenti EJB entrano in JNDI.
Le persone di JBoss non si preoccupano molto di XML. Quindi quando hanno progettato JBoss AS, hanno deciso che i componenti EJB avrebbero visto assegnarsi automaticamente un nome JNDI globale, usando il pattern appena descritto (cioè nome EAR/nome EJB/tipo interfaccia). Il nome EJB è il primo valore non vuoto della seguente lista:
Il valore dell'elemento <ejb-name> in ejb-jar.xml
Il valore dell'attributo name nell'annotazione @Stateless o @Stateful
Il semplice nome della classe bean
Guardiamo un esempio. Si assuma di avere definiti il seguente bean EJB ed un'interfaccia.
package com.example.myapp;
import javax.ejb.Local;
@Local
public class Authenticator
{
boolean authenticate();
}
package com.example.myapp;
import javax.ejb.Stateless;
@Stateless
@Name("authenticator")
public class AuthenticatorBean implements Authenticator
{
public boolean authenticate() { ... }
}
Assumendo che la classe del bean EJB sia deployata in un'applicazione EAR chiamata myapp, il nome JNDI globale myapp/AuthenticatorBean/local verrà assegnato a lei in JBoss AS. Come visto, si può fare riferimento a questo componente EJB come componente Seam con il nome authenticator e Seam si preoccuperà di trovarlo in JNDI secondo il pattern JNDI (o l'annotazione @JndiName).
Ma cosa dire rispetto ai restanti application server? In accordo alla specifica Java EE, alla quale la maggior parte dei venditori cerca di aderire in modo religioso, si deve dichiarare un riferimento EJB per il proprio EJB affinché gli venga assegnato un nome JNDI. Questo richiede un pò di XML. Significa che sta a voi stabilire una convenzione di nomi JNDI per poter sfruttare il pattern JNDI di Seam. Si potrebbe ritenere buona e usare la convenzione JBoss.
Ci sono due posti dove poter definire il riferimento EJB usando Seam su application server non-JBoss. Se si cercheranno i componenti EJB di Seam attraverso JSF (in una vista JSF o in un action listener JSF) od un componente JavaBean di Seam, allora occorre dichiarare il riferimento EJB in web.xml. Ecco qua il riferimento EJB per il componente d'esempio appena mostrato:
<ejb-local-ref>
<ejb-ref-name
>myapp/AuthenticatorBean/local</ejb-ref-name>
<ejb-ref-type
>Session</ejb-ref-type>
<local
>org.example.vehicles.action.Authenticator</local>
</ejb-local-ref>
Questo riferimento coprirà la maggior parte degli usi dei componenti in un'applicazione Seam. Comunque se si vuole essere in grado di iniettare un componente EJB di Seam in un altro componente usando @In, occorre definire questo riferimento EJB in un'altra posizione. Questa volta deve essere definito in ejb-jar.xml, ed è un pò più complicato.
Dentro il contesto di una chiamata di metodo EJB, occorre avere a che fare con un contesto JNDI protetto. Quando Seam tenta di trovare un altro componente EJB Seam per soddisfare un punto d'iniezione definito con @In, il fatto che Seam lo trovi oppure no dipende dal fatto che esista un riferimento EJB in JNDI. In senso letterale non si può semplicemente risolvere i nomi JNDI a proprio piacimento. Occorre definire esplicitamente i riferimenti. Fortunatamente JBoss ha capito come questo sarebbe aggravante per lo sviluppatore e quindi tutte le versioni di JBoss registrano automaticamente gli EJB cosicché siano sempre disponibili in JNDI, sia nel web container sia nell'EJB container. In definitiva se si usa JBoss, si possono saltare i prossimi paragrafi. Comunque, se si usa GlassFish, si presti molta attenzione.
Per gli application server che aderiscono testardamente alla specifica EJB, i riferimenti EJB devono sempre essere definititi esplicitamente. Ma diversamente dal contesto web, dove un singolo riferimento di una risorsa copre tutti gli usi di EJB, non si possono dichiarare i riferimenti EJB in modo globale nel container EJB. Invece si devono specificare le risorse JNDI per un dato componente EJB una per una.
Si assuma di avere un EJB chiamato RegisterAction (nome che viene risolto usando i tre passi menzionati prima). Questo EJB ha la seguente injection Seam:
@In(create = true)
Authenticator authenticator;
Per fare funzionare quest'injection, il link deve essere messo nel file ejb-jar.xml come mostrato:
<ejb-jar>
<enterprise-beans>
<session>
<ejb-name
>RegisterAction</ejb-name>
<ejb-local-ref>
<ejb-ref-name
>myapp/AuthenticatorAction/local</ejb-ref-name>
<ejb-ref-type
>Session</ejb-ref-type>
<local
>com.example.myapp.Authenticator</local>
</ejb-local-ref>
</session>
</enterprise-beans>
...
</ejb-jar>
Si noti che i contenuti di <ejb-local-ref> sono identici a ciò che viene definito in web.xml. Ciò che viene fatto è portare il riferimento nel contesto EJB dove può essere usato dal bean RegisterAction. Occorre aggiungere uno di questi riferimenti per qualsiasi injection di componente EJB Seam in un altro componente EJB Seam con @In. (Vedere l'esempio di setup di jee5/booking).
E riguardo @EJB? E' vero che si può iniettare un EJB in un altro usando @EJB. Comunque, facendo così, si sta iniettando il riferimento EJB piuttosto che l'istanza del componente EJB Seam. In questo caso, alcune funzionalità di Seam funzioneranno, mentre altre no. Questo perchè l'interceptor di Seam viene invocato ad ogni chiamata di metodo in un componente EJB. Ma questo invoca solo la catena dell'interceptor Seam lato server. Ciò che viene persa è la gestione dello stato di Seam e la catena dell'interceptor lato client. Gli interceptor lato client gestiscono i concern quali sicurezza e concorrenza. Inoltre, quando si inietta un SFSB, non c'è garanzia che il SFSB venga associato alla conversazione o sessione attiva, qualunque sia il caso. Quindi si inietterà il componente EJB Seam usando @In.
Vediamo ora come vengono definiti ed usati i nomi JNDI. La lezione riguarda alcuni application server, come GlassFish, con cui occorre specificare i nomi JNDI esplicitamente per tutti i componenti EJB, ed alcune volte in modo doppio! Ed anche se si segue la stessa convenzione di nomi di JBoss AS, il pattern JNDI in Seam deve essere alterato. Per esempio in GlasshFish ai nomi JNDI viene automaticamente aggiunto il prefisso java:comp/env, e quindi occorre definire il pattern JNDI come segue:
<core:init jndi-name="java:comp/env/earName/#{ejbName}/local" />
Infine parliamo di transazioni. In un ambiente EJB3 si raccomanda l'uso di un componente speciale predefinito per la gestione delle transazioni, che sia pienamente consapevole delle transazioni del container e possa correttamente processare gli eventi di successo legati alle transazioni registrato con il componente Events. Se non viene aggiunta questa linea al file components.xml, Seam non saprà quando finiscono le transazioni gestite dal container:
<transaction:ejb-transaction/>
C'è un ulteriore punto finale da sapere. Occorre mettere un file seam.properties, META-INF/seam.properties o META-INF/components.xml in qualsiasi archivio in cui vengono deployati componenti Seam (anche un file vuoto). All'avvio Seam scansionerà ogni archivio con il file seam.properties per cercare componenti seam.
Nel file WAR occorre mettere il file seam.properties nella directory WEB-INF/classes qualora si abbiano componenti Seam da includere.
E' questo il motivo per cui tutti gli esempi Seam hanno un file seam.properties vuoto. Non si può cancellare questo file ed attendersi che tutto funzioni!
Si potrebbe ritenere che ciò sia stupido e chiedersi quale stupida razza di designer di framework farebbe influenzare il proprio software da un file vuoto? Questo è un workaroundper una limitazione della JVM — se non venisse usato questo meccanismo la migliore opzione sarebbe quella di obbligarvi ad elencare esplicitamente in components.xml ciascun componente, proprio come fanno gli altri framework! Riflettete su quale sia il modo migliore.
Seam viene assemblato e configurato con Hibernate in qualità di provider JPA. Se si vuole usare un diverso provider JPA occorre dirlo a seam.
La configurazione del provider JPA sarà più semplice in futuro e non richiederà cambiamenti nella configurazione, amenoché non si aggiunga un'implementazione personalizzata del provider di persistenza.
Comunicare a Seam di usare un altro provider JPA può essere realizzato in uno dei due modi:
Si aggiorni il components.xml della propria applicazione affinché PersistenceProvider abbia la precedenza sulla versione Hibernate. Semplicemente si aggiunga al file:
<component name="org.jboss.seam.persistence.persistenceProvider"
class="org.jboss.seam.persistence.PersistenceProvider"
scope="stateless">
</component
>
Se si vogliono sfruttare le caratteristiche nonstandard del proprio provider JPA occorre scrivere la propria implementazione di PersistenceProvider. Si usa HibernatePersistenceProvider come punto di partenza (si ricordi di dare qualcosa alla comunità :). Quindi occorrerà dire a seam di usarlo come prima.
<component name="org.jboss.seam.persistence.persistenceProvider"
class="org.your.package.YourPersistenceProvider">
</component
>
Ciò che rimane da fare è aggiornare il file persistence.xml come la giusta classe del provider e quelle proprietà che il provider richiede. Non dimenticare di impacchettare nell'applicazione i file jar del provider se richiesti.

Se si esegue il software in ambiente Java EE 5, questa è tutta la configurazione richiesta per usare Seam!
Una volta impacchettato assieme tutte queste cose in un EAR, la struttura dell'archivio apparirà così:
my-application.ear/
jboss-seam.jar
lib/
jboss-el.jar
META-INF/
MANIFEST.MF
application.xml
my-application.war/
META-INF/
MANIFEST.MF
WEB-INF/
web.xml
components.xml
faces-config.xml
lib/
jsf-facelets.jar
jboss-seam-ui.jar
login.jsp
register.jsp
...
my-application.jar/
META-INF/
MANIFEST.MF
persistence.xml
seam.properties
org/
jboss/
myapplication/
User.class
Login.class
LoginBean.class
Register.class
RegisterBean.class
...Si dovrebbe dichiarare jboss-seam.jar come modulo ejb in META-INF/application.xml; jboss-el.jar dovrebbe essere collocato nella directory lib dell'EAR (mettendolo nel classpath dell'EAR).
Se si vuole usare jBPM o Drools, occorre includere i jar necessari nella directory lib di EAR.
Se si vuole usare facelets (consigliato), occorre includere jsf-facelets.jar nella directory WEB-INF/lib del WAR.
Se si vuole usare la libreria dei tag di Seam (come per la maggior parte delle applicazioni), occorre includere jboss-seam-ui.jar nella directory WEB-INF/lib del WAR. Se si vuole usare la libreria PDF o quella email, occorre mettere jboss-seam-pdf.jar o jboss-seam-mail.jar in WEB-INF/lib.
Se si vuole usare la pagina di debug di Seam (funziona solo per applicazioni con facelets), occorre includere jboss-seam-debug.jar nella directory WEB-INF/lib del WAR.
Seam porta con sé parecchi esempi di applicazioni che sono deployate in un container Java EE che supporta EJB 3.0.
Ci piacerebbe aver terminato l'argomento configurazione, ma sfortunatamente siamo solo ad un terzo. Se si è troppo sopraffatti da questo tedioso argomento, si può saltare alla prossima sezione e tornare qua più tardi.
Seam è utile anche se non si è ancora pronti per il grande salto in EJB3.0. In questo caso si usa Hibernate3 o JPA invece della persistenza EJB3.0, ed i JavaBean invece dei bean di sessione. Non si avranno a disposizione alcune funzionalità carine per i session bean, ma sarà molto semplice migrare a EJB3.0 quando si sarà pronti ed allora si potrà sfruttare l'architettura unica di Seam per la gestione dichiarativa dello stato.

I componenti JavaBean di Seam non forniscono la demarcazione dichiarativa delle transazioni come fanno i session bean. Si possono gestire manualmente le transazioni usando UserTransaction di JTA od in modo dichiarativo usando l'annotazione @Transactional di Seam. Ma la maggior parte delle applicazioni userà solo le transazioni gestite da Seam con Hibernate ed i JavaBean.
La distribuzione Seam include una versione dell'esempio booking che usa Hibernate3 e JavaBean invece di EJB3, ed un'altra versione che usa JPA e JavaBean. Queste applicazioni d'esempio sono pronte per essere deployate in ogni application server J2EE.
Seam avvierà un SessionFactory di Hibernate dal file hibernate.cfg.xml se si installa un componente predefinito:
<persistence:hibernate-session-factory name="hibernateSessionFactory"/>
Occorre anche configurare una sessione gestita se si vuole disponibile via injection una Session di Hibernate gestita da Seam.
<persistence:managed-hibernate-session name="hibernateSession"
session-factory="#{hibernateSessionFactory}"/>
Seam avvierà un EntityManagerFactory JPA dal file persistence.xml se è stato installato il seguente componente predefinito:
<persistence:entity-manager-factory name="entityManagerFactory"/>
Occorre anche configurare un contesto di persistenza gestito se si vuole avere disponibile via injection un EntityManager JPA gestito da Seam.
<persistence:managed-persistence-context name="entityManager"
entity-manager-factory="#{entityManagerFactory}"/>
Si può impacchettare l'applicazione come WAR nella seguente struttura:
my-application.war/
META-INF/
MANIFEST.MF
WEB-INF/
web.xml
components.xml
faces-config.xml
lib/
jboss-seam.jar
jboss-seam-ui.jar
jboss-el.jar
jsf-facelets.jar
hibernate3.jar
hibernate-annotations.jar
hibernate-validator.jar
...
my-application.jar/
META-INF/
MANIFEST.MF
seam.properties
hibernate.cfg.xml
org/
jboss/
myapplication/
User.class
Login.class
Register.class
...
login.jsp
register.jsp
...Se si vuole fare ildeploy di Hibernate in un ambiente non EE come Tomcat o TestNG, occorre un pò di lavoro.
E' possibile usare Seam completamente fuori dall'ambiente EE. In questo caso serve istruire Seam come gestire le transazioni gestire, poiché non sarà disponibile JTA. Se si usa JTA, si può dire a Seam di usare le transazioni resource-local di JTA, cioè EntityTransaction, in questo modo:
<transaction:entity-transaction entity-manager="#{entityManager}"/>
Se si usa Hibernate, si può dire a Seam di usare l'API transaction di Hibernate in questo modo:
<transaction:hibernate-transaction session="#{session}"/>
Certamente occorre definire un datasource.
Un'alternativa migliore è usare JBoss Embedded per accedere alle API EE.
JBoss Embedded consente di eseguire i componenti EJB3 fuori dal contesto dell'application server Java EE 5. Questo è utile specialmente, ma non solo, per il testing.
L'applicazione d'esempio booking include la suite d'integrazione per TestNG che esegue JBoss Embedded via SeamTest.

L'applicazione d'esempio booking può essere deployata via Tomcat.

Embedded JBoss deve essere installato in Tomcat per le eseguire correttamente le applicazioni Seam. Embedded JBoss gira con JDK 5 o JDK 6 (si veda Sezione 42.1, «Dipendenze JDK» per i dettagli con JDK 6). Embedded JBoss può essere scaricato qua. Il processo di installazione di Embedded JBoss in Tomcat 6 è abbastanza semplice. Innanzitutto bisogna copiare i jar di Embedded JBoss ed i file di configurazione in Tomcat.
Copiare tutti i file e le directory di Embedded JBoss bootstrap e la directory lib, tranne il file jndi.properties, nella directory di Tomcat lib.
Rimuovere il file annotations-api.jar dalla directory Tomcat lib.
Poi devono essere aggiornati due file di configurazione per poter aggiungere funzionalità specifiche di JBoss Embedded.
Aggiungere il listener Embedded JBoss EmbeddedJBossBootstrapListener a conf/server.xml. Deve apparire dopo tutti gli altri listener nel file:
<Server port="8005" shutdown="SHUTDOWN">
<!-- Comment these entries out to disable JMX MBeans support used for the
administration web application -->
<Listener className="org.apache.catalina.core.AprLifecycleListener" />
<Listener className="org.apache.catalina.mbeans.ServerLifecycleListener" />
<Listener className="org.apache.catalina.mbeans.GlobalResourcesLifecycleListener" />
<Listener className="org.apache.catalina.storeconfig.StoreConfigLifecycleListener" />
<!-- Add this listener -->
<Listener className="org.jboss.embedded.tomcat.EmbeddedJBossBootstrapListener" />
La scansione del file WAR può essere abilitata aggiungendo il listener WebinfScanner in conf/context.xml:
<Context>
<!-- Default set of monitored resources -->
<WatchedResource
>WEB-INF/web.xml</WatchedResource>
<!-- Uncomment this to disable session persistence across Tomcat restarts -->
<!--
<Manager pathname="" />
-->
<!-- Add this listener -->
<Listener className="org.jboss.embedded.tomcat.WebinfScanner" />
</Context
>
Se si usa Sun JDK 6, occorre impostare l'opzione Java sun.lang.ClassLoader.allowArraySyntax a true nella variabile d'ambiente JAVA_OPTS usata dallo script di avvio Catalina (catalina.bat in Windows o catalina.sh in Unix).
Aprire in un editor lo script appropriato per il proprio sistema operativo. Aggiungere una nuova linea immediatamente sotto i commenti in cima al file dove verrà definita la variabile d'ambiente JAVA_OPTS. Su Windows, usare la seguente sintassi:
set JAVA_OPTS=%JAVA_OPTS% -Dsun.lang.ClassLoader.allowArraySyntax=true
In Unix, usare invece questa sintassi:
JAVA_OPTS="$JAVA_OPTS -Dsun.lang.ClassLoader.allowArraySyntax=true"
Per ulteriorio opzioni di configurazione, si prega di vedere l'integrazione con Embedded JBoss Tomcat wiki entry.
La struttura dell'archivio di un deploy basato su WAR per un servlet engine come Tomcat appare in questo modo:
my-application.war/
META-INF/
MANIFEST.MF
WEB-INF/
web.xml
components.xml
faces-config.xml
lib/
jboss-seam.jar
jboss-seam-ui.jar
jboss-el.jar
jsf-facelets.jar
jsf-api.jar
jsf-impl.jar
...
my-application.jar/
META-INF/
MANIFEST.MF
persistence.xml
seam.properties
org/
jboss/
myapplication/
User.class
Login.class
LoginBean.class
Register.class
RegisterBean.class
...
login.jsp
register.jsp
...La maggior parte delle applicazioni d'esempio può essere deployata in Tomcat eseguendo ant deploy.tomcat.
L'integrazione jBPM di Seam non è installata di default, quindi occorre abilitare jBPM installando il componente predefinito. Serve anche elencare esplicitamente le definizioni di processo ed i pageflow. In components.xml:
<bpm:jbpm>
<bpm:pageflow-definitions>
<value
>createDocument.jpdl.xml</value>
<value
>editDocument.jpdl.xml</value>
<value
>approveDocument.jpdl.xml</value>
</bpm:pageflow-definitions>
<bpm:process-definitions>
<value
>documentLifecycle.jpdl.xml</value>
</bpm:process-definitions>
</bpm:jbpm
>
Non servono ulteriori configurazioni se si usano solo i pageflow. Se si hanno definizioni di processi di business, bisogna fornire una configurazione jBPM ed una configurazione Hibernate per jBPM. La demo Seam DVD Store include i file d'esempio jbpm.cfg.xml e hibernate.cfg.xml che funzionano con Seam:
<jbpm-configuration>
<jbpm-context>
<service name="persistence">
<factory>
<bean class="org.jbpm.persistence.db.DbPersistenceServiceFactory">
<field name="isTransactionEnabled"
><false/></field>
</bean>
</factory>
</service>
<service name="tx" factory="org.jbpm.tx.TxServiceFactory" />
<service name="message" factory="org.jbpm.msg.db.DbMessageServiceFactory" />
<service name="scheduler" factory="org.jbpm.scheduler.db.DbSchedulerServiceFactory" />
<service name="logging" factory="org.jbpm.logging.db.DbLoggingServiceFactory" />
<service name="authentication"
factory="org.jbpm.security.authentication.DefaultAuthenticationServiceFactory" />
</jbpm-context>
</jbpm-configuration
>
La cosa più importante da notare è che il controllo della transazione jBPM è disabilitato. Seam o EJB3 dovrebbero controllare le transazioni JTA.
Non c'è ancora un formato di impacchettamento ben-definito per la configurazione jBPM ed i file di definizione processo/pageflow. Negli esempi Seam si è deciso di impacchettare semplicemente tutti questi file nella directory radice dell'EAR. In future, si progetterà probabilmente un formato standard di impacchettamento. Quindi l'EAR appare così:
my-application.ear/
jboss-seam.jar
lib/
jboss-el.jar
jbpm-3.1.jar
META-INF/
MANIFEST.MF
application.xml
my-application.war/
META-INF/
MANIFEST.MF
WEB-INF/
web.xml
components.xml
faces-config.xml
lib/
jsf-facelets.jar
jboss-seam-ui.jar
login.jsp
register.jsp
...
my-application.jar/
META-INF/
MANIFEST.MF
persistence.xml
seam.properties
org/
jboss/
myapplication/
User.class
Login.class
LoginBean.class
Register.class
RegisterBean.class
...
jbpm.cfg.xml
hibernate.cfg.xml
createDocument.jpdl.xml
editDocument.jpdl.xml
approveDocument.jpdl.xml
documentLifecycle.jpdl.xmlE' molto importante che il timeout per i bean di sessione stateful sia impostato ad un tempo maggiore del timeout per le sessioni HTTP, altrimenti SFSB può andare in timeout primache la sessione HTTP sia terminata. JBoss AS ha un timeout di default di 30 minuti, che è impostato nel file server/default/conf/standardjboss.xml (sostituire defaultcon la propria configurazione).
Il timeout di default di SFSB può essere impostato modificando il valore di max-bean-life nella configurazione della cache LRUStatefulContextCachePolicy:
<container-cache-conf>
<cache-policy
>org.jboss.ejb.plugins.LRUStatefulContextCachePolicy</cache-policy>
<cache-policy-conf>
<min-capacity
>50</min-capacity>
<max-capacity
>1000000</max-capacity>
<remover-period
>1800</remover-period>
<!-- SFSB timeout in seconds; 1800 seconds == 30 minutes -->
<max-bean-life
>1800</max-bean-life
>
<overager-period
>300</overager-period>
<max-bean-age
>600</max-bean-age>
<resizer-period
>400</resizer-period>
<max-cache-miss-period
>60</max-cache-miss-period>
<min-cache-miss-period
>1</min-cache-miss-period>
<cache-load-factor
>0.75</cache-load-factor>
</cache-policy-conf>
</container-cache-conf
>
Il timeout di default per la sessione HTTP può essere modificato in server/default/deploy/jbossweb-tomcat55.sar/conf/web.xml per JBoss 4.0.x, o in server/default/deploy/jboss-web.deployer/conf/web.xml per JBoss 4.2.x o successivi. La seguente riga in questo file controlla il timeout di default per la sessione di tutte le applicazioni web:
<session-config>
<!-- HTTP Session timeout, in minutes -->
<session-timeout
>30</session-timeout>
</session-config
>
Per sovrascrivere questo valore per la propria applicazione, si includa semplicemente questa riga nel proprio web.xml.
Se si vogliono eseguire le applicazioni in un portlet, si guardi JBoss Portlet Bridge, un'implementazione di JSR-301 che supporta JSF con i portlet, con estensioni per Seam e RichFaces. Si veda http://labs.jboss.com/portletbridge.
Seam scansiona all'avvio tutti i jar contenenti /seam.properties, /META-INF/components.xml o /META-INF/seam.properties. Per esempio, tutte le classi annotate con @Name vengono registrate da Seam come componenti Seam.
Si potrebbe volere fare gestire a Seam delle risorse personalizzate. Un comune caso d'uso è gestire una specifica annotazione, Seam fornisce un supporto specifico per questo. Innanzitutto, dire a Seam quali annotazioni gestire in /META-INF/seam-deployment.properties:
# A colon-separated list of annotation types to handle org.jboss.seam.deployment.annotationTypes=com.acme.Foo:com.acme.Bar
Poi durante l'avvio dell'applicazione si può comunicare con tutte le classi annotate con @Foo:
@Name("fooStartup")
@Scope(APPLICATION)
@Startup
public class FooStartup {
@In("#{deploymentStrategy.annotatedClasses['com.acme.Foo']}")
private Set<Class<Object
>
> fooClasses;
@In("#{hotDeploymentStrategy.annotatedClasses['com.acme.Foo']}")
private Set<Class<Object
>
> hotFooClasses;
@Create
public void create() {
for (Class clazz: fooClasses) {
handleClass(clazz);
}
for (Class clazz: hotFooClasses) {
handleClass(clazz);
}
}
public void handleClass(Class clazz) {
// ...
}
}Si può gestire qualsiasi risorsa. Per esempio, si processano i file con estensione .foo.xml. Per fare questo occorre scrivere un deployment handler personalizzato:
public class FooDeploymentHandler implements DeploymentHandler {
private static DeploymentMetadata FOO_METADATA = new DeploymentMetadata()
{
public String getFileNameSuffix() {
return ".foo.xml";
}
};
public String getName() {
return "fooDeploymentHandler";
}
public DeploymentMetadata getMetadata() {
return FOO_METADATA;
}
}Qua viene costruita una lista di file con il suffisso .foo.xml.
Poi occorre registrare il deployment handler con Seam in /META-INF/seam-deployment.properties. Si possono registrare più deployment handler usando una lista separata da virgola.
# For standard deployment org.jboss.seam.deployment.deploymentHandlers=com.acme.FooDeploymentHandler # For hot deployment org.jboss.seam.deployment.hotDeploymentHandlers=com.acme.FooDeploymentHandler
Seam utilizza internamente dei deployment handler per installare componenti e namespace. Si può facilmente accedere ad un deployment handler durante l'avvio di un componente con scope APPLICATION:
@Name("fooStartup")
@Scope(APPLICATION)
@Startup
public class FooStartup {
@In("#{deploymentStrategy.deploymentHandlers['fooDeploymentHandler']}")
private FooDeploymentHandler myDeploymentHandler;
@In("#{hotDeploymentStrategy.deploymentHandlers['fooDeploymentHandler']}")
private FooDeploymentHandler myHotDeploymentHandler;
@Create
public void create() {
for (FileDescriptor fd: myDeploymentHandler.getResources()) {
handleFooXml(fd);
}
for (FileDescriptor f: myHotDeploymentHandler.getResources()) {
handleFooXml(fd);
}
}
public void handleFooXml(FileDescriptor fd) {
// ...
}
}Quando si scrive un'applicazione Seam vengono impiegate molte annotazioni. Seam ti consente di usare annotazioni per ottenere uno stile dichiarativo di programmazione. La maggior parte delle annotazioni che si useranno sono definite dalla specifica EJB3.0. Le annotazioni per la validazione dei dati sono definite dal pacchetto Hibernate Validator. Infine Seam definisce un suo set di annotazioni che verranno descritte in questo capitolo.
Tutte queste annotazioni sono definite nel pacchetto org.jboss.seam.annotations.
Il primo gruppo di annotazioni consente di definire un componente Seam. Queste annotazioni appaiono sulla classe del componente.
@Name
@Name("componentName")
Definisce il nome del componente Seam per una classe. Quest'annotazione è richiesta per tutti i componenti Seam.
@Scope
@Scope(ScopeType.CONVERSATION)
Definisce il contesto di default del componente. I possibili valori sono definiti dalla enumeration ScopeType: EVENT, PAGE, CONVERSATION, SESSION, BUSINESS_PROCESS, APPLICATION, STATELESS.
Quando non viene specificato nessuno scope, quello di default dipende dal tipo di componente. Per session bean stateless, il default è STATELESS. Per gli entity bean ed i session bean stateful, il default è CONVERSATION. Per i JavaBean, il default è EVENT.
@Role
@Role(name="roleName", scope=ScopeType.SESSION)
Consente ad un componente Seam di venir associato a variabili di contesto multiple. Le annotazioni @Name/@Scope definiscono un "ruolo di default". Ciascuna annotazione @Role definisce un ruolo addizionale.
nome — il nome della variabile di contesto.
scope — lo scope della variabile di contesto. Quando non viene specificato esplicitamente alcuno scope, il default dipende dal tipo di componente, come sopra.
@Roles
@Roles({
@Role(name="user", scope=ScopeType.CONVERSATION),
@Role(name="currentUser", scope=ScopeType.SESSION)
})
Consente la specificazione di ruoli multipli addizionali.
@BypassInterceptors
@BypassInterceptors
Disabilita tutti gli interceptor di Seam per un particolare componente o metodo di un componente.
@JndiName
@JndiName("my/jndi/name")
Specifica il nome JNDI che Seam userà per la ricerca del componente EJB. Se non è stato specificato esplicitamente alcun nome, Seam userà il pattern JNDI specificato da org.jboss.seam.core.init.jndiPattern.
@Conversational
@Conversational
Specifica che il componente con scope conversazione è conversazionale, il che significa che nessun metodo del componente potrà essere chiamato amenoché sia attiva una conversazione long-running.
@PerNestedConversation
@PerNestedConversation
Limita lo scope di un componente con scope conversazione alla sola conversazione padre in cui è stato istanziato. L'istanza del componente non sarà visibile alle conversazioni figlie innestate, che otterranno la propria istanza.
Attenzione: questo è mal definito, poiché implica che un componente sarà visibile per alcune parti del ciclo di richiesta, ed invisibile dopo questo. Non è raccomandato che un'applicazioni usi questa caratteristica!
@Startup
@Scope(APPLICATION) @Startup(depends="org.jboss.seam.bpm.jbpm")
Specifica che un componente con scope applicazione venga avviato immediatamente in fase di inizializzazione. E' usato principalmente per certi componenti predefiniti che avviano un'infrastruttura critica, quali JNDI, datasource, ecc.
@Scope(SESSION) @Startup
Specifica che un componente con scope di sessione viene avviato immediatamente alla creazione della sessione.
depends — specifica che i componenti con nome vengano avviati per primi, se sono installati.
@Install
@Install(false)
Specifica se oppure no, un componente debba essere installato di default. La mancanza dell'annotazione @Install indica che un componente viene installato.
@Install(dependencies="org.jboss.seam.bpm.jbpm")
Specifica che un componente debba essere installato solo se i componenti elencati come dipendenze sono pure installati.
@Install(genericDependencies=ManagedQueueSender.class)
Specifica che un componente debba essere installato solo se un componente che è implementato da una certa classe è installato. Questo è utile quando la dipendenza non ha un singolo nome ben noto.
@Install(classDependencies="org.hibernate.Session")
Specifica che un componente debba essere installato solo se la classe (con nome) è nel classpath.
@Install(precedence=BUILT_IN)
Specifica la precedenza del componente. Se esistono più componenti con lo stesso nome, verrà installato quello con precedenza più alta. I valori definiti di precedenza sono (in ordine ascendente):
BUILT_IN — Precedenza su tutti i componenti Seam predefiniti
FRAMEWORK — Precedenza per l'uso di componenti di framework che estendono Seam
APPLICATION — Precedenza ai componenti di applicazione (precedenza di default)
DEPLOYMENT — Precedenza all'uso di componenti che fanno override dei componenti di applicazione in un particolare deploy
MOCK — Precedenza per oggetti mock usati nei test
@Synchronized
@Synchronized(timeout=1000)
Specifica che un componente venga acceduto in modo concorrente da più client, e che Seam serializzi le richieste. Se una richiesta non è in grado di ottenere il lock sul componente in un determinato periodo di timeout, viene sollevata un'eccezione.
@ReadOnly
@ReadOnly
Specifica che un componente JavaBean o metodo di componente non richieda la replicazione dello stato alla fine dell'invocazione.
@AutoCreate
@AutoCreate
Specifica che un componente verrà automaticamente creato, anche se il client non specifica create=true.
Le prossime due annotazioni controllano la bijection. Questi attributi vengono impiegati nelle variabili d'istanza di un componente o nei metodi di accesso alle proprietà.
@In
@In
Specifica che un attributo di componente debba essere iniettato da una variabile di contesto all'inizio di ogni invocazione del componente. Se la variabile di contesto è null, viene lanciata un'eccezione.
@In(required=false)
Specifica che un attributo di componente debba essere iniettato da una variabile di contesto all'inizio di ogni invocazione del componente. La variabile di contesto può essere null.
@In(create=true)
Specifica che un attributo di componente debba essere iniettato da una variabile di contesto all'inizio di ogni invocazione del componente. Se la variabile di contesto è null, viene istanziata da Seam un'istanza del componente.
@In(value="contextVariableName")
Specifica il nome della variabile di contesto in modo esplicito, invece di usare il nome annotato della variabile d'istanza.
@In(value="#{customer.addresses['shipping']}")
Specifica che un attributo di componente debba essere iniettato valutando un'espressione JSF EL all'inizio di ogni invocazione del componente.
value — specifica il nome di una variabile di contesto. Di default è il nome dell'attributo del componente. In alternativa, specifica un'espressione JSF EL, racchiusa da #{...}.
create — specifica che Seam debba istanziare il componente con lo stesso nome della variabile di contesto se questa è indefinita (null) in tutti i contesti. Di default è false.
required — specifica che Seam lanci un'eccezione se la variabile di contesto è indefinita in tutti i contesti.
@Out
@Out
Specifica che un attributo di componente (di Seam) venga messo in outjection nella sua variabile di contesto alla fine dell'invocazione. Se l'attributo è null, viene lanciata un'eccezione.
@Out(required=false)
Specifica che un attributo di componente (di Seam) venga messo in outjection nella sua variabile di contesto alla fine dell'invocazione. L'attributo può essere null.
@Out(scope=ScopeType.SESSION)
Specifica che un attributo di componente che non è un tipo di componente di Seam venga messo in outjection in uno specifico scope alla fine dell'invocazione.
In alternativa, se non è specificato alcuno scope in modo esplicito, viene usato lo scope del componente con l'attributo @Out (o lo scope EVENT se il componente è stateless).
@Out(value="contextVariableName")
Specifica il nome della variabile di contesto in modo esplicito, invece di usare il nome annotato della variabile d'istanza.
value — specifica il nome della variabile di contesto. Di default è il nome dell'attributo del componente.
required — specifica che Seam debba lanciare un'eccezione se l'attributo del componente è null durante l'outjection.
Si noti che è piuttosto comune l'uso di queste annotazioni assieme, per esempio:
@In(create=true) @Out private User currentUser;
La prossima annotazione supporta il pattern manager component, dove un componente Seam che gestisce il ciclo di vita di un'istanza di qualche altra classe deve essere iniettata. Appare sul metodo getter del componente.
La prossima annotazione supporta il pattern factory component dove un componente Seam è responsabile dell'inizializzazione del valore di una variabile di contesto. Questo è utile in particolare per inizializzare qualsiasi stato occorrente per il rendering della risposta in una richiesta non-faces. Appare su un metodo di componente.
@Factory
@Factory("processInstance") public void createProcessInstance() { ... }
Specifica che il metodo del componente viene usato per inizializzare il valore della variabile di contesto con nome, quando la variabile di contesto non ha valore. Questo stile viene usato con metodi che ritornano void.
@Factory("processInstance", scope=CONVERSATION) public ProcessInstance createProcessInstance() { ... }
Specifica che il metodo restituisce un valore che Seam dovrebbe usare per inizializzare il valore della variabile di contesto con nome, quando la variabile di contesto non ha valore. Questo stile è usato con metodi che restituiscono un valore. Se non viene specificato esplicitamente alcuno scope, viene usato lo scope del componente con il metodo @Factory (amenoché il componente sia stateless, nel qual caso viene usato il contesto EVENT).
value — specifica il nome della variabile di contesto. Se il metodo è un getter, di default è il nome della proprietà del JavaBean.
scope — specifica lo scope che Seam dovrebbe associare al valore restituito. E' significativo solo per i metodi factory che restituiscono un valore.
autoCreate — specifica che questo metodo factory dovrebbe automaticamente essere chiamato quando si chiama la variabile, anche se @In non specifica create=true.
Questa annotazione consente di iniettare un Log:
L'ultima annotazione consente di iniettare un valore di un parametro di richiesta:
@RequestParameter
@RequestParameter("parameterName")
Specifica che un attributo di componente deve essere iniettato con il valore di un parametro di richiesta. Le conversioni del tipo base sono eseguite automaticamente.
value — specifica il nome del parametro di richiesta. Di default è il nome dell'attributo del componente.
Queste annotazioni consentono al componente di reagire agli eventi del proprio ciclo di vita. Accadono sul metodo del componente. Possono essere solo una per ogni classe di componente.
@Create
@Create
Specifica che il metodo venga chiamato quando viene istanziata da Seam un'istanza del componente. Si noti che i metodi di creazioni sono supportati solo per JavaBeans e bean di sessione stateful.
@Destroy
@Destroy
Specifica che il metodo deve essere chiamato quando il contesto termina e le sue variabili vengono distrutte. Si noti che i metodi distruttori sono supportati solo per JavaBeans e bean di sessione stateful.
I metodi distruttori devono essere usati solo per la pulizia. Seam cattura, logga ed ignora (swallow) ogni eccezione che si propaga da un metodo distruttore.
@Observer
@Observer("somethingChanged")
Specifica che il metodo deve essere chiamato quando avviene un evento component-driven del tipo specificato.
@Observer(value="somethingChanged",create=false)
Specifica che il metodo venga chiamato quando accade un evento del tipo specificato, ma che non venga creata un'istanza se non esiste. Se un'istanza non esiste e create è false, l'evento non verrà osservato. Di default il valore di create è true.
Queste annotazioni forniscono una demarcazione dichiarativa della conversazione. Appaiono sui metodi dei componenti Seam, solitamente metodi action listener.
Ogni richiesta web ha un contesto di conversazione associato ad essa. La maggior parte di queste conversazioni finisce alla fine della richesta. Se si vuole che una conversazione si espanda lungo richieste multiple, si deve "promuovere" la conversazione corrente a conversazione long-running chiamando un metodo marcato con @Begin.
@Begin
@Begin
Specifica che la conversazione long-running inizia quando questo metodo restuisce un esito non-null senza eccezioni.
@Begin(join=true)
Specifica che se una conversazione long-running è già in esecuzione, il contesto della conversazione viene semplicemente propagato.
@Begin(nested=true)
Specifica che se una conversazione ong-running è già in esecuzione, inizia un nuovo contesto di conversazione innestata. La conversazione innestata terminerà quando viene incontrato il successivo @End, e verrà ripristinata la conversazione più esterna. E' perfettamente legale che esistano conversazioni innestate concorrenti nella stessa conversazione più esterna.
@Begin(pageflow="process definition name")
Specifica il nome della definizione di processo jBPM che definisce il pageflow per questa conversazione.
@Begin(flushMode=FlushModeType.MANUAL)
Specifica la modalità di flush di un qualsiasi contesto di persistenza gestito da Seam. flushMode=FlushModeType.MANUAL supporta l'uso di conversazioni atomiche dove tutte le operazioni di scrittura vengono accodate nel contesto di conversazione fino ad una chiamata esplicita al metodo flush() (che solitamente avviene alla fine della conversazione).
join — determina il comportamento quando una conversazione long-running è già attiva. Se true, il contesto viene propagato. Se false, viene lanciata un'eccezione. Di default è false. Quest'impostazione è ignorata quando è specificato nested=true.
nested — specifica che una conversazione innestata sia avviata se è già presente una conversazione long-running.
flushMode — imposta la modalità flush di ogni sessione Hibernate gestita da Seam o contesto di persistenza JPA che vengono creati durante la conversazione.
pageflow — un nome di definizione di processo jBPM deployato via org.jboss.seam.bpm.jbpm.pageflowDefinitions.
@End
@End
Specifica che una conversazione long-running termina quando questo metodo restituisce un esito non-null senza eccezioni.
beforeRedirect — di default la conversazione non verrà effettivamente distrutta prima che avvenga un redirect. Impostando beforeRedirect=true viene specificato che la conversazione debba essere distrutta alla fine della richiesta corrente, e che il redirect venga processato in un contesto di conversazione temporanea.
root — di default terminare una conversazione innestata implica che venga tolta la conversazione dallo stack delle conversazioni e venga ripristinata la conversazione più esterna. root=true specifica che la conversazione radice debba essere distrutta, e ciò distrugge effettivamente l'intero stack delle conversazioni. Se la conversazione non è innestata, la conversazione semplicemente finisce.
@StartTask
@StartTask
"Inizia" un task jBPM. Specifica che una conversazione long-running inizi quando questo metodo restituisce un esito non-null senza eccezione. Questa conversazione è associata ad un task jBPM specificato nel parametro della richiesta. Dentro il contesto di questa conversazione è definito anche il contesto del processo di business per l'istanza del processo di business dell'istanza task.
La TaskInstance di jBPM sarà disponibile in una variabile di contesto di richiesta chiamato taskInstance. La ProcessInstance di jBPM sarà disponibile in una variabile di contesto di richiesta chiamata processInstance. (Sicuramente questo oggetti sono disponibili per l'iniezione via @In.)
taskIdParameter — il nome del parametro di richiesta che mantiene l'id del task. Di default è "taskId", che è anche il default usato dal componente Seam JSF taskList.
flushMode — imposta la modalità flush di ogni sessione Hibernate gestita da Seam o contesto di persistenza JPA che vengono creati durante la conversazione.
@BeginTask
@BeginTask
Ripristina il lavoro su un task jBPM incompleto. Specifica che la conversazione long-running inizi quando questo metoto restituisce un esito non-null senza eccezioni. Questa conversazione è associata al task jBPM specificata nel parametro di richiesta. Dentro il contesto di questa conversazione, è definito anche un contesto di business process per l'istanza del processo di business dell'istanza task.
La org.jbpm.taskmgmt.exe.TaskInstance jBPM sarà disponibile in una variabile di contesto richiesta chiamata taskInstance. La org.jbpm.graph.exe.ProcessInstance jBPM sarà disponibile in una variabile di contesto richiesta chiamata processInstance.
taskIdParameter — il nome del parametro di richiesta che mantiene l'id del task. Di default è "taskId", che è anche il default usato dal componente Seam JSF taskList.
flushMode — imposta la modalità flush di ogni sessione Hibernate gestita da Seam o contesto di persistenza JPA che vengono creati durante la conversazione.
@EndTask
@EndTask
"Termina" un task jBPM. Specifica che una conversazione long-running termina quando il metodo ritorna un esito non-null, e che il task corrente è completo. Lancia una transizione jBPM. La transizione lanciata sarà la transizione di default amenoché l'applicazione chiami Transition.setName() sul componente predefinito chiamato transition.
@EndTask(transition="transitionName")
Lancia la transizione jBPM data.
transition — il nome della transizione jBPM da lanciare come trigger quando termina il task. Il default è la transizione di default.
beforeRedirect — di default la conversazione non verrà effettivamente distrutta prima che avvenga un redirect. Impostando beforeRedirect=true viene specificato che la conversazione debba essere distrutta alla fine della richiesta corrente, e che il redirect venga processato in un contesto di conversazione temporanea.
@CreateProcess
@CreateProcess(definition="process definition name")
Crea una nuova istanza di processo jBPM quando il metodo restituisce un esito non-null senza eccezione. L'oggetto ProcessInstance sarà disponibile in una variabile di contesto chiamata processInstance.
definition — il nome di una definizione di processo jBPM deployata via org.jboss.seam.bpm.jbpm.processDefinitions.
@ResumeProcess
@ResumeProcess(processIdParameter="processId")
Reinserisce lo scope di un'istanza esistente di processo jBPM quando il metodo ritorna un esisto non-null senza eccezione. L'oggetto ProcessInstance sarà disponibile in una variabile di contesto chiamata processInstance.
processIdParameter — il nome del parametro di richiesta che che mantiene l'id di processo. Di default è "processId".
@Transition
@Transition("cancel")
Marca un metodo come segnalante una transizione nell'istanza del processo jBPM corrente quando il metodo restituisce un risultato non-null.
Seam fornisce un'annotazione che consente di forza un rollback di una transazione JTA per certi esiti action listener.
@Transactional
@Transactional
Specifica che un componente JavaBean debba avere un comportamento transazionale simile al comportamenteo di default di un componente session bean, cioèle invocazioni di metodo deve avere luogo in una transazione, e se non esiste alcuna transazione quando viene chiamato il metodo, verrà iniziata una transazione solo per quel metodo. Quest'annotazione può essere applicata o a livello di classe o di metodo.
Non usare quest'annotazione in componenti EJB 3.0, usare @TransactionAttribute!
@ApplicationException
@ApplicationException
Sinonimo di javax.ejb.ApplicationException, per l'uso in un ambiente per Java EE 5. Si applica ad un'eccezione per denotare che è un'eccezione di applicazione e deve essere riportata direttamente al client (cioè, unwrapped).
Non usare quest'annotazione in componenti EJB 3.0, usare invece @javax.ejb.ApplicationException.
rollback — di default false, se true quest'eccezione deve impostare la transazione al solo roolback.
end — di default false, se true quest'eccezione deve terminare la conversazione long-running corrente.
@Interceptors
@Interceptors({DVDInterceptor, CDInterceptor})
Sinonimo di javax.interceptors.Interceptors, per l'uso in ambiente pre Java EE 5. Si noti che può essere usato solo come meta-annotazione. Dichiara una lista ordinata di interceptor per una classe o un metodo.
Non usare queste annotazioni su componenti EJB 3.0, usare invece @javax.interceptor.Interceptors.
Queste annotazioni sono utili per i componenti Seam JavaBean. Se si usano i componenti EJB 3.0, occorre usare l'annotazione standard Java EE 5.
Queste annotazioni consentono di specificare come Seam debba gestire un'eccezione che si propaga fuori da un componente Seam.
@Redirect
@Redirect(viewId="error.jsp")
Specifica che un'eccezione annotata causi un redirect del browser verso uno specifico view-id.
viewId — specifica che l'di della vista JSF a cui fare il redirect. Si può usare EL.
message — un messaggio da mostrare, di default è il messaggio d'eccezione.
end — specifica che la conversazione long-running debba terminare, di default è false.
@HttpError
@HttpError(errorCode=404)
Specifica che l'eccezione annotata debba causare l'invio di un errore HTTP.
errorCode — il codice d'errore HTTP, di default è 500.
message — un messaggio deve essere inviato come errore HTTP, di default è il messaggio d'eccezione.
end — specifica che la conversazione long-running debba terminare, di default è false.
Seam Remoting richiede che l'interfaccia locale di un session bean sia annotato con la seguente annotazione:
@WebRemote
@WebRemote(exclude="path.to.exclude")
Indica che il metodo annotato può essere chiamato da JavaScript lato client. La proprietà exclude è opzionale e consente agli oggetti di essere esclusi dal grafo dell'oggetto dei risultati (vedere il capitolo Capitolo 25, Remoting per maggiori dettagli).
Nelle classi interceptor di Seam appaiono le seguenti annotazioni.
Si prega di fare riferimento alla documentazione della specifica EJB 3.0 per informazioni sulle annotazioni richieste per la definizione di interceptor EJB.
@Interceptor
@Interceptor(stateless=true)
Specifica che quest'interceptor è stateless e Seam può ottimizzare la replicazione.
@Interceptor(type=CLIENT)
Specifica che quest'interceptor è un interceptor "lato client" che viene chiamato prima del container EJB.
@Interceptor(around={SomeInterceptor.class, OtherInterceptor.class})
Specifica che quest'interceptor è posizionato più in alto nello stack rispetto agli interceptor dati.
@Interceptor(within={SomeInterceptor.class, OtherInterceptor.class})
Specifica che quest'interceptor è posizionato più in profondità nello stack rispetto agli interceptor dati.
Le seguenti annotazioni vengono usate per dichiarare un metodo asincrono, per esempio:
@Asynchronous public void scheduleAlert(Alert alert, @Expiration Date date) { ... }
@Asynchronous public Timer scheduleAlerts(Alert alert,
@Expiration Date date,
@IntervalDuration long interval) { ... }
@Asynchronous
@Asynchronous
Specifica che la chiamata al metodo viene processata asicronicamente.
@Duration
@Duration
Specifica che un parametro della chiamata asincrona è la durata prima che la chiamata venga processata (o la prima processata per le chiamate ricorrenti).
@Expiration
@Expiration
Specifica che un parametro della chiamata asincrona è la dataora prima che la chiamata venga processata (o la prima processata per le chiamate ricorrenti).
@IntervalDuration
@IntervalDuration
Specifica che una chiamata di un metodo asincrono si ripete ed il parametro annotato è la durata tra le ricorrenze.
Queste annotazioni rendono più facile lavorare con JSF.
@Converter
Consente al componente Seam di agire come convertitore JSF. La classe annotata deve essere un componente Seam e deve implementare javax.faces.convert.Converter.
id — l'id del convertitore JSF. Di default è il nome del componente.
forClass — se specificato, registra questo componente come convertitore di default per un tipo.
@Validator
Consente ad un componente Seam di agire come validatore JSF. La classe annotata deve essere un componente Seam, e deve implementare javax.faces.validator.Validator.
id — l'id del validatore JSF. Di default è il nome del componente.
Le seguenti annotazioni facilitano l'implementazione di liste cliccabili con dietro un bean di sessione stateful. Appaiono sugli attributi.
@DataModel
@DataModel("variableName")
Fa l'outjection di una proprietà di tipo List, Map, Set o Object[] come un DataModel JSF nello scope del componente proprietario (o nello scope EVENT se il componente proprietario è STATELESS). In caso di Map, ogni riga di DataModel è una Map.Entry.
value — nome della variabile di contesto della conversazione. Di default è il nome dell'attributo.
scope — se scope=ScopeType.PAGE è specificato esplicitamente, il DataModel verrà mantenuto nel contesto PAGE.
@DataModelSelection
@DataModelSelection
Inietta il valore selezionato dal DataModel JSF (questo è l'elemento della collezione sottostante, o valore di mappa). Se è definito solo un attributo @DataModel per un componente, verrà iniettato il valore selezionato da quel DataModel. Altrimenti, il nome del componente di ciascun DataModel dovrà essere specificato nell'attributo di valore per ogni @DataModelSelection.
Se sul @DataModel associato è specificato lo scope PAGE, allora in aggiunta alla DataModel Selection iniettata, verrà iniettato anche il DataModel associato. In questo caso, se la proprietà annotata con @DataModel è un metodo getter, allora il metodo setter per la proprietà deve essere parte della Business API del componente Seam che lo contiene.
value — nome della variabile di contesto della conversazione. Non occorre se c'è esattamente un @DataModel nel componente.
@DataModelSelectionIndex
@DataModelSelectionIndex
Espone l'indice della selezione del DataModel JSF come un attributo del componente (questo è il numero riga della collezione sottostante, o la chiave della mappa). Se per un componente è definito solo un attributo @DataModel, verrà iniettato il valore selezionato da quel DataModel. Altrimenti il nome del componente di ciascun @DataModel deve essere specificato nell'attributo valore per ogni @DataModelSelectionIndex.
value — nome della variabile di contesto della conversazione. Non occorre se c'è esattamente un @DataModel nel componente.
Queste meta-annotazioni rendono possibile implementare una funzionalità simile in @DataModel e @DataModelSelection per altre strutture di dati oltre alla lista.
Questa annotazione fornisce un meccaniscmo per dichiarare informazioni riguardanti un set di componente impacchettati assieme. Può essere applicata a qualsiasi pacchetto Java.
@Namespace
@Namespace(value="http://jboss.com/products/seam/example/seampay")
Specifica che i componenti nel pacchetto corrente sono associati al namespace dato. Il namespace dichiarato deve essere usato come namespace XML in un file components.xml per semplificare la configurazione dell'applicazione.
@Namespace(value="http://jboss.com/products/seam/core", prefix="org.jboss.seam.core")
Specifica un namespace da associare al pacchetto dato. In aggiunta, specifica un prefisso al nome del componente da applicare ai nomi componenti specificati nel file XML. Per esempio, un elemento XML chiamato init, associato a questo namespace, dovrebbe fare riferimento al componente chiamato org.jboss.seam.core.init.
Queste annotazioni consentono di integrare i componenti Seam con un servlet container.
@Filter
Si usi come filtro servlet il componente Seam (che implementa javax.servlet.Filter) annotato con @Filter. Esso verrà eseguito come filtro master di Seam.
@Filter(around={"seamComponent", "otherSeamComponent"})
Specifica che questo filtro è posizionato più in alto nello stack rispetto agli altri filtri.
@Filter(within={"seamComponent", "otherSeamComponent"})
Specifica che questo filtro è posizionato più in basso nello stack rispetto agli altri filtri.
Questo capitolo descrive i componenti predefiniti di Seam e le loro proprietà di configurazione. I componenti predefiniti verranno creati anche se non sono elencati nel file components.xml, ma occorre fare l'override delle proprietà di default o specificare più di un compoenente di un certo tipo, viene usato components.xml.
Si noti che si puà sostituire uno dei componenti predefiniti con le proprie implementazioni semplicemente specificando il nome di uno dei componenti predefiniti nella propria classe usando @Name.
Il primo set di componenti predefiniti esiste solamente per supportare l'injection di vari oggetti contestuali. Per esempio, la seguente variabile d'istanza di componente vedrebbe iniettato l'oggetto del contesto di sessione di Seam:
@In private Context sessionContext;
org.jboss.seam.core.contextsComponente che fornisce accesso agli oggetti del contesto di Seam, per esempio org.jboss.seam.core.contexts.sessionContext['user'].
org.jboss.seam.faces.facesContextComponente manager per l'oggetto del contesto FacesContext (non un vero contesto di Seam)
Tutti questi componenti vengono sempre installati.
Il seguente set di componenti è fornito come supplemento JSF.
org.jboss.seam.faces.dateConverterFornisce un converter JSF di default per le proprietà di tipo java.util.Date.
Questo converter è automaticamente registrato con JSF. E' fornito per risparmiare allo sviluppatore il dover specificare un DateTimeConverter su un campo d'input o su un parametro di pagina. Di default, si assume che il tipo sia una data (in opposto a tempo o tempo e data) ed usa lo stile d'input short corretto con il locale dell'utente. Per Locale.US, il pattern d'input è mm/DD/yy. Comunque in accordo con Y2K, l'anno è cambiato da due cifre a quattro (es. mm/DD/yyyy).
E' possibile eseguire l'override del pattern d'input in modo globale, usando la configurazione dei componenti. Per vedere alcuni esempi consultare la JavaDoc per questa classe.
org.jboss.seam.faces.facesMessagesConsentono ai messaggi faces di successo di essere propagati lungo i redirect del browser.
add(FacesMessage facesMessage) — aggiunge un messaggio faces, che verrà mostrato durante la prossima fase di render response che avviene nella conversazione corrente.
add(String messageTemplate) — aggiunge un messaggio faces, generato dal template di messaggio che può contenere espressioni EL.
add(Severity severity, String messageTemplate) — aggiunge un messaggio faces, generato dal template di messaggio che può contenere espressioni EL.
addFromResourceBundle(String key) — aggiunge un messaggio faces, generato dal template di messaggio che può contenere espressioni EL.
addFromResourceBundle(Severity severity, String key) — aggiunge un messaggio faces, generato dal template di messaggio definito nel resource bundle di Seam e che può contenete espressioni EL.
clear() — pulisce tutti i messaggi.
org.jboss.seam.faces.redirectUn'API per l'esecuzione dei redirect con parametri (utile specialmente per le schermate con risultati di ricerca memorizzabili come segnalibro).
redirect.viewId — l'id della vista JSF a cui fare il redirect.
redirect.conversationPropagationEnabled — determina se la conversazione verrà propagata assieme al redirect.
redirect.parameters — una mappa di nomi di parametri di richiesta da valorizzare, da passare alla richiesta di redirect.
execute() — esegue immediatamente il redirect.
captureCurrentRequest() — memorizza l'id della vista ed i parametri di richiesta della richesta GET corrente (nel contesto conversazione), per poi essere usato chiamando execute().
org.jboss.seam.faces.httpErrorUn'API per l'invio di errori HTTP.
org.jboss.seam.ui.renderStampStoreUn componente (di default con scope sessione) responsabile del mantenimento della collezione di stampe da renderizzare. Una stampa da renderizzare è un indicatore che mostra se una form renderizzata è stata inviata. Questa memorizzazione è utile quando viene il metodo JSF di salvataggio dello stato lato client, poiché determina se la form è stata mandata sotto il controllo del server anziché nell'albero dei componenti che viene mantenuto sul client.
Per disassociare questo check dalla sessione (che è uno dei principali obiettivi di design del salvataggio di stato lato client) deve essere fornita un'implementazione che memorizzi le stampe da renderizzare nell'applicazione (valida a lungo quanto l'esecuzione dell'applicazione) o il database (valido fino al riavvio del server).
maxSize — Il numero massimo di stampe da mantenere in memoria. Default: 100
Tutti questi componenti vengono installati quando la classe javax.faces.context.FacesContext è disponibile nel classpath.
Questi componenti sono molto utili.
org.jboss.seam.core.eventsUn'API per sollevare eventi che possono essere osservati tramite i metodi @Observer, o binding di metodo in components.xml.
raiseEvent(String type) — solleva un evento di un tipo particolare e lo distribuisce a tutti gli osservatori.
raiseAsynchronousEvent(String type) — solleva un evento da processare in modo asincrono da parte del servizio timer di EJB3.
raiseTimedEvent(String type, ....) — schedula un evento da processare in modo asincrono dal servizio timer di EJB3.
addListener(String type, String methodBinding) — aggiunge un observer per un particolare tipo di evento.
org.jboss.seam.core.interpolatorUn'API per interpolare i valori di espressioni EL JSF in String.
interpolate(String template) — analizza il template per espressioni EL JSF della forma #{...} e li sostituisce con i loro valori valutati.
org.jboss.seam.core.expressionsUn'API per creare binding di valore e di metodo.
createValueBinding(String expression) — crea un oggetto per il binding di valore.
createMethodBinding(String expression) — crea un oggetto per il binding di metodo.
org.jboss.seam.core.pojoCacheComponente manager per un'istanza PojoCache di JBoss Cache.
pojoCache.cfgResourceName — il nome del file di configurazione. Di default è treecache.xml.
Tutti questi componenti vengono sempre installati.
Il prossimo gruppo di componenti semplifica la costruzione di interfacce utente internazionalizzate usando Seam.
org.jboss.seam.core.localeIl locale di Seam.
org.jboss.seam.international.timezoneLa timezone di Seam. La timezone ha scope di sessione.
org.jboss.seam.core.resourceBundleIl resource bundle di Seam. Il resource bundle è stateless. Il resource bundle di Seam esegue una ricerca delle chiavi in una lista di resource bundle di Java.
org.jboss.seam.core.resourceLoaderIl resource loader fornisce accesso alle risorce dell'applicazione ed ai resource bundle.
resourceLoader.bundleNames — i nomi dei resource bundle da cerca quando viene usato il resource bundle di Seam. Di default è messages.
org.jboss.seam.international.localeSelectorSupporta la selezione del locale o a configuration time, o dall'utente a runtime.
select() — seleziona il locale specificato.
localeSelector.locale — l'attuale java.util.Locale.
localeSelector.localeString — la rappresentazione in stringa del locale.
localeSelector.language — il linguaggio per il locale specificato.
localeSelector.country — il paese del locale specificato.
localeSelector.variant — la variante del locale specificato.
localeSelector.supportedLocales — una lista di SelectItemche rappresenta il locale supportati elencati in jsf-config.xml.
localeSelector.cookieEnabled — specifica che la selezione del locale debba essere memorizzata in un cookie.
org.jboss.seam.international.timezoneSelectorSupporta la selezione della timezone o a configuration time o da parte dell'utente a runtime.
select() — seleziona il locale specificato.
timezoneSelector.timezone — la java.util.TimeZone corrente.
timezoneSelector.timeZoneId — la rappresentazione in stringa della timezone.
timezoneSelector.cookieEnabled — specificare che la selezione della timezone debba essere memorizzata in un cookie.
org.jboss.seam.international.messagesUna mappa contenente messaggi internazionalizzati generati da template di messaggi definiti nel resource bundle di Seam.
org.jboss.seam.theme.themeSelectorSupporta la selezione di temi o a configuration time, o da parte dell'utente a runtime.
select() — seleziona il tema specificato.
theme.availableThemes — la lista dei temi definiti.
themeSelector.theme — il tema selezionato.
themeSelector.themes — una lista di SelectItem che rappresentano il temi definiti.
themeSelector.cookieEnabled — specifica che la selezione del tema sia memorizzata in un cookie.
org.jboss.seam.theme.themeUna mappa contenente delle entry di temi.
Tutti questi componenti vengono sempre installati.
Il prossimo gruppo di componenti consente il controllo delle conversazioni da parte dell'applicazione o dell'interfaccia utente.
org.jboss.seam.core.conversationAPI per il controllo dell'applicazione degli attributi della conversazione di Seam.
getId() — restituisce l'id della conversazione corrente
isNested() — l'attuale conversazione è una conversazione annidata?
isLongRunning() — l'attuale conversazione è una conversazione long-running?
getId() — restituisce l'id della conversazione corrente
getParentId() — restituisce l'id della conversazione padre
getRootId() — restituisce l'id della conversazione radice
setTimeout(int timeout) — imposta il timeout della conversazione attuale
setViewId(String outcome) — imposta l'id della vista da usare quando si torna alla conversazione corrente dallo switcher di conversazione, dalla lista di conversazioni o dai breadcrumbs.
setDescription(String description) — imposta la descrizione della conversazione corrente da mostrare nello switcher di conversazione, nella lista di conversazioni o nel breadcrumbs.
redirect() — redirige all'ultimo view-id ben-definito per questa conversazione (utile dopo i login).
leave() — esce dallo scope di questa conversazione, senza terminare la conversazione.
begin() — inizia una conversazione long-running (equivalente a @Begin).
beginPageflow(String pageflowName) — inizia una conversazione long-running con un pageflow (equivalente a @Begin(pageflow="...")).
end() — termina una conversazione long-running (equivalente a @End).
pop() — estrae dallo stack di conversazione, restituendo la conversazione padre.
root() — ritorna la conversazione root dello stack di conversazioni.
changeFlushMode(FlushModeType flushMode) — cambia la modalità flush della conversazione.
org.jboss.seam.core.conversationListComponente gestore per la lista delle conversazioni.
org.jboss.seam.core.conversationStackComponente gestore per lo stack delle conversazioni (breadcrumbs).
org.jboss.seam.faces.switcherLo switcher di conversazione.
Tutti questi componenti vengono sempre installati.
Questi componenti sono usati con jBPM.
org.jboss.seam.pageflow.pageflowControllo API dei pageflow di Seam.
isInProcess() — ritorna true se c'è un pageflow nel processo
getProcessInstance() — restituisce una ProcessInstance jBPM per il pageflow corrente
begin(String pageflowName) — inizia un pageflow nel contesto della conversazione corrente
reposition(String nodeName) — riposiziona il pageflow corrente in un particolare nodo
org.jboss.seam.bpm.actorAPI per il controllo dell'applicazione degli attributi dell'attore jBPM associato alla sessione corrente.
setId(String actorId) — imposta l'id dell'attore jBPM dell'utente corrente.
getGroupActorIds() — ritorna un Set a cui gli id degli attori jBPM per i gruppi degli utenti correnti possono essere aggiunti.
org.jboss.seam.bpm.transitionAPI per il controllo dell'applicazione della transizione jBPM per il task corrente.
setName(String transitionName) — imposta il nome della transizione jBPM da usare quando il task corrente viene terminato tramite @EndTask.
org.jboss.seam.bpm.businessProcessAPI per il controllo programmatico dell'associazione tra la conversazione ed il processo di business.
businessProcess.taskId — l'id del task associato alla conversazione corrente.
businessProcess.processId — l'id del processo associato alla conversazione corrente.
businessProcess.hasCurrentTask() — l'istanza del task è associata alla conversazione corrente?
businessProcess.hasCurrentProcess() — l'istanza del processo è associata alla conversazione corrente?
createProcess(String name) — crea un'istanza della definizione del processo (con nome) e l'associa alla conversazione corrente.
startTask() — avvia il task associato alla conversazione corrente.
endTask(String transitionName) — termina il task associato alla conversazione corrente.
resumeTask(Long id) — associa il task con l'id dato alla conversazione corrente.
resumeProcess(Long id) — associa il processo con l'id dato alla conversazione corrente.
transition(String transitionName) — avvia una transizione.
org.jboss.seam.bpm.taskInstanceComponente gestore per la TaskInstance jBPM.
org.jboss.seam.bpm.processInstanceComponente gestore per la ProcessInstance jBPM.
org.jboss.seam.bpm.jbpmContextComponente gestore per il JbpmContext con scope evento.
org.jboss.seam.bpm.taskInstanceListManager component for the jBPM task list.
org.jboss.seam.bpm.pooledTaskInstanceListComponente gestore per la lista di task pooled jBPM.
org.jboss.seam.bpm.taskInstanceListForTypeComponente gestore per la lista di task jBPM.
org.jboss.seam.bpm.pooledTaskAction handler per l'assegnamento del task pooled.
org.jboss.seam.bpm.processInstanceFinderManager per la lista di task delle istanze di processo.
org.jboss.seam.bpm.processInstanceListLa lista dei task delle istanze di processo.
Tutti questi componenti vengono installati quando viene installato il componente org.jboss.seam.bpm.jbpm.
Questi componenti si relazionano alla sicurezza a livello web.
org.jboss.seam.web.userPrincipalComponente gestore per l'utente corrente Principal.
org.jboss.seam.web.isUserInRoleConsente alla pagine JSF di scegliere di generare un controllo, dipendente dai ruoli disponibili al principal corrente. <h:commandButton value="edit" rendered="#{isUserInRole['admin']}"/>.
Questi componenti sono per l'uso di TopicPublisher e QueueSender gestite (vedere sotto).
org.jboss.seam.jms.queueSessionComponente gestore di una QueueSession JMS.
org.jboss.seam.jms.topicSessionComponente gestore di una TopicSession JMS.
Questi componenti sono per l'uso del supporto email di Seam
org.jboss.seam.mail.mailSessionComponente gestore di una Session JavaMail. La sessione può essere o ricercata in un contesto JNDI (impostando la proprietà sessionJndiName) o creata dalle opzioni di configurazione nel qual caso è obbligatorio l'host.
org.jboss.seam.mail.mailSession.host — l'hostname del server SMTP da usare.
org.jboss.seam.mail.mailSession.port — la porta del server SMTP da usare.
org.jboss.seam.mail.mailSession.username — lo username da usare per connettersi al server SMTP.
org.jboss.seam.mail.mailSession.password — la password da usare per connettersi al server SMTP.
org.jboss.seam.mail.mailSession.debug — abilita il debugging JavaMail (molto verboso).
org.jboss.seam.mail.mailSession.ssl — abilita la connessioneSSL all'SMTP (porta 465 di default).
org.jboss.seam.mail.mailSession.tls — di default è true, abilita il supporto TLS nella sessione mail.
org.jboss.seam.mail.mailSession.sessionJndiName — nome sotto cui una javax.mail.Session è legata a JNDI. Se fornito, tutte le proprietà verranno ignorate.
Questi componenti forniscono un'infrastruttura critica di piattaforma. Si può installare un componente che non è installato di default impostando install="true" nel componente in components.xml.
org.jboss.seam.core.initImpostazioni di inizializzazione per Seam. Sempre installato.
org.jboss.seam.core.init.jndiPattern — il pattern JNDI usato per la ricerca dei bean di sessione
org.jboss.seam.core.init.debug — abilita la modalità di debug di Seam. Questo può essere impostato a false in produzione. Si possono vedere gli errori se il sistema è messo sotto carico ed il debug è abilitato.
org.jboss.seam.core.init.clientSideConversations — se impostato a true, Seam salverà le variabili del contestodi conversazione nel client anziché in HttpSession.
org.jboss.seam.core.managerIl componente interno per la pagina Seam e la gestione del contesto di conversazione. Sempre installato.
org.jboss.seam.core.manager.conversationTimeout — il timeout del contesto di conversazione espresso in millisecondi.
org.jboss.seam.core.manager.concurrentRequestTimeout — massimo tempo di attesa per un thread che tenta di ottenere il locksul contesto di conversazione long-running.
org.jboss.seam.core.manager.conversationIdParameter — il parametro di richiesta usato per propagare l'id di conversazione, di default è conversationId.
org.jboss.seam.core.manager.conversationIsLongRunningParameter — il parametro di richiesta usato per propagare l'informazione se la conversazione è long-running, di default è conversationIsLongRunning.
org.jboss.seam.core.manager.defaultFlushMode — imposta la modalità flush impostata di default su ogni contesto di persistenza gestito da Seam. Di default è AUTO.
org.jboss.seam.navigation.pagesComponente interno per la gestione del workspace di Seam. Sempre installato.
org.jboss.seam.navigation.pages.noConversationViewId — impostazione globale per il view-id a cui fare redirect quando un'entry di conversazione non viene trovata lato server.
org.jboss.seam.navigation.pages.loginViewId — impostazione globale per il view-id a cui fare redirect quando un utente non autenticato prova ad accedere ad una vista protetta.
org.jboss.seam.navigation.pages.httpPort — impostazione globale per la porta da usare quando uno schema http viene richiesto.
org.jboss.seam.navigation.pages.httpsPort — impostazione globale per la porta da usare quando uno schema https viene richiesto.
org.jboss.seam.navigation.pages.resources — una lista di risorse da cercare per le risorse di stile pages.xml. Di default è WEB-INF/pages.xml.
org.jboss.seam.bpm.jbpmAvvia una JbpmConfiguration. Installa org.jboss.seam.bpm.Jbpm come classe.
org.jboss.seam.bpm.jbpm.processDefinitions — una lista di nomi di risorsa di file jPDL da usare per l'orchestrazione dei processi di business.
org.jboss.seam.bpm.jbpm.pageflowDefinitions — una lista di nomi di risorsa di file jPDL da usare per l'orchestrazione dei pageflow di conversazione.
org.jboss.seam.core.conversationEntriesComponente interno con scope sessione che registra le conversazioni long-running attive tra le richieste.
org.jboss.seam.faces.facesPageComponente interno con scope pagina che registra il contesto di conversazione associato alla pagina.
org.jboss.seam.persistence.persistenceContextsComponente interno che registra i contesti di persistenza usati nell'attuale conversazione.
org.jboss.seam.jms.queueConnectionGestisce una QueueConnection JMS. Installata ogni volta che viene installata una QueueSender gestita.
org.jboss.seam.jms.queueConnection.queueConnectionFactoryJndiName — il nome JNDI di un QueueConnectionFactory JMS. Di default è UIL2ConnectionFactory
org.jboss.seam.jms.topicConnectionGestisce una TopicConnection JMS. Installata ogni volta che viene installata una TopicPublisher gestita.
org.jboss.seam.jms.topicConnection.topicConnectionFactoryJndiName — il nome JNDIdi un TopicConnectionFactory JMS . Di default è UIL2ConnectionFactory
org.jboss.seam.persistence.persistenceProviderLayer d'astrazione per le funzionalità non standardizzate del provider JPA.
org.jboss.seam.core.validatorsMette in cache istanze di ClassValidator di Hibernate Validator.
org.jboss.seam.faces.validationConsente all'applicazione di determinare se la validazione ha fallito o ha avuto successo.
org.jboss.seam.debug.introspectorSupporto per la pagina di debug di Seam.
org.jboss.seam.debug.contextsSupporto per la pagina di debug di Seam.
org.jboss.seam.exception.exceptionsComponente interno per la gestione delle eccezioni.
org.jboss.seam.transaction.transactionAPI per controllare le transazioni ed astrarre l'implementazione della gestione delle transazioni sottostante dietro all'interfaccia compatibile-JTA.
org.jboss.seam.faces.safeActionsDecide se un'espressione d'azione in un URL entrante è sicura. Questo viene fatto controllando che l'espressione d'azione esista nella vista.
Questi componenti non entrano in
org.jboss.seam.async.dispatcherBean di sessione stateless dispatcher per i metodi asincroni.
org.jboss.seam.core.imageManipolazione d'immagine ed interrogazione.
org.jboss.seam.core.pojoCacheComponente gestore per un'istanza PojoCache.
org.jboss.seam.core.uiComponentGestisce una mappa per i UIComponent aventi come chiave l'id del componente.
Alcune classi speciali di componenti Seam sono installabili più volte sotto nomi specificati nella configurazione Seam. Per esempio, le seguenti linee in components.xml installano e configurano due componenti Seam:
<component name="bookingDatabase"
class="org.jboss.seam.persistence.ManagedPersistenceContext">
<property name="persistenceUnitJndiName"
>java:/comp/emf/bookingPersistence</property>
</component>
<component name="userDatabase"
class="org.jboss.seam.persistence.ManagedPersistenceContext">
<property name="persistenceUnitJndiName"
>java:/comp/emf/userPersistence</property>
</component
>
I nomi dei componenti Seam sono bookingDatabase e userDatabase.
org.jboss.seam.persistence.ManagedPersistenceContextComponente gestore per un EntityManager gestito con scope conversazione con un contesto di persistenza esteso.
<entityManager>.entityManagerFactory — un'espressione di value binding che valuta un'istanza di EntityManagerFactory.
<entityManager>.persistenceUnitJndiName — il nome JNDI di un entity manager factory, il valore di default è java:/<managedPersistenceContext>.
org.jboss.seam.persistence.EntityManagerFactoryGestisce una EntityManagerFactory JPA. Questo è utile quando sia usa JPA fuori dall'ambiente EJB3.0.
entityManagerFactory.persistenceUnitName — il nome dell'unità di persistenza.
Si vede la API JavaDoc per ulteriori proprietà di configurazione.
org.jboss.seam.persistence.ManagedSessionComponente gestore per una Session HIbernate gestita con scope di conversazione.
<session>.sessionFactory — un'espressione di binding che valuta un'istanza di SessionFactory.
<session>.sessionFactoryJndiName — il nome JNDI della factory di sessione, di default è java:/<managedSession>.
org.jboss.seam.persistence.HibernateSessionFactoryGestisce una SessionFactory di Hibernate.
<sessionFactory>.cfgResourceName — il percorso al file di configurazione. Di default è hibernate.cfg.xml.
Si vede la API JavaDoc per ulteriori proprietà di configurazione.
org.jboss.seam.jms.ManagedQueueSenderComponente gestore per un QueueSender JMS gestito con scope evento.
<managedQueueSender>.queueJndiName — il nome JNDI della coda JMS.
org.jboss.seam.jms.ManagedTopicPublisherComponente gestore per un TopicPublisher JMS gestito con scope evento.
<managedTopicPublisher>.topicJndiName — il nome JNDI del topic JMS.
org.jboss.seam.drools.ManagedWorkingMemoryComponente gestore di una WorkingMemory di Drools gestita con scope di conversazione.
<managedWorkingMemory>.ruleBase — un'espressione che valuta un'istanza di RuleBase.
org.jboss.seam.drools.RuleBaseComponente gestore di una RuleBase di Drools con scope di applicazione. Si noti che questo non è inteso per l'uso in produzione, poiché non supporta l'installazione dinamica di nuove regole.
<ruleBase>.ruleFiles — una lista di file contenenti regole Drools.
<ruleBase>.dslFile — una definizione DSL di Drools.
org.jboss.seam.framework.EntityHomeorg.jboss.seam.framework.HibernateEntityHomeorg.jboss.seam.framework.EntityQueryorg.jboss.seam.framework.HibernateEntityQuerySeam include un numero di controlli JSF che sono utili per lavorare con Seam. Sono intesi comecomplemento ai controlli predefiniti JSF, e ai controlli di librerie di terze parti. Si raccomanda l'uso in Seam dei tag presenti nelle librerie di JBoss RichFaces, ICEsoft ICEfaces e Apache MyFaces Trinidad. Non si raccomanda l'uso dei tag della libreria Tomahawk.
Per usare questi tag si definisce il namespace "s" nella propria pagina come segue (solo facelets):
<html xmlns="http://www.w3.org/1999/xhtml"
xmlns:s="http://jboss.com/products/seam/taglib"
>
L'esempio ui mostra l'uso di diversi tag.
Descrizione
Un pulsante che supporta l'invocazione di un'azione con controllo sulla propagazione della conversazione. Non effettua il submit della form.
Attributi
value — l'etichetta.
action — un metodo di binding che specifica l'action listener.
view — l'id della vista JSF a cui fare riferimento.
fragment — l'identificatore del frammento a cui fare riferimento.
disabled — il link è disabilitato?
propagation — determina lo stile della propagazione della conversazione: begin, join, nest, none, end o endRoot.
pageflow — una definizione di pageflow da avviare. (E' utile solamente quando vengono usati propagation="begin" oppure propagation="join").
includePageParams — when set to false, page parameters defined in pages.xml will be excluded from rendering.
Utilizzo
<s:button id="cancel"
value="Cancel"
action="#{hotelBooking.cancel}"/>
Si possono specificare sia view sia action in <s:link />. In questo caso, l'azione verrà chiamata non appena avviene il redirect alla vista specificata.
L'uso degli action listener (incluso l'action listener di default JSF) non è supportato da <s:button />.
Descrizione
Aggiunge l'id di conversazione al link o bottone JSF (es. <h:commandLink /> , <s:button />).
Attributi
Nessuno
Descrizione
Aggiunge l'id del task all'output link (o controllo JSF simile), quando il task è disponibile via #{task}.
Attributi
Nessuno.
Descrizione
Un link che supporta l'invocazione di un'azione con controllo sulla propagazione della conversazione. Non esegue il submit della form.
L'uso degli action listener (incluso l'action listener di default JSF) non è supportato da <s:link />.
Attributi
value — l'etichetta.
action — un metodo di binding che specifica l'action listener.
view — l'id della vista JSF a cui fare riferimento.
fragment — l'identificatore del frammento a cui fare riferimento.
disabled — il link è disabilitato?
propagation — determina lo stile della propagazione della conversazione: begin, join, nest, none, end o endRoot.
pageflow — una definizione di pageflow da avviare. (E' utile solamente quando vengono usati propagation="begin" oppure propagation="join").
includePageParams — when set to false, page parameters defined in pages.xml will be excluded from rendering.
Utilizzo
<s:link id="register" view="/register.xhtml"
value="Register New User"/>
Si possono specificare sia view sia action in <s:link />. In questo caso, l'azione verrà chiamata non appena avviene il redirect alla vista specificata.
Descrizione
Personalizza la propagazione della conversazione per un command link/button (o controllo JSF simile). Solo Facelets.
Attributi
type — determina lo stile della propagazione della conversazione: begin, join, nest, none, end o endRoot.
pageflow — una definizione di pageflow da avviare. (E' utile solamente quando vengono usati propagation="begin" oppure propagation="join").
Utilizzo
<h:commandButton value="Apply" action="#{personHome.update}">
<s:conversationPropagation type="join" />
</h:commandButton
>
Descrizione
Specifica l'azione di default daeseguire quando viene fatto il submit della form usando il tasto invio.
Attualmente lo si può innestare solo dentro i pulsanti (es. <h:commandButton />, <a:commandButton /> o <tr:commandButton />).
Occorre specificare un id sulla sorgente d'azione. Si può avere soltanto un'azione di default per form.
Attributi
Nessuno.
Utilizzo
<h:commandButton id="foo" value="Foo" action="#{manager.foo}">
<s:defaultAction />
</h:commandButton
>
Descrizione
Esegue conversioni di data o orario nella timezone di Seam.
Attributi
Nessuno.
Utilizzo
<h:outputText value="#{item.orderDate}">
<s:convertDateTime type="both" dateStyle="full"/>
</h:outputText
>
Descrizione
Assegna un entity converter al componente corrente. Questo è utile per pulsanti radio e controlli dropdown.
Il converter funziona con qualsiasi entity gestita - sia semplice che composta. Il converter deve essere in grado di trovare gli item dichiarati nei controlli JSF durante la sottomissione della form, altrimenti si riceverà un errore di validazione.
Attributi
Nessuno.
Configurazione
Si devono usare le transazioni di Seam gestite (vedere Sezione 9.2, «Transazioni gestite da Seam») con <s:convertEntity />.
Se il Managed Persistence Context non viene chiamato entityManager, allora occorre impostarlo in components.xml:
<components xmlns="http://jboss.com/products/seam/components"
xmlns:ui="http://jboss.com/products/seam/ui">
<ui:jpa-entity-loader entity-manager="#{em}" />Se si usa una Managed Hibernate Session allora occorre impostarla in components.xml:
<components xmlns="http://jboss.com/products/seam/components"
xmlns:ui="http://jboss.com/products/seam/ui">
<ui:hibernate-entity-loader />Se il Managed Hibernate Session non viene chiamato session, allora occorre impostarla in components.xml:
<components xmlns="http://jboss.com/products/seam/components"
xmlns:ui="http://jboss.com/products/seam/ui">
<ui:hibernate-entity-loader session="#{hibernateSession}" />Se si vuole usare più di un entity manager con l'entity converter, si può creare una copia dell'entity converter per ciascun entity manager in components.xml - si noti come l'entity converter deleghi all'entity loader l'esecuzione delle operazioni di persistenza:
<components xmlns="http://jboss.com/products/seam/components"
xmlns:ui="http://jboss.com/products/seam/ui">
<ui:entity-converter name="standardEntityConverter" entity-loader="#{standardEntityLoader}" />
<ui:jpa-entity-loader name="standardEntityLoader" entity-manager="#{standardEntityManager}" />
<ui:entity-converter name="restrictedEntityConverter" entity-loader="#{restrictedEntityLoader}" />
<ui:jpa-entity-loader name="restrictedEntityLoader" entity-manager="#{restrictedEntityManager}" /><h:selectOneMenu value="#{person.continent}">
<s:selectItems value="#{continents.resultList}" var="continent"
label="#{continent.name}" />
<f:converter converterId="standardEntityConverter" />
</h:selectOneMenu
>Utilizzo
<h:selectOneMenu value="#{person.continent}" required="true">
<s:selectItems value="#{continents.resultList}" var="continent"
label="#{continent.name}"
noSelectionLabel="Please Select..."/>
<s:convertEntity />
</h:selectOneMenu
>
Descrizione
Assegna un enum converter al componente corrente. Questo è utile per i pulsanti radio e i controlli dropdown.
Attributi
Nessuno.
Utilizzo
<h:selectOneMenu value="#{person.honorific}">
<s:selectItems value="#{honorifics}" var="honorific"
label="#{honorific.label}"
noSelectionLabel="Please select" />
<s:convertEnum />
</h:selectOneMenu
>
Descrizione
javax.faces.convert.Converter for java.util.concurrent.atomic.AtomicBoolean.
Attributi
Nessuno.
Utilizzo
<h:outputText value="#{item.valid}">
<s:convertAtomicBoolean />
</h:outputText
>Descrizione
javax.faces.convert.Converter for java.util.concurrent.atomic.AtomicInteger.
Attributi
Nessuno.
Utilizzo
<h:outputText value="#{item.id}">
<s:convertAtomicInteger />
</h:outputText
>Descrizione
javax.faces.convert.Converter for java.util.concurrent.atomic.AtomicLong.
Attributi
Nessuno.
Utilizzo
<h:outputText value="#{item.id}">
<s:convertAtomicLong />
</h:outputText
>Descrizione
Tag da innestare dentro un controllo 'input per validare che il valore del suo padre sia uguale (o non uguale!) al valore del controllo referenziato.
Attributi
for — L'id di un controllo da validare.
message — Messaggio da mostrare in presenza di errori.
required — False disabiliterà un controllo per cui un valore viene inserito nei campi.
messageId — L'id del messaggio da mostrare in presenza di errori.
operator — Quale operatore usare quando si comparano i valori. Gli operatori sono:
equal — Valida che value.equals(forValue)
not_equal — Valida che !value.equals(forValue)
greater — Valida che sia ((Comparable)value).compareTo(forValue)
> 0
greater_or_equal — Valida che sia ((Comparable)value).compareTo(forValue)
>= 0
less — Valida che sia ((Comparable)value).compareTo(forValue) <0
less_or_equal — Valida che sia ((Comparable)value).compareTo(forValue) <= 0
Utilizzo
<h:inputText id="name" value="#{bean.name}"/>
<h:inputText id="nameVerification" >
<s:validateEquality for="name" />
</h:inputText
>Descrizione
Un controllo non visuale, valida un campo d'input JSF con la proprietà collegata usando Hibernate Validator.
Attributi
Nessuno.
Utilizzo
<h:inputText id="userName" required="true"
value="#{customer.userName}">
<s:validate />
</h:inputText>
<h:message for="userName" styleClass="error" />
Descrizione
Un controllo non visuale, valida tutti i campi d'input JSF con le proprietà collegate usando Hibernate Validator.
Attributi
Nessuno.
Utilizzo
<s:validateAll>
<div class="entry">
<h:outputLabel for="username"
>Username:</h:outputLabel>
<h:inputText id="username" value="#{user.username}"
required="true"/>
<h:message for="username" styleClass="error" />
</div>
<div class="entry">
<h:outputLabel for="password"
>Password:</h:outputLabel>
<h:inputSecret id="password" value="#{user.password}"
required="true"/>
<h:message for="password" styleClass="error" />
</div>
<div class="entry">
<h:outputLabel for="verify"
>Verify Password:</h:outputLabel>
<h:inputSecret id="verify" value="#{register.verify}"
required="true"/>
<h:message for="verify" styleClass="error" />
</div>
</s:validateAll
>
Descrizione
"Decora" un campo d'input JSF quando la validazione fallisce o quando è impostato required="true".
Attributi
template — il template facelets da usare per decorare il componente
enclose — se true, il template usato per decorare il campo d'input è racchiuso dall'elemento specificato con l'attributo "element". Di default questo è un elemento div.
element — l'elemento con cui racchiudere il template usato per decorare il campo d'input. Di default, il template è racchiuso con un elemento div.
#{invalid} e #{required} sono disponibili dentro s:decorate; #{required} valuta true se si è impostato il componente input da decorare come richiesto, e #{invalid} valuta true se avviene un errore di validazione.
Utilizzo
<s:decorate template="edit.xhtml">
<ui:define name="label"
>Country:</ui:define>
<h:inputText value="#{location.country}" required="true"/>
</s:decorate
>
<ui:composition xmlns="http://www.w3.org/1999/xhtml"
xmlns:ui="http://java.sun.com/jsf/facelets"
xmlns:h="http://java.sun.com/jsf/html"
xmlns:f="http://java.sun.com/jsf/core"
xmlns:s="http://jboss.com/products/seam/taglib">
<div
>
<s:label styleClass="#{invalid?'error':''}">
<ui:insert name="label"/>
<s:span styleClass="required" rendered="#{required}"
>*</s:span>
</s:label>
<span class="#{invalid?'error':''}">
<s:validateAll>
<ui:insert/>
</s:validateAll>
</span>
<s:message styleClass="error"/>
</div
>
</ui:composition
>
Descrizione
Genera un <div> HTML.
Attributi
Nessuno.
Utilizzo
<s:div rendered="#{selectedMember == null}">
Sorry, but this member does not exist.
</s:div
>
Descrizione
Generare <span> HTML.
Attributi
title — Fornisce un titolo per uno span.
Utilizzo
<s:span styleClass="required" rendered="#{required}" title="Small tooltip"
>*</s:span
>
Descrizione
Un componente non -rendering utile per abilitare/disabilitare il rendering dei suoi figli.
Attributi
Nessuno.
Utilizzo
<s:fragment rendered="#{auction.highBidder ne null}">
Current bid:
</s:fragment
>
Descrizione
"Decora" un campo d'input JSF con l'etichetta. L'etichetta è messa dentro il tag HTML <label>, ed è associato al componente d'input JSF più vicino. E' spesso usato con <s:decorate>.
Attributi
style — Lo stile del controllo
styleClass — La classe di stile del controllo
Utilizzo
<s:label styleClass="label">
Country:
</s:label>
<h:inputText value="#{location.country}" required="true"/>
Descrizione
Controlla che il valore inviato sia un Testo Seam valido.
Attributi
Nessuno.
Descrizione
Mostra come output Seam Text, un markup di testo utile per blog, wiki ed altre applicazioni che possono usare rich text. Vedere il capitolo di Seam Text per ulteriori informazioni.
Attributi
value — un'espressione EL che specifica il markup del testo rich da renderizzare.
Utilizzo
<s:formattedText value="#{blog.text}"/>
Esempio

Descrizione
Produce un token casuale che viene inserito in un campo di form nascosta per aiutare rendere sicuro i post della form JSF contro attacchi cross-site request forgery (XSRF). Si noti che il browser deve avere abilitati i cookie per poter eseguire il submit delle form che includono questo componente.
Attributi
requireSession — indica se l'id di sessione debba essere incluso nella signature della form, da qui il binding del token alla sessione. Questo valore può essere impostato a false se viene attivata la modalità "build before restore" dei Facelets (di default in JSF 2.0). (Default: false)
enableCookieNotice — indica che deve essere inserito nella pagina un check JavaScript per verificare che i cookie siano abilitati nel browser. Se i cookie non sono abilitati, viene presentata all'utente una nota riportante che l'invio della form non è avvenuto. (Default: false)
allowMultiplePosts — indica se consentire che la stessa form venga inviata più volte con la stessa signature (finché non cambia la vista). Questa è una necessità comune se la form esegue chiamate Ajax ma non rigenera se stessa o, almeno, il componente UIToken. L'approccio migliore è avere il componente UIToken rigenerato su ogni chiamata Ajax in cui il componente UIToken viene processato. (Default: false)
Utilizzo
<h:form>
<s:token enableCookieNotice="true" requireSession="false"/>
...
</h:form
>
Descrizione
Crea un SelectItem da un valore enum.
Attributi
enumValue — la rappresentazione stringa di un valore enum.
label — l'etichetta da usare per renderizzare il SelectItem.
Utilizzo
<h:selectOneRadio id="radioList"
layout="lineDirection"
value="#{newPayment.paymentFrequency}">
<s:convertEnum />
<s:enumItem enumValue="ONCE" label="Only Once" />
<s:enumItem enumValue="EVERY_MINUTE" label="Every Minute" />
<s:enumItem enumValue="HOURLY" label="Every Hour" />
<s:enumItem enumValue="DAILY" label="Every Day" />
<s:enumItem enumValue="WEEKLY" label="Every Week" />
</h:selectOneRadio
>
Descrizione
Crea una List<SelectItem> daList, Set, DataModel o Array.
Attributi
value — un'espressione EL che specifica i dati retrostanti a List<SelectItem>
var— definisce il nome della variabile locale che mantiene l'oggetto corrente durante l'iterazione
label — l'etichetta da usare per generare SelectItem. Può fare riferimento alla variabile var.
itemValue — Il valore da restituire al server se quest'opzione è selezionata. E' opzionale, di default viene usato l'oggetto var. Può fare riferimento alla variabile var.
disabled — se true il SelectItem verrà generato disabilitato. Può fare riferimento alla variabile var.
noSelectionLabel — specifica l'etichetta (opzionale) da mettere in cima alla lista (se è specificato anche required="true" allora selezionando questo valore può causare una validazione d'errore).
hideNoSelectionLabel — se true, noSelectionLabelverrà nascosto quando viene selezionato il valore.
Utilizzo
<h:selectOneMenu value="#{person.age}"
converter="ageConverter">
<s:selectItems value="#{ages}" var="age" label="#{age}" />
</h:selectOneMenu
>
Descrizione
Renderizza un controllo per l'upload del file. Questo controllo deve essere usato dentro la form con tipo di codifica multipart/form-data, cioè:
<h:form enctype="multipart/form-data"
>
Per richieste multiple, in web.xml deve essere configurato il filtro servlet Seam Multipart :
<filter>
<filter-name
>Seam Filter</filter-name>
<filter-class
>org.jboss.seam.servlet.SeamFilter</filter-class>
</filter>
<filter-mapping>
<filter-name
>Seam Filter</filter-name>
<url-pattern
>/*</url-pattern>
</filter-mapping
>
Configurazione
Le seguenti opzioni di configurazioni per richieste multipart possono essere configurate in components.xml:
createTempFiles — se quest'opzione è impostata a true, i file caricati vengono accodati in un file temporaneo invece che in memoria.
maxRequestSize — dimensione massima della richiesta di upload file, in byte.
Ecco un esempio:
<component class="org.jboss.seam.web.MultipartFilter">
<property name="createTempFiles"
>true</property>
<property name="maxRequestSize"
>1000000</property>
</component
>
Attributi
data — questo value binding riceve i dati binari. Il campo ricevente deve essere dichiarato come byte[] o InputStream (richiesto).
contentType — questo value binding riceve il contenuto del file (opzionale).
fileName — questo value binding riceve il nome del file (opzionale).
fileSize — questo valore di binding riceve la dimensione del file (opzionale).
accept — una lista separata da virgola con i tipi di contenuto da accettare, può non essere supportata dal browser. Esempio: "images/png,images/jpg", "images/*".
style — Lo stile del controllo
styleClass — La classe di stile del controllo
Utilizzo
<s:fileUpload id="picture" data="#{register.picture}"
accept="image/png"
contentType="#{register.pictureContentType}" />
Descrizione
Mette nella cache il frammento di pagina renderizzato usando JBoss Cache. Si noti che <s:cache> in verità usa l'istanza di JBoss Cache gestita dal componente predefinito pojoCache.
Attributi
key — la chiave per memorizzare (cache) il contenuto renderizzato, spesso un'espressione di valore. Per esempio, se si mette nella cache un frammento di pagina che mostra un documento, si può usare key —
enabled — un'espressione di valore che determina se la cache debba essere usata.
region — un node JBoss Cache da usare (nodi differenti possono avere differenti policy di scadenza).
Utilizzo
<s:cache key="entry-#{blogEntry.id}" region="pageFragments">
<div class="blogEntry">
<h3
>#{blogEntry.title}</h3>
<div>
<s:formattedText value="#{blogEntry.body}"/>
</div>
<p>
[Posted on 
<h:outputText value="#{blogEntry.date}">
<f:convertDateTime timezone="#{blog.timeZone}" locale="#{blog.locale}"
type="both"/>
</h:outputText
>]
</p>
</div>
</s:cache
>
Descrizione
Un tag che agisce come fornitore di download dei file. Deve essere il solo nella pagina JSF. Per essere in grado di usare questo controllo, web.xml deve essere impostato come segue.
Configurazione
<servlet>
<servlet-name
>Document Store Servlet</servlet-name>
<servlet-class
>org.jboss.seam.document.DocumentStoreServlet</servlet-class>
</servlet>
<servlet-mapping>
<servlet-name
>Document Store Servlet</servlet-name>
<url-pattern
>/seam/docstore/*</url-pattern>
</servlet-mapping>
Attributi
data — I dati da downloadare. Può essere java.util.File, InputStream o un byte array.
fileName — Nome del file da servire
contentType — tipo di contenuto del file da scaricare
disposition — disposizione da usare. Di default è inline
Utilizzo
Ecco un esempio su come usare il tag:
<s:resource xmlns="http://www.w3.org/1999/xhtml"
xmlns:s="http://jboss.com/products/seam/taglib"
data="#{resources.data}"
contentType="#{resources.contentType}"
fileName="#{resources.fileName}" />
Il bean chiamato resources fornisce al file i parametri di richiesta del server, si veda s:download.
Descrizione
Costruisce un link RESTful a <s:resource>. f:param innestati costruiscono l'url.
src — I file che servono al file di risorsa.
Attributi
<s:download src="/resources.xhtml">
<f:param name="fileId" value="#{someBean.downloadableFileId}"/>
</s:download
>
Genererà qualcosa di simile a: http://localhost/resources.seam?fileId=1
Descrizione
Un <h:graphicImage> esteso che consente all'immagine di essere creata in un componente Seam; possono essere applicate all'immagine altre trasformazioni.
Tutti gli attributi per <h:graphicImage> sono supportati, così come:
Attributi
value — immagine da visualizzare. Può essere un path String (caricato dal classpath), un byte[], un java.io.File, un java.io.InputStream o un java.net.URL. I formati d'immagine supportati sono image/png, image/jpeg e image/gif.
fileName — se non specificato l'immagine servita avrà un nome di file generato. Se si vuole nominare il file, occorre specificarlo in questo attributo. Il nome deve essere univoco.
Trasformazioni
Per applicare una trasformazione all'immagine, occorre innestare un tag specificando la trasformazione da applicare. Seam attualmente supporta queste trasformazioni:
<s:transformImageSize>
width — nuova larghezza dell'immagine
height — nuova altezza dell'immagine
maintainRatio — se vengono specificati true, ed uno fra width/height, l'immagine sarà ridimensionata con la dimensione non specificata che viene calcolata per mantenere l'aspect ratio.
factor — scala l'immagine col dato fattore
<s:transformImageBlur>
radius — esegue una convolution blur con il raggio dato
<s:transformImageType>
contentType — modifica il tipo d'immagine in image/jpeg o image/png
E' facile creare una trasformazione - si crei un UIComponent che implementi org.jboss.seam.ui.graphicImage.ImageTransform. Dentro il metodo applyTransform() si usi image.getBufferedImage() per recuperare l'immagine originale e image.setBufferedImage() per impostare l'immagine trasformata. Le trasformazioni sono applicare nell'ordine specificato nella vista.
Utilizzo
<s:graphicImage rendered="#{auction.image ne null}"
value="#{auction.image.data}">
<s:transformImageSize width="200" maintainRatio="true"/>
</s:graphicImage
>
Descrizione
Genera gli stub Javascript richiesti per usare Seam Remoting.
Attributi
include — una lista separata da virgola di nomi di componenti (o nome pienamente qualificati) per i quali generare stub Seam Remoting Javascript. Si veda Capitolo 25, Remoting per maggiori dettagli.
Utilizzo
<s:remote include="customerAction,accountAction,com.acme.MyBean"/>
Seam fornisce anche annotazioni che permettono di impiegare i componenti Seam come convertitori JSF e validatori:
@Converter
@Name("itemConverter")
@BypassInterceptors
@Converter
public class ItemConverter implements Converter {
@Transactional
public Object getAsObject(FacesContext context, UIComponent cmp, String value) {
EntityManager entityManager = (EntityManager) Component.getInstance("entityManager");
entityManager.joinTransaction();
// Do the conversion
}
public String getAsString(FacesContext context, UIComponent cmp, Object value) {
// Do the conversion
}
}
<h:inputText value="#{shop.item}" converter="itemConverter" />
Registra il componente Seam come converter JSF. Qua è mostrato un converter capace di accedere all'EntityManager JPA dentro ad una transazione JTA, quando converte il valore legato alla rappresentazione del suo oggetto.
@Validator
@Name("itemValidator")
@BypassInterceptors
@org.jboss.seam.annotations.faces.Validator
public class ItemValidator implements javax.faces.validator.Validator {
public void validate(FacesContext context, UIComponent cmp, Object value)
throws ValidatorException {
ItemController ItemController = (ItemController) Component.getInstance("itemController");
boolean valid = itemController.validate(value);
if (!valid) {
throw ValidatorException("Invalid value " + value);
}
}
}
<h:inputText value="#{shop.item}" validator="itemValidator" />
Registra il componente Seam come validatore JSF. Qua è mostrato un validatore che inietta un altro componente Seam; il componente iniettato è usato per validare il valore.
Seam utilizza JBoss EL, il quale fornisce un'estensione allo standard Unified Expression Language (EL). JBoss EL apporta un numero di miglioramenti che incrementano l'espressività e la potenza delle espressioni EL.
Lo standard EL non consente di utilizzare un metodo con parametri definiti dall'utente — sicuramente metodi JSF listener (es. valueChangeListener) prende i parametri forniti da JSF.
JBoss EL rimuove questa restrizione. Per esempio:
<h:commandButton action="#{hotelBooking.bookHotel(hotel)}" value="Book Hotel"/>
@Name("hotelBooking")
public class HotelBooking {
public String bookHotel(Hotel hotel) {
// Book the hotel
}
}
Come nelle chiamate ai metodi in Java, i parametri sono racchiusi tra parentesi e separati da virgole:
<h:commandButton action="#{hotelBooking.bookHotel(hotel, user)}" value="Book Hotel"/>
I parametri hotel e user verranno valutati come espressioni di valore e passati al metodo bookHotel() del componente.
Qualsiasi valore d'espressione può essere usato come parametro:
<h:commandButton
action="#{hotelBooking.bookHotel(hotel.id, user.username)}"
value="Book Hotel"/>
E' importante capire bene come funziona quest'estensione a EL. Quando la pagine viene generata, i nomi dei parametri vengono memorizzati (per esempio hotel.id e user.username) e valutati (come espressioni di valore) quando la pagina viene inviata. Non si possono passare oggetti come parametri!
Devi assicurarti che i parametri siano disponibili non solo quando la pagina viene generata, ma anche quando ne viene fatto il submit. Se gli argomenti non possono essere risolti quando la pagina viene inviata, il metodo d'azione verrà chiamato con argomenti null!
Si può passare stringe letterali usando virgolette singole:
<h:commandLink action="#{printer.println('Hello world!')}" value="Hello"/>
EL unificato supporta anche le espressioni di valore, usate per associare un campo ad un bean. Le espressioni di valore utilizzano le convenzioni dei nomi di JavaBean e richiedono get e set. Spesso JSP si attende un'espressione di valore dove solo un recupero (get) è richiesto (es. l'attributo rendered). Molti oggetti, comunque, non hanno nominato in modo appropriato i metodi accessor alle proprietà o i parametri richiesti.
JBoss EL rimuove questa restrizione permettendo che i valori vengano recuperati usando la sintassi del metodo. Per esempio:
<h:outputText value="#{person.name}" rendered="#{person.name.length()
> 5}" />
Si può accedere alla dimensione di una collezione in maniera analoga:
<h:outputText value="#{person.name}" rendered="#{person.name.length()
> 5}" />In generale qualsiasi espressione nella forma #{obj.property} è identica all'espressione #{obj.getProperty()}.
Sono consentiti anche i parametri. Il seguente esempio chiama productsByColorMethod con un argomento stringa letterale:
#{controller.productsByColor('blue')}Nell'uso di JBoss EL dovresti tenere presente i seguenti punti:
Incompatibilità con JSP 2.1 — JBoss EL non può attualmente essere utilizzato con JSP 2.1 poiché il compilatore rifiuta espressioni con paramentri al suo interno. Quindi per usare quest'estensione con JSF 1.2, si dovranno utilizzare Facelets. Quest'estensione funziona correttamente con JSP 2.0.
Utilizzo all'interno di componenti iterativi — Componenti quali <c:forEach /> e <ui:repeat />iterano su una lista o un array, esponendo ogni item della lista ai componenti innestati. Questo funziona bene selezionando una riga con <h:commandButton /> o <h:commandLink />:
@Factory("items")
public List<Item
> getItems() {
return entityManager.createQuery("select ...").getResultList();
}
<h:dataTable value="#{items}" var="item">
<h:column>
<h:commandLink value="Select #{item.name}" action="#{itemSelector.select(item})" />
</h:column>
</h:dataTable
>
Comunque si voglia usare <s:link/> o <s:button/> si deve esporre gli item come DataModel e usare <dataTable /> (o equivalente da componente impostato come <rich:dataTable /> ). Né <s:link /> né <s:button /> eseguono il submit della form (e quindi producono un bookmarkable link) quindi serve un parametro "magico" per ricreare l'item quando viene chiamato l'action method. Questo parametro magico può essere aggiunto soltanto quando viene usata una data table con dietro un DataModel.
Chiamata di un MethodExpression da codice Java — normalmente quando una MethodExpression viene creata, i tipi di parametro sono passati tramite JSF. Nel caso di un binding di metodo, JSF presume che non ci siano parametri da passare. Con quest'estensione non è possibile sapere il tipo di parametro prima che l'espressione venga valutata. Ciò ha due conseguenze:
Quando viene invocato un MethodExpression nel codice Java, i parametri passati potrebbero essere ignorati. I parametri definiti nell'espressione avranno la precedenza.
Solitamente è sicuro chiamare in ogni momento methodExpression.getMethodInfo().getParamTypes(). Per un'espressione con parametri occorre invocare il MethodExpression prima di chiamare getParamTypes().
Entrambi questi casi sono estremamente rari e si applicano solo quando si vuole invocare manualmente MethodExpression nel codice Java.
JBoss EL supporta una limitata sintassi di proiezione. Un'espressione di proiezione mappa una sotto-espressione attraverso un'espressione a valori multipli (lista, set, ecc...). Per esempio, l'espressione:
#{company.departments}potrebbe restituire una lista di dipartimenti. Se occorresse una lista di nomi di dipartimento, l'unica opzione è quella di iterare sulla lista per recuperare i valori. JBoss EL permette questo con l'espressione di proiezione:
#{company.departments.{d|d.name}}La sotto-espressione è racchiusa da parentesi. In quest'esempio l'espressione d.name viene valutata per ogni dipartimento, usando d come alias per l'oggetto dipartimento. Il risultato di quest'espressione sarà una lista di valori Stringa.
Qualsiasi espressione valida può essere usata in un'espressione, e quindi sarebbe perfettamente valido scrivere la seguente, assumendo che venga usata per le lunghezze di tutti i nomi di dipartimento in un'azienda:
#{company.departments.{d|d.size()}}Le proiezioni possono essere annidate. La seguente espressione ritorna gli ultimi nomi di ciascun impiegato in ogni dipartimento:
#{company.departments.{d|d.employees.{emp|emp.lastName}}}Le proiezioni annidate possono comunque rivelarsi un pò difficoltose. La seguente espressione sembra ritornare una lista di tutti gli impiegati in tutti i dipartimenti:
#{company.departments.{d|d.employees}}Comunque, restituisce una lista contenente una lista di impiegati per ogni singolo dipartimento. Per combinare questi valori è necessario usare un'espressione leggermente più lunga:
#{company.departments.{d|d.employees.{e|e}}}E' importante notare che questa sintassi non può essere analizzata da Facelets o JSP e quindi non può essere usata in file xhtml o jsp. Anticipiamo che la sintassi di proiezione cambierà nelle future versioni di JBoss EL.
Si noti che questo capitolo è ancora sotto revisione. Maneggiare con cura.
Questo capitolo copre due distinti argomenti che condividono un soluzione comune in Seam, (web) clustering e passivazione EJB. Quindi, sono trattati assieme in questo manuale. Sebbene anche la performance tende ad essere raggruppata in questa categoria, essa viene mantenuta separata poiché il focus di questo capitolo è sul modello di programmazione e su come questo è influenzato dall'uso delle funzionalità sopracitate.
In questo capitolo si apprenderà come Seam gestisce la passivazione dei componenti Seam e degli entity, come attivare questa funzionalità e come questa funzionalità è collegata al clustering. Inoltre si apprenderà come eseguire il deploy di un'applicazione Seam in un cluster e verificare che la replica della sessione HTTP funzioni correttamente. Iniziamo con un pò di background sul clustering e vediamo come fare il deploy di un'applicazione Seam in un cluster JBoss AS.
Il clustering (più formalmente web clustering) consente ad un'applicazione di girare su due o più server paralleli (cioè, nodi) mentre viene fornita ai client una vista uniforme dell'applicazione. Il carico è distribuito sui server in modo tale che se uno o più server fallisce, l'applicazione continua ad essere accessibile tramite gli altri nodi. Questa tipologia è cruciale per la costruzione di applicazioni enterprise scalabili in performance e la disponibilità può essere migliorata semplicemente aggiungendo nodi. Ma si giunge ad una domanda importante. Cosa succede allo stato presente su un server che ha fallito?
Sin dal primo giorno Seam ha sempre fornito il supporto alle applicazioni stateful in azione dentro un cluster. Fino ad ora si è appreso che Seam fornisce la gestione dello stato aggiungendo degli scope e governando il ciclo di vita dei componenti stateful (con scope). Ma la gestione dello stato in Seam va oltre alla creazione, memorizzazione e distruzione di istanze. Seam traccia i cambiamenti ai componenti JavaBean e memorizza i cambiamenti in punti strategici durante la richiesta, affinché i cambiamenti vengano ripristinati quando la richiesta passa su un nodo secondario del cluster. Fortunatamente il monitoraggio e la replica di componenti EJB stateful viene già gestita dal server EJB, quindi tale funzionalità di Seam serve per mettere i JavaBean a fianco dei suoi compagni EJB.
Ma attenzione, c'è di più! Seam offre anche un'incredibile ed unica caratteristica per le applicazioni cluster. In aggiunta al monitoraggio dei componenti JavaBean, Seam assicura che le istanze entity gestite (cioè entity JPA e Hibernate) non divengano detached durante la replica. Seam mantiene un record di entity caricati e li carica automaticamente nel nodo secondario. Occorre comunque usare un contesto di persistenza gestito da Seam per avere questa funzionalità. Maggiori e più dettagliate informazioni su questa funzionalità vengono fornite nella seconda parte del capitolo.
Ora che si è capito quali funzionalità offre Seam per supportare l'ambiente clustered, guardiamo come si programma un cluster.
Un componente JavaBean mutabile con scope sessione o conversazione che verrà usato in un ambiente clustered deve implementare l'interfaccia org.jboss.seam.core.Mutable dell'API Seam. Come parte del contratto, il contratto deve mantenere un dirty flag che viene segnato e resettato dal metodo clearDirty(). Seam chiama questo metodo per determinare se è necessario replicare il componente. Questo evita di dover usare la più problematica API dei Servlet per aggiungere e rimuovere l'attributo sessione ad ogni cambiamento dell'oggetto.
Bisogna assicurarsi che tutti i componenti JavaBean con scope sessione e conversazione siano Serializable. Inoltre tutti i campi di un componente stateful (EJB o JavaBean) devono essere Serializable amenoché siano marcati come transient o impostati a null in un metodo @PrePassivate. Si può ripristinare il valore di un campo transient o null in un metodo @PostActivate.
Un'area in cui spesso le persone hanno problemi è con l'uso di List.subList per creare una lista. La lista risultante non è Serializable. Quindi attenzione a queste situazioni. Se ci si imbatte in una java.io.NotSerializableException e non si riescead individuare subito il colpevole, si può mettere un breakpoint su quest'eccezione, avviare l'application server in modalità debug ed attaccare il debugger (come in Eclipse) per vedere quale deserializzazione causa il problema.
Si noti che il clustering non funziona con componenti hot deployable. Ma comunque non si dovrebbero usare i componenti hot deployable in un ambiente non di sviluppo.
Questa procedura descritta nel tutorial è stata validata con un'applicazione seam-gen e nell'esempio Prenotazione.
In questo tutorial si assume che gli indirizzi IP dei server master e slave siano rispettivamente 192.168.1.2 e 192.168.1.3. Intenzionalmente non viene usato il bilanciatore di carico mod_jk, quindi è più facile validate che entrambi i nodi stiano rispondendo alle richieste e possano condividere le sessioni.
In queste istruzioni si sta usando il metodo di sviluppo farm, sebbene si possa fare normalmente il deploy dell'applicazione e consentire ai due server di negoziare una relazione master/slave basata sull'ordine di avvio.
JBoss AS clustering si basa sul multicasting UDP fornito da jGroups. La configurazione SELinux che è inclusa in RHEL/Fedora di default blocca questi pacchetti. Si può consentire di lasciarli passare modificando le regole iptables (come root). I seguenti comandi si applicano ad un indirizzo IP che corrisponde a 192.168.1.x.
/sbin/iptables -I RH-Firewall-1-INPUT 5 -p udp -d 224.0.0.0/4 -j ACCEPT /sbin/iptables -I RH-Firewall-1-INPUT 9 -p udp -s 192.168.1.0/24 -j ACCEPT /sbin/iptables -I RH-Firewall-1-INPUT 10 -p tcp -s 192.168.1.0/24 -j ACCEPT /etc/init.d/iptables save
Maggiori dettagli possono essere trovati nella pagina del JBoss Wiki.
Creare due istanze di JBoss AS (estrarre lo zip due volte)
Fare il deploy del driver JDBC in server/all/lib/ su entrambe le istanze se non si usa HSQLDB
Aggiungere <distributable/> come primo elemento figlio in WEB-INF/web.xml
Impostare la proprietà distributable su org.jboss.seam.core.init a true per abilitare il ManagedEntityInterceptor (cioè, <core:init distributable="true"/>)
Assicurarsi di avere disponibili due indirizzi IP (due computer, due schede di rete oppure due indirizzi IP sulla stessa interfaccia). Si assume che i due indirizzi IP siano 192.168.1.2 e 192.168.1.3
Avviare l'istanza master di JBoss AS sul primo IP
./bin/run.sh -c all -b 192.168.1.2
Il log dovrebbe riportare che c'è 1 membro cluster e 0 altri membri.
Verificare che la directory server/all/farm sia vuota nell'istanza slave di JBoss AS
Avviare l'istanza slave di JBoss AS sul secondo IP
./bin/run.sh -c all -b 192.168.1.3
Il log dovrebbe riportare che ci sono 2 membri cluster e 1 altro membro. Dovrebbe anche mostrare che lo stato viene recuperato dal master.
Fare il deploy di -ds.xml in server/all/farm dell'istanza master
Nel log del master si dovrebbe vedere l'acknowledgement del deploy. Nel log dello slave si dovrebbe vedere il corrispondente messaggio di acknowledgement del deploy per lo slave.
Fare il deploy dell'applicazione nella directory server/all/farm
Nel log del master si dovrebbe vedere l'acknowledgement del deploy. Nel log dello slave si dovrebbe vedere il corrispondente messaggio di acknowledgement del deploy per lo slave. Si noti che si potrebbe dover attendere fino a 3 minuti perché venga trasferito l'archivio deployato.
La vostra applicazione sta girando in un cluster con replica della sessione HTTP! Ma certamente si vuole validate il fatto che il clustering sta funzionando.
E' sempre bello vedere che l'applicazione si avvia con successo su due diversi server JBoss AS, ma vedere è credere! Probabilmente si vuole validare che le due istanze si stiano scambiando le sessioni HTTP per consentire allo slave di entrare in azione quando l'istanza master si ferma.
Avviare e visitare sul browser l'applicazione che gira sull'istanza master. Questo produrrà la prima sessione HTTP. Ora si apra la console JMX di JBoss AS su tale istanza e si vada al seguente MBean:
Categoria: jboss.cache
Entry: service=TomcatClusteringCache
Metodo: printDetails()
Invocare il metodo printDetails(). Si vedrà un albero con le sessioni HTTP attive. Verificare che la sessione del browser in uso corrisponda ad una delle sessioni in questo albero.
Ora si passi all'istanza slave e si invochi lo stesso metodo nella console JMX. Si dovrebbe vedere la stessa lista (almeno sotto il context path dell'applicazione)
Quindi si può vedere che entrambi i server hanno le stesse identiche sessioni. Ora occorre testare che i dati vengano serializzati e deserializzati correttamente.
Fare il login usando l'URL dell'istanza master. Poi scrivere l'URL per la seconda istanza mettendo ;jsessionid=XXXX immediatamente dopo il path del servlet e cambiando l'indirizzo IP. Si dovrebbe vedere che la sessione viene trasportata nell'altra istanza. Ora uccidere il processo dell'istanza master e verificare che si possa continuare ad usare l'applicazione dall'istanza slave. Rimuovere i deploy dalla directory server/all/farm ed avviare di nuovo l'istanza. Cambiare nell'URL l'IP a quello dell'istanza master e visitare l'URL. Si vedrà che viene usata ancora la sessione originale.
Un modo per vedere passivare ed attivare gli oggetti è create un componente Seam con scope conversazione o sessione ed implementare i metodi del ciclo di vita in modo appropriato. Si possono usare i metodi dell'interfaccia HttpSessionActivationListener (Seam automaticamente registra quest'interfaccia per tutti i componenti non-EJB):
public void sessionWillPassivate(HttpSessionEvent e);
public void sessionDidActivate(HttpSessionEvent e);
O semplicemente si possono marcare due metodi senza argomenti public void rispettivamente con @PrePassivate e @PostActivate. Si noti che il passo di passivazione avviene alla fine di ogni richiesta, mentre quello di attivazione avviene quando viene chiamato un nodo.
Ora che si ha il quadro generale del funzionamento di un cluster con Seam, è tempo di indirizzarsi verso il misterioso ManagedEntityInterceptor.
Il ManagedEntityInterceptor (MEI) è un interceptor opzionale di Seam che viene applicato, se abilitato, ai componenti con scope conversazione. L'abilitazione è semplice. Occorre impostare a true la proprietà distributable nel componente org.jboss.seam.init.core. Più semplicemente aggiungere (o aggiornare) la seguente dichiarazione di componente in components.xml:
<core:init distributable="true"/>
Si noti che questo non abilita la replica delle sessioni HTTP, ma prepara Seam a poter gestire la passivazione dei componenti EJB o dei componenti nelle sessioni HTTP.
MEI serve per due scenari distinti (passivazione EJB e passivazione della sessione HTTP), sebbene raggiunge lo stesso obiettivo generale. Assicura che lungo la vita di una conversazione con l'uso di almeno un contesto di persistenza esteso, le istanze dell'entity caricate dal contesto di persistenza rimangano gestite (non divengano detached in modo prematuro da un evento passivation). In breve, assicura l'integrità del contesto di persistenza esteso (e quindi delle sue garanzie).
La precedente affermazione implica che ci sia una minaccia al contratto. Infatti ce ne sono due. Un caso è quando lo stateful session bean (SFSB) che ospita un contesto di persistenza esteso viene passivato (per risparmiare memoria o migrarlo in un altro nodo del cluster) ed il secondo quando la sessione HTTP viene passivata (per prepararla alla migrazione in un altro nodo del cluster).
Vogliamo discutere per primo il problema generale della passivazione e poi guardare singolarmente le due minacce.
Il contesto di persistenza è il posto in cui il gestore di persistenza (cioè EntityManager JPA o Hibernate Session) memorizza le istanze degli entity (cioè gli oggetti) che ha caricato dal database (tramite mappature relazionali degli oggetti). Dentro un contesto di persistenza, c'è alpiù un oggetto per record di database. Il contesto di persistenza è spesso considerato il primo livello di cache, poiché se l'applicazione chiede un record attraverso il suo identificatore unico che è già stato caricato nel contesto di persistenza, viene evitata una chiamata al database. Ma questo è più che una cache.
Gli oggetti mantenuti nel contesto di persistenza possono essere modificati, cosa di cui il gestore di persistenza tiene traccia. Quando un oggetto viene modificato, viene considerato "dirty". Il gestore di persistenza migrerà questi cambiamenti al database usando una tecnica conosciuta come write-behind (che significa solo quando necessario). Quindi il contesto di persistenza mantiene un set di cambiamenti pendenti sul database.
Le applicazioni orientate ai database fanno molto di più che leggere e scrivere nel database. Esse catturano bit transazionali di informazione che devono essere trasferiti nel database in modo atomico (in una solo volta). Non è sempre possibile catturare queste informazioni in una sola volta. In aggiunta l'utente potrebbe decidere se approvare o disapprovare le modifiche pendenti.
Ciò che vogliamo dire è che l'idea di transazione dal punto di vista dell'utente deve essere estesa. E questo è il motivo per cui il contesto di persistenza esteso risponde perfettamente a questo requisito. Può mantenere i cambiamenti tanto a lungo quanto viene mantenuta aperta l'applicazione e poi usare le capacità predefinite del gestore di persistenza per apportare nel database questi cambiamenti senza richiedere allo sviluppatore di preoccuparsi dei dettagli di basso livello (una semplice chiamata a EntityManager#flush() fa tutto il lavoro).
Il collegamento tra il gestore della persistenza e le istanze degli entity viene mantenuto usando i riferimenti oggetto. Le istanze entity sono serializzabili, ma il gestore della persistenza non lo è (e quindi il suo contesto di persistenza). Quindi il processo di serializzazione funziona contro questo design. La serializzazione avviene anche quando un SFSB o sessione HTTP sono passivati. Per sostenere l'attività nell'applicazione, il gestore della persistenza e le istanze entity che gestisce devono esporre la serializzazione senza perdere la loro relazione. E' questo l'aiuto che viene fornito da MEI.
Le conversazioni sono state inizialmente progettate avendo in mente gli stateful session bean (SFSB), in primo luogo poiché la specifica EJB3 indica gli SFSB come host del contesto di persistenza esteso. Seam introduce un complemento al contesto di persistenza esteso, conosciuto col nome di contesto di persistenza gestito da Seam, il quale risolve un certo numero di limitazioni presenti nella specifica (le regole complesse di propagazione e la mancanza di flush manuale). Entrambi possono essere usati con i SFSB.
Un SFSB si affida al client per mantenere un riferimento ad esso e per mantenerlo attivo. Seam ha fornito un posto ideal per questo riferimento al contesto di conversazione. Quindi fintantoché il contesto di conversazione rimane attivo, il SFSB è attivo. Se un EntityManager viene iniettato in questo SFSB usando l'annotazione @PersistenceContext(EXTENDED), allora tale EntityManager verrà associato al SFSB e rimarrà aperto lungo tutto il ciclo di vita della conversazione. Se un EntityManager viene iniettato usano @In, allora tale EntityManager verrà mantenuto da Seam e memorizzato direttamente nel contesto conversazione, quindi vivrà per tutto il ciclo di vita della conversazione indipendente dal ciclo di vita del SFSB.
Con tutto ciò detto, il container Java EE può passivare un SFSB, il che significa che verrà serializzato l'oggetto in un area di memorizzazione esterna alla JVM. Quando questo avviene dipende dalle impostazione del singolo SFSB. Questo processo può anche essere disabilitato. Comunque il contesto di persistenza non è serializzato (questo è vero solo per SMPC?). Infatti cosa succede dipende fortemente dal container Java EE. La specifica non è molto chiara in proposito. Molti vendor dicono di non fare avvenire questo se servono le garanzie del contesto di persistenza esteso. L'approccio di Seam più conservativo. Seam non si fida del SFSB con il contesto di persistenza o delle istanze entity. Dopo ogni invocazione del SFSB, Seam sposta il riferimento all'istanza entity mantenuta dal SFSB dentro l'attuale conversazione (e quindi nella sessione HTTP). mettendo a null questi campi nel SFSB. Poi ripristina questi riferimenri all'inizio di ogni invocazione. Certamente Seam sta già memorizzando il gestore della persistenza nella conversazione. Perciò quando il SFSB passiva e poi si riattiva, non c'è alcun effetto negativo sull'applicazione.
Se si stanno usando degl SFSB che mantengono riferimenti a contesti di persistenza estesi, e questi SFSB possono essere passivati, allora occorre usare un MEI. Questo requisisto esiste anche se si adopera una singola istanza (non un cluster). Comunque se si usa un SFSB clustered, questo requisito permane comunque.
E' possibile disabilitare la passivazione su un SFSB. Si veda la pagina Ejb3DisableSfsbPassivation su JBoss Wiki.
La passivazione di un SFSB funziona facendo leva sulla sessione HTTP. Ma cosa succede quando la sessione HTTP passiva? Questo capita in un ambiente clusteres cone la replica della sessioneattivata. Questo caso è più problematico da gestire ed avviene quando entra in gioco una parte dell'infrastruttura MEI. In questo caso il gestore della persistenza sta per essere distrutto, poiché non può essere serializzato. Seam gestisce questa decostruzione (che assicura che la sessione HTTP serializzi in modo corretto). Ma cosa avviene dall'altro lato? Quando MEI colloca un'istanza entity in un conversazione, incorpora l'istanza in un wrapper che fornisce informazioni su come riassociare l'istanza col gestore di persistenza dopo la serializzazione. Perciò quando l'applicazione passa su un altro nodo del cluster (presumibilmente poiché il nodo target è sceso) l'infrastruttura MEI verrà ricostruita (dal database), i cambiamenti pendenti verranno abbandonati. Comunque quello che Seam fa è assicurare che se l'istanza entity viene versionata, le garanzie di lock ottimistico vengono mantenute. (Perche lo stato dirty non viene trasferito?)
Se si esegue il deploy dell'applicazione in un cluster e si usa la replica della sessione HTTP, occorre usare MEI.
Il punto importante di questa sezione è che il MEI esiste per una ragione. Per assicurare che il contesto di persistenza esteso possa rimanenre integro anche con la passivazione (sia di un SFSB sia di una sessione HTTP). Questo è importante poiché il progetto originale delle applicazione Seam (ed in generale dello stato conversazione) ruota attorno allo stato di questa risorsa.
Questo capitolo è un tentativo di documentare in un unico posto tutti i suggerimenti per ottenere migliori performance da un'applicazione Seam.
Per ripetitivi binding di valore come quelli in dataTable JSF o in altri controlli iterativi (come ui:repeat), l'intero stack di interceptor verrà chiamato ad ogni invocazione di un componente Seam referenziato. L'effetto di questo può essere una sostanziale degradazione di performance, specialmente se il componente viene chiamato molte volte. Un guadagno significativo di performance può essere ottenuto disabilitando lo stack degli interceptor per il componente Seam da invocare. Per disabilitare gli interceptor di un componente occorre aggiungere l'annotazione @BypassInterceptors alla classe del componente.
E' molto importante essere consapevoli delle implicazioni che seguono la disabilitazioni degli interceptor per un componente Seam. Funzionalità quali la bijection, le restrizioni annotate sulla sicurezza, la sincronizzazione e altro vengono a mancare per un componente marcato con @BypassInterceptors. Mentre nella maggior parte dei casi è possibile compensare la perdita di queste funzionalità (es. invece di iniettare un componente usando @In, si può invece usare Component.getInstance()) è importante essere consapevoli delle conseguenze.
Il seguente listato di codice mostra come un componente Seam venga disabilitato con i suoi interceptor:
@Name("foo")
@Scope(EVENT)
@BypassInterceptors
public class Foo
{
public String getRowActions()
{
// Role-based security check performed inline instead of using @Restrict or other security annotation
Identity.instance().checkRole("user");
// Inline code to lookup component instead of using @In
Bar bar = (Bar) Component.getInstance("bar");
String actions;
// some code here that does something
return actions;
}
}La maggior parte delle applicazioni Seam ha bisogno di almeno due tipi di test automatici: test di unità per testare un particolare componente Seam in isolamento, e test d'integrazione per provare tutti i layer java dell'applicazione (cioè tutto, tranne le pagine di vista).
Entrambi i tipi di test sono facili da scrivere.
Tutti i componenti Seam sono POJO. Questo è un buon punto per partire se si vogliono eseguire dei facili test di unità. E poiché Seam enfatizza l'uso della bijection per le interazioni tra componenti e l'accesso ad oggetti contestuali, è molto facile testare un componente Seam fuori dal suo normale ambiente di runtime.
Si consideri il seguente componente Seam che crea una dichiarazione di account per un cliente:
@Stateless
@Scope(EVENT)
@Name("statementOfAccount")
public class StatementOfAccount {
@In(create=true) EntityManager entityManager
private double statementTotal;
@In
private Customer customer;
@Create
public void create() {
List<Invoice
> invoices = entityManager
.createQuery("select invoice from Invoice invoice where invoice.customer = :customer")
.setParameter("customer", customer)
.getResultList();
statementTotal = calculateTotal(invoices);
}
public double calculateTotal(List<Invoice
> invoices) {
double total = 0.0;
for (Invoice invoice: invoices)
{
double += invoice.getTotal();
}
return total;
}
// getter and setter for statementTotal
}
Si può scrivere un test d'unità per il metodo calculateTotal (che testa la business logic del componente) come segue:
public class StatementOfAccountTest {
@Test
public testCalculateTotal {
List<Invoice
> invoices = generateTestInvoices(); // A test data generator
double statementTotal = new StatementOfAccount().calculateTotal(invoices);
assert statementTotal = 123.45;
}
}
Si vede che non si sta testando il recupero dei dati e la persistenza dei dati da/a database; e neppure si testa alcuna funzionalità fornita da Seam. Si sta solamente testanto la logica del POJO. I componenti Seam solitamente non dipendono direttamente dall'infrastruttura del container, e quindi la maggior parte dei test d'unità sono facili come quello mostrato!
Comunque se si vuole testare l'intera applicazione, si consiglia di continuare nella lettura.
Il test d'integrazione è leggermente più difficile. In questo caso non si può eliminare l'infrastruttura del container che invece fa parte di ciò che va testato! Allo stesso tempo non si vuole essere forzati ad eseguire un deploy dell'applicazione in un application server per fare girare i test. Occorre essere in grado di riprodurre l'infrastruttura essenziale del container dentro l'ambiente di test per poter provare l'intera applicazione senza nuocere troppo alle performance.
L'approccio adottato da Seam è quello di consentire di scrivere test che possano provare i componenti mentre girano dentro un ambiente di container ridotto (Seam assieme al container JBoss Embedded; vedere Sezione 30.6.1, «Installare JBoss Embedded» per i dettagli di configurazione)
public class RegisterTest extends SeamTest
{
@Test
public void testRegisterComponent() throws Exception
{
new ComponentTest() {
protected void testComponents() throws Exception
{
setValue("#{user.username}", "1ovthafew");
setValue("#{user.name}", "Gavin King");
setValue("#{user.password}", "secret");
assert invokeMethod("#{register.register}").equals("success");
assert getValue("#{user.username}").equals("1ovthafew");
assert getValue("#{user.name}").equals("Gavin King");
assert getValue("#{user.password}").equals("secret");
}
}.run();
}
...
}
Occasionalmente occorre essere in grado di sostituire l'implementazione di alcuni componenti Seam che dipendono da risorse non disponibili in ambiente di test. Per esempio, si supponga di avere dei componenti Seam che sono una façade di un qualche sistema di elaborazione pagamenti:
@Name("paymentProcessor")
public class PaymentProcessor {
public boolean processPayment(Payment payment) { .... }
}
Per i test di integrazione è possibile creare un mock di un componente come segue:
@Name("paymentProcessor")
@Install(precedence=MOCK)
public class MockPaymentProcessor extends PaymentProcessor {
public boolean processPayment(Payment payment) {
return true;
}
}
Poiché la precedenza MOCK è più elevata della precedenza di default dei componenti di applicazione, Seam installerà l'implementazione mock quando questa è nel classpath. Con un deploy in produzione, l'implementazione mock è assente, e quindi il componente reale verrà installato.
Un problema ancora più difficile è quello di emulare le interazioni utente. Un terzo problema si verifica quando vengono messe le asserzioni. Alcuni framewrok di test consentono di testare un'intera applicazione riproducendo le interazioni utente con il browser. Questi framework hanno un loro spazio d'uso, ma non sono adatti per l'uso in fase di sviluppo.
SeamTest consente di scrivere test sotto forma di script (scripted), in un ambiente JSF simulato. Il ruolo di un test scripted è quello di riprodurre l'interazione tra la vista ed i componenti Seam. In altre parole si pretende di essere l'implementazione JSF!
Questo approccio testa ogni cosa tranne la vista.
Si consideri una vista JSP per il componente testato come unità visto sopra:
<html>
<head>
<title
>Register New User</title>
</head>
<body>
<f:view>
<h:form>
<table border="0">
<tr>
<td
>Username</td>
<td
><h:inputText value="#{user.username}"/></td>
</tr>
<tr>
<td
>Real Name</td>
<td
><h:inputText value="#{user.name}"/></td>
</tr>
<tr>
<td
>Password</td>
<td
><h:inputSecret value="#{user.password}"/></td>
</tr>
</table>
<h:messages/>
<h:commandButton type="submit" value="Register" action="#{register.register}"/>
</h:form>
</f:view>
</body>
</html
>
Si vuole testare la funzionalità di registrazione dell'applicazione (la cosa che succede quando l'utente clicca il pulsante Registra). Si riprodurrà il ciclo di vita della richiesta JSF in un test TestNG automatizzato:
public class RegisterTest extends SeamTest
{
@Test
public void testRegister() throws Exception
{
new FacesRequest() {
@Override
protected void processValidations() throws Exception
{
validateValue("#{user.username}", "1ovthafew");
validateValue("#{user.name}", "Gavin King");
validateValue("#{user.password}", "secret");
assert !isValidationFailure();
}
@Override
protected void updateModelValues() throws Exception
{
setValue("#{user.username}", "1ovthafew");
setValue("#{user.name}", "Gavin King");
setValue("#{user.password}", "secret");
}
@Override
protected void invokeApplication()
{
assert invokeMethod("#{register.register}").equals("success");
}
@Override
protected void renderResponse()
{
assert getValue("#{user.username}").equals("1ovthafew");
assert getValue("#{user.name}").equals("Gavin King");
assert getValue("#{user.password}").equals("secret");
}
}.run();
}
...
}
Si noti che si è esteso SeamTest, il quale fornisce un ambiente Seam ai componenti, e si è scritto uno script di test come classe anonima che estende SeamTest.FacesRequest, la quale fornisce un ciclo di vita emulato della richiesta JSF. (C'è anche SeamTest.NonFacesRequest per testare le richieste GET). Si è scritto codice in metodi che vengono chiamati in varie fasi JSF, per emulare le chiamate che JSF farebbe ai componenti. Infine sono state scritte le asserzioni.
Nelle applicazioni d'esempio di Seam ci sono molti test d'integrazione che mostrano casi ancora più complicati. Ci sono istruzioni per eseguire questi test usando Ant o usando il plugin TestNG per Eclipse:

Se è stato usato seam-gen per creare il progetto si è già pronti per scrivere test. Altrimenti occorre configurare l'ambiente di test all'interno del proprio tool di build (es. ant, maven, eclipse).
Prima si guardi alle dipendenze necessarie:
Tabella 37.1.
| Group Id | Artifact Id | Locazione in Seam |
|---|---|---|
org.jboss.seam.embedded
|
hibernate-all
|
lib/test/hibernate-all.jar
|
org.jboss.seam.embedded
|
jboss-embedded-all
|
lib/test/jboss-embedded-all.jar
|
org.jboss.seam.embedded
|
thirdparty-all
|
lib/test/thirdparty-all.jar
|
org.jboss.seam.embedded
|
jboss-embedded-api
|
lib/jboss-embedded-api.jar
|
org.jboss.seam
|
jboss-seam
|
lib/jboss-seam.jar
|
org.jboss.el
|
jboss-el
|
lib/jboss-el.jar
|
javax.faces
|
jsf-api
|
lib/jsf-api.jar
|
javax.el
|
el-api
|
lib/el-api.jar
|
javax.activation
|
javax.activation
|
lib/activation.jar
|
E' molto importante non inserire nel classpath le dipendenze di JBoss AS a compile time da lib/ (es. jboss-system.jar), altrimenti questo causerà il non avvio di JBoss Embedded. Quindi si aggiungano solo le dipendenze necessarie per partire (es. Drools, jBPM).
Occorre includere nel classpath la directory bootstrap/ che contiene la configurazione per JBoss Embedded.
E sicuramente occorre mettere nel classpath il progetto ed i test così come i jar del framework di test. Non si dimentichi di mettere nel classpath anche tutti i file di configurazione corretti per JPA e Seam. Seam chiede a JBoss Embedded di deployare le risorse (jar o directory) che hanno seam.properties nella root. Quindi se non si assembla una struttura di directory che assomiglia ad un archivio deployabile contenente il progetto, occorre mettere seam.properties in ciascuna risorsa.
Di default un progetto generato userà per i test java:/DefaultDS (un datasource predefinito HSQL in JBoss Embedded). Se si vuole usare un altro datasource, si metta foo-ds.xml nella directory bootstrap/deploy.
Seam include il supporto TestNG, ma è possibile usare un qualsivoglia altro framework di test quale JUnit.
Occorre fornire un'implementazione di AbstractSeamTest che faccia le seguenti cose:
Chiami super.begin() prima di ciascun test.
Chiami super.end() dopo ciascun metodo di test.
Chiami super.setupClass() per configurare l'ambiente di test d'integrazione. Questo deve essere chiamato prima dei metodi di test.
Chiami super.cleanupClass() per pulire l'ambiente di test d'integrazione.
Chiami super.startSeam() per avviare Seam all'avvio dei test.
Chiami super.stopSeam() per terminare in modo corretto Seam alla fine dei test.
Se si vuole inserire o pulire i dati nel database prima di ogni test, si può usare l'integrazione di Seam con DBUnit. Per fare questo si estenda DBUnitSeamTest piuttosto che SeamTest.
Occorre fornire un dataset per DBUnit.
DBUnitSeamTest di Seam assume che venga usato il formato flat, e quindi occorre accertarsi che il dataset sia in questo formato. <dataset>
<ARTIST
id="1"
dtype="Band"
name="Pink Floyd" />
<DISC
id="1"
name="Dark Side of the Moon"
artist_id="1" />
</dataset
>
Nella classe di test configurare il dataset con l'override di prepareDBUnitOperations():
protected void prepareDBUnitOperations() {
beforeTestOperations.add(
new DataSetOperation("my/datasets/BaseData.xml")
);
}
DataSetOperation è impostato di default a DatabaseOperation.CLEAN_INSERT se non viene specificata qualche altra operazione come argomento del costruttore. L'esempio di cui sopra pulisce tutte le tabelle definite in BaseData.xml e quindi inserisce tutte le righe dichiarate in BaseData.xml prima che venga invocato ogni metodo @Test.
Se viene richiesta un'ulteriore pulizia prima dell'esecuzione di un metodo di test, si aggiungano operazioni alla lista afterTestOperations.
Occorre informare DBUnit del datasource usato impostando il parametro TestNG chiamato datasourceJndiName:
<parameter name="datasourceJndiName" value="java:/seamdiscsDatasource"/>
DBUnitSeamTest supporta MySQL e HSQL- occorre dire quale database viene usato, altrimenti il default è HSQL:
<parameter name="database" value="MYSQL" />
Questo consente anche di inserire dati binari nel set dei dati di test (N.B. non è stato testato sotto Windows). Occorre dire dove si trovano queste risorse nel classpath:
<parameter name="binaryDir" value="images/" />
Non occorre configurare alcun parametro se si usa HSQL e non si hanno import binari. Comunque, amenoché si specifichi datasourceJndiName nella configurazione del test, occorre chiamare setDatabaseJndiName() prima di eseguire il test. Se non si usa HSQL o MySQL, occorre fare override di qualche metodo. Si veda Javadoc di DBUnitSeamTest per i dettagli.
E' facilissimo eseguire il test d'integrazione con Seam Mail:
public class MailTest extends SeamTest {
@Test
public void testSimpleMessage() throws Exception {
new FacesRequest() {
@Override
protected void updateModelValues() throws Exception {
setValue("#{person.firstname}", "Pete");
setValue("#{person.lastname}", "Muir");
setValue("#{person.address}", "test@example.com");
}
@Override
protected void invokeApplication() throws Exception {
MimeMessage renderedMessage = getRenderedMailMessage("/simple.xhtml");
assert renderedMessage.getAllRecipients().length == 1;
InternetAddress to = (InternetAddress) renderedMessage.getAllRecipients()[0];
assert to.getAddress().equals("test@example.com");
}
}.run();
}
}
Viene creata una nuova FacesRequest come normale. Dentro la sezione invokeApplication mostriamo il messaggio usando getRenderedMailMessage(viewId);, passando il viewId del messaggio da generare. Il metodo restituisce il messaggio sul quale è possibile fare i test. Si può anche usare ogni altro metodo standard del ciclo di vita JSF.
Non c'è alcun supporto per il rendering dei componenti JSF standard, così non è possibile testare facilmente il corpo dei messaggi email.
Il designer ed il visualizzatore jBPM consentono di progettare e vedere i processi di business ed i pageflow. Quest'ottimo strumento è parte di JBoss Eclipse IDE ed ulteriori dettagli sono disponibili nella documentazione di jBPM.
Questo strumento permette di progettare il processo di business in modo grafico.

Weblogic 10.3 è l'ultimo server JEE5 stabile proposto da BEA. Le applicazioni Seam possono essere sviluppate e installate sui server Weblogic, e questo capitolo vi mostrerà in che modo. Ci sono alcuni problemi noti da aggirare relativi ai server Weblogic e alcune modifiche alle configurazioni che sono specifiche di Weblogic.
Innanzitutto bisogna scaricare Weblogic, installarlo e avviarlo. Quindi passeremo a parlare dell'esempio JEE5 di Seam e deigli ostacoli da superare per farlo funzionare. Dopo di ché, installeremo l'esempio JPA. Infine creeremo un'applicazione seam-gen e la faremo girare per fornire un punto di partenza alla vostra applicazione.
Prima di tutto bisogna installare il server. Ci sono alcuni problemi non trascurabili che non sono stati affrontati nella 10.3, che tuttavia risolve alcuni di quelli discussi sotto senza dover installare le patch di BEA. E' disponibile anche il precedente rilascio, 10.0.MP1, che, tuttavia, richiede le patch di BEA per funzionare correttamente.
Weblogic 10.0.MP1 — Pagina di download
La versione 10.0.MP1 ha alcuni problemi noti con gli EJBs che usano varargs nei propri metodi (li confonde con transient ), e non sono gli unici. Si veda Sezione 39.2.1, «I problemi di Weblogic con EJB3» per tutti i dettagli su tali problemi e per le relative soluzioni.
Weblogic 10.3 — Pagina di download
Questa è l'ultima versione stabile del server Weblogic, e quello che sarà usato negli esempi sottostanti. Questa versione ha sistemato alcuni dei malfunzionamenti relativi agli EJB che esistevano nella versione 10.0.MP1. Comunque una delle modifiche non è stata inserita in questa versione. Si veda Sezione 39.2.1, «I problemi di Weblogic con EJB3» per i dettagli, e perciò bisogna ancora usare lo speciale jar di Seam di Weblogic discusso di seguito.
jboss-seam.jar per il supporto EJB in WeblogicA partire da Seam 2.0.2.CR2 per Weblogic è stato creato un jar speciale che non contiene il TimerServiceDispatcher . Questo è l'EJB che usa varargs e presenta il secondo problema relativo agli EJB. Ci troveremo ad usare questo jar per l'esempio jee5/booking, poiché evita i noti problemi di BEA.
Ecco velocemente i passi necessari ad installare Weblogic 10.3. Per maggiori dettagli e nel caso si presentino dei problemi, consultare i documenti BEA all'indirizzo Weblogic 10.3 Doc Center . Qui verrà installata la versione RHEL 5 usando l'installazione grafica:
Si segua il link alla 10.3 indicato sopra e si scarichi la versione adatta al proprio ambiente. Sarà necessario creare un account Oracle per portare a termine l'operazione.
Può essere necessario rendere eseguibile il file server103_XX.bin:
chmod a+x server103_XX.bin
Eseguite l'installazione:
./server103_XX.bin
Quando l'installazione grafica è caricata, bisogna impostare il percorso della home directory di BEA. Questo è il punto dove sono installate tutte le applicazioni BEA. In questo documento tale punto sarà identificato con $BEA_HOME, ad esempio:
/jboss/apps/bea
Come tipo di installazione bisogna selezionare Complete. Non c'è bisogno di tutti gli extra dell'installazione competa (come le librerie struts e beehive), ma non farà alcun male.
Nella pagina successiva è possibile lasciare i valori predefiniti delle posizioni di installazione dei componenti.
Un dominio Weblogic è simile ad una configurazione del server JBoss - è un'istanza autosufficiente del server. Il server Weblogic appena installato ha alcuni domini di esempio, ma noi ne creeremo uno apposito per gli esempi di Seam. Se si vuole, è possibile usare i domini esistenti (modificando le istruzioni opportunamente).
Avviare il wizard di configurazione di Weblogic:
$BEA_HOME/wlserver_10.3/common/bin/config.sh
Si scelga di creare un nuovo dominio, configurato per supportare Weblogic Server. Tenete presente che questa è l'opzione predefinita per il dominio.
Impostate un utente ed una password per questo dominio.
Quindi si scelga Development Mode e il JDK predefinito quando richiesto.
La schermata successiva chiede se si vuole personalizzare qualche proprietà. Bisogna selezionare No.
Infine bisogna indicare seam_examples come nome del dominio e lasciare la sua posizione predefinita.
Ora che si è installato il server e creato il dominio, bisogna imparare ad avviarlo ed arrestarlo, oltre ad accedere alla console di configurazione.
Avviare il dominio:
Questa è la parte facile - entrate nella directory $BEA_HOME/user_projects/domains/seam_examples/bin e lanciate lo script ./startWeblogic.sh
Accedere alla console di configurazione:
Col browser andate all'indirizzo http://127.0.0.1:7001/console. Vi saranno richiesti l'utente e la password inseriti in precedenza. Non ci addentreremo molto in questa questione, ma questo è il punto di partenza per molte delle diverse configurazioni di cui avremo bisogno più tardi.
Arrestare il dominio:
In questo caso ci sono un paio di opzioni:
Il modo raccomandato si basa sulla console di configurazione:
Selezionate seam_examples sul lato sinistro della console.
Clicacte sulla linguetta Control nel mezzo della pagina.
Nella tabella selezionate la casella di spunta AdminServer.
Scegliete Shutdown appena sopra la tabella, e selezionate l'opzione appropriata tra When work completes e Force shutdown now.
Premere Ctrl-C nel terminale in cui è stato avviato il dominio.
Non si sono visti effetti negativi, but non raccomanderemmo di effettuare questa operazione mentre si stanno apportando delle modifiche alla configurazione nella console.
Quando si utilizza la directory /autodeploy come descritto in questo capitolo, è possibile vedere delle eccezioni NoClassDefFound durante il re-deploy delle applicazioni. Se le vedete, provate a riavviare il server. Se continuate a vederle, eliminate i file EAR/WAR autoinstallati, riavviate il server e rifate il deploy. Non abbiamo trovato la ragione specifica di questo comportamento, tuttavia sembra che anche altri abbiano avuto questo genere di problema.
Queste sono le istruzioni per installare e configurare le librerie JSF 1.2 di Weblogic. Weblogic non viene distribuito con le librerie JSF preinstallate. Per i dettagli completi si veda Weblogic 10.3 Configuring JSF and JSTL Libraries
Nella console di amministrazione navigate alla pagina Deployments usando il menù sul lato sinistro.
A questo punto prenmete il pulsante Install in cima alla tabella dei deployment
Usando il browser delle directory navigate alla directory $BEA_HOME/wlserver_10.3/common/deployable-libraries . Selezionate l'archivio jsf-1.2.war, e cliccate il pulsante Next.
Accertatevi che sia selezionata l'opzione Install this deployment as a library. Cliccate il pulsante Next della pagina Install Application Assistant.
Premete il pulsante Next della pagina Optional Settings.
Accertatevi che sia selezionata l'opzione Yes, take me to the deployment's configuration screen.. Cliccate il pulsante Finish della pagina Review your choices and click Finish.
Nella pagina Impostazioni per jsf(1.2,1.2.3.1) impostate Deployment Order a 99 in modo che il supporto JSF venga installato prima delle applicazioni sottoposte ad autodeploy. Poi cliccate sul bottone Save.
Bisogna eseguire un altro passo per far funzionare il tutto. Per qualche motivo, anche eseguendo le operazioni precedenti, durante il deploy dell'applicazione non vengono trovate delle classi di jsf-api.jar. L'unico modo per ovviare al problema è di spostare javax.jsf_1.2.0.0.jar (il jsf-api.jar) da jsf-1.2.war nelle librerie condivise dei domini. Questo richiede il riavvio del server.
Si vuole usare Seam con gli EJB su Weblogic? In questo caso ci sono alcuni ostacoli da evitare o alcune patch di BEA ad installare. Questa sezione descrive questi ostacoli e quali modifiche apportare all'esempio jee5/booking per installarlo correttamente e farlo funzionare.
Per molte versione successive di Weblogic c'è stato un problema relativo a come Weblogic genera gli stub e a come compila gli EJB che usano argomenti variabili nei propri metodi. Problema confermato nelle versioni 9.X e 10.0.MP1. Purtroppo la versione 10.3 lo affronta solo parzialmente come dettagliato di seguito.
La spiegazione base del problema è che il compilatore EJB di Weblogic confonde i metodi che usano varargs con i metodi col modificatore transient. Quando BEA genera le proprie classi stub da quelle classi durante il deploy, esso non ha successo. Seam usa argomenti variabili in uno dei suoi EJB interni ( TimerServiceDispatcher). Se durante il deply si vedono eccezioni come quella riportata sotto, la versione corrente è la 10.0.MP1 senza patch.
java.io.IOException: Compiler failed executable.exec:
/jboss/apps/bea/wlserver_10.0/user_projects/domains/seam_examples/servers/AdminServer
/cache/EJBCompilerCache/5yo5dk9ti3yo/org/jboss/seam/async/
TimerServiceDispatcher_qzt5w2_LocalTimerServiceDispatcherImpl.java:194: modifier transient
not allowed here
public transient javax.ejb.Timer scheduleAsynchronousEvent(java.lang.String arg0,
java.lang.Object[] arg1)
^
/jboss/apps/bea/wlserver_10.0/user_projects/domains/seam_examples/servers/AdminServer
/cache/EJBCompilerCache/5yo5dk9ti3yo/org/jboss/seam/async/
TimerServiceDispatcher_qzt5w2_LocalTimerServiceDispatcherImpl.java:275: modifier transient
not allowed here
public transient javax.ejb.Timer scheduleTimedEvent(java.lang.String arg0,
org.jboss.seam.async.TimerSchedule arg1, java.lang.Object[] arg2)Questo problema è stato risolto con Weblogic 10.3 e BEA ha rilasciato una patch per Weblogic 10.0.MP1 ( CR327275 ) che può essere richiesta al loro supporto.
Purtroppo BEA ha verificato e annunciato un secondo problema.
Questo problema è comparso una volta applicata la patch CR327275 alla 10.0.MP1. Questo nuovo errore è stato confermato da BEA che ha creato una patch apposita per la 10.0.MP1. Questa patch viene identificata sia come CR370259 che come CR363182. Come l'altra, anche questa può essere richiesta al supporto BEA.
Questo difetto fa in modo che certi metodi EJB erroneamente non vengano inseriti nelle classi stub interne di Weblogic. Questo da luogo ai seguenti messaggi di errore durante il deploy.
<<Error > <EJB > <BEA-012036 > <Compiling generated EJB classes produced the following Java compiler error message: <Compilation Error > TimerServiceDispatcher_qzt5w2_Impl.java: The type TimerServiceDispatcher_qzt5w2_Impl must implement the inherited abstract method TimerServiceDispatcher_qzt5w2_Intf.scheduleTimedEvent(String, Schedule, Object[]) <Compilation Error > TimerServiceDispatcher_qzt5w2_LocalTimerServiceDispatcherImpl.java: Type mismatch: cannot convert from Object to Timer <Compilation Error > TimerServiceDispatcher_qzt5w2_LocalTimerServiceDispatcherImpl.java: Type mismatch: cannot convert from Object to Timer > <Error > <Deployer > <BEA-149265 > <Failure occurred in the execution of deployment request with ID '1223409267344' for task '0'. Error is: 'weblogic.application.ModuleException: Exception preparing module: EJBModule(jboss-seam.jar)
Sembra che, quando Weblogic 10.3 è stato rilasciato, si siano dimenticati di includere questa correzione!! Ciò significa che Weblogic 10.0.MP1 con le patch funzionerà correttamente, ma che la 10.3 richiederà ancora il jar speciale di Seam descritto sotto. Non tutti gli utenti si sono imbattuti in questo problema, e vi possono essere delle combinazioni OS/JRE in cui non si verifica, comunque è stato avvistato molte volte. Si spera che Oracle/BEA rilasceranno una patch aggiornata per questo difetto per la 10.3. Quando lo faranno aggiorneremo queste istruzioni come necessario.
In modo che gli utilizzatori di Seam possano fare il deploy di un'applicazione EJB su Weblogic, a partire da Seam 2.0.2.CR2, è stato creato un jar speciale apposta per Weblogic. Si trova nella directory $SEAM/lib/interop e si chiama jboss-seam-wls-compatible.jar. L'unica differenza tra questo jar e jboss-seam.jar è che il primo non contiene l'EJB TimerServiceDispatcher. Per usarlo basta cambiarne il nome in jboss-seam.jar e sostituire il jboss-seam.jar originale nel file EAR dell'applicazione. L'esempio jee5/booking ne fornisce una dimostrazione. Ovviamente con questo jar non sarà possibile usare le funzionalità di TimerServiceDispatcher.
In questa sezione passeremo in rassegna i passi necessari a preparare e far funzionare l'esempio jee5/booking.
Questo esempio usa il database hypersonic residente in memoria, e bisogna allestire il datasource in modo corretto. Per configurarlo la console di amministrazione si basa su un insieme di pagine in stile wizard.
Bisogna copiare hsqldb.jar nella directory delle librerie condivise del dominio Weblogic: cp $SEAM_HOME/lib/hsqldb.jar $BEA_HOME/user_projects/domains/seam_examples/lib
Avviate il server e navigate alla console amministrativa seguendo Sezione 39.1.3, «Come avviare/arrestare/accedere il dominio»
Nell'albero di sinistra navigate a seam_examples - Services- JDBC - Data Sources.
Poi selezionate il bottone New in cima alla tabella dei data source
Compilate come segue:
Name: seam-jee5-ds
JNDI Name: seam-jee5-ds
Database Type and Driver (Tipo di database e driver): other
Premete il pulsante Next
Cliccate il pulsante Next della pagina Transaction Options
Compilate i campi seguenti della pagina Connection Properties (Proprietà di connessione):
Database Name: hsqldb
Host Name: 127.0.0.1
Port: 9001
Username: sa saranno campi password vuoti.
Password: lasciare vuoto.
Premete il pulsante Next
Compilate i campi seguenti della pagina Connection Properties (Proprietà di connessione):
Driver Class Name: org.hsqldb.jdbcDriver
URL: jdbc:hsqldb:.
Username: sa
Password: lasciare vuoto.
Lasciare il resto dei campi come sono.
Premete il pulsante Next
Scegliete il dominio di pertinenza del data source, nel nostro caso l'unico esistente AdminServer. Premete Next.
Bene - ora siamo finalmente pronti a cominciare a sistemare l'applicazione Seam per essere installata sul server Weblogic.
resources/META-INF/persistence.xml
Modificate la proprietà jta-data-source in quello che avete inserito sopra:
<jta-data-source
>seam-jee5-ds</jta-data-source
>
Poi commentate le proprietà di glassfish.
Poi aggiungete queste due proprietà per il supporto di Weblogic.
<property name="hibernate.dialect"
value="org.hibernate.dialect.HSQLDialect"/>
<property name="hibernate.transaction.manager_lookup_class"
value="org.hibernate.transaction.WeblogicTransactionManagerLookup"/>
resources/META-INF/weblogic-application.xml
Questo file deve essere creato e deve contenere ciò che segue:
<?xml version="1.0" encoding="ISO-8859-1"?>
<weblogic-application>
<library-ref>
<library-name
>jsf</library-name>
<specification-version
>1.2</specification-version>
<implementation-version
>1.2</implementation-version>
<exact-match
>false</exact-match>
</library-ref>
<prefer-application-packages>
<package-name
>antlr.*</package-name>
</prefer-application-packages>
</weblogic-application>
Queste modifiche fanno due cose differenti. Il primo elemento library-ref dice a weblogic che questa applicazione userà le librerie JSF installate. Il secondo elemento prefer-application-packages dice a weblogic che i jar antlr hanno la precedenza. Questo evita conflitti con hibernate.
resources/META-INF/ejb-jar.xml
Le modifiche qui descritte aggirano un problema per cui Weblogic usa una sola istanza di sessionBeanInterceptor per tutti i session bean. L'interceptor di Seam tiene in memoria alcuni attributi specifici del componente, così che quando arriva una chiamata - l'interceptor è predisposto per un diverso componente e compare un errore. Per risolvere questo difetto, per ogni EJB, bisogna definire una apposita associazione con un diverso interceptor (interceptor binding). Così facendo Weblogic userà un'istanza separata per ciascun EJB.
Bisogna modificare l'elemento assembly-descriptor in modo che appaia così:
<assembly-descriptor>
<interceptor-binding
>
<ejb-name
>AuthenticatorAction</ejb-name>
<interceptor-class
>org.jboss.seam.ejb.SeamInterceptor</interceptor-class>
</interceptor-binding>
<interceptor-binding
>
<ejb-name
>BookingListAction</ejb-name>
<interceptor-class
>org.jboss.seam.ejb.SeamInterceptor</interceptor-class>
</interceptor-binding>
<interceptor-binding
>
<ejb-name
>RegisterAction</ejb-name>
<interceptor-class
>org.jboss.seam.ejb.SeamInterceptor</interceptor-class>
</interceptor-binding>
<interceptor-binding
>
<ejb-name
>ChangePasswordAction</ejb-name>
<interceptor-class
>org.jboss.seam.ejb.SeamInterceptor</interceptor-class>
</interceptor-binding>
<interceptor-binding
>
<ejb-name
>HotelBookingAction</ejb-name>
<interceptor-class
>org.jboss.seam.ejb.SeamInterceptor</interceptor-class>
</interceptor-binding>
<interceptor-binding
>
<ejb-name
>HotelSearchingAction</ejb-name>
<interceptor-class
>org.jboss.seam.ejb.SeamInterceptor</interceptor-class>
</interceptor-binding>
<interceptor-binding
>
<ejb-name
>EjbSynchronizations</ejb-name>
<interceptor-class
>org.jboss.seam.ejb.SeamInterceptor</interceptor-class>
</interceptor-binding>
</assembly-descriptor
>
resources/WEB-INF/weblogic.xml
Questo file deve essere creato e deve contenere ciò che segue:
<?xml version="1.0" encoding="UTF-8"?>
<weblogic-web-app
>
<library-ref>
<library-name
>jsf</library-name>
<specification-version
>1.2</specification-version>
<implementation-version
>1.2</implementation-version>
<exact-match
>false</exact-match>
</library-ref>
</weblogic-web-app>
Questo file e l'elemento library-ref dicono a Weblogic che questa applicazione userà le librerie JSF installate. Ciò è necessario sia in questo file che che nel file weblogic-application.xml poiché entrambe le applicazioni devono accedervi.
Bisogna fare alcune modifiche allo script di build e al jar jboss-seam.jar, poi è possibile fare il deploy dell'applicazione.
build.xml
Per inserire nel pacchetto weblogic-application.xml dobbiamo aggiungere ciò che segue.
<!-- Resources to go in the ear -->
<fileset id="ear.resources" dir="${resources.dir}">
<include name="META-INF/application.xml" />
<include name="META-INF/weblogic-application.xml" />
<include name="META-INF/*-service.xml" />
<include name="META-INF/*-xmbean.xml" />
<include name="treecache.xml" />
<include name="*.jpdl.xml" />
<exclude name=".gpd.*" />
<include name="*.cfg.xml" />
<include name="*.xsd" />
</fileset
>
$SEAM/lib/interop/jboss-seam-wls-compatible.jar
Questa è la modifica discussa sopra in Sezione 39.2.1, «I problemi di Weblogic con EJB3» . In realtà ci sono due opzioni.
Rinominate questo e jar e sostituitelo al file originale $SEAM/lib/jboss-seam.jar . Questo approccio non richiede modifiche dell'archivio EAR, ma sovrascrive il jboss-seam.jar originale.
L'altra opzione consiste nel modificare l'archivio EAR e nel sostituire il file jboss-seam.jar dell'archivio manualmente. Questo lascia il jar originale intatto, ma richiede un passaggio manuale ogni volta che si crea l'archivio.
Supponendo di scegliere la prima opzione per gestire il jboss-seam-wls-compatible.jar possiamo fare il build dell'applicazione lanciando ant archive nella directory di base dell'esempio jee5/booking.
Poichè si è scelto di creare il nostro dominio Weblogic in modalità sviluppo, è possibile fare il deploy dell'applicazione mettendo il file EAR nella directory degli autodeply dei domini.
cp ./dist/jboss-seam-jee5.ear
$BEA_HOME/user_projects/domains/seam_examples/autodeploy
Verifichiamo il funzionamento dell'applicazione all'indirizzo http://localhost:7001/seam-jee5/
Questo è l'esempio Hotel Booking implementato con i POJO di Seam con la JPA di Hibernate e non richiede il supporto EJB3 per funzionare. L'esempio ha già un insieme predisposto di configurazioni e script di build per molti dei container più comuni, incluso quelli di Weblogic 10.X
Innanzitutto faremo il build dell'esempio per Weblogic 10.x e completeremo i passi necessari a farne il deploy. Poi parleremo delle differenze tra le diverse versioni di Weblogic, e con la versione per JBoss.
Sinoti che questo esempio assume che le librerie JSF di Weblogic siano state configurate come descritto in Sezione 39.1.4, «Impostazione del supporto JSF in Weblogic».
Nel primo passo si allestisce il datasource, nel secondo si fa il build dell'applicazione e nel terzo si fa il deploy.
Le versioni 10.X dell'esempio useranno il database hsql residente in memoria invece del database preconfigurato PointBase. Se si vuole usare PointBase bisogna predisporre un datasource per PointBase, e sistemare l'impostazione relativa al dialetto di hibernate in persistence.xml in modo da utilizzare quello di PointBase. Come riferimento, l'esempio jpa/weblogic92 usa PointBase.
La configurazione del datasource è molto simile a quanto descritto per j2ee5 in Sezione 39.2.2.1, «Configurare il datasource hsql» . Seguite i passi di quella sezione, ma usate le seguenti impostazioni dove necessario.
DataSource Name: seam-jpa-ds
JNDI Name: seam-jpa-ds
Il build dell'esempio richiede di lanciare il comando ant corretto:
ant weblogic10
. Questo creerà una distribuzione e una struttura di directory d'archivio specifici per il container.
Quando Weblogic è stato installato seguendo Sezione 39.1.2, «Creazione del dominio Weblogic», abbiamo scelto di far operare il dominio in modalità sviluppo. Ciò significa che per fare il deploy basta copiare l'applicazione nella directory di autodeploy.
cp ./dist-weblogic10/jboss-seam-jpa.war $BEA_HOME/user_projects/domains/seam_examples/autodeploy
Verifichiamo il funzionamento all'indirizzo http://localhost:7001/jboss-seam-jpa/ .
Tra gli esempi per Weblogic 10.x e quelli per Weblogic 9.2 ci sono parecchie differenze:
META-INF/persistence.xml — La versione 9.2 è configurata per usare il database PointBase e un datasource preinstallato. La versione 10.x usa il database hsql e un datasource personalizzato.
WEB-INF/weblogic.xml — Questo file e il suo contenuto risolvono un difetto di una vecchia versione delle librerie ANTLR che Weblogic 10.x usa internamente. Anche OC4J ha lo stesso difetto. Inoltre configura l'applicazione per usare le librerie JSF condivise installate e configurate sopra.
<?xml version="1.0" encoding="UTF-8"?>
<weblogic-web-app
xmlns="http://www.bea.com/ns/weblogic/90"
xmlns:xsi="http://www.w3.org/2001/XMLSchema-instance"
xsi:schemaLocation="http://www.bea.com/ns/weblogic/90
http://www.bea.com/ns/weblogic/90/weblogic-web-app.xsd">
<library-ref>
<library-name
>jsf</library-name>
<specification-version
>1.2</specification-version>
<implementation-version
>1.2</implementation-version>
<exact-match
>false</exact-match>
</library-ref>
<container-descriptor>
<prefer-web-inf-classes
>true</prefer-web-inf-classes>
</container-descriptor>
</weblogic-web-app
>
Questo fa sì che Weblogic usi classi e librerie dell'applicazione web prima delle classi e librerie del classpath. Senza questa modifica hibernate è costretto ad usare una query factory più vecchia e più lenta impostando la seguente proprietà del file META-INF/persistence.xml.
<property name="hibernate.query.factory_class"
value="org.hibernate.hql.classic.ClassicQueryTranslatorFactory"/>
WEB-INF/components.xml — In Weblogic 10.x le transazioni JPA per gli entity vengono abilitate aggiungendo:
<transaction:entity-transaction entity-manager="#{em}"/>
WEB-INF/web.xml — Poiché il file jsf-impl.jar non si trova nel WAR bisogna configurare questo listener:
<listener>
<listener-class
>com.sun.faces.config.ConfigureListener</listener-class>
</listener
>
Tra la versione per Weblogic 10.x e la versione per JBoss ci sono ulteriori modifiche. Eccole di seguito:
META-INF/persistence.xml — Tranne che per il nome del datasource la versione Weblogic è come segue:
<property name="hibernate.transaction.manager_lookup_class"
value="org.hibernate.transaction.WeblogicTransactionManagerLookup"/>
WEB-INF/lib — La versione Weblogic richiede parecchie librerie poiché esse non sono già incluse come avviene con JBoss. Si tratta innanzitutto di quelle per hibernate e le sue dipendenze.
Per usare Hibernate come provider JPA servono i jar seguenti:
hibernate.jar
hibernate-annotations.jar
hibernate-entitymanager.jar
hibernate-validator.jar
jboss-common-core.jar
commons-logging.jar
commons-collections.jar
jboss-common-core.jar
Ecco diversi jar di terze parti di cui Weblogic ha bisogno:
antlr.jar
cglib.jar
asm.jar
dom4j.jar
el-ri.jar
javassist.jar
concurrent.jar
seam-gen è uno strumento molto utile agli sviluppatori per creare e far funzionare velocemente un'applicazione e fornisce le fondamenta cui aggiungere le proprie funzionalità. Di default seam-gen produrrà applicazioni configurate per essere eseguite su JBoss AS. Queste istruzioni mostreranno i passi necessari a farlo funzionare su Weblogic
seam-gen è stato realizzato per essere semplice così, come si può immaginare, il deploy di un'applicazione generata da seam-gen in Weblogic 10.x non è troppo difficile. Sostanzialmente consiste nell'aggiornamento o nell'eliminazione di alcuni file di configurazione e nell'aggiunta dei jar delle dipendenze di cui Weblogic 10.x non è dotata.
Questo esempio illustrerà il deploy seam-gen WAR di base. Mostrerà i componenti POJO di Seam, la JPA di Hibernate, i Facelets, la sicurezza di Drools, le RichFaces, e un datasource configurabile.
La prima cosa da fare è dare a seam-gen le informazioni riguardanti il progetto da creare. A questo scopo occorre eseguire ./seam setup nella directory di base della distribuzione di Seam. Si noti che qui i percorsi sono i nostri e devono essere liberamente adattati al vostro ambiente.
./seam setup
Buildfile: build.xml
init:
setup:
[echo] Welcome to seam-gen :-)
[input] Enter your Java project workspace (the directory that contains your
Seam projects) [C:/Projects] [C:/Projects]
/home/jbalunas/workspace
[input] Enter your JBoss home directory [C:/Program Files/jboss-4.2.3.GA]
[C:/Program Files/jboss-4.2.3.GA]
/jboss/apps/jboss-4.2.3.GA
[input] Enter the project name [myproject] [myproject]
weblogic-example
[echo] Accepted project name as: weblogic_example
[input] Select a RichFaces skin (not applicable if using ICEFaces) [blueSky]
([blueSky], classic, ruby, wine, deepMarine, emeraldTown, sakura, DEFAULT)
[input] Is this project deployed as an EAR (with EJB components) or a WAR
(with no EJB support) [ear] ([ear], war, )
war
[input] Enter the Java package name for your session beans [org.jboss.seam.
tutorial.weblogic.action] [org.jboss.seam.tutorial.weblogic.action]
org.jboss.seam.tutorial.weblogic.action
[input] Enter the Java package name for your entity beans [org.jboss.seam.
tutorial.weblogic.model] [org.jboss.seam.tutorial.weblogic.model]
org.jboss.seam.tutorial.weblogic.model
[input] Enter the Java package name for your test cases [org.jboss.seam.
tutorial.weblogic.action.test] [org.jboss.seam.tutorial.weblogic.action.test]
org.jboss.seam.tutorial.weblogic.test
[input] What kind of database are you using? [hsql] ([hsql], mysql, oracle,
postgres, mssql, db2, sybase, enterprisedb, h2)
[input] Enter the Hibernate dialect for your database [org.hibernate.
dialect.HSQLDialect] [org.hibernate.dialect.HSQLDialect]
[input] Enter the filesystem path to the JDBC driver jar [/tmp/seamlib/hsqldb.jar]
[/tmp/seam/lib/hsqldb.jar]
[input] Enter JDBC driver class for your database [org.hsqldb.jdbcDriver]
[org.hsqldb.jdbcDriver]
[input] Enter the JDBC URL for your database [jdbc:hsqldb:.] [jdbc:hsqldb:.]
[input] Enter database username [sa] [sa]
[input] Enter database password [] []
[input] Enter the database schema name (it is OK to leave this blank) [] []
[input] Enter the database catalog name (it is OK to leave this blank) [] []
[input] Are you working with tables that already exist in the database? [n]
(y, [n], )
[input] Do you want to drop and recreate the database tables and data in
import.sql each time you deploy? [n] (y, [n], )
[input] Enter your ICEfaces home directory (leave blank to omit ICEfaces) [] []
[propertyfile] Creating new property file:
/rhdev/projects/jboss-seam/cvs-head/jboss-seam/seam-gen/build.properties
[echo] Installing JDBC driver jar to JBoss server
[copy] Copying 1 file to /jboss/apps/jboss-4.2.3.GA/server/default/lib
[echo] Type 'seam create-project' to create the new project
BUILD SUCCESSFUL
Digitate ./seam new-project per creare il progetto e cd /home/jbalunas/workspace/weblogic_example per vedere il progetto appena creato.
Innanzitutto bisogna modificare ed eliminare dei file di configurazione, poi bisogna aggiornare le librerie che sono installate insieme all'applicazione.
build.xml
Modificate il target di default in archive.
<project name="weblogic_example" default="archive" basedir="."
>
resources/META-INF/persistence-dev.xml
Cambiate jta-data-source in seam-gen-ds (e usatelo come jndi-name all'atto della creazione del datasource nella console amministrativa di Weblogic)
Modificate il tipo di transazione in RESOURCE_LOCAL in modo da poter usare le transazioni JPA.
<persistence-unit name="weblogic_example" transaction-type="RESOURCE_LOCAL"
>
Per il supporto di Weblogic bisogna aggiungere/modificare le seguenti proprietà:
<property name="hibernate.cache.provider_class"
value="org.hibernate.cache.HashtableCacheProvider"/>
<property name="hibernate.transaction.manager_lookup_class"
value="org.hibernate.transaction.WeblogicTransactionManagerLookup"/>
Bisognerà anche aggiornare persistence-prod.xml se si vuole fare il deploy in Weblogic usando il profilo prod (profilo di produzione).
resource/WEB-INF/weblogic.xml
Bisogna creare questo file e popolarlo come in description of WEB-INF/weblogic.xml.
resource/WEB-INF/components.xml
Vogliamo usare le transazioni JPA, quindi dobbiamo aggiungere quanto segue in modo che Seam ne sia informato.
<transaction:entity-transaction entity-manager="#{entityManager}"/>
Bisogna aggiungere anche il namespace delle transazioni e la posizione dello schema in cima al documento.
xmlns:transaction="http://jboss.com/products/seam/transaction"
http://jboss.com/products/seam/transaction http://jboss.com/products/seam/transaction-2.2.xsd
resource/WEB-INF/web.xml
WEB-INF/web.xml — Poiché il file jsf-impl.jar non si trova nel WAR bisogna configurare questo listener:
<listener>
<listener-class
>com.sun.faces.config.ConfigureListener</listener-class>
</listener
>
resources/WEB-INF/jboss-web.xml
E' possibile eliminare questo file dal momento che non si sta per fare il deploy su JBoss AS ( jboss-app.xml è usato per abilitare l'isolamento del classloading in JBoss AS)
resources/*-ds.xml
E' possibile eliminare questi file poiché non si sta per fare il deploy in JBoss AS. Questi file definiscono i datasource di JBoss, mentre per Weblogic useremo la console amministrativa.
L'applicazione seam-gen ha dipendendenze delle librerie molto simili a quelle dell'esempio jpa visto sopra. Si veda Sezione 39.3.2, «Differenze con Weblogic 10.x». Sotto sono riportati i cambiamenti necessari a realizzare tali dipendenze in questa applicazione.
build.xml — Ora dobbiamo sistemare il file build.xml. Trovate il target war e aggiungete quanto segue in fondo al target.
<copy todir="${war.dir}/WEB-INF/lib">
<fileset dir="${lib.dir}">
<!-- Misc 3rd party -->
<include name="commons-logging.jar" />
<include name="dom4j.jar" />
<include name="javassist.jar" />
<include name="cglib.jar" />
<include name="antlr.jar" />
<!-- Hibernate -->
<include name="hibernate.jar" />
<include name="hibernate-commons-annotations.jar" />
<include name="hibernate-annotations.jar" />
<include name="hibernate-entitymanager.jar" />
<include name="hibernate-validator.jar" />
<include name="jboss-common-core.jar" />
<include name="concurrent.jar" />
</fileset>
</copy
>
Rimane solo il deploy dell'applicazione. Questo equivale a preparare il datasource e fare il build e il deploy dell'applicazione.
La configurazione del datasource è molto simile a quella jee5 di Sezione 39.2.2.1, «Configurare il datasource hsql». Tranne per quanto qui indicato seguite le istruzioni del link.
DataSource Name: seam-gen-ds
JNDI Name: seam-gen-ds
Questo è facile quanto digitare ant nella directory di base dei progetti.
Quando Weblogic è stato installato seguendo Sezione 39.1.2, «Creazione del dominio Weblogic», abbiamo scelto di far operare il dominio in modalità sviluppo. Ciò significa che per fare il deploy basta copiare l'applicazione nella directory di autodeploy.
cp ./dist/weblogic_example.war /jboss/apps/bea/user_projects/domains/seam_examples/autodeploy
Verificate il funzionamento dell'applicazione all'indirizzo http://localhost:7001/weblogic_example/.
Websphere Application Server v7 è l'application server di IBM. Questa release è pienamente certificata Java EE 5.
WebSphere AS being a commercial product, we will not discuss the details of its installation. At best, we will instruct you to follow the directions provided by your particular installation type and license.
First, we will go over some basic considerations on how to run Seam applications under WebSphere AS v7. We will go over the details of these steps using the JEE5 booking example. We will also deploy the JPA (non-EJB3) example application.
All of the examples and information in this chapter are based on WebSphere AS v7. A trial version can be downloaded here : WebSphere Application Server V7
WebSphere v7.0.0.5 is the minimal recommended version of WebSphere v7 to use with Seam. Earlier versions of WebSphere have bugs in the EJB container that will cause various exceptions to occur at runtime.
EJBContext may only be looked up by or injected into an EJB
This is a bug in WebSphere v7.0.0.5. WebSphere does not conform to the EJB 3.0 specs as it does not allow to perform a lookup on "java:comp/EJBContext" in callback methods. This problem is associated with APAR PK98746 at IBM. IBM plans to include the fix with v7.0.0.9.In the meantime, an eFix for this APAR can be requested to IBM.
NameNotFoundException: Name "comp/UserTransaction" not found in context "java:"
Another bug in WebSphere v7.0.0.5. This occurs when an HTTP session expires. Seam correctly catches the exception when necessary and performs the correct actions in these cases. The problem is that even if the exception is handled by Seam, WebSphere prints the traceback of the exception in SystemOut. Those messages are harmless and can safely be ignored. This problem is associated with APAR PK97995 at IBM. They plan to provides a fix with v7.0.0.9 that will suppress the print of those tracebacks if the exception is catched by the application.
The following sections in this chapter assume that WebSphere is correctly installed and is functional, and a WebSphere "profile" has been successfully created.
This chapter explains how to compile, deploy and run some sample applications in WebSphere. These sample applications require a database. WebSphere comes by default with a set of sample applications called "Default Application". This set of sample applications use a Derby database running on the Derby instance installed within WebSphere. In order to keep this simple we'll use this Derby database created for the "Default Applications". However, to run the sample application with the Derby database "as-is", a patched Hibernate dialect must be used (The patch changes the default "auto" key generation strategy) as explained in Capitolo 41, Seam sull'application server GlassFish. If you want to use another database, it's just a matter of creating a connection pool in WebSphere pointing to this database, declare the correct Hibernate dialect and set the correct JNDI name in persistence.xml.
This step is mandatory in order to have Seam applications run with WebSphere v7. Two extra properties must be added to the Web Container. Please refer to the IBM WebSphere Information Center for further explanations on those properties.
To add the extra properties:
Servers/Server Types/WebSphere Application Servers in the left navigation menu server1) Web Container Settings/Web containercustom properties and add the following properties: prependSlashToResource = truecom.ibm.ws.webcontainer.invokefilterscompatibility = true
In order to use component injection, Seam needs to know how to lookup for session beans bound to the JNDI name space. Seam provides two mechanisms to configure the way it will search for such resources:
jndi-pattern switch on the <core:init>tag in components.xml. The switch can use a special placeholder "#{ejbName}" that resolves to the unqualified name of the EJB The @JndiName annotation
Sezione 30.1.5, «Integrazione di Seam con l'EJB container» gives detailed explanations on how those mechanisms work.
By default, WebSphere will bind session beans in its local JNDI name space under a "short" binding name that adheres to the following pattern ejblocal:<package.qualified.local.interface.name>.
For a detailed description on how WebSphere v7 organizes and binds EJBs in its JNDI name spaces, please refer to the WebSphere Information Center.
As explained before, Seam needs to lookup for session bean as they appear in JNDI. Basically, there are three strategies, in order of complexity:
@JndiName annotation in the java source file, jndi-pattern attribute,
This strategy is the simplest and fastest one regarding development. It uses the WebSphere v7 default binding mechanism. To use this strategy:
@JndiName("ejblocal:<package.qualified.local.interface.name>) annotation to each session bean that is a Seam component. In components.xml, add the following line:
<!-- XML : generated by JHighlight v1.0 (http://jhighlight.dev.java.net) -->
<span class="xml_tag_symbols"><</span><span class="xml_tag_name">core:init</span><span class="xml_plain"> </span><span class="xml_attribute_name">jndi-name</span><span class="xml_tag_symbols">=</span><span class="xml_attribute_value">"java:comp/env/#{ejbName}"</span><span class="xml_plain"> </span><span class="xml_tag_symbols">/></span><span class="xml_plain"></span><br />
Add a file named WEB-INF/classes/seam-jndi.properties in the web module with the following content:
com.ibm.websphere.naming.hostname.normalizer=com.ibm.ws.naming.util.DefaultHostnameNormalizer java.naming.factory.initial=com.ibm.websphere.naming.WsnInitialContextFactory com.ibm.websphere.naming.name.syntax=jndi com.ibm.websphere.naming.namespace.connection=lazy com.ibm.ws.naming.ldap.ldapinitctxfactory=com.sun.jndi.ldap.LdapCtxFactory com.ibm.websphere.naming.jndicache.cacheobject=populated com.ibm.websphere.naming.namespaceroot=defaultroot com.ibm.ws.naming.wsn.factory.initial=com.ibm.ws.naming.util.WsnInitCtxFactory com.ibm.websphere.naming.jndicache.maxcachelife=0 com.ibm.websphere.naming.jndicache.maxentrylife=0 com.ibm.websphere.naming.jndicache.cachename=providerURL java.naming.provider.url=corbaloc:rir:/NameServiceServerRoot java.naming.factory.url.pkgs=com.ibm.ws.runtime:com.ibm.ws.naming
At the end of web.xml, add the following lines:
<!-- XML : generated by JHighlight v1.0 (http://jhighlight.dev.java.net) --> <span class="xml_tag_symbols"><</span><span class="xml_tag_name">ejb-local-ref</span><span class="xml_tag_symbols">></span><span class="xml_plain"></span><br /> <span class="xml_plain"> </span><span class="xml_tag_symbols"><</span><span class="xml_tag_name">ejb-ref-name</span><span class="xml_plain"></span><br /> <span class="xml_tag_symbols">></span><span class="xml_plain">EjbSynchronizations</span><span class="xml_tag_symbols"></</span><span class="xml_tag_name">ejb-ref-name</span><span class="xml_tag_symbols">></span><span class="xml_plain"></span><br /> <span class="xml_plain"> </span><span class="xml_tag_symbols"><</span><span class="xml_tag_name">ejb-ref-type</span><span class="xml_plain"></span><br /> <span class="xml_tag_symbols">></span><span class="xml_plain">Session</span><span class="xml_tag_symbols"></</span><span class="xml_tag_name">ejb-ref-type</span><span class="xml_tag_symbols">></span><span class="xml_plain"></span><br /> <span class="xml_plain"> </span><span class="xml_tag_symbols"><</span><span class="xml_tag_name">local-home</span><span class="xml_plain"></span><br /> <span class="xml_tag_symbols">></</span><span class="xml_tag_name">local-home</span><span class="xml_tag_symbols">></span><span class="xml_plain"></span><br /> <span class="xml_plain"> </span><span class="xml_tag_symbols"><</span><span class="xml_tag_name">local</span><span class="xml_plain"></span><br /> <span class="xml_tag_symbols">></span><span class="xml_plain">org.jboss.seam.transaction.LocalEjbSynchronizations</span><span class="xml_tag_symbols"></</span><span class="xml_tag_name">local</span><span class="xml_tag_symbols">></span><span class="xml_plain"></span><br /> <span class="xml_plain"> </span><span class="xml_tag_symbols"></</span><span class="xml_tag_name">ejb-local-ref</span><span class="xml_plain"></span><br /> <span class="xml_tag_symbols">></span><span class="xml_plain"></span><br />
That's all folks! No need to update any file during the development, nor to define any EJB to EJB or web to EJB reference!
Compared to the other strategies, this strategy has the advantage to not have to manage any EJBs reference and also to not have to maintain extra files. The only drawback is one extra line in the java source code with the @JndiName annotation
To use this strategy:
Add a file named META-INF/ibm-ejb-jar-ext.xml in the EJB module and add an entry for each session bean like this:
<!-- XML : generated by JHighlight v1.0 (http://jhighlight.dev.java.net) --> <span class="xml_processing_instruction"><?xml version="1.0" encoding="UTF-8"?></span><span class="xml_plain"></span><br /> <span class="xml_tag_symbols"><</span><span class="xml_tag_name">ejb-jar-bnd</span><span class="xml_plain"></span><br /> <span class="xml_plain"> </span><span class="xml_attribute_name">xmlns</span><span class="xml_tag_symbols">=</span><span class="xml_attribute_value">"http://websphere.ibm.com/xml/ns/javaee"</span><span class="xml_plain"></span><br /> <span class="xml_plain"> </span><span class="xml_attribute_name">xmlns:xsi</span><span class="xml_tag_symbols">=</span><span class="xml_attribute_value">"http://www.w3.org/2001/XMLSchema-instance"</span><span class="xml_plain"></span><br /> <span class="xml_plain"> </span><span class="xml_attribute_name">xsi:schemaLocation</span><span class="xml_tag_symbols">=</span><span class="xml_attribute_value">"http://websphere.ibm.com/xml/ns/javaee </span><br /> <span class="xml_attribute_value"> http://websphere.ibm.com/xml/ns/javaee/ibm-ejb-jar-bnd_1_0.xsd"</span><span class="xml_plain"></span><br /> <span class="xml_plain"> </span><span class="xml_attribute_name">version</span><span class="xml_tag_symbols">=</span><span class="xml_attribute_value">"1.0"</span><span class="xml_tag_symbols">></span><span class="xml_plain"></span><br /> <span class="xml_plain"></span><br /> <span class="xml_plain"> </span><span class="xml_tag_symbols"><</span><span class="xml_tag_name">session</span><span class="xml_plain"> </span><span class="xml_attribute_name">name</span><span class="xml_tag_symbols">=</span><span class="xml_attribute_value">"AuthenticatorAction"</span><span class="xml_plain"> </span><span class="xml_attribute_name">simple-binding-name</span><span class="xml_tag_symbols">=</span><span class="xml_attribute_value">"AuthenticatorAction"</span><span class="xml_plain"> </span><span class="xml_tag_symbols">/></span><span class="xml_plain"></span><br /> <span class="xml_plain"> </span><span class="xml_tag_symbols"><</span><span class="xml_tag_name">session</span><span class="xml_plain"> </span><span class="xml_attribute_name">name</span><span class="xml_tag_symbols">=</span><span class="xml_attribute_value">"BookingListAction"</span><span class="xml_plain"> </span><span class="xml_attribute_name">simple-binding-name</span><span class="xml_tag_symbols">=</span><span class="xml_attribute_value">"BookingListAction"</span><span class="xml_plain"> </span><span class="xml_tag_symbols">/></span><span class="xml_plain"></span><br /> <span class="xml_plain"> </span><br /> <span class="xml_tag_symbols"></</span><span class="xml_tag_name">ejb-jar-bnd</span><span class="xml_tag_symbols">></span><span class="xml_plain"></span><br />
WebSphere will then bind the AuthenticatorAction EJB to the ejblocal:AuthenticatorAction JNDI name
In components.xml, add the following line:
<!-- XML : generated by JHighlight v1.0 (http://jhighlight.dev.java.net) -->
<span class="xml_tag_symbols"><</span><span class="xml_tag_name">core:init</span><span class="xml_plain"> </span><span class="xml_attribute_name">jndi-name</span><span class="xml_tag_symbols">=</span><span class="xml_attribute_value">"ejblocal:#{ejbName}"</span><span class="xml_plain"> </span><span class="xml_tag_symbols">/></span><span class="xml_plain"></span><br />
Add a file named WEB-INF/classes/seam-jndi.properties as described in strategy 1
In web.xml, add the following lines (Note the different ejb-ref-name value):
<!-- XML : generated by JHighlight v1.0 (http://jhighlight.dev.java.net) --> <span class="xml_tag_symbols"><</span><span class="xml_tag_name">ejb-local-ref</span><span class="xml_tag_symbols">></span><span class="xml_plain"></span><br /> <span class="xml_plain"> </span><span class="xml_tag_symbols"><</span><span class="xml_tag_name">ejb-ref-name</span><span class="xml_plain"></span><br /> <span class="xml_tag_symbols">></span><span class="xml_plain">ejblocal:EjbSynchronizations</span><span class="xml_tag_symbols"></</span><span class="xml_tag_name">ejb-ref-name</span><span class="xml_tag_symbols">></span><span class="xml_plain"></span><br /> <span class="xml_plain"> </span><span class="xml_tag_symbols"><</span><span class="xml_tag_name">ejb-ref-type</span><span class="xml_plain"></span><br /> <span class="xml_tag_symbols">></span><span class="xml_plain">Session</span><span class="xml_tag_symbols"></</span><span class="xml_tag_name">ejb-ref-type</span><span class="xml_tag_symbols">></span><span class="xml_plain"></span><br /> <span class="xml_plain"> </span><span class="xml_tag_symbols"><</span><span class="xml_tag_name">local-home</span><span class="xml_plain"></span><br /> <span class="xml_tag_symbols">></</span><span class="xml_tag_name">local-home</span><span class="xml_tag_symbols">></span><span class="xml_plain"></span><br /> <span class="xml_plain"> </span><span class="xml_tag_symbols"><</span><span class="xml_tag_name">local</span><span class="xml_plain"></span><br /> <span class="xml_tag_symbols">></span><span class="xml_plain">org.jboss.seam.transaction.LocalEjbSynchronizations</span><span class="xml_tag_symbols"></</span><span class="xml_tag_name">local</span><span class="xml_tag_symbols">></span><span class="xml_plain"></span><br /> <span class="xml_plain"> </span><span class="xml_tag_symbols"></</span><span class="xml_tag_name">ejb-local-ref</span><span class="xml_plain"></span><br /> <span class="xml_tag_symbols">></span><span class="xml_plain"></span><br />
Compared to the first strategy, this strategy requires to maintain an extra file (META-INF/ibm-ejb-jar-ext.xml), where a line must be added each time a new session bean is added to the application), but still does not require to maintain EJB reference between beans.
components.xml, add the following line: <core:init jndi-name="java:comp/env/#{ejbName}" />
Follow the instructions in Sezione 30.1.5, «Integrazione di Seam con l'EJB container» to declare the references from web to EJB and from EJB to EJB
This is the most tedious strategy as each session bean referenced by another session bean (i.e. "injected") as to be declared in ejb-jar.xml file. Also, each new session bean has to be added to the list of referenced bean in web.xml
A timeout value has to be set for each stateful session bean used in the application because stateful bean must not expire in WebSphere while Seam might still need them. At the time of writing this document, WebSphere does not provide a way to configure a global timeout at neither the cluster, server, application nor ejb-jar level. It has to be done for each stateful bean individually. By default, the default timeout is 10 minutes. This is done by adding a file named META-INF/ibm-ejb-jar-ext.xml in the EJB module, and declare the timeout value for each bean:
<!-- XML : generated by JHighlight v1.0 (http://jhighlight.dev.java.net) --> <span class="xml_processing_instruction"><?xml version="1.0" encoding="UTF-8"?></span><span class="xml_plain"></span><br /> <span class="xml_tag_symbols"><</span><span class="xml_tag_name">ejb-jar-ext</span><span class="xml_plain"> </span><br /> <span class="xml_plain"> </span><span class="xml_attribute_name">xmlns</span><span class="xml_tag_symbols">=</span><span class="xml_attribute_value">"http://websphere.ibm.com/xml/ns/javaee"</span><span class="xml_plain"></span><br /> <span class="xml_plain"> </span><span class="xml_attribute_name">xmlns:xsi</span><span class="xml_tag_symbols">=</span><span class="xml_attribute_value">"http://www.w3.org/2001/XMLSchema-instance"</span><span class="xml_plain"></span><br /> <span class="xml_plain"> </span><span class="xml_attribute_name">xsi:schemaLocation</span><span class="xml_tag_symbols">=</span><span class="xml_attribute_value">"http://websphere.ibm.com/xml/ns/javaee </span><br /> <span class="xml_attribute_value"> http://websphere.ibm.com/xml/ns/javaee/ibm-ejb-jar-ext_1_0.xsd"</span><span class="xml_plain"></span><br /> <span class="xml_plain"> </span><span class="xml_attribute_name">version</span><span class="xml_tag_symbols">=</span><span class="xml_attribute_value">"1.0"</span><span class="xml_tag_symbols">></span><span class="xml_plain"></span><br /> <span class="xml_plain"></span><br /> <span class="xml_plain"> </span><span class="xml_tag_symbols"><</span><span class="xml_tag_name">session</span><span class="xml_plain"> </span><span class="xml_attribute_name">name</span><span class="xml_tag_symbols">=</span><span class="xml_attribute_value">"BookingListAction"</span><span class="xml_plain"></span><br /> <span class="xml_tag_symbols">><</span><span class="xml_tag_name">time-out</span><span class="xml_plain"> </span><span class="xml_attribute_name">value</span><span class="xml_tag_symbols">=</span><span class="xml_attribute_value">"605"</span><span class="xml_tag_symbols">/></</span><span class="xml_tag_name">session</span><span class="xml_tag_symbols">></span><span class="xml_plain"></span><br /> <span class="xml_plain"> </span><span class="xml_tag_symbols"><</span><span class="xml_tag_name">session</span><span class="xml_plain"> </span><span class="xml_attribute_name">name</span><span class="xml_tag_symbols">=</span><span class="xml_attribute_value">"ChangePasswordAction"</span><span class="xml_plain"></span><br /> <span class="xml_tag_symbols">><</span><span class="xml_tag_name">time-out</span><span class="xml_plain"> </span><span class="xml_attribute_name">value</span><span class="xml_tag_symbols">=</span><span class="xml_attribute_value">"605"</span><span class="xml_tag_symbols">/></</span><span class="xml_tag_name">session</span><span class="xml_tag_symbols">></span><span class="xml_plain"></span><br /> <span class="xml_plain"> </span><br /> <span class="xml_tag_symbols"></</span><span class="xml_tag_name">ejb-jar-ext</span><span class="xml_plain"></span><br /> <span class="xml_tag_symbols">></span><span class="xml_plain"></span><br />
The time-out is expressed in seconds and must be higher than the Seam conversation expiration timeout and a few minutes higher than the user's HTTP session timeout (The session expiration timeout can trigger a few minutes after the number of minutes declared to expire the HTTP session).
Thejee5/bookingexample is based on the Hotel Booking example (which runs on JBoss AS). Out of the box, it is designed to run on Glassfish, but with the following steps, it can be deployed on WebSphere. It is located in the $SEAM_DIST/examples/jee5/booking directory.
The example already has a breakout of configurations and build scripts for WebSphere. First thing, we are going to do is build and deploy this example. Then we'll go over some key changes that we needed.
The tailored configuration files for WebSphere use the second JNDI mapping strategy ("Override the default names generated by WebSphere") as the goal was to not change any java code to add the @JndiName annotation as in the first strategy.
Building it only requires running the correct ant command:
ant -f build-websphere7.xml
This will create container specific distribution and exploded archive directories with the websphere7 label.
The steps below are for the WAS version stated above.The ports are the default values, if you changed them, you must substitute the values.
http://localhost:9060/adminEnter your userid annd/or your password if security is enabled for the console.
Go to the WebSphere enterprise applications menu option under the Applications --> Application Type left side menu.
In cima alla tabella Enterprise Applications selezionare Install. Sotto sono visualizzate le pagine del wizard con ciò che va fatto su ciascuna:
Preparazione per l'installazione dell'applicazione
Browse to the examples/jee5/booking/dist-websphere7/jboss-seam-jee5.ear file using the file upload widget.
Selezionare il pulsante Next.
Selezionare il pulsante Fast Path.
Selezionare il pulsante Next.
Selezionare le opzioni di installazione
Select the Deploy enterprise beans and Allow EJB reference targets to resolve automatically check boxes at the bottom of the page. This will let WebSphere use its simplified JNDI reference mapping.
Selezionare il pulsante Next.
Mappare i moduli sul server
No changes needed here as we only have one server. Select the Nextbutton.
Map virtual hosts for Web modules
No changes needed here as we only have one virtual host. Select the Nextbutton.
Sommario
Non sono necessarie modifiche. Selezionare il pulsante Finish.
Installazione
Now you will see WebSphere installing and deploying your application.
When done, select the Save link and you will be returned to the Enterprise Applications table.
To start the application, select the application in the list, then click on the Start button at the top of the table.
You can now access the application at http://localhost:9080/seam-jee5-booking
resources-websphere7 directory. META-INF/ejb-jar.xml — Removed all the EJB references
META-INF/ibm-ejb-jar-bnd.xml — This WebSphere specific file has been added as we use the second JNDI mapping strategy. It defines, for each session bean, the name WebSphere will use to bind it in its JNDI name space
META-INF/ibm-ejb-jar-ext.xml — This WebSphere specific file defines the timeout value for each stateful bean
META-INF/persistence.xml — The main changes here are for the datasource JNDI path, switching to the WebSphere transaction manager lookup class, turning off the hibernate.transaction.flush_before_completion toggle, and forcing the Hibernate dialect to be GlassfishDerbyDialect as we are using the integrated Derby database
WEB-INF/components.xml — the change here is jndi-pattern to use ejblocal:#{ejbname} as using the second JNDI matching strategy
WEB-INF/web.xml — Remove all the ejb-local ref except the one for EjbSynchronizations bean. Changed the ref fo this bean to ejblocal:EjbSynchronizations
import.sql — due to the cutomized hibernate Derby dialect, the ID column can not be populated by this file and was removed.
Also the build procedure has been changed to include the log4j.jar file and exclude the concurrent.jar and jboss-common-core.jar files.
This is the Hotel Booking example implemented in Seam POJOs and using Hibernate JPA with JPA transactions. It does not use EJB3.
The example already has a breakout of configurations and build scripts for many of the common containers including WebSphere.
First thing, we are going to do is build and deploy that example. Then we'll go over some key changes that we needed.
Il building richiede l'esecuzione del corretto comando ant:
ant websphere7
. Questo creerà una distribuzione specifica per il container e le directory esplose per l'archivio con etichetta websphere7.
Deploying jpa application is very similar to the jee5/booking example at Sezione 40.5.2, «Deploying the jee5/booking example». The main difference is, that this time, we will deploy a war file instead of an ear file, and we'll have to manually specify the context root of the application.
Follow the same instructions as for the jee5/booking sample. Select the examples/jpa/dist-websphere7/jboss-seam-jpa.war file on the first page and on the Map context roots for Web modules page (after the Map virtual host for Web module), enter the context root you want to use for your application in the Context Root input field.
When started, you can now access the application at the http://localhost:9080/<context root>.
resources-websphere7 directory. META-INF/persistence.xml — The main changes here are for the datasource JNDI path, switching to the WebSphere transaction manager look up class, turning off the hibernate.transaction.flush_before_completion toggle, and forcing the Hibernate dialect to be GlassfishDerbyDialect how as using the integrated Derby database
import.sql — due to the customized hibernate Derby dialect, the ID column can not be populated by this file and was removed.
Also the build procedure have been changed to include the log4j.jar file and exclude the concurrent.jar and jboss-common-core.jar files.
GlassFish è un application server open source che implementa in maniera completa le specifiche Java EE 5. L'ultima versione stabile rilasciata è la v2 UR2.
Anzitutto vedremo l'ambiente GlassFish. Quindi proseguiremo su come eseguire l'esempio JEE5. Poi eseguiremo l'aplicazione di esempio JPA. Infine mostreremo come si può ottenere un'applicazione generata con seam-gen che funzioni su GlassFish.
Tutte le informazioni e gli esempi in questo capitolo sono basati sull'ultima versione di GlassFish al momento in cui è stato scritto.
Dopo aver scaricato GlassFish occorre installarlo:
$ java -Xmx256m -jar glassfish-installer-v2ur2-b04-linux.jar
Dopo averlo installato, occorre configurarlo:
$ cd glassfish; ant -f setup.xml
Il nome del dominio creato è domain1.
Ora facciamo partire il server JavaDB interno:
$ bin/asadmin start-database
JavaDB è un database interno che è incluso in GlassFish, così come HSQLDB è incluso in JBoss AS.
Ora facciamo partire il server GlassFish:
$ bin/asadmin start-domain domain1
La console di amministrazione web è disponibile all'indirizzo http://localhost:4848/. E' possibile accedere alla console di amministrazione web con il nome utente e la password di default (admin e adminadmin rispettivamente). Useremo la console di amministrazione per mettere in esecuzione i nostri esempi. E' anche possibile copiare i file EAR/WAR nella cartella glassfish/domains/domain1/autodeploy per metterli in esecuzione, ma non ci occuperemo di questo.
E' possibile fermare il server e il database usando:
$ bin/asadmin stop-domain domain1; bin/asadmin stop-database
L'esempio jee5/booking è basato sull'esempio Hotel Booking (che gira su JBoss AS). Così com'è, è fatto per girare su GlassFish. Si trova in $SEAM_DIST/examples/jee5/booking.
Per compilare l'esempio, eseguire semplicemente il target ant di default:
$ ant
nella cartella examples/jee5/booking. Questo creerà le cartelle dist e exploded-archives.
Metteremo in esecuzione l'applicazione su GlassFish usando la console di amministrazione GlassFish.
Accedere alla console di amministrazione all'indirizzo http://localhost:4848
Accedere all'opzione di menu Enterprise Applications sotto il menu Applications che si trova a sinistra.
In cima alla tabella delle Enterprise Applications selezionare Deploy. Seguire la procedura guidata usando questi suggerimenti:
Preparazione dell'installazione dell'applicazione
Navigare su examples/jee5/booking/dist/jboss-seam-jee5.ear.
Selezionare il pulsante OK.
Ora è possibile accedere all'applicazione all'indirizzo http://localhost:8081/seam-jee5/.
Si tratta dell'esempio Hotel Booking implementato con componente Seam POJO e usando Hibernate JPA con transazioni JPA. Non richiede che il supporto EJB3 sia in funzione sull'application server.
L'esempio ha numerose configurazioni e script per compilare per molti dei più comuni application server, incluso GlassFish.
Per compilare l'esempio usare il target glassfish:
$ ant glassfish
Questo creerà le cartelle specifiche per l'application server dist-glassfish e exploded-archives-glassfish.
Questo è molto simile all'esempio jee5 descritto in Sezione 41.2.2, «Mettere in esecuzione l'applicazione su GlassFish» eccetto che questo è un war e non un ear.
Accedere alla console di amministrazione
http://localhost:4848
Accedere all'opzione di menu Web Applications sotto il menu Applications che si trova a sinistra.
Preparazione dell'installazione dell'applicazione
Navigare su examples/jpa/dist-glassfish/jboss-seam-jpa.war.
Selezionare il pulsante OK.
Ora è possibile accedere all'applicazione all'indirizzo http://localhost:8081/jboss-seam-jpa/.
examples/jpa/resources-glassfish/WEB-INF/classes/GlassfishDerbyDialect.class è un accorgimento per aggirare un problema di Derby nel server GlassFish. Va usato come dialect per Hibernate se si usa Derby con GlassFish. Cambiamenti al file di configurazione
META-INF/persistence.xml - i principali cambiamenti necessari sono la datasource JNDI, il passaggio alla classe che esegue la risoluzione del gestore delle transazioni di GlassFish e il cambiamento del dialect Hibernate che deve essere GlassfishDerbyDialect.
WEB-INF/classes/GlassFishDerbyDialect.class — questa classe è necessaria per cambiare il dialect Hibernate in GlassfishDerbyDialect
import.sql — sia per il diverso dialect che per il database Derby le colonne ID non possono essere popolate da questo file sono state rimosse.
seam-gen è uno strumento molto utile per i programmatori per avere velocemente un'applicazione pronta e funzionante, e fornisce la base su cui aggiungere le proprie funzionalità. Così com'è seam-gen produrrà un'applicazione configurata per girare su JBoss AS. Le seguenti istruzioni mostrano i passi necessari per farla girare su GlassFish.
Il primo passo è configurare seam-gen per costruire il progetto base. Ci sono diverse scelte fatte qui sotto, e in particolare i valori della datasource e di Hibernate che metteremo a posto una volta che il progetto è stato creato.
$ ./seam setup Buildfile: build.xml init: setup: [echo] Welcome to seam-gen :-) [input] Enter your Java project workspace (the directory that contains your Seam projects) [C:/Projects] [C:/Projects] /projects [input] Enter your JBoss home directory [C:/Program Files/jboss-4.2.3.GA] [C:/Program Files/jboss-4.2.3.GA] [input] Enter the project name [myproject] [myproject] seamgen_example [echo] Accepted project name as: seamgen_example [input] Do you want to use ICEfaces instead of RichFaces [n] (y, [n]) [input] skipping input as property icefaces.home.new has already been set. [input] Select a RichFaces skin [blueSky] ([blueSky], classic, ruby, wine, deepMarine, emeraldTown, japanCherry, DEFAULT) [input] Is this project deployed as an EAR (with EJB components) or a WAR (with no EJB support) [ear] ([ear], war) [input] Enter the Java package name for your session beans [com.mydomain.seamgen_example] [com.mydomain.seamgen_example] org.jboss.seam.tutorial.glassfish.action [input] Enter the Java package name for your entity beans [org.jboss.seam.tutorial.glassfish.action] [org.jboss.seam.tutorial.glassfish.action] org.jboss.seam.tutorial.glassfish.model [input] Enter the Java package name for your test cases [org.jboss.seam.tutorial.glassfish.action.test] [org.jboss.seam.tutorial.glassfish.action.test] org.jboss.seam.tutorial.glassfish.test [input] What kind of database are you using? [hsql] ([hsql], mysql, oracle, postgres, mssql, db2, sybase, enterprisedb, h2) [input] Enter the Hibernate dialect for your database [org.hibernate.dialect.HSQLDialect] [org.hibernate.dialect.HSQLDialect] [input] Enter the filesystem path to the JDBC driver jar [/tmp/seam/lib/hsqldb.jar] [/tmp/seam/lib/hsqldb.jar] [input] Enter JDBC driver class for your database [org.hsqldb.jdbcDriver] [org.hsqldb.jdbcDriver] [input] Enter the JDBC URL for your database [jdbc:hsqldb:.] [jdbc:hsqldb:.] [input] Enter database username [sa] [sa] [input] Enter database password [] [] [input] Enter the database schema name (it is OK to leave this blank) [] [] [input] Enter the database catalog name (it is OK to leave this blank) [] [] [input] Are you working with tables that already exist in the database? [n] (y, [n]) [input] Do you want to drop and recreate the database tables and data in import.sql each time you deploy? [n] (y, [n]) [propertyfile] Creating new property file: /home/mnovotny/workspaces/jboss/jboss-seam/seam-gen/build.properties [echo] Installing JDBC driver jar to JBoss server [copy] Copying 1 file to /home/mnovotny/workspaces/jboss/jboss-seam/seam-gen/C:/Program Files/jboss-4.2.3.GA/server/default/lib [echo] Type 'seam create-project' to create the new project BUILD SUCCESSFUL Total time: 4 minutes 5 seconds
Scrivere $./seam new-project per creare il progetto e poi fare cd /projects/seamgen_example sulla nuova struttura che è stata creata.
Ora dobbiamo fare alcune modifiche al progetto generato.
resources/META-INF/persistence-dev.xml
Alterare il jta-data-source in modo che sia jdbc/__default. Useremo il database Derby integrato in GlassFish.
Sostituire tutte le proprietà con con quello che segue. Le differenze chiave sono descritte brevemente in Sezione 41.3.3, «Quali sono le differenze in GlassFish v2 UR2»:
<property name="hibernate.dialect" value="GlassfishDerbyDialect"/>
<property name="hibernate.hbm2ddl.auto" value="update"/>
<property name="hibernate.show_sql" value="true"/>
<property name="hibernate.format_sql" value="true"/>
<property name="hibernate.cache.provider_class" value="org.hibernate.cache.HashtableCacheProvider"/>
<property name="hibernate.transaction.manager_lookup_class" value="org.hibernate.transaction.SunONETransactionManagerLookup"/>
Sarà necessario alterare anche persistence-prod.xml se si vuole mettere in esecuzione in GlassFish usando il profilo prod.
resources/GlassfishDerbyDialect.class
Come per altri esempi è necessario includere questa classe per il supporto del database. Può essere copiata dall'esempio jpa nella cartella seamgen_example/resources.
$ cp \
$SEAM_DIST/examples/jpa/resources-glassfish/WEB-INF/classes/GlassfishDerbyDialect.class \
./resources
resources/META-INF/jboss-app.xml
E' possibile cancellare questo file dato che non si sta mettendo in esecuzione su JBoss AS (jboss-app.xml è usato per abilitare l'isolamento del classloader in JBoss AS)
resources/*-ds.xml
E' possibile cancellare questi file dato che non si sta mettendo in esecuzione in JBoss AS (questi file definiscono le data source in JBoss AS, mentre qui stiamo usando la data source di default di GlassFish)
resources/WEB-INF/components.xml
Abilitare l'integrazione con le transazioni gestite dal container - aggiungere il componente <transaction:ejb-transaction/> e la sua dichiarazione di namespace xmlns:transaction="http://jboss.com/products/seam/transaction"
Modificare il jndi-pattern in java:comp/env/seamgen_example/#{ejbName}
resources/WEB-INF/web.xml
Come per l'esempio jee5/booking, occorre aggiungere un riferimento EJB a web.xml. Tecnicamente il tipo di riferimento non è necessario, ma lo aggiungiamo qui come buona pratica. Notare che questi riferimenti richiedono la presenza di un elemento local-home vuoto per mantenere la compatibilità con l'esecuzione in JBoss 4.x.
<ejb-local-ref
>
<ejb-ref-name
>seamgen_example/AuthenticatorAction</ejb-ref-name
>
<ejb-ref-type
>Session</ejb-ref-type
>
<local-home/>
<local
>org.jboss.seam.tutorial.glassfish.action.Authenticator</local
>
</ejb-local-ref>
<ejb-local-ref>
<ejb-ref-name
>seamgen_example/EjbSynchronizations</ejb-ref-name
>
<ejb-ref-type
>Session</ejb-ref-type>
<local-home/>
<local
>org.jboss.seam.transaction.LocalEjbSynchronizations</local>
</ejb-local-ref
>
Tenere presente che se si esegue in JBoss AS 4.x e si sono definiti i riferimenti EJB mostrati sopra nel web.xml, sarà necessario anche definire i nome JNDI locali in jboss-web.xml per ciascuno di essi, come mostrato sotto. Questo passo non è richiesto quando si esegue in GlassFish, ma viene riportato qui nel caso si esegua anche in JBoss AS 4.x (non è richiesto invece per JBoss AS 5).
<ejb-local-ref
>
<ejb-ref-name
>seamgen_example/AuthenticatorAction</ejb-ref-name
>
<local-jndi-name
>AuthenticatorAction</local-jndi-name
>
</ejb-local-ref>
<ejb-local-ref>
<ejb-ref-name
>seamgen_example/EjbSynchronizations</ejb-ref-name
>
<local-jndi-name
>EjbSynchronizations</local-jndi-name>
</ejb-local-ref
>
Vogliamo prendere il componente Seam POJO Authenticator e creare da questo un EJB3.
Rinominare la classe in AuthenticatorAction
Aggiungere l'annotazione @Stateless alla nuova classe AuthenticatorAction.
Creare un'interfaccia chiamata Authenticator che AuthenticatorAction implementa (EJB3 richiede che i session bean abbiano una interfaccia local). Annotare l'interfaccia con @Local e aggiungere un singolo metodo uguale al metodo authenticate in AuthenticateAction.
@Name("authenticator")
@Stateless
public class AuthenticatorAction implements Authenticator {
@Local
public interface Authenticator {
public boolean authenticate();
}
Abbiamo già aggiunto il suo riferimento nel file web.xml quindi siamo pronti per partire.
Questa applicazione ha dei requisiti simili a quelli dell'esempio jee5/booking.
Modificare il target di default in archive (non tratteremo la messa in esecuzione automatica in GlassFish).
<project name="seamgen_example" default="archive" basedir="."
>
Occorre avere GlassfishDerbyDialect.class nella nostra applicazione. Per fare questo trovare il task jar e aggiungere la riga con GlassFishDerbyDialect.class come mostrato qui sotto:
<target name="jar" depends="compile,copyclasses" description="Build the distribution .jar file">
<copy todir="${jar.dir}">
<fileset dir="${basedir}/resources">
<include name="seam.properties" />
<include name="*.drl" />
<include name="GlassfishDerbyDialect.class" />
</fileset
>
</copy>
...
A questo punto occorre mettere i jar supplementari nel file ear. Individuare la sezione <copy todir="${ear.dir}/lib"
> del target ear. Aggiungere il seguente brano all'elemento contenuto <fileset dir="${lib.dir}"
>.
Aggiungere le dipendenze Hibernate
<!-- Hibernate and deps -->
<include name="hibernate.jar"/>
<include name="hibernate-commons-annotations.jar"/>
<include name="hibernate-annotations.jar"/>
<include name="hibernate-entitymanager.jar"/>
<include name="hibernate-validator.jar"/>
<include name="jboss-common-core.jar"/>
Aggiungere dipendenze di terze parti
<!-- 3rd party and supporting jars -->
<include name="javassist.jar"/>
<include name="dom4j.jar"/>
<include name="concurrent.jar" />
<include name="cglib.jar"/>
<include name="asm.jar"/>
<include name="antlr.jar" />
<include name="commons-logging.jar" />
<include name="commons-collections.jar" />
Alla fine dovrebbe diventare qualcosa di questo genere:
<fileset dir="${lib.dir}">
<includesfile name="deployed-jars-ear.list" />
<!-- Hibernate and deps -->
<include name="hibernate.jar"/>
<include name="hibernate-commons-annotations.jar"/>
<include name="hibernate-annotations.jar"/>
<include name="hibernate-entitymanager.jar"/>
<include name="hibernate-validator.jar"/>
<include name="jboss-common-core.jar" />
<!-- 3rd party and supporting jars -->
<include name="javassist.jar" />
<include name="dom4j.jar" />
<include name="concurrent.jar" />
<include name="cglib.jar" />
<include name="asm.jar" />
<include name="antlr.jar" />
<include name="commons-logging.jar" />
<include name="commons-collections.jar" />
</fileset
>
Compilare l'applicazione chiamando ant nella cartella principale del progetto (ad esempio /projects/seamgen-example). Il risultato della compilazione sarà dist/seamgen-example.ear.
Per eseguire l'applicazione seguire le istruzioni indicate qui Sezione 41.2.2, «Mettere in esecuzione l'applicazione su GlassFish» ma usare i riferimenti a questo progetto seamgen-example anziché jboss-seam-jee5.
Controllare l'applicazione all'indirizzo http://localhost:8081/seamgen_example/
Seam non funziona con JDK 1.4 e richiede JDK 5 o superiore, poiché impiega annotazioni ed altre caratteristiche di JDK 5.0. Seam è stato testato usando i JDK di Sun. Comunque con Seam non ci sono problemi noti usando altri JDK.
Le prime versioni di JDK 6 di Sun contenevano un versione incompatibile di JAXB e richiedevano l'override di questa usando la directory "endorsed". La release JDK6 Update 4 di SUn ha aggiornato JAXB 2.1 e rimosso questo requisito. In fase di building, di testing o di esecuzione assicurarsi di utilizzare questa versione o successive.
Seam usa JBoss Embedded nei propri test di unità e di integrazione. JBoss Embedded ha un requisito aggiuntivo con JDK 6; occorre impostare il seguente argomento JVM:
-Dsun.lang.ClassLoader.allowArraySyntax=true
. Il sistema di build interno a Seam imposta di default questo valore quando si esegue la suit di test. Comunque usando JBoss Embedded per i test va impostato questo valore.
Questa sezione elenca le dipendenze di Seam sia a compile-time sia a runtime. Laddove il tipo viene elencato come ear, la libreria deve essere inclusa nella directory /lib del proprio ear dell'applicazione. Laddove il tipo viene elencato come war, la libreria deve essere collocata nella directory /WEB-INF/lib del proprio file war. Lo scope della dipendenze è tutto, runtime o provided (da JBoss AS 4.2 o 5.0).
Le informazioni sulla versione e sulle dipendenze non sono incluse nella documentazione, ma sono fornite in /dependency-report.txt che viene generato dai POM di Maven memorizzati in /build. E' possibile generare questo file eseguendo ant dependencyReport.
Tabella 42.1.
|
Nome |
Scope |
Tipo |
NOte |
|---|---|---|---|
|
|
tutti |
ear |
La libreria base di Seam è sempre richiesta. |
|
|
runtime |
war |
I |
|
|
runtime |
war |
Richiesto con l'uso di Seam con Spring |
|
|
runtime |
war |
Richiesto con l'uso delle funzionalità PDF di Seam |
|
|
runtime |
war |
Richiesto con l'uso delle funzionalità di Microsoft® Excel® in Seam |
|
|
runtime |
war |
Richiesto con l'uso delle funzionalità di generazione RSS in Seam |
|
|
runtime |
war |
Richiesto con l'uso di Seam Remoting |
|
|
runtime |
war |
Richiesto con l'uso dei controlli JSF in Seam |
|
|
fornito |
JSF API | |
|
|
fornito |
Implementazione di riferimento JSF | |
|
|
runtime |
war |
Facelets |
|
|
runtime |
war |
Libreria URL Rewrite |
|
|
runtime |
ear |
Richiesto per usare Quartz assieme alle funzionalità asincrone di Seam |
Tabella 42.2. Dipendenze di RichFaces
|
Nome |
Scope |
Tipo |
NOte |
|---|---|---|---|
|
|
tutti |
ear |
Richiesto per l'uso di RichFaces. Fornisce classi API per l'uso nella propria applicazione, per esempio per creare un albero |
|
|
runtime |
war |
Richiesto per l'uso di RichFaces. |
|
|
runtime |
war |
Richiesto per l'uso di RichFaces. Fornisce tutti i componenti UI. |
Tabella 42.3. Dipendenze di Seam Mail
|
Nome |
Scope |
Tipo |
NOte |
|---|---|---|---|
|
|
runtime |
ear |
Richiesto per il supporto agli allegati |
|
|
runtime |
ear |
Richiesto per il supporto alle email d'uscita |
|
|
solo compilazione |
Richiesto per il supporto alle email d'ingresso mail-ra.rar dovrebbe essere deployato nell'application server a runtime | |
|
|
runtime |
war |
Seam Mail |
Tabella 42.4. Dipendenze di Seam PDF
|
Nome |
Tipo |
Scope |
NOte |
|---|---|---|---|
|
|
runtime |
war |
Libreria PDF |
|
|
runtime |
war |
Libreria grafici |
|
|
runtime |
war |
Richiesto da JFreeChart |
|
|
runtime |
war |
Libreria principale PDF di Seam |
Tabella 42.5. Dipendenze di Microsoft® Excel® in Seam
|
Nome |
Tipo |
Scope |
NOte |
|---|---|---|---|
|
|
runtime |
war |
Libreria JExcelAPI |
|
|
runtime |
war |
Libreria base Microsoft® Excel® in Seam |
Tabella 42.6. Dipendenze di Seam RSS
|
Nome |
Tipo |
Scope |
NOte |
|---|---|---|---|
|
|
runtime |
war |
Libreria YARFRAW RSS |
|
|
runtime |
war |
Librerie JAXB XML per il parsing |
|
|
runtime |
war |
Librerie Apache HTTP Client |
|
|
runtime |
war |
Libreria Apache commons IO |
|
|
runtime |
war |
Libreria Apache commons lang |
|
|
runtime |
war |
Libreria Apache commons codec |
|
|
runtime |
war |
Libreria Apache commons collections |
|
|
runtime |
war |
Libreria Seam RSS core |
Le librerie di JBoss Rules libraries sono nella directory drools/lib di Seam.
Tabella 42.7. Dipendenze di JBoss Rules
|
Nome |
Scope |
Tipo |
NOte |
|---|---|---|---|
|
|
runtime |
ear |
Libreria ANTLR Runtime |
|
|
runtime |
ear |
Eclipse JDT |
|
|
runtime |
ear | |
|
|
runtime |
ear | |
|
|
runtime |
ear | |
|
|
runtime |
ear | |
|
|
runtime |
ear | |
|
|
runtime |
ear | |
|
|
runtime |
ear |
Queste librerie sono richieste se si desidera usare Google Web Toolkit (GWT) nella propria applicazione Seam.
Maven offre un supporto per la gestione transitiva delle dipendenze e può essere usato per gestire le dipendenze nei progetti Seam. Maven Ant Tasks intergra Maven nel build di Ant, e Maven può essereimpiegato per fare ilbuild ed il deploy dei propri progetti.
Qui non si discute l'uso di Maven, ma soltanto un utilizzo base del POM.
Le versioni rilasciate di Seam sono disponibili all'indirizzo http://repository.jboss.org/maven2 e gli snapshot notturni sono disponibili all'indirizzo http://snapshots.jboss.org/maven2.
Tutti gli artifact di Seam sono disponibili in Maven:
<dependency>
<groupId
>org.jboss.seam</groupId>
<artifactId
>jboss-seam</artifactId>
</dependency
>
<dependency>
<groupId
>org.jboss.seam</groupId>
<artifactId
>jboss-seam-ui</artifactId>
</dependency
>
<dependency>
<groupId
>org.jboss.seam</groupId>
<artifactId
>jboss-seam-pdf</artifactId>
</dependency
>
<dependency>
<groupId
>org.jboss.seam</groupId>
<artifactId
>jboss-seam-remoting</artifactId>
</dependency
>
<dependency>
<groupId
>org.jboss.seam</groupId>
<artifactId
>jboss-seam-ioc</artifactId>
</dependency
>
<dependency>
<groupId
>org.jboss.seam</groupId>
<artifactId
>jboss-seam-ioc</artifactId>
</dependency
>
Questo POM d'esempio fornirà Seam, JPA (tramite Hibernate), Hibernate Validator e Hibernate Search:
<?xml version="1.0" encoding="UTF-8"?>
<project xmlns="http://maven.apache.org/POM/4.0.0"
xmlns:xsi="http://www.w3.org/2001/XMLSchema-instance"
xsi:schemaLocation="http://maven.apache.org/POM/4.0.0 http://maven.apache.org/maven-v4_0_0.xsd">
<modelVersion
>4.0.0</modelVersion>
<groupId
>org.jboss.seam.example/groupId>
<artifactId
>my-project</artifactId>
<version
>1.0</version>
<name
>My Seam Project</name>
<packaging
>jar</packaging>
<repositories>
<repository>
<id
>repository.jboss.org</id>
<name
>JBoss Repository</name>
<url
>http://repository.jboss.org/maven2</url>
</repository>
</repositories>
<dependencies>
<dependency>
<groupId
>org.hibernate</groupId>
<artifactId
>hibernate-validator</artifactId>
<version
>3.1.0.GA</version>
</dependency>
<dependency>
<groupId
>org.hibernate</groupId>
<artifactId
>hibernate-annotations</artifactId>
<version
>3.4.0.GA</version>
</dependency>
<dependency>
<groupId
>org.hibernate</groupId>
<artifactId
>hibernate-entitymanager</artifactId>
<version
>3.4.0.GA</version>
</dependency>
<dependency>
<groupId
>org.hibernate</groupId>
<artifactId
>hibernate-search</artifactId>
<version
>3.1.1.GA</version>
</dependency>
<dependency>
<groupId
>org.jboss.seam</groupId>
<artifactId
>jboss-seam</artifactId>
<version
>2.2.0.GA</version>
</dependency>
</dependencies>
</project
>