
JBoss.orgCommunity Documentation
Version: 3.2.0.Beta
Copyright © 2007, 2008, 2009, 2010 JBoss by Red Hat
JSF Tools are especially designed for supporting JSF and JSF-related technologies. JSF Tools provide extensible and exemplary tools for building JSF-based applications as well as adding JSF capabilities to existing web projects, importing JSF projects and choosing any JSF implementation while developing JSF application.
In this guide we provide you with the information on JSF tooling which allows you to develop JSF applications much faster and with far fewer errors so sparing your time.
Here, we provide you with a key functionality which is integrated in JSF tooling.
Table 1.1. Key Functionality for JSF Tools
| Feature | Benefit | Chapter |
|---|---|---|
| JSF and Facelets support | Step-by-step wizards for creating new JSF and Facelets projects with a number of predefined templates, importing existing ones and adding JSF capabilities to non-jsf web projects. | jsf support |
| Flexible and customizable project template management | Jump-start development with out-of-the-box templates or easily customized templates for re-use. | projects |
| Support for JSF Configuration File | Working on file using three modes: diagram, tree and source. Synchronization between the modes and full control over the code. Easy moving around the diagram using the Diagram Navigator. | graphical editor for jsf |
| Support for Managed Beans | Adding new managed beans, generating code for attributes, properties and getter/setter methods. | managed beans |
| Support for Custom Converters and Validators | Fast creating of custom converters and validators with tree view of faces-config.xml file. | converters and validators |
| Verification and Validation | All occuring errors will be immediately reported by verification feature, no matter in what view you are working. Constant validation and errors checking allows to catch many of the errors during development process that significantly reduces development time. | verification and validation |
All JBoss Developer Studio/JBoss Tools release documentation you can find athttp://docs.jboss.org/tools in the corresponding release directory.
The latest documentation builds are available at http://download.jboss.org/jbosstools/nightly-docs.
We don't lock you into any one JavaServer Faces implementation. You can always select the one which is necessary for you while creating a new JSF project, adding JSF capability to any existing Eclipse project or importing existing JSF projects as well.
At this point the special wizard will prompt you to specify a proper JSF environment. It may be JSF 1.1.02 RI or JSF 1.2 which integrates a number of new features and changes. The wizard also lets you select JSF implementation with a component orientation such as JSF 1.2 with Facelets or MyFaces 1.1.4.
After specifying a proper JSF environment all the required libraries for the selected version will be added to your project.
In this section we will focus more on all concepts that are integrated for working with Facelets.
The Facelets extends JavaServer Faces by providing a lightweight framework that radically simplifies the design of presentation pages for JSF. Facelets can be used in a variety of ways that we will consider further in this section.
If you want to build an application using Facelets, just create a project with Facelets based on version 1.2 of the JSF Reference Implementation, i. e. select the JSF 1.2 with Facelets in the JSF Environment section of the New JSF Project wizard.
Once you've selected the environment, it's possible to specify the one of three available templates:
The following table lists possible templates with Facelets for any JSF project and gives a proper description for each one.
Table 2.1. Facelets Templates
|
Template |
Description |
|---|---|
|
FaceletsBlankWithoutLibs |
Some servers already provide jsf libs and you take risk of getting conflicting libraries while deploying your project. To avoid such conflicts, use a template without libs if you have a server with its own jsf libraries |
|
FaceletsKickStartWithRILibs |
A sample application with Facelets that is ready to run |
|
FaceletsKickStartWithoutLibs |
A sample application without libraries |
The JBoss Tools Palette comes with the Facelets components ready to use. A useful tip appears when you hover the mouse cursor over the tag, the tip includes a detailed description of the tag component, the syntax and available attributes.
One more feature which comes with Facelets support is code assist (Ctrl + Space). It is available for Facelets tags while editing .xhtml files.
What's more, code assist is also available for "jsfc" attribute in any HTML tag.
After selecting "jsfc" you get the code assist for JSF components available on a page.
When a component is chosen you will see all available attributes for it.
Finally, Eclipse's OpenOn feature for editing Facelets files is supported. Using this feature, you can easily navigate between the Facelets templates and other parts of your projects. Just by holding down the Control key while hovering the mouse cursor over a reference to a template, the reference becomes a hyperlink to open that template.
To take an advantage of JSF firstly you should perform one of the next steps:
Create new JSF projects
Import (open) existing JSF projects
Add JSF capability to any existing Eclipse project
Import and add JSF capability to any existing project created outside Eclipse.
In this section we're going to stop on each of them in detail.
If you want your project to already contain all JSF libraries, tag libraries and JSF configuration file, just organize a new brand JSF project. It is possible to do this easily with the help of the special wizard. To get it, select File > New > Project > JBoos Tools Web > JSF > JSF Project and click Next.
On the next form you'll be prompted to enter Project Name and select a location for the project or just leave a default path.
Here, JSF Version also allows you to select which JSF implementation to use.
There is a number of predefined project templates that are flexible and easily customizable. Thus you can pick a different template on which the projects Importing Existing should be based on. Almost all templates come in two variations: with jsf libraries and without ones.
The table below provides description for each possible JSF template.
Table 3.1. JSF Project Templates
|
Template |
Description |
|---|---|
|
JSFBlankWithLibs |
This template will create a standard Web project structure with all JSF capabilities |
|
JSFKickStartWithLibs |
This template will create a standard Web project structure but will also include a sample application that is ready to run |
|
JSFKickStartWithoutLibs |
Some servers already provide jsf libs and you take risk of getting conflicting libraries while deploying your project. To avoid such conflicts, use a template without libs if you have a server with its own jsf libraries |
On the next screen select what Servlet version to use and whether to register this application with JBoss AS (or other server) for running and testing your application.
The Context Path is the name under which the application will be deployed.
The Runtime value tells Eclipse where to find Web libraries in order to build (compile) the project. It is not possible to finish project creation without selecting Runtime. If you don't have any values, select New... to add new Runtime.
The Target Server allows you specifying whether to deploy the application. The Target Server corresponds to the Runtime value selected above. If you don't want to deploy the application, uncheck this value.
When you are all done, you should have the project that has been appeared in the Package Explorer view:
At this point you can open faces-config.xml and start working on your application. There are a lot of features to develop JSF applications. We will describe the features further.
For detailed information on migration of JSF projects into a workspace see the Migration Guide.
It's also possible to add JSF capability (JSF libraries, tag libraries) to any existing Eclipse project in your workspace. After that you'll be able to make use of such editors as JSF configuration editor, JBoss Tools JSP editor and any others.
Right click the project and select JBoss Tools > Add JSF Capabilities. This will start the process of adding all necessary libraries, files to make this a Web JSF project.
The wizard will first ask you to show the web.xml file location and the project name.
On the last form you can set the different folders for your project as well as register this application with a servlet container.
Make sure to select Add Libraries to add all required JSF related libraries to this project.
The Context Path is the name under which the application will be deployed.
The Runtime value tells Eclipse where to find Web libraries in order to build (compile) the project. It is not possible to finish project import without selecting Runtime. If you don't have any values, select New... to add new Runtime.
The Target Server allows you to specify whether to deploy the application. The Target Server corresponds to the Runtime value selected above. If you don't want to deploy the application, uncheck this value.
Once your project is imported you can see that JSF related libraries have been added to your project: jsf-api.jar and jsf-impl.jar .
Some application servers provide their own jsf implementation libraries. Thus, to avoid conflicts you should not add jsf libraries while adding jsf capabilities.
You are now ready to work with JSF by creating a new JSF configuration file:
Once the file has been created, it should be opened in a special Faces Config Editor.
Template is a set of files that is served as a basis to facilitate the creation of a new project. Project templates provide content and structure for a project.
There is a powerful templating capability for creating new and importing existing Struts and JSF projects. This templating facility has a variety of aspects to consider. But, let's start with the most straightforward case and consider the process of creating a template from your existing JSF project.
Let's say you have a project that you want to use as the basis for a new template. Follow these steps to make a template out of it:
In the Web Projects view, right-click the project and select JBoss Tools JSF > Save As Template
In the first dialog box, you can choose a name for the template (defaults to the project name) and confirm what run-time implementation of the project technology will be used
Select Next and you will be sent to a dialog box with your project structure displayed with check boxes. Here you can check only those parts and files in your project directory that should be part of the template
At this point, unless you want to designate some extra files as having Velocity template coding inside them, you should click Finish .
That's it. Now, you can use this template with any new or imported project that uses the same run-time implementation as the project you turned into a template.
At this point, you have a fully configured project and now you can bring some new logic to it starting from JSF configuration file.
The web.xml file inside the WEB-INF folder is a deployment descriptor file for a Web Application. It describes the servlets and other components and deployment properties that make up your application.
JBoss Tools add the
web.xml file to created JSF project automatically and provides a special editor for its editing.
See the Visual Web Tools guide that gives a descriptive information on the web.xml editor.
First, we should mention that JSF configuration file ( faces-config.xml ) is intended for registering JSF application resources such as Converters, Validators, Managed Beans and page-to-page navigation rules.
Now, let's look at how you can easily configure this file by means of a special graphical editor for JSF configuration file. The editor has three main views:
Diagram
Tree
Source
They can be selected via the tabs at the bottom of the editor.
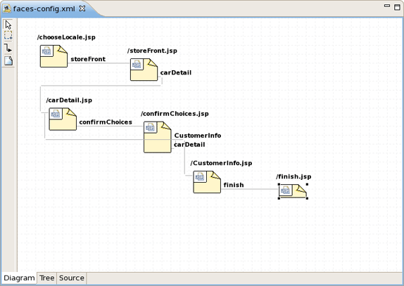
Here, we will show you how to work with JSF configuration file through the Diagram view of the editor.
As you can see on the figure below, the Diagram view displays the navigation rules in the faces-config.xml:
If your diagram is large, make use of the Outline view. Within it you can switch to a Diagram Navigator mode by selecting the middle icon at the top of the view window. It allows you to easily move around the diagram. Just move the blue area in any direction, and the diagram on the left will also move:
To create a new page here, you should click the page icon (View Template) on the toolbar from the left and then click anywhere on the diagram. A New Page Wizard will appear.
To create a transition for connecting pages:
Select the transition icon from the toolbar (New Connection).
Click the source page.
Click the target page.
A transition will appear between the two pages:
It is also possible to create a new page with context menu by right-clicking anywhere on the diagram and selecting Rule...
To edit an existing transition, first select the transition line. Then, place the mouse cursor over the last black dot (on the target page). The mouse cursor will change to a big +. At this point, drag the line to a new target page:
You can find it more convenient to edit your JSF Configuration file in the Tree view of the VPE.
The view displays all JSF application artifacts referenced in the configuration file in a tree format. By selecting any node on the left, you can see and edit its properties which will appear in the right-hand area. Let's look at the structure of this tree more closely.
Under the Application node you can adjust JSF application specific settings such as internationalization, possibility to set extensions, add property and variable resolvers, etc.
The Components node is for registering custom JSF components. Right-click and choose New > Component or just press the Add button in the right-hand area to add a new component to the JSF Configuration file.
In the Add Component wizard you should set a component type and point to a component class by using the Browse button or create a new class for this component by using the Component-Class link.
Use the Render Kit node to create and register a set of related renderers for custom JSF components.
Under the Converters node you can create a converter class for your JSF application either with id or for a proper class. How to do that see the Create and Register a Custom Converter section.
The Managed Bean node is meant for creating and registering Bean classes in your JSF application. Read more on the topic in the Managed Beans chapter.
Use the Navigation Rules node to configure a navigation between the pages in your application: create a new navigation rule and adjust necessary properties for it in the right-hand area.
The same you can do in the Diagram view of the JSF Configuration file editor.
Under the Referenced Beans node you can add a new Referenced Bean and configure various properties for it. To learn more on this refer to the Create and Register Referenced Beans section.
The Validators node is needed to create validator classes for organizing the validation of your application data. You can read more on the topic in the Create and Register a Custom Validator section.
The Extensions node is for setting extensions for your faces-config.xml.
In the Tree view you can also edit the properties of the selected element with the help of the Properties view as shown below:
Here, we'll discuss how you can configure your faces-config.xml with the help of Source View.
The Source view for the editor displays a text content of the JSF configuration file. It is always synchronized with other two views, so any changes made in one of the views will immediately appear in the other:
You can also work in the Source view with the help of the Outline view. The Outline view shows a tree structure of the JSF configuration file. Simply select any element in the Outline view, and it will jump to the same place in the Source editor, so you can navigate through the source code with Outline view.
Here we'll discuss a very important features that JSF configuration file editor provides for work with JSF resources.
The JSF configuration file editor comes with a very useful OpenOn navigating feature. More fully you can read about it in our Visual Web Tools Guide.
Code Assist provides pop-up tip to help you complete your code statements. It allows you to write your code faster and with more accuracy.
Code assist is always available in the Source mode:
When you are developing your project, error checking is constantly provided. This greatly reduces your development time as it allows you to catch many of the errors during development.
Errors will be reported by verification facility:
Other errors are also reported.
There is lots of power to work with managed beans.
Add and generate code for new managed beans
Generate code for attributes and getter/setter methods
Add existing managed beans to JSF configuration file
Thus, in this section we will guides you through all this possibilities.
To start, create a new managed bean in JSF configuration file editor, in the Tree view.
When you define a new managed bean, make sure that Generate Source Code is checked as shown in the figure below.
After the "Java" class has been generated you can open it for additional editing. There are two ways to open the "Java" class:
click on Managed-Bean-Class link in the editor
or
right click the managed bean and select Open Source
The generated Java source should look as follows:
You can also generate source code for properties, also includes "getter" and "setter" methods. Right click on the bean and select New > Property . You will see Add Property dialog.
When the form is open make sure that all the check boxes are selected:
Add Java property
Generate Getter
Generate Setter
Once the generation is complete, you can open the file and see the added property with "get" and "set" methods:
Thus, we've discussed everything which comes to creating a new Managed Bean. The next section will show you how to add an existing Bean into a JSF configuration file.
If you already have a Java bean you can easily add it to a JSF configuration file.
You should start the same way you create a new managed bean. Use the Browse... button to add your existing Java class.
Once the class is set, its Name will be set as well. But you can easily substitute it for the other one. Notice that Generate Source Code option is not available as the "Java" class already exists.
After adding your class Next button will be activated. Pressing it you'll get Managed Properties dialog where all corresponding properties are displayed. Check the necessary ones to add them into your JSF Configuration File.
If you don't want to add any, just click Finish.
Above-listed steps have demonstrated how you can specify an existing Bean in the JSF configuration file, i.e. faces-config.xml. In the next chapter you'll know how to organize and register another kind of artifacts.
It's also possible to create a custom Converter in order to specify your own converting rules. Let's look at how you can do this.
To create and register a custom converter it's necessary to go through the following steps:
In the Project Explorer view open faces-config.xml and select Tree tab.
Select Converters and click on Add button.
On the form type the name of your converter in the Converter-id field and name of the class for converters. After clicking Finish button your custom converter is registered under the entered name.
Now you can create "converter" class. In the Converter section you should see your Converter-id and Converter-class. Click on Converter-class to generate the source code.
A usual wizard for creating a Java class will appear. All needed fields here will be adjusted automatically. Just leave everything without changes and click Finish.
To open a converter class click again on Converter-class link in the Converter section.
Now you are able to add a business logic of converter in the Java editor.
It's also quite easy to develop your own custom Validators. You should perform the actions similar to the previous one. Go through the following steps:
In the Project Explorer view open faces-config.xml and select Tree tab.
Select Validators and click on Add button.
Type the name of your validator in the Validator-id field and name of the class for validators. After clicking Finish button your custom validator is registered under the entered name.
Now you can create the "validator" class.
In the Validator section you can see your Validator-id and Validator-class. To generate the source code click on Validator-class.
Java class will be created automatically. Leave everything without changes and click Finish.
To open validator class click again on Validator-Class link in the Validator section. Now you are able to write a business logic of validator in the Java editor.
Creation of Referenced Beans is similar to creation of Custom Validator as well. To perform this, let's walk through the necessary steps.
In the Project Explorer view open faces-config.xml and select Tree tab.
Select Referenced Beans and click on Add button.
Type in the name of your Referenced Bean and type in or select Referenced-Bean-Class by using Browse button.
In the Referenced Bean section you should see your Referenced-Bean-Name and Referenced-Bean-Class. Click on the link to open the Java creation wizard.
Java class will be created automatically. Leave everything without changes and click Finish.
To open Referenced Bean class click again on Referenced-Bean-Class in the Referenced Bean section. Now you are able to write business logic of Referenced Bean in the Java editor.
In this chapter we'll discuss a possible verification that you can take advantage of.
Many different rules are checked for a JSF project that can be configured by selecting Window > Preferences from the menu bar, selecting JBoss Tools > Web > Verification from the Preferences dialog box and then expanding the JSF Rules node.
Suppose you are working in the Source viewer for a JSF configuration file as shown below:
While typing a class name, you might make a minor typo (like "jsfHello.PersonBean9" instead of "jsfHello.PersonBean" ). After saving the file, verification checks to make sure everything is correct and finds the error below:
Notice that the Package Explorer View shows a marked folder and a marked file where the error is.
You can place the cursor over the line with an error message and get a detailed error message:
Verification also checks navigation rules:
If you provide a page name that does not exist, verification will let you know about that:
You can always call up verification explicitly by right-clicking any element in the tree and selecting Verify from the context menu. This works from both the Tree and Diagram viewers for the JSF configuration file editor. You can also invoke verification from the Web Projects view. Below we are checking all of the elements in the configuration file.
In summary, this document highlights all the JSF-specific features of JBoss Tools meant for enhancing the development of rich Web applications based on JSF technology. The reference introduces you to wizards for creating and importing JSF projects, JSF Configuration File editor features, functionality for enabling JSF capabilities and etc.
If you have questions or good suggestions, please refer to JBoss Tools Forum.