The JBoss Tools plugins can be installed in Eclipse from the JBoss.org update site. JBoss Tools 3.2 requires Eclipse 3.6, which can be downloaded from the Eclipse web site.
To install the JBoss Tools plugins start Eclipse and select →
Click the button.
This will display the Add Repository dialog. Enter JBoss.org Tools in the Name field, and http://download.jboss.org/jbosstools/updates/JBossTools-3.2.0.GA/ in the Location field. Click the button to save the changes and close the dialog.
The JBoss.org Tools site will be selected in the Work with drop down list, and after a moment the list of plugins that are included in the JBoss Tools package will be listed. From this list you can individually select the desired plugin, or select the All JBoss Tools 3.2.0 option to install all the plugins.
Click the button to calculate the system requirements and dependencies (this may take a little while). You will then be given an opportunity to review the plugins that will be installed.
Click the button to install the selected plugins. You will be prompted to accept the various license agreements that cover the plugins that are to be installed. Review the licenses, select the I accept the terms of the license agreements option, and click the button to install the plugins.
Wait while the plugins are downloaded and installed.
You may be prompted with a warning informing you that you are attempting to install unsigned content. Click the button to continue.
You will then have to restart Eclipse to apply the new plugins. Click the button to restart Eclipse.
The plugin is now installed and ready to use.
JBoss Tools now includes a usage plug-in that anonymously reports information back to JBoss. The plug-in is not enabled by default. To enable, click the button.
Once enabled, the plug-in will remain active until turned off. To turn the active plug-in off, navigate to → → → .
The gathered data allows JBoss to see how the tools are being used and where they are being used geographically. Currently we are looking into the operating systems being used, screen resolution and how often the tooling environment is started. In the future geographic information will assist in focusing translation resources to areas where the developer environment is most used.
The plug-in uses Google Analytics to track and report data by acting as if you were visiting the site http://jboss.org/tools/usage/. To view the type of information being collected, refer to Section 1.2.1, “Collected usage information guide”.
To view the source code of the usage plug-in visit http://anonsvn.jboss.org/repos/jbosstools/trunk/usage/.
Below you will find an outline of the information that is reported and the Goolge Analytics fields that are used to gather this information.
The Content field has been modified to report the installed JBoss Developer Studio version. Sample returned values include: jbdevstudio-linux-gtk-x86_64-4.0.0.v201009301221R-H20-Beta1.jar and jbdevstudio-linux-gtk-3.0.2.v201009161622R-H138-GA.jar.
The Keyword field has been modified to report the installed JBoss Developer Studio components. Sample returned values include: JBoss AS, Drools, Teiid and ModeShape.
The Visitor type field reports if the current user is new or returning.
The Language field reports the localized language the product is being used in. Sample returned values include: en-US, de-DE and fr-FR.
The location fields report the geographical location where the product is being used based on the continent, country and city. Sample returned values include: Europe (continent), Germany (country) and Munich (city).
The Browser field has been modified to report the Eclipse interface and version being used. Sample returned values include: JBoss Developer Studio: 3.0.0 and JBoss Developer Studio: 3.0.1.
The Operating System field reports the Operating System and its version that the product is running on (with Linux distribution version reporting conducted through the User Defined Value field). Sample returned values include: Linux, Macintosh 10.4, Macintosh 10.6, Windows XP and Windows 7.
The User Defined Value field reports the distribution and version of Linux, if one is being used as the Operating System. Sample returned values include: Red Hat Enterprise Linux 5.4 and Fedora 13.
The Screen colors field reports the color depth being used. Sample returned values include: 32-bit and 24-bit.
The Screen resolution field reports the resolution being used. Sample returned values include: 2048x1536 and 1920x1080.
The Flash version field has been modified to report the Java version used. Sample returned values include: 1.6.0_20 and 1.5.0_9.
The Connection speed field reports the type of internet connection being used. Sample returned values include: T1, Cable and DSL.
In this chapter we'll focus more on how to operate the JBoss AS from JBoss Tools.
JBoss Tools can be used to operate a wide range of JBoss Application Server versions, which can be downloaded from the JBoss Application Server website.
This section covers the basics of working with the JBoss Server supported directly by JBoss Developer Studio via bundled AS plug-in. The server points to the JBoss Enterprise Application Platform Runtime shipped with JBoss Developer Studio.
To read more about AS plug-in, refer to the Server Manager guide.
Starting JBoss Server is quite simple. JBoss Developer Studio allows you to control its behavior with the help of a special toolbar, where you could start it in a regular or debug mode, stop it or restart it.
To launch the server click the green-with-white-arrow icon in the Servers view or right click server name in this view and click the button. If this view is not open, select → → → →
While launching, server output is written to the Console view:
When the server is started you should see Started in the square brackets right next its name in the Servers view.
To stop the server, click the button icon in Servers or right click the server name and press .
When the server is stopped you will see Stopped in the square brackets next to its name.
You can control how JBoss Developer Studio interacts with server containers in the Server editor. Double-click the server to open it in the editor.
Here you can specify some common settings: host name, server name, runtime as well as settings related to publishing, timeouts and server ports.
Although JBoss Developer Studio works closely with JBoss EAP 5 we do not ultimately tie you to any particular server for deployment. There are some servers that Studio supports directly (via the bundled Eclipse WTP plug-ins). In this section we discuss how to manage self-installed JBoss AS. Suppose you want to deploy the application to JBoss 4.2.3 server. First of all you need to install it.
Download the binary package of JBoss AS, e.g. JBoss 4.2.3 and save it on your computer: http://labs.jboss.com/jbossas/downloads
It does not matter where on your system you install JBoss server.
The installation of JBoss server into a directory that has a name containing spaces provokes problems in some situations with Sun-based VMs. Try to avoid using installation folders that contain spaces in their names.
There is no requirement for root access to run JBoss Server on UNIX/Linux systems because none of the default ports are within the 0-1023 privileged port range.
After you have the binary archive you want to install, use the JDK jar
tool (or any other ZIP extraction tool) to extract the jboss-4.2.3.GA.zip
archive contents into a location of your choice. The jboss-4.2.3.GA.tgz
archive is a gzipped tar file that requires a gnutar compatible tar which
can handle the long pathnames in the archive. The extraction process will
create a jboss-4.2.3.GA directory.
Now we should add the just installed server into server manager in JBoss Developer Studio.
Select the Servers view by selecting → → → → .
Right click anywhere in this view and select → .
Select →
Now in the New Server wizard there is a separation between the .org servers (the JBoss Community category) and product server that comes bundled with JBoss EAP (the JBoss Enterprise Middleware category).
To create a new runtime, which Jboss AS 4.2 matches to, click the button
In the next step you need to specify the location of the Server and define JRE to be used.
When adding a new server you will need to specify what JRE to use. It is important to set this value to a full JDK, not JRE. Again, you need a full JDK to run Web applications, JRE will not be enough.
In the next dialog verify the specified information and if something is unfair go back and correct it
In the last wizard's dialog modify the projects that are configured on the server and click the button.
A new JBoss Server should now appear in the Servers view.
Now, we are ready to create the first web application.
This chapter is a set of hands-on labs. You get step-by-step information about how JBoss Developer Studio can be used during the development process.
In this section you will learn how to create a Seam project in JBoss Developer Studio, how to start the server and what structure your project has after it is created.
Before opening the JBoss Developer studio you need to download and start the Workshop Database .
To start the database just run ./runDBServer.sh or runDBServer.bat from the database directory.
The end result should be a console window that looks like:
You may need to set the runDBServer.sh executable flag with the following command:
chmod +x runDBServer.sh
Minimize the terminal window and run JBoss Developer Studio from Applications Menu or from the desktop icon.
First you will see the Workspace Launcher. Change the default workspace location if it's needed. Click the button.
After startup, you see the welcome page. You could read how to work with welcome pages in previous chapter. Now select icon and then press on link.
The New Seam Project wizard is started. You need to enter a name (e.g., "workshop") and a location for your new project. The wizard has an option for selecting the actual Server (and not just WTP runtime) that will be used for the project. This allows the wizard to correctly identify where the destination folder for the required datasource and driver libraries.
All settings are already specified here, you can just modify the Configuration. Click on the button to configure your custom facet options:
On the whole the dialog allows to select the "features" you want to use in your project. JBoss Developer Studio will then setup the appropriate tooling for your project. Since JBoss Seam integrates all popular Java EE frameworks, you can select any combination of technologies from the list. Here, for the default configuration, Dynamic Web Module, Java, JavaServer Faces (JSF), and Seam Facet are already selected for a typical database-driven web application. The default project facets should suffice.
In the Project Facets form you can also bring up server runtimes panel by clicking Runtimes tab on the right corner. This panel shows available server runtimes.
Click the and then the button to proceed to the next step.
A dynamic web application contains both web pages and Java code. The next wizard will ask you where you want to store Java files.
Following page provides you Web Module Settings .You can just leave the default values or choose another folder.
On the next form, you will be able to select where those library JARs come from. The easiest is just to select the JARs provided by the JBoss AS runtime associated with this project. That is why it is important to chose the right JBoss AS 4.2 runtime in the project setup window.
Select Library Provided by Target Runtime as Type of JSF Implementation Library. We will use the JSF implementation that comes with JBoss server.
Click the button
Next wizard step needs more settings that previous. Let's start with General section.
Leave the default Seam runtime and check a WAR deployment.
The Database section is a little tricky. The Connection Profile needs to be edited so that the new project works properly with the external HSQLDB server. By default the project wizard tries to use the JBoss embedded HSQLDB, but the tutorial uses an external database to replicate a more real world development scenario. Click on the button to modify the Connection Profile.
Select HSQLDB Profile Properties. Make sure the Database location is set to hsql://localhost:1701
Click the button. At this point it probably won’t work. This happens if the HSQL JDBC driver is not exactly the same. This can be solved by modifying the HSQLDB database driver settings. To modify the settings, click the button.
The proper Driver JAR File should be listed under Jar List. Select
the hsqldb.jar file found in the jbdevstudio/jboss-eap/jboss-as/common/lib/ directory and
click the button.
Now, the should succeed. After testing the connection, click the button.
You can leave the Code Generation section as is. It refers to Java packages in which the generated code will be placed.
If you want to name your web project "MyProject-war" note that the Test project name should not be "MyProject-war-test", it should be "MyProject-test".
Click on button. Now, there should be a new Seam project called “workshop” listed in the Package Explorer view.
The complete information on how to manage JBoss AS from JBoss Developer Studio can be found in the corresponding chapter.
Now you just need to start the server by clicking on the Start the server icon (
) in the Servers view.
Then run the project by selecting the project then selecting → .
Select the server you want to run the project on, and click the button.
If the project does not show up, then you can use a normal browser and use http://localhost:8080/workshop/home.seam as the URL.
Your project looks like this:
Now let's examine the project and its structure. Go back to the Package Explorer view in JBoss Developer Studio.
It seems like it's not much for a project but this shell application contains a login screen with default login logic, a menu template that can be further modified, and other layout templates.
It's important to note that the business logic will reside in the src/hot folder, by default. And, the package naming conventions that were used in New Seam project wizard could have been changed to something
different from
org.domain.workshop.session. Also, notice that there is a
default Authenticator.java file. This is where custom security logic
can be added. Seam has a nice declarative security model that we will explore in more
detail later on. The src/main folder is a model directory. It stores the project's JPA entity
beans.
The view tier of the application is also important. Seam uses facelets and there is a
built-in facelets GUI editor that includes nice WYSIWYG and component drag/drop
functionality. Try this out by opening home.xhtml from WebContent folder.
Notice that the templates reside in the WebContent/layout folder. There is a stylesheet in the WebContent/stylesheet folder. There is also a login and default error page. The Facelet editor will be
explored in more detail later in the lab.
The project already has a datasource that was created via the Seam project wizard database settings. All of the Seam specific configuration files and JAR dependencies are included and located in their proper locations. On last noteworthy line item is related to the build script. There isn’t a build script because the Eclipse WTP (Web Tools Project) plugin is used to publish web application changes. As you can see, JBoss Developer Studio is removing a great deal of complexity from the enterprise Java project setup and deployment process. The end result is the developer is writing code, not spending time trying to figure out how to get a decent development environment and project build process.
Now it’s time to write some code. The good news is that JBoss Developer Studio can also help out in this respect. In this section, we will create a new Seam Action POJO and facelet with some custom business logic and some GUI changes.
Go to main menu bar and click on → → to start the New Seam Action wizard.
Specify a Seam component name (e.g., "myAction"). The other properties will be auto-completed for you so there is no need to change them. Click on the button.
Now, open the MyAction.java file and replace the
"myAction" method with this logic:
public void myAction() {
Calendar cal = Calendar.getInstance();
log.info("myAction.myAction() action called");
statusMessages.add("MyAction Executed on:" + cal.getTime());
}You also need to import the java.util.Calendar class by clicking CTRL+Shift+O.
The new action can be tested by browsing the workshop-test project. JBoss Developer Studio has already created a TestNG test case for you.
You may have to refresh the project to see the new files.
The test case simulates a Seam method execution for the MyAction.myAction() logic.
To run the test case, right click on MyActionTest.xml and click → or use the toolbar shortcut as shown below.
With any luck, the test case will pass. Look at the TestNG view.
Now, it’s safe to test the new Seam Action in a web browser. The fastest way to do that
is to right click on myAction.xhtml and use → which will show the appropriate URL in the browser. Alternatively you can
manually enter
http://localhost:8080/workshop/myAction.seam
into a browser.
Browse to http://localhost:8080/workshop/myAction.seam and click on the button. This executes the “myAction” method. This looks pretty good, but we could make this page look a little better.
Open
WebContent/myAction.xhtml
in JBoss Developer Studio to use the nice facelets editor.
Right click on the "myAction!" button in the visual part of editor and select <h:commandButton> Attributes.
Change the value of the button to something different. If desired, you can change any other text on the page. Then, type CTRL+S to save the facelet.
Refresh http://localhost:8080/workshop/myAction.seam and now you should see your changes.
Notice that you did not have to publish the application. JBoss Developer Studio auto-published it for you.
In this section you will see how easy it is to secure the facelets and facelet components in Seam. Let’s go ahead and secure the action button, then we will secure the entire page.
There is a class called Authenticator.java. The login page will
execute the Authenticator.authenticate() method by default, so we’ll
start by viewing the authentication logic.
Open Authenticator.java in JBoss Developer Studio and you will see that it contains the
authenticate() method with this code:
public boolean authenticate()
{
log.info("authenticating {0}", credentials.getUsername());
//write your authentication logic here,
//return true if the authentication was
//successful, false otherwise
if ("admin".equals(credentials.getUsername()))
{
identity.addRole("admin");
return true;
}
return false;
}Open myAction.xhtml and add a new secured command button:
<h:commandButton id="myActionSecured"
value="Secured Action Button"
action="#{myAction.myAction}"
rendered="#{s:hasRole('admin')}"/>Refresh http://localhost:8080/workshop/myAction.seam If you are not logged in you will only see one button. If you are logged in, there will be two buttons.
The secured button is not visible because the user isn’t logged in as "admin".
The user is logged in as "admin". Securing components is easy but securing pages is pretty simple as well.
Open
WebContent/WEB-INF/pages.xml
. Then add this markup directly underneath the <pages> element:
<page view-id="/myAction.xhtml" login-required="true"/>
Refresh http://localhost:8080/workshop/myAction.seam If you are not logged in you will get bounced back to the login page.
Thus, if you enter login credentials for the "admin" user, you will be re-directed to the secured page and secured component. If you enter different login credentials, page access will be granted, but the secured component will not be displayed.
Congratulations! You have secured your new action both at the facelet component and page level. You also added custom authentication logic to the login action.
In this section you get to know how to use the workshop database that was started at the beginning of the lab.
The workshop data can be browsed inside of JBoss Developer Studio.
To open the Data Source Explorer, click on → → → .
In the Data Source Explorer, expand the Databases node and select the Default database. Right click on it, select from the context menu.
Then in the current view, drill down to the CUSTOMERS table.
Right click on CUSTOMERS, select → to view the data in the table.
There should be a SQL Results view on the workbench, but it could be hidden. Click on the "Result1" tab in the right side and you should see the data in the CUSTOMERS table.
If you can’t find the SQL Results view tab, click on → → → → .
Congratulations! You just connected to the workshop database and queried the content using Database Explorer tools.
Now, it’s time to reverse engineer the workshop database into a fully functioning Seam CRUD (Create Read Update Delete) application.
In JBoss Developer Studio, switch to the Seam perspective, and then right-click the project and select → .
The "workshop" project in the Seam Generate Entities wizard will be selected automatically. There is no need to change something more, click the button to proceed to the next step.
On the next page use the button to display the database, then click the button to include all the tables from the database, and finally click the button.
After running the Generate Entities action, you will see new org.domain.workshop.entity classes. These classes represent insert/update/delete/query logic.
There is also the org.domain.workshop.entity package that contains the JPA classes. These are the entity beans that are mapped to database tables. Note that you can use Seam refactoring tools with Seam components. Read more about it in Seam refactoring tools chapter of Seam Dev Tools Reference Guide.
Last, but not least, there are facelets for all of the CRUD screens. The best way to get a feel for the generated code is to open a browser and play around with the application. Go to http://localhost:8080/workshop and insert/update/delete/query a few records. There is quite a bit of AJAX in this application, but we will explore that later on in the lab. For now, take note of the page tabs, required field logic and data table sorting in the list pages.
If you see the error java.lang.ClassNotFoundException: org.jboss.seam.servlet.SeamListener in the console output from the Application Server, you may need to copy the jboss-seam.jar file from the lib subdirectory in the Seam library (which can be downloaded from here) into the /server/default/deploy/workshop.war/WEB-INF/lib/ subdirectory in your Application Server (where "default" refers to the server profile that you are using).
If you see the error Could not instantiate Seam component: org.jboss.seam.security.ruleBasedPermissionResolver, copy the mvel2.jar file from the Seam library to the same destination directory mentioned in the tip above.
Congratulations! You now have a fully functioning CRUD application that is AJAX enabled.
Now, it's time to write some JPA queries using the Hibernate perspective in JBoss Developer Studio.
In the upper right corner of the workbench there is a small icon (see the figure below), click on it and select .
Look at the Hibernate Configurations view. In the "workshop" project, drill down on the Session Factory and notice that the JPA entities/attributes are listed in a nice tree view.
Right click on the Session Factory and select . This will open a JPA query scratch pad window.
Write your query and click on the "Hibernate Dynamic SQL Preview" tab. You should see the SQL that will be executed if this JPA query is run.
Run the query by clicking on the green run icon.
The results are listed in the "Hibernate Query Result" view. There is a "Properties" tab in the workbench that can be used to see a specific JPA result. These results represent the JPA objects because our query did not specify column names.
The query can be refined, and take note that there is nice code completion in the JPA query editor.
A refined query will return results that are more ResultSet oriented. Notice the join logic that JPA supports.
There was no need to specify an Employees table in the from part of the JPA query because JPA supports reference traversal via Java class attribute references. Not only are JPA and HQL queries fully supported, but Criteria based queries can also be written in the Criteria Editor. You should spend some time tinkering with different queries and possibly Criteria based queries, even though the instructions are not provided in this lab.
Now, it’s time to view the data model for the workshop database.
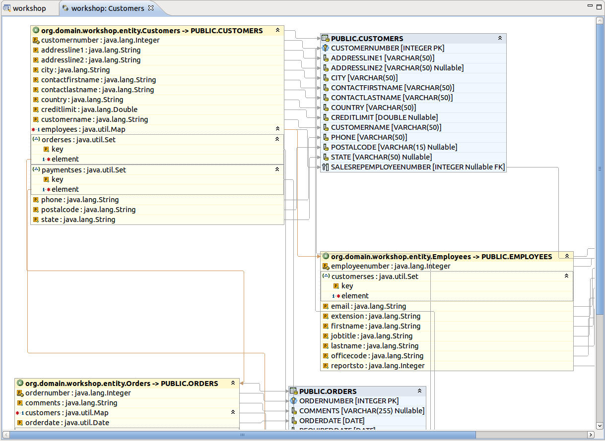
In the Hibernate Configurations view, select "workshop" project and expand the Configuration node. Select the Customers entity, right click on it, choose .
You see a Diagram tab for the CUSTOMERS table and any tables that have FK references. This is a handy way to view the data model and JPA mappings. Now, you’ve got access to something that the Erwin Data Modeler can’t do.
This lab will conclude with one last AJAX twist. In this section we add a RichFaces inputNumberSlider to the Order Details edit screen.
Switch to Seam perspective, and open WebContent/OrderdetailsEdit.xhtml in JBoss Developer Studio.
Change the form field values using the visual editor. Seam has generated the form field names that match the database column names. This is not ideal for business users.
Also, replace the QTY Ordered input field with a inputNumberSlider. You can use the JBoss Developer Studio palette or right click on the form and insert the RichFaces component.
One the last option is to use the source view and manually copy the inputNumberSlider markup listed below:
<rich:inputNumberSlider id="quantityOrdered" required="true"
value="#{orderdetailsHome.instance.quantityordered}"/>The end result is an edit page that has better form labels and a new RichFaces control.
Congratulations! You have completed the JBoss Developer Studio lab.
We highly recommend developing in Seam. This chapter is for users who for some reason cannot use Seam.
In this chapter you'll find out how to create a simple JSP application using JBoss Developer Studio. The application will show a classic "Hello World!" on the page.
We'll assume that you have already launched JBoss Developer Studio and also that the Web Development perspective is the current perspective. If not, make it active by selecting → → from the menu bar or by selecting → → from the menu bar and then selecting Web Development from the Select Perspective dialog box.
We are going to start by creating a Dynamic Web Project with a minimal structure, i.e. with just required facets. Thus this section will perform you all necessary steps on how to do this.
Go to the menu bar and select → →
Select → in the New Project dialog box
Click the button
Enter "jspHello" as a project name
Then select Minimal Configuration from the list of possible configurations and click the button.
The jspHello node should appear in the upper-left Package Explorer view.
This section covers all the points how to create, edit and then preview JSP page.
In our simple application we need to create only one JSP page which displays a "Hello World!" message.
Right click the WebContent folder and select → .
Type hello.jsp for a file name and click the
button.
In the next window you can choose a template for your JSP page and see its preview.
Select New JSP File (xhtml) template and click the button.
Our hello.jsp page will now appear in the Project Explorer view.
Let's now make a little change so that a JSP page displays "Hello World!" message.
Insert this line inside the <body> </body> tag:
<% System.out.println("Hello World!"); %>
Notice that content assist functionality is always available when you are typing:
After changes made your hello.jsp page should look like this:
This line will actually output "Hello World!" message in the Console. To make the message displayed in the Browser, just replace this line with the simple Hello World!.
When you are creating web project the wizard creates the web.xml file for you automatically. The web.xml file editor provided by JBoss Developer Studio is available in two modes: Tree and Source.
Both modes are fully synchronized. Let's add a mapping to our hello.jsp page in the web.xml file.
Switch to the Source tab.
Add the next code into <welcome-file-list> :
<welcome-file>hello.jsp</welcome-file>
If you go back to Tree tab you will see that the changes made in the Source tab are automatically reflected.
Actually you do not really need to do any configurations right now.
Writing ant scripts and managing the packaging process can be quite a complicated and time consuming task for even the most trivial web applications. However, JBoss Developer Studio relieves you of this burden. All you need is to start JBoss Server and launch your application in your favorite browser.
You can also create a JAR archive with JBoss Developer Studio's Archive Tools and export it to any web server.
Project archives managing is available through Project Archives view.
Select → → → → from the menu bar
Select a project in Package Explorer you want to be archived
In the Project Archives view you will see the that the project is now listed:
Right click on the project and select the JAR type of archive.
In the New JAR dialog you can see automatically selected default values.
Click the button. The .JAR file will appear in Package Explorer and also in Project Archives view as structure tree:
Using the Project Archives view you can rebuild the archive:
When you are creating a web application and register it on JBoss Server it is automatically deployed into the /deploy directory of the server. JBoss Developer Studio comes with the feature of auto-redeploy. It means that you don't need to restart JBoss Server. Any changes made in the application in exploded format will trigger a redeployment on the server.
You can also use the "Finger touch" button for a quick restart of the project without restarting the server:
The "Finger" touches descriptors dependent on project (i.e. web.xml for WAR, application.xml for EAR, jboss-esb.xml in ESB projects).
JBoss Developer Studio comes with JSP design-time preview features. When designing JSP pages you can easily preview how they will look during runtime. You can even attach your stylesheet to the Preview.
Make a little change to hello.jsp page, e.g. put this code snippet:
<%= new java.util.Date() %>
Click the button.
Switch to Preview page by clicking the Preview tab at the bottom of the page. You will see how the page will look at runtime.
Let's now launch our project on server. We'll use JBoss Server that is shipped with JBoss Developer Studio. You can do it by performing one of the following actions:
Start JBoss Server from Servers view by clicking the Start the server icon (
) .
Click the
icon or right click your project folder and select → . If you haven't made any changes in the web.xml file or cleared it out you can launch the application by right clicking the hello.jsp page and selecting (
).
You should see the next page in a Browser :
Thus with the help of this chapter you've learnt how to organize a Dynamic Web Project with a minimal configuration, add new elements to it (in our case it's just one JSP page) and deploy and run it on the JBoss Server shipped with JBoss Developer Studio.
We highly recommend developing in Seam. This chapter is for users who for some reason cannot use Seam.
In this chapter you will learn how to create a simple JSF application being based on the "RAD" philosophy. We will create the familiar Guess Number application. The game is played according to the following rules. You are asked to guess a number between 0 and 100. If the guess is correct, a success page is displayed with a link to play again. If the guess is incorrect, a message is printed notifying that a smaller or a larger number should be entered and the game continues.
We'll show you how to create such an application from scratch, along the way demonstrating the powerful features included in JBoss Developer Studio such as project templating, Visual Page Editor, code completion and others. You will design the JSF application and then run the application from inside JBoss Developer Studio using the bundled JBoss server.
First, you should create a JSF 1.2 project using an integrated JBoss Developer Studio's new project wizard and predefined templates. Follow the next steps:
In the Web Projects view (if it is not open select → → → → ) click button.
Enter GuessNumber as a project name, in JSF Environment drop down list choose JSF 1.2
Leave everything else as it is and click the button
Our project will appear in the Project Explorer and Web Projects views. As you can see
JBoss Developer Studio has created the entire skeleton for the project with all
required libraries, faces-config.xml file and web.xml file.
As the project has been set up, new JSP pages should now be created.
Here, we are going to add two pages to our application. The first page is called
inputnumber.jsp. It prompts you to enter a number. If the guess is incorrect, the same
page will be redisplayed with a message indicating whether a smaller or a larger number
should be tried. The second page is called success.jsp. This page will be shown after you guess
the number correctly. From this page you also have the option to play the game again.
Now, we will guide you through the steps on how to do this.
First a folder called pages needs to be created under the WebContent folder. To do this right click on the WebContent folder in the Package Explorer view and select → . Set the Folder Name to pages and click the button.
Open the faces-config.xml file.
Right click anywhere on the diagram mode
From the context menu select
Type pages/inputnumber as the value for the From View ID field
Leave everything else as is and click the button
In the same way create another JSF view. Type pages/success as the value for From View ID
Select →
On the diagram you will see two created views.
Then, we should create connection between JSP pages.
In the diagram, select the icon third from the top along the upper left side of the diagram to get an arrow cursor with a two-pronged plug at the arrow's bottom
Click on the pages/inputnumber page icon and then click on the pages/success page icon
A transition should appear between the two icons of views.
Select → from the menu bar
A resource file is just a file with a .properties extension for collecting text messages in one central place. JBoss Developer Studio allows you to create quickly a resource file. The messages stored in resource file can be displayed to you on a Web page during application execution.
With resource file you don't hard code anything into the JSP pages. It also makes it easier to translate your application to other languages. All you have to do is to translate all your messages to the other language and save them in a new properties file with a name that ends with the appropriate ISO-639 language code.
It is a good idea to keep your resources inside the JavaSource folder, where you keep your .java files. Every time you build the project, all .properties files will then be copied to the classes folder by default.
Right click the JavaSource folder and select →
Enter game as the Folder name and click the button
Your resource file and java bean will be stored in this folder.
Right click on the game folder and select →
Type messages as the value for "name" attribute and click the button
JBoss Developer Studio will automatically open messages.properties file for editing.
Click the button for adding new attribute to your resource file
Enter how_to_play for the "name" and Please pick a number between 0 and 100. for the value
Click the button
Add the following properties using the same process:
makeguess_button=Make Guess
trayagain_button=Play Again?
success_text=How cool.. You have guessed the number, {0} is correct!
tryagain_smaller=Oops..incorrect guess. Please try a smaller number.
tryagain_bigger=Oops..incorrect guess. Please try a bigger number.
Select → from the menu bar
Your .properties file should now look like follows:
The and buttons allow you to move the attributes in the list. To delete the attribute, select it and press the button.
If you want to change a value or a name of your attribute, select it and then click the button.
If the .properties file is rather big and there are a lot of entries in it, you can use filtering and regular expressions narrow down the list. The Filter and Regular Expressions Search is implemented by an expandable panel, closed by default:
When "Expression" is not selected (as by default), filter is case insensitive. When "Expression" is selected, filter uses regular expressions which are case sensitive
Enter the characters that should be searched for in the entries to the 'name' or 'value' input fields accordingly. The filtered results will be displayed in the table below:
When using regular expressions please note, that regular expression syntax does not use "*" for any characters and "?" for any one character. It's necessary to use "." for any one character and ".*" for any characters. Symbols "*" and "?" are used to show that the preceding token is not required, for example, "a.a" matches "aba" but not "aa", while "a.?a" or a.*a" matches both; besides "a.*a" matches "abcda".
To find the exact match, use sequences \A and \z in expression. For example, expression "\Adate\z" matches only string "date"; expression "\Adate" matches "date" and "dateline", expression "date\z" matches "date" and "Begin date", and expression "date" matches all of them.
In this section you'll learn how to create a Java bean that will hold business logic of our application.
Right click the game folder
Select →
Type NumberBean for bean name
A java bean is created.
Declare the variable of your entered number:
Integer userNumber;
JBoss Developer Studio allows to quickly generate getters and setters for java bean.
Right click the NumberBean.java file in the Package Explorer view
Select →
Check userNumber box and click the button
Add the declaration of the second variable
int randomNumber;
.. other bean methods:
public NumberBean ()
{
randomNumber = (int)(Math.random()*100);
System.out.println ( "Random number: "+randomNumber);
}
public String playagain ()
{
FacesContext context = FacesContext.getCurrentInstance();
HttpSession session =
(HttpSession) context.getExternalContext().getSession(false);
session.invalidate();
return "playagain";
}
public String checkGuess ()
{
// if guessed, return 'success' for navigation
if ( userNumber.intValue() == randomNumber )
{
return "success";
}
else
{
FacesContext context = FacesContext.getCurrentInstance();
ResourceBundle bundle = ResourceBundle.getBundle("game.messages",
context.getViewRoot().getLocale());
String msg = "";
// if number bigger, get appropriate message
if ( userNumber.intValue() > randomNumber )
msg = bundle.getString("tryagain_smaller");
else // if number smaller, get appropriate message
msg = bundle.getString("tryagain_bigger");
// add message to be displayed on the page via <h:messages> tag
context.addMessage (null, new FacesMessage(msg));
// return 'tryagain' for navigation
return "tryagain";
}
}
And the import declarations:
import javax.faces.context.FacesContext; import javax.servlet.http.HttpSession; import javax.faces.application.FacesMessage; import java.util.ResourceBundle;
The whole java bean contain the following code:
package game;
import javax.faces.context.FacesContext;
import javax.servlet.http.HttpSession;
import javax.faces.application.FacesMessage;
import java.util.ResourceBundle;
public class NumberBean
{
Integer userNumber;
int randomNumber; // random number generated by application
public Integer getUserNumber ()
{
return userNumber;
}
public void setUserNumber (Integer value)
{
this.userNumber = value;
}
// constructor, generates random number
public NumberBean ()
{
randomNumber = (int)(Math.random()*100);
System.out.println (
"Random number: " + randomNumber);
}
public String playagain ()
{
FacesContext context = FacesContext.getCurrentInstance();
HttpSession session =
(HttpSession) context.getExternalContext().getSession(false);
session.invalidate();
return "playagain";
}
// check if user guessed the number
public String checkGuess ()
{
// if guessed, return 'success' for navigation
if ( userNumber.intValue() == randomNumber )
{
return "success";
}
// incorrect guess
else
{
// get a reference to properties file to retrieve messages
FacesContext context = FacesContext.getCurrentInstance();
ResourceBundle bundle =
ResourceBundle.getBundle("game.messages",
context.getViewRoot().getLocale());
String msg = "";
// if number is bigger, get appropriate message
if ( userNumber.intValue() > randomNumber )
msg = bundle.getString("tryagain_smaller");
else // if number smaller, get appropriate message
msg = bundle.getString("tryagain_bigger");
// add message to be displayed on the page via <h:messages> tag
context.addMessage (null, new FacesMessage(msg));
// return 'tryagain' for navigation
return "tryagain";
}
}
}
In this section you will learn about the faces-config.xml file.
This file holds two navigation rules and defines the backing bean used.
Open the faces-config.xml file in a source mode
Here we will add one more navigation rule and a managed bean declaration, so that the content of the file looks like this:
<?xml version="1.0" encoding="UTF-8"?>
<faces-config
version="1.2"
xmlns="http://java.sun.com/xml/ns/javaee"
xmlns:xi="http://www.w3.org/2001/XInclude"
xmlns:xsi="http://www.w3.org/2001/XMLSchema-instance"
xsi:schemaLocation="http://java.sun.com/xml/ns/javaee
http://java.sun.com/xml/ns/javaee/web-facesconfig_1_2_.xsd">
<navigation-rule>
<from-view-id>*</from-view-id>
<navigation-case>
<from-outcome>playagain</from-outcome>
<to-view-id>/pages/inputnumber.jsp</to-view-id>
</navigation-case>
</navigation-rule>
<navigation-rule>
<from-view-id>/pages/inputnumber.jsp</from-view-id>
<navigation-case>
<from-outcome>success</from-outcome>
<to-view-id>/pages/success.jsp</to-view-id>
</navigation-case>
</navigation-rule>
<managed-bean>
<managed-bean-name>NumberBean</managed-bean-name>
<managed-bean-class>game.NumberBean</managed-bean-class>
<managed-bean-scope>session</managed-bean-scope>
</managed-bean>
</faces-config>
The first navigation rule states that from any page (* stands for any page) an outcome of playagain will take you to the /pages/inputnumber.jsp file. Outcome values are returned from backing bean methods in this example. The second navigation rule states that if you are at the page /pages/inputnumber.jsp, and the outcome is success, then navigate to the /pages/success.jsp page.
Now, we will continue editing the JSP files for our two "views" using the Visual Page Editor.
First, edit the inputnumber.jsp file.
On this page we will have an output text component displaying a message, a text field for user's number entering and a button for input submission.
Open the inputnumber.jsp file by double-clicking on the /pages/inputnumber. jsp icon
The Visual Page Editor will open in a screen split between source code along the top and a WYSIWIG view along the bottom. You can see that some JSF code will have already been generated since we chose a template when creating the page.
At the beginning it's necessary to create a <h:form> component that will hold the other components.
Place the mouse cursor inside the <f:view></f:view> tag
Go to JBoss Tools Palette and expand JSF HTML folder by selecting it
Click on the <h:form> tag
In the Insert Tag dialog select the id field and click on the second column. A blinking cursor will appear in a input text field inviting to enter a value of id
Enter inputNumbers and click the button
In source view you can see the declaration of a form.
First let's declare the properties file in the inputnumber.jsp page using the loadBundle JSF tag.
Add this declaration on the top of a page, right after the first two lines:
<f:loadBundle basename="game.messages" var="msg"/>
As always JBoss Developer Studio provides code assist:
Switch to Visual tab, where it is possible to work with the editor through a WYSIWYG interface
Click the outputText item from the JSF HTML group in the JBoss Tools Palette view, drag the cursor over to the editor, and drop it inside the blue box in the editor
Select the second column in the value row.
Click the button next to the value field
JBoss Developer Studio will display a list of possible values:
Expand →
Select the how_to_play value and click the button. Then click the button.
The text will appear on the page:
Switch to Source mode and insert a <br/> tag after the <h:outputText> component to make a new line
Click the button
On the Palette click on inputText, drag the cursor over to the editor, and drop it inside the editor after the text
Select the value row and click in the second column
Click the button next to the value field
Expand →
Select userNumber value and click the button
Select the Advanced tab
Select the id row and click in the second column
Type userNumber in the text field
Select the required row and click in the second column
Click button next to the value field
Expand Enumeration and select true as a value
Click the button, then click the button
Go to Source mode
Add the validation attribute to <f:validateLongRange> for user input validation
<h:inputText id="userNumber" value="#{NumberBean.userNumber}" required="true">
<f:validateLongRange minimum="0" maximum="100"/>
</h:inputText>
Click the button
Again select Visual mode
On the Palette, click on commandButton, drag the cursor over to the editor, and drop it inside the editor after the inputText component.
In the editing dialog select the value row and click on the second column
Click the button next to the value field
Expand → and select makeguess_button as a value
Click the button
Select the action row and click in the second column
Type #{NumberBean.checkGuess} in the text field
Click the button
In Source mode add <br/> tags between the <outputText>, <inputText> and <commandButton> components to place them on different lines
inputnumber.jsp page should look like this:
<%@ page language="java" contentType="text/html; charset=UTF-8" pageEncoding="UTF-8"%>
<%@ taglib prefix="f" uri="http://java.sun.com/jsf/core"%>
<%@ taglib prefix="h" uri="http://java.sun.com/jsf/html"%>
<f:loadBundle basename="game.messages" var="msg"/>
<!DOCTYPE html PUBLIC "-//W3C//DTD HTML 4.01 Transitional//EN" "http://www.w3.org/TR/html4/loose.dtd">
<html>
<head>
<meta http-equiv="Content-Type" content="text/html; charset=UTF-8">
<title>Insert title here</title>
</head>
<body>
<f:view>
<h:form id="inputNumbers">
<h:outputText value="#{msg.how_to_play}"/>
<br/>
<h:messages style="color: blue" />
<br/>
<h:inputText id="userNumber" required="true" value="#{NumberBean.userNumber}">
<f:validateLongRange minimum="0" maximum="100" />
</h:inputText>
<br/>
<br/>
<h:commandButton action="#{NumberBean.checkGuess}" value="#{msg.makeguess_button}"/>
</h:form>
</f:view>
</body>
</html>
We now edit the success.jsp page in the same way as we just edited the inputnumber.jsp file. The code for the success.jsp page should look like the following:
<%@ taglib uri="http://java.sun.com/jsf/html" prefix="h" %>
<%@ taglib uri="http://java.sun.com/jsf/core" prefix="f" %>
<f:loadBundle basename="game.messages" var="msg"/>
<html>
<head>
<title></title>
</head>
<body>
<f:view>
<h:form id="result">
<h:outputFormat value="#{msg.success_text}">
<f:param value="#{NumberBean.userNumber}" />
</h:outputFormat>
<br />
<br />
<h:commandButton value="#{msg.trayagain_button}"
action="#{NumberBean.playagain}" />
</h:form>
</f:view>
</body>
</html>
Again you can use code assist provided by JBoss Developer Studio when editing jsp page:
The success.jsp page is shown if you correctly guessed the number. The <h:outputFormat> tag will get the value of success_text from the properties file. The {0} in success_text will be substituted for by the value of the value attribute within the <f:param> tag during runtime.
In the final result you have a button which allows you to replay the game. The action value references a backing bean method. In this case, the method only terminates the current session so that when you are shown the first page, the input text box is clear and a new random number is generated.
Switch to Preview mode to see how this page will look in a browser:
Now we need to create the index.jsp page.
The index.jsp page is the entry point of our application. It's just forwarding to the inputnumber.jsp page.
Right click the WebContent folder and select →
Enter index for name field and click the button.
Untick the Use JSP Template check box and click the button.
Edit the source of the file so it looks like the following:
<!doctype html public "-//w3c//dtd html 4.0 transitional//en"> <html> <body> <jsp:forward page="/pages/inputnumber.jsf" /> </body> </html>
Note the .jsf extension of a page. It means that we trigger the JSF controller servlet to handle the page according the servlet mapping in the faces-config.xml file.
Finally, we have all the pieces needed to run the application.
Start up JBoss server by clicking on the icon in the Servers view. (If the JBoss Server is already running, stop it by clicking on the red icon and then start it again. After the messages in the Console tabbed view stop scrolling, JBoss is available)
Right-click on the project and select →
Play with the application by entering correct as well as incorrect values

Figure 5.25. After You Enter a Guess, the Application Tells You Whether a Smaller or a Larger Number Should be Tried
JBoss Developer Studio provides an option to download and import a ready-made project that you can explore learn from.
To adjust the settings of the Project Examples feature you need to navigate to → → → .
The Show experimental sites checkbox serves to enable or disable user sites in the Project Example dialog ( → ).
As you can see from the Project Examples Preferences image you can add a custom project example that can be provided by anyone. This feature can, for example, facilitate project testing.
In oder to add a new project example you need to select the User sites option and press the button to the right.
When the button is pressed the Add Project Example Site dialog is displayed. The dialog contains two input fields: Name, where you need to specify the name of the new entry and URL,which has to point to the XML file that contains example project(s) properties. The structure of the XML file is discussed in more detail in a later chapter of this guide. Alternatively, if the XML is stored on your local machine, you can hit the button to select the file in the file system.
Here is an example of the XML file that holds project example settings:
<projects>
<project>
<category>User Examples</category>
<name>User Project Example</name>
<shortDescription>
Short project description.
</shortDescription>
<description>
Full project description.
</description>
<size>10900</size>
<url>
http://projectexample.org/projectexample.zip
</url>
</project>
</projects>
Once you define the location of the XML file with projects settings you will see a new user site entry added. Please note now if you select the entry you can edit and remove it with the corresponding buttons to the right. You can not perform such operations with the Plugin provides sites.
When the user sites location is set up you can download and install the project(s). Please see the next chapter of the guide for more details.
To download a project example and start working with it you need to perform a few steps:
Go to the menu bar and select → →
Select → (You can also select from menu bar: → or directly by selecting → → menu )
Alternatively, you should navigate to → , scroll down to find the JBoss Tools option (or just type in the first letters of the word "JBoss" for quick search), expand the option and select Project Examples, and click the button.
Now in the New Project Example dialog you can select a project you would like to explore and a site to download it from
The Project Examples Wizard provides a filter field to more easily locate the project examples you want, so you can type in the project you would like to explore in the field.
If you have previously specified user sites (see the User Sites chapter) they also will be displayed in the list of project examples in the category that was defined in the XML file with user sites settings.
Pleas note that to view the user sites you need to have Show experimental sites checked.
The Show the Quick Fix Dialog option is described in the Quick Fixes section.
Press the button to start downloading the project from the repository
When downloading is finished the project will be imported automatically and you will be able to see it in the Package Explorer view.
Now you can run the application on the server.
For further operation add the following code to .project files of your Web project example.
<buildCommand>
<name>org.jboss.tools.jst.web.kb.kbbuilder</name>
<arguments>
</arguments>
</buildCommand>
...
<nature>org.jboss.tools.jst.web.kb.kbnature</nature>
It is needed for Code Assist and JSF EL Validation to function correctly.
The Project Examples Wizard has an option for making quick fixes for the imported project to easily fix possible issues like missing servers, Seam runtimes etc.
To enable the quick fix option you need to check the Show the Quick Fix dialog while choosing the Project Example.
When the project you selected is downloaded it will be checked for missing dependences and if any are detected you will see a dialog listing the problems.
To fix the problem you need to:
Select the problem from the list
Click the button
You will be offered a solution or a number of solutions to the problem.
In this case (see the image above), when the button is pressed, the Seam Settings dialog box will be displayed where you need to provide a path to the Seam environment in order to fix the issue.
When the problem is fixed you will be returned to the Quick Fix dialog box with the remaining problems to be fixed.
You can also fix problems before downloading. When the project example is selected you will see warning message on the New Project Example dialog.
To fix the problem immediately you need to:
Click the button in the New Project Example dialog
Select the problem from the list in the Requirement details dialog box
Click the button
You will be offered a solution to the problem.
Refer to the following FAQ to get the answers on the most "popular" questions concerning JBoss Developer Studio.
Linux users may need to do the following to get the Visual Page Editor to work correctly on their machines.
On Red Hat based Linux distributions install the libXp.i386 package
Type
ln -s libstdc++.so.5.0.7 libstdc++.so.5
and/or use
yum install libXp
Open the JBoss Developer Studio perspective. If you see the Help view open, close it and restart JBoss Developer Studio
If it doesn't help and you use Fedora with Eclipse Version: 3.4.1, the issue can be produced because the libswt-xulrunner-gtk-3449.so file doesn't present in eclipse-swt-3.4.1-5.fc10.x86_64.rpm/eclipse/plugins/org.eclipse.swt.gtk.linux.x86_64_3.4.1.v3449c.jar. To add this file to eclipse you should:
Decompress eclipse/plugins/org.eclipse.swt.gtk.linux.x86_3.4.1.v3449c.jar form eclipse-SDK-3.4.1-linux-gtk-x86_64.tar.gz
Copy libswt-xulrunner-gtk-3449.so file to your Fedora Eclipse location.
Open the file jbdevstudio.ini, which can be found in your Fedora Eclipse location and add the following line:
-Dswt.library.path=/usr/lib/eclipse
,where /usr/lib/eclipse is the path to your eclipse folder.
If none of these work, do the following:
Clear the JBoss Developer Studio log file,<workspace>\.metadata\.log
Start JBoss Developer Studio with the -debug option:
jbdevstudio -debug
Post the JBoss Developer Studio log file(<workspace>\.metadata\.log) on the forums.
Some functionality of Visual Editor may not work if a project doesn't have org.jboss.tools.jsf.jsfnature or org.jboss.tools.jst.web.kb.kbnature in .project configuration. To fix this problem and turn off the message box execute next steps:
Right mouse button click on a project in Package Explorer.
Select → from the context menu.
Configure your project using Add JSF Capabilities wizard and press Finish.
If you are sure that your project does not need JSF capabilities, just disable this message box by checking Do not show this dialog again! checkbox.
No. JBoss Developer Studio already comes bundled with JBoss Server. We bundle it together so that you don't need to download any additional software and can test your application in a Web browser right away.
If you want to use a different JBoss server installation, after JBoss Developer Studio is installed open Servers View (select → → → → ), then right click and select → → and follow the wizards steps to point to another Jboss Server installation.
JBoss Developer Studio works with any servlet container, not just JBoss. For more information on deployment, please see the Deploying Your Application section.
Use the following steps to manually transfer an existing Seam 1.2.1 project into a new JBoss Developer Studio Seam project:
Create a Seam Web project to get the JBoss tools structure
Then from your Seam 1.2.1 seam-gen project start doing the following:
Copy src to src
Copy view to Web content
Copy resources individual files to where they are in the seam web project etc.
Yes. From main menu select → → → → and follow wizards steps.
JBoss Developer Studio configures eclipse via the jbdevstudio.ini file to allocate extra memory, but if you for some reason need more memory then by default, you can manually make adjustments in this file. For example:
-vmargs -Xms128m -Xmx512m -XX:MaxPermSize=128m
See the section on Adding Tag Libraries in the Visual Web Tools Guide.
To get Code Assist for Seam specific resources in an externally generated project, you should enable Seam features in Project Preferences. Right click an imported project and navigate → . Check Seam support box to enable all available Seam Settings.
To import an example Seam project from jboss-eap into your working directory, you should perform the following steps:
Select → →
Point to the build.xml file of any chosen project by clicking the button
Click the button to open the project
As these seam examples are non WTP projects, next you should enable Seam support for them. To do that, right click the project and select → .
Seam Dev Tools Reference Guide
This guide helps you to understand what Seam is and how to install Seam plug-in into Eclipse. It tells you the necessary steps to start working with Seam Framework and assists in a simple Seam Project creation. Also you will learn how to create and run the CRUD Database Application with Seam as well as find out what Seam Editors Features and Seam Components are.
Visual Web Tools Reference Guide
provides general orientation and an overview of visual web tools functionality. This guide discusses the following topics: editors, palette, web properties view, openOn, content assist, RichFaces support.
JBoss Server Manager Reference Guide
This guide covers the basics of working with the JBoss server manager. You will read how to install runtimes and servers and quickly learn how to configure, start, stop the server and know how deployment and archiving process. You will find out how to manage installed JBoss Servers via JBoss AS Perspective. You will also read how to deploy modules onto the server.
jBPM Tools Reference Guide
With jBPM Tools Reference Guide we'll help you to facilitate a cross-product learning and know how you can speed your development using special editors and visual designers. We'll also guide you through the steps on how to create a simple process and test it within jBPM jPDL perspective.
Hibernate Tools Reference Guide
Throughout this guide you will learn how to install and use Hibernate Tools bath via Ant and through Eclipse. We'll supply you with the information on how to create mapping files, configuration file as well as a file for controlling reverse engineering by using specific wizards that Hibernate tooling provides. Also you will know about Code Generation and peculiarities of work within Hibernate Console Perspective.
ESB Editor Reference Guide
This guide provides you with the information on ESB Editor and all necessary wizards for ESB files development.
JBoss Portal Tools Reference Guide
The guide gives a detail look at how you can easily build a Portlet Web Application with JBoss Tools and deploy it onto JBoss Portal.
JBoss WS User Guide
This guide gives you practical help on JBossWS usage. You will learn how to create a web service using JBossWS runtime, find out how to create a web service client from a WSDL document using JBoss WS and also see how to set your development environment.
Smooks Tools Reference Guide
This guide is packed with useful and easy-to-understand information about graphical, configuration and source editor pages.
Drools Tools Reference Guide
The guide help you to discover how to create a new Drools project, use debugging rules and work with different editors.
JMX Tools Reference Guide
With the help of this guide you'll explore the best practices to follow when working with MBean Explorer, MBean Editor, Connections and etc.
Eclipse Guvnor Tools Reference Guide
The purpose of this guide is to describe briefly the functionality present in the Eclipse Guvnor Tools (EGT) for Drools 5.
JSF Tools Tutorial
This tutorial will describe how to deal with classic/old style of JSF development and how to create a simple JSF application.
JSF Tools Reference Guide
From this guide you'll discover all peculiarities of work at a JSF project. You'll learn all shades that cover the process of project creation and take a closer look at the JSF configuration file. Also you'll get to know managed beans and how to work with them and find out, how to create and register a custom converter, custom validator and referenced beans in a JSF project.
Struts Tools Reference Guide
In Struts Tools Reference Guide you will learn how to create and work with a new struts project. This guide also provides information about graphical editor for struts configuration files, tiles files, and struts validation files.
Struts Tools Tutorial
This tutorial will describe the classical style of Struts development, and will step-by-step show you how to create a simple Struts application.