
JBoss.orgCommunity Documentation
Version: 3.1.7.GA
Copyright © 2007, 2009 JBoss, a division of Red Hat
April 2008
All developers and process analysts who are beginning to use JBoss jBPM should read this Getting Started guide. It will give them a jumpstart showing how to create a process definition.
This document introduces the use of the JBoss jBPM Graphical Process Designer (GPD) to create workflow processes. It will help first time users with the following tasks :
Install the JBoss jBPM GPD Eclipse plugin available from the JBoss jBPM download area
Set up a Java project in Eclipse and prepare it to do test driven process development
Using the creation wizard to create an empty process definition
Use the designer palette to draw the first processdefinition
Show how the xml processdefinition can be inspected as an xml file
Set up a Java project in Eclipse and prepare it to do test driven process development
Write an example process test case
If you have questions, please feel free to contact Koen Aers or Tom Baeyens for more information.
JBoss jBPM is a workflow that enables creating and automatization business processes. Look at the list of features below to understand its main functionality.
Table 1.1. Key Functionality for JBoss jBPM
| Feature | Benefit |
|---|---|
| jBDL support | Enables managing workflow processes as well as human tasks and interactions between them. jBDL combines the best both Java and declarative process techniques. |
| Support of Graphical Process Designer (GPD) | Is used for simplifying declarative process development and visualizations of all actions. |
| Project Creation wizard | Allows to create a new jBPM template project that already includes all advanced artifacts and core jBPM libraries. |
| Rich palette of pre-build process nodes | Provides process-building functionality and gives opportunity even non-programmers to develop processes. |
| A large range of special views, including: | |
| Support of XML code view | Shows the corresponding XML that's generated automatically in the Source view of the process definition editor when developing the process. |
| Properties view | Facilitates configuring and editing of all nodes properties. |
| The jBPM Graphical Process Designer editor | The plugin is used for designing the workflow. |
| Interaction with all of the J2EE based integration technologies including Web Services, Java Messaging, J2EE Connectors, JBDC, EJBs. | Enables implementation, provides better functionality and flexibility. |
| Integration with jBoss Seam | Allows to write applications with complex workflows and provides easier interactions between them. |
All JBoss Developer Studio/JBoss Tools release documentation you can find athttp://docs.jboss.org/tools in the corresponding release directory.
The latest documentation builds are available at http://download.jboss.org/jbosstools/nightly-docs.
The main purpose of this chapter is to let you know how to launch the JBoss jBPM (business process management).
The jBPM plugin (jBPM Designer) is already included in the JBoss Tools. To make it work, you should only download the jBPM runtime (jbpm-jpdl-3.2.3 currently) and specify the directory where you extracted the runtime either when you create a jBPM project or by using the jBPM preference pages.
Try to avoid using spaces in the names of installation folders. It can provoke problems in some situations with Sun-based VMs.
Navigate to Window > Preferences > JBoss jBPM > Runtime Locations. Here you can add, edit and remove JBoss jBPM installation locations. Click Add button. In the dialog that appeared enter a name for a newly added jBPM runtime and point to the correct location of this package on your harddrive. Click OK then click OK again.
Now, when you have a runtime installed, we are going to demonstrate some powerful features of the jBPM.
In this chapter we suggest a step-by-step walk-through of creating and configuring your own simple process. Let's try to organize a new jBPM project.
A wizard for creating a jBPM project is included in the GPD plugin. We have opted to create a project based on a template already containing a number of advanced artifacts that we will ignore for this section. In the future we will elaborate this wizard and offer the possibility to create an empty jBPM project as well as projects based on templates taken from the jBPM tutorial.
This section will show you how to use the Creation wizard for creating a new jBPM project with already included source folders.
At first you should select File >New Project... and then JBoss jBPM > Process Project in the New Project dialog:
Clicking Next brings us to the wizard page where it's necessary to specify the name and location for the project. We choose, for example, HellojBPM as the name and accept the default location.
Thus, our project will be created in the workspace root directory by default. If you want to change the directory for your future project, deselect Use default location and click Browse... button to set needed location or simply type it.
On the next screen you'll be prompted to select the core jBPM location that we have defined in the previous chapter.
Clicking on Finish results in the project being generated. The wizard creates four source folders: one for the processes ( src/main/jpdl ), one for the java sources ( src/main/java ), one for the unit tests ( src/test/java ) and one for the resources such as the jbpm.properties and the hibernate.properties files ( src/main/config ). In addition a classpath container with all the core jBPM libraries is added to the project
Looking inside the different source folders will reveal a number of other artifacts that were generated, but we will leave these untouched for the moment. Instead, we will look at another wizard that enables us to create an empty process definition.
Now when the project is set up, we can use a Creation wizard to create an empty process definition. Bring up the New wizard by clicking the File > New > Other... menu item. The wizard opens on the Select Wizard page.
Selecting the JBoss jBPM category, then the Process Definition item and clicking on the Next button brings us to the Create Process Definition page.
We choose hello as the name of the process archive file. Click on the Finish button to end the wizard and open the process definition editor.
You can see in the Package Explorer that creating a process definition involves creating a folder with the name of the process definition and populating this folder with two .xml files : gpd.xml and processdefinition.xml.
The gpd.xml contains the graphical information used by the process definition editor. The processdefinition.xml file contains the actual process definition info without the graphical rendering info. At present, the GPD assumes that these two files are siblings. More sophisticated configuration will be supported later.
Now we are ready to create a very simple process definition consisting of a begin state, an intermediate state and an end state.
To make the configuration of actions much easier it's better to use the jPDL perspective. It provides the tabbed Properties Editor which allows to configure all the relevant properties of the current selected item.
At first select respectively Start, State and End on the tools palette and click on the canvas to add these nodes to the process definition. The result should look similar to this:
Then, we will connect the nodes with transitions. To do that select the Transition tool in the tools palette and click on the Start node, then move to the State node and click again to see the transition being drawn. Perform the same steps to create a transition from the State node to the End node. The result will look like:
Now, when you've got background knowledge of simple project creation, let's move to more advanced tools.
Here, it will be explained how to work with views and editors provided by JBDS.
The views are used for representation and navigation the resources you are working on at the moment. One of the advantages of all the views is that all modifications made in the current active file are immediately displayed in them. Let’s get acquainted more closely with those that the jPDL perspective provides.
As you can see in the picture above, the jPDL perspective contains a complete set of functionality that's necessary for working on the jBPM project.
To have a way to quickly see an outline of the process use the Outline view that is presented as the classical tree. If it is not visible select Window > Show view > Outline.
The main advantage of this view is that it gives visual representation of the whole current developing process. Besides, the Overview comes as a scrollable thumbnail which enables a better navigation of the process structure if it's too large.
Here, we dwell on the JBDS Properties view.
Notice if it's not visible you can access it by navigating Window > Show view > Properties.
The view shows the relevant properties of the selected item in the tabbed form. Every item has its own set of properties, which can be directly editable in the Properties view or by brining up the context menu.
For example, on the picture above the Properties view displays all the properties for a selected transition. Its name has been changed to to_auction. We've done it directly in active General tab of the view. The same way let's change the name for the second transition to to_end.
If no one item is selected, the view represents the properties of the whole process definition.
In this case, it contains six tabs. The first one is the General. It allows to specify a process name and add necessary description. To illustrate let's change the process definition name to jbay.
The jBPM GPD editor includes four modes: Diagram, Deployment, Design and Source, which are available as switchable tabs at the bottom of the editor. Let's dwell on each of them.
In this mode we define the process in the form of a diagram by means of tools provided on the left-hand side of the jBPM GPD.
Besides, some properties can be directly edited in the Diagram mode of the graphical editor. One example of this is the name property of nodes. You can edit this directly by selecting the node of which you want to change the name and then click once inside this node. This enables an editor in the node. We change the name of the node to auction.
Now, that we have defined a simple process definition, we can have a look at the XML that is being generated under the covers. To see this XML click on the Source tab of the graphical process designer editor.
The Source mode enables to easily manipulate our XML. That is manually inserting and editing necessary elements or attributes. In addition, here you can take advantage of content assist.
One more way to edit your file is to use Design mode. You can see it in the next picture:
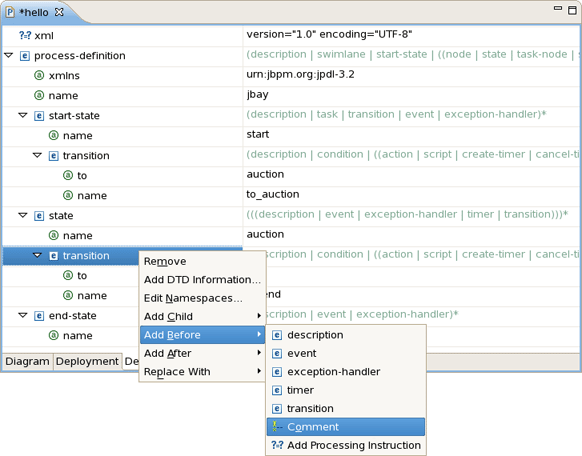
As you can see above, this mode looks like a table in the first column of which the process structure is performed. Here, you can also insert, remove and edit elements or attributes, moreover add comments and instructions. Their values can be directly edited in the second column of the Design mode table.
For instance, let’s add a comment on the second transition. For that, you should bring up the context menu for it and choose Add Before > Comment.
Then, we can put the text This transition leads to the end state in the right column as its value.
Finally, to adjust the deployment settings of the project you should switch on to the tab that opens the Deployment mode. On the picture below the Deployment mode is performed with default settings. Here, you can easily modify them or, if the settings won't match your needs, to reset defaults.
The button Test Connections is necessary to make sure whether all your settings are valid before deploying the process.
Now that we've seen how to work with jPDL perspective, let's pass on to the project testing.
One of the most important advantages of JBoss jBPM's lightweight approach to BPM and workflow management is that developers can easily leverage their usual programming skills and techniques. One of these well-known techniques is Unit Testing and Test Driven Development.
In this chapter we will show how developers, making use of the JBoss jBPM GPD, can use a technique we have baptized Test Driven Process Development to create process definitions and test their correctness.
When creating the HellojBPM project the Project Creation wizard has already put in place all the library requirements we need to start writing the jBPM unit tests. They are contained in the jBPM Library container and the most important of them is the .jar file containing the core jBPM classes. While working on the project you could find them all in the Package Explorer.
It must be noted that it is possible to change the location of the core jBPM installation by changing the preference settings. More on this see later in this book.
With that extra knowledge on the project settings, you can create your first test. To do this, we create the com.jbay package in the test/java source folder. Then we bring up the context menu on this package and select New > Other...
And then Java > JUnit > JUnit Test Case to call the specialized JUnite Test case creation wizard.
The wizard looks as follows:
By default JUnite 3 version of testing framework is selected. Of course, you can choose new advanced JUnit 4 version. In this case you'll be prompted to add new JUnit Library to your build path. To add it automatically just click on the appropriate link. In the Class under test section you can specify the class to test.
Then, we call the test class HelloTest and press Finish button to complete.
Next, we should write a simple test scenario as shown on the next figure. Let's study the code of this test case.
In the first line of the method, a jBPM process archive object is created. We use a constructor accepting the filename of the archive. In our case it is the hello file we created earlier and which lives in the src/main/jpdl folder of our project. After asserting that this object is really created, we extract a process definition object from it. This object is fed to the constructor of a process instance object. We have a process instance object, but this process is not yet started, so we can safely assert that its root token still resides in the start node. After signalling the token will move to the next state and the process will be in the auction state. Finally another signal will end the process.
After writing this test we can check whether it works as expected by running it .
All went well as we have a green light:
Of course, this simple scenario was not very interesting, but the purpose of it was to show how you can reuse your development skills in a very straightforward way when doing process development. To see how more interesting processes and process test scenario's can be developed, we suggest you to read the JBoss jBPM User Guide and to study the API reference. You can find it in the jBPM download folder. (To get started we downloaded jbpm-jpdl-3.2.2 in the second chapter. You should just remember where you extracted it.) All we've mentioned are in the 'javadoc- *' subfolders of the 'doc' folder. Moreover, some more examples will be given later in this book.
In this chapter we will show how to do software integration with JBoss jBPM. The standard mechanism to implement this is to wrap the functionality you want to integrate in a class that implements the ActionHandler interface. In order to demonstrate it let's specify Hello World action for our process.
Each Hello World process should integrate one or more Hello World actions, so this is what we will be doing. We can integrate custom code at different points in the process definition. To do this we have to specify an action handler, represented by an implementation of the ActionHandler interface, and attach this piece of code to a particular event. These events are amongst others, going over a transition, leaving or entering nodes, after and before signalling.
To make things a little bit more concrete, let's create a new class called HelloActionHandler. For that firstly we'll create a new package com.jbay.action in the src/java/main folder of our project. Then, we should call New Class Creation wizard as usual by right-clicking and navigating New > Class.
Notice that two first gaps have been filled automatically. Here, instead of Package option Enclose type option can be selected where a type in which to enclose a new class should be specified.
In our case, we leave everything as it is, just type HelloActionHandler as a name of new class and add org.jbpm.graph.ActionHendler interface as it's shown in the picture above.
Thus, our HelloActionHandler implements the ActionHandler interface including the execute method as shown in the next figure. Here, we add a variable named greeting to the collection of process variables and put a message in it : "Hello from ActionHandler".
Now, as we have HelloActionHandler class defined, let's explore how we can handle it.
The main purpose of this chapter is to provide you with the steps associating our Hello World action with a particular event and test the correctness of our actions as well.
As good Testcity citizens we will first create a Unit Test that proves the behaviour we want to achieve by adding the ActionHandler to the process. So we implement another test.
At first, let's return to the code we already saw in the previous chapter and add new test method testActionHendler to it.
We assert that no variable called greeting exist. Then we give the process a signal to move it to the auction state. We want to associate the execution of the action with the event of going over the transition from the start state to the auction state. So after the signal, the process should be in the auction state as in the previous scenario. But moreover, the greeting variable should exist and contain the string "Hello from ActionHandler". That's what we assert in the last lines of the test method.
Running the tests now results in a failure. The point is that we did not associate the action with any particular event in the process definition, so the process variable did not get set.
Let's do something about it and add an action to the first transition of our sample process. To do this you can use the Actions tab in the Properties Editor that is under the graphical canvas. Bring up the popup menu of the action element container and chose New Action as it's shown on the figure below. The other way to add an action to the transition is simply to use the dropdown menu that is available under the action icon in the right upper corner of the Properties View.
After adding the action a tabbed view with three pages will appear.
The first of these three pages allows you to give the Action a name. The last page contains some advanced attributes such as whether the Action is asynchronous. The Details page is the most important. It allows to choose and configure the actual action handler implementation.
Clicking on the Search... button brings us to a Choose Class dialog.
We choose our previously created 'HelloActionHandler' class and push the OK button. After the selection of the action handler for the action, we can run the test and observe it gives us a green light.
There we are. The above objective has been achieved.
The different integration points in a process definition are thoroughly documented in the JBoss jBPM User Guide. Instance nodes can contain many action elements. Each of these will appear in the Action element list of the Actions tab. But each Action also has a properties view of itself. You can navigate to this view by selecting the added Action in the outline view.
This chapter contains additional information related to the JBoss jBPM.
You can change the default jBPM installation by means of the Eclipse preference mechanism. Open the Preferences dialog by selecting Window > Preferences and select the JBoss jBPM > Runtime Location category. Using this page you can add multiple jBPM installation locations and change the default one. The default installation is used for the classpath settings when creating a new Process Project. Changing the preferences has no influence on already created projects. Getting rid of a jBPM installation that's being referenced by a project however will cause the classpath to contain errors.
Here, we'll examine how you can configure the Task nodes in jBPM jPDL GPD.
You can add Tasks to Task nodes and then configure them in a similar manner as the Action configuration mechanism. Let's consider the process definition similar to the previous one that contains three nodes: Start state, Task node and End state. The Properties view for selected Task node includes several tabs.
We should choose the Task tab and then bring up the context menu or click the button in the top right corner of the view to add a Task to our Task node.
Every added Task has its own configuration possibilities. You can access them through the Properties view as well.
The General page is a place where you can specify the name of a Task and its description. For instance, let it be approve oder with appropriate description that you can see in the figure below.
Now, look at Details page. First, you should specify the due date that is a mandatory property for the Task. The due date is the date on which the task should be accomplished. Here you can also set a Task priority as well as signalling, notifying or blocking. The Blocking attribute indicates that the process will not be able to continue if this task is still unaccomplished. The Generate Form... button is for creating a simple task form that can be rendered by the jBPM console.
For our example, we specify the due date as 2 business days, choose the high priority and also check the Signalling and Notify attributes. It means that the Task should be accomplished in 2 business days and the assignee will be notified by email when the task is assigned. To specify how the Task should be assigned switch on to the Assignment page.
On the Reminder page you can specify whether the assignee will be reminded of the task that awaits him.
In our case, the assignee will be reminded by email after two business hours and continue to get reminding every business hour after that.
In the next figure you can see our configuring generated into XML.
We hope, our guide will help you to get started with the jPDL process language and jBPM workflow on the whole. Besides, for additional information you are welcome on JBoss forum.