JBoss.orgCommunity Documentation
This chapter discusses the JBoss server implementation of the JavaEE Connector Architecture (JCA). JCA is a resource manager integration API whose goal is to standardize access to non-relational resources in the same way the JDBC API standardized access to relational data. The purpose of this chapter is to introduce the utility of the JCA APIs and then describe the architecture of JCA in JBoss
The JBoss JCA framework provides the application server architecture extension required for the use of JCA resource adaptors. This is primarily a connection pooling and management extension along with a number of MBeans for loading resource adaptors into the JBoss server.
There are three coupled MBeans that make up a RAR deployment. These are the org.jboss.resource.deployment.RARDeployment, org.jboss.resource.connectionmanager.RARDeployment, and org.jboss.resource.connectionmanager.BaseConnectionManager2. The org.jboss.resource.deployment.RARDeployment is simply an encapsulation of the metadata of a RAR META-INF/ra.xml descriptor. It exposes this information as a DynamicMBean simply to make it available to the org.jboss.resource.connectionmanager.RARDeployment MBean.
The RARDeployer service handles the deployment of archives files containing resource adaptors (RARs). It creates the org.jboss.resource.deployment.RARDeployment MBeans when a RAR file is deployed. Deploying the RAR file is the first step in making the resource adaptor available to application components. For each deployed RAR, one or more connection factories must be configured and bound into JNDI. This task performed using a JBoss service descriptor that sets up a org.jboss.resource.connectionmanager.BaseConnectionManager2 MBean implementation with a org.jboss.resource.connectionmgr.RARDeployment dependent.
The org.jboss.resource.connectionmanager.BaseConnectionManager2 MBean is a base class for the various types of connection managers required by the JCA spec. Subclasses include NoTxConnectionManager, LocalTxConnectionManager and XATxConnectionManager. These correspond to resource adaptors that support no transactions, local transaction and XA transaction respectively. You choose which subclass to use based on the type of transaction semantics you want, provided the JCA resource adaptor supports the corresponding transaction capability.
The common attributes supported by the BaseConnectionManager2 MBean are:
ManagedConnectionPool: This specifies the ObjectName of the MBean representing the pool for this connection manager. The MBean must have an ManagedConnectionPool attribute that is an implementation of the org.jboss.resource.connectionmanager.ManagedConnectionPool interface. Normally it will be an embedded MBean in a depends tag rather than an ObjectName reference to an existing MBean. The default MBean for use is the org.jboss.resource.connectionmanager.JBossManagedConnectionPool. Its configurable attributes are discussed below.
CachedConnectionManager: This specifies the ObjectName of the CachedConnectionManager MBean implementation used by the connection manager. Normally this is specified using a depends tag with the ObjectName of the unique CachedConnectionManager for the server. The name jboss.jca:service=CachedConnectionManager is the standard setting to use.
SecurityDomainJndiName: This specifies the JNDI name of the security domain to use for authentication and authorization of resource connections. This is typically of the form java:/jaas/<domain> where the <domain> value is the name of an entry in the conf/login-config.xml JAAS login module configuration file. This defines which JAAS login modules execute to perform authentication.
JaasSecurityManagerService: This is the ObjectName of the security manager service. This should be set to the security manager MBean name as defined in the conf/jboss-service.xml descriptor, and currently this is jboss.security:service=JaasSecurityManager. This attribute will likely be removed in the future.
The org.jboss.resource.connectionmanager.RARDeployment MBean manages configuration and instantiation ManagedConnectionFactory instance. It does this using the resource adaptor metadata settings from the RAR META-INF/ra.xml descriptor along with the RARDeployment attributes. The configurable attributes are:
OldRarDeployment: This is the ObjectName of the org.jboss.resource.RarDeployment MBean that contains the resource adaptor metadata. The form of this name is jboss.jca:service=RARDeployment,name=<ra-display-name> where the <ra-display-name> is the ra.xml descriptor display-name attribute value. The RARDeployer creates this when it deploys a RAR file. This attribute will likely be removed in the future.
ManagedConnectionFactoryProperties: This is a collection of (name, type, value) triples that define attributes of the ManagedConnectionFactory instance. Therefore, the names of the attributes depend on the resource adaptor ManagedConnectionFactory instance. The following example shows the structure of the content of this attribute.
<properties>
<config-property>
<config-property-name>Attr0Name</config-property-name>
<config-property-type>Attr0Type</config-property-type>
<config-property-value>Attr0Value</config-property-value>
</config-property>
<config-property>
<config-property-name>Attr1Name</config-property-name>
<config-property-type>Attr2Type</config-property-type>
<config-property-value>Attr2Value</config-property-value>
</config-property>
...
</properties>
AttrXName is the Xth attribute name, AttrXType is the fully qualified Java type of the attribute, and AttrXValue is the string representation of the value. The conversion from string to AttrXType is done using the java.beans.PropertyEditor class for the AttrXType.
JndiName: This is the JNDI name under which the resource adaptor will be made available. Clients of the resource adaptor use this name to obtain either the javax.resource.cci.ConnectionFactory or resource adaptor specific connection factory. The full JNDI name will be java:/<JndiName> meaning that the JndiName attribute value will be prefixed with java:/. This prevents use of the connection factory outside of the JBoss server VM. In the future this restriction may be configurable.
The org.jboss.resource.connectionmanager.JBossManagedConnectionPool MBean is a connection pooling MBean. It is typically used as the embedded MBean value of the BaseConnectionManager2ManagedConnectionPool attribute. When you setup a connection manager MBean you typically embed the pool configuration in the connection manager descriptor. The configurable attributes of the JBossManagedConnectionPool are:
ManagedConnectionFactoryName: This specifies the ObjectName of the MBean that creates javax.resource.spi.ManagedConnectionFactory instances. Normally this is configured as an embedded MBean in a depends element rather than a separate MBean reference using the RARDeployment MBean. The MBean must provide an appropriate startManagedConnectionFactory operation.
MinSize: This attribute indicates the minimum number of connections this pool should hold. These are not created until a Subject is known from a request for a connection. MinSize connections will be created for each sub-pool.
MaxSize: This attribute indicates the maximum number of connections for a pool. No more than MaxSize connections will be created in each sub-pool.
BlockingTimeoutMillis: This attribute indicates the maximum time to block while waiting for a connection before throwing an exception. Note that this blocks only while waiting for a permit for a connection, and will never throw an exception if creating a new connection takes an inordinately long time.
IdleTimeoutMinutes: This attribute indicates the maximum time a connection may be idle before being closed. The actual maximum time depends also on the idle remover thread scan time, which is 1/2 the smallest idle timeout of any pool.
NoTxSeparatePools: Setting this to true doubles the available pools. One pool is for connections used outside a transaction the other inside a transaction. The actual pools are lazily constructed on first use. This is only relevant when setting the pool parameters associated with the LocalTxConnectionManager and XATxConnectionManager. Its use case is for Oracle (and possibly other vendors) XA implementations that don't like using an XA connection with and without a JTA transaction.
Criteria: This attribute indicates if the JAAS javax.security.auth.Subject from security domain associated with the connection, or app supplied parameters (such as from getConnection(user, pw)) are used to distinguish connections in the pool. The allowed values are:
ByContainer: use Subject
ByApplication: use application supplied parameters only
ByContainerAndApplication: use both
ByNothing: all connections are equivalent, usually if adapter supports reauthentication
The org.jboss.resource.connectionmanager.CachedConnectionManager MBean manages associations between meta-aware objects (those accessed through interceptor chains) and connection handles, as well as between user transactions and connection handles. Normally there should only be one such MBean, and this is configured in the core jboss-service.xml descriptor. It is used by CachedConnectionInterceptor, JTA UserTransaction implementation and all BaseConnectionManager2 instances. The configurable attributes of the CachedConnectionManager MBean are:
SpecCompliant: Enable this boolean attribute for spec compliant non-shareable connections reconnect processing. This allows a connection to be opened in one call and used in another. Note that specifying this behavior disables connection close processing.
Debug: Enable this boolean property for connection close processing. At the completion of an EJB method invocation, unclosed connections are registered with a transaction synchronization. If the transaction ends without the connection being closed, an error is reported and JBoss closes the connection. This is a development feature that should be turned off in production for optimal performance.
TransactionManagerServiceName: This attribute specifies the JMX ObjectName of the JTA transaction manager service. Connection close processing is now synchronized with the transaction manager and this attribute specifies the transaction manager to use.
To conclude our discussion of the JBoss JCA framework we will create and deploy a single non-transacted resource adaptor that simply provides a skeleton implementation that stubs out the required interfaces and logs all method calls. We will not discuss the details of the requirements of a resource adaptor provider as these are discussed in detail in the JCA specification. The purpose of the adaptor is to demonstrate the steps required to create and deploy a RAR in JBoss, and to see how JBoss interacts with the adaptor.
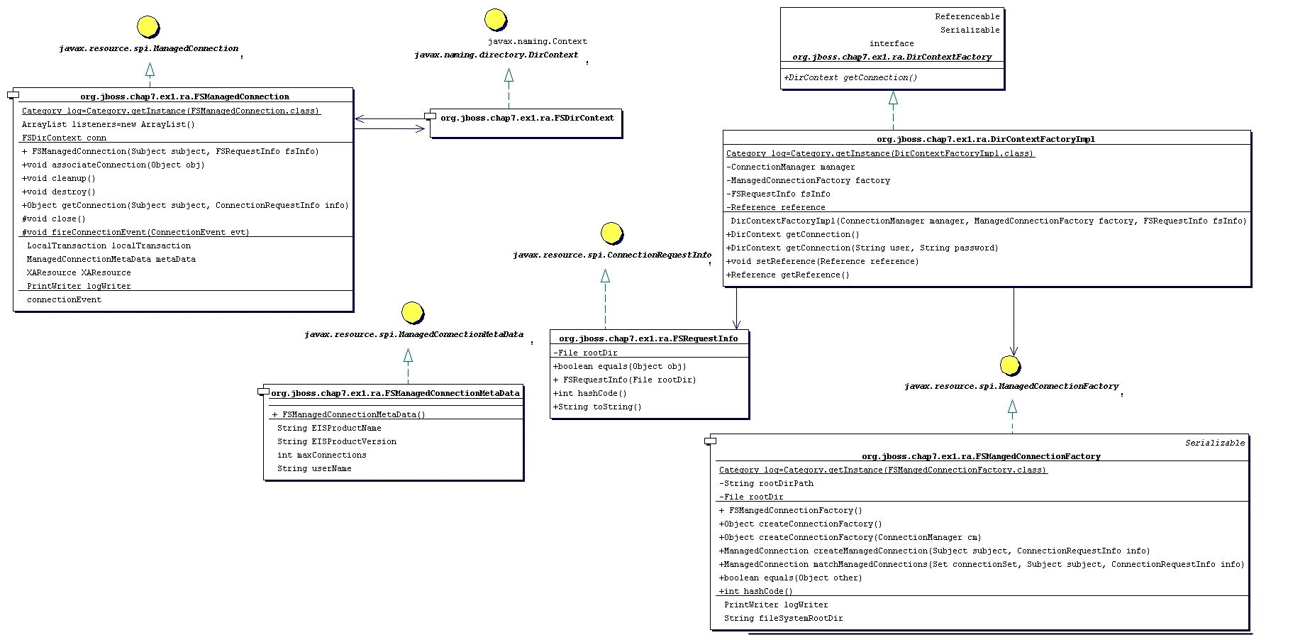
The adaptor we will create could be used as the starting point for a non-transacted file system adaptor. The source to the example adaptor can be found in the src/main/org/jboss/book/jca/ex1 directory of the book examples. A class diagram that shows the mapping from the required javax.resource.spi interfaces to the resource adaptor implementation is given in Figure 4.1, “The file system RAR class diagram”.
We will build the adaptor, deploy it to the JBoss server and then run an example client against an EJB that uses the resource adaptor to demonstrate the basic steps in a complete context. We'll then take a look at the JBoss server log to see how the JBoss JCA framework interacts with the resource adaptor to help you better understand the components in the JCA system level contract.
To build the example and deploy the RAR to the JBoss server deploy/lib directory, execute the following Ant command in the book examples directory.
[examples]$ ant -Dchap=jca build-chap
The deployed files include a jca-ex1.sar and a notxfs-service.xml service descriptor. The example resource adaptor deployment descriptor is shown in Example 4.1, “The nontransactional file system resource adaptor deployment descriptor.”.
Example 4.1. The nontransactional file system resource adaptor deployment descriptor.
<?xml version="1.0" encoding="UTF-8"?>
<connector xmlns="http://java.sun.com/xml/ns/connector
xmlns:xsi="http://www.w3.org/2001/XMLSchema-instance"
xsi:schemaLocation="http://java.sun.com/xml/ns/j2ee
http://java.sun.com/xml/ns/j2ee/connector_1_5.xsd" version="1.5">
<display-name>File System Adapter</display-name>
<vendor-name>JBoss</vendor-name>
<eis-type>FileSystem</eis-type>
<resourceadapter-version>1.0</resourceadapter-version>
<license>
<description>LGPL</description>
<license-required>false</license-required>
</license>
<resourceadapter>
<resourceadapter-class>
org.jboss.resource.deployment.DummyResourceAdapter
</resourceadapter-class>
<outbound-resourceadapter>
<connection-definition>
<managedconnectionfactory-class> org.jboss.book.jca.ex1.ra.FSManagedConnectionFactory </managedconnectionfactory-class>
<config-property>
<config-property-name>FileSystemRootDir</config-property-name>
<config-property-type>java.lang.String</config-property-type>
<config-property-value>/tmp/db/fs_store</config-property-value>
</config-property>
<config-property>
<config-property-name>UserName</config-property-name>
<config-property-type>java.lang.String</config-property-type>
<config-property-value/>
</config-property>
<config-property>
<config-property-name>Password</config-property-name>
<config-property-type>java.lang.String</config-property-type>
<config-property-value/>
</config-property>
<connectionfactory-interface> org.jboss.book.jca.ex1.ra.DirContextFactory </connectionfactory-interface> <connectionfactory-impl-class> org.jboss.book.jca.ex1.ra.DirContextFactoryImpl </connectionfactory-impl-class> <connection-interface> javax.naming.directory.DirContext </connection-interface> <connection-impl-class> org.jboss.book.jca.ex1.ra.FSDirContext </connection-impl-class>
</connection-definition>
<transaction-support>NoTransaction</transaction-support>
<authentication-mechanism>
<authentication-mechanism-type>BasicPassword</authentication-mechanism-type>
<credential-interface>
javax.resource.spi.security.PasswordCredential
</credential-interface>
</authentication-mechanism>
<reauthentication-support>true</reauthentication-support>
</outbound-resourceadapter>
<security-permission>
<description> Read/Write access is required to the contents of the
FileSystemRootDir </description>
<security-permission-spec> permission java.io.FilePermission
"/tmp/db/fs_store/*", "read,write";
</security-permission-spec>
</security-permission>
</resourceadapter>
</connector>
The key items in the resource adaptor deployment descriptor are highlighted in bold. These define the classes of the resource adaptor, and the elements are:
managedconnectionfactory-class: The implementation of the ManagedConnectionFactory interface, org.jboss.book.jca.ex1.ra.FSManagedConnectionFactory
connectionfactory-interface: This is the interface that clients will obtain when they lookup the connection factory instance from JNDI, here a proprietary resource adaptor value, org.jboss.book.jca.ex1.ra.DirContextFactory. This value will be needed when we create the JBoss ds.xml to use the resource.
connectionfactory-impl-class: This is the class that provides the implementation of the connectionfactory-interface, org.jboss.book.jca.ex1.ra.DirContextFactoryImpl.
connection-interface: This is the interface for the connections returned by the resource adaptor connection factory, here the JNDI javax.naming.directory.DirContext interface.
connection-impl-class: This is he class that provides the connection-interface implementation, org.jboss.book.jca.ex1.ra.FSDirContext.
transaction-support: The level of transaction support, here defined as NoTransaction, meaning the file system resource adaptor does not do transactional work.
The RAR classes and deployment descriptor only define a resource adaptor. To use the resource adaptor it must be integrated into the JBoss application server using a ds.xml descriptor file. An example of this for the file system adaptor is shown in Example 4.2, “The notxfs-ds.xml resource adaptor MBeans service descriptor.”.
Example 4.2. The notxfs-ds.xml resource adaptor MBeans service descriptor.
<!DOCTYPE connection-factories PUBLIC
"-//JBoss//DTD JBOSS JCA Config 1.5//EN"
"http://www.jboss.org/j2ee/dtd/jboss-ds_1_5.dtd">
<!--
The non-transaction FileSystem resource adaptor service configuration
-->
<connection-factories>
<no-tx-connection-factory>
<jndi-name>NoTransFS</jndi-name>
<rar-name>jca-ex1.rar</rar-name>
<connection-definition>
org.jboss.book.jca.ex1.ra.DirContextFactory
</connection-definition>
<config-property name="FileSystemRootDir"
type="java.lang.String">/tmp/db/fs_store</config-property>
</no-tx-connection-factory>
</connection-factories>
The main attributes are:
jndi-name: This specifies where the connection factory will be bound into JNDI. For this deployment that binding will be java:/NoTransFS.
rar-name: This is the name of the RAR file that contains the definition for the resource we want to provide. For nested RAR files, the name would look like myapplication.ear#my.rar. In this example, it is simply jca-ex1.rar.
connection-definition: This is the connection factory interface class. It should match the connectionfactory-interface in the ra.xml file. Here our connection factory interface is org.jboss.book.jca.ex1.ra.DirContextFactory.
config-property: This can be used to provide non-default settings to the resource adaptor connection factory. Here the FileSystemRootDir is being set to /tmp/db/fs_store. This overrides the default value in the ra.xml file.
To deploy the RAR and connection manager configuration to the JBoss server, run the following:
[examples]$ ant -Dchap=jca config
The server console will display some logging output indicating that the resource adaptor has been deployed.
Now we want to test access of the resource adaptor by a JavaEE component. To do this we have created a trivial stateless session bean that has a single method called echo. Inside of the echo method the EJB accesses the resource adaptor connection factory, creates a connection, and then immediately closes the connection. The echo method code is shown below.
Example 4.3. The stateless session bean echo method code that shows the access of the resource adaptor connection factory.
public String echo(String arg)
{
log.info("echo, arg="+arg);
try {
InitialContext ctx = new InitialContext();
Object ref = ctx.lookup("java:comp/env/ra/DirContextFactory");
log.info("echo, ra/DirContextFactory=" + ref);
DirContextFactory dcf = (DirContextFactory) ref;
log.info("echo, found dcf=" + dcf);
DirContext dc = dcf.getConnection();
log.info("echo, lookup dc=" + dc);
dc.close();
} catch(NamingException e) {
log.error("Failed during JNDI access", e);
}
return arg;
}
The EJB is not using the CCI interface to access the resource adaptor. Rather, it is using the resource adaptor specific API based on the proprietary DirContextFactory interface that returns a JNDI DirContext object as the connection object. The example EJB is simply exercising the system contract layer by looking up the resource adaptor connection factory, creating a connection to the resource and closing the connection. The EJB does not actually do anything with the connection, as this would only exercise the resource adaptor implementation since this is a non-transactional resource.
Run the test client which calls the EchoBean.echo method by running Ant as follows from the examples directory:
[examples]$ ant -Dchap=jca -Dex=1 run-example
You'll see some output from the bean in the system console, but much more detailed logging output can be found in the server/production/log/server.log file. Don't worry if you see exceptions. They are just stack traces to highlight the call path into parts of the adaptor. To help understand the interaction between the adaptor and the JBoss JCA layer, we'll summarize the events seen in the log using a sequence diagram. Figure 4.2, “A sequence diagram illustrating the key interactions between the JBoss JCA framework and the example resource adaptor that result when the EchoBean accesses the resource adaptor connection factory.” is a sequence diagram that summarizes the events that occur when the EchoBean accesses the resource adaptor connection factory from JNDI and creates a connection.

Figure 4.2. A sequence diagram illustrating the key interactions between the JBoss JCA framework and the example resource adaptor that result when the EchoBean accesses the resource adaptor connection factory.
The starting point is the client's invocation of the EchoBean.echo method. For the sake of conciseness of the diagram, the client is shown directly invoking the EchoBean.echo method when in reality the JBoss EJB container handles the invocation. There are three distinct interactions between the EchoBean and the resource adaptor; the lookup of the connection factory, the creation of a connection, and the close of the connection.
The lookup of the resource adaptor connection factory is illustrated by the 1.1 sequences of events. The events are:
the echo method invokes the getConnection method on the resource adaptor connection factory obtained from the JNDI lookup on the java:comp/env/ra/DirContextFactory name which is a link to the java:/NoTransFS location.
the DirContextFactoryImpl class asks its associated ConnectionManager to allocate a connection. It passes in the ManagedConnectionFactory and FSRequestInfo that were associated with the DirContextFactoryImpl during its construction.
the ConnectionManager invokes its getManagedConnection method with the current Subject and FSRequestInfo.
the ConnectionManager asks its object pool for a connection object. The JBossManagedConnectionPool$BasePool is get the key for the connection and then asks the matching InternalPool for a connection.
Since no connections have been created the pool must create a new connection. This is done by requesting a new managed connection from the ManagedConnectionFactory. The Subject associated with the pool as well as the FSRequestInfo data are passed as arguments to the createManagedConnection method invocation.
the ConnectionFactory creates a new FSManagedConnection instance and passes in the Subject and FSRequestInfo data.
a javax.resource.spi.ConnectionListener instance is created. The type of listener created is based on the type of ConnectionManager. In this case it is an org.jboss.resource.connectionmgr.BaseConnectionManager2$NoTransactionListener instance.
the listener registers as a javax.resource.spi.ConnectionEventListener with the ManagedConnection instance created in 1.2.1.1.
the ManagedConnection is asked for the underlying resource manager connection. The Subject and FSRequestInfo data are passed as arguments to the getConnection method invocation.
The resulting connection object is cast to a javax.naming.directory.DirContext instance since this is the public interface defined by the resource adaptor.
After the EchoBean has obtained the DirContext for the resource adaptor, it simply closes the connection to indicate its interaction with the resource manager is complete.
This concludes the resource adaptor example. Our investigation into the interaction between the JBoss JCA layer and a trivial resource adaptor should give you sufficient understanding of the steps required to configure any resource adaptor. The example adaptor can also serve as a starting point for the creation of your own custom resource adaptors if you need to integrate non-JDBC resources into the JBoss server environment.
Describes the design of how the JCA layer registers XA datasource for XA Resource Recovery with the JBoss TS project.
We will create a jboss-ds_5_1.dtd (EAP 5.1) / jboss-ds_6_0.dtd (AS 6) which has the additional fields of
The first two will represent a user and password pair which has the credentials to perform the recovery operation. The third likewise, but using a security domain instead. The last field is to exclude a datasource from recovery.
The fields should have a fall back value of their non-recover counterparts - e.g. user-name, password and security-domain.
We should limit the main changes to
org.jboss.resource.connectionmanager.ManagedConnectionFactoryDeploymentwhich controls the ManagedConnectionFactory for the resource adapter.