JBoss.orgCommunity Documentation
Version: 3.3.0.M5
Copyright © 2007, 2008, 2009, 2010, 2011, 2012 JBoss by Red Hat
This guide covers the usage of Visual Web Tools in JBoss Developer Studio and JBoss Tools. The difference between these products is that JBoss Tools are just a set of Eclipse plugins, where JBoss Developer Studio adds the following functionality:
An installer
Eclipse and Web Tools preconfigured
JBoss EAP with JBoss AS and Seam preconfigured
Third party plugins bundled and configured
Access to Red Hat Enterprise Linux and Red Hat Network
Access to the JBoss and Red Hat supported software
For additional information, please visit the JBoss Developer Studio home page.
In JBoss Tools there is an extensive collection of specialized wizards, editors and views that can be used in various scenarios while developing Web applications. The following chapters walk through these features.
Here is the table of the main features of Visual Web Tools:
Table 1.1. Key Functionality for Visual Web Tools
| Feature | Benefit | Chapter |
|---|---|---|
| Visual Page Editor | Powerful and customizable visual page editor that provides the ability to develop an application using any web technology including JSF, Seam, JSP, HTML and others. Development is done using three tabs: Visual/Source, Source and Preview. Fast and easy switching between these tabs. Split screen design of visual and source views. Full and instant synchronization between source and visual views. Integration with properties and outline views. Graphical toolbar to add inline styling to any tag. | Section 3.2, “Visual Page Editor” |
| Multiple Editors |
An extensive collection of specialized editors for different file types including properties, TLD, web.xml, tiles, and so on. These include Graphical Properties Editor, Graphical TLD Editor, Graphical Web Application File (web.xml) Editor, CSS Editor, JavaScript Editor, XSD Editor, and support for XML Schema.
| Section 3.3, “More Editors” |
| JBoss Tools Palette |
Organizing various tags by groups, inserting tags into a JSP or XHTML page with one click, adding custom or 3rd party tag libraries into the palette, easy controlling the number of tag groups shown on the palette.
| Chapter 5, JBoss Tools Palette |
| Web Projects View |
Visualizing and displaying projects by function. Easy selecting of different kinds of items and dropping them into JSP pages. Using context menus to develop the application. Using icon shortcuts to create and import JSF projects. Expanding and inspecting tag library files. Selecting custom and third-party tag libraries to drag and drop onto the JBoss Tools Palette.
| Chapter 8, Web Projects View |
| OpenOn | Easy navigation between views and other parts of your projects. | Section 3.1.1, “OpenOn” |
| Content Assist | Code completion proposals while working with HTML, Java, JavaScript , XML, JSP, XHTML, seam project and JSF configuration files. Content assist based on project data (dynamic code assist). Code completion for values from property files, beans attributes and methods, navigation rule outcomes and JSF variables. | Section 3.1.2, “Content Assist” |
| Drag-and-Drop |
Possibility of inserting any tag onto the page you are editing by just drag-and-droping it from the palette to this page. Adding any properties, managed bean attributes, navigation rules, tag library file declarations, JSP files from web projects view by clicking them and dragging to source code.
| Section 3.2, “Visual Page Editor” Section 8.2, “Drag and Drop” |
| RichFaces Support | Tight integration between JBoss Developer Studio and RichFaces frameworks. Easy managing RichFaces components in any web application. Support for RichFaces and Ajax4jsf libraries in JBoss Tools Palette. Rendering RichFaces components in Visual Page Editor. | Chapter 7, RichFaces Support |
| Flexible Configuration | Various features of JBoss Developer Studio can be easily configured via the Preferences screen. | Chapter 9, JBoss Tools Preferences |
All JBoss Developer Studio and JBoss Tools release documentation can be found on the RedHat Documentation website in the corresponding release directory.
The latest documentation is available as nightly builds.
JBoss Developer Studio is bundled with the Spring IDE for Eclipse. Visit Spring IDE site for the latest versions and documentation.
The Spring IDE is a graphical user interface for the configuration files used by the Spring Framework. It is built as a set of plugins for the Eclipse platform.
In the JSF Tools Reference Guide you may have read about the Graphical Editors for JSF configuration files and Tiles Files. All these editors have OpenOn (see Section 3.1.1, “OpenOn”) and Code Assist (see Section 3.1.2, “Content Assist”) features, which are described in more detail in this document. In addition, this document will cover the Visual Page Editor (see Section 3.2, “Visual Page Editor”), which provides combined visual and source editing of Web pages, as well as a number of additional editors (see Section 3.3, “More Editors”) for different types of files.
JBoss Developer Studio has powerful editing features that help you easily navigate within your application and make use of content and code assist no matter what type of project file (JSP, XHTML, XML, CSS etc.) you are working on.
The mentioned features are the following:
OpenOn lets you easily link directly from one resource to another in your project without using the Package Explorer view (i.e. the project tree). With OpenOn, you can simply use F3 or Ctrl+Click on a reference to another file and the file will be opened.
OpenOn is available for:
When editing an XML file press and hold down the Ctrl key. As you move the mouse cursor over different file references in the file, they are displayed with an underline. In this state these file references effectively become links, and when they are clicked the appropriate file will be opened in its own editor.
Use the OpenOn functionality for the next entries defined in XML file:
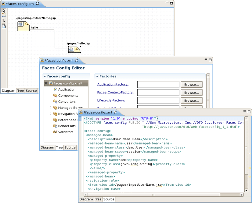
Managed beans
In this example source code of the managed bean User will be open.
The image below shows the result of using OpenOn.
Beans properties
JSP file references
OpenOn is also available in JSP and XHTML pages edited in the Visual Page Editor. It will allow you to quickly jump to the reference instead of having to hunt around in the project structure.
You can use OpenOn for the following JSP or XHTML file entries:
Imported property files.
CSS files used in a JSP or XHTML page.
Managed beans and their properties.
Navigation rules in JSP files.
For JSP files in a JSF project, you can easily open the navigation rules by applying OpenOn to the JSF tag for the navigation outcome:
Custom Facelets tag libraries in XHTML pages.
For details, see Section 3.2.8.2, “OpenOn for Custom Facelets Components” later in this guide.
Custom JSF 2.0 components.
You can quickly navigate through CSS classes using OpenOn.
OpenOn is also implemented for CSS classes added by a complex link.
Content assist is available when working with:
Notice that code completion for EL variables have icons illustrating what they are from. These icons are described in the table below.
Table 3.1. Content assist icons
| Icon | Type | Context |
|---|---|---|
|
|
Enumeration |
Used to show items which exist in the predefined set of equivalent proposals. |
|
|
Seam Proposal |
Used to show Seam Context variables, its properties and methods. |
|
|
JSF EL |
Used to show Managed Beans, Managed Bean Properties, Managed Bean Methods, Constants, Resource Bundles, Resource Bundle Properties. |
|
|
JSF Action |
Used to show navigation rules defined in the |
|
|
Message Bundle |
Used to show Messages Resources items. |
|
|
Resource path |
Used to show paths which are accessible from the cursor place. |
The ranking and sorting are available in EL code completions.
As you can see, in addition to proposals, content assist also provides descriptions of selected tags or attributes.
When working with a JSF project in JBoss Developer Studio, you can use various Content Assist features while developing:
Content Assist for XML, XHTML, JSP and JSF configuration files
Content Assist for Composite Components
Content Assist based on project data
Content Assist with graphical JSF editor
Content Assist is available to help you at any point when working with any XML, JSP and JSF configuration files. Simply press Ctrl+Space to see what options are available.
Content Assist for JSF configuration file:
Content Assist for JSF JSP file:
Content Assist for other JSF XML project files (web.xml shown):
Content assist functionality is also available for composite components. The image below shows content assist used with a composite component file named loginPanel.xhtml within a JSF 1.2 project with facelets.
JBoss Developer Studio takes Content Assist to the next level. JBoss Developer Studio will constantly scan your project, and you will be able to insert code into the JSP page from your project including:
Values from Property files
Managed beans attributes and methods
Navigation Rule Outcomes
JSF variables (context, request etc...)
Resource Bundles from template page
The figure below demonstrates how to insert a message from a Properties file. You simply put the cursor inside the value attribute and press Ctrl+Space. JBoss Developer Studio will scan your project and display a list of possible values that can be inserted.
In the following screenshot we are inserting a Managed bean attribute value. Again, by simply pressing Ctrl+Space, JBoss Developer Studio will show a list of all possible values that can be inserted.
Once you select a Managed bean, it will show you a list of all available attributes for the selected Managed bean.
Code Assist based on project data will also prompt you for navigation rules that exist in your JSF configuration file.
Code Assist can also provide you with access to the beans located in JAR archives.
Code Assist is able to define Resource Bundles on template pages and provides the proposals on the client page.
JBoss Developer Studio provides full code completion for JSF tags:
When the tag is selected, the required attributes, if there are any, are already inserted and the cursor is moved to the first attribute. At this point you can ask for attribute proposals.
Content assist for HTML tags works in the same manner as the JSF tags:
Content Assist can also be used for HTML tag attributes:
Content Assist also provides expression language (JSF EL) support. It is used in web application pages to access the JavaBeans components in the page bean and in other beans associated with the web application, such as the session bean and the application bean.
The code completion menu items for the Seam components in a Seam project shows the proposals marked with Seam icon.
If an XHTML file uses custom Facelets components, the Content Assist should also be available for them. For details, see Section 3.2.8.1, “Content Assist for Custom Facelets Components” later in this guide.
Various tools tips provide you additional information about Java elements (JavaDocs, source classes, return types, method names, parameters and etc.) when working with Java files.
Content Assist is also available for any attribute value in the Insert Tag wizard.
If you open projects that were created in older studio versions you may see the following message:
It warns that some features of content assist may not work. Use the following steps to fix the problem and turn off the message box:
Right click the project in the Package Explorer view
Select → from the context menu
Configure your project using the Add JSF Capabilities wizard and click the button
JBoss Developer Studio offers the ability to edit the source code of a file, as well as providing visual editors for many file types. The source code and visual editors can be viewed and edited at the same time in a split screen view, and any changes you make in the source code editor will immediately appear in the visual editor.
The JSF configuration file editor has three views: Diagram, Tree and Source. All views are synchronized and you can edit the file in any view.
The same is true of all other JBoss Developer Studio editors.
The Web XML editor is shown. The Web XML editor has a graphical view, accessed by the Tree tab, and a source view, accessed by the Source tab.
The JBoss Developer Studio TLD file editor is shown below in Tree view. At any point you can edit the source by switching to the Source view.
JBoss Developer Studio comes with a powerful and customizable Visual Page Editor (VPE). You can use the Visual Page Editor to develop an application using any technology such as JSF, JSP, HTML and more. Double-click on a file in the Package Explorer view to open it in the Visual Editor, or just drag-and-drop it into perspective (the drag-and-drop feature can be also applied to JSP, XHTML or HTML files created locally).
As a new JSF 2.0 specification has been released, support of new features is now implemented in the Visual Page Editor. The JSF 2.0 tags like <h:body>, <h:head>, <h:outputscript>, <h:outputstyle> are supported in the editor, as well as the composite components and expression language resource handling. (See the JSF 2 fu, Part 2: Templating and composite components for information on how to use composite components and JSF 2.0 New Feature Preview Series (Part 2.3): Resources on how to handle EL resources).
The current VPE version has three tabs: Visual/Source, Source and Preview. To switch between the views you can use tabs at the bottom of the VPE or the shortcut keys Ctrl+PageUp and Ctrl+PageDown.
Using the Visual/Source view you can edit your pages in the Source and Visual modes simultaneously, with instant synchronization between them:
The view is designed in the form of a split pane with toggle buttons for quickly moving between Source, Visual or Source/Visual modes, as shown on the figure above.
One more way to toggle between the various states of the split pane is using the Shift+F6 keyboard shortcut for maximizing or restoring the Source part and Shift+Alt+F6 for maximizing or restoring the Visual part.
You can synchronize the scrolling between the source and visual panes by clicking the
(
) button in the toolbar of the Web Development perspective. This will ensure that scrolling in one window pane will automatically scroll the other pane to the same location.
When editing large documents hiding the Visual part will speed up the editing.
It should be pointed out that, no matter what mode you are working in, you get a full integration with the Properties and Outline views:
The Outline view displays a specific outline of a structured file that is currently open in the editor area, and lists its structural elements. Right-clicking on these elements will open additional options that allow other specific elements to be added in their appropriate positions.
The Properties view shows the property names and their values for a selected item. The values are editable: just select any value and click on the button that will appear to choose a new value. The key combination Ctrl+Z will return the previous value, while Ctrl+Y will return the new value again. The Properties view has additional options and can be set up to display categories and advanced properties.
It is also possible to use the JBoss Tools Palette (see Chapter 5, JBoss Tools Palette) to insert any tag from the list of tag libraries into the page you are editing with just a click or by dragging-and-dropping.
You can insert a tag or component from the palette into either the Source or the Visual part by displaying the context menu and selecting , , or , picking the type of the tag and finally choosing the tag you want to insert.
The image below illustrates how you can insert a tag into the Source part.
And this is how a tag is inserted using a context menu in the Visual part.
The Visual Page Editor also displays custom tags correctly if they are configured properly. The picture below shows an example how the custom tags pagination and echo will be displayed in VPE.
The listings of the custom tag implementations will help to demonstrate how VPE works.
echo.xhtml:
<ui:composition xmlns:ui="http://java.sun.com/jsf/facelets">
<span class="message">#{msg}</span>
</ui:composition>
paginator.xhtml:
<?xml version="1.0" encoding="UTF-8"?>
<!DOCTYPE html PUBLIC "-//W3C//DTD XHTML 1.0 Transitional//EN"
"http://www.w3.org/TR/xhtml1/DTD/xhtml1-transitional.dtd">
<html xmlns="http://www.w3.org/1999/xhtml"
xmlns:ui="http://java.sun.com/jsf/facelets"
xmlns:h="http://java.sun.com/jsf/html"
xmlns:f="http://java.sun.com/jsf/core">
<ui:component>
<!-- h:inputHidden id="currentPage" replace, because if on page two fields,
two elements with equal id has been used, but should be used only one -->
<h:panelGrid style="margin-right:auto;margin-left:auto;" columns="4">
<h:commandButton value="<<" type="submit"
onclick="document.getElementById('currentPage').value=0" >
</h:commandButton>
<h:commandButton value="<" type="submit"
onclick="document.getElementById('currentPage').value=#{user.currentPage-user.rowsPerPage}">
</h:commandButton>
<h:commandButton value=">" type="submit"
onclick="document.getElementById('currentPage').value=#{user.currentPage+user.rowsPerPage}">
</h:commandButton>
<h:commandButton value=">>" type="submit"
onclick="document.getElementById('currentPage').value=#{user.numberOfItems - user.rowsPerPage}">
</h:commandButton>
</h:panelGrid>
<h:inputHidden id="currentPage" value=""/>
</ui:component>
</html>
If your custom tags are not configured correctly your Visual mode will look like this:
When you make a selection of tags in the source part of the editor, they will all be selected in the visual part of the editor as well. This makes it easy to link code that you have written, with the visual output.
The Visual Page Editor supports the ability to add comments in files you are working with (JSP, XHTML, etc.):
HTML comments ( <!-- --> ) which are output to the client
JSP comments ( <%-- --%> ) which are not output to the client as part of the JSP page output
The Visual Page Editor lets you collapse and expand (or hide and show) sections of your code to make it easier to navigate and read.
Code folding can be enabled by right-clicking on the left margin on the Source part of Visual Page Editor, selecting , and checking the Enable Folding checkbox or using the Ctrl+Numpad Divide shortcut.
When the code folding is enabled a minus sing (
) will appear on the left margin of the editor next to each opening block tag.
Click the minus sign to collapse a block tag.
When the minus sign is clicked on the appropriate tag collapses and a plus sign (
) is displayed on the left margin as well as a gray rectangle with two dots (
), which appears after opening and closing tags.
You can now create a JSF2 component while in the Source view. To do this, highlight the code you wish to create into a JSF2 component and then right-click the highlighted code segment to bring up the context menu.
Within the context menu, select . A new component will now be created containing the highlighted code.
When working in the JBoss Tools JSP editor you are constantly provided with feedback and contextual error checking as you type.
VPE templates support custom tag libs, e.g. Seam Mail facelet taglib, RichFaces taglibs or any other created by you.
VPE templates also provides support for various versions of tag libraries, meaning that the Visual Page Editor takes control over those components which have different parameters or preview according to the framework version (like seam 1.2 and seam 2.0, or JSF 1.1 and JSF 1.2).
For example, the <s:decorate> element in Seam has different parameters in versions 1.2 and 2.0, and the <h:outputLink> JSF element has different preview in versions 1.1 and 1.2.
Most web pages use the cascading style sheets (CSS) to control the way they look. With Visual Page Editor you can easily stylize your pages. In this section we are going to introduce you to a powerful mechanism that Visual Page Editor provides for complete control over a pages' styling. Additional information on working with CSS files can be found in Chapter 6, CSS Editing Perspective
In the Visual part of the Visual Page Editor there is a graphical toolbar, which is used to add inline styling to JSF tags on your page. The toolbar can be hidden with the help of the special button (
) on the Visual Page Editor toolbar.
For editing inline styles for DOM elements, the Visual Page Editor provides the CSS Dialog. It can be called from the style line in the Properties view of a currently selected element.
The CSS Style dialog has several tabs where CSS properties for text, background, borders and others can be specified. A simple preview which is generated at the top of the CSS Style dialog allows you to see the changes before you apply them.
The pages you are working with in the Visual Page Editor can use external stylesheets.
You can import an existing stylesheet by using the @import annotation within your webpage file. The annotation for importing a file is structured as @import "path/to/file.css";.
An example of how it is used can be seen below:
The Visual Page Editor allows you to create new style classes in existing stylesheets, as well as edit them. The Edit Style Class dialog is provided for this purposes.
Select the element for which you need to create or edit style class, and press button next to the styleClass field in the Properties view.
This will display the Edit Style Class dialog, which is shown in the image below:
Choose a style class from the variants provided, and click on the button to apply the changes.
To open a CSS dialog based on the active CSS file click on
in the top panel or use hot-keys (Shift+Ctrl+C).
To create a new CSS class for the file click on the button, enter its name in the textbox, and click on the button:
Then you can configure style settings by switching between the tabs: Text/Font, Background, Boxes, Property Sheet. The list of existing classes with names beginning with the symbols printed will be displayed by using the standard Ctrl+Space key combination. To add an existing style to the chosen element just point to the necessary one. Each time you select any class it is displayed in the Preview tab. Click on the button to apply the changes without closing the window.
The Edited properties tab provides a preview of the properties which are set for the existing style class. You can easily modify them with the help of this wizard.
If the style class is not chosen, the tab does not show any properties.
The Preview tab provides a way to view the content of the selected CSS file. This tab is hidden if no CSS file is selected.
At the top of the CSS Class dialog you can see a preview box which visualizes the result. To edit the preview you should double click in the box. To leave the focus, use Ctrl+Tab.
The dialog for creating a new CSS class, which is called from → → → , is shown in the image below:
Click on the button to open a dialog where you can select the CSS file to create a CSS class for:
Choose the appropriate CSS file and click on the button.
The Visual Page Editor also makes it possible to create visual templates for unknown tags.
To display the Template dialog for a tag, right-click on it in Visual mode and select option.
The Template dialog is shown in the image below:
The Tag Name field is used to define the name of the unknown tag.
The given field should be filled in according to the pattern: taglib:tag. Also make sure you do not surround the name with angle brackets which will cause the validation error (see the figure below).
The Tag for Display field in the Template dialog requires specifying a type of tag. It can be SPAN, DIV, TABLE or any other HTML element. Check the Children field if you want to mark a tag as a child element.
The Value defines a tags' value.
As for the Style field, you can fill it out manually or make use of the button next to the field to bring the CSS Style dialog (See Section 3.2.2.1, “Text Formatting”) for editing styles.
You can view all defined templates in the Section 9.3, “Visual Page Editor” on the Visual Templates tab which, you can quickly access by pressing the
toolbar button
(see Section 3.2.5, “VPE Toolbar”).
Here it's possible to add, edit or remove any listed in the table template.
If you have a number of custom tags for which you have defined visual templates, you may need to share the templates definitions with other team members. In this case you can use export and import functionality for unknown tag templates.
To export all visual templates you defined for unknown tags, select → → → . Here is what the wizard looks like.
At this point click the button to set the path where to save the external XML file with templates, and then click the button to complete the export.
Importing follows a similar procedure. Select → → → to open the import wizard. Click the to point to the XML file which stores the custom tags templates, and then click the button to complete the import.
The Visual Page Editor toolbar includes the following buttons:
Section 3.2.5.5, “Visual/Source Editors splitting buttons” (
)
Show bundle's messages as EL expressions (
)
The button (
) provides the ability to export a selected string.
The first page of the Visual Page Externalize string wizard asks you for the name of the Property key you wish to create and the then Property value for that key. You then have the choice to either have the wizard generate a new properties file for the string or to select a property file that already exists (if one is available).
On the second page of the wizard enter a new or select an existing folder where the property file of the string will be stored. Be sure to also name the property file.
By clicking on the button you will be shown an option to link the property file that will be created, to a file already on your computer. This step is not necessary for externalizing a string.
The final page asks you to choose a place for the string bundle to be registered. By default the option of manually by user will be selected.
The button (
) provides quick access to the Visual Page Editor preferences.
This page provides a number of options associated with the editor representation. For more detailed description on each option please read the "JBoss Tools Preferences" chapter under Section 9.3, “Visual Page Editor”.
The button (
) displays a window which helps you specify necessary references of the resources. It is represented by a window with four tabs. The first one, Actual Run-Time folders, is used to replace absolute and relative path values when generating a preview:
The second tab, Included CSS files, is used to add CSS files to be linked by Visual Page Editor when generating a preview:
The third tab, Included tag libs, can be used to add Taglibs that can be used by the editor for getting appropriate templates to generate a preview:
And finally, the Substituted El expressions tab is used to add El expressions that will be substituted by the editor when generating a preview:
The first two tabs of the window let you define actual runtime folders. The example below will help you understand how this can be done.
Suppose you have the following project structure:
WebContent/
pages/
img/
a.gif
header.jsp
main.jsp
The content of the header.jsp is:
My Header
<img src="img/a.gif"/>
and main.jsp content is:
<jsp:include page="pages/header.jsp" />
When you open the main.jsp file in the Visual Page Editor, it will not be able to resolve the image from the header, however it will work fine in runtime. To fix this in design time, click the button and set Actual Run-Time Relative Folder to → → , and you will see the image appeared.
Let's consider an example for other tabs. For instance, the definition of your CSS on the page is the next:
<link rel="stylesheet" type="text/css"
href="#{facesContext.externalContext.requestContextPath}/style.css"/>
This will work fine in runtime, but the Visual Page Editor does not know the value of requestContextPath in design time. In order to see the necessary styles applied in design time your should add a path to your stylesheet in the CSS File Path section.
The next URI section lets you add URI taglibs so that the editor knows where to find the tag libraries.
And the last Substituted EL expressions section is provided to specify the values for specific EL variables. It can be useful for a preview generation.
As an example look at the figure below:
Here both in Source and Visual modes you see the EL expression #{user.name}. When you switch to Preview view, you will also see this expression. Now click the button and set the value for the user.name as World.
As a result in Visual mode and Preview view the word World is displayed.
The Visual/Source Editors splitting buttons provide a way to choose one of the four possible layouts for the Visual/Source Editor.
The available layouts and corresponding buttons are as follows:
Vertical Source on top(
)
Vertical Visual on top (
)
Horizontal Source to the left (
)
Horizontal Visual to the left (
)
Note, with the current view there is only one button, which provides the ability to move the Source and the View in a clockwise direction.
The button (
) will display unknown tags in a border in the Visual section of the Visual Page Editor.
The button (
) will display non-visual tags in the Visual section of the Visual Page Editor.
In the figure you can see that the non-visual elements are displayed with gray dashed borders.
You can also switch on this option in the Visual Page Editor preferences, having clicked on the button (
).
At the bottom of the Visual/Source view there is a Selection Tag Bar. It's updated automatically, allowing you to see tags tree for a current component selected in Visual or Source mode. It also allows you to select tags parent and child tags.
If you want to hide the Selection Tag Bar, use the button (
) on the Visual Page Editor toolbar.
The Visual Page Editor comes with a design-time preview feature, which is available for:
JSF Pages
Seam Pages
Preview view is read-only, and it shows how the page will look like in a browser.
The Visual Page Editor provides user friendly and effective error messages, which should make solving problems easier. The error messages contains a reference to the problem and its description. Also in the Error area you can find a link to Visual Page Editor forum and a button which is used to see a error trace.
If the error occurs while the editor is loading, the error message will contain information about of what might have caused the error (e.g. a missing library or errors in source code).
Visual Page Editor supports custom Facelets tag libraries both declared in the web.xml file (for details, see Creating a component) and packed into a JAR file.
In case of Facelets tag library packed in .jar, remember to put *.taglib.xml in right place: [filename].jar/META-INF/*.taglib.xml
Visual Page Editor recognizes the tags from the custom Facelets tag library and correctly renders them both in source and visual view of the editor.
While editing an XHTML file that uses a custom Facelets components you can always make use of the following editor's features:
Call the content assist as usual by using Ctrl+Space when typing a tag. You should see the custom Facelets tags defined in your Facelets tag library listed as proposals.
While developing using Facelets you can make use of:
OpenOn functionality in XHTML files is available in two views of the Visual Page Editor:
Source view
Using the Ctrl+Click keyboard shortcut on the namespace will open the Facelets tag file in a separate window.
Using the Ctrl+Click keyboard shortcut on any custom Facelets tag declared on the page will do the same. The selected tag will be highlighted in the opened file.
Visual view
In the visual view of the Visual Page Editor, double-click a custom component and the Facelets tag file (*.taglib.xml) where it is declared will be opened.
Besides Visual Page Editor JBDS is supplied with a huge range of various editors for different file types: properties, TLD, web.xml, tiles and so on.
The Properties editor allows you to work in two different modes and also supports unicode characters.
To create a new properties file in the Package Explorer view, select → from the right-click context menu on the folder where you want to create the file.
You can edit the file using a table-oriented "Properties" viewer:
You can also use a Source viewer for editing the file:
The Tag Library Editor comes with same features you will find in all other JBoss Developer Studio editors:
Graphical and source edit modes
Validation and error checking
You can easily switch from Tree to Source by selecting the Source tab at the bottom of the editor.
You can easily add a new tag:
You can also easily add a new attribute to an existing tag:
Content assist is available when editing the file using the Source viewer:
In the Source viewer, if at any point a tag is incorrect or incomplete, an error will be indicated next to the line and also in the Problems view below.
The deployment descriptor web.xml file is intended for describing the servlets, container-managed security constraints and various deployment properties specific for your web application.
To edit the deployment descriptor JBoss Developer Studio provides its own web.xml editor that comes with the same features you will find in all other JBoss Developer Studio editors:
Graphical and source edit modes
Validation and error checking
Switch to the Tree view if you want to edit the web.xml file in a graphical mode. All elements that web.xml could include are located in the left area of the editor in a tree format. Click a node on the left to display and edit its properties, which will appear in the right-hand area.
You can add any new elements right in the Tree viewer:
You can use the Servlet-Name drop-down field to select an XML element, and navigate to the location of the element within the Source of the XML file.
Switch to the Source viewer to edit the web.xml file by hand at any time:
Content assist is available in the Source viewer. Simply click CTRL+Space anywhere in the file.
The CSS editor comes with the same features you will find in all other JBoss Developer Studio editors.
Content assist
Validation and error checking
With the CSS (Cascading Style Sheet) editor, you can take advantage of code prompting:
And you can also use the Properties view next to the editor to edit existing stylesheet declaration properties:
The CSS perspective is available to facilitate working on Cascading Style Sheets. For more information please read Chapter 6, CSS Editing Perspective
The JavaScript editor is a Source viewer in which you can use code assist:
You can also use the JavaScript editor with the Outline view to navigate around the file:
JBoss Developer Studio comes with an XSD Editor for XML Schema files. This editor comes from the Web Tools Project (WTP) (see WTP Getting Started).
To create a new XSD file, right-click a folder in the Package Explorer view, select → from the context menu and then select → in the dialog box.
The XSD Editor includes two viewers for working on the file, a Design viewer and a Source viewer:
In the Design viewer you can drill down on an element by double-clicking on it:
Various edit options are available when you right-click an element in the diagram:
You can also use the Properties view to edit a selected element:
You can also use a Source viewer for the file. In this viewer, along with direct editing of the source code, you can also edit the file by using the Properties view on the right:
JBoss Developer Studio fully supports XML files based on schemas as well as DTDs:
In case you want to use your own DTD or XML Schema make sure that this DTD or XML Schema is not listed in XML Catalog. If it is, you can't work with your DTD and XML Schema and JBoss Tool which uses this DTD or XML Schema. More information about XML Catalog you can find in Eclipse Documentation and on XML Catalog Tutorial page.
Different browsers are available for testing the look of a web page or site before going to production. This chapter outlines each browser type available and how to utilize them.
These web browsers are only for testing, contents may appear diferently depending on the browser used to view your page or site outside of the workbench environment.
A generic web browser is available for testing within your workbench environment. To access the browser, right-click on your HTML, XHTML or other web page extention file and navigate through the context menu to → .
A new tab will launch in your workbench, displaying the contents of the page you selected.
BrowserSim simulates a mobile web browser so you can see how your web page or site will be viewable on mobile devices.
To run the mobile browser simulator you will require certain configurations depending on your operating system.
Linux distributions:
WebKitGTK 1.2.0 or newer must be installed and available within the library load path. This is setup by default on Red Hat Enterprise Linux and Ubuntu. For other distributions you may need to install the libwebkitgtk package.
Windows operating systems:
32-bit version of JBoss tooling.
Quicktime or iTunes. Each of these installs Apple Application Support in the folder BrowserSim assumes. Apple Application Support is necessary for BrowserSim to work correctly on Windows.
There are no specific requirements for Red Hat Enterprise Linux and Macintosh operating systems.
To test your page or site using BrowserSim, right-click on your HTML, XHTML or other web page extention file and navigate through the context menu to → .
A new window will launch, displaying the contents of the page you selected as it will appear on mobile devices.
You are able to select the type of mobile device to simulate the browser on by right-clicking on part of the theme and selecting from the context menu.
A is also available from the contexzt menu. This can be helpful when wishing to view the HTML code of an Internet site.
To open the BrowserSim without using a context menu, click on the button
in your toolbar. If the button is not in your toolbar you can add it by undertaking the following:
Right-click on the toolbar at the top of your workspace and select Customize Perspective from the context menu.
Click on the Command Groups Availability tab and ensure the BrowserSim command group is checked.
Click on the Tool Bar Visibility tab and select the BrowserSim toolbar items menu and click the button.
The BrowserSim toolbar button will now be present in the toolbar for your current perspective.
Launching BrowserSim from the toolbar will either present you with the simulator and a blank webpage or the webpage currently open in the Internal Web Browser.
This chapter will introduce you to the functionality provided by JBoss Tools Palette. The Palette allows you to quickly and easily create your JSP or JSF pages.
The JBoss Tools Palette allows you to:
Insert tags into a JSP or JSF page with one click
Add custom and 3rd party tags
The JBoss Tools Palette contains a developer's project tag libraries and provides possibility to add any tag libraries to it. Also you can choose a necessary one from the list of already existing tag libraries:
HTML
JBoss
JSF
JSTL
MyFaces
Oracle ADF Faces
XHTML
By default the JBoss Tools Palette is not displayed. If you want to use it select → → → from the menu bar.
The standard Eclipse Palette is displayed by default in both Web Development and Seam perspectives. Now the standard Eclipse Palette is featured with all JBoss Tools Palette options and capabilities.
To open the standard Eclipse Palette navigate to → → → → .
The differences between the two palettes are as follows:
The standard Eclipse Palette is blank by default. Content of the palette is available only if Visual Page Editor is open and active, while JBoss Tools Palette always contains a predefined set of components.
The Expanded/Collapsed state of components in the standard Eclipse Palette is not global as in JBoss Tools Palette. State is associated with an instance of Visual Page Editor. It means that the state can be different for various files and each new file opened in Visual Page Editor will have the default state of Palette with all components collapsed.
The Palette can be customized by using the following buttons on the Palette toolbar, which provide the following functionality:
editing the palette content by adding, removing or changing the palette elements
showing or hiding groups and subgroups
importing groups and subgroups
The JBoss Tools Palette contains existing libraries of tags, and the Palette editor provides a way to add a new library, or edit existing libraries.
To open the editor, click on the Palette Editor icon (
).
The window has two parts. There is a reflected grouped list of components on the left side of the palette editor. Each group is divided into multiple groups, each of which is a tag library. To the right side of the palette editor is an editing window where it is possible to change values of group or tag library attributes that you have chosen on the left part of the window.
It can also be done by right click and using option.
For example, JSF group consists of Core, Facelets, HTML tag libraries and the attributes as name, description and hidden which are available for editing:
The Palette Editor provides the following functionality when working with existing tags or icons:
Icons is the root folder for the icon sets. The first step is creating the icon set. Right click on the Icons folder and select → .
Set the value of the name in the Add Icons window and click the button. A new element will appear in the list.
Also you can delete the set. Right click on the set of icons that you wish to remove and select the option from the pop-up menu, or click the Delete keyboard button.
When the set of icons is created, new icons can be imported to it. Choose the required set and select the option → from the pop-up menu that appears after you right-click on a folder.
Set the name of the icon and the path and click the button.
The first step in working with the editor is creating a group of libraries. It's very easy to do, right click on the Palette folder and select →
Set a name of a group in the Create Group window and click the button. A new element will appear at the end of the list.
You are allowed to edit or delete a group as well. If you'd like to change attributes of a group, use the right editing window of the palette editor or the option, like it was mentioned before. In order to remove the group, right click on the group that you wish to remove and choose the option or click the Delete keyboard button.
The removal option is enabled only for custom folders.
The group maintains a list of tag libraries. If you would like to create your own library, right click on the group and select the option.
After setting the attribute name and the path of the icon, click the button.
If you do not choose an icon the default one will be assigned.
You are allowed to edit or delete the tag library, as well. If you'd like to change attributes of the library or choose another icon, use the right editing window of the palette editor or the option. In order to remove the tag library, right click on the library that you wish to remove and chose the option or click the Delete keyboard button.
The removal option is enabled only for custom tag libraries.
When the library folder is created, new tags can be added to it. Choose the required library and select the → option from the pop-up menu that appears after you right-click on a folder.
In the Add Palette Macro window you can configure the tag element. The Name attribute is mandatory, as it defines the name of the tag element. Other settings are optional. You can choose the icon and set the Start Text and the End Text for your tag element. If your tag text is too long, use the button to see it all. The pipe ("|") symbol can be used to control the cursors position for the start text and end text values.
After all the attributes are set, click the button.
If you do not choose an icon the default one will be assigned.
You are also allowed to edit or delete the tag. If you would like to change the attributes of the tag or choose another icon for it, use the right editing window of the palette editor or the option from the pop-up menu. In order to remove the tag, right click on the tag that you wish to remove and chose the option, or click the Delete keyboard button.
The removal option is enabled only for custom tags. JBoss Palette tags can not be removed but can be modified.
If you have changed any object in the tree view and you don't like the final result you can always use the button. Clicking this button will restore defaults for the object selected and for its children elements. Please remember that the button will only restore data for objects defined in the default palette. If selected object is created by you, the button will be disabled. Child objects added by you will not be removed.
When updating JBoss Tools the palette content is not updated.
is a very useful feature that allows you to control the number of tag groups that are shown on the palette.
Click the button(
), at the top right side of the JBoss Tools Palette.
In the dialog Show/Hide Drawers check the groups the libraries of which you want to be shown on the palette:
If libraries are not displayed in the palette, check whether they are selected. Click the plus sign to expand the libraries of the group and make sure that a tick is put next to the wanted libraries.
Click the button. The new groups will now be shown on the palette:
The names of the elements are compound. The first part is the group name and the second is the library name.
The button lets you add a custom or 3rd party tag library to JBoss Tools Palette. Find out more information on how to add particular tags see the Section 5.2.2.2, “Import Button” section.
A new tag can be added into any text file including JSP, HTM, HTML and XHTML.
Open your JSP file, place the cursor in a place where you would like to add a tag, and then click that tag in the palette. In the Insert Tag window that appears, you can set the value of general and advanced attributes of the tag that you choose.
In the example below the tag has been inserted.
If you place the cursor over any tag, a balloon hint is shown with all the tag attributes.
The cursor position after adding a tag into a file is specified by "|" symbol in the tag template on the right in the Palette Editor window.
Above you can see where the cursor position for → → is set. After adding this tag into your file the cursor will be in the attribute type. At this point you can straight use the Ctrl+Space keyboard shortcut to display a list of possible values.
There are two ways to add any custom (including custom Facelets libraries) or 3rd party tag library to the JBoss Tools Palette:
Drag-and-drop from the Web Projects view
The Import button on the JBoss Tools Palette
Before you add your custom component library, you need to make sure it is included in your project. You need to either place the TLD file or the JAR that includes your tag library under the lib folder in your project. Or you can just add TLD or JAR file to the classpath and the library will be added to the Tag Library List in Web Projects View.
Switch to the Web Projects view and expand the Tag Libraries folder. If the view is not active, select → → from the menu bar.
Also make sure that the JBoss Tools Palette is open. Select the tag library that you want to add and simply drag-and-drop it on to the the JBoss Tools Palette.
You will see the following dialog window. As you can see JBoss Developer Studio takes care of all the details. Chosen TLD file, name and prefix of the library and Library URL are detected thus just need to set the Group name to which you wish to place this tag library. You can either add this tag library to an existing Group or just create a new one.
Once you are finished, you will see the new tag library added to the JBoss Tools Palette.
Tag libraries can also be imported with the button (
). This button is found at the top right side of the JBoss Tools Palette.
By clicking on the button you will see the Import Tag window a similar like in the Drag-and-Drop method (see Section 5.2.2.1, “Drag-and-Drop”). Set the name and prefix of the library and Library URL. You also need to set the Group name to which you'd like to add your tag library.
Like in the previous method you can add it to an existing Group or create a new one. On this Import Tag form you can use button to locate the tag library that you want to add:
In this chapter we will discuss CSS Editing Perspective views. More information about style sheets can be found in Section 3.2.2, “Pages Styling” of Editor chapter.
The CSS Editing Perspective combines a set of views which allow you to see the structure of your css files, edit them and see the results. To use this perspective you need to select → → . All of the views are fully synchronized with each other: the changes being made in one view are reflected in the others.
As you know there are three ways of inserting a style sheet:
External style sheet (.css file)
Internal style sheet (using the <style> tag in the head section of an HTML/XHTML/JSP page)
Inline style (using style attribute)
Using the CSS Editing Perspective you can change your style sheet, inserted in any of the possible places described before in three ways:
directly in your Editor
Using this view you can easily skip between the selectors described in the source files. See the list of properties in any selector just by clicking the triangle near it.
You can use the Source viewer with the Outline view to navigate around the file. To do this you should left click the selector or property you want and it will be automatically highlighted in the source code:
Properties view provides a full list of properties of a chosen selector. The properties are divided into logic groups for better navigation.
With the help of Properties view you have also the ability to edit the CSS file by adding, editing or removing properties in the selector. Left click the Value field near the property you want to edit and write the changes in the text field.
CSS Properties view has five tabs:
CSS Text/Font properties define the appearance of text, its font family, boldness, size and the style.
For example, to define the font-family property you should click button(
) near Font Family text field and select the fonts you want to use from the list.
When you click the button the chosen fonts should appear in Font Family text field and in the source css file. To define other properties in CSS Text/Font tab you should just click button near the corresponding field you want and select the appropriate option in the list. Or if you are absolutely sure of the property's value to use you can just write it in the text field.
You should use CSS background properties and Background tab to define the background effects of an element.
The Boxes tab is used to define CSS border properties, the box model and dimensions. The CSS border properties allow you to specify the style and color of an element's border.
As well as in Text/Font tab, it's also possible to define the property in two ways:
The Property Sheet tab contains the categorized list of properties. Similarly to Section 6.2, “Properties view”, it's possible to edit the properties values.
Edited Properties tab contains only overflow-y property which determines clipping of the element's content at the top and bottom edges.
It's also possible to edit the properties in the tab.
JBoss Developer Studio comes with a tight integration with RichFaces component framework.
RichFaces 3.3.X is fully supported in the current version of JBoss Developer Studio and JBoss Tools 3.2.0.GA.
The following features are implemented and fully supported for the current version of the RichFaces components:
All you have to do is to download and install RichFaces libraries into your project, i. e. just put richfaces-*.jar files into the /lib project folder. For more information on how to get started with RichFaces, please read the RichFaces documentation.
JBoss Developer Studio provides code completion for RichFaces framework components.
RichFaces 3.3.X is now fully supported in code completion.
While working with JSP and XHTML pages in the Visual Page Editor you can also take the advantage of the OpenOn feature with RichFaces components.
For example, the Richfaces tags <rich:insert> and <a4j:include> have OpenOn support.
OpenOn is also supported in "ForID"-like attributes (the attributes, where the value should be ID or the list of IDs) in RichFaces.
RichFaces and Chapter 5, JBoss Tools Palette.
The JBoss RichFaces menu in the JBoss Tools Palette contains all items relevant for RichFaces 4, by default. If you are using RichFaces 3 or earlier, you will need to add the RichFaces 3 menu item to the JBoss Tools Palette through the Show/Hide menu. To access this menu see Section 5.1.2, “Show/Hide”.
To insert a RichFaces component on a page:
expand JBoss RichFaces group on the palette
click on some component
put the needed attributes in the Insert Tag dialog and click button
The RichFaces component will be inserted on your page and displayed in the Source and Visual modes:
To get more in-depth information on RichFaces framework refer to the RichFaces Developer Guide.
It may be also helpful for you to view the movies that demonstrate the usage of RichFaces components.
Web Projects is a special view that comes with JBoss Developer Studio.
If the Web Projects view's tab is not visible next to the Package Explorer tab, select → → → → from the menu bar.
With the Web Projects view you can:
Visualize the project better because the project artifacts for JSF and Seam projects are organized and displayed by function.
Select these kinds of items to drag and drop into JSP pages:
JSF managed bean attributes
JSF navigation rules outcomes
Property file values
Tag library files
Tags from tag libraries
JSP page links
Use context menus to develop the application (all create and edit functions are available)
Use icon shortcuts to create and import JSF projects
Expand and inspect tag library files
Section 5.2.2, “Adding Custom JSF Tags to the JBoss Tools Palette”
The Web Projects view organizes your project in a different way. The physical structure of course stays the same. The new organization combines common project artifacts together which makes it simpler to locate what you are looking for and develop.
The screen shot below shows a JSF project in Web Projects view.
The Web Projects view has a drag and drop option that can be used for property, managed bean attributes, navigation rules, tag library file declaration and JSP Pages.
Expand the Resources Bundles folder that holds all the Property files in your project. Select the file from which you want to add the property and then select the property.
We will be dragging and dropping a property file value inside the outputText tag for the value attribute.
Select the property:
Drag the property and drop it between the quotes for the value attribute in the JSP file. Notice that JBoss Developer Studio added the correctly formatted expression for referring to the property value #{Message.header} automatically.
You can actually place the tag anywhere in the page, not just inside an existing tag. In this case JBoss Developer Studio will place the complete tag <h:outputText value="#{Message.header}"/> in the page.
Select a "managed bean" attribute and then drag and drop it onto the JSP page. We are going to place it inside the value attribute of the inputText tag.
Once again, JBoss Developer Studio adds the correct expression, #{user.name}.
Select the navigation rule under → → :
Drag and drop it inside the commandButton tag:
You could do the same if the navigation rule was defined inside an action method:
Here is how it would look after drag and drop:
Select a TLD file:
Then drag and drop it onto the JSP page to add a declaration at the top of the page:
It is also possible to develop your application right from the Web Projects view. Simply right-click any node in the tree and select an appropriate action from the context menu. For instance, this screen capture shows creating a new navigation rule.
You can easily expand any TLD file in the project. Browse to the Tag Libraries folder. Right-click a TLD file and select :
The TLD file will now be expanded:
You can then select any tag and drag it onto a JSP page.
Read Section 5.2.2, “Adding Custom JSF Tags to the JBoss Tools Palette” to learn about this.
Configuring the various JBoss Developer Studio features is done via the Preferences screen by selecting → → from the menu bar.
From this screen, you can select these more specific sets of JBoss Tools preferences:
The Preferences dialog ( → ) also allows to adjust settings for Section 9.14, “Server Preferences” and Section 9.15, “XDoclet” module.
Click on the Project Archives to open the page for changing Project Archives preferences.
Here you can determine settings for Core Preferences, Project Archives View, Project Explorer Preferences and Fileset Preferences.
The next table lists all available preferences for Project Archives and their description.
Table 9.1. Project Archives Preferences
| Option | Description | Default |
|---|---|---|
| Enable incremental builder | Uncheck this option if you don't want to enable incremental builder for your resources | On |
| Show build error dialog | If on, the Project Archives will show an error dialog in case of a build or incremental update fails. | On |
| Show output path next to packages | This option allows you to show or hide an output path next to packages . | On |
| Show the root directory of filesets | If on, the root directory is displayed next to filesets. Otherwise, it's hidden . | On |
| Show project at the root | This option allows you to choose whether to display a project name at the root of the packages or not. When checked, 'Show all projects that contain packages' is enabled . | On |
| Show all projects that contain packages | Selecting this setting enables the Projects Archiving view to show or hide all projects that contain packages. The option is available when the previous one is checked. | Off |
| Show node in all projects | Selecting this setting enables the Projects Archiving view to show node in all projects. | Off |
| Enable Default Excludes | You can set the list of files which will be excluded by default. Other files will be omitted. | On |
To adjust settings common for all editors supplied with JBoss Developer Studio you should select → → .
On the Editors page the following preferences are available:
Table 9.2. Editors Preferences
| Option | Description | Default |
|---|---|---|
| Always use JBoss Tools editors with Open option | On | |
| Show warning when project has no JBoss Tools capabilities | Check this option to be sure that any JBoss Tools editor is fully available for a particular type of file. If no, you'll be warned about this. | On |
| Use Source tab as a default for multi-tab editors | If on, an editor will open the files in the Source view by default | Off |
→ → → screen allows you to control some aspects of the behavior of the Visual Page Editor (VPE) for JSF/HTML files.
The next table lists the possible settings that you can adjust on the General tab of the VPE Preferences page.
Table 9.3. VPE General Preferences
| Option | Description | Default |
|---|---|---|
| Show toolbar within the editor (otherwise in Eclipse's toolbar) | The option allows to select where the Visual Page Editor toolbar appears. By default it appears as part of the Eclipse toolbar. | Off |
| Show border for unknown tags | The option allows to place the border around unknown tags or undo this | On |
| Show non-visual tags | Check this box, if you want the editor shows non-visual elements on the page you're editing | Off |
| Show selection tag bar | The option allows to show/hide the Selection Bar | On |
| Show text formatting bar | Check this box in order to show/hide the Text Formatting bar | On |
| Show resource bundles usage as EL expressions | If the option is checked, the editor will show EL expressions instead of the resource values | Off |
| Ask for tag attributes during tag insert | Having this option off, the dialog with possible attributes for inserting tag won't appear if all its attributes are optional | On |
| Inform if the project is not configured properly to use Visual Page Editor | If this option is deselected you will not be notified that a project is not configured for use with the Visual Page Editor. This may cause unexpected results. | On |
| Synchronize scrolling between source and visual panes | This option allows you to set the scrollbars of the source and visual panes of the editor to be synchronized by default. An option to activate and deactivate this option exists as part of the toolbar. | Off |
| Select the default active editor's tab | The option provides possibility to choose one of the following views - Visual/Source, Source or Preview, as default when opening the editor | Visual/Source |
| Visual/Source editors splitting | The option allows to choose one of the following Visual,Source layouts - Vertical Source on top, Vertical Visual on top,Horizontal Source to the left or Horizontal Visual to the left, as a default one when opening the Visual/Source view | Vertical splitting with Source Editor on the top |
| Size of the Visual Editor pane (0 – 100%) | With the help of this scroll bar you can adjust the percentage rating between the Source and Visual modes of the Visual/Source view | 50% |
On the Visual Templates tab you can add, edit or remove Section 3.2.3, “Visual Templates for Unknown Tags”.
Select a template for editing from the available list and press Edit button. It will pick up the Section 3.2.3, “Visual Templates for Unknown Tags” where you can adjust new settings.
On the → → → → preferences page you can create new and edit existing XHTML templates. Such a template allows you to quickly insert an often used snippet of XHTML code.
VPE provides four predefined templates:
XHTML blank facelet page template
Common facelet page template
Form facelet page template
New JSF composite component template
The following table lists the configuration options for the code templates.
Table 9.4. VPE Code Templates Options
| Option | Description |
|---|---|
| New | Opens the dialog to create a new template. |
| Edit | Opens the dialog to edit the currently selected template. |
| Remove | Removes all selected templates. |
| Restore Removed | Restores the removed templates. |
| Revert to Default | Reverts the code templates list to default. |
| Import | Allows you to import templates from the file system. |
| Export | Allows you to export all selected templates to the file system. |
To specify necessary EL variables globally, i. e. for all projects and resources in your workspace, you should go to → → → .
Click to set value for a new EL variable. In the appeared wizard you should specify the global values and press .
If you specify an equal variable in Section 3.2.5.4, “Page Design Options” and in Preference EL dialog, variable from preference dialog will have priority.
Select → → → to see JSF Project preferences page.
On the New Project tab you can set default values for New JSF Project wizard:
Version for setting the default JSF Environment
Project Template so as New JSF Project wizard shows this template as default for the chosen JSF Environment
Project Root for specifying default location for a new JSF project
If you check Use Default Path here, this box will be also checked in the New JSF Project wizard.
Servlet Version for setting the default Servlet version of a new JSF project
Here it's also possible to define whether to register Web Context in server.xml while organizing a new project or not. Check the proper box in order to do that.
On the Import Project tab in the JSF Project screen you can determine the default Servlet version for the Import JSF Project wizard and also whether to register Web Context in server.xml or not.
Selecting → → → → allows you to specify some aspects of the Diagram mode of the JSF configuration file editor.
The first two items control the background grid for the diagram. The next two items allow you to control the appearance of the labels for views (pages) and the transitions between views. For these two items clicking the button allows you to assign a font with a dialog box.
The first check box determines whether a view in the diagram that doesn't have a transition connecting it to another view yet should be written to the source code as a partial navigation rule. The next check box determines whether the diagram cursor reverts immediately to the standard selection mode after it's used in the transition-drawing mode to draw a transition. Finally the last two check boxes concern shortcuts. A shortcut is a transition that is there but isn't actually displayed in the diagram as going all the way to the target view it's connected to, in order to make the diagram clearer. With the check boxes you can decide whether to display a small shortcut icon as part of the shortcut and also whether to display the target view as a label or not.
Selecting the Add View tab in the JSF Flow Diagram screen allows you to determine the default template and file extension for views (pages) you add directly into the diagram using a context menu or the view-adding mode of the diagram cursor.
The Label Decorations page is opened from → → .
On this page you can determine the format for a text output near to the decoration label for different Web resources. To change the value for selected element, click button next to Format field. Appeared wizard will prompt you to select one from the available list.
The following preferences can be changed on the → → page.
On Seam screen you can add and remove Seam runtimes.
Here is what Seam preference page looks like:
The following preferences can be changed on the → → page.
In Validator panel you configure seam problems that will be processed by validator.
In order to customize the layout of the Diagram used for editing and composing page.xml file in Graphical mode of Seam Pages Editor you can go to → → → → → .
→ → → screen allows you control some settings for the placement of Tiles definitions in the Diagram mode of the JBoss Tools Tiles editor.
Preferences for JBoss Server and other servers can be changed on the Server page.
On the → page you can add new or modify already defined Server Runtime.
Server Launching preferences can be configured on the → page.
Going to → you can enable or disable the sound notification for different Server states and actions and set the sound volume as well.
The preferences for XDoclet can be changed if you click → on the left navigation bar.
On the XDoclet screen it is possible to enable or disable XDoclet builder by checking proper box, specify XDoclet home and determine XDoclet module version as well.
Switch to → → page in order to adjust settings for EJB-specific sub-tasks.
To configure settings for various web-specific XDoclet sub-tasks, follow to → → page.
To adjust the project specific preferences, you should bring the context menu for your project and select the option. More details on what adjustments you can perform in the Preferences screen, see in the Chapter 9, JBoss Tools Preferences chapter.
Under the option in the context menu there are also several actions provided by JBDS:
Add/Remove JSF Capabilities
Add Custom Capabilities
You can add custom capabilities to any JSF or Seam project made within JBDS, i.e. add a support of additional frameworks built on top of JSF, such as
ADF
Facelets
JBoss Rich Faces (versions 3.1, 3.2, 3.3)
When the option is selected, the Add Custom Capabilities dialog appears. You should check the needed modules and press the button.
The next page displays all the updates that have been made to the project.
The Visual Page Editor requires the library libstdc++.so.5. This library is contained in the compat-libstdc++-33.i386 package.
To install this package on Fedora Core or Red Hat Enterprise Linux run the following command:
yum install compat-libstdc++-33.i386
On any other rpm based distributions download libstdc++.so.5 and run the following command:
rpm -Uvh compat-libstdc++-33.i386
On Debian based distributions run the following command:
apt-get install compat-libstdc++-33.i386
In case you have the library installed and you still have issue with starting the Visual Page Editor then close all browser views/editors and leave one Visual Page Editor open and restart eclipse. This should force a load of the right XULRunner viewer.
If it doesn't help and you use Fedora Core Linux and Eclipse Version: 3.4.1, the issue can be produced because libswt-xulrunner-gtk-3449.so file doesn't present in eclipse-swt-3.4.1-5.fc10.x86_64.rpm/eclipse/plugins/org.eclipse.swt.gtk.linux.x86_64_3.4.1.v3449c.jar. To add this file to eclipse you should:
Decompress eclipse/plugins/org.eclipse.swt.gtk.linux.x86_3.4.1.v3449c.jar from eclipse-SDK-3.4.1-linux-gtk-x86_64.tar.gz
Copy libswt-xulrunner-gtk-3449.so file to your Fedora Eclipse location.
Open the file eclipse.ini,which can be found in your Fedora Eclipse location and add the following line:
-Dswt.library.path=/usr/lib/eclipse
,where /usr/lib/eclipse is the path to your eclipse folder.
JBoss HTML/JSP editor uses basic eclipse HTML formatter to format files. So if you want to change preferences of formatter for the Visual Page Editor, you should change it for eclipse html editor (open → then choose → → ).
Some functionality of Visual Editor may not work if a project doesn't have org.jboss.tools.jsf.jsfnature or org.jboss.tools.jst.web.kb.kbnature in .project configuration. To fix this problem and turn off the message box execute next steps:
Right mouse button click on a project in Package Explorer.
Select → from the context menu.
Configure your project using Add JSF Capabilities wizard and press Finish.
If you are sure that your project does not need JSF capabilities, just disable this message box by checking Do not show this dialog again! checkbox.
On the whole, this document should guide you to those parts of JBoss Tools which you specifically need to develop Web Applications. It covers different aspects of visual components such as editors, views, etc. for browsing, representing and editing web resources you are working with.
If there's anything we didn't cover or you can't figure out, please feel free to visit our JBoss Developer Studio Users Forum or JBoss Tools Users Forum to ask questions. There we are also looking for your suggestions and comments.