JBoss.orgCommunity Documentation
Smooks is a Java Framework/Engine for processing XML and non XML data (CSV, EDI, Java, JSON etc).
Transformation: Perform a wide range of Data Transforms. Supports many different Source and Result types -XML/CSV/EDI/Java/JSON to XML/CSV/EDI/Java/JSON.
Java Binding: Bind into a Java Object Model from any data source (CSV, EDI, XML, Java, JSON etc).
Huge Message Processing: Process huge messages (GBs) - Split, Transform and Route message fragments to JMS, File, Database etc destinations. Route multiple message formats to multiple destinations in a single pass over a message.
Message Enrichment: Enrich a message with data from a Database, or other Datasources.
Combine: Combine the above features in different ways e.g. add Message Enrichment as part of a Splitting and Routing process.
For More informations about Smooks, please visit Smooks official site.
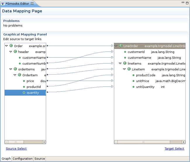
Smooks dev tools is a set of graphical tools for editing Smooks configuration file base on Eclipse.
The Smooks dev tools was included by the JBoss Tools since 3.0.0 Beta1 version. You can download the JBoss Tools from here.
Smooks dev tools (JBoss Tools) run with the latest Eclipse and other required plug-ins (GEF, EMF, etc.).
You should download the latest IDE for Java EE developers from this site. It contains many plug-ins ( GEF, EMF, etc. ) required by Smooks dev tools.